Sign in to use this feature.

Years

Between: -

Subjects

remove_circle_outline
remove_circle_outline
remove_circle_outline
remove_circle_outline
remove_circle_outline
remove_circle_outline
remove_circle_outline
remove_circle_outline
remove_circle_outline

Journals

remove_circle_outline
remove_circle_outline
remove_circle_outline

Article Types

Countries / Regions

remove_circle_outline
remove_circle_outline
remove_circle_outline
remove_circle_outline

Search Results (234)

Search Parameters:
Keywords = spectrum of graph

Order results
Result details
Results per page
Select all
Export citation of selected articles as:
15 pages, 5847 KB  
Article
Zagreb-Type Indices of the Fractal Graphs Based on Star Graphs
by Xintian Jia and Wenjie Wang
Axioms 2026, 15(4), 291; https://doi.org/10.3390/axioms15040291 - 15 Apr 2026
Viewed by 38
Abstract
Zagreb-type indices are topological indices derived from the degrees of nodes. The first Zagreb index, the F-index, and the Y-index represent the sum of the squares, cubes, and fourth powers of all node degrees, respectively. These indices are valuable for understanding the chemical [...] Read more.
Zagreb-type indices are topological indices derived from the degrees of nodes. The first Zagreb index, the F-index, and the Y-index represent the sum of the squares, cubes, and fourth powers of all node degrees, respectively. These indices are valuable for understanding the chemical reactions, physical characteristics, and biological activities of various substances. In this study, we explore the connection between Y-index and the graph Laplacian spectrum. Additionally, we introduce the fractal graphs based on star graphs, a class of extended Vicsek graphs, and derive the rules for eigenvalue evolution between two generations of the graph. Ultimately, we provide exact closed-form expressions for the first Zagreb index, F-index, and Y-index of the fractal graphs based on star graphs by using spectral graph theory. Full article
Show Figures

Figure 1

21 pages, 1178 KB  
Article
Soft-Community Kernel Rényi Spectrum for Semantic Uncertainty Estimation in Large Language Models
by Zongkai Li and Junliang Du
Entropy 2026, 28(4), 442; https://doi.org/10.3390/e28040442 - 14 Apr 2026
Viewed by 169
Abstract
Uncertainty estimation is critical for deploying large language models (LLMs) in safety-sensitive and decision-critical applications. Recent approaches estimate semantic uncertainty by clustering multiple sampled responses into equivalence classes and measuring their diversity via entropy-based criteria. However, existing methods typically rely on greedy hard [...] Read more.
Uncertainty estimation is critical for deploying large language models (LLMs) in safety-sensitive and decision-critical applications. Recent approaches estimate semantic uncertainty by clustering multiple sampled responses into equivalence classes and measuring their diversity via entropy-based criteria. However, existing methods typically rely on greedy hard clustering and von Neumann entropy, which suffer from sensitivity to clustering order, noise in semantic equivalence judgments, and limited control over spectral contributions. In this work, we propose a principled information-theoretic framework for LLM semantic uncertainty estimation based on soft semantic communities and kernel Rényi entropy. Given multiple generations for a query, we construct a weighted semantic graph using pairwise semantic similarity scores and infer soft community assignments via weighted graph community detection. These soft assignments induce a positive semi-definite semantic kernel that captures the distribution of semantic modes without enforcing hard equivalence relations. Uncertainty is then quantified by the Rényi entropy of the kernel spectrum, yielding a tunable measure that interpolates between sensitivity to dominant semantic modes and long-tail semantic diversity. Compared to prior von Neumann entropy-based estimators, the proposed Rényi spectral uncertainty offers improved robustness to semantic noise, reduced dependence on clustering heuristics, and greater flexibility through its order parameter. Extensive experiments on question answering tasks demonstrate that our method provides more stable and discriminative uncertainty estimates, particularly under limited sampling budgets and noisy semantic judgments. Full article
(This article belongs to the Section Information Theory, Probability and Statistics)
Show Figures

Figure 1

21 pages, 2144 KB  
Article
ERG-Graph: Graph Signal Processing of the Electroretinogram for Classification of Neurodevelopmental Disorders
by Luis Roberto Mercado-Diaz, Javier O. Pinzon-Arenas, Paul A. Constable, Irene O. Lee, Lynne Loh, Dorothy A. Thompson and Hugo F. Posada-Quintero
Bioengineering 2026, 13(4), 446; https://doi.org/10.3390/bioengineering13040446 - 11 Apr 2026
Viewed by 388
Abstract
Objective biomarkers for neurodevelopmental disorders remain an unmet clinical need. The electroretinogram (ERG), a non-invasive recording of the retinal response to light, has shown promise as a physiological marker for autism spectrum disorder (ASD) and attention deficit/hyperactivity disorder (ADHD), yet existing classification approaches [...] Read more.
Objective biomarkers for neurodevelopmental disorders remain an unmet clinical need. The electroretinogram (ERG), a non-invasive recording of the retinal response to light, has shown promise as a physiological marker for autism spectrum disorder (ASD) and attention deficit/hyperactivity disorder (ADHD), yet existing classification approaches based on time-domain and time–frequency features achieve limited accuracy in clinically relevant multi-group scenarios. This study introduces ERG-Graph, a novel graph signal processing (GSP) framework that transforms each ERG waveform into a weighted, undirected graph through amplitude quantization and temporal-adjacency connectivity. Nine topological and spectral features, including total load centrality, clique number, algebraic connectivity, and clustering coefficient, were extracted from each graph to characterize the structural dynamics of the signal. Using light-adapted ERG recordings from 278 participants (ASD = 77, ADHD = 43, ASD + ADHD = 21, Control = 137), we evaluated these features across binary, three-group, and four-group classification scenarios using seven machine learning classifiers with 10-fold subject-wise cross-validation. The proposed ERG-Graph features achieved balanced accuracies of 0.91 (ASD vs. control, males) and 0.88 (ADHD vs. control, females). Critically, fusing ERG-Graph with time-domain features yielded a balanced accuracy of 0.81 for three-group classification (ASD vs. ADHD vs. control), representing an 11-percentage-point improvement over the previous benchmark of 0.70. Statistical analysis confirmed significant topological differences between groups (Kruskal–Wallis, p < 0.001; Cliff’s delta: large effect sizes), and SHAP analysis revealed that graph-theoretic features dominated the top-ranked predictors. These results demonstrate that graph-based topological features capture discriminative information in the ERG waveform that is inaccessible to conventional signal analysis methods, advancing the development of objective biomarkers for neurodevelopmental disorder screening. Full article
(This article belongs to the Section Biosignal Processing)
Show Figures

Graphical abstract

24 pages, 2227 KB  
Article
Prime-Enforced Symmetry Constraints in Thermodynamic Recoils: Unifying Phase Behaviors and Transport Phenomena via a Covariant Fugacity Hessian
by Muhamad Fouad
Symmetry 2026, 18(4), 610; https://doi.org/10.3390/sym18040610 - 4 Apr 2026
Viewed by 434
Abstract
The Zeta-Minimizer Theorem establishes that the Riemann zeta function ζ(s) and the primes arise variationally as unique minimizers of a phase functional defined on a symmetric measure space XμG equipped with helical operators. Three fundamental axioms—strict concave entropy [...] Read more.
The Zeta-Minimizer Theorem establishes that the Riemann zeta function ζ(s) and the primes arise variationally as unique minimizers of a phase functional defined on a symmetric measure space XμG equipped with helical operators. Three fundamental axioms—strict concave entropy maximization (Axiom 1), spectral Gibbs minima with non-vanishing ground states (Axiom 2), and irreducible bounded oscillations with flux conservation (Axiom 3)—allow for the selection of the non-proper Archimedean conical helix as the sole topology satisfying all constraints. Primes emerge as indivisible minimal cycles in the associated representation graph Γ (via Hilbert irreducibility and Maschke’s theorem), while the Euler product is recovered through the spectral Dirichlet mapping of the helical eigenvalues. The partial zeta product, Zs=j11pjs,sR0, constitutes the exact grand partition function of any finite subsystem. Numerical inversion of this product directly recovers the mixture frequency s from any experimental compressibility factor Zmix. Mole fractions xi(s), interaction parameters Δ(xi), and the Lyapunov spectrum λ(xi) then follow deductively via the helical transfer matrix and the closed-form linear ODE for Δ. Occupation numbers N(xi) attain sharp maxima precisely at Fibonacci ratios Fr/Fr+1, leading to the molecular prime-ID rule. For twelve representative purely binary (irreducible) systems spanning atomic noble gases, simple diatomics, polar molecules, and an aromatic ring, the residuals satisfy |ZsZmix|<1.5×108. The resulting λ(xi) curves accurately reproduce critical points, liquid ranges, and thermodynamic anomalies with zero adjustable parameters. The Riemann Hypothesis follows rigorously as a theorem: the unique fixed point of the duality functor s1s that preserves the orthogonality condition cos2θk=1 is Re(s)=1/2, enforced by Axiom 1 concavity and Axiom 3 irreducibility. The framework is fully deductive and parameter-free and extends naturally to arbitrary mixtures and multiplicities through the helical representation graph. It provides a variational unification of analytic number theory, spectral geometry, thermodynamic phase behavior, and the Riemann Hypothesis from first principles. Full article
(This article belongs to the Section Physics)
Show Figures

Figure 1

24 pages, 789 KB  
Article
Bilingual Extraction and Alignment of Indigenous Chinese Linguistic Terminology via Multi-Channel Graph Neural Networks
by Hongyue Diao, Zongyu Zhang, Sihan Ji and Hao Wei
Appl. Sci. 2026, 16(5), 2453; https://doi.org/10.3390/app16052453 - 3 Mar 2026
Viewed by 372
Abstract
Terms are specialized words and expressions used in particular disciplines, cultures, or fields. They usually carry precise meanings and aim to describe referents accurately and clearly. Due to differences in culture, history, and other factors across countries, the development of indigenous Chinese linguistic [...] Read more.
Terms are specialized words and expressions used in particular disciplines, cultures, or fields. They usually carry precise meanings and aim to describe referents accurately and clearly. Due to differences in culture, history, and other factors across countries, the development of indigenous Chinese linguistic terms plays a vital role in bridging cultural gaps and promoting the dissemination of Chinese culture. These terms not only explain specific words in Chinese and describe unique linguistic phenomena, but also embody the core concepts and academic traditions of Chinese linguistics, thereby contributing to the global spread and development of Chinese civilization. In order to achieve cross-linguistic dissemination of indigenous terms, we construct a linguistically informed bilingual corpus encompassing a broad spectrum of linguistic subfields, together with novel methods for the automatic extraction and cross-linguistic alignment of terminologies. The resulting corpus contains over 22,000 aligned sentence pairs across nine linguistic domains, providing a robust foundation for bilingual term mining. Building upon this resource, we further propose a multi-channel graph neural network (MCGNN) that jointly models semantic, syntactic, sequential, and co-occurrence relations, thereby enabling multi-perspective reasoning and achieving more accurate bilingual term extraction and alignment. Experimental results demonstrate that our approach substantially improves the accuracy and consistency of bilingual term extraction, alleviates the resource scarcity in the linguistic domain, and provides a solid foundation for future research and applications in cross-linguistic knowledge sharing and academic communication. Full article
(This article belongs to the Section Computing and Artificial Intelligence)
Show Figures

Figure 1

12 pages, 614 KB  
Article
Exploring Sex Differences in Physical Activity Patterns Among Individuals with Schizophrenia Spectrum Disorders: Insights from the Diapason Project
by Alessandra Martinelli, Elena Toffol, Giulia Moncalieri, Silvia Leone, Jacopo Santambrogio, Fabrizio Starace, Manuel Zamparini, Martina Carnevale, Giovanni de Girolamo and Stefano Calza
J. Clin. Med. 2026, 15(5), 1785; https://doi.org/10.3390/jcm15051785 - 27 Feb 2026
Viewed by 460
Abstract
Background: Schizophrenia spectrum disorders (SSD) affect females differently than males, yet there is limited research on Physical Activity (PA) levels and sex differences in patients with SSD. This study aimed at comparing PA levels between female and male SSD patients and controls. [...] Read more.
Background: Schizophrenia spectrum disorders (SSD) affect females differently than males, yet there is limited research on Physical Activity (PA) levels and sex differences in patients with SSD. This study aimed at comparing PA levels between female and male SSD patients and controls. Methods: Altogether, 132 SSD residents and outpatients (48 females and 84 males) and 113 controls (46 females and 67 males) were assessed using standardised clinical tools. PA was monitored for seven consecutive days using a tri-axial ActiGraph GT9X accelerometer and quantified using the Euclidean Norm Minus One (ENMO) as an index of overall movement intensity. Descriptive and regression analyses were conducted. Results: Most patients were unemployed and overweight; males were less educated, less often divorced, smoking more, and using more antipsychotics than females (p < 0.05). Patients were less likely to be married, educated, employed, and had higher BMI and smoking rates than controls. Among patients, there were no significant sex differences in daily PA levels. In the control group, males showed slightly higher PA levels than females, although this difference did not reach statistical significance. Objective PA levels were not significantly associated with clinical outcomes in either female or male patients with SSD. Conclusions: Patients with SSD exhibited similarly low levels of objectively measured PA regardless of sex, suggesting a “flattening” phenomenon of sex differences in PA. These findings highlight the need for interventions aimed at promoting PA in individuals with SSD and support further research to identify factors influencing PA engagement across sexes. Full article
(This article belongs to the Special Issue Advancements and Future Directions in Clinical Psychosis)
Show Figures

Graphical abstract

35 pages, 1973 KB  
Article
Efficient Recurrent Multi-Layer Neural Network for Multi-Scale Noise and Activity Drift Mitigation in Wideband Cognitive Radio Networks
by Sunil Jatti and Anshul Tyagi
Algorithms 2026, 19(3), 172; https://doi.org/10.3390/a19030172 - 25 Feb 2026
Viewed by 252
Abstract
Wideband spectrum sensing in Cognitive Radio Networks (CRNs) is challenging due to sparse primary user (PU) activity and noise clustering, which obscure signals and generate false alarms. Hence, a novel “Graph Discrete Wavelet Bayesian Kernel Boosted Decision Self-Attention Clustering Neural Network (GDWB-KBSC-NN)” is [...] Read more.
Wideband spectrum sensing in Cognitive Radio Networks (CRNs) is challenging due to sparse primary user (PU) activity and noise clustering, which obscure signals and generate false alarms. Hence, a novel “Graph Discrete Wavelet Bayesian Kernel Boosted Decision Self-Attention Clustering Neural Network (GDWB-KBSC-NN)” is proposed. When sparse PU activity is masked by irregular interference bursts, traditional sensing algorithms misclassify weak transmissions as noise, leading to low detection reliability. To resolve this, the first hidden layer employs Discrete Wavelet Sparse Bayesian Kernel Analysis (DW-SBK), integrating Discrete Wavelet Packet Transform (DWPT), Sparse Bayesian Learning (SBL), and Kernel PCA. This restores the true sparse pattern of the spectrum, separates interference from actual PU signals, and enhances detection of weak channels. Additionally, PU signals are fragmented due to cross-scale activity drift, where dynamic bandwidth switching and variable burst durations disrupt temporal continuity. Therefore, the second layer incorporates Gradient Boosted Multi-Head Fuzzy Clustering (GB-MHFC), where Gradient Boosted Decision Trees (GBDT) model nonlinear spectral–temporal patterns, Multi-Head Self-Attention (MHSA) captures long- and short-range temporal dependencies, and Fuzzy C-Means Clustering (FCM) groups feature representations into stable PU activity modes, thereby reducing misclassifications and enhancing robustness under highly dynamic CRN conditions. The proposed method demonstrates superior performance with a maximum detection probability of 0.98, classification accuracy of 98%, lowest sensing error of 5.412%, and the fastest sensing time of 3.65 s. Full article
(This article belongs to the Special Issue Energy-Efficient Algorithms for Large-Scale Wireless Sensor Networks)
Show Figures

Figure 1

25 pages, 1408 KB  
Article
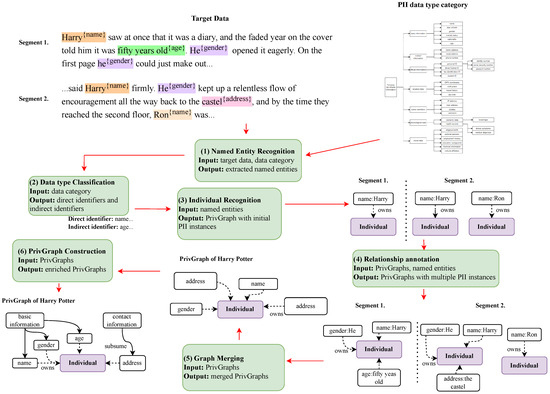
Addressing Memorization and Aggregation Risks in AI: A Knowledge Graph Approach to Privacy
by Jinhui Zuo and Seok-Won Lee
Appl. Sci. 2026, 16(4), 1796; https://doi.org/10.3390/app16041796 - 11 Feb 2026
Viewed by 429
Abstract
Recent studies have shown that AI models can memorize specific data records, resulting in sensitive data exposure through model access. Current privacy-enhancing technologies often overlook the crucial, context-dependent nature of privacy risk as they largely fail to account for the inherent relationships and [...] Read more.
Recent studies have shown that AI models can memorize specific data records, resulting in sensitive data exposure through model access. Current privacy-enhancing technologies often overlook the crucial, context-dependent nature of privacy risk as they largely fail to account for the inherent relationships and complex interactions between data records, leading to high risks associated with memorization and potential data aggregation. Our research first investigates two key factors influencing AI privacy risks: implicit connections and data redundancy. These experiments have shown that AI models learn subtle links between private data, even when they are discretely distributed. To address the privacy issue, we introduce PrivGraph, a hierarchically structured knowledge graph for modeling and aggregating private information. Based on PrivGraph, we introduce the Sensitivity Level Factor (SLF) to quantify the degree to which an individual’s private information is embedded in the data. In addition, we propose a PrivGraph-based knowledge probing method to facilitate post-training privacy assessments. Our experiments demonstrated that PrivGraph achieves comparable performance to existing models in the Personally Identifiable Information (PII) detection task, while effectively modeling the aggregation of private information even with lengthy texts and data obtained from multiple origins. Finally, we discuss PrivGraph’s integration into the AI engineering lifecycle for full-spectrum, full-lifecycle, and traceable privacy protection. Full article
(This article belongs to the Special Issue Advances in Technologies for Data Privacy and Security)
Show Figures

Figure 1

26 pages, 727 KB  
Article
A Computational Analysis of Spectral Properties and Energies of Distance-Based Matrices for Selected Hydrocarbons
by Muneeba Mansha, Sarfraz Ahmad and Alina Alb Lupas
Symmetry 2026, 18(2), 306; https://doi.org/10.3390/sym18020306 - 7 Feb 2026
Viewed by 388
Abstract
This paper extends the spectral analysis of distance-based matrices associated with chemical graph structures of order n, focusing on the distance matrix D(G), the distance Laplacian DL(G), and the distance signless Laplacian [...] Read more.
This paper extends the spectral analysis of distance-based matrices associated with chemical graph structures of order n, focusing on the distance matrix D(G), the distance Laplacian DL(G), and the distance signless Laplacian DQ(G). We investigate the spectral integrality of these matrices for selected acyclic and cyclic hydrocarbon molecular graphs by examining whether their corresponding spectra consist entirely of integers. In addition, we compute and compare the associated distance energies, namely, the distance energy ED, the distance Laplacian energy EDL, and the distance signless Laplacian energy EDQ to explore their structural significance. Using computational tools, we present numerical results and graphical comparisons that reveal meaningful relationships among these energies. In particular, our analysis establishes the conjecture in the form of a strict inequality EDL>EDQ>ED. These findings demonstrate that the distance Laplacian energy is more sensitive to molecular structural variations, highlighting its effectiveness as a discriminative molecular descriptor in chemical graph theory. Full article
(This article belongs to the Special Issue Advances in Graph Theory Ⅱ)
Show Figures

Figure 1

30 pages, 4048 KB  
Review
Artificial Intelligence as a Catalyst for Antimicrobial Discovery: From Predictive Models to De Novo Design
by Romaisaa Boudza, Salim Bounou, Jaume Segura-Garcia, Ismail Moukadiri and Sergi Maicas
Microorganisms 2026, 14(2), 394; https://doi.org/10.3390/microorganisms14020394 - 6 Feb 2026
Cited by 1 | Viewed by 1506
Abstract
Antimicrobial resistance represents one of the most critical global health challenges of the 21st century, urgently demanding innovative strategies for antimicrobial discovery. Traditional antibiotic development pipelines are slow, costly, and increasingly ineffective against multidrug-resistant pathogens. In this context, recent advances in artificial intelligence [...] Read more.
Antimicrobial resistance represents one of the most critical global health challenges of the 21st century, urgently demanding innovative strategies for antimicrobial discovery. Traditional antibiotic development pipelines are slow, costly, and increasingly ineffective against multidrug-resistant pathogens. In this context, recent advances in artificial intelligence have emerged as transformative tools capable of accelerating antimicrobial discovery and expanding accessible chemical and biological space. This comprehensive review critically synthesizes recent progress in AI-driven approaches applied to the discovery and design of both small-molecule antibiotics and antimicrobial peptides. We examine how machine learning, deep learning, and generative models are being leveraged for virtual screening, activity prediction, mechanism-informed prioritization, and de novo antimicrobial design. Particular emphasis is placed on graph-based neural networks, attention-based and transformer architectures, and generative frameworks such as variational autoencoders and large language model-based generators. Across these approaches, AI has enabled the identification of structurally novel compounds, facilitated narrow-spectrum antimicrobial strategies, and improved interpretability in peptide prediction. However, significant challenges remain, including data scarcity and imbalance, limited experimental validation, and barriers to clinical translation. By integrating methodological advances with a critical analysis of the current limitations, this review highlights emerging trends and outlines future directions aimed at bridging the gap between in silico discovery and real-world therapeutic development. Full article
Show Figures

Graphical abstract

21 pages, 734 KB  
Article
Hybrid Deep Learning Model for EI-MS Spectra Prediction
by Bartosz Majewski and Marta Łabuda
Int. J. Mol. Sci. 2026, 27(3), 1588; https://doi.org/10.3390/ijms27031588 - 5 Feb 2026
Viewed by 630
Abstract
Electron ionization (EI) mass spectrometry (MS) is a widely used technique for the compound identification and production of spectra. However, incomplete coverage of reference spectral libraries limits reliable analysis of newly characterized molecules. This study presents a hybrid deep learning model for predicting [...] Read more.
Electron ionization (EI) mass spectrometry (MS) is a widely used technique for the compound identification and production of spectra. However, incomplete coverage of reference spectral libraries limits reliable analysis of newly characterized molecules. This study presents a hybrid deep learning model for predicting EI-MS spectra directly from molecular structure. The approach combines a graph neural network encoder with a residual neural network decoder, followed by refinement using cross-attention, bidirectional prediction, and probabilistic, chemistry-informed masks. Trained on the NIST14 EI-MS database (≤500 Da), the model achieves strong library matching performance (Recall@10 ≈ 80.8%) and high spectral similarity. The proposed hybrid GNN (Graph Neural Network)-ResNet (Residual Neural Network) model can generate high-quality synthetic EI-MS spectra to supplement existing libraries, potentially reducing the cost and effort of experimental spectrum acquisition. The obtained results demonstrate the potential of data-driven models to augment EI-MS libraries, while highlighting remaining challenges in generalization and spectral uniqueness. Full article
Show Figures

Graphical abstract

28 pages, 4590 KB  
Article
Time-Division-Based Cooperative Positioning Method for Multi-UAV Systems
by Xue Li, Linlong Song and Linshan Xue
Drones 2026, 10(2), 94; https://doi.org/10.3390/drones10020094 - 28 Jan 2026
Viewed by 475
Abstract
This paper proposes a cooperative localization method based on time-division processing of interferometric measurements, in which the receiver updates the signals from multiple UAVs in separate time slots, thereby reducing spectrum usage and baseband hardware overhead. A Kalman-enhanced tracking loop is designed to [...] Read more.
This paper proposes a cooperative localization method based on time-division processing of interferometric measurements, in which the receiver updates the signals from multiple UAVs in separate time slots, thereby reducing spectrum usage and baseband hardware overhead. A Kalman-enhanced tracking loop is designed to achieve high-precision carrier-phase and Doppler estimation under low-SNR conditions. For angle estimation, a time-division update strategy is employed such that the receiver performs full carrier tracking for only one UAV in each time slot, while the carrier phases of the remaining UAVs are extrapolated from the Doppler states estimated in the previous epoch. This avoids the hardware complexity associated with maintaining multiple parallel tracking loops. By fusing the estimated azimuth, elevation, and pseudorange measurements with the master UAV’s high-precision GNSS observations, a factor-graph-based sliding-window cooperative localization algorithm is constructed. Simulation results show that the proposed method improves the RMSE of carrier-phase and Doppler estimation by nearly an order of magnitude compared with the traditional FLL-assisted PLL. The system maintains angle estimation accuracy better than 0.01° within a four-node configuration and achieves centimeter-level ranging accuracy when SNR ≥ 0 dB. In a cooperative flight scenario with one master and three follower UAVs, the method consistently delivers sub-decimeter 3D localization accuracy. Full article
Show Figures

Figure 1

22 pages, 3789 KB  
Article
Alterations in Multidimensional Functional Connectivity Architecture in Preschool Children with Autism Spectrum Disorder
by Jiannan Kang, Xiangyu Zhang, Zongbing Xiao, Zhiyuan Fan, Xiaoli Li, Tianyi Zhou and He Chen
Brain Sci. 2026, 16(1), 91; https://doi.org/10.3390/brainsci16010091 - 15 Jan 2026
Viewed by 478
Abstract
Background: Autism Spectrum Disorder (ASD) is a type of neurodevelopmental disorder, and its exact causes are currently unknown. Neuroimaging research suggests that its clinical features are closely linked to alterations in brain functional network connectivity, yet the specific patterns and mechanisms underlying these [...] Read more.
Background: Autism Spectrum Disorder (ASD) is a type of neurodevelopmental disorder, and its exact causes are currently unknown. Neuroimaging research suggests that its clinical features are closely linked to alterations in brain functional network connectivity, yet the specific patterns and mechanisms underlying these abnormalities require further clarification. Methods: We recruited 36 children with ASD and 36 age- and sex-matched typically developing (TD) controls. Resting-state EEG data were used to construct static and dynamic low- and high-order functional networks across four frequency bands (δ, θ, α, β). Graph-theoretical metrics (clustering coefficient, characteristic path length, global efficiency, local efficiency) and state entropy were applied to characterize network topology and dynamic transitions between integration and segregation. Additionally, between-frequency networks were built for six band pairs (δ-θ, δ-α, δ-β, θ-α, θ-β, α-β), and network global measures quantified cross-frequency interactions. Results: Low-order networks in ASD showed increased δ and β connectivity but decreased θ and α connectivity. High-order networks demonstrated increased δ connectivity, reduced α connectivity, and mixed alterations in θ and β. Graph-theoretical analysis revealed pronounced α-band topological disruptions in ASD, reflected by a lower clustering coefficient and efficiency and higher characteristic path length in both low- and high-order networks. Dynamic analysis showed no significant entropy changes in low-order networks, while high-order networks exhibited time- and frequency-specific abnormalities, particularly in δ and α (0.5 s window) and δ (6 s window). Between-frequency analysis showed enhanced β-related coupling in low-order networks but widespread reductions across all band pairs in high-order networks. Conclusions: Young children with ASD exhibit coexisting hypo- and hyper-connectivity, disrupted network topology, and abnormal temporal dynamics. Integrating hierarchical, dynamic, and cross-frequency analyses offers new insights into ASD neurophysiology and potential biomarkers. Full article
(This article belongs to the Section Neural Engineering, Neuroergonomics and Neurorobotics)
Show Figures

Figure 1

14 pages, 1165 KB  
Article
Lean-NET-Based Local Brain Connectome Analysis for Autism Spectrum Disorder Classification
by Aoumria Chelef, Demet Yuksel Dal, Mahmut Ozturk, Mosab A. A. Yousif and Gokce Koc
Bioengineering 2026, 13(1), 99; https://doi.org/10.3390/bioengineering13010099 - 15 Jan 2026
Viewed by 648
Abstract
Autism spectrum disorder (ASD) is a neurodevelopmental condition characterized by impairments in social interaction and communication, along with atypical behavioral patterns. Affected individuals often seem isolated in their inner world and exhibit particular sensory reactions. The World Health Organization has indicated a persistent [...] Read more.
Autism spectrum disorder (ASD) is a neurodevelopmental condition characterized by impairments in social interaction and communication, along with atypical behavioral patterns. Affected individuals often seem isolated in their inner world and exhibit particular sensory reactions. The World Health Organization has indicated a persistent increase in the global prevalence of autism, with approximately 1 in 127 persons affected worldwide. This study contributes to the growing research effort by presenting a comprehensive analysis of functional connectivity patterns for ASD prediction using rs-fMRI datasets. A novel approach was used for ASD identification using the ABIDE II dataset, based on functional networks derived from BOLD signals. The sparse functional brain connectome (Lean-NET) model is employed to construct subject-specific connectomes, from which local graph metrics are extracted to quantify regional network properties. Statistically significant features are selected using Welch’s t-test, then subjected to False Discovery Rate (FDR) correction and classified using a Support Vector Machine (SVM). Our experimental results demonstrate that locally derived graph metrics effectively discriminate ASD from typically developing (TD) subjects and achieve accuracy ranging from 70% up to 91%, highlighting the potential of graph learning approaches for functional connectivity analysis and ASD characterization. Full article
(This article belongs to the Special Issue Neuroimaging Techniques and Applications in Neuroscience)
Show Figures

Figure 1

31 pages, 5378 KB  
Article
Composite Fractal Index for Assessing Voltage Resilience in RES-Dominated Smart Distribution Networks
by Plamen Stanchev and Nikolay Hinov
Fractal Fract. 2026, 10(1), 32; https://doi.org/10.3390/fractalfract10010032 - 5 Jan 2026
Cited by 1 | Viewed by 349
Abstract
This work presents a lightweight and interpretable framework for the early warning of voltage stability degradation in distribution networks, based on fractal and spectral features from flow measurements. We propose a Fast Voltage Stability Index (FVSI), which combines four independent indicators: the Detrended [...] Read more.
This work presents a lightweight and interpretable framework for the early warning of voltage stability degradation in distribution networks, based on fractal and spectral features from flow measurements. We propose a Fast Voltage Stability Index (FVSI), which combines four independent indicators: the Detrended Fluctuation Analysis (DFA) exponent α (a proxy for long-term correlation), the width of the multifractal spectrum Δα, the slope of the spectral density β in the low-frequency range, and the c2 curvature of multiscale structure functions. The indicators are calculated in sliding windows on per-node series of voltage in per unit Vpu and reactive power Q, standardized against an adaptive rolling/first-N baseline, and anomalies over time are accumulated using the Exponentially Weighted Moving Average (EWMA) and Cumulative SUM (CUSUM). A full online pipeline is implemented with robust preprocessing, automatic scaling, thresholding, and visualizations at the system level with an overview and heat maps and at the node level and panel graphs. Based on the standard IEEE 13-node scheme, we demonstrate that the Fractal Voltage Stability Index (FVSI_Fr) responds sensitively before reaching limit states by increasing α, widening Δα, a more negative c2, and increasing β, locating the most vulnerable nodes and intervals. The approach is of low computational complexity, robust to noise and gaps, and compatible with real-time Phasor Measurement Unit (PMU)/Supervisory Control and Data Acquisition (SCADA) streams. The results suggest that FVSI_Fr is a useful operational signal for preventive actions (Q-support, load management/Photovoltaic System (PV)). Future work includes the calibration of weights and thresholds based on data and validation based on long field series. Full article
(This article belongs to the Special Issue Fractional-Order Dynamics and Control in Green Energy Systems)
Show Figures

Figure 1

Back to TopTop