Sign in to use this feature.

Years

Between: -

Subjects

remove_circle_outline
remove_circle_outline
remove_circle_outline
remove_circle_outline
remove_circle_outline
remove_circle_outline
remove_circle_outline
remove_circle_outline
remove_circle_outline

Journals

Article Types

Countries / Regions

remove_circle_outline
remove_circle_outline
remove_circle_outline
remove_circle_outline

Search Results (786)

Search Parameters:
Keywords = short-term load forecasting

Order results
Result details
Results per page
Select all
Export citation of selected articles as:
21 pages, 843 KB  
Article
Assessing Hierarchical Temporal Memory Against an LSTM Baseline for Short-Term Smart-Meter Load Forecasting
by Antón Román-Portabales and Martín López-Nores
Future Internet 2026, 18(4), 222; https://doi.org/10.3390/fi18040222 - 21 Apr 2026
Abstract
Short-term load forecasting is a key capability for smart-grid operation, but real smart-meter streams are affected by missing values, communication noise, and non-stationary consumption patterns. This paper studies forecasting using raw smart-meter data collected from domestic consumers in a medium-sized city in southern [...] Read more.
Short-term load forecasting is a key capability for smart-grid operation, but real smart-meter streams are affected by missing values, communication noise, and non-stationary consumption patterns. This paper studies forecasting using raw smart-meter data collected from domestic consumers in a medium-sized city in southern Spain. In particular, we assess Hierarchical Temporal Memory (HTM), a biologically inspired online sequence learner, against a family of Long Short-Term Memory (LSTM)-based recurrent baselines. HTM offers continual adaptation and avoids a separate training phase, whereas LSTM relies on offline supervised training and may require retraining or fine-tuning under distribution shift. For five-step-ahead forecasting, HTM achieved a test RMSE of 251 kWh (about 15% of average consumption). After hyperparameter optimization, the best tested LSTM configuration achieved a test RMSE of approximately 250 kWh under clean conditions, indicating nearly identical point accuracy between the two approaches. Under synthetic Gaussian-noise injection, however, HTM remained comparatively stable, whereas the optimized LSTM configuration degraded markedly under the tested perturbation protocol. In addition, HTM exhibited a lower runtime in the tested CPU-based implementation. These findings suggest that HTM is a viable online alternative for aggregated smart-meter forecasting, offering competitive accuracy together with a favorable operational profile under the specific evaluation setup considered here. Full article
(This article belongs to the Special Issue Artificial Intelligence in Smart Grids)
24 pages, 1233 KB  
Article
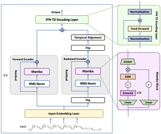
Imbalance-Aware Spatiotemporal Load Forecasting via Cluster-Weighted State Space Modeling
by Moses A. Acquah, Yuwei Jin, Vahid Disfani and Jan Kleissl
Energies 2026, 19(8), 1995; https://doi.org/10.3390/en19081995 - 21 Apr 2026
Abstract
Electrical load time series exhibit strong heterogeneity across daily patterns driven by calendar effects and behavioral variability, leading many forecasting models to favor dominant weekday profiles while degrading on weekends, holidays, and transition days. This paper proposes an imbalance-aware spatiotemporal forecasting framework via [...] Read more.
Electrical load time series exhibit strong heterogeneity across daily patterns driven by calendar effects and behavioral variability, leading many forecasting models to favor dominant weekday profiles while degrading on weekends, holidays, and transition days. This paper proposes an imbalance-aware spatiotemporal forecasting framework via a cluster-conditioned state space model. Daily load patterns are identified via time-series clustering and incorporated as conditioning covariates within a sequence-continuous selective state space models (Mamba), preserving temporal coherence without explicit sequence partitioning. A cluster-weighted training objective further mitigates pattern imbalance while avoiding future-information leakage. The resulting cluster-conditioned Time Series Mamba (TSMamba) consistently improves forecasting robustness across both frequent and infrequent profiles, achieving weighted absolute percentage error (WAPE) reductions of approximately 15% on weekdays, 42% on weekends, and 39% on holidays relative to the vanilla TSMamba, with similar gains in mean absolute error (MAE) and coefficient of variation of the root mean square error (CVRMSE). These results demonstrate that conditioning state dynamics on latent load patterns yields stable and computationally efficient short-term load forecasts under profile transitions. Full article
Show Figures

Figure 1

33 pages, 5765 KB  
Article
Explainable Smart-Building Energy Consumption Forecasting and Anomaly Diagnosis Framework Based on Multi-Head Transformer and Dual-Stream Detection
by Yuanyu Cai, Dan Liao and Bin Liu
Appl. Sci. 2026, 16(8), 3836; https://doi.org/10.3390/app16083836 - 15 Apr 2026
Viewed by 198
Abstract
Fine-grained energy management in smart-campus buildings requires accurate load forecasting together with reliable and interpretable anomaly diagnosis. This study presents an integrated forecasting–diagnosis framework for building energy systems. Hourly energy demand is modeled using a Transformer-based sequence-to-sequence architecture, in which a domain-aware attention [...] Read more.
Fine-grained energy management in smart-campus buildings requires accurate load forecasting together with reliable and interpretable anomaly diagnosis. This study presents an integrated forecasting–diagnosis framework for building energy systems. Hourly energy demand is modeled using a Transformer-based sequence-to-sequence architecture, in which a domain-aware attention mechanism is introduced to separately represent historical consumption dynamics, environmental influences, and temporal regularities commonly observed in building energy use. Anomaly diagnosis is conducted through a dual-scale strategy that supports both the timely detection of abrupt abnormal events and the identification of gradual performance degradation. Short-term anomalies are detected from forecasting residuals using adaptive thresholds, while long-term anomalies are identified by comparing current residual patterns with same-season historical baselines and validating multi-window trends over a 48 h horizon. The two detection streams are jointly used to distinguish point, pattern, and composite anomalies. To support practical operation and maintenance, SHAP-based explanations are provided to interpret both energy predictions and detected anomalies. Case studies on two educational buildings from the Building Data Genome Project 2 demonstrate that the proposed framework achieves the best overall forecasting performance against both conventional baselines and stronger recent Transformer-based models, with mean absolute percentage errors of approximately 3%. The results indicate that the proposed framework provides a practical solution for data-driven energy monitoring and decision support in smart buildings. Full article
(This article belongs to the Special Issue Emerging Applications of AI and Machine Learning in Industry)
Show Figures

Figure 1

35 pages, 2984 KB  
Article
Forecasting–Scheduling Co-Optimization for Rural Microgrids: An Edge-Deployable Approach
by Lei Guo, Xinran Xu and Feiya Lv
Energies 2026, 19(8), 1910; https://doi.org/10.3390/en19081910 - 15 Apr 2026
Viewed by 381
Abstract
The high penetration of distributed renewable energy in rural microgrids imposes severe physical-layer fluctuations, weak information-layer communication, and limited computing-layer resources. These triple constraints create a fundamental tension: high-precision forecasting and real-time scheduling are required, yet edge devices face severe resource limitations. To [...] Read more.
The high penetration of distributed renewable energy in rural microgrids imposes severe physical-layer fluctuations, weak information-layer communication, and limited computing-layer resources. These triple constraints create a fundamental tension: high-precision forecasting and real-time scheduling are required, yet edge devices face severe resource limitations. To resolve this, we present an edge-deployable energy management system (EMS) that achieves forecasting–scheduling co-optimization. We first propose an Adaptive Gated Dual-stream Network (AGDN), which employs a feature-dimension gated fusion mechanism to overcome the limitations of the local dependency strengths of Long Short-Term Memory (LSTM) and the global perception capabilities of Transformer models under volatile rural conditions. This approach achieves a Mean Absolute Percentage Error (MAPE) of 4.2% for load forecasting, outperforming baseline models by a significant margin. Next, we introduce a Prediction Uncertainty-Guided Quantum-Inspired Optimization (PUG-QIO) algorithm that adaptively maps prediction confidence intervals to quantum rotation angles, enabling deep integration of forecasting and scheduling and yielding an energy utilization rate of 93.2%. Finally, a Temporal Sensitivity-Aware Differentiated Pruning (TSADP) strategy is developed to maintain forecasting accuracy under a 63% parameter compression, overcoming the deployment barrier for high-precision models on edge devices. A 30-day field trial confirms that the proposed system meets the stringent rural requirements across four critical dimensions: forecasting accuracy, real-time responsiveness, lightweight architecture, and economic viability. Overall, the proposed system satisfies four key rural requirements: forecasting accuracy (MAPE = 4.2%), real-time response (≤10 s), lightweight deployment (memory < 500 MB), and economic viability (27.3% fuel cost reduction). Full article
Show Figures

Figure 1

21 pages, 7514 KB  
Article
Multi-Scale Displacement Prediction and Failure Mechanism Identification for Hydrodynamically Triggered Landslides
by Jian Qi, Ning Sun, Zhong Zheng, Yunzi Wang, Zhengxing Yu, Shuliang Peng, Jing Jin and Changhao Lyu
Water 2026, 18(8), 917; https://doi.org/10.3390/w18080917 - 11 Apr 2026
Viewed by 294
Abstract
Hydrodynamically triggered landslides remain a major concern in reservoir regions, where the mechanisms controlling displacement evolution are still not fully understood and the multi-scale deformation responses induced by individual hydrodynamic factors remain difficult to quantify. To address these issues, this study establishes a [...] Read more.
Hydrodynamically triggered landslides remain a major concern in reservoir regions, where the mechanisms controlling displacement evolution are still not fully understood and the multi-scale deformation responses induced by individual hydrodynamic factors remain difficult to quantify. To address these issues, this study establishes a TSD-TET composite framework by integrating time-series signal decomposition with deep learning for multi-scale displacement prediction and the mechanism-oriented interpretation of hydrodynamically triggered landslides. The monitored displacement sequence is first decomposed into physically interpretable components, including trend, periodic, and random terms. Each component is subsequently predicted using deep temporal learning models to capture different deformation characteristics at multiple temporal scales. Meanwhile, key hydrodynamic driving factors, including rainfall, reservoir water level, and groundwater level, are decomposed within the same framework to examine their statistical associations with different displacement components. The proposed approach is applied to the Donglingxin landslide located in the Sanbanxi Hydropower Station reservoir area. Results show that the model achieves high prediction accuracy under both long-term forecasting horizons and limited-sample conditions, with a cumulative displacement coefficient of determination reaching R2 = 0.945. Mechanism analysis further indicates that trend deformation is mainly controlled by geological structure and gravitational loading, periodic deformation is strongly modulated by hydrological cycles associated with reservoir water level fluctuations, and random deformation is more likely to reflect short-term disturbances and transient hydrodynamic forcing. These findings provide new insights into the deformation mechanisms of hydrodynamically triggered landslides and offer a promising technical pathway for improving displacement prediction, monitoring, and early warning of reservoir-induced landslide hazards. Full article
(This article belongs to the Special Issue Landslide on Hydrological Response)
Show Figures

Figure 1

50 pages, 1663 KB  
Review
Advances in Similar Day Methods for Short-Term Load Forecasting for Power Systems
by Monica Borunda, Luis Conde-López, Gerardo Ruiz-Chavarría, Guadalupe Lopez Lopez, Victor M. Alvarado and Edgardo de Jesús Carrera Avendaño
Forecasting 2026, 8(2), 32; https://doi.org/10.3390/forecast8020032 - 10 Apr 2026
Viewed by 408
Abstract
Short-term load forecasting is essential for the reliable, secure, efficient, and economic operation of modern power systems and electricity markets. Among many forecasting strategies, the similar day (SD) approach for short-term load forecasting was among the earliest used to assess power demand and [...] Read more.
Short-term load forecasting is essential for the reliable, secure, efficient, and economic operation of modern power systems and electricity markets. Among many forecasting strategies, the similar day (SD) approach for short-term load forecasting was among the earliest used to assess power demand and remains one of the most intuitive and widely adopted techniques worldwide. However, over time, increasing system complexity, richer datasets, and advances in computational intelligence have led to the evolution of SD methodologies beyond heuristic-based rule formulations. This work presents a study of the relevant literature on short-term load forecasting using SD methods reported between 2000 and 2025. This study analyzes how similarity is defined, how forecasts are generated, and how both stages interact within the complete forecasting process in the reviewed literature. Based on these criteria, a unified taxonomy is proposed to classify SD methods into conventional, intelligent, and hybrid formulations. This study provides insight into the methodologies, their performance, and the systems in which they have been tested. The results show that SD-based approaches remain competitive for short-term forecasting and that incorporating artificial intelligence techniques can further enhance their accuracy. Full article
(This article belongs to the Topic Short-Term Load Forecasting—2nd Edition)
Show Figures

Figure 1

38 pages, 2601 KB  
Article
A Hybrid Transformer-Generative Adversarial Network-Gated Recurrent Unit Model for Intelligent Load Balancing and Demand Forecasting in Smart Power Grids
by Ata Larijani, Ehsan Ghafourian, Ali Vaziri, Diego Martín and Francisco Hernando-Gallego
Electronics 2026, 15(8), 1579; https://doi.org/10.3390/electronics15081579 - 10 Apr 2026
Viewed by 197
Abstract
Accurate demand forecasting and adaptive load balancing are critical for maintaining stability and efficiency in modern smart power grids. This study proposes a hybrid deep learning (DL) framework, termed Transformer-Generative Adversarial Network-Gated Recurrent Unit (Transformer-GAN-GRU), which integrates global attention-based temporal modeling, generative data [...] Read more.
Accurate demand forecasting and adaptive load balancing are critical for maintaining stability and efficiency in modern smart power grids. This study proposes a hybrid deep learning (DL) framework, termed Transformer-Generative Adversarial Network-Gated Recurrent Unit (Transformer-GAN-GRU), which integrates global attention-based temporal modeling, generative data augmentation, and sequential refinement into a unified architecture. The proposed framework captures both long- and short-term dependencies while improving representation of imbalanced demand patterns. The model is evaluated on three heterogeneous benchmark datasets, namely Pecan Street, the reliability test system-grid modernization laboratory consortium (RTS-GMLC), and the reference energy disaggregation dataset (REDD). Experimental results demonstrate that the proposed model consistently outperforms state-of-the-art baselines, achieving a maximum accuracy (Acc) of 99.49%, a recall of 99.67%, and an area under the curve (AUC) of 99.83%. In addition to high predictive performance, the framework exhibits strong stability, fast convergence, and low inference latency, confirming its suitability for real-time deployment in smart grid environments. Full article
Show Figures

Figure 1

22 pages, 1493 KB  
Article
Optimization of Hybrid Energy System Control Using MPC and MILP
by Žydrūnas Kavaliauskas, Mindaugas Milieška, Giedrius Blažiūnas, Giedrius Gecevičius and Hassan Zhairabany
Appl. Sci. 2026, 16(8), 3690; https://doi.org/10.3390/app16083690 - 9 Apr 2026
Viewed by 303
Abstract
The increasing integration of renewable energy sources increases the variability and uncertainty of power systems, requiring advanced prediction-based control strategies. This paper proposes an integrated AutoML–MPC framework for a hybrid renewable energy system (HRES) combining solar and wind generation, biomass, battery energy storage, [...] Read more.
The increasing integration of renewable energy sources increases the variability and uncertainty of power systems, requiring advanced prediction-based control strategies. This paper proposes an integrated AutoML–MPC framework for a hybrid renewable energy system (HRES) combining solar and wind generation, biomass, battery energy storage, and a hydrogen chain (electrolyzer and fuel cell). Short-term load and generation forecasts are made using H2O AutoML models, and the energy flow allocation is optimized using model-based control (MPC) formalized in the form of mixed-integer linear programming (MILP). The objective function minimizes electricity imports from the grid and the associated CO2 emissions, subject to technological constraints. The results obtained showed a clear distribution of short-term (battery) and long-term (hydrogen) storage functions in time: during periods of excess generation, the electrolyzer operated close to nominal mode, and in the deficit phase, the fuel cell was activated, reducing the need for grid imports. The battery ensured fast short-term balancing, while the hydrogen system compensated for the longer-term energy shortage. The forecast models were characterized by high accuracy (R2>0.98), which allowed for reliable planning of energy flows over the MPC horizon. The proposed methodology allows for effective coordination of storage technologies of different time scales, maximum use of renewable generation and reducing the system’s dependence on the external grid. Full article
Show Figures

Figure 1

23 pages, 1612 KB  
Article
DARNet: Dual-Head Attention Residual Network for Multi-Step Short-Term Load Forecasting
by Jianyu Ren, Yun Zhao, Yiming Zhang, Haolin Wang, Hao Yang, Yuxin Lu and Ziwen Cai
Electronics 2026, 15(8), 1548; https://doi.org/10.3390/electronics15081548 - 8 Apr 2026
Viewed by 300
Abstract
Short-term load forecasting plays a pivotal role in modern power system operations yet it remains challenging due to the complex spatiotemporal dependencies in load data. This paper proposes a dual-head attention residual network (DARNet) that significantly advances STLF through three key innovations: (1) [...] Read more.
Short-term load forecasting plays a pivotal role in modern power system operations yet it remains challenging due to the complex spatiotemporal dependencies in load data. This paper proposes a dual-head attention residual network (DARNet) that significantly advances STLF through three key innovations: (1) a hybrid encoder combining 1D-CNN and GRU architectures to simultaneously capture the local load patterns and long-term temporal dependencies, achieving a 28% better locality awareness than that of conventional approaches; (2) a novel dual-head attention mechanism that dynamically models both the inter-temporal relationships and cross-variable dependencies, reducing the feature engineering requirements; and (3) an autocorrelation-adjusted recursive forecasting framework that cuts the multi-step prediction error accumulation by 33% compared to that with standard seq2seq models. Extensive experiments on real-world datasets from three Chinese cities demonstrate DARNet’s superior performance, outperforming six state-of-the-art benchmarks by 21–35% across all of the evaluation metrics (MAPE, SMAPE, MAE, and RRSE) while maintaining robust generalization across different geographical regions and prediction horizons. Full article
(This article belongs to the Section Artificial Intelligence)
Show Figures

Figure 1

25 pages, 5309 KB  
Article
DTTE-Net: Prediction of SCR-Inlet NOx Concentration in Coal-Fired Boilers Based on Time–Frequency Feature Fusion
by Cheng Huang, Yi An, Mengting Li, Haiyang Zhang and Jiwei Wang
Appl. Sci. 2026, 16(7), 3495; https://doi.org/10.3390/app16073495 - 3 Apr 2026
Viewed by 275
Abstract
Against the backdrop of large-scale integration of renewables into the power grid, frequent load-following operation of thermal power units substantially increases the difficulty of controlling boiler NOx emissions. Accurate forecasting of boiler NOx emissions is crucial for guiding efficient and clean operation under [...] Read more.
Against the backdrop of large-scale integration of renewables into the power grid, frequent load-following operation of thermal power units substantially increases the difficulty of controlling boiler NOx emissions. Accurate forecasting of boiler NOx emissions is crucial for guiding efficient and clean operation under such flexible operating conditions. However, under frequent load-following conditions, NOx dynamics are highly nonlinear and non-stationary, making it challenging to achieve accurate prediction using only time-domain information. To address these issues, we propose DTTE-Net, a time–frequency feature fusion framework for predicting SCR-inlet NOx concentration in coal-fired boilers. DTTE-Net consists of three components: a time-domain branch, a frequency-domain branch, and a gated feature fusion module. The time-domain branch captures short-term fluctuations and long-range temporal dependencies, while the frequency-domain branch extracts complementary spectral representations to enhance the characterization of non-stationary fluctuations. The gated feature fusion module then adaptively integrates the two-domain features by using a gated mechanism and produces the NOx concentration forecast. In addition, a Gaussian kernel-based loss is introduced to improve robustness to nonlinear error structures. Experiments on real distributed control system data from a 660 MW ultra-supercritical coal-fired unit show that DTTE-Net outperforms existing baseline models, achieving lower forecasting errors and higher R2. Full article
(This article belongs to the Section Energy Science and Technology)
Show Figures

Figure 1

25 pages, 11970 KB  
Article
Workload-Aware Edge Node Orchestration and Dynamic Resource Scaling in MEC
by Efthymios Oikonomou and Angelos Rouskas
Future Internet 2026, 18(4), 184; https://doi.org/10.3390/fi18040184 - 1 Apr 2026
Viewed by 432
Abstract
The emergence of edge computing introduces significant opportunities to improve real-time responsiveness and reduce latency by deploying computational resources closer to end users, at the edge, compared to traditional centralized cloud computing. However, stochastic and fluctuating workloads pose challenges in maintaining Quality of [...] Read more.
The emergence of edge computing introduces significant opportunities to improve real-time responsiveness and reduce latency by deploying computational resources closer to end users, at the edge, compared to traditional centralized cloud computing. However, stochastic and fluctuating workloads pose challenges in maintaining Quality of Service, often leading to resource fragmentation, service node saturation, and energy inefficiencies. In addition, imbalances in service node utilization, arising from either under-utilization or over-utilization, degrade the overall system performance and lead to unnecessary operational costs. Furthermore, finding an optimal balance between total latency cost and load balancing in different network topologies remains a significant challenge. In this research, we propose and evaluate a workload-aware orchestration framework that integrates short-term workload forecasting with dynamic resource scaling to efficiently manage edge node infrastructure under dynamic processing demands. The framework employs heuristic schemes that consider both workload distribution and service proximity throughout the edge network to optimize the distribution of edge users’ service requests across service nodes. Simulation results on grid and irregular edge network topologies, utilizing both synthetic and real-world dataset, demonstrate that the proposed framework and the integrated heuristics outperform other benchmark approaches. Specifically, our framework achieves up to 20% lower load imbalance variance, maintains high resource utilization, decreases system reconfigurations and increases service reliability, providing a robust, low-overhead and adaptive solution for dynamic orchestration in edge computing environments and infrastructures. Full article
(This article belongs to the Special Issue Edge and Fog Computing for the Internet of Things, 2nd Edition)
Show Figures

Graphical abstract

25 pages, 3132 KB  
Article
Study on the Impact of Electrical Substitution Coefficient on Natural Gas Load Forecasting Under Deep Electrification Scenario for Sustainable Energy Systems
by Wei Zhao, Bilin Shao, Yan Cao, Ming Hou, Chunhui Liu, Huibin Zeng, Hongbin Dai and Ning Tian
Sustainability 2026, 18(7), 3318; https://doi.org/10.3390/su18073318 - 29 Mar 2026
Viewed by 406
Abstract
Against the backdrop of the global energy transition toward deep electrification, the natural gas industry faces challenges, including increased load forecasting uncertainty and frequent extreme weather impacts. To enhance natural gas load forecasting accuracy and support system resilience planning, this study constructs a [...] Read more.
Against the backdrop of the global energy transition toward deep electrification, the natural gas industry faces challenges, including increased load forecasting uncertainty and frequent extreme weather impacts. To enhance natural gas load forecasting accuracy and support system resilience planning, this study constructs a forecasting model based on quadratic decomposition and hybrid deep learning, incorporating an electricity substitution coefficient to characterize the coupling substitution effect between electricity and natural gas. Under the basic scenario, the VMD-WPD-TCN-BiGRU model is proposed. It employs variational mode decomposition and wavelet packet denoising for secondary signal denoising, combined with a time-series convolutional network and bidirectional gated recurrent unit to extract temporal features. Experiments demonstrate that, compared to mainstream methods such as CNN, BiLSTM, SVM, and XGBoost, this model achieves statistically significant reductions in MSE (11.11–96.21%), MAE (0.89–76.50%), and MAPE (4.10–67.94%), significantly improving forecasting accuracy. In the deep electrification scenario, the introduction of the electricity substitution coefficient further optimizes peak load forecasting for system pressure days under extreme low temperatures, elevating the overall R2 to 0.9905 in the deep electrification scenario. Research indicates that the proposed model not only effectively improves the accuracy of short-term natural gas load forecasting but also provides quantitative support for enterprises to plan peak-shaving facilities, optimize pipeline networks, and respond to extreme weather emergencies in data silo environments. This contributes to strengthening the adaptability and long-term resilience of natural gas systems during the energy transition, thereby supporting the sustainable development of energy infrastructure. Full article
Show Figures

Figure 1

22 pages, 1502 KB  
Article
Optimal Joint Scheduling and Forecasting of Photovoltaic and Wind Power Generation Based on Transformer-BiLSTM
by Wei Luo, Liyuan Zhu, Defa Cao, Wei Wu, Yi Yang, Jiamin Zhang and Long Wang
Energies 2026, 19(7), 1651; https://doi.org/10.3390/en19071651 - 27 Mar 2026
Viewed by 334
Abstract
Addressing the challenge of coordinated dispatch between wind/solar and thermal power in new energy grids, this research proposes a thermal power unit output prediction method based on a Transformer-BiLSTM hybrid deep learning model. First, a simulated annealing algorithm optimizes the output configuration of [...] Read more.
Addressing the challenge of coordinated dispatch between wind/solar and thermal power in new energy grids, this research proposes a thermal power unit output prediction method based on a Transformer-BiLSTM hybrid deep learning model. First, a simulated annealing algorithm optimizes the output configuration of solar thermal power plants to mitigate fluctuations in wind and solar combined generation. An ant colony-greedy algorithm is then integrated to determine the optimal dispatch data for thermal power units, constructing a high-quality training dataset under physical constraints. In the model design, a bidirectional long short-term memory network captures short-term temporal features, while the Transformer’s multi-head self-attention mechanism models long-term dependencies. The model innovatively incorporates the learnable positional encoding to enhance temporal awareness. Experimental results demonstrate accurate predictions, with the power constraint mechanism effectively correcting over-limit forecasts. This ensures 98.7% of predictions during low-load periods comply with unit technical specifications. Compared to existing methods, this model avoids data limitations and manual feature engineering bottlenecks through the end-to-end wind–solar–thermal mapping, providing a high-precision solution for dispatch decisions in renewable-dominated grids. Full article
Show Figures

Figure 1

32 pages, 8214 KB  
Article
Static Voltage Stability Assessment of Renewable Energy Power Systems Based on DBN-LSTM Power Forecasting
by Qiang Wang, Libo Yang, Mengdi Wang, Bin Ma, Long Yuan, Shaobo Li and Zhangjie Liu
J. Low Power Electron. Appl. 2026, 16(2), 11; https://doi.org/10.3390/jlpea16020011 - 24 Mar 2026
Cited by 1 | Viewed by 442
Abstract
High penetration of renewable energy sources (RESs) introduces significant power fluctuations, threatening voltage and frequency stability in modern power systems. This paper presents an integrated framework for static voltage stability assessment and stability-constrained optimization of under-frequency load shedding (UFLS) in renewable-dominated grids. A [...] Read more.
High penetration of renewable energy sources (RESs) introduces significant power fluctuations, threatening voltage and frequency stability in modern power systems. This paper presents an integrated framework for static voltage stability assessment and stability-constrained optimization of under-frequency load shedding (UFLS) in renewable-dominated grids. A low-conservativeness analytical criterion is first derived for static voltage stability margin assessment. Then, a hybrid Deep Belief Network–Long Short-Term Memory (DBN–LSTM) model is developed for accurate renewable power forecasting, capturing temporal variability and uncertainty. Finally, UFLS-based stability-constrained dispatch is formulated to prevent voltage collapse, enhance the system stability, and minimize RES curtailment. Simulations on a modified IEEE benchmark system demonstrate that the proposed approach improves voltage and frequency stability while maintaining high renewable energy utilization. Full article
(This article belongs to the Special Issue Energy Consumption Management in Electronic Systems)
Show Figures

Figure 1

24 pages, 3485 KB  
Article
A Hybrid Deep Learning Framework with CEEMDAN, Multi-Scale CNN, and Multi-Head Attention for Building Load Forecasting
by Limin Wang, Dezheng Wei, Jumin Zhao, Wei Gao and Dengao Li
Buildings 2026, 16(6), 1248; https://doi.org/10.3390/buildings16061248 - 21 Mar 2026
Viewed by 264
Abstract
Accurate building load forecasting is essential for smart grid and energy management, yet nonlinearity, non-stationarity, and multi-scale characteristics of load data challenge traditional methods. To address these issues, we propose a hybrid deep learning framework, CEEMDAN-MultiScale-CNN-BiLSTM-MultiAttention. First, Complete Ensemble Empirical Mode Decomposition with [...] Read more.
Accurate building load forecasting is essential for smart grid and energy management, yet nonlinearity, non-stationarity, and multi-scale characteristics of load data challenge traditional methods. To address these issues, we propose a hybrid deep learning framework, CEEMDAN-MultiScale-CNN-BiLSTM-MultiAttention. First, Complete Ensemble Empirical Mode Decomposition with Adaptive Noise (CEEMDAN) decomposes the load sequence into intrinsic mode functions (IMFs), mitigating mode mixing and complexity. Then, a MultiScale Convolutional Neural Network extracts multi-scale local features from each IMF. A Bidirectional Long Short-Term Memory network captures bidirectional temporal dependencies, and a Multi-Attention mechanism dynamically emphasizes critical time steps and feature channels, enhancing interpretability and prediction. The framework is validated on the Building Data Genome Project 2 dataset, achieving a Mean Absolute Percentage Error (MAPE) of 2.6464% and a coefficient of determination R2 of 0.8999, outperforming mainstream methods across multiple metrics. The main contributions are: (1) a hybrid framework integrating CEEMDAN, multi-scale feature extraction, and attention mechanisms to handle nonlinearity and non-stationarity; (2) a MultiScale-CNN to capture multi-scale temporal features and adapt to multi-frequency components; (3) a Multi-Attention mechanism to dynamically focus on key time steps and channels, improving accuracy and robustness. This work provides an effective solution for building load forecasting in complex energy systems. Full article
Show Figures

Figure 1

Back to TopTop