Sign in to use this feature.

Years

Between: -

Subjects

remove_circle_outline
remove_circle_outline
remove_circle_outline
remove_circle_outline
remove_circle_outline
remove_circle_outline
remove_circle_outline
remove_circle_outline
remove_circle_outline

Journals

Article Types

Countries / Regions

Search Results (173)

Search Parameters:
Keywords = pavement segmentation

Order results
Result details
Results per page
Select all
Export citation of selected articles as:
26 pages, 6684 KB  
Article
AI-Based Automated Visual Condition Assessment of Municipal Road Infrastructure Using High-Resolution 3D Street-Level Imagery
by Elia Ferrari, Jonas Meyer and Stephan Nebiker
Infrastructures 2026, 11(3), 90; https://doi.org/10.3390/infrastructures11030090 - 10 Mar 2026
Viewed by 236
Abstract
The effective management of municipal road infrastructure requires up-to-date, standardized and reliable condition information to support sustainable maintenance. While visual road-condition assessment methods based on established standards are widely applied to municipal roads, they remain largely manual, time-consuming, costly and subjective. This study [...] Read more.
The effective management of municipal road infrastructure requires up-to-date, standardized and reliable condition information to support sustainable maintenance. While visual road-condition assessment methods based on established standards are widely applied to municipal roads, they remain largely manual, time-consuming, costly and subjective. This study presents an end-to-end workflow for the automated visual inspection and condition assessment of municipal road infrastructure using high-resolution, 3D street-level imagery acquired by professional mobile mapping systems. The proposed approach integrates an efficient preprocessing pipeline for precise road-surface extraction with deep learning models trained for the specific task and an advanced postprocessing method for robust results aggregation. For this purpose, a large dataset covering approximately 352 km of municipal roads across eight municipalities was created by combining street-level imagery with expert-annotated road-condition index (RCI) values. Two neural network variants were implemented: a regression model predicting standardized RCI values and a binary classifier distinguishing between roads requiring maintenance and those in good condition. To ensure decision-oriented outputs at the infrastructure-asset level, frame-based predictions are aggregated into homogeneous road segments using outlier detection and change-point analysis along the road axis. The regression model achieved a mean absolute error of 0.48 RCI values at frame level and 0.40 RCI values at road-segment level, outperforming conventional inter-expert variability, while the binary classification model reached an F1-score of 0.85. These findings demonstrate that AI-based visual road-condition assessment using professional mobile mapping data can provide accurate, standardized and scalable condition information for municipal road infrastructure. The proposed workflow supports maintenance prioritization and infrastructure management decisions without requiring explicit detection of individual pavement defects, offering a practical pathway toward automated, cost-effective road-condition monitoring. Full article
(This article belongs to the Section Infrastructures Inspection and Maintenance)
Show Figures

Figure 1

19 pages, 8748 KB  
Article
A Comparison of Connected-Vehicle Roughness and Traditional Pavement Condition Index
by Andrew Thompson, Jairaj Desai and Darcy M. Bullock
Future Transp. 2026, 6(1), 47; https://doi.org/10.3390/futuretransp6010047 - 16 Feb 2026
Viewed by 366
Abstract
Accurate, scalable pavement condition monitoring is essential for effective asset management, yet traditional methods of collecting metrics like the International Roughness Index (IRI), Pavement Condition Index (PCI), and Pavement Surface Evaluation and Rating (PASER) can be inefficient, expensive, and subjective. Recent efforts by [...] Read more.
Accurate, scalable pavement condition monitoring is essential for effective asset management, yet traditional methods of collecting metrics like the International Roughness Index (IRI), Pavement Condition Index (PCI), and Pavement Surface Evaluation and Rating (PASER) can be inefficient, expensive, and subjective. Recent efforts by Original Equipment Manufacturers have introduced crowdsourced approaches that estimate IRI at scale using connected vehicles (CVs). This study analyzes one month of CV-estimated IRI (IRICVe) data and compares it with manually collected PCI data from Marion County, Indiana, in 2024. The study includes four roadway classes: primary arterial, secondary arterial, primary collector, and local street, with 562, 147, 426, and 2402 centerline miles of data, respectively. IRICVe coverage was nearly complete for arterial and collector roads (93–100%) but was limited for local streets (37%). Threshold optimization revealed that the “needs maintenance” IRI category (IRI > 170 in/mi) correlates most strongly with PCI values below 50. The study found that 68%, 65%, 70%, and 59% of the roadway segments had PCI and IRI classifications in agreement. Spatial and categorical comparisons suggest some systematic biases between the metrics across roadway types, reflecting how they measure different dimensions of pavement condition. The results demonstrate near-term applications of IRICVe data for quality control in PCI-based asset management and support practical guidelines for integrating complementary pavement assessment metrics. Full article
Show Figures

Figure 1

32 pages, 6738 KB  
Article
Design Methodology of Large Cement Concrete Slabs
by Zijun Zhang, Lihai Su, Wei Xu, Jun Zhang, Jingyun Li and Jiawei She
Appl. Sci. 2026, 16(4), 1894; https://doi.org/10.3390/app16041894 - 13 Feb 2026
Viewed by 284
Abstract
Due to the brittleness and volume sensitivity, segmentation is necessary for the cement concrete pavement slabs currently in widespread use to mitigate thermal stress and deformation. The dimensions of segmented pavement slabs are typically constrained to 4∼6 m, which results in a large [...] Read more.
Due to the brittleness and volume sensitivity, segmentation is necessary for the cement concrete pavement slabs currently in widespread use to mitigate thermal stress and deformation. The dimensions of segmented pavement slabs are typically constrained to 4∼6 m, which results in a large number of joints. These joints cause damages such as corner spalling and fracture under the impact of repeated loads and environmental factors. In addition, maintenance costs are significantly increased due to the numerous joints. To enhance pavement performance and extend service lifespan, this paper proposes a design methodology for large pavement slabs. This method breaks the dimensional constraint and significantly reduces the number of joints, thereby improving comfort and durability, lowering maintenance costs, and meeting the operational requirements of new aircraft types. In this paper, pavement slab thermal stress is divided into curling stress and thermal expansion stress according to different deformation types. The diurnal and annual distributions of these two types of stresses are also investigated. Moreover, the maximum dimension design of pavement slabs comprehensively considers aircraft loads, thermal stresses, and fatigue characteristics. The results indicate that the diurnal and annual distributions of curling and thermal expansion stresses exhibit sinusoidal patterns. Under different temperature gradients and slab thicknesses, the allowable maximum slab dimension is presented. It is feasible to break the 4∼6 m limit for the maximum dimension of the pavement slab, which provides a new reference for improving pavement performance and lifespan. Full article
(This article belongs to the Section Civil Engineering)
Show Figures

Figure 1

23 pages, 4718 KB  
Article
Spatiotemporal Particle Swarm Optimization for Future Cost Allocation in Large-Scale Transportation Infrastructure Maintenance
by Pengcheng Zhang, Wen Yi, Yongze Song, Peng Wu, Albert P. C. Chan and Yali Gao
ISPRS Int. J. Geo-Inf. 2026, 15(2), 70; https://doi.org/10.3390/ijgi15020070 - 9 Feb 2026
Viewed by 290
Abstract
Transportation infrastructure is vital for sustaining communities and fostering economic development. Urbanization and climate change have led to the rapid deterioration of road transport systems, posing significant challenges for future sustainability. Current transportation infrastructure maintenance planning often prioritizes immediate needs and short-term deterioration [...] Read more.
Transportation infrastructure is vital for sustaining communities and fostering economic development. Urbanization and climate change have led to the rapid deterioration of road transport systems, posing significant challenges for future sustainability. Current transportation infrastructure maintenance planning often prioritizes immediate needs and short-term deterioration indicators, which can overlook long-term changes and future funding constraints. Long-term road maintenance planning is challenged by the large number of decision variables and the complex temporal and spatial dependencies that govern pavement deterioration. Most existing optimization models overlook spatial relationships among road segments, resulting in low computational efficiency, especially for large-scale networks. To address this gap, this study proposes a Spatiotemporal Particle Swarm Optimization for Cost Allocation (SPOCA) model that integrates spatial clustering and heuristic optimization for large-scale decision-making. An age-filtered spatial clustering process first groups roads with similar ages and proximity to preserve spatial structure and reduce problem dimensionality, while a spatial relationship term embedded in the optimization captures correlations among neighboring clusters to improve coordinated decision-making. A case study of Western Australia demonstrates that the SPOCA model reduces computational time by 38% compared with the non-spatial model, while maintaining comparable accuracy and significantly improving network-level pavement quality. The SPOCA model provides a scalable and practical tool to support policymakers in developing efficient and sustainable infrastructure maintenance strategies. Full article
(This article belongs to the Special Issue Spatial Information for Improved Living Spaces)
Show Figures

Figure 1

17 pages, 32478 KB  
Article
Digitalization and Automation of Runway Inspection Using Unmanned Aerial Vehicles
by Marios Krestenitis, Alexandros Petropoulos, Ilias Koulalis, Irina Stipanovic, Sandra Skaric Palic, Konstantinos Ioannidis and Stefanos Vrochidis
Sensors 2026, 26(4), 1100; https://doi.org/10.3390/s26041100 - 8 Feb 2026
Viewed by 326
Abstract
This paper presents an end-to-end framework for automated inspection and condition assessment of airport runway pavement using UAV-acquired imagery. The proposed approach integrates Unmanned Aerial Vehicle (UAV)-based data collection, deep learning-based pixel-level semantic segmentation of surface defects, and Geographic Information System (GIS)-based spatial [...] Read more.
This paper presents an end-to-end framework for automated inspection and condition assessment of airport runway pavement using UAV-acquired imagery. The proposed approach integrates Unmanned Aerial Vehicle (UAV)-based data collection, deep learning-based pixel-level semantic segmentation of surface defects, and Geographic Information System (GIS)-based spatial aggregation to generate a georeferenced digital representation of airfield pavement condition. Multiple safety-critical defect types are detected and localized at pixel resolution, while spatially referenced processing enables a Pavement Condition Index (PCI)-inspired condition assessment based on defect density within predefined sampling units. The framework is validated through a real-world case study at Zadar Airport, where the entire runway was surveyed using high-resolution UAV imagery. The results demonstrate the system’s capability to identify and map multiple defect categories across the full runway extent and to produce a coherent, runway-scale condition map supporting maintenance prioritization and decision-making. Overall, the proposed solution provides a scalable, data-driven alternative to traditional manual runway inspection workflows and establishes a practical foundation for digital condition monitoring of airport pavement infrastructure. Full article
Show Figures

Figure 1

36 pages, 163089 KB  
Article
A UAV-Based Framework for Visual Detection and Geospatial Mapping of Real Road Surface Defects
by Paula López, Pablo Zubasti, Jesús García and Jose M. Molina
Drones 2026, 10(2), 119; https://doi.org/10.3390/drones10020119 - 7 Feb 2026
Viewed by 454
Abstract
Accurate detection of road surface defects and their integration into geospatial representations are key requirements for scalable UAV-based inspection and maintenance systems.This work presents a lightweight processing pipeline that converts image-based pavement defect segmentations into compact geospatial vector representations suitable for integration with [...] Read more.
Accurate detection of road surface defects and their integration into geospatial representations are key requirements for scalable UAV-based inspection and maintenance systems.This work presents a lightweight processing pipeline that converts image-based pavement defect segmentations into compact geospatial vector representations suitable for integration with GIS-driven inspection workflows. In addition, we introduce and publicly release a UAV-based road defect dataset with pixel-level annotations, specifically designed for crack-like pavement damage. A deep convolutional neural network is trained to perform semantic segmentation of pavement defects using images derived from the publicly available RDD2022 dataset. Segmentation performance is evaluated across a range of probability thresholds using standard pixel-wise metrics, and a validation-selected operating point is used to generate binary defect masks. These masks are subsequently processed to identify individual defect instances and extract vector polygons that preserve the underlying geometry of crack-like structures. For illustrative geospatial integration, predicted defects are projected into geographic coordinates and exported in standard GIS formats. By transforming dense segmentation outputs into compact georeferenced polygons, the proposed framework bridges deep learning-based perception and GIS-based infrastructure assessment, enabling instance-level geometric analysis and providing a practical representation for UAV-based road inspection scenarios. Full article
Show Figures

Figure 1

18 pages, 2891 KB  
Article
DCP-TransUNet: An Approach for Crack Segmentation on Roads
by Yunqing Liu, Xu Du and Weiguang Li
Sensors 2026, 26(3), 1071; https://doi.org/10.3390/s26031071 - 6 Feb 2026
Viewed by 286
Abstract
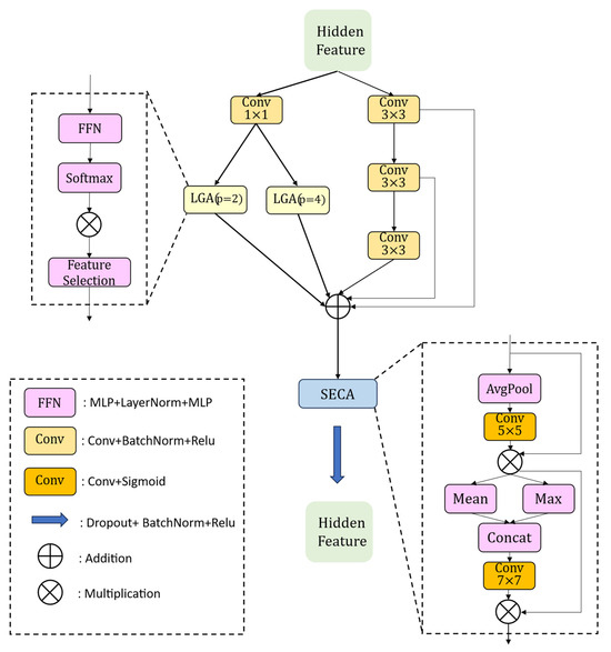
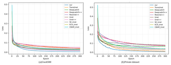
For cement pavements on vast road networks, cracking has become one of the principal distresses threatening structural integrity and traffic safety. This study introduces DCP-TransUNet, a model featuring a new hybrid encoder that enhances the continuity of crack extraction under complex conditions through [...] Read more.
For cement pavements on vast road networks, cracking has become one of the principal distresses threatening structural integrity and traffic safety. This study introduces DCP-TransUNet, a model featuring a new hybrid encoder that enhances the continuity of crack extraction under complex conditions through a DSE-CNN module and a CLMA-Transformer block. To further strengthen learning and interpretability for challenging crack imagery, a PPA bottleneck module is designed to capture additional discriminative features. Experimental results indicate strong performance: on the public dataset, DCP-TransUNet achieves mIoU 79.12%, Recall 87.96%, F1 87.06%, and Precision 86.21%; on the private dataset, it attains mIoU 68.83%, Recall 74.42%, F1 77.57%, and Precision 81.67%. Compared with other models, these outcomes demonstrate the method’s accuracy and effectiveness for crack segmentation. Full article
(This article belongs to the Special Issue Structural Health Monitoring and Smart Disaster Prevention)
Show Figures

Figure 1

21 pages, 4711 KB  
Article
An Integrated Framework for Pavement Crack Segmentation and Severity Estimation
by Osama Alsharayah, Dmitry Manasreh and Munir D. Nazzal
Buildings 2026, 16(3), 677; https://doi.org/10.3390/buildings16030677 - 6 Feb 2026
Viewed by 266
Abstract
Pavement maintenance programs rely on timely and accurate crack assessment to preserve roadway quality and reduce long-term rehabilitation costs. Manual inspection remains the prevailing practice, yet it is slow, subjective, and exposes crews to safety risks. Automating crack detection under real-world roadway conditions [...] Read more.
Pavement maintenance programs rely on timely and accurate crack assessment to preserve roadway quality and reduce long-term rehabilitation costs. Manual inspection remains the prevailing practice, yet it is slow, subjective, and exposes crews to safety risks. Automating crack detection under real-world roadway conditions remains challenging due to inconsistent lighting, shadows, stains, and surface textures that obscure distress features. This study examines the applicability of an integrated, vehicle-mounted framework for automated pavement crack segmentation and width-based severity estimation under practical roadway operating conditions. Data were collected from a moving vehicle using a custom camera–GPS system operating under diverse conditions, capturing the variability encountered in practical surveys. The proposed approach employs a state-of-the-art segmentation model and a calibrated width estimation tool that converts pixel-level crack measurements into physical units using a position-dependent regression model. The key contribution of this work is a unified segmentation and severity evaluation pipeline supported by a novel pixel-to-inch calibration surface and validated using images acquired during normal driving operations and manual field crack measurements. By combining advanced computer vision techniques with practical field-oriented data collection, the proposed system provides a deployable solution for roadway crack assessment, enabling safer, faster, and more scalable network-level pavement monitoring. Full article
(This article belongs to the Section Construction Management, and Computers & Digitization)
Show Figures

Figure 1

22 pages, 9313 KB  
Article
Road-Type-Specific Streetscape Renewal Effects on Urban Beauty Perception: A Spatiotemporal SHAP Analysis Using Historical Street Views
by Wenhan Li, Yinzhe Li, Lingling Zhang, Jiahui Gao, Shanshan Xie and Yan Feng
Buildings 2026, 16(3), 653; https://doi.org/10.3390/buildings16030653 - 4 Feb 2026
Viewed by 265
Abstract
Amid China’s shift from a model of urban “incremental expansion” to one focused on “stock optimization”, the renewal of streetscapes has taken center stage as a critical approach to improving the human experience within urban environments. However, empirical insight into how visual interventions [...] Read more.
Amid China’s shift from a model of urban “incremental expansion” to one focused on “stock optimization”, the renewal of streetscapes has taken center stage as a critical approach to improving the human experience within urban environments. However, empirical insight into how visual interventions affect aesthetic perception across different road types remains notably limited. This study addresses that gap through a spatiotemporal investigation of Zhengzhou’s streetscape transformations between 2017 and 2022. Major roads were categorized into four functional types—freeway, under-freeway, regular road, and tunnel—to better capture perceptual variation. Leveraging a Fully Convolutional Network (FCN), we extracted nine visual components from historical street views and paired them with crowd-sourced “beauty” ratings from the MIT Place Pulse 2.0 dataset. Statistical analyses, including paired t-tests and Kernel Density Estimation (KDE), indicated marked improvements in perceived beauty following renewal, with the exception of tunnel segments. Through Random Forest (RF) regression and SHapley Additive exPlanations (SHAP) interpretation, greening emerged as the most influential driver of aesthetic enhancement—most prominently on regular roads (SHAP = 2.246). The impact of renewal was found to be context-specific: green belts were most effective in under-freeway areas (SHAP = +0.8), while improvements to pavement (SHAP = +0.97) and street vitality were key for regular roads. Notably, SHAP analysis revealed non-linear relationships, such as diminishing perceptual returns when green coverage exceeded certain thresholds. These findings inform a “visual renewal–perceptual response” framework, offering data-driven guidance for adaptive, human-centered upgrades in high-density urban settings. Full article
(This article belongs to the Special Issue Advanced Study on Urban Environment by Big Data Analytics)
Show Figures

Figure 1

38 pages, 6725 KB  
Article
A BIM-Based Digital Twin Framework for Urban Roads: Integrating MMS and Municipal Geospatial Data for AI-Ready Urban Infrastructure Management
by Vittorio Scolamiero and Piero Boccardo
Sensors 2026, 26(3), 947; https://doi.org/10.3390/s26030947 - 2 Feb 2026
Viewed by 534
Abstract
Digital twins (DTs) are increasingly adopted to enhance the monitoring, management, and planning of urban infrastructure. While DT development for buildings is well established, applications to urban road networks remain limited, particularly in integrating heterogeneous geospatial datasets into semantically rich, multi-scale representations. This [...] Read more.
Digital twins (DTs) are increasingly adopted to enhance the monitoring, management, and planning of urban infrastructure. While DT development for buildings is well established, applications to urban road networks remain limited, particularly in integrating heterogeneous geospatial datasets into semantically rich, multi-scale representations. This study presents a methodology for developing a BIM-based DT of urban roads by integrating geospatial data from Mobile Mapping System (MMS) surveys with semantic information from municipal geodatabases. The approach follows a multi-modal (point clouds, imagery, vector data), multi-scale and multi-level framework, where ‘multi-level’ refers to modeling at different scopes—from a city-wide level, offering a generalized representation of the entire road network, to asset-level detail, capturing parametric BIM elements for individual road segments or specific components such as road sign and road marker, lamp posts and traffic light. MMS-derived LiDAR point clouds allow accurate 3D reconstruction of road surfaces, curbs, and ancillary infrastructure, while municipal geodatabases enrich the model with thematic layers including pavement condition, road classification, and street furniture. The resulting DT framework supports multi-scale visualization, asset management, and predictive maintenance. By combining geometric precision with semantic richness, the proposed methodology delivers an interoperable and scalable framework for sustainable urban road management, providing a foundation for AI-ready applications such as automated defect detection, traffic simulation, and predictive maintenance planning. The resulting DT achieved a geometric accuracy of ±3 cm and integrated more than 45 km of urban road network, enabling multi-scale analyses and AI-ready data fusion. Full article
(This article belongs to the Special Issue Intelligent Sensors and Artificial Intelligence in Building)
Show Figures

Figure 1

17 pages, 4517 KB  
Article
Study on Mechanical Response and Structural Combination Design of Steel Bridge Deck Pavement Based on Multi-Scale Finite Element Simulation
by Jiping Wang, Jiaqi Tang, Tianshu Huang, Zhenqiang Han, Zhiyou Zeng and Haitao Ge
Materials 2026, 19(3), 448; https://doi.org/10.3390/ma19030448 - 23 Jan 2026
Viewed by 278
Abstract
Steel bridge deck pavements (SBDPs) are susceptible to complex mechanical and service environmental conditions, yet current design methods often struggle to simultaneously capture global bridge system behavior and local pavement responses. To address this issue, this study develops a multi-scale finite element modeling [...] Read more.
Steel bridge deck pavements (SBDPs) are susceptible to complex mechanical and service environmental conditions, yet current design methods often struggle to simultaneously capture global bridge system behavior and local pavement responses. To address this issue, this study develops a multi-scale finite element modeling framework that integrates a full-bridge model, a refined girder-segment model, and a detailed pavement submodel. The framework is applied to an extra-long suspension bridge to evaluate the mechanical responses of five typical pavement structural configurations—including double-layer SMA, double-layer Epoxy Asphalt (EA), EA-SMA combinations, and a composite scheme with a thin epoxy resin aggregate overlay. By coupling global deformations from a full-bridge model to the local pavement submodel, the proposed method enables a consistent assessment of both bridge-level effects and pavement-level stress concentrations. The analysis reveals that pavement structures significantly alter the stress and strain distributions within the deck system. The results indicate that while the composite configuration with a thin overlay effectively reduces shear stress at the pavement–deck interface, it results in excessive tensile strain, posing a high risk of fatigue cracking. Conversely, the double-layer EA configuration exhibits the lowest fatigue-related strain, demonstrating superior deformation coordination, while the optimized EA-SMA combination offers a robust balance between fatigue control and interfacial stress distribution. These findings validate the effectiveness of the multi-scale approach for SBDP analysis and highlight that rational structural configuration selection—specifically balancing layer stiffness and thickness—is critical for enhancing the durability and long-term performance of steel bridge deck pavements. Full article
(This article belongs to the Special Issue Advances in Sustainable Construction Materials, Third Edition)
Show Figures

Figure 1

23 pages, 9975 KB  
Article
Leveraging LiDAR Data and Machine Learning to Predict Pavement Marking Retroreflectivity
by Hakam Bataineh, Dmitry Manasreh, Munir Nazzal and Ala Abbas
Vehicles 2026, 8(1), 23; https://doi.org/10.3390/vehicles8010023 - 20 Jan 2026
Viewed by 491
Abstract
This study focused on developing and validating machine learning models to predict pavement marking retroreflectivity using Light Detection and Ranging (LiDAR) intensity data. The retroreflectivity data was collected using a Mobile Retroreflectometer Unit (MRU) due to its increasing acceptance among states as a [...] Read more.
This study focused on developing and validating machine learning models to predict pavement marking retroreflectivity using Light Detection and Ranging (LiDAR) intensity data. The retroreflectivity data was collected using a Mobile Retroreflectometer Unit (MRU) due to its increasing acceptance among states as a compliant measurement device. A comprehensive dataset was assembled spanning more than 1000 miles of roadways, capturing diverse marking materials, colors, installation methods, pavement types, and vehicle speeds. The final dataset used for model development focused on dry condition measurements and roadway segments most relevant to state transportation agencies. A detailed synchronization process was implemented to ensure the accurate pairing of retroreflectivity and LiDAR intensity values. Using these data, several machine learning techniques were evaluated, and an ensemble of gradient boosting-based models emerged as the top performer, predicting pavement retroreflectivity with an R2 of 0.94 on previously unseen data. The repeatability of the predicted retroreflectivity was tested and showed similar consistency as the MRU. The model’s accuracy was confirmed against independent field segments demonstrating the potential for LiDAR to serve as a practical, low-cost alternative for MRU measurements in routine roadway inspection and maintenance. The approach presented in this study enhances roadway safety by enabling more frequent, network-level assessments of pavement marking performance at lower cost, allowing agencies to detect and correct visibility problems sooner and helping to prevent nighttime and adverse weather crashes. Full article
Show Figures

Figure 1

31 pages, 4648 KB  
Article
GF-NGB: A Graph-Fusion Natural Gradient Boosting Framework for Pavement Roughness Prediction Using Multi-Source Data
by Yuanjiao Hu, Mengyuan Niu, Liumei Zhang, Lili Pei, Zhenzhen Fan and Yang Yang
Symmetry 2026, 18(1), 134; https://doi.org/10.3390/sym18010134 - 9 Jan 2026
Viewed by 457
Abstract
Pavement roughness is a critical indicator for road maintenance decisions and driving safety assessment. Existing methods primarily rely on multi-source explicit features, which have limited capability in capturing implicit information such as spatial topology between road segments. Furthermore, their accuracy and stability remain [...] Read more.
Pavement roughness is a critical indicator for road maintenance decisions and driving safety assessment. Existing methods primarily rely on multi-source explicit features, which have limited capability in capturing implicit information such as spatial topology between road segments. Furthermore, their accuracy and stability remain insufficient in cross-regional and small-sample prediction scenarios. To address these limitations, we propose a Graph-Fused Natural Gradient Boosting framework (GF-NGB), which combines the spatial topology modeling capability of graph neural networks with the small-sample robustness of natural gradient boosting for high-precision cross-regional roughness prediction. The method first extracts an 18-dimensional set of multi-source features from the U.S. Long-Term Pavement Performance (LTPP) database and derives an 8-dimensional set of implicit spatial features using a graph neural network. These features are then concatenated and fed into a natural gradient boosting model, which is optimized by Optuna, to predict the dual objectives of left and right wheel-track roughness. To evaluate the generalization capability of the proposed method, we employ a spatially partitioned data split: the training set includes 1648 segments from Arizona, California, Florida, Ontario, and Missouri, while the test set comprises 330 segments from Manitoba and Nevada with distinct geographic and climatic conditions. Experimental results show that GF-NGB achieves the best performance on cross-regional tests, with average prediction accuracy improved by 1.7% and 3.6% compared to Natural Gradient Boosting (NGBoost) and a Graph Neural Network–Multilayer Perceptron hybrid model (GNN-MLP), respectively. This study reveals the synergistic effect of multi-source texture features and spatial topology information, providing a generalizable framework and technical pathway for cross-regional, small-sample intelligent pavement monitoring and smart maintenance. Full article
(This article belongs to the Special Issue Symmetry/Asymmetry in Intelligent Transportation)
Show Figures

Figure 1

37 pages, 5972 KB  
Article
An Ontology-Driven Framework for Road Technical Condition Assessment and Maintenance Decision-Making
by Rujie Zhang, Jianwei Wang and Haijiang Li
Appl. Sci. 2026, 16(2), 607; https://doi.org/10.3390/app16020607 - 7 Jan 2026
Viewed by 283
Abstract
Road technical condition assessment and maintenance decision-making rely heavily on technical standards whose clauses, computational formulas, and decision logic are often expressed in unstructured formats, leading to fragmented knowledge representation, isolated indicator calculation procedures, and limited interpretability of decision outcomes. To address these [...] Read more.
Road technical condition assessment and maintenance decision-making rely heavily on technical standards whose clauses, computational formulas, and decision logic are often expressed in unstructured formats, leading to fragmented knowledge representation, isolated indicator calculation procedures, and limited interpretability of decision outcomes. To address these challenges, a semantic framework with executable reasoning and computation components, Road Performance and Maintenance Ontology (RPMO), was developed, composed of a core ontology, an assessment ontology, and a maintenance ontology. The framework formalized clauses, computational formulas, and decision rules from standards and integrated semantic web rule language (SWRL) rules with external computational programs to automate distress identification and the computation and write-back of performance indicators. Validation through three use case scenarios conducted on eleven expressway asphalt pavement segments demonstrated that the framework produced distress severity inference, indicator computation, performance rating, and maintenance recommendations that were highly consistent with technical standards and expert judgment, with all reasoning results traceable to specific clauses and rule instances. This research established a methodological foundation for semantic transformation of road technical standards and automated execution of assessment and decision logic, enhancing the efficiency, transparency, and consistency of maintenance decision-making to support explicit, reliable, and knowledge-driven intelligent systems. Full article
(This article belongs to the Section Civil Engineering)
Show Figures

Figure 1

39 pages, 3907 KB  
Article
RoadMark-cGAN: Generative Conditional Learning to Directly Map Road Marking Lines from Aerial Orthophotos via Image-to-Image Translation
by Calimanut-Ionut Cira, Naoto Yokoya, Miguel-Ángel Manso-Callejo, Ramon Alcarria, Clifford Broni-Bediako, Junshi Xia and Borja Bordel
Electronics 2026, 15(1), 224; https://doi.org/10.3390/electronics15010224 - 3 Jan 2026
Viewed by 552
Abstract
Road marking lines can be extracted from aerial images using semantic segmentation (SS) models; however, in this work, a conditional generative adversarial network, RoadMark-cGAN, is proposed for direct extraction of these representations with image-to-image translation techniques. The generator features residual and attention blocks [...] Read more.
Road marking lines can be extracted from aerial images using semantic segmentation (SS) models; however, in this work, a conditional generative adversarial network, RoadMark-cGAN, is proposed for direct extraction of these representations with image-to-image translation techniques. The generator features residual and attention blocks added in a functional bottleneck, while the discriminator features a modified PatchGAN, with an optimized encoder and an attention block added. The proposed model is improved in three versions (v2 to v4), in which dynamic dropout techniques and a novel “Morphological Boundary-Sensitive Class-Balanced” (MBSCB) loss are progressively added to better handle the high class imbalance present in the data. All models were trained on a novel “RoadMarking-binary” dataset (29,405 RGB orthoimage tiles of 256 × 256 pixels and their corresponding ground truth masks) to learn the distribution of road marking lines found on pavement. The metrical evaluation on the test set containing 2045 unseen images showed that the best proposed model achieved average improvements of 45.2% and 1.7% in the Intersection-over-Union (IoU) score for the positive, underrepresented class when compared to the best Pix2Pix and SS models, respectively, trained for the same task. Finally, a qualitative, visual comparison was conducted to assess the quality of the road marking predictions of the best models and their mapping performance. Full article
Show Figures

Figure 1

Back to TopTop