GF-NGB: A Graph-Fusion Natural Gradient Boosting Framework for Pavement Roughness Prediction Using Multi-Source Data
Abstract
1. Introduction
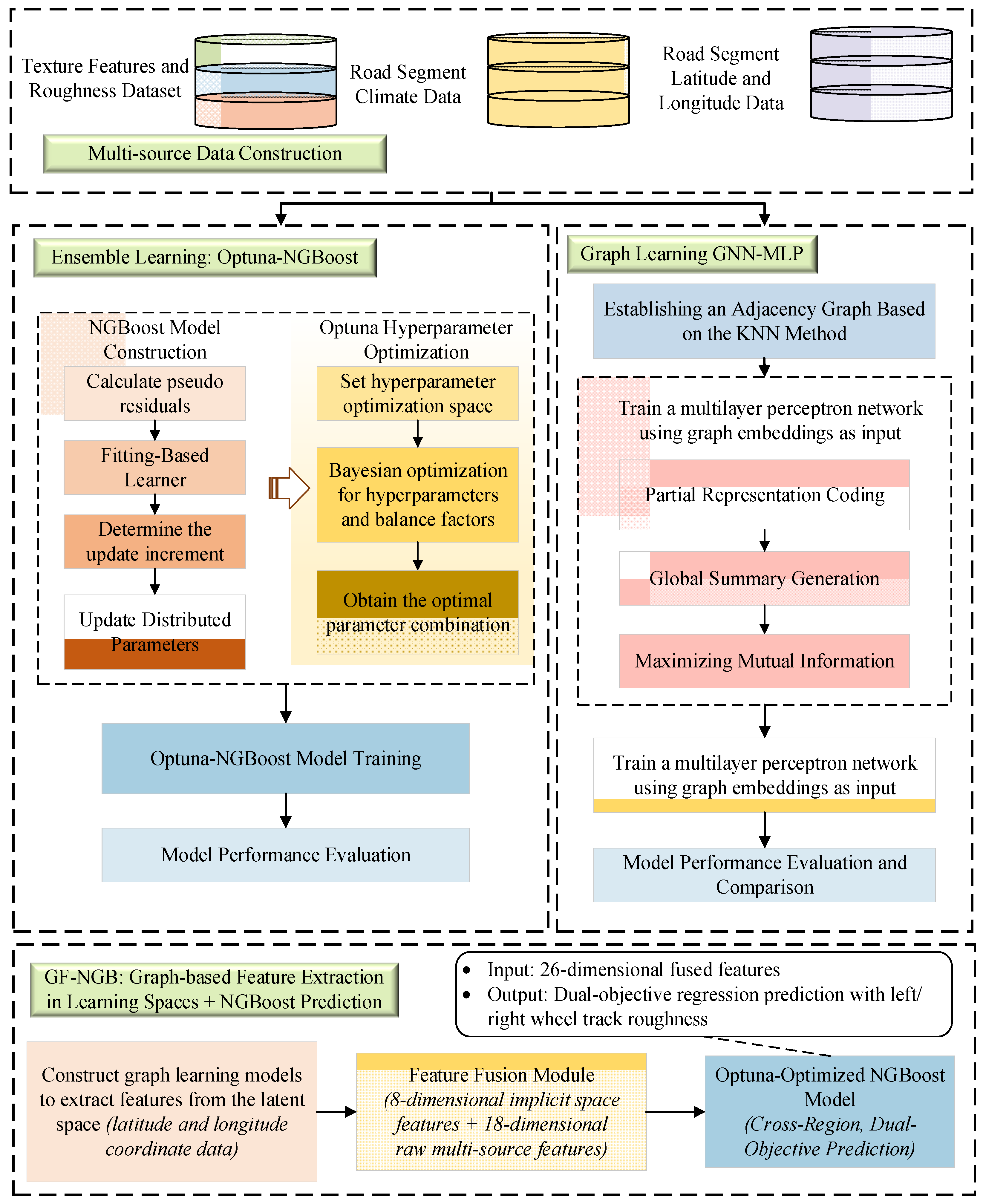
- Proposing a Graph-Fusion Natural Gradient Boosting (GF-NGB) framework for dual-objective prediction. This framework integrates the spatial topology modeling capability of graph neural networks with the small-sample robustness of natural gradient boosting, effectively overcoming the limitations of existing methods in insufficiently capturing implicit spatial information of road segments. It provides a new paradigm for cross-regional pavement roughness prediction.
- Constructs an integrated system of “explicit multi-source features + implicit spatial features.” By extracting 8-dimensional implicit spatial topology features from road segments and concatenating them with 18-dimensional original explicit features, it fully leverages the synergistic effects of multi-source information, enhancing the accuracy and stability of dual-objective prediction for left and right wheel track roughness in cross-regional small-sample scenarios.
- A rigorous spatial partitioning strategy avoids spatial information leakage caused by random segmentation. This systematically validates the model’s generalization capability across geographic and climatic variations. The research conclusions provide reliable theoretical support and a scalable technical pathway for cross-regional intelligent pavement monitoring and smart maintenance decision-making.
2. Related Work
2.1. Feature-Based Roughness Prediction
2.2. Structural Modeling in Pavement Analysis
3. Methodology
3.1. Probability-Based Predictive Optimization Regression Model
3.1.1. NGBoost Modeling Mechanism
- Calculate pseudo residuals: For each training sample, compute the natural gradient of the negative log-likelihood loss with respect to the current distribution parameter to obtain the pseudo residual:
- 2.
- Base learner fitting
- 3.
- Step Size Determination
- 4.
- Distribution Parameter Update
3.1.2. NGBoost Parameter Optimization Based on Optuna
3.2. GNN-MLP Graph Neural Network Model
3.2.1. Spatial Graph Construction
3.2.2. GNN Modeling Mechanism
- Local Representation Encoding: Obtain the local representation of each node through the GCN encoder:where represents the attribute features of node (texture features MPD, Skewness, STD, Dropout, and climate features), denotes its set of spatial neighbors, and signifies the embedding learning function based on graph convolutional and DGI self-supervised mechanisms. This embedding vector effectively captures the spatial position and contextual features of a road segment within the overall road network while aggregating neighbor node attributes and spatial topology information [46].
- Global Summary Representation Generation:
- 3.
- Mutual Information Maximization Objective Function:
3.2.3. GNN-MLP Regression Modeling
- Input Layer: Receives the graph embedding vector , with dimensions matching the embedding space.
- Hidden Layer: Consists of two fully connected layers, each followed by a ReLU activation function and a Dropout layer.
- 3.
- Output Layer: Maps hidden features to roughness predictions via linear transformation:
3.3. GF-NGB Ensemble Modeling Framework
3.3.1. Spatial Feature Enhancement for GNN in GF-NGB
- KNN Spatial Graph Construction
- 2.
- Graph Embedding Feature Encoding
- 3.
- Self-Supervised Training
3.3.2. GF-NGB Ensemble Modeling
- Pseudo-residual calculation:
- 2.
- Base learner fitting:
- 3.
- Line Search Step Size:
- 4.
- Prediction Function Update:
3.4. Evaluation Methods and Metrics for Pavement Roughness
- Mean Absolute Percentage Error (MAPE)
- 2.
- Root Mean Square Error (RMSE)
- 3.
- Mean Absolute Error (MAE)
- 4.
- Coefficient of Determination (R2)
4. Experiments and Analysis
4.1. Multi-Source Data Extraction and Integration
4.1.1. Extraction of Pavement Texture and Roughness Data
4.1.2. Extraction of Road Surface Climate and Environmental Features
4.1.3. Roadway Latitude-Longitude Data Extraction
4.1.4. Multi-Source Data Fusion
- Integration of climate and environmental features: Monthly temperature, freezing index, and freeze–thaw months are extracted from the CLM_VWS_TEMP_MONTH table. Total monthly precipitation and snowfall are obtained from the CLM_VWS_PRECIP_MONTH table, while average monthly wind speed is sourced from CLM_VWS_WIND_MONTH. Using YEAR, SHRP_ID, and MONTH as key fields, temperature and precipitation data are first merged, followed by a left join with wind speed data. The resulting composite dataset forms a comprehensive climate table including temperature, precipitation, and wind speed metrics.
- Merging road texture and roughness data: A mapping between VISIT_NO and SHRP_ID is established using the MON_HSS_PROFILE_SECTION table. Each record in the MON_HSS_TEXTURE_SECTION table is mapped to its corresponding section ID, and unmatched records are removed. This produces a section-level dataset containing pavement texture and roughness information.
- Final multi-source dataset construction: The section-level texture-roughness dataset is inner-joined with the climate table using SHRP_ID, YEAR, and MONTH to unify climatic and texture information. Finally, LONGITUDE and LATITUDE fields are incorporated to provide spatial structure, enabling subsequent adjacency graph construction or spatial modeling.
4.2. Analysis of Factors Influencing Pavement Roughness Performance
- Convert observations to ranks. Sort all observations of variables and in ascending order, replacing original data with their corresponding ranks and . If duplicate observations exist, use the average rank.
- Calculate rank differences. Compute the rank difference for each pair of observations:
- Calculate correlation coefficients. The Spearman rank correlation coefficient is calculated as:
- Correlation between pavement texture characteristics and roughness performance
- 2.
- Internal Correlation of Texture Features
- 3.
- Correlation of Texture Features with Climate and Geographic Characteristics
- 4.
- Internal Correlation Among Climate Variables
4.3. Analysis and Evaluation of Cross-Regional Prediction Results
4.3.1. Analysis of Pavement Roughness Prediction Results
- Analysis of Prediction Results for Manitoba
- 2.
- Analysis of Nevada Prediction Results
4.3.2. Evaluation of Pavement Roughness Prediction Results
4.4. Analysis and Evaluation of Dual-Objective Prediction Results
4.4.1. Analysis of Left and Right Wheel Track Surface Roughness Prediction Results
4.4.2. Evaluation of Pavement Roughness Prediction Results for Left and Right Wheel Tracks
5. Conclusions
Author Contributions
Funding
Data Availability Statement
Acknowledgments
Conflicts of Interest
Abbreviations
| ChebNet | Chebyshev Network |
| DGI | Deep Graph Infomax |
| GF-NGB | Graph-Fusion Natural Gradient Boosting |
| GNN | Graph Neural Network |
| GNN-MLP | Graph Neural Network–Multilayer Perceptron |
| GraphSAGE | Graph Sample and Aggregate |
| IRI | International Roughness Index |
| LTPP | Long-Term Pavement Performance |
| MAE | Mean Absolute Error |
| MAPE | Mean Absolute Percentage Error |
| MLP | Multi-Layer Perceptron |
| MPD | Mean Profile Depth |
| NGBoost | Natural Gradient Boosting |
| NLL | Negative Log-Likelihood |
| RMSE | Root Mean Square Error |
| RMS | Root Mean Square Roughness |
| STD | Standard Deviation |
| XGBoost | Extreme Gradient Boosting |
References
- Ji, J.; Jiang, T.; Ren, W.; Dong, Y.; Hou, Y.; Li, H. Precise Characterization of Macro-texture and Its Correlation with Anti-skidding Performance of Pavement. J. Test. Eval. 2022, 50, 1934–1946. [Google Scholar] [CrossRef]
- Hu, Y.; Sun, Z.; Han, Y.; Li, W.; Pei, L. Evaluate pavement skid resistance performance based on Bayesian-LightGBM using 3D surface macrotexture data. Materials 2022, 15, 5275. [Google Scholar] [CrossRef]
- Younos, M.A.; Abd El-Hakim, R.T.; El-Badawy, S.M.; Afify, H.A. Multi-input performance prediction models for flexible pavements using LTPP database. Innov. Infrastruct. Solut. 2020, 5, 2120–2135. [Google Scholar] [CrossRef]
- Radwan, M.; Hashema, A.M.; Faheem, H.; Ali, M.; Khan, R. Modeling Pavement Performance Based on LTPP Database for Flexible Pavements. Teknik Dergi 2020, 31, 10127–10146. [Google Scholar] [CrossRef]
- Boonsiripant, S.; Athan, C.; Jedwanna, K.; Lertworawanich, P.; Sawangsuriya, A. Comparative Analysis of Deep Neural Networks and Graph Convolutional Networks for Road Surface Condition Prediction. Sustainability 2024, 16, 9805. [Google Scholar] [CrossRef]
- Wang, Q.; Zhou, M.; Sabri, M.M.S.; Huang, J. A Comparative Study of AI-Based International Roughness Index (IRI) Prediction Models for Jointed Plain Concrete Pavement (JPCP). Materials 2022, 15, 5605. [Google Scholar] [CrossRef]
- Hegazy, J.A.; Carpenter, R.G.; Sinha, A.G. The use of deep neural networks for developing generic pavement rutting predictive models. Int. J. Pavement Eng. 2022, 23, 4260–4276. [Google Scholar] [CrossRef]
- Hu, Y.; Sun, Z.; Pei, L.; Han, Y.; Li, W. Evaluate asphalt pavement frictional characteristics based on IGWO-NGBoost using 3D macro-texture data. Expert Syst. Appl. 2024, 242, 122786. [Google Scholar] [CrossRef]
- Xin, L.; Zhenzhen, X.; Lili, P.; Jun, H.; Yaohui, D. A new model for predicting IRI using TabNet with hunter-prey optimization. Int. J. Pavement Eng. 2024, 25, 2414070. [Google Scholar] [CrossRef]
- Wang, X.; Zhao, J.; Li, Q.; Fang, N.; Wang, P.; Ding, L.; Li, S. A hybrid model for prediction in asphalt pavement performance based on support vector machine and grey relation analysis. J. Adv. Transp. 2020, 2020, 7534970. [Google Scholar] [CrossRef]
- Jiang, F.; Yang, S.; Jones, M.W.; Zhang, L. From attributes to natural language: A survey and foresight on text-based person re-identification. Inf. Fusion 2025, 118, 102879. [Google Scholar] [CrossRef]
- Gu, F.; Pan, J.; Hu, G.; Li, X.; Zhang, Y. Evolution of tire-pavement friction with the regular surface macro-texture characteristics and environmental factors using three-dimensional (3D) printing technology. J. Clean. Prod. 2023, 382, 135293. [Google Scholar] [CrossRef]
- Xu, S.; Zhang, F.; Zhou, X.; Li, H.; Wang, Y. Spatiotemporal evolution analysis of pavement texture depth on RIOH track using statistical and rescaled range approaches. Constr. Build. Mater. 2022, 338, 127560. [Google Scholar] [CrossRef]
- Du, Y.; Qin, B.; Wang, Z.; Li, L.; Chen, J. Promoting the pavement skid resistance estimation by extracting tire-contacted texture based on 3D surface data. Constr. Build. Mater. 2021, 307, 124729. [Google Scholar] [CrossRef]
- Alnaqbi, A.; Zeiada, W.; Al-Khateeb, G.G. Machine learning modeling of pavement performance and IRI prediction in flexible pavement. Innov. Infrastruct. Solut. 2024, 9, 385. [Google Scholar] [CrossRef]
- Tamagusko, T.; Ferreira, A. Pavement Performance Prediction using Machine Learning: Supervised Learning with Tree-Based Algorithms. Transp. Res. Procedia 2025, 82, 2521–2531. [Google Scholar] [CrossRef]
- Xiong, R.; Shi, Y.; Jing, H.; Liang, W.; Nakahira, Y.; Tang, P. Calibrating subjective data biases and model predictive uncertainties in machine learning-based thermal perception predictions. Build. Environ. 2024, 247, 111053. [Google Scholar] [CrossRef]
- Rasol, M.; Schmidt, F.; Ientile, S. FriC-PM: Machine learning-based road surface friction coefficient predictive model using intelligent sensor data. Constr. Build. Mater. 2023, 370, 130567. [Google Scholar] [CrossRef]
- Zhou, Q.; Egemen, O.; Al-Qadi, I.L. Predicting Pavement Roughness Using Deep Learning Algorithms. Transp. Res. Rec. 2021, 2675, 1062–1072. [Google Scholar] [CrossRef]
- Sandamal, K.; Shashiprabha, S.; Muttil, N.; Rathnayake, U. Pavement Roughness Prediction Using Explainable and Supervised Machine Learning Technique. Sustainability 2023, 15, 9617. [Google Scholar] [CrossRef]
- Farshid, D.; Hosseini, A.; Mahour, M.P.; Fini, E.H. Machine Learning Approach to Predict International Roughness Index Using LTPP Data. J. Transp. Eng. Part B 2021, 147, 04021058. [Google Scholar] [CrossRef]
- Wu, Y. From ensemble learning to deep ensemble learning: Multi-indicator prediction of pavement performance. Appl. Soft. Comput. 2024, 166, 112188. [Google Scholar] [CrossRef]
- Zeng, Q.; He, X.; Yang, S.; Cui, Q.; Xu, C. Pavement Performance Prediction Considering Spatial Correlation: A Deep Learning Framework. J. Comput. Civ. Eng. 2025, 39, 04025067. [Google Scholar] [CrossRef]
- Pan, S.; Yan, H.; Liu, Z.; Chen, N.; Miao, Y.; Hou, Y. Automatic pavement texture recognition using lightweight few-shot learning. Phil. Trans. R. Soc. A 2023, 381, 20220166. [Google Scholar] [CrossRef] [PubMed]
- Dai, B.; Yang, W.; Ji, X.; Zhu, F.; Fang, R.; Zhou, L. Ensemble Deep Learning Model for Short-Term Road Surface Temperature Prediction. J. Transp. Eng. Part B 2023, 149, 04022067. [Google Scholar] [CrossRef]
- Bashar, M.Z.; Torres-Machi, C. Deep learning for estimating pavement roughness using synthetic aperture radar data. Autom. Constr. 2022, 142, 104504. [Google Scholar] [CrossRef]
- Han, L.; Huang, Y.S. Short-term traffic flow prediction using deep learning. IET Intell. Transp. Syst. 2020, 14, 495–503. [Google Scholar] [CrossRef]
- Salma, S.; Yasarer, H.; Uddin, W.; Barros, R. International Roughness Index Modeling For Jointed Plain Concrete Pavement Using Artificial Neural Network. IOP Conf. Ser. Mater. Sci. Eng. 2021, 1203, 032034. [Google Scholar] [CrossRef]
- Li, H.; AzariJafari, H.; Kirchain, R.; Santos, J.; Khazanovich, L. Surrogate modelling of surface roughness for asphalt pavements using artificial neural networks: A mechanistic-empirical approach. Int. J. Pavement Eng. 2024, 25, 2434909. [Google Scholar] [CrossRef]
- Deng, Y.; Shi, X. Short-Term Predictions of Asphalt Pavement Rutting Using Deep-Learning Models. J. Transp. Eng. Part B 2024, 150, 04024004. [Google Scholar] [CrossRef]
- Duan, T.; Avati, A.; Ding, D.Y.; Basu, S.; Ng, A.Y.; Schuler, A. NGBoost: Natural Gradient Boosting for Probabilistic Prediction. arXiv 2019, arXiv:1910.03225. [Google Scholar]
- Can, I.M.; Bilgilioglu, S.S. Snow avalanche susceptibility mapping using novel tree-based machine learning algorithms (XGBoost, NGBoost, and LightGBM) with eXplainable Artificial Intelligence (XAI). Stoch. Environ. Res. Risk Assess. 2023, 37, 2243–2270. [Google Scholar] [CrossRef]
- Li, F.; Gan, Y.; Li, X. The Application of Wind Power Prediction Based on the NGBoost–GRU Fusion Model in Traffic Renewable Energy System. Sustainability 2025, 17, 6405. [Google Scholar] [CrossRef]
- Ramujee, K.; Praseeda, D. A comparative study of NGBoost and traditional machine learning models for prediction of compressive strength of geopolymer concrete. Asian J. Civ. Eng. 2025; ahead of print. [Google Scholar] [CrossRef]
- Zhou, Z.; Cao, J.; Shi, X.; Zhang, W.; Huang, W. Probabilistic rutting model using NGBoost and SHAP: Incorporating other performance indicators. Constr. Build. Mater. 2024, 438, 137052. [Google Scholar] [CrossRef]
- Alizamir, M.; Wang, M.; Ikram, R.M.A.; Gholampour, A.; Ahmed, K.O.; Heddam, S.; Kim, S. An interpretable XGBoost-SHAP machine learning model for reliable prediction of mechanical properties in waste foundry sand-based eco-friendly concrete. Results Eng. 2025, 25, 104307. [Google Scholar] [CrossRef]
- Saddam, H.; Wazir, M.M.; AlShqeerat, K.H.A.; Faisal, S.; Alrimy, B.A.A. A Novel Feature-Engineered NGBoost Machine-Learning Framework for Fraud Detection in Electric Power Consumption Data. Sensors 2021, 21, 8423. [Google Scholar] [CrossRef]
- Cao, Y.; Su, F.; Fordjour, A.M.A.; Lei, J.; Wu, X.; Liu, Y. Enhancing mix proportion design of low carbon concrete using Bayesian optimization-NGBoost and NSGA-III. J. Clean. Prod. 2024, 465, 142746. [Google Scholar] [CrossRef]
- Hu, Y.; Sun, Z.; Han, Y.; Hao, X.; Pei, L. Pavement Skid Resistance Evaluation Based on Hyperopt-NGBoost Fusion Model Using 3D Macrotexture Data. Arab. J. Sci. Eng. 2022, 48, 5507–5524. [Google Scholar] [CrossRef]
- Pinichka, C.; Chotpantarat, S.; Cho, K.H.; Siriwong, W. Comparative analysis of SWAT and SWAT coupled with XGBoost model using Optuna hyperparameter optimization for nutrient simulation. J. Environ. Manag. 2025, 388, 126053. [Google Scholar] [CrossRef]
- Jain, A.; Singh, A.; Doherey, A. Prediction of Cardiovascular Disease using XGBoost with OPTUNA. SN Comput. Sci. 2025, 6, 421. [Google Scholar] [CrossRef]
- Wen, Y.; Li, Y.; Zou, Y.; Shu, K.; Chen, H.; Zhao, Z.; Li, R. Community-influencing path explanation for link prediction in heterogeneous graph neural network. Neural Netw. 2025, 190, 107645. [Google Scholar] [CrossRef]
- Yang, Z.; Liu, Z.; Zhou, J.; Song, C.; Xiang, Q.; He, Q.; Zhang, J. A graph neural network (GNN) method for assigning gas calorific values to natural gas pipeline networks. Energy 2023, 278, 127875. [Google Scholar] [CrossRef]
- Ziya, F.; Kumar, S. MetaLP-DGI: Meta-Learning-Based Link Prediction With Centrality-Aware Deep Graph Infomax Embeddings. Concurr. Comput. Pract. Exp. 2025, 37, e70211. [Google Scholar] [CrossRef]
- Lanjewar, M.G.; Parab, J.S.; Shaikh, A.Y. Development of framework by combining CNN with KNN to detect Alzheimer’s disease using MRI images. Multimed. Tools Appl. 2022, 82, 12699–12717. [Google Scholar] [CrossRef]
- Huang, H.; Zhang, Y. Clustering Method for Edge and Inner Buildings Based on DGI Model and Graph Traversal. ISPRS Int. J. Geo-Inf. 2025, 14, 222. [Google Scholar] [CrossRef]
- Elzayady, H.; Badran, K.M.; Salama, G.I. Arabic Opinion Mining Using Combined CNN-LSTM Models. Int. J. Intell. Syst. Appl. 2020, 12, 25–36. [Google Scholar] [CrossRef]
- Song, Y.; Xie, X.; Guo, B.; Xiong, X.; Li, P. MLP-MFF: Lightweight Pyramid Fusion MLP for Ultra-Efficient End-to-End Multi-Focus Image Fusion. Sensors 2025, 25, 5146. [Google Scholar] [CrossRef]
- Yuan, C.; Zhao, D.; Agaian, S.S. UCM-Net: A lightweight and efficient solution for skin lesion segmentation using MLP and CNN. Biomed. Signal Process. Control 2024, 96, 106573. [Google Scholar] [CrossRef]
- Tang, W.; Zhang, Q.; Li, L.; Chen, R.; Li, H.; Wang, H.; Liu, X. Hybrid CNN-MLP architecture for data-driven airflow parameters perception in underground metal mine. Expert Syst. Appl. 2025, 279, 127441. [Google Scholar] [CrossRef]










| Parameter Name | Parameter Meaning | Search Space |
|---|---|---|
| max_depth | Maximum tree depth for base learner decision trees | [3, 6] |
| min_samples_leaf | Minimum number of samples for leaf nodes | [10, 50] |
| min_samples_split | Minimum number of samples required for internal node splitting | [20, 80] |
| n_estimators | Iteration count | [300, 800] |
| learning_rate | Learning rate | [0.01, 0.08] |
| minibatch_frac | Percentage of row subsamples used per boosting iteration | [0.6, 1.0] |
| col_sample | Control percentage of randomly sampled columns per tree | [0.6, 1.0] |
| Variable | Count | Mean | Std | Min | 25% | 50% | 75% | Max |
|---|---|---|---|---|---|---|---|---|
| RMS_LEFT | 1648 | 0.46 | 0.19 | 0.23 | 0.34 | 0.40 | 0.54 | 1.57 |
| RMS_RIGHT | 1648 | 0.44 | 0.18 | 0.23 | 0.32 | 0.39 | 0.50 | 1.58 |
| MPD_LEFT | 1648 | 0.83 | 0.31 | 0.40 | 0.61 | 0.75 | 0.95 | 2.68 |
| MPD_RIGHT | 1648 | 0.78 | 0.29 | 0.40 | 0.60 | 0.72 | 0.90 | 2.71 |
| DROPOUT_LEFT_PERCENT | 1648 | 1.72 | 2.10 | 0.07 | 0.50 | 1.15 | 2.20 | 15.20 |
| DROPOUT_RIGHT_PERCENT | 1648 | 1.38 | 2.16 | 0.07 | 0.36 | 0.67 | 1.74 | 16.49 |
| TEXTURE_SKEW_LEFT | 1648 | −0.54 | 0.31 | −1.28 | −0.75 | −0.47 | −0.29 | 0.49 |
| TEXTURE_SKEW_RIGHT | 1648 | −0.57 | 0.31 | −1.41 | −0.78 | −0.50 | −0.34 | 0.11 |
| STANDARD_DEVIATION_LEFT | 1648 | 0.31 | 0.14 | 0.09 | 0.19 | 0.29 | 0.42 | 1.11 |
| STANDARD_DEVIATION_RIGHT | 1648 | 0.28 | 0.15 | 0.08 | 0.17 | 0.24 | 0.39 | 0.99 |
| MEAN_MON_TEMP_AVG | 1648 | 16.73 | 6.97 | −0.20 | 12.50 | 17.20 | 22.00 | 35.00 |
| FREEZE_INDEX_MONTH | 1648 | 1.85 | 9.47 | 0.00 | 0.00 | 0.00 | 0.00 | 55.00 |
| FREEZE_THAW_MONTH | 1648 | 1.92 | 4.59 | 0.00 | 0.00 | 0.00 | 1.00 | 26.00 |
| TOTAL_MON_PRECIP | 1648 | 45.98 | 41.55 | 0.00 | 17.10 | 39.60 | 60.50 | 153.70 |
| TOTAL_SNOWFALL_MONTH | 1648 | 8.13 | 45.98 | 0.00 | 0.00 | 0.00 | 0.00 | 268.00 |
| MEAN_MON_WIND_AVG | 1648 | 2.92 | 1.14 | 1.30 | 1.70 | 3.10 | 3.90 | 4.60 |
| LATITUDE | 1648 | 37.71 | 3.64 | 30.86 | 34.99 | 37.42 | 38.27 | 44.25 |
| LONGITUDE | 1648 | −104.89 | 16.55 | −120.77 | −120.76 | −110.02 | −92.58 | −79.33 |
| Methods | RMSE | MAE | R2 | MAPE (%) | ||||
|---|---|---|---|---|---|---|---|---|
| Left | Right | Left | Right | Left | Right | Left | Right | |
| GNN-MLP | 0.0596 | 0.0574 | 0.0519 | 0.0484 | 0.8969 | 0.9134 | 15.7393 | 12.2250 |
| GraphSAGE | 0.0511 | 0.0582 | 0.0371 | 0.0391 | 0.9241 | 0.9110 | 12.0523 | 9.3941 |
| ChebNet | 0.1060 | 0.1117 | 0.0779 | 0.0817 | 0.6743 | 0.6727 | 22.1995 | 25.1608 |
| XGBoost | 0.0603 | 0.0545 | 0.0491 | 0.0351 | 0.8944 | 0.9221 | 13.9496 | 8.1699 |
| NGBoost | 0.0454 | 0.0443 | 0.0384 | 0.0330 | 0.9402 | 0.9486 | 11.8256 | 8.5518 |
| GF-NGB (ours) | 0.0388 | 0.0405 | 0.0319 | 0.0310 | 0.9563 | 0.9570 | 10.1366 | 8.4858 |
| Methods | RMSE | MAE | R2 | MAPE (%) | ||||
|---|---|---|---|---|---|---|---|---|
| Left | Right | Left | Right | Left | Right | Left | Right | |
| GNN-MLP | 0.0396 | 0.0253 | 0.0318 | 0.0195 | 0.7659 | 0.8641 | 7.2565 | 4.8259 |
| GraphSAGE | 0.0436 | 0.0315 | 0.0374 | 0.0260 | 0.7173 | 0.7882 | 8.7525 | 6.2096 |
| ChebNet | 0.0575 | 0.0570 | 0.0435 | 0.0470 | 0.6077 | 0.6097 | 10.1429 | 11.7330 |
| XGBoost | 0.0309 | 0.0276 | 0.0257 | 0.0227 | 0.8579 | 0.8378 | 6.0426 | 5.8301 |
| NGBoost | 0.0339 | 0.0178 | 0.0292 | 0.0150 | 0.8292 | 0.9325 | 6.7746 | 3.9823 |
| GF-NGB (ours) | 0.0272 | 0.0176 | 0.0215 | 0.0147 | 0.8895 | 0.9341 | 4.9716 | 3.8887 |
| Methods | RMSE | MAE | R2 | MAPE (%) | ||||
|---|---|---|---|---|---|---|---|---|
| Left | Right | Left | Right | Left | Right | Left | Right | |
| NGBoost | 0.0385 | 0.0302 | 0.0326 | 0.0213 | 0.914 | 0.946 | 8.6113 | 5.5844 |
| XGBoost | 0.0439 | 0.0396 | 0.0342 | 0.0272 | 0.8879 | 0.9071 | 8.9179 | 6.6809 |
| ChebNet | 0.0786 | 0.0812 | 0.056 | 0.0596 | 0.6407 | 0.6083 | 14.53 | 16.62 |
| GraphSAGE | 0.0465 | 0.043 | 0.0373 | 0.0311 | 0.8746 | 0.8903 | 9.95 | 7.52 |
| GNN-MLP | 0.0379 | 0.0401 | 0.0286 | 0.03 | 0.9166 | 0.9047 | 7.33 | 7.48 |
| GF-NGB (ours) | 0.0319 | 0.0282 | 0.0253 | 0.0208 | 0.9408 | 0.9526 | 6.85 | 5.6199 |
Disclaimer/Publisher’s Note: The statements, opinions and data contained in all publications are solely those of the individual author(s) and contributor(s) and not of MDPI and/or the editor(s). MDPI and/or the editor(s) disclaim responsibility for any injury to people or property resulting from any ideas, methods, instructions or products referred to in the content. |
© 2026 by the authors. Licensee MDPI, Basel, Switzerland. This article is an open access article distributed under the terms and conditions of the Creative Commons Attribution (CC BY) license.
Share and Cite
Hu, Y.; Niu, M.; Zhang, L.; Pei, L.; Fan, Z.; Yang, Y. GF-NGB: A Graph-Fusion Natural Gradient Boosting Framework for Pavement Roughness Prediction Using Multi-Source Data. Symmetry 2026, 18, 134. https://doi.org/10.3390/sym18010134
Hu Y, Niu M, Zhang L, Pei L, Fan Z, Yang Y. GF-NGB: A Graph-Fusion Natural Gradient Boosting Framework for Pavement Roughness Prediction Using Multi-Source Data. Symmetry. 2026; 18(1):134. https://doi.org/10.3390/sym18010134
Chicago/Turabian StyleHu, Yuanjiao, Mengyuan Niu, Liumei Zhang, Lili Pei, Zhenzhen Fan, and Yang Yang. 2026. "GF-NGB: A Graph-Fusion Natural Gradient Boosting Framework for Pavement Roughness Prediction Using Multi-Source Data" Symmetry 18, no. 1: 134. https://doi.org/10.3390/sym18010134
APA StyleHu, Y., Niu, M., Zhang, L., Pei, L., Fan, Z., & Yang, Y. (2026). GF-NGB: A Graph-Fusion Natural Gradient Boosting Framework for Pavement Roughness Prediction Using Multi-Source Data. Symmetry, 18(1), 134. https://doi.org/10.3390/sym18010134

