Sign in to use this feature.

Years

Between: -

Subjects

remove_circle_outline
remove_circle_outline
remove_circle_outline
remove_circle_outline
remove_circle_outline
remove_circle_outline
remove_circle_outline
remove_circle_outline
remove_circle_outline

Journals

remove_circle_outline
remove_circle_outline
remove_circle_outline
remove_circle_outline
remove_circle_outline
remove_circle_outline
remove_circle_outline
remove_circle_outline
remove_circle_outline
remove_circle_outline
remove_circle_outline
remove_circle_outline
remove_circle_outline
remove_circle_outline
remove_circle_outline
remove_circle_outline
remove_circle_outline

Article Types

Countries / Regions

remove_circle_outline
remove_circle_outline
remove_circle_outline
remove_circle_outline
remove_circle_outline
remove_circle_outline
remove_circle_outline
remove_circle_outline

Search Results (2,000)

Search Parameters:
Keywords = net present value

Order results
Result details
Results per page
Select all
Export citation of selected articles as:
20 pages, 1753 KB  
Article
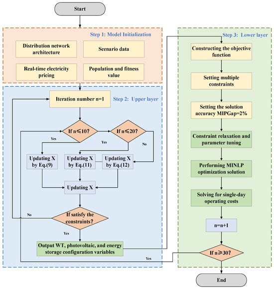
Research on Hydrogen Energy Storage Participation Strategies in Electricity Market Transactions Under the Influence of Green Bonds
by Jian Liang and Zhongqun Wu
Sustainability 2026, 18(5), 2260; https://doi.org/10.3390/su18052260 - 26 Feb 2026
Abstract
Addressing the high investment costs and market revenue uncertainties faced by hydrogen energy storage projects, this study examines the economic implications of green bond financing on their participation in electricity market transactions. A two-level optimization decision model is constructed: the upper level aims [...] Read more.
Addressing the high investment costs and market revenue uncertainties faced by hydrogen energy storage projects, this study examines the economic implications of green bond financing on their participation in electricity market transactions. A two-level optimization decision model is constructed: the upper level aims to minimize the total cost over the project’s lifetime by optimizing the proportion of green bond financing, while the lower level aims to minimize daily operational costs by optimizing the hydrogen storage system’s charging and discharging strategy. The model comprehensively accounts for factors including medium-to-long-term contracted electricity volumes, tiered carbon pricing, and forecasting errors for wind and solar generation, utilizing the CPLEX solver for optimization. Case study analysis demonstrates that green bonds can substantially reduce financing costs, achieving optimal net present value within a financing share range of 60–80% and a storage capacity range of 1000–2000 MWh. This enhances the full lifecycle economics of hydrogen storage projects, providing theoretical support for integrated ‘financing–investment–operation’ decision-making. Full article
Show Figures

Figure 1

23 pages, 2877 KB  
Article
Bi-Level Coordinated Planning of Port Multi-Energy Systems Considering Source-Load Uncertainty Based on WGAN-GP and SBOA
by Liying Zhong, Ming Yang, Shuang Liu, Ting Liu, Xinhao Bian and Liang Tong
Energies 2026, 19(5), 1160; https://doi.org/10.3390/en19051160 - 26 Feb 2026
Abstract
The high-penetration integration of renewable energy into port power systems is challenged by the stochastic volatility of wind–solar generation and dynamic load demands. To address this, this study proposes a data-driven bi-level coordinated planning framework for port wind–solar-storage systems, integrating a Wasserstein generative [...] Read more.
The high-penetration integration of renewable energy into port power systems is challenged by the stochastic volatility of wind–solar generation and dynamic load demands. To address this, this study proposes a data-driven bi-level coordinated planning framework for port wind–solar-storage systems, integrating a Wasserstein generative adversarial network with gradient penalty (WGAN-GP) and hybrid secretary bird optimization algorithm (SBOA) for solution seeking. The WGAN-GP-K-Means++ framework is adopted to capture the high-dimensional spatiotemporal correlations under the uncertainty of source ports and loads, and to generate the wind and solar resource scenarios for typical day. Subsequently, a bi-level planning model is constructed: the upper layer optimizes the siting and sizing of distributed generation and energy storage to minimize the life-cycle net present value, while the lower layer minimizes annual operating costs through multi-scenario dispatch. To resolve the resulting complex mixed-integer programming problem, a nested SBOA-Gurobi algorithm is developed. Case study of a Guangxi port demonstrates that the proposed approach reduces life-cycle cost by 44.94% relative to the baseline grid-connected scheme and exhibits superior convergence stability compared with GA, GRSO, and WOA. Additionally, sensitivity analysis quantifies the impact of electricity pricing policies, shore power utilization rates, and discount rate on the system’s economic benefits. This study provides a decision-support tool for the low-carbon transition and economic planning of port energy systems. Full article
Show Figures

Figure 1

25 pages, 1117 KB  
Article
Techno-Economic and Environmental Assessment of Hydrogen Production from Ammonia via Catalytic and Electrocatalytic Decomposition
by Dk Syasya Nurul Batrisyia Pg Haji Md Ali Badrin, Yun Yung Liaw, Miza Syahmimi Haji Rhyme, Zi Hui Yong, Hazwani Suhaimi and Pg Emeroylariffion Abas
Hydrogen 2026, 7(1), 31; https://doi.org/10.3390/hydrogen7010031 - 24 Feb 2026
Viewed by 59
Abstract
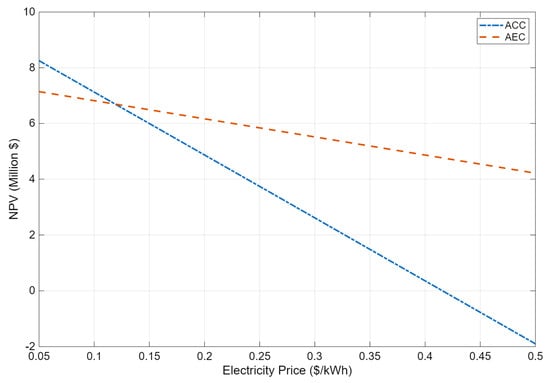
Hydrogen has been widely regarded as a key energy carrier. However, its storage and long-distance transportation are challenging, resulting in the emergence of ammonia as a potential carrier of hydrogen due to its high hydrogen density, ease of liquefaction, and established transport infrastructure. [...] Read more.
Hydrogen has been widely regarded as a key energy carrier. However, its storage and long-distance transportation are challenging, resulting in the emergence of ammonia as a potential carrier of hydrogen due to its high hydrogen density, ease of liquefaction, and established transport infrastructure. This study presents a techno-economic and environmental impact assessment of two methods of hydrogen production from ammonia: catalytic cracking (ACC) and electrocatalytic (AEC) decomposition, modeled under the specific local economic conditions of Brunei Darussalam. Analysis over a 20-year plant lifetime under local economic conditions indicates that the more technologically established ACC achieves a higher net present value of USD 7.298 million, compared to USD 6.867 million for AEC, primarily due to its significantly lower replacement costs. Sensitivity analysis indicates that AEC becomes economically favorable at production rates above approximately 29.5 kg/h or electricity prices exceeding USD 0.13/kWh. Environmental impact analysis indicates that AEC produces higher lifetime CO2 emissions of approximately 84.9 million kg, compared to ACC with approximately 44.0 million kg of CO2 emissions under grid-based electricity supply. This is mainly due to its higher electricity demand. Overall, the study highlights clear economic–environmental trade-offs between ACC and AEC and underscores the importance of integrated techno-economic and environmental evaluation for ammonia-based hydrogen systems in a Bruneian context. Full article
Show Figures

Figure 1

30 pages, 3504 KB  
Article
REGENA: Financial Engineering for Carbon Farming
by Georgios Karakatsanis, Dimitrios Managoudis and Emmanouil Makronikolakis
Land 2026, 15(2), 349; https://doi.org/10.3390/land15020349 - 20 Feb 2026
Viewed by 155
Abstract
Our work develops the financial engineering module of the REGENerative Agriculture (REGENA) Production Function, with Soil Organic Carbon (SOC) as ecosystem service and contract underlying index, contributing to the global literature and business practices. Specifically, we design and engineer a 30-year Net Present [...] Read more.
Our work develops the financial engineering module of the REGENerative Agriculture (REGENA) Production Function, with Soil Organic Carbon (SOC) as ecosystem service and contract underlying index, contributing to the global literature and business practices. Specifically, we design and engineer a 30-year Net Present Value (NPV) intergenerational ecological bond instrument tailored for carbon farming (CF) as a part of regenerative practices. With SOC constituting a fundamental soil health indicator for the European Union Soil Observatory (EUSO), we model the flow of value from atmospheric CO2 removal and its metabolism into SOC within a stochastic SOC Value at Risk (VaR) framework. We assess the SOC VaR in five experimental plots in five Mediterranean countries in South Europe and North Africa for three different treatments in each plot. In turn, the SOC VaR is incorporated into an adjusted Shannon entropy index (H(X)ADJ) to estimate the coefficient of a positive, net-zero, or negative carbon balance and further assess the risk-adjusted discount rate. The monetary value per gram of carbon per kilogram of soil (g C/kg Soil) signifies a clear advantage of combined regenerative treatments. Finally, three selected extensions of our work are discussed, such as the application of the framework to other nutrients, the establishment full cost–benefit accounting methods for monetizing the environmental benefits of CF to upscale investments and the lifecycle accounting of ecosystem services. Full article
(This article belongs to the Special Issue Economic Perspectives on Land Use and Valuation)
Show Figures

Figure 1

23 pages, 13076 KB  
Article
Balancing Productivity and Ecosystem Services in Major Crops Under Intensive Management in a Semi-Arid Region, Iran
by Saeed Sharafi, Deirdre Dragovich and Maryam Lorvand
Land 2026, 15(2), 345; https://doi.org/10.3390/land15020345 - 20 Feb 2026
Viewed by 146
Abstract
This study provides a comprehensive economic valuation of ecosystem services and environmental impacts across four major agroecosystems—wheat, barley, sugar beet, and coriander—under intensive management in the semi-arid Nahavand County, Iran. Soil properties, ecosystem service provision, and environmental disservices such as greenhouse gas emissions, [...] Read more.
This study provides a comprehensive economic valuation of ecosystem services and environmental impacts across four major agroecosystems—wheat, barley, sugar beet, and coriander—under intensive management in the semi-arid Nahavand County, Iran. Soil properties, ecosystem service provision, and environmental disservices such as greenhouse gas emissions, soil erosion, and nutrient leaching were systematically assessed using field surveys, farmer questionnaires, and established ecological models. Coriander exhibited the highest net ecosystem service value, ranging from $115,840 to $154,750 ha−1, driven by superior provisioning services (39.77% of total value) and the lowest environmental costs. In contrast, sugar beet presented the greatest ecological burden, with environmental costs exceeding $22,000 ha−1, leading to the lowest net benefits ($51,940–$79,300 ha−1). Nonlinear Gaussian regression models demonstrated strong predictive capacity (R = 0.91 to 0.99) for marketable value based on yield metrics, highlighting the importance of biomass productivity in economic valuation. These findings underscore the multifunctionality of coriander and emphasize the pivotal role of crop selection in optimizing agroecosystem sustainability, balancing food security, ecosystem health, and environmental conservation in semi-arid agricultural landscapes. Full article
Show Figures

Figure 1

21 pages, 448 KB  
Article
Data-Driven Evaluation of the Economic Viability of a Residential Battery Storage System Using Grid Import and Export Measurements
by Tim August Gebhard, Joaquín Garrido-Zafra and Antonio Moreno-Muñoz
Energies 2026, 19(4), 1072; https://doi.org/10.3390/en19041072 - 19 Feb 2026
Viewed by 173
Abstract
Battery-electric residential storage systems can increase the self-consumption of photovoltaic (PV) generation; however, economical sizing typically requires a high-resolution time series of PV production and household load behind the meter. In practice, such data are often unavailable. This work therefore presents a simulation [...] Read more.
Battery-electric residential storage systems can increase the self-consumption of photovoltaic (PV) generation; however, economical sizing typically requires a high-resolution time series of PV production and household load behind the meter. In practice, such data are often unavailable. This work therefore presents a simulation model for determining the economically optimal residential storage capacity based exclusively on smart-meter data at the point of common coupling (PCC), i.e., hourly import and export time series. Economic performance is assessed using net present value (NPV) over a multi-year evaluation horizon. In addition, technical constraints (SoC limits, power limits, charging/discharging efficiencies) as well as capacity degradation are considered via a semi-empirical aging model. For validation, a reproducible reference scenario is constructed using PVGIS generation data and the standard load profile H23, enabling a direct comparison between the conventional approach (consumption/generation) and the PCC approach (import/export). The results show that the capacity optimum can be reproduced consistently using PCC data, even under smart-meter-like integer kWh quantization. At the same time, large parts of the investigated parameter space indicate that, under the assumed scenarios, foregoing a storage system is often not economically sensible. Sensitivity analyses further highlight the strong impact of load shifting, in particular due to the charging time of electric vehicles. A case study using real PCC measurement data, together with a two-week-window analysis, demonstrates practical applicability and robustness under limited measurement durations. Full article
Show Figures

Figure 1

26 pages, 4116 KB  
Article
U-Net Based Forecasting of Storm-Time Total Electron Content over North Africa Using Assimilation of GNSS Observation into Global Ionospheric Maps
by Adel Fathy, Ahmed. I. Saad Farid, Daniel Okoh, Patrick Mungufeni, Ayman Mahrous, Mohamed Nassar, Yuichi Otsuka, Weizheng Fu, John Bosco Habarulema, Haitham El-Husseiny and Ahmed Arafa
Universe 2026, 12(2), 54; https://doi.org/10.3390/universe12020054 - 18 Feb 2026
Viewed by 181
Abstract
This study presents U-Net deep learning of total electron content (TEC) obtained from Global Ionosphere Maps (GIMs) to forecast ionospheric TEC over the African 0–40° N latitude sector during geomagnetic storms which have occurred between 2011 and 2024. Before being utilized in the [...] Read more.
This study presents U-Net deep learning of total electron content (TEC) obtained from Global Ionosphere Maps (GIMs) to forecast ionospheric TEC over the African 0–40° N latitude sector during geomagnetic storms which have occurred between 2011 and 2024. Before being utilized in the deep learning procedure, the GIM-TEC data were improved by assimilating ground-based vertical TEC (VTEC) observations from available Global Navigation Satellite System (GNSS) receiver stations. The U-Net one-hour-ahead prediction of TEC was examined during the intense geomagnetic storm of May 2024. Additionally, the model’s accuracy and reliability were evaluated through quantitative comparison with established climatological models, including IRI-2020 and AfriTEC storm time models. The results indicate that the integration of data assimilation with the deep learning framework yields TEC estimates that closely agree with observations, achieving a RMSE of approximately 5 TECU. On the other hand, the IRI-2020 model exhibits substantially larger errors, with RMSE ~10–17 TECU, while the AfriTEC model shows the poorest performance, with RMSE reaching approximately 15–22 TECU. Further, the U-Net was validated using two equatorial and mid-latitude GNSS stations whose data were excluded from the assimilation process, achieving RMSE values of 4.44 and 6.75 TECU and correlation coefficients of 0.93 and 0.97, confirming the model forecasting capability for reproducing ionospheric TEC variability. These results establish the model as a precise, robust tool for TEC prediction in regions with sparse GPS coverage that is crucial for ionospheric monitoring and space weather applications. Full article
Show Figures

Figure 1

15 pages, 2137 KB  
Article
Influence of Skin Factor on Oil Recovery and Economic Performance in Synthetic Layered Carbonate Models Based on Pre-Salt Well Profiles
by Edson de Andrade Araújo, Mateus Palharini Schwalbert, Rafael Japiassú Leitão, Lorena Cardoso Batista Aum and Pedro Tupã Pandava Aum
Energies 2026, 19(4), 1039; https://doi.org/10.3390/en19041039 - 16 Feb 2026
Viewed by 153
Abstract
Formation damage near the wellbore reduces permeability and limits well productivity, with its effect commonly quantified by the skin factor. This parameter can strongly influence both the technical performance and the economic feasibility of oil recovery projects. In Brazilian pre-salt carbonate reservoirs, acidizing [...] Read more.
Formation damage near the wellbore reduces permeability and limits well productivity, with its effect commonly quantified by the skin factor. This parameter can strongly influence both the technical performance and the economic feasibility of oil recovery projects. In Brazilian pre-salt carbonate reservoirs, acidizing is widely applied, often conducted immediately after well completion. However, the long-term production and economic implications of these treatments remain insufficiently quantified. In this study, synthetic carbonate reservoir models were constructed using porosity and permeability profiles derived from well data representative of pre-salt conditions. Ten models with flow capacities ranging from 3000 to 130,000 mD·m were simulated over 30 years of water injection, considering skin factors from −3 to +20. The results show that wells with flow capacities below 10,000 mD·m exhibited the strongest response to stimulation, achieving up to 35% higher cumulative oil recovery and more than a 100% increase in net present value (NPV) compared with unstimulated cases. For flow capacity values between 10,000 and 40,000 mD·m, production and economic improvements were marginal, with NPV differences typically within 10%. At higher flow capacity (>60,000 mD·m), the stimulation response became negligible, with NPV variations below 0.1%. These findings demonstrate that stimulation effectiveness is primarily governed by reservoir flow capacity. The integrated reservoir–economic evaluation framework developed in this study provides quantitative guidance for optimizing acidizing strategies in carbonate systems representative of deepwater pre-salt environments. Full article
(This article belongs to the Section H1: Petroleum Engineering)
Show Figures

Figure 1

23 pages, 4347 KB  
Article
Environmental Patterns of Phytoplankton Community Composition Across Lentic and Lotic Systems in Ecuador
by Andrés Arévalo-Moreno, Mabel Cadena, Kevin Valencia and Ibon Tobes
Water 2026, 18(4), 496; https://doi.org/10.3390/w18040496 - 15 Feb 2026
Viewed by 495
Abstract
Phytoplankton are key indicators of water quality and low-cost tools for freshwater monitoring, yet their diversity and ecological drivers remain poorly documented in the Tropical Andes. This study provides the first national-scale, multi-ecosystem assessment of net phytoplanktonic communities (including microalgae and cyanobacteria), across [...] Read more.
Phytoplankton are key indicators of water quality and low-cost tools for freshwater monitoring, yet their diversity and ecological drivers remain poorly documented in the Tropical Andes. This study provides the first national-scale, multi-ecosystem assessment of net phytoplanktonic communities (including microalgae and cyanobacteria), across Ecuador, integrating physicochemical, multivariate, and geospatial analyses. Eighteen lakes and rivers from three biogeographic regions and a wide altitudinal gradient were surveyed, yielding 129 taxa, 77 identified at species level, the most comprehensive checklist reported to date for Ecuador. Community structure showed a clear lentic–lotic differentiation driven by hydrodynamic contrasts, while the absence of distance–decay patterns indicated high dispersal and environmental filtering pattern rather than spatial structuring. Anthropogenic pressure acted as a secondary gradient: pristine high-Andean lakes were dominated by desmids and diatoms, whereas agricultural and urban basins showed chlorophyte and potentially toxic cyanobacterial assemblages. Palmer’s Index detected organic pollution but underestimated eutrophication in endorheic, geochemically enriched lakes. Land-use effects presented strong basin-scale signals in lakes but weak correlations in rivers due to overriding hydromorphological constraints. These findings establish a robust spatial baseline for freshwater bioassessment in the Andes, demonstrating the value of phytoplankton as effective, low-cost indicators readily applicable to national water-quality assessment programs. Full article
(This article belongs to the Special Issue Algal Diversity and Its Importance in Ecological Processes)
Show Figures

Figure 1

29 pages, 1013 KB  
Article
Technical, Economic, and Environmental Assessment of Hybrid Solar Photovoltaic–Thermal Systems in Hospitals: A Comprehensive Climate Change Mitigation Strategy
by Yoisdel Castillo Alvarez, Yasser Magariño Abrahans, Reinier Jiménez Borges, Luis Angel Iturralde Carrera, Berlan Rodríguez Pérez, Miguel Ángel Cruz-Pérez and Juvenal Rodríguez-Reséndiz
Eng 2026, 7(2), 85; https://doi.org/10.3390/eng7020085 - 13 Feb 2026
Viewed by 350
Abstract
The high dependence on fossil fuels for energy supply in hospitals compromises their operational sustainability, increases costs, and contributes significantly to polluting emissions. This study evaluates the technical, economic, and environmental feasibility of integrating photovoltaic and solar thermal systems in a hospital located [...] Read more.
The high dependence on fossil fuels for energy supply in hospitals compromises their operational sustainability, increases costs, and contributes significantly to polluting emissions. This study evaluates the technical, economic, and environmental feasibility of integrating photovoltaic and solar thermal systems in a hospital located in a tropical Caribbean environment, characterized by continuous operation and high energy demand. The methodology combines advanced simulation using PVsyst for the photovoltaic subsystem and the f-chart method for the solar thermal system, using real data on electricity and domestic hot water demand. The proposed system achieves an installed photovoltaic power of close to 390 kWp, with an annual production of around 0.7 GWh and an average performance ratio of 0.80, demonstrating high technical performance. The solar thermal subsystem covers approximately two-thirds of the annual domestic hot water demand, supported by thermal storage suitable for hospital operation. From an economic standpoint, the total estimated investment is recovered in less than 10 years, with a positive net present value, confirming the system’s profitability over its useful life. In environmental terms, hybrid integration avoids more than 400 t of CO2 per year, contributing significantly to the decarbonization of the health sector and the strengthening of energy security. The results obtained demonstrate that photovoltaic–thermal integration in tropical hospitals is technically and economically viable and constitutes a replicable solution for regions with high solar radiation and energy vulnerability. This research provides a comprehensive and reproducible methodological framework that can support sustainable energy planning and the design of public policies aimed at low-emission healthcare infrastructure. Full article
(This article belongs to the Special Issue Interdisciplinary Insights in Engineering Research 2026)
Show Figures

Figure 1

19 pages, 13637 KB  
Article
A Bio-Inspired Comprehensive Learning Strategy-Enhanced Parrot Optimizer: Performance Evaluation and Application to Reservoir Production Optimization
by Boyang Yu and Yizhong Zhang
Biomimetics 2026, 11(2), 135; https://doi.org/10.3390/biomimetics11020135 - 12 Feb 2026
Viewed by 223
Abstract
The efficacy of swarm intelligence algorithms in navigating high-dimensional, non-convex landscapes depends on the dynamic balance between global exploration and local exploitation. Drawing inspiration from the intricate social dynamics of Pyrrhura molinae, this study proposes a novel bio-inspired metaheuristic, the Comprehensive Learning [...] Read more.
The efficacy of swarm intelligence algorithms in navigating high-dimensional, non-convex landscapes depends on the dynamic balance between global exploration and local exploitation. Drawing inspiration from the intricate social dynamics of Pyrrhura molinae, this study proposes a novel bio-inspired metaheuristic, the Comprehensive Learning Parrot Optimizer (CL-PO). While the original Parrot Optimizer (PO) simulates collective foraging and communication, it often suffers from population homogenization and entrapment in local optima due to its reliance on single-source social learning. To address these limitations, CL-PO incorporates a dimension-wise multi-exemplar social learning mechanism analogous to the cross-individual knowledge transfer observed in avian colonies. This strategy enables stagnant individuals to reconstruct their search trajectories by learning from multiple superior peers, thereby sustaining population diversity and facilitating adaptive exploration. Rigorous benchmarking on 29 test functions from the CEC 2017 suite reveals that CL-PO achieves statistically superior performance compared to nine state-of-the-art algorithms, securing a top-tier average Friedman rank of 1.28. Furthermore, the practical utility of CL-PO is substantiated through a complex reservoir production optimization task using the Egg benchmark model, where it consistently maximizes the net present value (NPV), reaching 9.625×108 USD. These findings demonstrate that CL-PO is a powerful and reliable solver for addressing large-scale engineering optimization problems under complex constraints. Full article
Show Figures

Figure 1

21 pages, 6242 KB  
Article
Scenario-Based Optimization of Hybrid Renewable Energy Mixes for Off-Grid Rural Electrification in Laguna, Philippines
by Jose Mari Lit and Takaaki Furubayashi
Energies 2026, 19(4), 936; https://doi.org/10.3390/en19040936 - 11 Feb 2026
Viewed by 248
Abstract
The Philippines, which is rich in natural resources, has significant biomass potential. Among the country’s renewable energy sources, biomass is currently the slowest-growing in terms of power generation. Various types of biomass resources with full or partial use in Laguna Province include bagasse, [...] Read more.
The Philippines, which is rich in natural resources, has significant biomass potential. Among the country’s renewable energy sources, biomass is currently the slowest-growing in terms of power generation. Various types of biomass resources with full or partial use in Laguna Province include bagasse, sweet sorghum, coconut, rice husk, corn cobs, and municipal solid waste. Additionally, the adoption and implementation of HRESs (hybrid renewable energy systems) are mainly achieved through large-scale projects. This paper intentionally showcases highly optimized hybrid configurations for off-grid microgrids to promote rural electrification in Laguna, with a focus on various technoeconomic parameters, specifically the minimization of net present costs and the levelized cost of electricity across all simulations. Each off-grid scenario was compared with scenarios featuring hybrid renewable energy systems incorporating a biomass generator. Laguna, one of the few provinces in the Philippines with all forms of renewable energy systems present, each with high renewable energy potential and renewable fraction values, was selected as the primary study site in this paper. After optimizing and analyzing technoeconomic parameters such as the net present cost and the levelized cost of electricity, a hybrid biomass-solar-wind energy system is proposed to power off-grid areas in Laguna, thereby supporting rural electrification and decarbonization goals. Scenario simulations and comparisons using hybrid optimization demonstrate that adding battery backup systems improves both economic and environmental performance. This paper highlights two key benefits of including a biomass generator: (1) a 17.0% reduction in long-term carbon emissions for the entire system and (2) approximately 9.4% savings in operation and maintenance costs after seven years. The optimization results support the goal of providing Laguna with power through off-grid, decentralized, community-based hybrid renewable energy systems. Full article
Show Figures

Figure 1

30 pages, 4934 KB  
Article
Green Coconut Biorefinery: RSM and ANN–GA Optimization of Coconut Water Microfiltration with IntegratedTechno-Economic Analysis
by José Diogo da Rocha Viana, Moacir Jean Rodrigues, Arthur Claudio Rodrigues de Souza, Raimundo Marcelino da Silva Neto, Paulo Riceli Vasconcelos Ribeiro, José Carlos Cunha Petrus and Ana Paula Dionísio
Foods 2026, 15(4), 623; https://doi.org/10.3390/foods15040623 - 9 Feb 2026
Cited by 1 | Viewed by 322
Abstract
The coconut water market continues to expand, but industrial supply is constrained by the high perishability of fresh coconut water and the need for stabilization routes that preserve quality. This study optimized crossflow microfiltration of coconut water using a silicon carbide (SiC) ceramic [...] Read more.
The coconut water market continues to expand, but industrial supply is constrained by the high perishability of fresh coconut water and the need for stabilization routes that preserve quality. This study optimized crossflow microfiltration of coconut water using a silicon carbide (SiC) ceramic membrane, high permeability, chemical/thermal robustness, and cleanability, and assessed the techno-economic feasibility of a green coconut biorefinery producing microfiltered coconut water and coconut pulp. Pressure and temperature were modeled and optimized using a face-centered design (FCD) and artificial neural networks coupled with a genetic algorithm (ANN–GA), considering permeate flux and fouling index (p < 0.05). Both approaches converged to the same operating point, and experimental validation at 75 kPa and 30 °C achieved 605.32 ± 15.34 L h−1 m−2 and 82.79 ± 1.35% at VRR = 1. Sample-level fit statistics favored ANN (higher R2 and lower sample-level errors), whereas condition-wise grouped cross-validation (leave-one-condition-out) indicated higher predictivity and lower RMSECV for the quadratic FCD/RSM models across experimental conditions, highlighting response-dependent generalization within the investigated domain. Fouling analysis indicated concentration polarization as the main resistance contribution and a flux-decline behavior best described by the intermediate blocking mechanism. A SuperPro Designer® simulation over a 20-year project life indicated economic feasibility under baseline assumptions (Internal rate of return—IRR = 23.80%, Net present value—NPV = US$733,761, payback = 2.96 years), with profitability remaining attractive under ±10% selling-price variation. Overall, the process optimization and modeling outcomes align with the economic case, reinforcing the potential of this biorefinery concept for industrial deployment. Full article
(This article belongs to the Section Nutraceuticals, Functional Foods, and Novel Foods)
Show Figures

Graphical abstract

25 pages, 3120 KB  
Article
Exergetic and Economic Analysis of Three Multi-Product Biorefinery Schemes for the Valorization of Agricultural Wastes: A Case Study of Colombia
by Adrian Yaya-González, Daniela Alvarado-Barrios and Yeimmy Peralta-Ruiz
Processes 2026, 14(4), 586; https://doi.org/10.3390/pr14040586 - 7 Feb 2026
Viewed by 273
Abstract
Colombia generates large volumes of lignocellulosic residues from agriculture, forestry, and agro-industrial activities. Much of this material is landfilled, openly burned, or left to decompose. These practices drive greenhouse-gas emissions (methane and CO2), particulate air pollution, water contamination, and pest proliferation. [...] Read more.
Colombia generates large volumes of lignocellulosic residues from agriculture, forestry, and agro-industrial activities. Much of this material is landfilled, openly burned, or left to decompose. These practices drive greenhouse-gas emissions (methane and CO2), particulate air pollution, water contamination, and pest proliferation. Therefore, this study focuses on the design, simulation, exergetic and economic analysis of lignocellulosic biorefinery schemes in Colombia using corn stover (CS) as feedstock. This approach thus turns an environmental liability into valuable resources. Mass and energy balances obtained from Aspen Plus V10® were used to calculate exergy efficiency. Economic indicators were provided by the Aspen Process Economic Analyzer (APEA) V10® software. The first scenario (SCE01) included xylitol, lignin, carbon dioxide, biogas, and biofertilizer production along with in situ ethanol co-production; for scenario 2 (SCE02), a cogeneration (CHP) stage using biogas and biofertilizer as fuel was added; in scenario 3 (SCE03), the ethanol production of scenarios 1 and 2 was replaced by glutamic acid production. The exergy efficiency results were as follows: SCE01 (60.1%), SCE02 (36.8%), SCE03 (37.5%). The largest exergy losses were found in the CHP system. In terms of economic viability, all scenarios showed favorable economic parameters. SCE03 showed better results with an Internal Rate of Return (IRR) of 28.01% and a Net Present Value (NPV) of USD 985.1 M compared to SCE01 (27.48%; USD 769.1 M) and SCE02 (27.13%; USD 643.1 M). In light of these results, the SCE03 approach represents the most attractive investment opportunity, with the potential to integrate the social and environmental pillars of sustainability by fostering rural economic development and CO2 capture. Optimization strategies can be readily adopted to enhance the overall efficiency of the proposed model, enabling it to serve as a benchmark for scaling and comparing alternative lignocellulosic waste valorization pathways at a national level. Full article
(This article belongs to the Section Sustainable Processes)
Show Figures

Figure 1

29 pages, 2121 KB  
Article
Sustainable Hydrogen from Palm Oil Rachis: A Techno-Environmental-Economic Assessment for Palm Rachis Gasification in Colombian Post-Conflict Rural Territories
by Paola Andrea Acevedo Pabón, Tamy Carolina Herrera-Rodríguez and Ángel Darío González-Delgado
Sustainability 2026, 18(3), 1661; https://doi.org/10.3390/su18031661 - 6 Feb 2026
Viewed by 211
Abstract
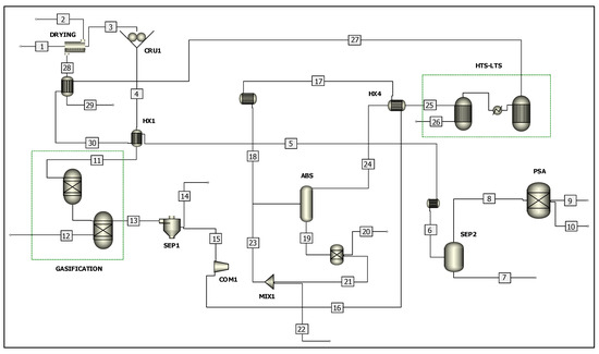
The global push for energy decarbonization has increased interest in hydrogen as a clean energy carrier. Biohydrogen from agricultural residues is a promising pathway for countries with strong agro-industrial sectors. This study evaluates the technical, economic, and environmental feasibility of hydrogen production from [...] Read more.
The global push for energy decarbonization has increased interest in hydrogen as a clean energy carrier. Biohydrogen from agricultural residues is a promising pathway for countries with strong agro-industrial sectors. This study evaluates the technical, economic, and environmental feasibility of hydrogen production from palm oil rachis in two post-conflict regions of Colombia: a large-scale facility in Bolívar and a small-scale plant in Santander. The assessment integrates Aspen Plus® (version 14) simulations using the NRTL thermodynamic model, an attributional gate-to-gate Life Cycle Assessment (LCA) with ReCiPe Midpoint (H), and a techno-economic analysis. The simulated process includes biomass drying, decomposition, steam gasification, syngas cleaning, and methane reforming. A key technical finding was the non-linear relationship between feedstock composition and process yield. Although Santander’s biomass had a higher hydrogen content (9.42% vs. 6.58%), Bolívar achieved a much higher conversion efficiency (0.198 kg H2/kg biomass) and produced over seven times more hydrogen while processing only 5.8 times more biomass. Environmental results showed clear advantages for Bolívar, which presented lower impacts across most categories compared to Santander and the fossil-based hydrogen benchmark. Bolívar achieved a Global Warming Potential of 2.47 kg CO2 eq/kg H2, far below the 15.03 kg CO2 eq/kg H2 of Santander, and showed favorable performance in particulate matter formation, acidification, and fossil resource scarcity. Economically, Bolívar was viable, with a Net Present Value of USD 25.01 million, a Benefit–Cost Ratio of 3.29, and a discounted payback period of 4.54 years. Santander was economically unfeasible under all conditions. Hydrogen production from palm rachis is technically feasible, environmentally beneficial, and economically viable when biomass availability and process integration are adequate, as illustrated by the Bolívar case. Full article
Show Figures

Figure 1

Back to TopTop