Sign in to use this feature.

Years

Between: -

Subjects

remove_circle_outline
remove_circle_outline
remove_circle_outline
remove_circle_outline
remove_circle_outline
remove_circle_outline
remove_circle_outline
remove_circle_outline
remove_circle_outline

Journals

remove_circle_outline
remove_circle_outline
remove_circle_outline
remove_circle_outline
remove_circle_outline
remove_circle_outline
remove_circle_outline
remove_circle_outline
remove_circle_outline
remove_circle_outline
remove_circle_outline
remove_circle_outline
remove_circle_outline
remove_circle_outline
remove_circle_outline
remove_circle_outline
remove_circle_outline
remove_circle_outline
remove_circle_outline
remove_circle_outline
remove_circle_outline
remove_circle_outline
remove_circle_outline
remove_circle_outline
remove_circle_outline
remove_circle_outline
remove_circle_outline
remove_circle_outline
remove_circle_outline
remove_circle_outline

Article Types

Countries / Regions

remove_circle_outline
remove_circle_outline
remove_circle_outline
remove_circle_outline
remove_circle_outline

Search Results (3,251)

Search Parameters:
Keywords = natural supplements

Order results
Result details
Results per page
Select all
Export citation of selected articles as:
22 pages, 2388 KB  
Article
MAF-GAN: A Multi-Attention Fusion Generative Adversarial Network for Remote Sensing Image Super-Resolution
by Zhaohe Wang, Hai Tan, Zhongwu Wang, Jinlong Ci and Haoran Zhai
Remote Sens. 2025, 17(24), 3959; https://doi.org/10.3390/rs17243959 (registering DOI) - 7 Dec 2025
Abstract
Existing Generative Adversarial Networks (GANs) frequently yield remote sensing images with blurred fine details, distorted textures, and compromised spatial structures when applied to super-resolution (SR) tasks, so this study proposes a Multi-Attention Fusion Generative Adversarial Network (MAF-GAN) to address these limitations: the generator [...] Read more.
Existing Generative Adversarial Networks (GANs) frequently yield remote sensing images with blurred fine details, distorted textures, and compromised spatial structures when applied to super-resolution (SR) tasks, so this study proposes a Multi-Attention Fusion Generative Adversarial Network (MAF-GAN) to address these limitations: the generator of MAF-GAN is built on a U-Net backbone, which incorporates Oriented Convolutions (OrientedConv) to enhance the extraction of directional features and textures, while a novel co-calibration mechanism—incorporating channel, spatial, gating, and spectral attention—is embedded in the encoding path and skip connections, supplemented by an adaptive weighting strategy to enable effective multi-scale feature fusion, and a composite loss function is further designed to integrate adversarial loss, perceptual loss, hybrid pixel loss, total variation loss, and feature consistency loss for optimizing model performance; extensive experiments on the GF7-SR4×-MSD dataset demonstrate that MAF-GAN achieves state-of-the-art performance, delivering a Peak Signal-to-Noise Ratio (PSNR) of 27.14 dB, Structural Similarity Index (SSIM) of 0.7206, Learned Perceptual Image Patch Similarity (LPIPS) of 0.1017, and Spectral Angle Mapper (SAM) of 1.0871, which significantly outperforms mainstream models including SRGAN, ESRGAN, SwinIR, HAT, and ESatSR as well as exceeds traditional interpolation methods (e.g., Bicubic) by a substantial margin, and notably, MAF-GAN maintains an excellent balance between reconstruction quality and inference efficiency to further reinforce its advantages over competing methods; additionally, ablation studies validate the individual contribution of each proposed component to the model’s overall performance, and this method generates super-resolution remote sensing images with more natural visual perception, clearer spatial structures, and superior spectral fidelity, thus offering a reliable technical solution for high-precision remote sensing applications. Full article
(This article belongs to the Section Environmental Remote Sensing)
18 pages, 2257 KB  
Article
Influence of Polymers Diversity on the Dissolution Kinetics of Encapsulated p-Coumaric Acid in Oral Systems
by Monika Jokubaite, Vakare Jokubaityte-Tunkeviciene and Kristina Ramanauskiene
Gels 2025, 11(12), 983; https://doi.org/10.3390/gels11120983 (registering DOI) - 7 Dec 2025
Abstract
p-coumaric acid is a natural phenolic compound with antioxidant activity, but its poor solubility and low bioavailability limit its practical use in oral formulations. The aim of this study is to evaluate how different polymers affect the dissolution and antioxidant properties of [...] Read more.
p-coumaric acid is a natural phenolic compound with antioxidant activity, but its poor solubility and low bioavailability limit its practical use in oral formulations. The aim of this study is to evaluate how different polymers affect the dissolution and antioxidant properties of p-coumaric acid when incorporated into capsules and gels. Nine capsule compositions were prepared using poloxamer 407 (C1 group), sodium carboxymethyl cellulose (C2 group), chitosan (C3 group) and 5 hydrogels (G group) with the same polymers. The results indicate that p-coumaric acid is poorly soluble in aqueous solvents. The selected polymers modified the solubility of p-coumaric acid. The best solubility of p-coumaric acid was observed in mixtures containing 14.3% Poloxamer 407 (P407). The results showed that the polymers significantly affected the release kinetics of p-coumaric acid from the modeled capsules and gels. It was observed that capsules containing 14.3% P407 and gels with 14% P407 exhibited the best dissolution kinetics of p-coumaric acid. Antioxidant activity was strongest in formulations that released more p-coumaric acid. The results of this study confirm that the type and amount of excipients significantly affect the quality of capsules and gels. p-coumaric acid has the potential to be used in food supplements as a natural antioxidant, but further research is needed to improve its bioavailability and ensure safety. Full article
(This article belongs to the Special Issue Functional Gels Loaded with Natural Products (2nd Edition))
Show Figures

Figure 1

24 pages, 581 KB  
Article
Evaluating the Dietary Effects of White Grape Pomace Supplementation in Laying Hens Exposed to Thermal Stress: Hematological, Biochemical, Cecal Fermentation Metabolites, Histomorphology Approaches
by Gabriela Maria Cornescu, Tatiana Dumitra Panaite, Ana Elena Cișmileanu, Claudiu Gal, Elvira Gagniuc, Cristina Gabriela Tudorică and Mihaela Dumitru
Appl. Sci. 2025, 15(24), 12903; https://doi.org/10.3390/app152412903 (registering DOI) - 7 Dec 2025
Abstract
This study aimed to investigate the hematological, biochemical, short-chain fatty acids (SCFAs) content, and histomorphological responses of laying hens exposed to different thermal stress conditions and fed a diet supplemented with 6% white grape pomace (WGP). The research was part of a large [...] Read more.
This study aimed to investigate the hematological, biochemical, short-chain fatty acids (SCFAs) content, and histomorphological responses of laying hens exposed to different thermal stress conditions and fed a diet supplemented with 6% white grape pomace (WGP). The research was part of a large six-week experimental trial conducted on 240 Lohmann Brown hens (58 weeks old), arranged in a 2 × 3 factorial design with two dietary treatments (control and WGP) conducted under thermoneutral (NT, 22 °C), high thermal stress (HST, 35 °C), and low thermal stress (LST, 10 °C) conditions. HST conditions significantly lowered the production performances of ALBW (average live body weight; p = 0.0001) and ACW (average carcass weight; p = 0.026) and significantly increased the heterophil/lymphocyte (H:L) ratio and platelets concentration (p < 0.05). Serum K values decreased and the Na/K ratio increased significantly (p = 0.001) under both HST and LST conditions; total protein (TP) decreased significantly under HST (p = 0.031). Significantly decreased (p < 0.001) feed intake and excreta were registered under HST conditions. Concerning SCFAs content, isobutyrate was higher under LST (p = 0.0001), while butyrate showed higher values under NT conditions for the WGP group (p = 0.002). Intestinal morphometry was highly influenced by high temperatures (shorter villi, deeper crypts). Overall, the 6% WGP supplementation, a natural high antioxidant resource, produced modest, context-dependent effects, with benefits under NT and LST conditions but insufficient to protect against the negative effects of chronic heat stress. Full article
17 pages, 2451 KB  
Article
Methyl Gallate Enhances Post-Thaw Boar Sperm Quality by Alleviating Oxidative Stress and Preserving Mitochondrial Function
by Yonghui Bu, Deming Shi, Jiahao Li, Xiaoxiang Jiang, Yuhan Chen, Zhenjun Wu, Wanxin Li, Li Li, Shouquan Zhang and Hengxi Wei
Antioxidants 2025, 14(12), 1465; https://doi.org/10.3390/antiox14121465 (registering DOI) - 7 Dec 2025
Abstract
Cryopreservation is a crucial technique for the long-term preservation of swine genetic resources. However, its efficiency remains limited by cryo-induced oxidative stress, which compromises sperm membrane integrity, mitochondrial function, and fertilizing capacity. Methyl gallate (MG), a naturally occurring polyphenolic antioxidant, has demonstrated strong [...] Read more.
Cryopreservation is a crucial technique for the long-term preservation of swine genetic resources. However, its efficiency remains limited by cryo-induced oxidative stress, which compromises sperm membrane integrity, mitochondrial function, and fertilizing capacity. Methyl gallate (MG), a naturally occurring polyphenolic antioxidant, has demonstrated strong free radical scavenging and lipid peroxidation inhibitory properties. This study aimed to evaluate the effects of MG supplementation on sperm quality and fertilization capacity during boar semen cryopreservation. Semen samples were cryopreserved in extenders containing different concentrations of MG (0, 10, 20, 30, and 50 µM). Post-thaw sperm quality, oxidative status, mitochondrial activity, apoptosis-related markers, and in vitro fertilization (IVF) outcomes were comprehensively assessed. The results showed that supplementation with 20 µM MG significantly improved post-thaw motility, viability, membrane and acrosome integrity, mitochondrial membrane potential, ATP content, and antioxidant capacity, while decreasing reactive oxygen species (ROS) and malondialdehyde (MDA) levels and reducing apoptosis (p < 0.05). Moreover, the expression of the anti-apoptotic protein BCL-2 was upregulated, whereas that of the pro-apoptotic protein BAX was downregulated. Sperm cryopreserved with 20 µM MG also exhibited a significantly higher IVF cleavage rate compared with the control group (p < 0.05). In conclusion, MG supplementation effectively enhanced boar sperm cryosurvival by maintaining membrane stability, improving mitochondrial function, and mitigating oxidative stress during freezing and thawing. These findings suggest that MG is a promising antioxidant additive for improving the efficiency of boar semen cryopreservation systems. Full article
(This article belongs to the Special Issue Oxidative Stress in Animal Reproduction and Nutrition)
Show Figures

Figure 1

14 pages, 2344 KB  
Article
Gut Microbiota and Metabolic Modulation by Slow-Release Protein Substitutes in Phenylketonuria: Findings from the PREMP Study
by Martina Tosi, Matteo Domenico Marsiglia, Emerenziana Ottaviano, Sara Parolisi, Juri Zuvadelli, Silvia Ancona, Camilla Ceccarani, Maria Teresa Carbone, Graziella Cefalo, Elisa Borghi and Elvira Verduci
Nutrients 2025, 17(24), 3829; https://doi.org/10.3390/nu17243829 (registering DOI) - 7 Dec 2025
Abstract
Background/Objectives: Phenylketonuria (PKU) is an inherited metabolic disorder requiring early and lifelong dietary management through a low-phenylalanine (Phe) diet supplemented with Phe-free protein substitutes (PS). Recently developed slow-release PS formulations aim to mimic natural protein absorption, enhancing metabolic stability and tolerability. The [...] Read more.
Background/Objectives: Phenylketonuria (PKU) is an inherited metabolic disorder requiring early and lifelong dietary management through a low-phenylalanine (Phe) diet supplemented with Phe-free protein substitutes (PS). Recently developed slow-release PS formulations aim to mimic natural protein absorption, enhancing metabolic stability and tolerability. The PREMP study (effect of Protein RElease on the Microbiota composition and function in Phenylketonuric subjects) assessed the effects of a slow-release, Phe-free PS on gut microbiota composition and metabolic parameters in patients with PKU. Methods: Patients aged ≥6 years with PKU were enrolled from two Italian centers (Milan and Naples). Participants replaced ≥50% of their usual protein equivalent (P.Eq.) intake from Phe-free PS with a slow-release PS for 4 months. Clinical, biochemical, and nutritional assessments were performed at baseline and post-intervention. Gut microbiota composition was analyzed by 16S rRNA gene sequencing, and fecal fatty acids were quantified by gas chromatography–mass spectrometry. Results: Thirteen patients (median age 17 years) completed the intervention, replacing on average 78% of their usual P.Eq. intake with the slow-release formulation. Plasma phenylalanine and tyrosine levels remained stable, while fasting insulin (p = 0.0185) and HOMA-IR (p = 0.0099) significantly decreased, indicating improved insulin sensitivity. Anthropometric and dietary parameters showed no significant changes. Gut microbiota diversity remained stable, with modest increases in microbial richness and beneficial genera such as Bacteroides, Bifidobacterium, and Gemmiger, while Hafnia, Anaerostipes and Romboutsia decreased. Fecal butyrate and other fatty acids showed slight, non-significant increases. Conclusions: The slow-release PS was safe, well-tolerated, and improved insulin sensitivity without affecting amino acid or nutritional status. Microbial changes suggest potential benefits for gut health, warranting confirmation in larger, long-term studies. Full article
Show Figures

Figure 1

22 pages, 2269 KB  
Article
Dietary Scutellaria baicalensis and Lonicera japonica Extract Supplementation Attenuates Oxidative Stress and Improves Reproductive Performance in Sows
by Nuan Wang, Huiyuan Lv, Wei Chai, Hanting Ding, Junjie Yang, Hanyu Jing, Fang Chen and Wutai Guan
Animals 2025, 15(24), 3517; https://doi.org/10.3390/ani15243517 - 5 Dec 2025
Abstract
Harnessing the powerful antioxidant and anti-inflammatory properties of Scutellaria baicalensis and Lonicera japonica (SL), SL extract emerges as a natural and effective dietary strategy to enhance sow reproductive performance and overall health. In this study, 100 multiparous Duroc × Landrace × Yorkshire sows [...] Read more.
Harnessing the powerful antioxidant and anti-inflammatory properties of Scutellaria baicalensis and Lonicera japonica (SL), SL extract emerges as a natural and effective dietary strategy to enhance sow reproductive performance and overall health. In this study, 100 multiparous Duroc × Landrace × Yorkshire sows were assigned to either a control diet or a diet supplemented with 0.05% SL extract (n = 100), beginning on day 85 of gestation and continuing until day 21 of lactation, with 50 sows in each group. Duroc boars were the source of semen for artificial insemination. While SL supplementation did not affect litter size, birth weight, or milk composition, it significantly reduced piglet mortality during lactation, from 13.11% to 9.72% (p < 0.05). Compared with the control group, feed intake of sows in the SL group increased from 4.56 kg to 4.70 kg (p < 0.01) during lactation. Furthermore, SL extract enhanced the antioxidant capacity of the sows, reduced malondialdehyde and levels of IL-1β, IL-6, and TNF-α, and increased the plasma soluble cluster of differentiation 14 (sCD14) concentrations (p < 0.05). In vitro, pretreatment of mammary epithelial cells with SL extract (2 μg/mL for 24 h) before lipopolysaccharide stimulation significantly upregulated antioxidant markers, suppressed pro-inflammatory cytokine mRNA expression, and inhibited activation of the NF-κB and MAPK pathways (p < 0.05). These findings highlight the potential of SL extract as a natural feed additive to mitigate oxidative stress and inflammation, ultimately supporting improved reproductive performance and health in sows. Full article
(This article belongs to the Special Issue Maternal Nutrition and Neonatal Development of Pigs)
Show Figures

Figure 1

19 pages, 825 KB  
Article
Orthorexia Profiles in Athletes: A Multidimensional Analysis Using the Eating Habits Questionnaire (EHQ) and the Teruel Orthorexia Scale (TOS)
by María Manzanares-Cabrera, María Dolores Onieva-Zafra, Alberto Bermejo-Cantarero, Raúl Expósito-González, Daniel Lerma-García and María Laura Parra-Fernández
Nutrients 2025, 17(24), 3814; https://doi.org/10.3390/nu17243814 - 5 Dec 2025
Abstract
Background: Orthorexia nervosa (OrNe) and healthy orthorexia (HeOr) are two distinct but related dimensions of interest in eating behavior research. Evidence regarding their associations with sociodemographic, dietary, and sport-related variables in physically active young adults remains limited. Methods: A cross-sectional study was conducted [...] Read more.
Background: Orthorexia nervosa (OrNe) and healthy orthorexia (HeOr) are two distinct but related dimensions of interest in eating behavior research. Evidence regarding their associations with sociodemographic, dietary, and sport-related variables in physically active young adults remains limited. Methods: A cross-sectional study was conducted in 190 physically active young adults (53.2% women; mean age = 23.16 ± 5.13 years). Participants practiced a variety of sports including fitness (25.3%), soccer (13.7%), handball (10.5%), athletics, martial arts, cycling, and other individual or team sports. Although all participants belonged to organized sports teams or structured training groups, 38.9% were not actively competing at the time of data collection. Participants completed validated instruments assessing OrNe, HeOr, and eating-related cognitions, alongside questionnaires on sociodemographic data, dietary habits, sport discipline, training frequency, and supplement use. Hierarchical and K-means clustering were applied using the standardized scores of HeOr, OrNe, and the EHQ total score. Group differences were assessed using t-tests and ANOVA with effect sizes (η²p) reported. Results: Age correlated positively with OrNe, HeOr, and eating-related cognitions, indicating greater consolidation of rigid eating patterns in young adulthood. BMI was associated with OrNe only among men. Vegetarian participants showed higher nutritional knowledge but lower overall orthorexia scores. Supplement users in fitness-related sports reported higher OrNe, whereas participants in collective sports reported lower scores. Three distinct orthorexia profiles were identified, characterized by lower, slightly above-average, and higher scores on orthorexia-related variables. Participants in the higher-scoring profile showed significantly higher EHQ total, OrNe, and HeOr scores compared with the other groups (η²p range = 0.11–0.19). Correlations among orthorexia dimensions were positive and moderate to large. Differences between clusters in sport modality, training frequency, and supplement use underscored the influence of the sporting context. Conclusions: Orthorexia in young physically active adults reflects heterogeneous patterns shaped by the interplay of individual (age, sex, BMI), dietary, and sport-related factors. The identification of differentiated profiles reinforces the multidimensional nature of orthorexia and underscores the relevance of considering specific sport environments when interpreting orthorexic tendencies. Longitudinal research is warranted to examine the stability or variability of these patterns over time and to enable the use of more robust multivariate approaches that further clarify the characterization of orthorexia. Full article
(This article belongs to the Section Sports Nutrition)
25 pages, 1740 KB  
Article
Analysis of Determinants of Dietary Iodine Intake of Adolescents from Northern Regions of Poland: Coastal Areas and Lake Districts
by Katarzyna Lachowicz and Małgorzata Stachoń
Nutrients 2025, 17(24), 3813; https://doi.org/10.3390/nu17243813 - 5 Dec 2025
Abstract
Background/Objectives: Iodine plays a central role in thyroid hormone synthesis and neurodevelopment. Its deficiency and excessive intake have been identified as risk factors for thyroid diseases and their consequences. The objective of the study was to analyze dietary iodine intake (dIi) and the [...] Read more.
Background/Objectives: Iodine plays a central role in thyroid hormone synthesis and neurodevelopment. Its deficiency and excessive intake have been identified as risk factors for thyroid diseases and their consequences. The objective of the study was to analyze dietary iodine intake (dIi) and the factors that determine its intake among post-primary school students from northern Poland, specifically those from coastal areas and lake districts. Methods: The study was conducted on a sub-national sample of 3102 adolescents (1751 females and 1351 males) aged 14–20 years, recruited from schools located in the Northern (N) and North-Western (N-W) macroregions of Poland. Dietary iodine intake was assessed using the Iodine Dietary Intake Evaluation-Food Frequency Questionnaire. Based on the data obtained, the adequacy of the intake of this micronutrient was assessed. Statistical analysis was performed using the Shapiro-Wilk, U Mann-Whitney, and Kruskal-Wallis tests and Spearman’s correlation analysis. Results: The median dIi was 66.83 µg daily, including 53 µg from natural sources. This value was below the recommended dietary allowance of 150 µg and below the estimated average requirement of 95 µg of iodine in 85% and 68% of the study participants, respectively. Milk and dairy products provided the highest iodine intake (26.4%). Iodine-enriched salt (16.2%) also significantly impacted iodine intake. However, 60% of respondents did not use iodized salt. The median iodine levels from natural sources were found to be low (dairy products: 15.02 µg, fish and fish products: 2.38 µg, and eggs: 2.10 µg). Dietary iodine intake was significantly lower in adolescents from the N than N-W macroregion of Poland (median: 65.63 vs. µg daily, 74.2 p < 0.001). However, dIi did not depend on sex (p = 0.10), age (p = 0.80), school location (p = 0.80), body mass index classification (p = 0.76), or iodine supplementation (p = 0.90). Conclusions: The study results indicate that insufficient iodine intake among adolescents in northern Poland can be attributed to a limited intake of iodine from natural food sources. A pressing need exists to closely monitor iodine intake and status among Polish adolescents and to implement nutritional education, focusing on the role of iodine, potential risks associated with iodine deficiency, and dietary sources of iodine. Full article
(This article belongs to the Special Issue Selenium and Iodine in Human Health and Disease)
Show Figures

Figure 1

21 pages, 9758 KB  
Article
Transcriptomic Analysis of Rice (Jijing129) Reveals Growth and Gene Expression Responses to Different Red-Blue Laser Light Treatments
by Xuemei Liang, Qi Liu, Li Qin, Peng Jia, Jianfeng Wang, Changjiang Zhang, Xintong Dai, Wenbo Yu, Xiaoyu Lei, Ningning Wang and Minglai Yang
Plants 2025, 14(24), 3712; https://doi.org/10.3390/plants14243712 - 5 Dec 2025
Viewed by 11
Abstract
Artificial supplemental lighting represents a crucial agricultural technique for enhancing plant growth and development, with researchers continuously investigating the effectiveness of various light sources in horticultural applications. Laser technology, characterized by its monochromatic nature, high coherence, and elevated energy density, presents a promising [...] Read more.
Artificial supplemental lighting represents a crucial agricultural technique for enhancing plant growth and development, with researchers continuously investigating the effectiveness of various light sources in horticultural applications. Laser technology, characterized by its monochromatic nature, high coherence, and elevated energy density, presents a promising light source whose potential applications and underlying mechanisms in plant supplemental lighting remain to be thoroughly explored. To investigate the effects of different red-to-blue light ratios in laser supplemental lighting on rice (Oryza sativa L. cv. Jijing129) seedlings, we conducted a seedling-stage lighting experiment on the rice cultivar Jijing129 in a greenhouse using an LGI-660/450 dual-wavelength semiconductor laser system. The experimental design included a natural light control (AL) and three laser treatment groups, with red: blue (R:B) ratios and corresponding photon flux densities as follows: BL (50:50; 150:150 μmol m−2 s−1), CL (60:40; 180:120 μmol m−2 s−1), and DL (75:25; 225:75 μmol m−2 s−1). We systematically analyzed short-term morphological, physiological, and gene expression changes to elucidate the potential mechanisms underlying yield enhancement under different laser spectra. The results indicated that, compared to AL, all laser treatments (BL, CL, and DL) significantly increased root fresh weight, dry weight, and nitrogen content in seedlings. Furthermore, the final yield was significantly improved in all laser-treated groups, with the CL treatment exhibiting the highest yield. Transcriptome sequencing identified 10,497, 10,441, 10,700, and 10,757 expressed genes in the AL, BL, CL, and DL groups, respectively. Comparative analysis revealed 101, 1645, and 2247 differentially expressed genes (DEGs) in the BL/AL, CL/AL, and DL/AL comparisons, respectively. Gene Ontology (GO) enrichment analysis showed that these DEGs were significantly enriched in pathways such as metabolic processes, nitrogen metabolism, and protein amino acid phosphorylation. Notably, genes involved in the regulation of nitrogen compound metabolism were significantly upregulated in the CL and DL treatments. Further analysis of nitrogen metabolism and photosynthesis pathways revealed that laser irradiation induced the upregulation of specific genes. Interestingly, although physiological assays showed no significant changes in CAT, SOD, and POD activities, the expression of their corresponding genes was upregulated by laser treatment, suggesting these genes play a regulatory role during the supplemental lighting process. Therefore, our results indicated that laser supplemental lighting during the rice seedling stage increased the nitrogen content in plants and modulated the expression of related genes, and these changes might have been associated with the subsequent increase in rice yield. This study lays a foundation for understanding the molecular mechanisms of laser supplemental lighting and provides empirical support for the application of laser technology as an effective light source in agriculture. Full article
(This article belongs to the Special Issue Recent Advances in Plant Genetics and Genomics)
Show Figures

Figure 1

15 pages, 3956 KB  
Article
Light Supplementation and Nicotinamide Influence the Growth and Pigment Production of Tropical Hydroponic Green Fodder
by Gabriela Rodrigues Sant’Ana, Flávio Ferreira da Silva Binotti, Eliana Duarte Cardoso Binotti, Gilda Carrasco, Fernanda Pacheco de Almeida Prado Bortolheiro, Sebastião Ferreira de Lima, Carlos Eduardo da Silva Oliveira, Edilson Costa, Marcelo Carvalho Minhoto Teixeira Filho and Eduardo Pradi Vendruscolo
Agronomy 2025, 15(12), 2797; https://doi.org/10.3390/agronomy15122797 - 4 Dec 2025
Viewed by 132
Abstract
Climate change or even the natural occurrence of periods of low suitability for the production of forage species are obstacles to maintaining adequate animal nutrition. Indoor green fodder production is an alternative to this problem; however, advances in technologies capable of improving this [...] Read more.
Climate change or even the natural occurrence of periods of low suitability for the production of forage species are obstacles to maintaining adequate animal nutrition. Indoor green fodder production is an alternative to this problem; however, advances in technologies capable of improving this system still need to be studied in depth. The objective of this study was to evaluate the qualitative and quantitative characteristics of hydroponic green fodder production of millet and sorghum under varying monochromatic light supplementation and nicotinamide application. Eight treatments were defined by lighting (LS—Led Full Spectrum; LS + Ultraviolet LED; LS + Red LED; LS + Blue LED), and combined with the application of nicotinamide (with and without) at a concentration of 200 mg L−1. Cultivation under conditions of light supplementation with UV radiation or monochromatic lights results in increased light intensity by modifying the wavelength spectrum received by the plant, modification of the quality of photons received in relation to the energy level that leads to luminous stress and, consequently, lower green fodder development concerning height and fresh mass. Nicotinamide acts as a bioprotectant, attenuating the stressful effects and enabling greater productive efficiency in the production of hydroponic green fodder, particularly in vertical cultivation, which provides increased height and fresh mass for millet and sorghum green fodder. In contrast, the stress resulting from light supplementation can be used as a tool to increase carotenoid levels in plants and may be indicated for production systems that have this objective for biofortification of forages with bioactives with antioxidant effects. Full article
Show Figures

Figure 1

23 pages, 2741 KB  
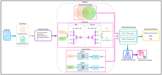
Article
Subjective Evaluation of Operator Responses for Mobile Defect Identification in Remanufacturing: Application of NLP and Disagreement Tagging
by Abbirah Ahmed, Reenu Mohandas, Arash Joorabchi and Martin J. Hayes
Big Data Cogn. Comput. 2025, 9(12), 312; https://doi.org/10.3390/bdcc9120312 - 4 Dec 2025
Viewed by 101
Abstract
In the context of remanufacturing, particularly mobile device refurbishing, effective operator training is crucial for accurate defect identification and process inspection efficiency. This study examines the application of Natural Language Processing (NLP) techniques to evaluate operator expertise based on subjective textual responses gathered [...] Read more.
In the context of remanufacturing, particularly mobile device refurbishing, effective operator training is crucial for accurate defect identification and process inspection efficiency. This study examines the application of Natural Language Processing (NLP) techniques to evaluate operator expertise based on subjective textual responses gathered during a defect analysis task. Operators were asked to describe screen defects using open-ended questions, and their responses were compared with expert responses to evaluate their accuracy and consistency. We employed four NLP models, including finetuned Sentence-BERT (SBERT), pre-trained SBERT, Word2Vec, and Dice similarity, to determine their effectiveness in interpreting short, domain-specific text. A novel disagreement tagging framework was introduced to supplement traditional similarity metrics with explainable insights. This framework identifies the root causes of model–human misalignment across four categories: defect type, severity, terminology, and location. Results show that a finetuned SBERT model significantly outperforms other models by achieving Pearsons’s correlation of 0.93 with MAE and RMSE scores of 0.07 and 0.12, respectively, providing more accurate and context-aware evaluations. In contrast, other models exhibit limitations in semantic understanding and consistency. The results highlight the importance of finetuning NLP models for domain-specific applications and demonstrate how qualitative tagging methods can enhance interpretability and model debugging. This combined approach indicates a scalable and transparent methodology for the evaluation of operator responses, supporting the development of more effective training programmes in industrial settings where remanufacturing and sustainability generally are a key performance metric. Full article
(This article belongs to the Special Issue Artificial Intelligence (AI) and Natural Language Processing (NLP))
Show Figures

Figure 1

18 pages, 1001 KB  
Article
Artificial Intelligence Physician Avatars for Patient Education: A Pilot Study
by Syed Ali Haider, Srinivasagam Prabha, Cesar Abraham Gomez-Cabello, Ariana Genovese, Bernardo Collaco, Nadia Wood, Mark A. Lifson, Sanjay Bagaria, Cui Tao and Antonio Jorge Forte
J. Clin. Med. 2025, 14(23), 8595; https://doi.org/10.3390/jcm14238595 (registering DOI) - 4 Dec 2025
Viewed by 175
Abstract
Background: Generative AI and synthetic media have enabled realistic human Embodied Conversational Agents (ECAs) or avatars. A subset of this technology replicates faces and voices to create realistic likenesses. When combined with avatars, these methods enable the creation of “digital twins” of physicians, [...] Read more.
Background: Generative AI and synthetic media have enabled realistic human Embodied Conversational Agents (ECAs) or avatars. A subset of this technology replicates faces and voices to create realistic likenesses. When combined with avatars, these methods enable the creation of “digital twins” of physicians, offering patients scalable, 24/7 clinical communication outside the immediate clinical environment. This study evaluated surgical patient perceptions of an AI-generated surgeon avatar for postoperative education. Methods: We conducted a pilot feasibility study with 30 plastic surgery patients at Mayo Clinic, USA (July–August 2025). A bespoke interactive surgeon avatar was developed in Python using the HeyGen IV model to reproduce the surgeon’s likeness. Patients interacted with the avatar through natural voice queries, which were mapped to predetermined, pre-recorded video responses covering ten common postoperative topics. Patient perceptions were assessed using validated scales of usability, engagement, trust, eeriness, and realism, supplemented by qualitative feedback. Results: The avatar system reliably answered 297 of 300 patient queries (99%). Usability was excellent (mean System Usability Scale score = 87.7 ± 11.5) and engagement high (mean 4.27 ± 0.23). Trust was the highest-rated domain, with all participants (100%) finding the avatar trustworthy and its information believable. Eeriness was minimal (mean = 1.57 ± 0.48), and 96.7% found the avatar visually pleasing. Most participants (86.6%) recognized the avatar as their surgeon, although many still identified it as artificial; voice resemblance was less convincing (70%). Interestingly, participants with prior exposure to deepfakes demonstrated consistently higher acceptance, rating usability, trust, and engagement 5–10% higher than those without prior exposure. Qualitative feedback highlighted clarity, efficiency, and convenience, while noting limitations in realism and conversational scope. Conclusions: The AI-generated physician avatar achieved high patient acceptance without triggering uncanny valley effects. Transparency about the synthetic nature of the technology enhanced, rather than diminished, trust. Familiarity with the physician and institutional credibility likely played a key role in the high trust scores observed. When implemented transparently and with appropriate safeguards, synthetic physician avatars may offer a scalable solution for postoperative education while preserving trust in clinical relationships. Full article
Show Figures

Figure 1

18 pages, 3247 KB  
Article
Formulation, Characterization, and Lipolysis Properties of Lycopene-Loaded Self-Emulsifying Delivery Systems Based on Different Lipids
by Siao-Jhen Lin, Yi-Chan Chiang, Kai-Min Yang and Po-Yuan Chiang
Foods 2025, 14(23), 4162; https://doi.org/10.3390/foods14234162 - 4 Dec 2025
Viewed by 156
Abstract
Lycopene is a naturally potent lipophilic antioxidant, which limits its bioavailability for absorption during intestinal digestion. Therefore, this study utilized a self-emulsifying delivery system (SEDS) to enhance the solubility and bioavailability of lycopene and investigated the effects of nonionic surfactant mixtures at varying [...] Read more.
Lycopene is a naturally potent lipophilic antioxidant, which limits its bioavailability for absorption during intestinal digestion. Therefore, this study utilized a self-emulsifying delivery system (SEDS) to enhance the solubility and bioavailability of lycopene and investigated the effects of nonionic surfactant mixtures at varying hydrophilic–lipophilic balance (HLB) values and surfactant-to-oil ratios (SORs) on SEDS using oleic acid (OA), medium-chain triglycerides (MCTs), and sunflower oil (SO) as oil matrices. The resulting water-in-oil-in-water emulsions exhibited droplet sizes (181.70 to 572.27 nm), polydispersity indices (0.29 to 0.86), and ζ-potentials (−22.90 to −53.70 mV), with stability varying according to the type of oil and formulation parameters. Antioxidant activities of SO-based SEDS were higher compared to MCT-based and OA-based ones due to lycopene loading increase. In vitro simulated intestinal digestion revealed differences in lipolysis kinetics, with MCT-based lycopene-loaded SEDS exhibiting enhanced cumulative release and bioaccessibility in the duodenal (1.1–2.1 mEq/g) and jejunal (1.6–2.2 mEq/g) segments. This study revealed a comprehensive strategy encompassing lycopene extracts, SEDS preparation, quality indices, lipolysis dynamics, and proximal intestine solubilization amounts that successfully enhanced lycopene bioavailability. Optimized MCT-based lycopene-loaded SEDS with high HLB (10.72) and SOR (1.00) enhanced hydrophobic bioactive delivery efficiency, offering a novel low-energy strategy for developing functional supplements. Full article
Show Figures

Graphical abstract

15 pages, 276 KB  
Article
The Effects of Sage (Salvia officinalis L.) Leaf Powder Supplementation in Broiler Diets on Performance, Gut Health, and Meat Quality
by Hüseyin Çayan and İsa Coşkun
Vet. Sci. 2025, 12(12), 1148; https://doi.org/10.3390/vetsci12121148 - 2 Dec 2025
Viewed by 109
Abstract
This study was conducted to evaluate the effects of dietary supplementation with different levels of sage (Salvia officinalis L.) leaf powder on growth performance, internal organ development, cecal microbiota, intestinal histomorphology, meat quality characteristics, and breast meat malondialdehyde (MDA) levels in broiler [...] Read more.
This study was conducted to evaluate the effects of dietary supplementation with different levels of sage (Salvia officinalis L.) leaf powder on growth performance, internal organ development, cecal microbiota, intestinal histomorphology, meat quality characteristics, and breast meat malondialdehyde (MDA) levels in broiler chickens. A total of 160 one-day-old male Ross 308 broiler chicks of uniform health status and body weight were randomly allocated to four treatment groups, each consisting of four replicates with 10 birds per replicate. The experimental diets were formulated by supplementing the basal diet with 0, 2, 4, or 8 g/kg of sage leaf powder. The trial was conducted for 21 days in four-tier battery cages under controlled environmental conditions, with feed and water supplied ad libitum. At the end of the experiment, dietary inclusion of sage leaf powder at 2 g/kg significantly improved daily body weight gain (p < 0.05), while feed intake and feed conversion ratio were not affected (p > 0.05). No significant differences were detected among the treatment groups in carcass traits, meat pH, or color parameters. However, marked improvements were observed in intestinal histomorphology. In addition, breast meat samples from birds receiving sage-supplemented diets displayed slightly lower MDA concentrations during storage compared to the control group. In conclusion, dietary supplementation with sage leaf powder improved growth performance, enhanced intestinal health, and demonstrated potential as a natural feed additive for broiler nutrition; however, it did not exert a statistically significant effect on lipid oxidation under the conditions of this study. Full article
21 pages, 1452 KB  
Review
Ergothioneine: An Antioxidative, Neuroprotective and Anti-Inflammatory Compound from Mushroom Residuals
by Joanna Harasym, Alona Tiupova and Ewa Pejcz
Molecules 2025, 30(23), 4621; https://doi.org/10.3390/molecules30234621 - 1 Dec 2025
Viewed by 269
Abstract
In vitro and in vivo evidence demonstrates that EGT exerts neuroprotective effects through multiple mechanisms: scavenging reactive oxygen species, suppressing neuroinflammatory cytokines (TNF-α, IL-1β, IL-6), activating Nrf2 antioxidant pathways, and preserving mitochondrial integrity. Low blood EGT levels correlate with cognitive decline and dementia, [...] Read more.
In vitro and in vivo evidence demonstrates that EGT exerts neuroprotective effects through multiple mechanisms: scavenging reactive oxygen species, suppressing neuroinflammatory cytokines (TNF-α, IL-1β, IL-6), activating Nrf2 antioxidant pathways, and preserving mitochondrial integrity. Low blood EGT levels correlate with cognitive decline and dementia, supporting its role as a conditionally essential micronutrient for healthy aging. Mushroom by-products retain EGT concentrations comparable to commercial fruiting bodies, making them viable sources for dietary supplements and functional foods. Mushroom processing generates substantial residual biomass—including stems, culls, and spent substrate—that represents an underexploited dietary source of ergothioneine (EGT), a naturally occurring antioxidant with exceptional neuroprotective and anti-inflammatory properties. Since humans cannot synthesize EGT endogenously, dietary intake is essential for maintaining neuroprotection against neurodegenerative diseases. This review examines sustainable extraction strategies—including hot-water, ultrasound-assisted, and high-hydrostatic-pressure methods—enabling integration into circular biorefinery systems. Applications in nutraceuticals and pharmaceuticals targeting oxidative stress-related neurodegeneration are highlighted. Despite challenges in standardization and regulatory approval, valorizing mushroom residuals offers a sustainable pathway to increase dietary availability of this neuroprotective antioxidant, supporting both environmental sustainability and therapeutic innovation for neurodegenerative disease prevention. Full article
Show Figures

Graphical abstract

Back to TopTop