Sign in to use this feature.

Years

Between: -

Subjects

remove_circle_outline
remove_circle_outline
remove_circle_outline
remove_circle_outline
remove_circle_outline
remove_circle_outline
remove_circle_outline
remove_circle_outline
remove_circle_outline

Journals

remove_circle_outline
remove_circle_outline
remove_circle_outline
remove_circle_outline
remove_circle_outline
remove_circle_outline
remove_circle_outline
remove_circle_outline
remove_circle_outline
remove_circle_outline
remove_circle_outline
remove_circle_outline
remove_circle_outline
remove_circle_outline

Article Types

Countries / Regions

remove_circle_outline
remove_circle_outline
remove_circle_outline
remove_circle_outline
remove_circle_outline
remove_circle_outline

Search Results (1,820)

Search Parameters:
Keywords = label map

Order results
Result details
Results per page
Select all
Export citation of selected articles as:
33 pages, 40054 KB  
Article
MVDCNN: A Multi-View Deep Convolutional Network with Feature Fusion for Robust Sonar Image Target Recognition
by Yue Fan, Cheng Peng, Peng Zhang, Zhisheng Zhang, Guoping Zhang and Jinsong Tang
Remote Sens. 2026, 18(1), 76; https://doi.org/10.3390/rs18010076 - 25 Dec 2025
Abstract
Automatic Target Recognition (ATR) in single-view sonar imagery is severely hampered by geometric distortions, acoustic shadows, and incomplete target information due to occlusions and the slant-range imaging geometry, which frequently give rise to misclassification and hinder practical underwater detection applications. To address these [...] Read more.
Automatic Target Recognition (ATR) in single-view sonar imagery is severely hampered by geometric distortions, acoustic shadows, and incomplete target information due to occlusions and the slant-range imaging geometry, which frequently give rise to misclassification and hinder practical underwater detection applications. To address these critical limitations, this paper proposes a Multi-View Deep Convolutional Neural Network (MVDCNN) based on feature-level fusion for robust sonar image target recognition. The MVDCNN adopts a highly modular and extensible architecture consisting of four interconnected modules: an input reshaping module that adapts multi-view images to match the input format of pre-trained backbone networks via dimension merging and channel replication; a shared-weight feature extraction module that leverages Convolutional Neural Network (CNN) or Transformer backbones (e.g., ResNet, Swin Transformer, Vision Transformer) to extract discriminative features from each view, ensuring parameter efficiency and cross-view feature consistency; a feature fusion module that aggregates complementary features (e.g., target texture and shape) across views using max-pooling to retain the most salient characteristics and suppress noisy or occluded view interference; and a lightweight classification module that maps the fused feature representations to target categories. Additionally, to mitigate the data scarcity bottleneck in sonar ATR, we design a multi-view sample augmentation method based on sonar imaging geometric principles: this method systematically combines single-view samples of the same target via the combination formula and screens valid samples within a predefined azimuth range, constructing high-quality multi-view training datasets without relying on complex generative models or massive initial labeled data. Comprehensive evaluations on the Custom Side-Scan Sonar Image Dataset (CSSID) and Nankai Sonar Image Dataset (NKSID) demonstrate the superiority of our framework over single-view baselines. Specifically, the two-view MVDCNN achieves average classification accuracies of 94.72% (CSSID) and 97.24% (NKSID), with relative improvements of 7.93% and 5.05%, respectively; the three-view MVDCNN further boosts the average accuracies to 96.60% and 98.28%. Moreover, MVDCNN substantially elevates the precision and recall of small-sample categories (e.g., Fishing net and Small propeller in NKSID), effectively alleviating the class imbalance challenge. Mechanism validation via t-Distributed Stochastic Neighbor Embedding (t-SNE) feature visualization and prediction confidence distribution analysis confirms that MVDCNN yields more separable feature representations and more confident category predictions, with stronger intra-class compactness and inter-class discrimination in the feature space. The proposed MVDCNN framework provides a robust and interpretable solution for advancing sonar ATR and offers a technical paradigm for multi-view acoustic image understanding in complex underwater environments. Full article
(This article belongs to the Special Issue Underwater Remote Sensing: Status, New Challenges and Opportunities)
Show Figures

Figure 1

15 pages, 5576 KB  
Article
Automated Food Weight and Content Estimation Using Computer Vision and AI Algorithms: Phase 2
by Bryan Gonzalez, Gonzalo Garcia, Sergio A. Velastin, Hamid GholamHosseini, Lino Tejeda, Heilym Ramirez and Gonzalo Farias
Sensors 2026, 26(1), 76; https://doi.org/10.3390/s26010076 - 22 Dec 2025
Viewed by 114
Abstract
The work aims to leverage computer vision and artificial intelligence technologies to quantify key components in food catering services. Specifically, it focuses on content identification and portion size estimation in a dining hall setting, typical of corporate and educational settings. An RGB camera [...] Read more.
The work aims to leverage computer vision and artificial intelligence technologies to quantify key components in food catering services. Specifically, it focuses on content identification and portion size estimation in a dining hall setting, typical of corporate and educational settings. An RGB camera is employed to capture the tray delivery process in a self-service restaurant, providing test images for content identification algorithm comparison, using standard evaluation metrics. The approach utilizes the YOLO architecture, a widely recognized deep learning model for object detection and computer vision. The model is trained on labeled image data, and its performance is assessed using a precision–recall curve at a confidence threshold of 0.5, achieving a mean Average Precision (mAP) of 0.873, indicating robust overall performance. The weight estimation procedure combines computer vision techniques to measure food volume using both RGB and depth cameras. Subsequently, density models specific to each food type are applied to estimate the detected food weight. The estimation model’s parameters are calibrated through experiments that generate volume-to-weight conversion tables for different food items. Validation of the system was conducted using rice and chicken, yielding error margins of 5.07% and 3.75%, respectively, demonstrating the feasibility and accuracy of the proposed method. Full article
(This article belongs to the Section Intelligent Sensors)
17 pages, 4244 KB  
Article
ToF-SIMS Reveals Metformin-Driven Restoration of Hepatic Lipid and Amino Acid Profiles in a Type 2 Diabetes Rat Model
by Magdalena E. Skalska, Michalina Kaźmierczak, Marcela Capcarova, Anna Kalafova, Klaudia Jaszcza and Dorota Wojtysiak
Int. J. Mol. Sci. 2026, 27(1), 105; https://doi.org/10.3390/ijms27010105 - 22 Dec 2025
Viewed by 83
Abstract
Diabetes mellitus profoundly disturbs hepatic metabolism by impairing lipid and amino acid homeostasis, yet spatially resolved molecular evidence of these alterations remains limited. This study employed Time-of-Flight Secondary Ion Mass Spectrometry (ToF-SIMS) to visualise and quantify metabolic remodelling in rat liver under diabetic [...] Read more.
Diabetes mellitus profoundly disturbs hepatic metabolism by impairing lipid and amino acid homeostasis, yet spatially resolved molecular evidence of these alterations remains limited. This study employed Time-of-Flight Secondary Ion Mass Spectrometry (ToF-SIMS) to visualise and quantify metabolic remodelling in rat liver under diabetic conditions and following metformin treatment. Liver cryosections from lean controls (LEAN), diabetic rats (P1), and metformin-treated diabetic rats (P2) were analysed in the negative ion mode, and all spectra were normalised to total ion counts. One-way ANOVA with false discovery rate (FDR) correction identified 43 lipid-related and 20 amino acid-related ions with significant group differences. Diabetic livers exhibited a marked depletion of phospholipid- and fatty acid-related ions (e.g., m/z 241.04, 281.25, 536.38) accompanied by increased ceramide fragments (m/z 805–806), indicating lipotoxic remodelling and mitochondrial stress. Simultaneously, aromatic and neutral amino acids such as phenylalanine, tyrosine, and glutamine were reduced, while small acidic fragments were elevated, consistent with enhanced proteolysis and gluconeogenic flux. Metformin administration partially restored both lipid and amino acid profiles toward the control phenotype. Hierarchical clustering and spatial ion maps revealed distinct group separation and partial normalisation of hepatic molecular patterns. These results demonstrate that ToF-SIMS provides label-free, spatially resolved insights into diabetes-induced metabolic disturbances and metformin-driven hepatoprotection. Full article
(This article belongs to the Section Molecular Endocrinology and Metabolism)
Show Figures

Graphical abstract

30 pages, 9407 KB  
Article
Source-Free Domain-Adaptive Semi-Supervised Learning for Object Detection in CCTV Images
by Hyejin Shin and Gye-Young Kim
Sensors 2026, 26(1), 45; https://doi.org/10.3390/s26010045 - 20 Dec 2025
Viewed by 239
Abstract
Current object detection methods deployed in closed-circuit television (CCTV) systems experience substantial performance degradation due to domain gaps between training datasets and real-world environments. At the same time, increasing privacy concerns and stricter personal data regulations limit the reuse or distribution of source-domain [...] Read more.
Current object detection methods deployed in closed-circuit television (CCTV) systems experience substantial performance degradation due to domain gaps between training datasets and real-world environments. At the same time, increasing privacy concerns and stricter personal data regulations limit the reuse or distribution of source-domain data, highlighting the need for source-free learning. To address these challenges, we propose a stable and effective source-free semi-supervised domain adaptation framework based on the Mean Teacher paradigm. The method integrates three key components: (1) pseudo-label fusion, which combines predictions from weakly and strongly augmented views to generate more reliable pseudo-labels; (2) static adversarial regularization (SAR), which replaces dynamic discriminator optimization with a frozen adversarial head to provide a stable domain-invariance constraint; and (3) a time-varying exponential weighting strategy that balances the contributions of labeled and unlabeled target data throughout training. We evaluate the method on four benchmark scenarios: Cityscapes, Foggy Cityscapes, Sim10k, and a real-world CCTV dataset. The experimental results demonstrate that the proposed method improves mAP@0.5 by an average of 7.2% over existing methods and achieves a 6.8% gain in a low-label setting with only 2% labeled target data. Under challenging domain shifts such as clear-to-foggy adaptation and synthetic-to-real transfer, our method yields an average improvement of 5.4%, confirming its effectiveness and practical relevance for real-world CCTV object detection under domain shift and privacy constraints. Full article
(This article belongs to the Section Sensing and Imaging)
Show Figures

Figure 1

49 pages, 6627 KB  
Article
LEARNet: A Learning Entropy-Aware Representation Network for Educational Video Understanding
by Chitrakala S, Nivedha V V and Niranjana S R
Entropy 2026, 28(1), 3; https://doi.org/10.3390/e28010003 - 19 Dec 2025
Viewed by 120
Abstract
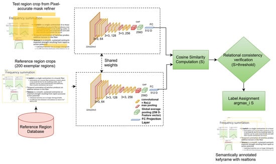
Educational videos contain long periods of visual redundancy, where only a few frames convey meaningful instructional information. Conventional video models, which are designed for dynamic scenes, often fail to capture these subtle pedagogical transitions. We introduce LEARNet, an entropy-aware framework that models educational [...] Read more.
Educational videos contain long periods of visual redundancy, where only a few frames convey meaningful instructional information. Conventional video models, which are designed for dynamic scenes, often fail to capture these subtle pedagogical transitions. We introduce LEARNet, an entropy-aware framework that models educational video understanding as the extraction of high-information instructional content from low-entropy visual streams. LEARNet combines a Temporal Information Bottleneck (TIB) for selecting pedagogically significant keyframes with a Spatial–Semantic Decoder (SSD) that produces fine-grained annotations refined through a proposed Relational Consistency Verification Network (RCVN). This architecture enables the construction of EVUD-2M, a large-scale benchmark with multi-level semantic labels for diverse instructional formats. LEARNet achieves substantial redundancy reduction (70.2%) while maintaining high annotation fidelity (F1 = 0.89, mAP@50 = 0.88). Grounded in information-theoretic principles, LEARNet provides a scalable foundation for tasks such as lecture indexing, visual content summarization, and multimodal learning analytics. Full article
Show Figures

Figure 1

28 pages, 6434 KB  
Article
Mapping Cyber Bot Behaviors: Understanding Payload Patterns in Honeypot Traffic
by Shiyu Wang, Cheng Tu, Yunyi Zhang, Min Zhang and Pengfei Xue
Sensors 2026, 26(1), 11; https://doi.org/10.3390/s26010011 - 19 Dec 2025
Viewed by 253
Abstract
Cyber bots have become prevalent across the Internet ecosystem, making behavioral understanding essential for threat intelligence. Since bot behaviors are encoded in traffic payloads that blend with normal traffic, honeypot sensors are widely adopted for capture and analysis. However, previous works face adaptation [...] Read more.
Cyber bots have become prevalent across the Internet ecosystem, making behavioral understanding essential for threat intelligence. Since bot behaviors are encoded in traffic payloads that blend with normal traffic, honeypot sensors are widely adopted for capture and analysis. However, previous works face adaptation challenges when analyzing large-scale, diverse payloads from evolving bot techniques. In this paper, we conduct an 11-month measurement study to map cyber bot behaviors through payload pattern analysis in honeypot traffic. We propose TrafficPrint, a pattern extraction framework to enable adaptable analysis of diverse honeypot payloads. TrafficPrint combines representation learning with clustering to automatically extract human-understandable payload patterns without requiring protocol-specific expertise. Our globally distributed honeypot sensors collected 21.5 M application-layer payloads. Starting from only 168 K labeled payloads (0.8% of data), TrafficPrint extracted 296 patterns that automatically labeled 83.57% of previously unknown payloads. Our pattern-based analysis reveals actionable threat intelligence: 82% of patterns employ semi-customized structures balancing automation with targeted modifications; 13% contain distinctive identity markers enabling threat actor attribution, including CENSYS’s unique signature; and bots exploit techniques like masquerading as crawlers, embedding commands in brute-force attacks, and using base64 encoding for detection evasion. Full article
(This article belongs to the Special Issue Privacy and Security in Sensor Networks)
Show Figures

Figure 1

24 pages, 8935 KB  
Article
Application of UAVs and Machine Learning Methods for Mapping and Assessing Salinity in Agricultural Fields in Southern Kazakhstan
by Ravil I. Mukhamediev
Drones 2025, 9(12), 865; https://doi.org/10.3390/drones9120865 - 15 Dec 2025
Viewed by 177
Abstract
Soil salinization is an important negative factor that reduces the fertility of irrigated arable land. The fields in southern Kazakhstan are at high risk of salinization due to the dry arid climate. In some cases, even the top layer of soil has a [...] Read more.
Soil salinization is an important negative factor that reduces the fertility of irrigated arable land. The fields in southern Kazakhstan are at high risk of salinization due to the dry arid climate. In some cases, even the top layer of soil has a significant degree of salinization. The use of a UAV equipped with a multispectral camera can help in the rapid and highly detailed mapping of salinity in cultivated arable land. This article describes the process of preparing the labeled data for assessing the salinity of the top layer of soil and the comparative results achieved due to using machine learning methods in two different districts. During an expedition to the fields of the Turkestan region of Kazakhstan, fields were surveyed using a multispectral camera mounted on a UAV; simultaneously, the soil samples were collected. The electrical conductivity of the soil samples was then measured in laboratory conditions, and a set of programs was developed to configure machine learning models and to map the obtained results subsequently. A comparative analysis of the results shows that local conditions have a significant impact on the quality of the models in different areas of the region, resulting in differences in the composition and significance of the model input parameters. For the fields of the Zhetisay district, the best result was achieved using the extreme gradient boosting regressor model (linear correlation coefficient Rp = 0.86, coefficient of determination R2 = 0.42, mean absolute error MAE = 0.49, mean square error MSE = 0.63). For the fields in the Shardara district, the best results were achieved using the support vector machines model (Rp = 0.82, R2 = 0.22, MAE = 0.41, MSE = 0.46). This article presents the results, discusses the limitations of the developed technology for operational salinity mapping, and outlines the tasks for future research. Full article
(This article belongs to the Special Issue Advances of UAV in Precision Agriculture—2nd Edition)
Show Figures

Figure 1

20 pages, 14411 KB  
Article
An Integrated Framework with SAM and OCR for Pavement Crack Quantification and Geospatial Mapping
by Nut Sovanneth, Asnake Adraro Angelo, Felix Obonguta and Kiyoyuki Kaito
Infrastructures 2025, 10(12), 348; https://doi.org/10.3390/infrastructures10120348 - 15 Dec 2025
Viewed by 296
Abstract
Pavement condition assessment using computer vision has emerged as an efficient alternative to traditional manual surveys, which are often labor-intensive and time-consuming. Leveraging deep learning, pavement distress such as cracks can be automatically detected, segmented, and quantified from high-resolution images captured by survey [...] Read more.
Pavement condition assessment using computer vision has emerged as an efficient alternative to traditional manual surveys, which are often labor-intensive and time-consuming. Leveraging deep learning, pavement distress such as cracks can be automatically detected, segmented, and quantified from high-resolution images captured by survey vehicles. Although numerous segmentation models have been proposed to generate crack masks, they typically require extensive pixel-level annotations, leading to high labeling costs. To overcome this limitation, this study integrates the Segmentation Anything Model (SAM), which produces accurate segmentation masks from simple bounding box prompts while leveraging its zero-shot capability to generalize to unseen images with minimal retraining. However, since SAM alone is not an end-to-end solution, we incorporate YOLOv8 for automated crack detection, eliminating the need for manual box annotation. Furthermore, the framework applies local refinement techniques to enhance mask precision and employs Optical Character Recognition (OCR) to automatically extract embedded GPS coordinates for geospatial mapping. The proposed framework is empirically validated using open-source pavement images from Yamanashi, demonstrating effective automated detection, classification, quantification, and geospatial mapping of pavement cracks. The results support automated pavement distress mapping onto real-world road networks, facilitating efficient maintenance planning for road agencies. Full article
Show Figures

Figure 1

21 pages, 72247 KB  
Article
Two Novel Cloud-Masking Algorithms Tested in a Tropical Forest Setting Using High-Resolution NICFI-Planet Basemaps
by K. M. Ashraful Islam, Shahriar Abir and Robert Kennedy
Sensors 2025, 25(24), 7559; https://doi.org/10.3390/s25247559 - 12 Dec 2025
Viewed by 379
Abstract
High-resolution NICFI-Planet image collection on Google Earth Engine (GEE) promises fine-scale tropical forest monitoring, but persistent cloud covers, shadows, and haze undermine its value. Here, we present two simple, fully reproducible cloud-masking algorithms. We introduce (A) a Blue and Near-Infrared threshold and (B) [...] Read more.
High-resolution NICFI-Planet image collection on Google Earth Engine (GEE) promises fine-scale tropical forest monitoring, but persistent cloud covers, shadows, and haze undermine its value. Here, we present two simple, fully reproducible cloud-masking algorithms. We introduce (A) a Blue and Near-Infrared threshold and (B) a Sentinel-2-derived statistical thresholding approach that sets per-band cutoffs. Both are implemented end-to-end in GEE for operational use. The algorithms were first developed, tuned, and evaluated in the Sundarbans (Bangladesh) using strongly contrasting dry- and monsoon-season scenes. To assess their broader utility, we additionally tested them in two independent deltaic mangrove systems, namely, the Bidyadhari Delta in West Bengal, India, and the Ayeyarwady Delta in Myanmar. Across all sites, Algorithm B consistently removes the largest share of cloud and bright-water pixels but tends to over-mask haze and low-contrast features. Algorithm A retains more usable pixels; however, its aggressiveness is region-dependent. It appears more conservative in the Sundarbans but noticeably more over-inclusive in the India and Myanmar scenes. A Random Forest classifier provided map offers a useful reference but the model is dependent on the quantity and quality of labeled samples. The novelty of the algorithms lies in their design specifically for NICFI-Planet basemaps and their ability to operate without labeled samples. Because they rely on simple, fully shareable GEE code, they can be readily applied in regions in a consistent manner. These two algorithms offer a pragmatic operational pathway: apply them as a first-pass filter keeping in mind that its behavior may vary across environments. Full article
(This article belongs to the Section Remote Sensors)
Show Figures

Figure 1

22 pages, 5334 KB  
Article
Two-Stage Multi-Label Detection Method for Railway Fasteners Based on Type-Guided Expert Model
by Defang Lv, Jianjun Meng, Gaoyang Meng, Yanni Shen, Liqing Yao and Gengqi Liu
Appl. Sci. 2025, 15(24), 13093; https://doi.org/10.3390/app152413093 - 12 Dec 2025
Viewed by 174
Abstract
Railway track fasteners, serving as critical connecting components, have a reliability that directly impacts railway operational safety. To address the performance bottlenecks of existing detection methods in handling complex scenarios with diverse fastener types and co-occurring multiple defects, this paper proposes a Type-Guided [...] Read more.
Railway track fasteners, serving as critical connecting components, have a reliability that directly impacts railway operational safety. To address the performance bottlenecks of existing detection methods in handling complex scenarios with diverse fastener types and co-occurring multiple defects, this paper proposes a Type-Guided Expert Model-based Fastener Detection and Diagnosis framework (TGEM-FDD) based on You Only Look Once (YOLO) v8. This framework follows a “type-identification-first, defect-diagnosis-second” paradigm, decoupling the complex task: the first stage employs an enhanced YOLOv8s with Deepstar, SPPF-attention, and DySample (YOLOv8s-DSD) detector integrating Deepstar Block, Spatial Pyramid Pooling Fast with Attention (SPPF-Attention), and Dynamic Sample (DySample) modules for precise fastener localization and type identification; the second stage dynamically invokes a specialized multi-label classification “expert model” based on the identified type to achieve accurate diagnosis of multiple defects. This study constructs a multi-label fastener image dataset containing 4800 samples to support model training and validation. Experimental results demonstrate that the proposed YOLOv8s-DSD model achieves a remarkable 98.5% mean average precision at an Intersection over Union threshold of 0.5 (mAP@0.5) in the first-stage task, outperforming the original YOLOv8s baseline and several mainstream detection models. In end-to-end system performance evaluation, the TGEM-FDD framework attains a comprehensive Task mean average precision (Task mAP) of 88.1% and a macro-average F1 score for defect diagnosis of 86.5%, significantly surpassing unified single-model detection and multi-task separate-head methods. This effectively validates the superiority of the proposed approach in tackling fastener type diversity and defect multi-label complexity, offering a viable solution for fine-grained component management in complex industrial scenarios. Full article
Show Figures

Figure 1

29 pages, 10236 KB  
Article
A Graph Data Model for CityGML Utility Network ADE: A Case Study on Water Utilities
by Ensiyeh Javaherian Pour, Behnam Atazadeh, Abbas Rajabifard, Soheil Sabri and David Norris
ISPRS Int. J. Geo-Inf. 2025, 14(12), 493; https://doi.org/10.3390/ijgi14120493 - 11 Dec 2025
Viewed by 408
Abstract
Modelling connectivity in utility networks is essential for operational management, maintenance planning, and resilience analysis. The CityGML Utility Network Application Domain Extension (UNADE) provides a detailed conceptual framework for representing utility networks; however, most existing implementations rely on relational databases, where connectivity must [...] Read more.
Modelling connectivity in utility networks is essential for operational management, maintenance planning, and resilience analysis. The CityGML Utility Network Application Domain Extension (UNADE) provides a detailed conceptual framework for representing utility networks; however, most existing implementations rely on relational databases, where connectivity must be reconstructed through joins rather than represented as explicit relationships. This creates challenges when managing densely connected network structures. This study introduces the UNADE–Labelled Property Graph (UNADE-LPG) model, a graph-based representation that maps the classes, relationships, and constraints defined in the UNADE Unified Modelling Language (UML) schema into nodes, edges, and properties. A conversion pipeline is developed to generate UNADE-LPG instances directly from CityGML UNADE datasets encoded in GML, enabling the population of graph databases while maintaining semantic alignment with the original schema. The approach is demonstrated through two case studies: a schematic network and a real-world water system from Frankston, Melbourne. Validation procedures, covering structural checks, topological continuity, classification behaviour, and descriptive graph statistics, confirm that the resulting graph preserves the semantic structure of the UNADE schema and accurately represents the physical connectivity of the network. An analytical path-finding query is also implemented to illustrate how the UNADE-LPG structure supports practical network-analysis tasks, such as identifying connected pipeline sequences. Overall, the findings show that the UNADE-LPG model provides a clear, standards-aligned, and operationally practical foundation for representing utility networks within graph environments, supporting future integration into digital-twin and network-analytics applications. Full article
Show Figures

Figure 1

19 pages, 3122 KB  
Article
Feasibility of Deep Learning-Based Iceberg Detection in Land-Fast Arctic Sea Ice Using YOLOv8 and SAR Imagery
by Johnson Bailey and John Stott
Remote Sens. 2025, 17(24), 3998; https://doi.org/10.3390/rs17243998 - 11 Dec 2025
Viewed by 434
Abstract
Iceberg detection in Arctic sea-ice environments is essential for navigation safety and climate monitoring, yet remains challenging due to observational and environmental constraints. The scarcity of labelled data, limited optical coverage caused by cloud and polar night conditions, and the small, irregular signatures [...] Read more.
Iceberg detection in Arctic sea-ice environments is essential for navigation safety and climate monitoring, yet remains challenging due to observational and environmental constraints. The scarcity of labelled data, limited optical coverage caused by cloud and polar night conditions, and the small, irregular signatures of icebergs in synthetic aperture radar (SAR) imagery make automated detection difficult. This study evaluates the environmental feasibility of applying a modern deep learning model for iceberg detection within land-fast sea ice. We adapt a YOLOv8 convolutional neural network within the Dual Polarisation Intensity Ratio Anomaly Detector (iDPolRAD) framework using dual-polarised Sentinel-1 SAR imagery from the Franz Josef Land region, validated against Sentinel-2 optical data. A total of 2344 icebergs were manually labelled to generate the training dataset. Results demonstrate that the network is capable of detecting icebergs embedded in fast ice with promising precision under highly constrained data conditions (precision = 0.81; recall = 0.68; F1 = 0.74; mAP = 0.78). These findings indicate that deep learning can function effectively within the physical and observational limitations of current Arctic monitoring, establishing a foundation for future large-scale applications once broader datasets become available. Full article
(This article belongs to the Special Issue Applications of SAR for Environment Observation Analysis)
Show Figures

Graphical abstract

18 pages, 3213 KB  
Article
YOLOv7-tiny-CR: A Causal Intervention Framework for Infrared Small Target Detection with Feature Debiasing
by Honglong Wang and Lihui Sun
Appl. Sci. 2025, 15(24), 13008; https://doi.org/10.3390/app152413008 - 10 Dec 2025
Viewed by 167
Abstract
The performance of infrared small target detection is often hindered by spurious correlations learned between features and labels. To address this feature bias at its root, this paper proposes a debiased detection framework grounded in causal reasoning. Built upon the YOLOv7-tiny architecture, the [...] Read more.
The performance of infrared small target detection is often hindered by spurious correlations learned between features and labels. To address this feature bias at its root, this paper proposes a debiased detection framework grounded in causal reasoning. Built upon the YOLOv7-tiny architecture, the framework introduces a three-stage debiasing mechanism. First, a Structural Causal Model (SCM) is adopted to disentangle causal features from non-causal image cues. Second, a Causal Attention Mechanism (CAM) is embedded into the backbone, where a causality-guided feature weighting strategy enhances the model’s focus on semantically critical target characteristics. Finally, a Causal Intervention (CI) module is incorporated into the neck, leveraging backdoor adjustments to suppress spurious causal links induced by contextual confounders. Extensive experiments on the public FLIR_ADASv2 dataset demonstrate notable gains in feature discriminability, with improvements of 2.9% in mAP@50 and 2.7% in mAP@50:95 compared to the baseline. These results verify that the proposed framework effectively mitigates feature bias and enhances generalization capability, outperforming the baseline by a substantial margin. Full article
(This article belongs to the Special Issue Object Detection Technology—2nd Edition)
Show Figures

Figure 1

23 pages, 19728 KB  
Article
Enhanced DeepLabV3+ with OBIA and Lightweight Attention for Accurate and Efficient Tree Species Classification in UAV Images
by Xue Cheng, Jianjun Chen, Junji Li, Jiayuan Yin, Qingmin Cheng, Zizhen Chen, Xinhong Li, Haotian You, Xiaowen Han and Guoqing Zhou
Sensors 2025, 25(24), 7501; https://doi.org/10.3390/s25247501 - 10 Dec 2025
Viewed by 306
Abstract
Accurate tree species classification using high-resolution unmanned aerial vehicle (UAV) images is crucial for forest carbon cycle research, biodiversity conservation, and sustainable management. However, challenges persist due to high interspecies feature similarity, complex canopy boundaries, and computational demands. To address these, we propose [...] Read more.
Accurate tree species classification using high-resolution unmanned aerial vehicle (UAV) images is crucial for forest carbon cycle research, biodiversity conservation, and sustainable management. However, challenges persist due to high interspecies feature similarity, complex canopy boundaries, and computational demands. To address these, we propose an enhanced DeepLabV3+ model integrating Object-Based Image Analysis (OBIA) and a lightweight attention mechanism. First, an OBIA-based multiscale segmentation algorithm optimizes object boundaries. Key discriminative features, including spectral, positional, and vegetation indices, are then identified using Recursive Feature Elimination with Cross-Validation (RFECV). High-precision training labels are efficiently constructed by combining Random Forest classification with visual interpretation (RFVI). The DeepLabV3+ model is augmented with a lightweight attention module to focus on critical regions while significantly reducing model parameters. Evaluations demonstrate that the improved DeepLabV3+ model achieved overall accuracy (OA) of 94.91% and Kappa coefficient (Kappa) of 92.89%, representing improvements of 2.91% and 4.11% over the original DeepLabV3+ model, while reducing parameters to 5.91 M (78.35% reduction). It significantly outperformed U-Net, PSPNet, and the original DeepLabV3+. This study provides a high-accuracy yet lightweight solution for automated tree species mapping, offering vital technical support for forest carbon sink monitoring and ecological management. Full article
(This article belongs to the Special Issue Intelligent Sensor Systems in Unmanned Aerial Vehicles)
Show Figures

Figure 1

10 pages, 4187 KB  
Data Descriptor
Early-Season Field Reference Dataset of Croplands in a Consolidated Agricultural Frontier in the Brazilian Cerrado
by Ana Larissa Ribeiro de Freitas, Fábio Furlan Gama, Ivo Augusto Lopes Magalhães and Edson Eyji Sano
Data 2025, 10(12), 204; https://doi.org/10.3390/data10120204 - 10 Dec 2025
Viewed by 445
Abstract
This dataset presents field observations collected in the municipality of Goiatuba, Goiás State, Brazil, a consolidated and representative agricultural frontier of the Brazilian Cerrado biome. The region presents diverse land use dynamics, including annual cropping systems, irrigated fields with up to three harvests [...] Read more.
This dataset presents field observations collected in the municipality of Goiatuba, Goiás State, Brazil, a consolidated and representative agricultural frontier of the Brazilian Cerrado biome. The region presents diverse land use dynamics, including annual cropping systems, irrigated fields with up to three harvests per year, and pasturelands. We conducted a field campaign from 3 to 7 November 2025, corresponding to the beginning of the 2025/2026 Brazilian crop season, when crops were at distinct early phenological stages. To ensure representativeness, we delineated 117 reference fields prior to the field campaign, and an additional 463 plots were surveyed during work. Geographic coordinates, crop types, and photographic records were obtained using the GPX Viewer application, a handheld GPS receiver, and the QField 3.7.9 mobile GIS application running on a tablet uploaded with Sentinel-2 true-color imagery and the municipal road network. Plot boundaries were subsequently digitized in QGIS Desktop 3.34.1 software, following a conservative mapping strategy to minimize edge effects and internal heterogeneity associated with trees and water catchment basins. In total, more than 26,000 hectares of agricultural fields were mapped, along with additional land use and land cover polygons representing water bodies, urban areas, and natural vegetation fragments. All reference fields were labeled based on in situ observations and linked to Sentinel-2 mosaics downloaded via the Google Earth Engine platform. This dataset is well-suited for training, testing, and validation of remote sensing classifiers, benchmarking studies, and agricultural mapping initiatives focused on the beginning of the agricultural season in the Brazilian Cerrado. Full article
(This article belongs to the Special Issue New Progress in Big Earth Data)
Show Figures

Figure 1

Back to TopTop