Sign in to use this feature.

Years

Between: -

Subjects

remove_circle_outline
remove_circle_outline
remove_circle_outline
remove_circle_outline
remove_circle_outline
remove_circle_outline
remove_circle_outline
remove_circle_outline
remove_circle_outline

Journals

remove_circle_outline
remove_circle_outline
remove_circle_outline
remove_circle_outline
remove_circle_outline
remove_circle_outline

Article Types

Countries / Regions

remove_circle_outline
remove_circle_outline
remove_circle_outline
remove_circle_outline
remove_circle_outline

Search Results (1,541)

Search Parameters:
Keywords = forest vehicles

Order results
Result details
Results per page
Select all
Export citation of selected articles as:
14 pages, 2089 KB  
Article
State of Charge (SoC) Estimation with Electrochemical Impedance Spectroscopy (EIS) Data Using Different Ensemble Machine Learning Algorithms
by Ernest Ozoemela Ezugwu, Indranil Bhattacharya, Adeloye Ifeoluwa Ayomide and Mary Vinolisha Antony Dhason
Electronics 2025, 14(22), 4423; https://doi.org/10.3390/electronics14224423 - 13 Nov 2025
Abstract
Accurate state of charge (SoC) estimation is critical for the safety, performance, and longevity of lithium-ion batteries in electric vehicles and energy storage systems. This study investigates the application of Electrochemical Impedance Spectroscopy (EIS) data in conjunction with tree-based ensemble machine learning algorithms—Random [...] Read more.
Accurate state of charge (SoC) estimation is critical for the safety, performance, and longevity of lithium-ion batteries in electric vehicles and energy storage systems. This study investigates the application of Electrochemical Impedance Spectroscopy (EIS) data in conjunction with tree-based ensemble machine learning algorithms—Random Forest, Extra Trees, Gradient Boosting, XGBoost, and AdaBoost—for precise SoC prediction. A real dataset comprising multi-frequency EIS measurements was used to train and evaluate the models. The models’ performances were assessed using Mean Squared Error (MSE), Root Mean Squared Error (RMSE), and the coefficient of determination (R2). The results show that Extra Trees achieved the best accuracy (MSE = 1.76, RMSE = 1.33, R2 = 0.9977), followed closely by Random Forest, Gradient Boosting, and XGBoost, all maintaining RMSE values below 1.6% SoC. Predictions from these models closely matched the ideal 1:1 relationship, with tightly clustered error distributions indicating minimal bias. AdaBoost returned a higher RMSE (3.06% SoC) and a broader error spread. These findings demonstrate that tree-based ensemble models, particularly Extra Trees and Random Forest, offer robust, high-accuracy solutions for EIS-based SoC estimation, making them promising candidates for integration into advanced battery management systems. Full article
(This article belongs to the Special Issue Battery and Energy Storage Systems in Industrial Applications)
Show Figures

Figure 1

12 pages, 4051 KB  
Article
Automotive Radar Range Spectrum-Based Road Surface Classification by Using Machine Learning
by Hima Dominic, Marius Patzer and Marlene Harter
Sensors 2025, 25(22), 6911; https://doi.org/10.3390/s25226911 - 12 Nov 2025
Viewed by 153
Abstract
The awareness of different road surface types is crucial for the safe operation of automated vehicles in on- and off-road modes. This paper focuses on the classification of different road surface types using automotive radar and Machine Learning (ML) Artificial Intelligence (AI) models. [...] Read more.
The awareness of different road surface types is crucial for the safe operation of automated vehicles in on- and off-road modes. This paper focuses on the classification of different road surface types using automotive radar and Machine Learning (ML) Artificial Intelligence (AI) models. This analysis is based on the range spectrum of the backscattered radar signals from different road surfaces. The dataset for training and testing is formed by combining the range data from various road surface types. A Random Forest (RF) classifier is built for the identification and classification of four different road surface types. The proposed method is compared using range data obtained from two different mounting positions of the radar. Under dry conditions, a generalization error of 84.5% in the forward-looking position of the radar is achieved. The proposed classifier is also able to distinguish between wet and dry asphalt surfaces with a generalization error of 88.7%. Full article
(This article belongs to the Section Radar Sensors)
Show Figures

Figure 1

30 pages, 3983 KB  
Article
Post-Fire Streamflow Prediction: Remote Sensing Insights from Landsat and an Unmanned Aerial Vehicle
by Bibek Acharya and Michael E. Barber
Remote Sens. 2025, 17(22), 3690; https://doi.org/10.3390/rs17223690 - 12 Nov 2025
Viewed by 248
Abstract
Wildfire-induced disturbances to soil and vegetation can significantly impact streamflows for years, depending upon the degree of burn severity. Accurately predicting the effects of wildfire on streamflow at the watershed scale is essential for effective water budget management. This study presents a novel [...] Read more.
Wildfire-induced disturbances to soil and vegetation can significantly impact streamflows for years, depending upon the degree of burn severity. Accurately predicting the effects of wildfire on streamflow at the watershed scale is essential for effective water budget management. This study presents a novel approach to generating a burn severity map on a small scale by integrating unmanned aerial vehicle (UAV)-based thermal imagery with Landsat-derived Differenced Normalized Burn Ratio (dNBR) and upscaling burned severity to the entire burned area. The approach was applied to the Thompson Ridge Fire perimeter, and the upscaled UAV-Landsat-based burn severity map achieved an overall accuracy of ~73% and a kappa coefficient of ~0.62 when compared with the Burned Area Emergency Response’s (BAER) fire product as a reference map, indicating moderate accuracy. We then tested the transferability of burn severity information to a Beaver River watershed by applying Random Forest models. Predictors included topography, spectral bands, vegetation indices, fuel, land cover, fire information, and soil properties. We calibrated and validated the Distributed Hydrology Soil Vegetation Model (DHSVM) against observed streamflow and Snow Water Equivalent (SWE) data within the Beaver River watershed and measured model performance using Nash–Sutcliffe Efficiency (NSE), Kling–Gupta Efficiency (KGE), and Percent Bias (PBIAS) metrics. We adjusted soil (maximum infiltration rate) and vegetation (fractional vegetation cover, snow interception efficiency, and leaf area index) parameters for the post-fire model setup and simulated streamflow for the post-fire years without vegetation regrowth. Streamflow simulations using the upscaled and transferred UAV-Landsat burn severity map and the Burned Area Emergency Response’s (BAER) fire product produced similar post-fire hydrologic responses, with annual average flows increasing under both approaches and the UAV-Landsat-based simulation yielding slightly lower values, by less than 6% compared to the BAER-based simulation. Our results demonstrate that the UAV-satellite integration method offers a cost- and time-effective method for generating a burn severity map, and when combined with the transferability method and hydrologic modeling, it provides a practical framework for predicting post-fire streamflow in both burned and unburned watersheds. Full article
Show Figures

Figure 1

16 pages, 10714 KB  
Article
Ultra-High-Resolution Optical Remote Sensing Satellite Identification of Pine-Wood-Nematode-Infected Trees
by Ziqi Nie, Lin Qin, Peng Xing, Xuelian Meng, Xianjin Meng, Kaitong Qin and Changwei Wang
Plants 2025, 14(22), 3436; https://doi.org/10.3390/plants14223436 - 10 Nov 2025
Viewed by 268
Abstract
The pine wood nematode (PWN), one of the globally significant forest diseases, has driven the demand for precise detection methods. Recent advances in satellite remote sensing technology, particularly ultra-high-resolution optical imagery, have opened new avenues for identifying PWN-infected trees. In order to systematically [...] Read more.
The pine wood nematode (PWN), one of the globally significant forest diseases, has driven the demand for precise detection methods. Recent advances in satellite remote sensing technology, particularly ultra-high-resolution optical imagery, have opened new avenues for identifying PWN-infected trees. In order to systematically evaluate the ability of ultra-high-resolution optical remote sensing and the influence of spatial and spectral resolution in detecting PWN-infected trees, this study utilized a U-Net network model to identify PWN-infected trees using three remote sensing datasets of the ultra-high-resolution multispectral imagery from Beijing 3 International Cooperative Remote Sensing Satellite (BJ3N), with a panchromatic band spatial resolution of 0.3 m and six multispectral bands at 1.2 m; the high-resolution multispectral imagery from the Beijing 3A satellite (BJ3A), with a panchromatic band resolution of 0.5 m and four multispectral bands at 2 m; and unmanned aerial vehicle (UAV) imagery with five multispectral bands at 0.07 m. Comparison of the identification results demonstrated that (1) UAV multispectral imagery with 0.07 m spatial resolution achieved the highest accuracy, with an F1 score of 89.1%. Next is the fused ultra-high-resolution BJ3N satellite imagery at 0.3 m, with an F1 score of 88.9%. In contrast, BJ3A imagery with a raw spatial resolution of 2 m performed poorly, with an F1 score of only 28%. These results underscore that finer spatial resolution in remote sensing imagery directly enhances the ability to detect subtle canopy changes indicative of PWN infestation. (2) For UAV, BJ3N, and BJ3A imagery, the identification accuracy for PWN-infected trees showed no significant differences across various band combinations at equivalent spatial resolutions. This indicates that spectral resolution plays a secondary role to spatial resolution in detecting PWN-infected trees using ultra-high-resolution optical imagery. (3) The 0.3 m BJ3N satellite imagery exhibits low false-detection and omission rates, with F1 scores comparable to higher-resolution UAV imagery. This indicates that a spatial resolution of 0.3 m is sufficient for identifying PWN-infected trees and is approaching a point of saturation in a subtropical mountain monsoon climate zone. In conclusion, ultra-high-resolution satellite remote sensing, characterized by frequent data revisit cycles, broad spatial coverage, and balanced spatial-spectral performance, provides an optimal remote sensing data source for identifying PWN-infected trees. As such, it is poised to become a cornerstone of future research and practical applications in detecting and managing PWN infestations globally. Full article
Show Figures

Figure 1

24 pages, 3932 KB  
Article
Advanced Fault Classification in Induction Motors for Electric Vehicles Using A Stacking Ensemble Learning Approach
by Said Benkaihoul, Saad Khadar, Yildirim Özüpak, Emrah Aslan, Mishari Metab Almalki and Mahmoud A. Mossa
World Electr. Veh. J. 2025, 16(11), 614; https://doi.org/10.3390/wevj16110614 - 9 Nov 2025
Viewed by 239
Abstract
This study proposes an innovative stacking ensemble learning framework for classifying faults in induction motors utilized in Electric Vehicles (EVs). Employing a comprehensive dataset comprising motor data, such as speed, torque, current, and voltage, the analysis encompasses six distinct conditions: normal operating mode, [...] Read more.
This study proposes an innovative stacking ensemble learning framework for classifying faults in induction motors utilized in Electric Vehicles (EVs). Employing a comprehensive dataset comprising motor data, such as speed, torque, current, and voltage, the analysis encompasses six distinct conditions: normal operating mode, over-voltage fault, under-voltage fault, overloading fault, phase-to-phase fault, and phase-to-ground fault. The proposed model integrates Gradient Boosting (GB), K-Nearest Neighbors (KNN), Gradient Boosting (XGBoost), Support Vector Machine (SVM), Decision Tree (DT), and Random Forest (RF) algorithms in a synergistic manner. The findings reveal that the RF–GB–DT–XGBoost combination achieves a remarkable accuracy of 98.53%, significantly surpassing other methods reported in the literature. Performance is evaluated through metrics including accuracy, precision, sensitivity, and F1-score, with results analyzed in comparison to practical applications and existing studies. Validated with real-world data, this study demonstrates that the proposed model offers a groundbreaking solution for predictive maintenance systems in the EV industry, exhibiting high generalization capacity despite complex operating conditions. This approach holds transformative potential for both academic research and industrial applications. The dataset used in this study was generated using a MATLAB 2018/Simulink-based Variable Frequency Drive (VFD) model that emulates real-world EV operating conditions rather than relying solely on laboratory data. This ensures that the developed model accurately reflects practical electric vehicle environments. Full article
Show Figures

Figure 1

22 pages, 22097 KB  
Article
A Two-Stage Segment-Then-Classify Strategy for Accurate Ginkgo Tree Identification from UAV Imagery
by Mengyuan Chen, Wenwen Kong, Yongqi Sun, Jie Jiao, Yunpeng Zhao and Fei Liu
Drones 2025, 9(11), 773; https://doi.org/10.3390/drones9110773 - 7 Nov 2025
Viewed by 177
Abstract
Ginkgo biloba L. plays an important role in biodiversity conservation. Accurate identification of Ginkgo in forest environments remains challenging due to its visual similarity to other broad-leaved species during the green-leaf period and to species with yellow foliage during autumn. In this study, [...] Read more.
Ginkgo biloba L. plays an important role in biodiversity conservation. Accurate identification of Ginkgo in forest environments remains challenging due to its visual similarity to other broad-leaved species during the green-leaf period and to species with yellow foliage during autumn. In this study, we propose a novel two-stage segment-then-classify (STC) strategy to improve the accuracy of Ginkgo identification from unmanned aerial vehicle (UAV) imagery. First, the Segment Anything Model (SAM) was fine-tuned for canopy segmentation across the green-leaf stage and the yellow-leaf stage. A post-processing pipeline was developed to optimize mask quality, ensuring independent and complete tree crown segmentation. Subsequently, a ResNet-101-based classification model was trained to distinguish Ginkgo from other tree species. The experimental results showed that the STC strategy achieved significant improvements compared to the YOLOv8 model. In the yellow-leaf stage, it reached an F1-score of 92.96%, improving by 24.50 percentage points over YOLOv8. In the more challenging green-leaf stage, the F1-score improved by 31.27 percentage points, surpassing YOLOv8’s best performance in the yellow-leaf stage. These findings demonstrate that the STC framework provides a reliable solution for high-precision identification of Ginkgo in forest ecosystems, offering valuable support for biodiversity monitoring and forest management. Full article
(This article belongs to the Special Issue UAS in Smart Agriculture: 2nd Edition)
Show Figures

Figure 1

35 pages, 20479 KB  
Article
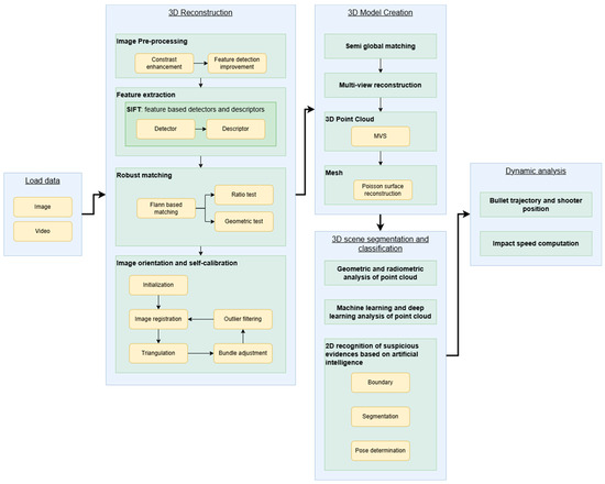
Comprehensive Forensic Tool for Crime Scene and Traffic Accident 3D Reconstruction
by Alejandra Ospina-Bohórquez, Esteban Ruiz de Oña, Roy Yali, Emmanouil Patsiouras, Katerina Margariti and Diego González-Aguilera
Algorithms 2025, 18(11), 707; https://doi.org/10.3390/a18110707 - 7 Nov 2025
Viewed by 463
Abstract
This article presents a comprehensive forensic tool for crime scene and traffic accident investigations, integrating advanced 3D reconstruction and semantic and dynamic analyses; the tool facilitates the accurate documentation and preservation of crime scenes through photogrammetric techniques, producing detailed 3D models based on [...] Read more.
This article presents a comprehensive forensic tool for crime scene and traffic accident investigations, integrating advanced 3D reconstruction and semantic and dynamic analyses; the tool facilitates the accurate documentation and preservation of crime scenes through photogrammetric techniques, producing detailed 3D models based on images or video captured under specified protocols. The system includes modules for semantic analysis, enabling object detection and classification in 3D point clouds and 2D images. By employing machine learning methods such as the Random Forest model for point cloud classification and the YOLOv8 architecture for object detection, the tool enhances the accuracy and reliability of forensic analysis. Furthermore, a dynamic analysis module supports ballistic trajectory calculations for crime scene investigations and the vehicle impact speed estimation using the Equivalent Barrier Speed (EBS) model for traffic accidents. These capabilities are integrated into a single, user-friendly platform offering significant improvements over existing forensic tools, which often focus on singular tasks and require expertise. This tool provides a robust, accessible solution for law enforcement agencies, enabling more efficient and precise forensic investigations across different scenarios. Full article
(This article belongs to the Special Issue Modern Algorithms for Image Processing and Computer Vision)
Show Figures

Figure 1

22 pages, 57371 KB  
Article
Individual Planted Tree Seedling Detection from UAV Multimodal Data with the Alternate Scanning Fusion Method
by Taoming Qi, Yaokai Liu, Junxiang Tan, Pengyu Yin, Changping Huang, Zengguang Zhou and Ziyang Li
Remote Sens. 2025, 17(21), 3650; https://doi.org/10.3390/rs17213650 - 5 Nov 2025
Viewed by 316
Abstract
Detection of planted tree seedlings at the individual level is crucial for monitoring forest ecosystems and supporting silvicultural management. The combination of deep learning (DL) object detection algorithms and remote sensing (RS) data from unmanned aerial vehicles (UAVs) offers efficient and cost-effective solutions. [...] Read more.
Detection of planted tree seedlings at the individual level is crucial for monitoring forest ecosystems and supporting silvicultural management. The combination of deep learning (DL) object detection algorithms and remote sensing (RS) data from unmanned aerial vehicles (UAVs) offers efficient and cost-effective solutions. However, current methods predominantly rely on unimodal RS data sources, overlooking the multi-source nature of RS data, which may result in an insufficient representation of target features. Moreover, there is a lack of multimodal frameworks tailored explicitly for detecting planted tree seedlings. Consequently, we propose a multimodal object detection framework for this task by integrating texture information from digital orthophoto maps (DOMs) and geometric information from digital surface models (DSMs). We introduce alternate scanning fusion (ASF), a novel multimodal fusion module based on state space models (SSMs). The ASF can achieve global feature fusion while maintaining linear computational complexity. We embed ASF modules into a dual-backbone YOLOv5 object detection framework, enabling feature-level fusion between DOM and DSM for end-to-end detection. To train and evaluate the proposed framework, we establish the planted tree seedling (PTS) dataset. On the PTS dataset, our method achieves an AP50 of 72.6% for detecting planted tree seedlings, significantly outperforming the original YOLOv5 on unimodal data: 63.5% on DOM and 55.9% on DSM. Within the YOLOv5 framework, comparative experiments on both our PTS dataset and the public VEDAI benchmark demonstrate that the ASF surpasses representative fusion methods in multimodal detection accuracy while maintaining relatively low computational cost. Full article
Show Figures

Figure 1

16 pages, 3513 KB  
Article
Development of Prediction Models for Apple Fruit Diameter and Length Using Unmanned Aerial Vehicle-Based Multispectral Imagery
by Do Hyun An, Ye Seong Kang, Chang Hyeok Park, Gang In Je and Chan Seok Ryu
AgriEngineering 2025, 7(11), 361; https://doi.org/10.3390/agriengineering7110361 - 1 Nov 2025
Viewed by 343
Abstract
In Korea, apple (Malus domestica) is one of the major fruit crops. The area occupied by apple orchards has exhibited a consistent upward trend, increasing from 26,398 hectares in 2003 to 33,313 hectares in 2024, and production reached 460,088 tons in [...] Read more.
In Korea, apple (Malus domestica) is one of the major fruit crops. The area occupied by apple orchards has exhibited a consistent upward trend, increasing from 26,398 hectares in 2003 to 33,313 hectares in 2024, and production reached 460,088 tons in 2024. However, stable apple production is currently threatened by global challenges such as climate change and the decline in rural labor, which hinders timely and efficient orchard management. Under these circumstances, developing automated and data-driven technologies capable of rapidly predicting and responding to apple growth conditions is essential to enhancing management efficiency and ensuring consistent fruit quality and yield stability. In this study, unmanned aerial vehicle (UAV)-based multispectral imagery was acquired and used to analyze time series data. Vegetation indices (VIs) derived from this imagery were then applied to build models predicting fruit diameter and length, which reflect apple size. A total of nine VIs were calculated from the acquired data and utilized as input variables for model development. Based on these variables, four machine learning models—Gaussian process regression (GPR), the K-Nearest Neighbors (KNNs), Random Forest Regression (RFR), and Extreme Gradient Boosting (XGB)—were developed to predict the fruit diameter and length. Both RFR and XGB showed tendencies of overfitting, and although the KNNs demonstrated relatively stable performance (diameter: R2 ≥ 0.82, RMSE ≤ 7.61 mm, RE ≤ 12.53%; length: R2 ≥ 0.76, RMSE ≤ 8.85 mm, RE ≤ 15.08%), this model failed to follow the prediction line consistently. In contrast, GPR maintained stable performance in both the validation and calibration stages (diameter: R2 ≥ 0.79, RMSE ≤ 8.23 mm, RE ≤ 13.56%; length: R2 ≥ 0.72, RMSE ≤ 9.48 mm, RE ≤ 16.16%) and followed the prediction line relatively well, indicating that it is the most suitable model for predicting apple size. These results demonstrate that UAV-based multispectral imagery, combined with machine learning techniques, is an effective tool for predicting the size of apples, and it is expected to contribute to orchard management at different growth stages and improve apple productivity in the future. Full article
Show Figures

Figure 1

23 pages, 6417 KB  
Article
WeDIGAR: A Light-Weighted Webshell Detection Framework for Satellite and UAV Networks
by Shun Fu, Hao Li, Panpan Zhu, Jian Tong, Jinye Yang and Ji Xu
Electronics 2025, 14(21), 4301; https://doi.org/10.3390/electronics14214301 - 31 Oct 2025
Viewed by 207
Abstract
In satellite and Unmanned Aerial Vehicle (UAV) networks, detecting webshells presents unique challenges, particularly on ground station edge nodes. Large, resource-intensive detection models are not feasible as nodes have insufficient computing power and limited time for analysis. This paper introduces a novel approach [...] Read more.
In satellite and Unmanned Aerial Vehicle (UAV) networks, detecting webshells presents unique challenges, particularly on ground station edge nodes. Large, resource-intensive detection models are not feasible as nodes have insufficient computing power and limited time for analysis. This paper introduces a novel approach for webshell detection tailored for these environments. Our method first extracts structural and semantic Information Granules (IGs) from the HTTP response bodies sent from the remote systems. Next, we construct a causal graph to identify and remove irrelevant IGs that are not linked to the webshell label. Finally, a random forest classifier is applied to the remaining, relevant IGs. This lightweight component has been empirically validated in both laboratory experiments and a simulated industrial application scenario. The results show that our method achieved an impressive accuracy rate exceeding 99% and a response time of less than 10 milliseconds for each request, significantly outperforming legacy systems based on graph convolutional networks. Full article
(This article belongs to the Special Issue Advances in Satellite/UAV Communications)
Show Figures

Figure 1

24 pages, 5914 KB  
Article
Identification of Cotton Leaf Mite Damage Stages Using UAV Multispectral Images and a Stacked Ensemble Method
by Shifeng Fan, Qiang He, Yongqin Chen, Xin Xu, Wei Guo, Yanhui Lu, Jie Liu and Hongbo Qiao
Agriculture 2025, 15(21), 2277; https://doi.org/10.3390/agriculture15212277 - 31 Oct 2025
Viewed by 252
Abstract
Cotton leaf mites are pests that cause irreparable damage to cotton and pose a severe threat to the cotton yield, and the application of unmanned aerial vehicles (UAVs) to monitor the incidence of cotton leaf mites across a vast region is important for [...] Read more.
Cotton leaf mites are pests that cause irreparable damage to cotton and pose a severe threat to the cotton yield, and the application of unmanned aerial vehicles (UAVs) to monitor the incidence of cotton leaf mites across a vast region is important for cotton leaf mite prevention. In this work, 52 vegetation indices were calculated based on the original five bands of spliced UAV multispectral images, and six featured indices were screened using Shapley value theory. To classify and identify cotton leaf mite infestation classes, seven machine learning classification models were used: random forest (RF), support vector machine (SVM), extreme gradient boosting (XGB), light gradient boosting machine (LGBM), K-Nearest Neighbors (KNN), decision tree (DT), and gradient boosting decision tree (GBDT) models. The base model and metamodel used in stacked models were built based on a combination of four models, namely, the XGB, GBDT, KNN, and DT models, which were selected in accordance with the heterogeneity principle. The experimental results showed that the stacked classification models based on the XGB, KNN base model, and DT metamodel were the best performers, outperforming other integrated and single individual models, with an overall accuracy of 85.7% (precision: 93.3%, recall: 72.6%, and F1-score: 78.2% in the macro_avg case; precision: 88.6%, recall: 85.7%, and F1 score: 84.7% in the weighted_avg case). This approach provides support for using UAVs to monitor the cotton leaf mite prevalence over vast regions. Full article
(This article belongs to the Section Artificial Intelligence and Digital Agriculture)
Show Figures

Figure 1

35 pages, 14904 KB  
Article
Effectiveness of Unmanned Aerial Vehicle-Based LiDAR for Assessing the Impact of Catastrophic Windstorm Events on Timberland
by Dipika Badal, Richard Cristan, Lana L. Narine, Sanjiv Kumar, Arjun Rijal and Manisha Parajuli
Drones 2025, 9(11), 756; https://doi.org/10.3390/drones9110756 - 31 Oct 2025
Viewed by 395
Abstract
The southeastern United States (US) is known for its highly productive forests, but they are under intense threat from increasing climate-induced windstorms like hurricanes and tornadoes. This study explored the effectiveness of unmanned aerial vehicles (UAVs) equipped with Light Detection and Ranging (LiDAR) [...] Read more.
The southeastern United States (US) is known for its highly productive forests, but they are under intense threat from increasing climate-induced windstorms like hurricanes and tornadoes. This study explored the effectiveness of unmanned aerial vehicles (UAVs) equipped with Light Detection and Ranging (LiDAR) to detect, classify, and map windstorm damage in ten pine-dominated forest stands (10–20 acres each). Three classification techniques, Random Forest (RF), Maximum Likelihood (ML), and Decision Tree (DT), were tested on two datasets: RGB imagery integrated with LiDAR-derived Canopy Height Model (CHM) and without LiDAR-CHM. Using LiDAR-CHM integrated datasets, RF achieved an average Overall Accuracy (OA) of 94.52% and a kappa coefficient (k) of 0.92, followed by ML (average OA = 89.52% and k = 0.85), and DT (average OA = 81.78% and k = 0.75). The results showed that RF consistently outperformed ML and DT in classification accuracy across all sites. Without LiDAR-CHM, the performance of all classifiers significantly declined, underscoring the importance of structural data in distinguishing among the classification categories (downed trees, standing trees, ground, and water). These findings highlight the role of UAV-derived LiDAR-CHM in improving classification accuracy for assessing the impact of windstorm damage on forest stands. Full article
Show Figures

Figure 1

32 pages, 1307 KB  
Systematic Review
Machine and Deep Learning for Wetland Mapping and Bird-Habitat Monitoring: A Systematic Review of Remote-Sensing Applications (2015–April 2025)
by Marwa Zerrouk, Kenza Ait El Kadi, Imane Sebari and Siham Fellahi
Remote Sens. 2025, 17(21), 3605; https://doi.org/10.3390/rs17213605 - 31 Oct 2025
Viewed by 657
Abstract
Wetlands, among the most productive ecosystems on Earth, shelter a diversity of species and help maintain ecological balance. However, they are witnessing growing anthropogenic and climatic threats, which underscores the need for regular and long-term monitoring. This study presents a systematic review of [...] Read more.
Wetlands, among the most productive ecosystems on Earth, shelter a diversity of species and help maintain ecological balance. However, they are witnessing growing anthropogenic and climatic threats, which underscores the need for regular and long-term monitoring. This study presents a systematic review of 121 peer-reviewed articles published between January 2015 and 30 April 2025 that applied machine learning (ML) and deep learning (DL) for wetland mapping and bird-habitat monitoring. Despite rising interest, applications remain fragmented, especially for avian habitats; only 39 studies considered birds, and fewer explicitly framed wetlands as bird habitats. Following PRISMA 2020 and the SPIDER framework, we compare data sources, classification methods, validation practices, geographic focus, and wetland types. ML is predominant overall, with random forest the most common baseline, while DL (e.g., U-Net and Transformer variants) is underused relative to its broader land cover adoption. Where reported, DL shows a modest but consistent accuracy over ML for complex wetland mapping; this accuracy improves when fusing synthetic aperture radar (SAR) and optical data. Validation still relies mainly on overall accuracy (OA) and Kappa coefficient (κ), with limited class-wise metrics. Salt marshes and mangroves dominate thematically, and China geographically, whereas peatlands, urban marshes, tundra, and many regions (e.g., Africa and South America) remain underrepresented. Multi-source fusion is beneficial yet not routine; The combination of unmanned aerial vehicles (UAVs) and DL is promising for fine-scale avian micro-habitats but constrained by disturbance and labeling costs. We then conclude with actionable recommendations to enable more robust and scalable monitoring. This review can be considered as the first comparative synthesis of ML/DL methods applied to wetland mapping and bird-habitat monitoring, and highlights the need for more diverse, transferable, and ecologically/socially integrated AI applications in wetland and bird-habitat monitoring. Full article
Show Figures

Figure 1

25 pages, 4908 KB  
Article
Evaluating the Impact of Different Spatial Resolutions of UAV Imagery on Mapping Tidal Marsh Vegetation Using Multiple Plots of Different Complexity
by Qingsheng Liu, Chong Huang, Xin Zhang, He Li, Yu Peng, Shuxuan Wang, Lijing Gao and Zishen Li
Remote Sens. 2025, 17(21), 3598; https://doi.org/10.3390/rs17213598 - 30 Oct 2025
Viewed by 244
Abstract
Unmanned aerial vehicle (UAV) images have increasingly become important data for accurate mapping of tidal marsh vegetation. They are particularly important for determining what spatial resolution is needed because UAV imaging requires a trade-off between spatial resolution and imaging extent. However, there are [...] Read more.
Unmanned aerial vehicle (UAV) images have increasingly become important data for accurate mapping of tidal marsh vegetation. They are particularly important for determining what spatial resolution is needed because UAV imaging requires a trade-off between spatial resolution and imaging extent. However, there are still insufficient studies for assessing the effects of spatial resolution on the classification accuracy of tidal marsh vegetation. This study utilized UAV images with spatial resolutions of 2 cm, 5 cm, and 10 cm, respectively, to classify seven tidal marsh plots with different vegetation complexities in the Yellow River Delta (YRD), China, using the object-oriented example-based feature extraction with support vector machine approach and the pixel-based random forest classifier, and compared the differences in vegetation classification accuracy. This study indicated the following: (1) Vegetation classification varied at different spatial resolutions, with a difference of 0.95–8.76% between the highest and lowest classification accuracy for different plots. (2) Vegetation complexity influenced classification accuracy. Classification accuracy was lower when the relative dominance and proportional abundance of P. australis and T. chinensis were higher in the plots. (3) Considering the trade-off between classification accuracy and imaging extent, UAV data with 5 cm spatial resolution were recommended for tidal marsh vegetation classification in the YRD or similar vegetation complexity regions. Full article
Show Figures

Graphical abstract

35 pages, 5223 KB  
Article
Physics-Based Machine Learning for Vibration Mitigation by Open Buried Trenches
by Luís Pereira, Luís Godinho, Fernando G. Branco, Paulo da Venda Oliveira, Pedro Alves Costa and Aires Colaço
Appl. Sci. 2025, 15(21), 11609; https://doi.org/10.3390/app152111609 - 30 Oct 2025
Viewed by 220
Abstract
Mitigating ground vibrations from sources like vehicles and construction operations poses significant challenges, often relying on computationally intensive numerical methods such as Finite Element Methods (FEM) or Boundary Element Methods (BEM) for analysis. This study addresses these limitations by developing and evaluating Machine [...] Read more.
Mitigating ground vibrations from sources like vehicles and construction operations poses significant challenges, often relying on computationally intensive numerical methods such as Finite Element Methods (FEM) or Boundary Element Methods (BEM) for analysis. This study addresses these limitations by developing and evaluating Machine Learning (ML) methodologies for the rapid and accurate prediction of Insertion Loss (IL), a critical parameter for assessing the effectiveness of open trenches as vibration barriers. A comprehensive database was systematically generated through high-fidelity numerical simulations, capturing a wide range of geometric, elastic, and physical configurations of a stratified geotechnical system. Three distinct ML strategies—Artificial Neural Networks (ANN), Support Vector Machines (SVM), and Random Forests (RF)—were initially assessed for their predictive capabilities. Subsequently, a Meta-RF stacking ensemble model was developed, integrating the predictions of these base methods. Model performance was rigorously evaluated using complementary statistical metrics (RMSE, MAE, NMAE, R), substantiated by in-depth statistical analyses (normality tests, Bootstrap confidence intervals, Wilcoxon tests) and an analysis of input parameter sensitivity. The results clearly demonstrate the high efficacy of Machine Learning (ML) in accurately predicting IL across diverse, realistic scenarios. While all models performed strongly, the RF and the Meta-RF stacking ensemble models consistently emerged as the most robust and accurate predictors. They exhibited superior generalization capabilities and effectively mitigated the inherent biases found in the ANN and SVM models. This work is intended to function as a proof-of-concept and offers promising avenues for overcoming the significant computational costs associated with traditional simulation methods, thereby enabling rapid design optimization and real-time assessment of vibration mitigation measures in geotechnical engineering. Full article
Show Figures

Figure 1

Back to TopTop