Sign in to use this feature.

Years

Between: -

Subjects

remove_circle_outline
remove_circle_outline
remove_circle_outline
remove_circle_outline
remove_circle_outline
remove_circle_outline
remove_circle_outline
remove_circle_outline
remove_circle_outline

Journals

remove_circle_outline
remove_circle_outline
remove_circle_outline
remove_circle_outline
remove_circle_outline
remove_circle_outline

Article Types

Countries / Regions

remove_circle_outline
remove_circle_outline
remove_circle_outline
remove_circle_outline
remove_circle_outline

Search Results (370)

Search Parameters:
Keywords = fiscal system

Order results
Result details
Results per page
Select all
Export citation of selected articles as:
28 pages, 3926 KB  
Article
Technical and Economic Feasibility of Cold Ironing in Italy: A Detailed Case Study
by Fabio Bignucolo, Marco Visentin, Davide De Pieri, Carlo Augello and Nicolò Faggioni
Energies 2025, 18(22), 5950; https://doi.org/10.3390/en18225950 (registering DOI) - 12 Nov 2025
Abstract
This study aims to provide a detailed analysis of the design choices and economic sustainability aspects associated with the implementation of shore-to-ship electrification, commonly known as “cold ironing”, in port docks, pertaining to the Italian context. This innovative technological solution aims to reduce [...] Read more.
This study aims to provide a detailed analysis of the design choices and economic sustainability aspects associated with the implementation of shore-to-ship electrification, commonly known as “cold ironing”, in port docks, pertaining to the Italian context. This innovative technological solution aims to reduce the environmental impact of port operations by allowing docked ships to turn off their engines and connect directly to the shore-side power supply. A detailed analysis of present standards and applicable legislation is presented and implemented. Therefore, the objective of this work is to determine the conditions that make shore-side power supply economically sustainable and to study the most plausible future scenarios of greatest interest through the definition of possible management models integrated into the national and EU fiscal system. This enables a quantitative and reliable assessment of the current cold ironing incentive policies in promoting this technology, with some guidelines provided for the future promotion of this sector. Full article
Show Figures

Figure 1

29 pages, 1509 KB  
Article
Estimating the Global, Regional, and National Economic Costs of COVID-19 Vaccination During the COVID-19 Pandemic
by Yansheng Chen, Haonan Zhang, Chaofan Wang and Hai Fang
Vaccines 2025, 13(11), 1153; https://doi.org/10.3390/vaccines13111153 - 11 Nov 2025
Abstract
Background: The COVID-19 pandemic led to an unprecedented global health and economic crisis, and vaccination emerged as a critical intervention to control the spread of the virus and mitigate its impact on health systems and economies. Despite the rapid development and deployment of [...] Read more.
Background: The COVID-19 pandemic led to an unprecedented global health and economic crisis, and vaccination emerged as a critical intervention to control the spread of the virus and mitigate its impact on health systems and economies. Despite the rapid development and deployment of vaccines, the financial commitments required for these vaccination programs are substantial, necessitating a comprehensive understanding of the associated costs to inform future public health strategies and resource allocation. Method: This analysis estimates the global, regional, and national economic costs of COVID-19 vaccination across 234 countries and regions in the period 2020–2023, consisting of vaccine procurement costs and administration costs. Result: As of 31 December 2023, the global costs of COVID-19 vaccination programs were estimated at USD 246.2 billion, with vaccine procurement accounting for approximately USD 140.2 billion and administration costs totaling USD 96.4 billion. Globally, a cumulative total of 136.9 billion doses of COVID-19 vaccines had been administered. Factoring in an estimated wastage rate of 10%, it is projected that approximately 150.6 billion doses were used. On a global scale, the average number of vaccine doses administered per capita was estimated at 1.73. The mean cost per capita was USD 17.70 (95% CI: USD 15.84–19.56) for vaccine procurement and USD 12.16 (95% CI: USD 10.29–14.02) for administration, resulting in a total average cost of USD 29.85 (95% CI: USD 26.33–33.37) per capita. Significant disparities in costs were observed across income groups and regions. High-income countries incurred a notably higher average cost per capita of USD 76.90 (95% CI: USD 72.38–81.41) in contrast to low-income countries, where the per capita cost was USD 7.20 (95% CI: USD 5.38–9.02). For middle-income countries, the average per capita costs were USD 15.02 (95% CI: USD 10.64–19.40) in lower-middle-income countries and USD 28.21 (95% CI: USD 23.60–32.83) in upper-middle-income countries. Regionally, the Americas (AMR) reported the highest total cost at USD 70.8 billion, with an average per capita cost of USD 65.23 (95% CI: USD 56.18–74.28). The Western Pacific Region (WPR) followed with a total cost of USD 63.9 billion and an average per capita cost of USD 31.93 (95% CI: USD 20.35–43.51). Conversely, the African Region (AFR) had the lowest total spending at USD 10.8 billion and a per capita cost of USD 8.85 (95% CI: USD 5.34–12.37), reflecting both lower vaccine procurement and administration costs. The European Region (EUR) recorded a high average per capita cost of USD 53.36 (95% CI: USD 46.79–59.94), with procurement costs at USD 31.28 (95% CI: USD 27.41–35.14) and administration costs of USD 22.09 (95% CI: USD 19.31–24.87). Conclusions: The global rollout of COVID-19 vaccination revealed substantial variation in cost structures across income groups. Procurement costs imposed greater burdens on low- and lower-middle-income countries, whereas delivery and administration costs dominated in higher-income settings. These disparities highlight persistent fiscal inequities and emphasize the need for stronger international coordination and cost transparency to enhance equity, efficiency, and preparedness in future vaccination efforts. Full article
(This article belongs to the Section COVID-19 Vaccines and Vaccination)
Show Figures

Figure 1

43 pages, 6077 KB  
Article
Sustainable Land Management by Agrivoltaics in Colombia’s Post-Conflict Regions: An Integrated Approach from the Water–Energy–Food Nexus
by Sebastian Caceres-Garcia, Pablo Rodriguez-Casas and Javier Rosero-Garcia
World 2025, 6(4), 149; https://doi.org/10.3390/world6040149 - 7 Nov 2025
Viewed by 313
Abstract
Agrivoltaic (AV) systems are increasingly recognized as a strategy to enhance sustainable land management, yet their application in post-conflict settings remains underexplored. This study addresses this gap by evaluating AV deployment in two Colombian municipalities located in PDET/ZOMAC regions, using an integrated framework [...] Read more.
Agrivoltaic (AV) systems are increasingly recognized as a strategy to enhance sustainable land management, yet their application in post-conflict settings remains underexplored. This study addresses this gap by evaluating AV deployment in two Colombian municipalities located in PDET/ZOMAC regions, using an integrated framework that expands the conventional Water–Energy–Food (WEF) nexus into the Water–Energy–Food–Soil–Climate–Communities (WEFSCC) nexus. The research combined GIS-based site characterization, crop yield and water balance modeling (contrasting traditional irrigation with hydroponics), and photovoltaic performance simulations for 30 kW systems, under conservative and moderate scenarios. Economic analyses included Net Present Value (NPV), Internal Rate of Return (IRR), and Free Cash Flow (FCL), with sensitivity tests for crop prices, yields, tariffs, and costs. Results indicate that AV can reduce crop irrigation demand by up to 40%, while generating 17 MWh/month of electricity per site. Cabrera exhibited higher profitability than Pisba, explained by yield differences and site-specific energy outputs. Comparative analysis confirmed consistency with experiences in Africa and Europe, while emphasizing local socio-environmental benefits. Conclusions highlight AV systems as resilient tools for sustainable land management in Colombia’s post-conflict regions, with actionable implications for land-use regulation, fiscal incentives, and international cooperation programs targeting rural development. Full article
(This article belongs to the Special Issue Green Economy and Sustainable Economic Development)
Show Figures

Figure 1

33 pages, 1982 KB  
Systematic Review
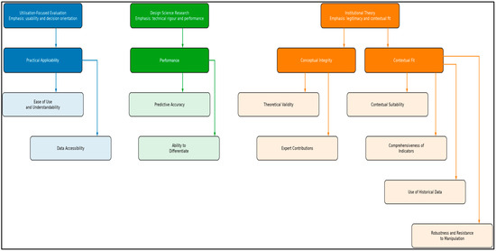
Systematic Review of Financial Distress Prediction Models for Municipalities: Key Evaluation Criteria and a Framework for Model Selection
by Nkosinathi Emmanuel Radebe, Bomi Cyril Nomlala and Frank Ranganai Matenda
J. Risk Financial Manag. 2025, 18(11), 624; https://doi.org/10.3390/jrfm18110624 - 7 Nov 2025
Viewed by 280
Abstract
Municipalities are facing mounting fiscal pressures that contribute to financial distress, often resulting in reduced service delivery and economic instability. Despite extensive research on this topic, there is neither a framework nor established criteria to guide policymakers and practitioners in selecting appropriate models [...] Read more.
Municipalities are facing mounting fiscal pressures that contribute to financial distress, often resulting in reduced service delivery and economic instability. Despite extensive research on this topic, there is neither a framework nor established criteria to guide policymakers and practitioners in selecting appropriate models for financial distress prediction (FDP). This study employs a systematic review approach to identify key criteria for evaluating FDP models and proposes a framework to guide the selection of suitable models. Following PRISMA guidelines, 24 peer-reviewed papers published between 2000 and 2025 were identified through Google Scholar, Web of Science, ScienceDirect, Scopus, EBSCOhost, and ProQuest. The analysis revealed ten key criteria for evaluating FDP models in local government, which were organised into four overarching dimensions: performance, conceptual integrity, practical applicability, and contextual fit. Based on these insights, the study proposes a structured framework that assists practitioners in selecting the most appropriate FDP model. The framework enhances conceptual clarity, synthesises fragmented knowledge, and establishes a foundation for policy-relevant early warning systems to strengthen municipal financial management. Full article
(This article belongs to the Special Issue Public Budgeting and Finance)
Show Figures

Figure 1

31 pages, 21973 KB  
Article
Spatial–Temporal Characteristics and Influencing Factors of Shrinking County Towns’ Resilience in China
by Chang Liu, Qing Yuan and Hong Leng
Land 2025, 14(11), 2202; https://doi.org/10.3390/land14112202 - 6 Nov 2025
Viewed by 500
Abstract
Enhancing shrinking county towns’ resilience (SCTR) is crucial for fostering high-quality development and supporting China’s new urbanization strategy. However, research on resilience in shrinking areas remains limited, particularly at the county level—characterized as an “urban-rural intermediary”. In this study, we develop an evaluation [...] Read more.
Enhancing shrinking county towns’ resilience (SCTR) is crucial for fostering high-quality development and supporting China’s new urbanization strategy. However, research on resilience in shrinking areas remains limited, particularly at the county level—characterized as an “urban-rural intermediary”. In this study, we develop an evaluation framework based on a coupled human–environment perspective. Using this framework, we assess SCTR across various regions and levels of shrinkage in China from 2013 to 2022, while analyzing the coupling coordination degree among subsystems. To address challenges such as nonlinearity, spatial heterogeneity, and interpretability in attribution analysis, we integrate the Geographically Weighted Random Forest (GWRF) model with the SHapley Additive exPlanation (SHAP) model. The results show a gradual increase in resilience throughout the study period. Spatially, a distinct East–West disparity emerges, with higher resilience in the East and lower resilience in the West, as delineated by the Hu Line. For extreme-shrinking counties, population decline has become a paramount constraint on their resilience. Key factors, including local fiscal revenue, GDP, the Gini coefficient, and urbanization levels, have a significant impact on SCTR. Notably, in counties undergoing severe or extreme shrinkage, population decline has become a critical barrier to resilience. This study provides scientific insights and policy recommendations for the development of a sustainable and resilient county-town system in China. Full article
(This article belongs to the Special Issue Planning for Sustainable Urban and Land Development, Second Edition)
Show Figures

Figure 1

25 pages, 1390 KB  
Article
The Cost of Chronicity: Analyzing the Direct Economic Burden of Chronic Diseases in the U.S. from 1996 to 2040
by Maria Rosa Nieto and Odra A. Saucedo-Delgado
Economies 2025, 13(11), 316; https://doi.org/10.3390/economies13110316 - 5 Nov 2025
Viewed by 546
Abstract
The mounting prevalence of chronic diseases poses a substantial public health and economic burden, particularly in aging societies such as the United States. Focusing on both direct healthcare expenditure and indirect costs such as productivity loss, this study examines the economic burden of [...] Read more.
The mounting prevalence of chronic diseases poses a substantial public health and economic burden, particularly in aging societies such as the United States. Focusing on both direct healthcare expenditure and indirect costs such as productivity loss, this study examines the economic burden of chronic non-communicable diseases (NCDs) from 1996 to 2040. A multidisciplinary approach is employed, integrating panel data models to identify determinants of real healthcare spending across ten chronic conditions and an Autoregressive Integrated Moving Average (ARIMA) forecasting model to estimate future expenditure as a share of national Gross Domestic Product (GDP). The estimations are based on data available for the period 1996–2015, which serve as the foundation for projections up to 2040. The results show that chronic diseases—especially cardiovascular conditions, diabetes, and respiratory illnesses—are associated with persistent increases in public and private healthcare costs and substantial reductions in labor productivity. Disparities by age, income, and race further intensify this burden. Projections suggest that the financial impact of chronic diseases will escalate significantly through 2040, exceeding the rate of GDP growth. Our study concludes that indirect costs are often underestimated in many models, which limits accurate fiscal planning. We thus underscore the need for integrated economic health forecasting tools to support sustainable, equity-focused health policies. These findings support calls for increased investment in prevention, coordinated chronic care, and more robust data systems to anticipate long-term health and economic outcomes. Full article
(This article belongs to the Section Health Economics)
Show Figures

Figure 1

19 pages, 943 KB  
Article
Building Resilient Water Supply Systems Through Economic Instruments: Evidence from a Water Resource Fee-to-Tax Reform
by Jiaxi Yu, Xinyue Zhang, Jiakun Li and Victor Shi
Systems 2025, 13(11), 984; https://doi.org/10.3390/systems13110984 - 4 Nov 2025
Viewed by 288
Abstract
Water supply systems (WSS) face various threats such as climate change, declining freshwater availability, and over-extraction of groundwater. To improve the resilience and sustainability of WSS, both technological innovation and effective institutional and economic mechanisms are required. This study evaluates China’s recent water [...] Read more.
Water supply systems (WSS) face various threats such as climate change, declining freshwater availability, and over-extraction of groundwater. To improve the resilience and sustainability of WSS, both technological innovation and effective institutional and economic mechanisms are required. This study evaluates China’s recent water resource fee-to-tax reform as a quasi-natural experiment. It analyzes panel data from 222 prefecture-level cities between 2012 and 2023 and applies a multi-period difference-in-differences model to assess the impact of this reform on water use structure and efficiency. The two main research goals are to examine whether the reform has enhanced the structural resilience of WSS in terms of the shift from groundwater dependence to surface water, and whether it has improved water use efficiency to ensure sustainable water use. Our results show that the reform significantly reduced reliance on groundwater and increased the proportion of surface water use, thereby enhancing the structural resilience of urban water supply systems. Further analyses confirm that these effects are most pronounced in eastern and central regions, where water stress is higher. On the other hand, while the reform improved water use patterns, its positive impact on water use efficiency remains limited due to the current tax design. Overall, our research results demonstrate how fiscal instruments can be leveraged to improve sustainability of WSS. They provide policy insights for strengthening resilience of WSS against resource scarcity and environmental risks. Full article
(This article belongs to the Special Issue Management of Water Supply Systems Resilience and Reliability)
Show Figures

Figure 1

23 pages, 2576 KB  
Article
Evaluating Coupling Coordination Between Tea–Culture–Tourism Integration and Rural Revitalization in China
by Hong Zhu, Na Yang, Lei Jiang and Xudan Lin
Agriculture 2025, 15(21), 2284; https://doi.org/10.3390/agriculture15212284 - 2 Nov 2025
Viewed by 494
Abstract
Rural revitalization relies on both industrial upgrading and cultural reinvigoration. Tea-culture–tourism integration has been regarded as a potentially effective route for advancing rural revitalization, yet its interactive relationship and dynamic evolution remain insufficiently understood. Based on provincial-level panel data from 18 major tea-producing [...] Read more.
Rural revitalization relies on both industrial upgrading and cultural reinvigoration. Tea-culture–tourism integration has been regarded as a potentially effective route for advancing rural revitalization, yet its interactive relationship and dynamic evolution remain insufficiently understood. Based on provincial-level panel data from 18 major tea-producing provinces in China between 2013 and 2022, this study constructs two comprehensive evaluation index systems for tea–culture–tourism integration and rural revitalization. It employs the entropy weight method, the coupling coordination degree model, the Dagum Gini coefficient decomposition, and spatial econometric models to measure their coupling coordination degree and analyze its spatiotemporal pattern, regional disparities, and driving factors. The main findings are as follows: (1) Both tea–culture–tourism integration and rural revitalization exhibited upward trends, with the latter being consistently higher. (2) The coupling coordination degree transitioned from dissonance to coordination, spatially forming a gradient progression pattern of “coastal-river-inland”. (3) Regional disparities were primarily dominated by transvariation density and inter-regional differences. (4) Results of spatial econometric models indicated that fiscal conditions exerted a significant positive direct effect, while urban–rural social development, employment structure, and human capital generated significant positive direct and indirect effects. Full article
Show Figures

Figure 1

33 pages, 1062 KB  
Review
A Multi-Level Perspective on Transition to Renewable Energy in the Indonesian Transport Sector
by Ferry Fathoni, Jon C. Lovett and Muhammad Mufti Rifansha
Energies 2025, 18(21), 5723; https://doi.org/10.3390/en18215723 - 30 Oct 2025
Viewed by 280
Abstract
A transition from fossil fuels to renewable energy is underway to achieve net-zero emissions. The institutional arrangements in Indonesia’s energy transportation sector are crucial for various stakeholders involved in the energy transition. This study combines historical institutionalism with a multi-level perspective to analyze [...] Read more.
A transition from fossil fuels to renewable energy is underway to achieve net-zero emissions. The institutional arrangements in Indonesia’s energy transportation sector are crucial for various stakeholders involved in the energy transition. This study combines historical institutionalism with a multi-level perspective to analyze how policy formulation, critical junctures, and path dependence shape institutional changes toward sustainable mobility. The evolution of institutional arrangements can be categorized into three phases: the establishment of fuel-oil-based infrastructure and dependency (1970–2003); the diversification of cleaner fuels through compressed natural gas and biofuels (2004–2014); and the development of affordable and clean energy, focusing on biofuels and electrification (2015 to present). In parallel, a quantitative total cost of ownership analysis of vehicles using different fuel types demonstrates how institutional reforms, fiscal incentives, and regulatory support reshape the economic feasibility of low-carbon technologies. Landscape pressures—such as global decarbonization, fuel import dependence, and energy security challenges—interact with niche innovations, including biofuels, electric vehicles, and hybrid systems, to drive systemic transformation. The findings indicate that institutional changes, supported by quantitative economic evidence and technology diffusion, play a pivotal role in realigning Indonesia’s transport energy regime toward a more resilient, inclusive, and sustainable transition. Full article
(This article belongs to the Special Issue Renewable Energy Sources towards a Zero-Emission Economy)
Show Figures

Figure 1

23 pages, 888 KB  
Article
Quantifying Urban Ecosystem Services for Community-Level Planning: A Machine Learning Framework for Service Quality and Residents’ Perceptions in Wuhan, China
by Fan Zhang, Yuqing Dong, Qikai Zhang, Yifang Luo and Aihua Han
Urban Sci. 2025, 9(11), 449; https://doi.org/10.3390/urbansci9110449 - 30 Oct 2025
Viewed by 453
Abstract
Urban ecosystem services (ESs) are increasingly recognized as critical determinants of residents’ quality of life and well-being. This study develops a data-driven demand–supply matching framework to integrate ES concepts into community-level planning and service performance evaluation. Based on 312 resident surveys across 10 [...] Read more.
Urban ecosystem services (ESs) are increasingly recognized as critical determinants of residents’ quality of life and well-being. This study develops a data-driven demand–supply matching framework to integrate ES concepts into community-level planning and service performance evaluation. Based on 312 resident surveys across 10 communities in Wuhan, China, we identify the key environmental attributes shaping perceived service quality. A random forest (RF) algorithm is employed to assess the relative importance of environmental features, while a multinomial logit (Mlogit) model quantifies their specific effects. The results highlight that community autonomy, neighborhood relations, environmental awareness, and infrastructure—such as broadband networks and security systems—play pivotal roles in improving service quality. Although provisioning and regulating ESs, such as safety and infrastructure, are relatively well established, cultural services that promote social cohesion and civic participation remain under-supported. These findings uncover the heterogeneity of residents’ environmental expectations and provide actionable insights for incorporating ES-oriented thinking into community planning and fiscal decision-making. By bridging ecological theory with operational urban governance, this study contributes a replicable approach for advancing more inclusive and sustainable community development. Full article
Show Figures

Figure 1

21 pages, 848 KB  
Article
Assessing Fiscal Risk: Hidden Structures of Illicit Tobacco Trade Across the European Union
by Evgenia Anastasiou, George Theodossiou, Andreas Koutoupis, Stella Manika and Konstantinos Karalidis
J. Risk Financial Manag. 2025, 18(11), 611; https://doi.org/10.3390/jrfm18110611 - 30 Oct 2025
Viewed by 1008
Abstract
This paper investigates the risk determinants and spatial patterns of tax revenue loss due to illicit tobacco consumption across the 27 EU Member States from 2017 to 2022. Using a panel dataset covering economic, demographic, social, political, and behavioral dimensions, we apply principal [...] Read more.
This paper investigates the risk determinants and spatial patterns of tax revenue loss due to illicit tobacco consumption across the 27 EU Member States from 2017 to 2022. Using a panel dataset covering economic, demographic, social, political, and behavioral dimensions, we apply principal component analysis to identify key factors associated with revenue loss, and hierarchical clustering to group countries with similar risk profiles. Geographic Information Systems visualize the spatial heterogeneity of fiscal vulnerabilities. Findings reveal that institutional and economic stability, international trade and market share, socio-economic inequality and tax burdens, health and well-being, demographic aging and social dynamics, tobacco taxation policy, and labor dynamics and shadow consumption structure the patterns of tax loss risk. Findings also highlight significant differences among Member States, emphasizing the multidimensional nature of fiscal risks. Full article
(This article belongs to the Section Economics and Finance)
Show Figures

Figure 1

20 pages, 821 KB  
Article
Tracking Pillar 2 Adjustments Through Macroeconomic Factors: Insights from PCA and BVAR
by Bojan Baškot, Milan Lazarević, Ognjen Erić and Dalibor Tomaš
Risks 2025, 13(11), 207; https://doi.org/10.3390/risks13110207 - 29 Oct 2025
Viewed by 282
Abstract
This paper investigates the systemic macroeconomic determinants of Pillar 2 Requirements (P2R) imposed by the European Central Bank (ECB) under the Single Supervisory Mechanism (SSM). While P2R is formally calibrated at the individual bank level through the Supervisory Review and Evaluation Process (SREP), [...] Read more.
This paper investigates the systemic macroeconomic determinants of Pillar 2 Requirements (P2R) imposed by the European Central Bank (ECB) under the Single Supervisory Mechanism (SSM). While P2R is formally calibrated at the individual bank level through the Supervisory Review and Evaluation Process (SREP), we explore the extent to which common macro-financial shocks influence supervisory capital expectations across banks. Using a panel dataset covering euro area banks between 2021 and 2025, we match bank-level P2R data with country-level macroeconomic indicators. Those variables include real GDP growth, HICP inflation and index levels, government fiscal balance, euro yield curve spreads, net turnover, FDI inflows, construction and industrial production indices, the price-to-income ratio in real estate, and trade balance measures. We apply Principal Component Analysis (PCA) to extract latent variables related to the macroeconomic factors from a broad set of variables, which are then introduced into a Bayesian Vector Autoregression (BVAR) model to assess their dynamic impact on P2R. Our results identify three principal components that capture general macroeconomic cycles, sector-specific real activity, and financial/external imbalances. The impulse response analysis shows that sectoral and external shocks have a more immediate and statistically significant influence on P2R adjustments than broader macroeconomic trends. These findings clearly support the use of systemic macro-financial conditions in supervisory decision-making and support the integration of anticipating macro-prudential analysis into capital requirement frameworks. Full article
Show Figures

Figure 1

33 pages, 6392 KB  
Article
Green Building Renovation Through the Benefits of the 110% Superbonus: Process, Technical and Economic-Appraisal Aspects
by Mariangela Musolino, Domenico Enrico Massimo, Francesco Calabrò and Roberta Errigo
Sustainability 2025, 17(21), 9566; https://doi.org/10.3390/su17219566 - 28 Oct 2025
Viewed by 698
Abstract
In recent years, European and national policies on energy efficiency and sustainable construction have promoted a profound rethinking of building practices and strategies for upgrading the existing building stock. With the conversion of Law Decree No. 34 of 19 May 2020 (Decreto [...] Read more.
In recent years, European and national policies on energy efficiency and sustainable construction have promoted a profound rethinking of building practices and strategies for upgrading the existing building stock. With the conversion of Law Decree No. 34 of 19 May 2020 (Decreto Rilancio) into Law No. 77 of 17 July 2020, and of Law Decree No. 76 of 16 July 2020 (Decreto Semplificazioni) into Law No. 120 of 11 September 2020, the tax deduction rate was increased to 110% for expenses related to specific interventions such as seismic risk reduction, energy retrofit, installation of photovoltaic systems, and charging infrastructures for electric vehicles in buildings—commonly known as the Superbonus 110%. Furthermore, the category of “building renovation,” as defined in Presidential Decree No. 380 of 6 June 2001 (art. 3, paragraph 1, letter d), was expanded with specific reference to demolition and reconstruction of existing buildings, allowing—under certain conditions—interventions that do not comply with the original footprint, façades, site layout, volumetric features, or typological characteristics. These measures were designed not only to positively affect household investment levels, thereby significantly contributing to national income growth, but also to support the broader objective of decarbonising the building sector while improving seismic safety. Within this regulatory and policy framework, instruments such as the Superbonus 110% have acted as a driving force for the diffusion of renovation projects aimed at enhancing energy performance and reducing greenhouse gas emissions, in line with the objectives of the European Green Deal and the Energy Performance of Buildings Directive (EPBD). This paper is situated within such a context and examines a real-world case of bio-based renovation admitted to fiscal incentives under the Superbonus 110%. The focus is placed on the procedural framework as well as on the technical, economic, and evaluative aspects, adopting a multidimensional perspective that combines regulatory, operational, and financial considerations. The case study concerns the demolition and reconstruction of a single-family residential chalet, designed according to near-Zero-Energy Building (nZEB) standards, located in the municipality of San Roberto, in the province of Reggio Calabria. The intervention is set within an environmentally and culturally sensitive area, being situated in the Aspromonte National Park and subject to landscape protection restrictions under Article 142 of Legislative Decree No. 42/2004. The aim of the study is to highlight, through the analysis of this case, both the opportunities and the challenges of applying the Superbonus 110% in protected contexts. By doing so, it seeks to contribute to the scientific debate on the interplay between incentive-based regulations, energy sustainability, and landscape–environmental protection requirements, while providing insights for academics, practitioners, and policymakers engaged in the ecological transition of the construction sector. Full article
(This article belongs to the Section Green Building)
Show Figures

Figure 1

19 pages, 570 KB  
Article
Adaptive Governance and Policy Evolution of the Yangtze River Fishing Ban: A Quantitative Analysis (2002–2024)
by Liwen Jiang and Tao Ma
Water 2025, 17(21), 3032; https://doi.org/10.3390/w17213032 - 22 Oct 2025
Viewed by 507
Abstract
The Yangtze River fishing ban policy is a central measure in China’s watershed governance, and the adaptability of its policy tools and collaborative mechanisms directly influences the sustainability and effectiveness of basin management. This study systematically examines the evolution of policy themes, the [...] Read more.
The Yangtze River fishing ban policy is a central measure in China’s watershed governance, and the adaptability of its policy tools and collaborative mechanisms directly influences the sustainability and effectiveness of basin management. This study systematically examines the evolution of policy themes, the characteristics of policy tool combinations, and their alignment with intergovernmental collaborative governance needs, drawing on 120 central government policy texts issued between 2002 and 2024. Using frequency analysis and policy tool coding, the findings reveal that (1) policy themes have shifted from fishery resource control to comprehensive ecological protection and, more recently, to integrated watershed management, thereby driving progressively higher demands for intergovernmental collaboration. (2) The policy tool structure has long been dominated by environmental tools, supplemented by supply-side tools, while demand-side tools remain underdeveloped. Imbalances persist, such as excessive emphasis on resource inputs over capacity building in supply-side tools, rigid constraints with limited flexibility in environmental tools, and a reliance on publicity while underutilizing market incentives in demand-side tools. (3) Tool combinations have adapted to changing collaboration needs, evolving from rigid constraints and fiscal subsidies to institutional frameworks and cross-regional cooperation, ultimately forming a governance model characterized by systemic guarantees and diversified collaboration. Based on these findings, this study recommends strengthening long-term governance mechanisms, improving cross-regional collaborative structures, authorizing local governments to design context-specific implementation details, enhancing fishermen’s livelihood security and social development, expanding public participation and oversight, and exploring market mechanisms for realizing ecological product value. These measures aim to advance collaborative governance in the Yangtze River Basin and foster a balanced integration of ecological protection and social development. Full article
(This article belongs to the Special Issue Transboundary River Management)
Show Figures

Figure 1

11 pages, 1076 KB  
Proceeding Paper
Moroccan Institutional Chatbots: A Hybrid Approach with LLMs, Semantic Matching, and Dialect Adaptation for DARIJA
by Oumaima Ennasri, Brahim El Bhiri and Yann Ben Maissa
Eng. Proc. 2025, 112(1), 41; https://doi.org/10.3390/engproc2025112041 - 20 Oct 2025
Viewed by 428
Abstract
With the rapid growth of LLM-based chatbots and their applications in fields such as health, education, and entertainment, there is a growing interest in developing systems capable of mimicking human behavior through conversation and natural language interaction. These chatbots are available in several [...] Read more.
With the rapid growth of LLM-based chatbots and their applications in fields such as health, education, and entertainment, there is a growing interest in developing systems capable of mimicking human behavior through conversation and natural language interaction. These chatbots are available in several languages, such as English, French, and Spanish. Unfortunately, Arabic chatbots—especially those that understand Arabic dialects—are still very limited. In this paper, we develop a chatbot for the Moroccan Arabic dialect, specifically designed for the public sector, such as the fiscal domain and government administration. These institutions require tools to reduce communication loads, limit human assistance, and minimize the time needed to find documents or complete payment procedures. Our optimized chatbot combines recent technologies like LLMs and semantic similarity. It supports Moroccan citizens by providing responses in the Moroccan dialect (Darija), both in text and speech, without requiring extensive resources. It also supports other citizens in French, Spanish, and English. Our chatbot was tested in a real use case in the tax domain, and the results were satisfactory, especially considering the general complexity of the Arabic language and the particular challenges of the Moroccan dialect. Full article
Show Figures

Figure 1

Back to TopTop