Sign in to use this feature.

Years

Between: -

Subjects

remove_circle_outline
remove_circle_outline
remove_circle_outline
remove_circle_outline
remove_circle_outline
remove_circle_outline
remove_circle_outline
remove_circle_outline
remove_circle_outline

Journals

remove_circle_outline
remove_circle_outline
remove_circle_outline
remove_circle_outline
remove_circle_outline
remove_circle_outline
remove_circle_outline

Article Types

Countries / Regions

remove_circle_outline
remove_circle_outline
remove_circle_outline

Search Results (444)

Search Parameters:
Keywords = farming activity monitoring

Order results
Result details
Results per page
Select all
Export citation of selected articles as:
29 pages, 6483 KB  
Article
Sustainable Water Management in Dryland Agriculture: Experimental and Numerical Study
by Sujan Pokhrel, Sutie Xu, Alene Moshe, Varshith Kommineni and Mengistu Geza
Sustainability 2026, 18(8), 3868; https://doi.org/10.3390/su18083868 - 14 Apr 2026
Abstract
Dryland farming systems in South Dakota face rainfall variability and rising water demand, which can reduce crop productivity and threaten long-term soil health. We combined field experiments across three dryland sites in South Dakota (Roscoe, Selby, Fort Pierre) with continuous soil moisture monitoring [...] Read more.
Dryland farming systems in South Dakota face rainfall variability and rising water demand, which can reduce crop productivity and threaten long-term soil health. We combined field experiments across three dryland sites in South Dakota (Roscoe, Selby, Fort Pierre) with continuous soil moisture monitoring (0–15, 15–30, 30–45 cm) and HYDRUS-1D modeling to evaluate cover crops and soil amendments (biochar, manure) on water retention. During the active cover crop growth period, plots with cover crops consistently exhibited lower soil water content than plots without cover crops, likely due to increased transpiration. Plots with no cover crop (NCC) retained more water than cover crop (CC) plots (Roscoe: 26.27% vs. 24.16% at 0–15 cm). During the primary crop growing season, biochar consistently increased soil moisture (θ) compared with manure and unamended plots. Following a 43-day dry spell (1 July–13 August 2024), soil moisture declined by approximately 0.096 m3 m−3 in the biochar plots, compared with 0.125 m3 m−3 under manure and 0.216 m3 m−3 in the unamended control, exhibiting differences in water retention capacity among treatments. HYDRUS inverse modeling reproduced observed soil moisture dynamics (R2 ~ 0.91) and demonstrated higher water content under biochar. Scenario analysis using representative wet (2008) and dry (2012) years showed the cover crop + biochar combination maintained the highest average water content. Results support integrating biochar with cover cropping to buffer drought and improve soil water availability in dryland farming. Full article
Show Figures

Figure 1

19 pages, 11440 KB  
Article
Mapping Coastal Marine Habitats with RGB and Multispectral UAS Imagery to Support Seaweed Aquaculture Management and Ecosystem Conservation
by Isabel Urbina-Barreto, Evangelos Alevizos, Telina Minolalaina Randrianary, Manon Museux, Ravo A. Mahandrisoa Randriamaroson, Anne Chauvin, Solofoarisoa Rakotoniaina, Sébastien Jan, Laurent Barillé and Aline Tribollet
Drones 2026, 10(4), 276; https://doi.org/10.3390/drones10040276 - 10 Apr 2026
Viewed by 297
Abstract
Madagascar’s expanding blue economy is largely underpinned by seaweed aquaculture, particularly Kappaphycus alvarezii (Cottonii), which offers an alternative to declining small-scale fisheries and strengthens the resilience of coastal socio-ecosystems. Ensuring the sustainability of this economic activity requires effective ecological monitoring of aquaculture sites [...] Read more.
Madagascar’s expanding blue economy is largely underpinned by seaweed aquaculture, particularly Kappaphycus alvarezii (Cottonii), which offers an alternative to declining small-scale fisheries and strengthens the resilience of coastal socio-ecosystems. Ensuring the sustainability of this economic activity requires effective ecological monitoring of aquaculture sites and surrounding habitats. This study examines and compares the performance of two imaging configurations—an RGB composite derived from a subset of multispectral images capturing red (650 nm), green (560 nm), and blue (450 nm) bands; and a five-band multispectral (MS) image encompassing blue, green, red, red-edge (730 nm), and near-infrared (840 nm) bands—combined with a Random Forest (RF) classification model, for benthic habitat mapping in a seaweed cultivation context. High-resolution orthomosaics (2 cm/pixel) enabled the discrimination of Kappaphycus cultivation plots from three shallow-water habitats: (i) ‘benthic macrophytes’, which comprise: seagrass meadows and benthic macroalgal; (ii) ‘sandy bottom’ and (iii) ‘green algae’. The RF classification achieved an overall accuracy of 87% (Kappa = 0.82) across ~10 hectares. Producer’s accuracy exceeded 80% for Kappaphycus cultivation, green algae, and sandy bottom for both the RGB and MS datasets, indicating strong classification performance. However, early-stage seaweed was occasionally misclassified as benthic macrophytes, likely due to its low biomass and weak spectral signature. This UAS-based approach provided a robust and cost-effective framework for monitoring off-bottom seaweed farms and associated natural habitats. This approach supports sustainable aquaculture development and integrated coastal management in Madagascar and comparable tropical reef socio-ecosystems. Full article
(This article belongs to the Section Drones in Ecology)
Show Figures

Graphical abstract

9 pages, 566 KB  
Brief Report
Should Conservation Cut-In Wind Speed Be Tailored to Site-Specific Conditions? Insights from Bat Activity Patterns at Wind Farms in Northern Portugal
by Sara Silva, Paulo Barros and Mario Santos
Conservation 2026, 6(2), 43; https://doi.org/10.3390/conservation6020043 - 9 Apr 2026
Viewed by 180
Abstract
Wind energy stands as one of the most technologically mature renewable sources, playing a pivotal role in the mitigation of greenhouse gas emissions. However, wind farms and associated infrastructures increase collision risk for flying organisms. Implementing higher cut-in speeds is a proven mitigation [...] Read more.
Wind energy stands as one of the most technologically mature renewable sources, playing a pivotal role in the mitigation of greenhouse gas emissions. However, wind farms and associated infrastructures increase collision risk for flying organisms. Implementing higher cut-in speeds is a proven mitigation strategy to significantly decrease wildlife mortality rates, particularly for bat species, by preventing turbine operation during low-wind periods of high activity. The suggested, non-standard, increased cut-in speed for wind turbines is generally 5.0 m/s. To test the effectiveness of cut-in speed increase, bat activity was monitored at three wind farms in northern Portugal (Gevancas, Azinheira, and Lagoa de Dom João e Feirão), to characterize spatial and temporal activity patterns and assess the potential associated risk. Ultrasonic acoustic detection was carried out at fixed stations, at heights of 55 m above ground level from March to October. Wind speed data were recorded concurrently using anemometers mounted on meteorological towers. Contradicting recommendations, the results show that significant bat activity might occur at wind speeds above the current curtailment values. Since turbine operation coincides with peak bat activity, it is imperative to implement site-specific mitigation strategies, such as optimized cut-in speeds, to minimize mortality risk. Full article
Show Figures

Figure 1

22 pages, 3051 KB  
Article
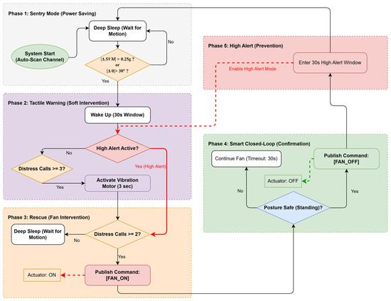
A Low-Power Piglet Crushing Detection System Based on Multi-Modal Fusion
by Hao Liu, Haopu Li, Yue Cao, Riliang Cao, Guangying Hu and Zhenyu Liu
Agriculture 2026, 16(7), 753; https://doi.org/10.3390/agriculture16070753 - 28 Mar 2026
Viewed by 320
Abstract
Accidental crushing by sows is the primary cause of pre-weaning piglet mortality in intensive production, often due to the spatiotemporal lag of manual inspection. While Internet of Things (IoT) solutions exist, they frequently face challenges such as vision occlusion, high hardware costs, and [...] Read more.
Accidental crushing by sows is the primary cause of pre-weaning piglet mortality in intensive production, often due to the spatiotemporal lag of manual inspection. While Internet of Things (IoT) solutions exist, they frequently face challenges such as vision occlusion, high hardware costs, and latency. To address these, this study developed a low-cost multi-modal edge computing system based on TinyML. Using an ESP32-S3 microcontroller, the system employs a “Motion-Gated Acoustic Detection” strategy, activating a lightweight 1D-CNN model to identify piglet screams only when an IMU detects high-risk postural transitions of the sow. Results show the quantized model (5.1 KB) achieves 95.56% accuracy and 2 ms inference latency. The total end-to-end response latency is within 179 ms, ensuring intervention within the early “golden rescue window.” The low-power design enables the battery life to cover the entire lactation period. Field tests demonstrated that the system intercepted identified crushing risks within the monitored cohort, supporting its potential for significantly improving piglet survival probability. This research overcomes the limitations of single-modal monitoring and provides a scalable, cost-effective engineering intervention for enhancing animal welfare and achieving intelligent, unattended supervision in precision livestock farming. Full article
Show Figures

Figure 1

18 pages, 729 KB  
Article
Plasmin–Plasminogen System and Milk Physicochemical Traits in Intensively Reared Chios and Frizarta Ewes: Effects of Lactation Stage, Age, and Somatic Cell Count
by Aphrodite I. Kalogianni, Eleni Dalaka, Georgios Theodorou, Ioannis Politis and Athanasios I. Gelasakis
Animals 2026, 16(7), 1041; https://doi.org/10.3390/ani16071041 - 28 Mar 2026
Viewed by 309
Abstract
The objective of the present study is to evaluate the effects of lactation stage, age, somatic cell count (SCC), and daily milk yield on plasmin–plasminogen (PL–PG) system activity and physicochemical milk traits in intensively reared Chios and Frizarta ewes. A total of 52 [...] Read more.
The objective of the present study is to evaluate the effects of lactation stage, age, somatic cell count (SCC), and daily milk yield on plasmin–plasminogen (PL–PG) system activity and physicochemical milk traits in intensively reared Chios and Frizarta ewes. A total of 52 purebred ewes (26 ewes per breed and farm) were randomly selected and prospectively monitored during the 3rd, 5th, and 6th month post-lambing. Daily milk yield and body condition score (BCS) were recorded, and individual milk samples were collected for the assessment of PL–PG activities using enzymatic assays, SCC, electrical conductivity (EC), refractive index (RI), and pH. Correlation analysis and mixed linear regression models were used for the assessment of the effects. Lactation stage significantly affected PL–PG system traits in both breeds, but in opposite direction; plasmin and plasminogen plus plasmin declined toward late lactation in Chios ewes, whereas it increased in Frizarta ewes. Lower SCC was associated with reduced plasmin system activity in Chios ewes, whereas no effect was observed in Frizarta ewes. The plasminogen-to-plasmin ratio remained stable across lactation, breeds, and SCC classes, indicating coordinated regulation of the system. BCS was positively associated with plasmin activity during late lactation, suggesting a stage-dependent metabolic modulation. EC and pH were closely associated with SCC, while RI mainly reflected compositional variation. Our findings underline that, although the PL–PG system is primarily affected by lactation stage and mammary health status in sheep, there are breed-specific regulatory patterns which should be further investigated. Full article
(This article belongs to the Section Small Ruminants)
Show Figures

Figure 1

29 pages, 4131 KB  
Review
Mussel Mortality Events and Changes in the Mediterranean Sea Ecosystem: An Integrated One Health–One Welfare Analysis
by Claudia Carbonara, Maria Antonietta Colonna, Francesco Giannico, Luca Pozzato, Michela Cariglia, Nicola Faccilongo, Simona Tarricone and Marco Ragni
Fishes 2026, 11(3), 190; https://doi.org/10.3390/fishes11030190 - 21 Mar 2026
Viewed by 282
Abstract
The Mediterranean mussel, Mytilus galloprovincialis, is currently facing unprecedented mass mortality events (MMEs) that threaten the economic and ecological stability of Mediterranean aquaculture. The present review gathered and analyzed current knowledge on climate change and environmental disorders that may cause MMEs in [...] Read more.
The Mediterranean mussel, Mytilus galloprovincialis, is currently facing unprecedented mass mortality events (MMEs) that threaten the economic and ecological stability of Mediterranean aquaculture. The present review gathered and analyzed current knowledge on climate change and environmental disorders that may cause MMEs in Mediterranean mussels, compromising mussel physiology and immune competence. Biological agents, which proliferate under stress conditions, can either trigger direct disease or act as co-factors in mortality. The impact of the economic loss following MMEs in mussel production in the Mediterranean Sea is also described. The main key drivers used in the analysis of the literature were “M. galloprovincialis”, “MMEs”, “environmental stressors”, “climate change”, “pathogens”, “pollutants”, “economical losses”. The One Health–One Welfare framework recognizes the inextricable interconnection between the health of human, mussel, and marine ecosystems. This approach is essential for developing holistic monitoring programs, robust risk assessment strategies, and adaptive management policies capable of ensuring the long-term sustainability of Mediterranean mussel production and the ecological stability of coastal systems. In the future, the development of integrated water monitoring systems where mussels are both farmed species and active biological sentinels is possible. The implementation of a digital monitoring system will offer a transformative strategy for mitigating MMEs in Mediterranean mussel populations. Full article
(This article belongs to the Special Issue Advances in Shellfish Aquaculture)
Show Figures

Figure 1

14 pages, 604 KB  
Article
Positive Influence of Mussel Aquaculture on Epibenthic Macrofauna: An Example of Restorative Aquaculture in Coastal Ecosystems
by Estela Carbonell-Garzon, Angela Mateo, Laura Leyva, Paula Daban, Jesus Troncoso and Pablo Sanchez-Jerez
Coasts 2026, 6(1), 12; https://doi.org/10.3390/coasts6010012 - 18 Mar 2026
Viewed by 390
Abstract
Human activities have driven habitat degradation and biodiversity loss in marine ecosystems, highlighting the need for strategies that reconcile food production with ecosystem restoration. Restorative aquaculture has emerged as a potential tool to enhance habitat complexity, nutrient cycling, and biodiversity. The review highlighted [...] Read more.
Human activities have driven habitat degradation and biodiversity loss in marine ecosystems, highlighting the need for strategies that reconcile food production with ecosystem restoration. Restorative aquaculture has emerged as a potential tool to enhance habitat complexity, nutrient cycling, and biodiversity. The review highlighted a global imbalance between mussel production and research on its ecological benefits, with most studies emphasizing environmental impacts rather than positive ecosystem effects. Mussel farms enhance habitat complexity and provide trophic subsidies through mussel fall-off, supporting higher abundances of crustaceans and echinoderms, including commercial species such as lobsters. Ecological effects vary with spatial scale, production type (inshore vs. offshore), substrate characteristics, and farm structure. This review highlights both the ecological benefits and potential risks, including ecological traps. Research gaps include the need for quantitative assessments and long-term monitoring. Mussel farms act as both trophic and structural facilitators, demonstrating how low-trophic aquaculture can synergistically support marine biodiversity and ecosystem resilience. Properly managed, mussel farming could transition from a food production activity to a regenerative ecological tool. Full article
Show Figures

Figure 1

18 pages, 2943 KB  
Article
Transcriptomic Profiling Identifies Key Genes and ERBB Signaling Pathway Associated with Aggressive Behavior in Muscovy Ducks (Cairina moschata)
by Ai Liu, Xuping Wang, Xuan Zhou, Biqiong Yao, Jinjin Zhu, Yifu Rao, Fuyou Liao, Bingnong Yao, Surintorn Boonanuntan and Shenglin Yang
Animals 2026, 16(6), 951; https://doi.org/10.3390/ani16060951 - 18 Mar 2026
Viewed by 275
Abstract
Aggressive behavior in Muscovy ducks (Cairna moschata) has become a predominant concern in intensive farming systems, leading to reduced animal welfare and production losses. To unravel the molecular mechanisms underlying this behavior, transcriptomic profiling was performed on the hypothalamus, a key regulatory hub [...] Read more.
Aggressive behavior in Muscovy ducks (Cairna moschata) has become a predominant concern in intensive farming systems, leading to reduced animal welfare and production losses. To unravel the molecular mechanisms underlying this behavior, transcriptomic profiling was performed on the hypothalamus, a key regulatory hub for aggressive responses. A total of 120 healthy 60-day-old female Muscovy ducks were continuously monitored for 24 h/day over one month using Media Recorder 2.0 software. Based on instantaneous and continuous behavioral observations, the ducks were categorized into three groups: aggressor (Experimental group I, actively attacking conspecifics), victim (Experimental group II, receiving aggression), and non-aggressive (Control group, no aggressive interactions). Hypothalamic tissues were collected from each group (n = 4 per group) for Illumina HiSeq 2000 high-throughput transcriptome sequencing. Functional annotation and enrichment analysis of differentially expressed genes (DEGs) were performed using Gene Ontology (GO) and Kyoto Encyclopedia of Genes and Genomes (KEGG) databases, followed by quantitative real-time PCR (qRT-PCR) validation. GO analysis identified 626 DEGs in the aggressor group and 649 DEGs in the victim group compared to the control group, with 26 DEGs directly involved in aggressive behavior regulation. Integration of GO and KEGG annotations revealed 69 candidate genes associated with aggressive behavior, enriched in two GO terms (behavior [GO:0007610] and sensory perception of pain [GO:0019233]) and the ERBB signaling pathway (map04012). qRT-PCR validation of 14 randomly selected candidate genes (e.g., NPY, ERBB4, MAPK9, PRDM12) confirmed that their expression patterns were consistent with transcriptomic data, verifying the reliability of the sequencing results. These findings provide novel insights into the molecular genetic basis of aggressive behavior in Muscovy ducks and lay a foundation for developing targeted strategies to mitigate aggression in intensive farming systems. Full article
(This article belongs to the Section Animal Genetics and Genomics)
Show Figures

Figure 1

15 pages, 1598 KB  
Article
Occurrence of Mineral Oil Hydrocarbons in Feed and Milk: Implications for Sustainable Dairy Production
by Mădălina Matei, Elena-Iuliana Flocea and Ioan Mircea Pop
Sustainability 2026, 18(6), 2889; https://doi.org/10.3390/su18062889 - 16 Mar 2026
Viewed by 211
Abstract
Mineral oil hydrocarbons (MOH) are increasingly reported in agri-food systems, but their presence in dairy production is not yet fully characterized. This study investigated the occurrence of mineral oil saturated hydrocarbons (MOSH) and mineral oil aromatic hydrocarbons (MOAH) in feed and milk collected [...] Read more.
Mineral oil hydrocarbons (MOH) are increasingly reported in agri-food systems, but their presence in dairy production is not yet fully characterized. This study investigated the occurrence of mineral oil saturated hydrocarbons (MOSH) and mineral oil aromatic hydrocarbons (MOAH) in feed and milk collected from three dairy farms with different production conditions, with the aim of supporting a system-wide interpretation of contaminant presence. Samples were analyzed using confirmed chromatographic methods, and the results were descriptively evaluated to express variability both within and between farms. Both feed and milk samples showed heterogeneous contamination patterns, highlighting the influence of environmental exposure, technological activities and biological variations, rather than a direct linear transfer. To help the interpretation, a conceptual framework linking environment, feed, animals and milk was proposed. From a sustainability point of view, the results highlight the importance of preventive monitoring and farm-level management strategies to reduce contaminant pressure in dairy production. Overall, the study furnishes empirical evidence that contributes to a broader understanding of contaminant occurrence and supports integrated approaches for food safety and sustainable dairy production. Full article
(This article belongs to the Special Issue Sustainable Urban Food Systems: Pathways to the Future)
Show Figures

Figure 1

21 pages, 10688 KB  
Article
Airborne Microbiome of Tropical Ostrich Farms: Diversity, Antibiotic Resistance, and Biogeochemical Cycling Potential
by Yu Yang, Junchi Wang, Zetong Wang, Cheng Li, Xiaolei Hu, Songdi Liao and Lizhi Wang
Animals 2026, 16(6), 880; https://doi.org/10.3390/ani16060880 - 12 Mar 2026
Viewed by 341
Abstract
The expansion of tropical specialty livestock farming raises urgent concerns about airborne pathogen and antibiotic resistance dissemination. Ostrich farming, characterized by high-density stocking and feed exposure, yet their microbial ecology remain poorly characterized. This study analyzed 48 bioaerosols samples from an ostrich farm [...] Read more.
The expansion of tropical specialty livestock farming raises urgent concerns about airborne pathogen and antibiotic resistance dissemination. Ostrich farming, characterized by high-density stocking and feed exposure, yet their microbial ecology remain poorly characterized. This study analyzed 48 bioaerosols samples from an ostrich farm in Hainan, China, across dry and rainy seasons using 16S rRNA sequencing and metagenomics. The bacterial community were dominated by Firmicutes, Proteobacteria, and Actinobacteria, followed by Staphylococcus, Bacillus, and Acinetobacter as predominant genera, with particle size significantly shaping their structure. Large particles (>7.0 μm) carried higher species richness, while medium particles (2.1–3.3 μm) exhibited the highest diversity and evenness. Notably, small particles (0.65–1.1 μm), which can penetrate deep into the lungs, were enriched with Brevibacillus and Corynebacterium. Metagenomic analysis identified 638 antibiotic resistance genes (ARGs), dominated by efflux pump-associated determinants. The detection of clinically relevant ARGs (e.g., mcr-1 and blaTEM) reflects the genetic potential of the airborne resistome, rather than confirmed resistance phenotypes or active horizontal gene transfer. Functional analysis revealed a strong potential for organic matter degradation, driven by abundant carbohydrate-active enzymes (CAZymes) and their corresponding CAZyme genes, as well as a nitrogen cycle dominated by assimilation and reduction pathways, while genes for nitrogen fixation and nitrification were absent. Our findings demonstrate that ostrich farming enhanced airborne microbial diversity and functional potential, facilitating the ARG dissemination and nitrogen transformation. This study provides critical insights into the ecological and health risks of bioaerosols in tropical livestock farms, informing environmental monitoring and risk management strategies. Full article
(This article belongs to the Section Animal System and Management)
Show Figures

Figure 1

19 pages, 1527 KB  
Article
Recovery of the White-Tailed Eagle Population in the Republic of Moldova: A Step Forward in Biodiversity Conservation
by Mihail Ghilan, Vitalie Ajder, Silvia Ursul and Emanuel Ștefan Baltag
Sustainability 2026, 18(6), 2722; https://doi.org/10.3390/su18062722 - 11 Mar 2026
Viewed by 846
Abstract
In healthy ecosystems, large raptors such as the White-tailed Eagle perform the essential roles of predators, bioindicators, and umbrella species. Despite their importance, many species of raptors are globally endangered, and similarly, in the Republic of Moldova, 13 species of diurnal birds of [...] Read more.
In healthy ecosystems, large raptors such as the White-tailed Eagle perform the essential roles of predators, bioindicators, and umbrella species. Despite their importance, many species of raptors are globally endangered, and similarly, in the Republic of Moldova, 13 species of diurnal birds of prey went extinct in the last 7 decades. The White-tailed Eagle (Haliaeetus albicilla) is the only example of a raptor that has regionally made a demographic and distributional comeback after decades of absence. Following this comeback, a national monitoring scheme during 2014–2025, including a nest counting survey in 2022–2024, has been implemented to understand what the current national situation of the species is and its ecological preferences and threats, together with the fundamental ecological context that allowed the breeding population to adapt to an ever-changing landscape. Field research conducted over 12 years confirmed the breeding of eight pairs, with data indicating a minimum of 19–23 nesting pairs. Pairs generally avoid human-dominated landscapes, preferring higher coverage of wetlands and forests, but current data suggests frequent occupancy of suboptimal territories and increasing tolerance towards human activity and infrastructure. Although currently small, the breeding population experiences high breeding success with no negative outcomes recorded. However, droughts and forestry activities in the proximity of the nests potentially reduced and delayed breeding success. Current forestry and fish farming practices increase the vulnerability of the few known breeding pairs to habitat degradation, poaching, and deforestation. To improve the conservation status of this endangered raptor in the Republic of Moldova, as close as possible to Least Concern status, it is crucial to implement multi-purpose buffer zones around active nests during the breeding season and to further survey the breeding population and assess any demographic trends. Full article
Show Figures

Figure 1

22 pages, 1824 KB  
Article
The Impact of Scientific Irrigation Scheduling on Water Use Efficiency, Energy Productivity and Economic Profitability: Analysis at the Farm Level in Tunisia
by Hacib El Amami, Alfonso Domínguez, Charles Muanda, Ángel Martínez-Romero, José Antonio Martínez-López, Nicolas R. Dalezios, Nicholas Dercas, Ioannis Faraslis, Marios Spiliotopoulos, Jean Robert Kompany, Mariem Ben Sâada and Radhouan Nsiri
Water 2026, 18(6), 655; https://doi.org/10.3390/w18060655 - 10 Mar 2026
Cited by 1 | Viewed by 410
Abstract
In water-limited areas, scientific irrigation scheduling is suggested as a valuable tool to optimize the amount and frequency of water required by crops. MOPECO, based on local data including soil texture, crop growth stages, climatic conditions, weather forecast and irrigation scheme characteristics, can [...] Read more.
In water-limited areas, scientific irrigation scheduling is suggested as a valuable tool to optimize the amount and frequency of water required by crops. MOPECO, based on local data including soil texture, crop growth stages, climatic conditions, weather forecast and irrigation scheme characteristics, can be employed to define the optimal irrigation strategy. This tool was implemented within the SUPROMED project and tested in real farms managed by progressive farmers (leader farmers) who had been advised by the research team to monitor irrigation for seven major water-demanding crops (wheat, oat, onion, maize, olive, almond and pistachio). The obtained results were compared with conventional irrigation management as usually practiced by farmers (average farmers), based on their local experiences and knowledge, for the same crops growing in very similar conditions. Water use and energy efficiency use as well as irrigation cost and economic profitability were compared. The results showed that the advised irrigation scheduling provided an effective way to improve water and energy efficiency and increase yields and economic profitability with respect to current farm management. On average, the scientific method (MOPECO) reduced water consumption and energy use by 25.5% and 22%, respectively, achieving a 29% increase in yield and a reduction of 18% in water irrigation cost. The gross margin per hectare was also higher, increasing by 26%. The results also showed that, under advised management, the farmers’ income became more resilient to market price variability, allowing the farmers to have better economic viability. Based on these results, our study suggested that the adaptation of scientific models such as MOPECO to farmers’ requirements and their implementation through training activities could provide end users with a significant opportunity to improve the agronomic and economic efficiency of water and energy in arid regions. Full article
Show Figures

Figure 1

30 pages, 410 KB  
Review
The Influence of Environmental Conditions and Husbandry Practices on Goat Welfare
by Renata Pilarczyk, Małgorzata Bąkowska, Agnieszka Tomza-Marciniak, Jan Udała, Beata Seremak, Ewa Kwita, Piotr Sablik and Bogumiła Pilarczyk
Animals 2026, 16(5), 838; https://doi.org/10.3390/ani16050838 - 7 Mar 2026
Viewed by 368
Abstract
Goat (Capra hircus) welfare is an important issue in any farming system. The aim of the study was a comprehensive analysis of the impact of environmental factors and farming practices on the welfare of goats, with particular attention to physical, behavioural, [...] Read more.
Goat (Capra hircus) welfare is an important issue in any farming system. The aim of the study was a comprehensive analysis of the impact of environmental factors and farming practices on the welfare of goats, with particular attention to physical, behavioural, and emotional aspects. It includes a review of the up-to-date literature on the effects of environmental conditions including air temperature, air humidity, space, feeding systems, social relationships (mother–offspring, human–animal, animal–animal), zootechnical procedures (dehorning, castration, hoof trimming) and welfare assessment methods. It compares the AWIN, Anzuino, Muri and Leite protocols for assessing goat welfare and their application in the Five Domain Model. Goat welfare is strongly influenced by their environment, nutrition and socialisation: heat stress and confined space cause physiological disorders, decreased immunity and increased aggressive behaviour and a monotonous diet leads to frustration and reduced cognitive activity, whereas positive early contact with humans reduces anxiety and maintaining the mother–kid bond supports the social development of young goats. Furthermore, significant improvements in welfare and stress reduction can be achieved by providing anaesthesia and painkillers where necessary to minimise pain and enriching the environment with items that support natural behaviour, such as platforms, brushes and items for cognitive tasks. In general, the keeper should take a holistic approach, combining environmental optimisation, humane husbandry practices and regular monitoring using validated assessment protocols to improve welfare. These measures are both an ethical obligation and a prerequisite for animal health and production efficiency. Nevertheless, there is a need for further research focussing on the development of non-invasive assessment methods and innovative forms of environmental enrichment. Full article
(This article belongs to the Section Animal Welfare)
29 pages, 12396 KB  
Article
Multi-Channel SCADA-Based Image-Driven Power Prediction for Wind Turbines Using Optimized LeNet-5-LSTM Hybrid Neural Architecture
by Muhammad Ahsan and Phong Ba Dao
Energies 2026, 19(5), 1169; https://doi.org/10.3390/en19051169 - 26 Feb 2026
Viewed by 363
Abstract
Accurate power prediction is essential for assessing wind turbine performance under real-world operating conditions and for supporting condition monitoring and maintenance planning using SCADA data. Most existing approaches rely directly on raw SCADA signals, which may limit their ability to capture complex spatiotemporal [...] Read more.
Accurate power prediction is essential for assessing wind turbine performance under real-world operating conditions and for supporting condition monitoring and maintenance planning using SCADA data. Most existing approaches rely directly on raw SCADA signals, which may limit their ability to capture complex spatiotemporal dependencies among operational variables. To address this limitation, this paper proposes a novel SCADA-driven power prediction framework that transforms selected SCADA variables into multi-channel grayscale images and leverages an optimized LeNet-5–LSTM hybrid neural network for active and reactive power prediction. First, the SCADA dataset is analyzed to identify the most influential variables affecting power output. Six key variables are then selected, segmented, and encoded as 2D grayscale images, enabling the model to learn richer feature representations compared to conventional raw SCADA data-based methods. The proposed network combines convolutional layers for spatial feature extraction from SCADA data-based grayscale images with LSTM layers to capture temporal dependencies. Model training incorporates a customized loss function that integrates both data-driven supervision and physics-based constraints. The model is trained using 70% of the image-based dataset, with five independent runs to ensure robustness and reproducibility, while the remaining 30% is used for testing. The proposed approach is validated using SCADA data from three real-world cases: (i) a 2 MW Siemens wind turbine in Poland, (ii) a Vestas V52 wind turbine in Ireland, and (iii) the La Haute Borne wind farm in France, consisting of four wind turbines. The results demonstrate that the SCADA-based image representation enables the proposed LeNet-5–LSTM model to effectively learn discriminative feature patterns and achieve accurate active and reactive power predictions across different turbine types and operating conditions. Full article
(This article belongs to the Special Issue Machine Learning in Renewable Energy Resource Assessment)
Show Figures

Figure 1

18 pages, 4993 KB  
Article
Smart Modular Vertical Farms: Addressing Food Security and Resource Efficiency in Singapore’s Urban Environment
by Chew Beng Soh, Barbara Ting Wei Ang, Yin Mei Fong, Szu-Cheng Chien, Hui An, Valentina Dessì, Matteo Clementi, Chuan Beng Tay, Michele D’Ostuni, Giorgio Gianquinto and Francesco Orsini
Horticulturae 2026, 12(3), 271; https://doi.org/10.3390/horticulturae12030271 - 26 Feb 2026
Viewed by 737
Abstract
This study presents a modular outdoor vertical farming system integrated into building façades to address urban food security and sustainability challenges in Singapore. The design integrates passive climate control, hydroponics and soil-based irrigation, with active monitoring of the vapor pressure deficit (VPD) and [...] Read more.
This study presents a modular outdoor vertical farming system integrated into building façades to address urban food security and sustainability challenges in Singapore. The design integrates passive climate control, hydroponics and soil-based irrigation, with active monitoring of the vapor pressure deficit (VPD) and photosynthetically active radiation (PAR). Continuous visual imaging is used to support growth monitoring and predictive harvesting, reducing labor needs. Under experimental conditions, deployment of UCNP-coated light-conversion films improved crop yield by 30% and reduced plant heat stress. Photovoltaic arrays and battery storage enabled energy self-sufficiency and microclimate management in the modular farm. The results demonstrated that building-integrated vertical farms can enhance urban food resilience and resource efficiency, offering a scalable model for sustainable agriculture in land-constrained cities. Full article
Show Figures

Figure 1

Back to TopTop