Sign in to use this feature.

Years

Between: -

Subjects

remove_circle_outline
remove_circle_outline
remove_circle_outline
remove_circle_outline
remove_circle_outline
remove_circle_outline
remove_circle_outline
remove_circle_outline
remove_circle_outline

Journals

remove_circle_outline
remove_circle_outline
remove_circle_outline
remove_circle_outline
remove_circle_outline
remove_circle_outline
remove_circle_outline
remove_circle_outline
remove_circle_outline
remove_circle_outline
remove_circle_outline
remove_circle_outline
remove_circle_outline
remove_circle_outline
remove_circle_outline
remove_circle_outline
remove_circle_outline
remove_circle_outline
remove_circle_outline
remove_circle_outline
remove_circle_outline
remove_circle_outline
remove_circle_outline
remove_circle_outline
remove_circle_outline
remove_circle_outline
remove_circle_outline
remove_circle_outline
remove_circle_outline
remove_circle_outline
remove_circle_outline
remove_circle_outline
remove_circle_outline
remove_circle_outline
remove_circle_outline
remove_circle_outline
remove_circle_outline
remove_circle_outline
remove_circle_outline
remove_circle_outline
remove_circle_outline
remove_circle_outline
remove_circle_outline
remove_circle_outline
remove_circle_outline

Article Types

Countries / Regions

remove_circle_outline
remove_circle_outline
remove_circle_outline
remove_circle_outline
remove_circle_outline
remove_circle_outline
remove_circle_outline
remove_circle_outline
remove_circle_outline
remove_circle_outline
remove_circle_outline

Search Results (9,621)

Search Parameters:
Keywords = digital enhancement

Order results
Result details
Results per page
Select all
Export citation of selected articles as:
29 pages, 2816 KB  
Article
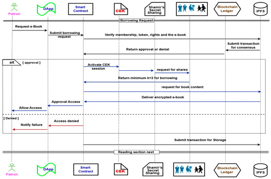
Library Systems and Digital-Rights Management: Towards a Blockchain-Based Solution for Enhanced Privacy and Security
by Patrick Laboso, Martin Aruldoss, P. Thiyagarajan, T. Miranda Lakshmi and Martin Wynn
Information 2026, 17(2), 137; https://doi.org/10.3390/info17020137 (registering DOI) - 1 Feb 2026
Abstract
The rapid digitization of library resources has intensified the need for robust digital-rights management (DRM) mechanisms to safeguard copyright, control access, and preserve user privacy. Conventional DRM approaches are often centralized, prone to single-point-of-failure, and are limited in transparency and interoperability. To address [...] Read more.
The rapid digitization of library resources has intensified the need for robust digital-rights management (DRM) mechanisms to safeguard copyright, control access, and preserve user privacy. Conventional DRM approaches are often centralized, prone to single-point-of-failure, and are limited in transparency and interoperability. To address these challenges, this article puts forward a decentralized DRM framework for library systems by leveraging blockchain technology and decentralized DRM-key mechanisms. An integrative review of the available research literature provides an analysis of current blockchain-based DRM library systems, their limitations, and associated challenges. To address these issues, a controlled experiment is set up to implement and evaluate a possible solution. In the proposed model, digital content is encrypted and stored in the Inter-Planetary File System (IPFS), while blockchain smart contracts manage the generation, distribution, and validation of DRM-keys that regulate user-access rights. This approach ensures immutability, transparency, and fine-grained access control without reliance on centralized authorities. Security is enhanced through cryptographic techniques for authentication. The model not only mitigates issues of piracy, unauthorized redistribution, and vendor lock-in, but also provides a scalable and interoperable solution for modern digital libraries. The findings demonstrate how blockchain-enabled DRM-keys can enhance trust, accountability, and efficiency through the development of secure, decentralized, and user-centric digital library systems, which will be of interest to practitioners charged with library IT technology management and to researchers in the wider field of blockchain applications in organizations. Full article
Show Figures

Graphical abstract

31 pages, 6852 KB  
Article
Digital Governance and Geohazard Mitigation in Post-Earthquake Reconstruction: The 2018 Etna Case Study
by Giovanni Scapellato, Giuseppe Licciardello, Giuseppe Lorenzo Maria Blanco, Francesco Campione, Maria Letizia Carbone, Salvatore Castorina, Antonio Mirko Londino, Mariangela Riggio, Giuseppe Sapienza, Giuseppe Scrofana, Salvatore Tomarchio, Salvatore Scalia and Marco Neri
GeoHazards 2026, 7(1), 16; https://doi.org/10.3390/geohazards7010016 (registering DOI) - 1 Feb 2026
Abstract
Post-disaster reconstruction requires instruments capable of ensuring procedural consistency, administrative transparency, and the systematic integration of geohazards, all of which are essential for safeguarding communities. This study presents the digital platform established under Italian Law 55/2019 for the reconstruction of the areas on [...] Read more.
Post-disaster reconstruction requires instruments capable of ensuring procedural consistency, administrative transparency, and the systematic integration of geohazards, all of which are essential for safeguarding communities. This study presents the digital platform established under Italian Law 55/2019 for the reconstruction of the areas on Mt. Etna affected by the Mw 4.9 earthquake of 26 December 2018, emphasizing its innovative contribution to current international approaches to reconstruction governance. The platform standardizes the entire administrative workflow and is centered on the Parametric Form, which enables an objective calculation of eligible reconstruction grants based on damage indicators, vulnerability metrics, and parametric cost functions. A defining feature of the Etna model is the structural integration between administrative procedures and geohazard mitigation, achieved through updated hazard maps and protocols that incorporate geological, hydrogeological, and geomorphological conditions. This approach reframes reconstruction as an opportunity to reduce overall territorial vulnerability. The system also includes public monitoring tools (WebGIS and dashboards) that enhance traceability, compliance, and stakeholder engagement. Expected outcomes include shorter administrative timelines, improved interinstitutional coordination, and the potential transferability of the model to other emergency contexts. In comparison with international cases, the Etna experience represents an original integration of digitalization, parametric assessment, and site-specific hazard mitigation. Full article
Show Figures

Graphical abstract

27 pages, 368 KB  
Review
Technology Interventions and Well-Being Enhancement in Residential Aged Care: A Scoping Review
by Michael Chew, Sonja Pedell, Diego Muñoz and Marija Basic
Technologies 2026, 14(2), 90; https://doi.org/10.3390/technologies14020090 (registering DOI) - 1 Feb 2026
Abstract
Technology interventions have great potential to support the complex needs of older adults living in residential aged care, contributing to their general well-being. This scoping review aims to provide an overview of how different technological interventions contribute to the well-being of older adult [...] Read more.
Technology interventions have great potential to support the complex needs of older adults living in residential aged care, contributing to their general well-being. This scoping review aims to provide an overview of how different technological interventions contribute to the well-being of older adult residents in aged care settings. Specifically, the current objectives for digital interventions, the interaction mechanisms, and the evaluation of their impact on well-being are reviewed following the PRISMA guidelines. We included 26 studies since 2017 covering three databases discussing the impact of technological interventions on social connectedness and cognitive and emotional well-being, and the theoretical models of evaluation applied in these studies. Seven key interaction mechanisms with digital interventions with the objective to enhance social connections, stimulate cognitive functioning, and formulate new models and theories were identified. Our findings show the potential of enhancing the well-being of aged care residents. We discuss our findings under three lenses: User, relational, and contextual experiences, and suggest that these experience categories should inform the focus of future research. This review offers insights into the broader ethical, social, and contextual factors that influence their success, and that can guide future research, inform policy decisions, and improve care practices. Full article
(This article belongs to the Section Assistive Technologies)
Show Figures

Figure 1

25 pages, 5919 KB  
Article
Laser-Based Online OD Measurement of 48 Parallel Stirred Tank Bioreactors Enables Fast Growth Improvement of Gluconobacter oxydans
by Zeynep Güreli, Emmeran Bieringer, Elif Ilgim, Tanja Wolf, Kai Kress and Dirk Weuster-Botz
Fermentation 2026, 12(2), 77; https://doi.org/10.3390/fermentation12020077 (registering DOI) - 1 Feb 2026
Abstract
A parallel-stirred tank bioreactor system on a 10 mL-scale automated with a liquid handling station introduces significant benefits in bioprocess analysis and design regarding preserving time, cost, and workload, thereby enabling quick generation of bioprocess results that can be easily scaled up. Although [...] Read more.
A parallel-stirred tank bioreactor system on a 10 mL-scale automated with a liquid handling station introduces significant benefits in bioprocess analysis and design regarding preserving time, cost, and workload, thereby enabling quick generation of bioprocess results that can be easily scaled up. Although up-to-date approaches enable the online analysis of individual reactors for pH, dissolved oxygen (DO), and optical density (OD), the automated calibration of a new online laser-based infrared OD sensor device and noise reduction are still required. Among the extensive research on the full-data smoothing tools, the Savitzky–Golay (Savgol) filter was determined as the most effective one. Scattered and transmitted online light values were successfully aligned with the reference at-line OD values measured at 600 nm by the liquid handler with a step time of a few hours. The growth of an engineered Gluconobacter oxydans designed for specific whole-cell oxidations has been investigated in two parallel batch process setups with varied sugar types at varying sugar concentrations, combinations of sugars, and altered concentrations of complex media. Simulation of real-time smoothing was applied with a Kalman filter. Rapid adaptation was observed within a few upcoming data points by altering the parameters for the estimation of the noise in the signal. For almost all tested reaction conditions, a successful alignment of the simulation of real-time smoothed online OD with at-line values was achieved. The best growth condition was determined in the presence of 120 g L−1 glucose and 30 g L−1 fructose with the tripled peptone concentration. Under these conditions, OD600 increased by 109%, from 2.1 to 4.4, compared to the reference process. Full article
Show Figures

Figure 1

22 pages, 1706 KB  
Article
A Replication Study for Consumer Digital Twins: Pilot Sites Analysis and Experience from the SENDER Project (Horizon 2020)
by Eleni Douvi, Dimitra Douvi, Jason Tsahalis and Haralabos-Theodoros Tsahalis
Computation 2026, 14(2), 31; https://doi.org/10.3390/computation14020031 (registering DOI) - 1 Feb 2026
Abstract
The SENDER (Sustainable Consumer Engagement and Demand Response) project aims to develop an innovative interface that engages energy consumers in Demand Response (DR) programs by developing new technologies to predict energy consumption, enhance market flexibility, and manage the exploitation of Renewable Energy Sources [...] Read more.
The SENDER (Sustainable Consumer Engagement and Demand Response) project aims to develop an innovative interface that engages energy consumers in Demand Response (DR) programs by developing new technologies to predict energy consumption, enhance market flexibility, and manage the exploitation of Renewable Energy Sources (RES). The current paper presents a replication study for consumer Digital Twins (DTs) that simulate energy consumption patterns and occupancy behaviors in various households across three pilot sites (Austria, Spain, Finland) based on six-month historical and real-time data related to loads, sensors, and relevant details for every household. Due to data limitations and inhomogeneity, we conducted a replication analysis focusing only on Austria and Spain, where available data regarding power and motion alarm sensors were sufficient, leading to a replication scenario by gradually increasing the number of households. In addition to limited data and short time of measurements, other challenges faced included inconsistencies in sensor installations and limited information on occupancy. In order to ensure reliable results, data was filtered, and households with common characteristics were grouped together to improve accuracy and consistency in DT modeling. Finally, it was concluded that a successful replication procedure requires sufficient continuous, frequent, and homogeneous data, along with its validation. Full article
Show Figures

Figure 1

30 pages, 2145 KB  
Article
Potions & Dragons: Player-Informed Web-Based Gamification for Science Attitudinal Change in Initial Teacher Education
by Gregorio Jiménez-Valverde, Noëlle Fabre-Mitjans and Gerard Guimerà-Ballesta
Computers 2026, 15(2), 78; https://doi.org/10.3390/computers15020078 (registering DOI) - 1 Feb 2026
Abstract
This exploratory mixed-methods study examined whether a narrative-driven digital gamification platform, FantasyClass, grounded in the MDA (Mechanics–Dynamics–Aesthetics) framework and Bartle’s player typology (used as a cohort-level design input), was associated with science attitudinal change in preservice primary teachers. The quantitative component employed a [...] Read more.
This exploratory mixed-methods study examined whether a narrative-driven digital gamification platform, FantasyClass, grounded in the MDA (Mechanics–Dynamics–Aesthetics) framework and Bartle’s player typology (used as a cohort-level design input), was associated with science attitudinal change in preservice primary teachers. The quantitative component employed a one-group pretest–posttest (pre-experimental) within-participant design using a validated 22-item attitudes questionnaire (N = 23), structured across three temporal dimensions: past (retrospective experiences), present (current perceptions), and future (teaching expectations). Significant improvements were observed across all attitudinal dimensions with large effect sizes, most notably in students’ future expectations and confidence to teach science. Exploratory correlation analyses indicated that participants’ perceived motivational value of narrative and immersion elements was moderately associated with Future-dimension attitudinal gains. Qualitative thematic analysis of open-ended responses (n = 15) revealed enhanced motivation, reduced science anxiety, more positive perceptions of physics and chemistry, and strong intentions to adopt game-based and gamified strategies in future teaching practice. Convergence across quantitative and qualitative strands suggests that structurally coherent, player-type-informed narrative gamification may be associated with attitudinal transformation and early professional identity development in STEM teacher education, while recognizing that the design does not permit causal attribution. Full article
Show Figures

Figure 1

20 pages, 987 KB  
Article
Digitalization and Sustainable Industrial Low-Carbon Transformation: Synergistic Effects, Policy Tools, Technical Pathways, and Financial Innovation
by Wei Cai, Sufian Jusoh and Xiaoguang Yue
Sustainability 2026, 18(3), 1433; https://doi.org/10.3390/su18031433 (registering DOI) - 1 Feb 2026
Abstract
In the context of the growing urgency of sustainable industrial transformation under global climate goals, this study examines how digitalization enables and amplifies industrial low-carbon transition through the synergistic interaction of policy tools, technological pathways, and financial innovation. Addressing the challenge of reconciling [...] Read more.
In the context of the growing urgency of sustainable industrial transformation under global climate goals, this study examines how digitalization enables and amplifies industrial low-carbon transition through the synergistic interaction of policy tools, technological pathways, and financial innovation. Addressing the challenge of reconciling emissions reduction with industrial efficiency, the study employs a mixed-method approach that combines panel econometric analysis of manufacturing enterprises in China’s Yangtze River Delta with representative case studies. The empirical results demonstrate significant synergistic effects among policy, technology, and finance under digital enablement. Coordinated policy instruments, including emissions trading and green credit, reduce decarbonization costs by 18–23%, while digitally enabled mechanisms such as Zhejiang’s “Carbon Efficiency Code” lower carbon intensity by over 15% for nearly half of participating firms. Technological pathways exhibit sectoral heterogeneity: digital twin optimization reduces emissions by 12% in the steel industry, whereas IoT-based monitoring cuts energy consumption by 9.7% in textiles. Financial innovations further reinforce these outcomes by increasing green R&D intensity and enhancing firms’ climate risk resilience. From a sustainability perspective, the study shows that digitalization strengthens real-time carbon measurement, monitoring, and verification (MRV), thereby improving sustainability performance assessment and governance effectiveness. By integrating digital tools with policy and financial incentives, the findings provide actionable guidance for supporting sustainable industrial operations and designing more precise, scalable, and data-driven sustainability-oriented policy instruments. Full article
Show Figures

Figure 1

42 pages, 14082 KB  
Article
Remote Laboratory Based on FPGA Devices Using the E-Learning Approach
by Victor H. García Ortega, Josefina Bárcenas López and Enrique Ruiz-Velasco Sánchez
Appl. Syst. Innov. 2026, 9(2), 37; https://doi.org/10.3390/asi9020037 (registering DOI) - 31 Jan 2026
Abstract
Laboratories across educational levels have traditionally required in-person attendance, limiting practical activities to specific times and physical spaces. This paper presents a technological architecture based on a system-on-chip (SoC) and a connectivist model, grounded in Connectivism Learning Theory, for implementing a remote laboratory [...] Read more.
Laboratories across educational levels have traditionally required in-person attendance, limiting practical activities to specific times and physical spaces. This paper presents a technological architecture based on a system-on-chip (SoC) and a connectivist model, grounded in Connectivism Learning Theory, for implementing a remote laboratory in digital logic design using FPGA devices. The architecture leverages an Internet-of-Things (IoT) environment to provide applications and servers that enable remote access, programming, manipulation, and visualization of FPGA-based development boards located in the institution’s laboratory, from anywhere and at any time. The connectivist model allows learners to interact with multiple nodes for attending synchronous classes, performing laboratory exercises, managing the remote laboratory, and accessing educational resources asynchronously. This approach aims to enhance learning, knowledge transfer, and skills development. A four-year evaluation was conducted, including one experimental group using an e-learning approach and three in-person control groups from a Digital Logic Design course. The experimental group achieved an average performance score of 9.777, surpassing the control groups, suggesting improved academic outcomes with the proposed system. Additionally, a Technology Acceptance Model-based survey showed very high acceptance among learners. This paper presents a novel connectivist model, which we call the Massive Open Online Laboratory. Full article
20 pages, 5325 KB  
Article
Study on Pressure-Bearing Performance and Application of Narrow Coal Pillars Reinforced by Bidirectional Tension Anchor Cables
by Ang Li, Shengqi Tian, Liuyi Fan, Nin Yang and Hao Li
Appl. Sci. 2026, 16(3), 1465; https://doi.org/10.3390/app16031465 (registering DOI) - 31 Jan 2026
Abstract
To address the insufficient bearing capacity and severe deformation of narrow coal pillars in deep gob-side entries under the influence of residual dynamic loading and hydraulic punching of the coal mass, this study investigates the plastic-damage evolution mechanism of narrow pillars and proposes [...] Read more.
To address the insufficient bearing capacity and severe deformation of narrow coal pillars in deep gob-side entries under the influence of residual dynamic loading and hydraulic punching of the coal mass, this study investigates the plastic-damage evolution mechanism of narrow pillars and proposes a novel “grip-anchoring (GA)” collaborative support system. A physical model testing system for narrow coal pillars reinforced by double-pull cable bolts was established based on similarity theory, and six support schemes were designed for comparative experiments. Digital image correlation was employed to analyze the displacement field and the evolution of plastic failure, and an industrial-scale field test was carried out to verify the reliability of the proposed support technology. The results indicate that the double-pull cable bolts, through a “dual-tensioning and synergistic locking” procedure, can effectively solve the support challenges of narrow coal pillars under asynchronous excavation. The dense double-row double-pull cable-bolt scheme maintained overall structural stability even under a 2.5p overload, with only localized damage occurring at the roof- and floor-corner zones of the pillar. This scheme exhibited the smallest deformation and the highest peak load among all tested configurations, demonstrating its significant advantage in enhancing structural stability. Full article
(This article belongs to the Special Issue Advances in Coal Mining Technologies)
Show Figures

Figure 1

15 pages, 2572 KB  
Article
Research on the Frequency Modulation Micro-Electro-Mechanical System Electric Field Sensor
by Ying Zhang, Shourong Nie, Huixian Li, Boyixiao Pang, Weiyang Li, Xun Sun and Xiaolong Wen
Symmetry 2026, 18(2), 270; https://doi.org/10.3390/sym18020270 (registering DOI) - 31 Jan 2026
Abstract
High-sensitivity, high-resolution electric field sensors (EFS) find extensive applications across multiple domains, including atmospheric monitoring, aerospace, power grid management, and industrial automation. While conventional electric field measurement techniques suffer from integration challenges and high-power consumption, micro-electromechanical systems (MEMS)-based EFS offer distinct advantages through [...] Read more.
High-sensitivity, high-resolution electric field sensors (EFS) find extensive applications across multiple domains, including atmospheric monitoring, aerospace, power grid management, and industrial automation. While conventional electric field measurement techniques suffer from integration challenges and high-power consumption, micro-electromechanical systems (MEMS)-based EFS offer distinct advantages through miniaturization, integration capability, and functional intelligence. This research incorporates frequency modulation technology into MEMS EFS, leveraging its inherent noise immunity, long-range transmission capacity, and compatibility with digital systems to enhance measurement precision. The sensor’s lateral and axial symmetry configurations are systematically investigated to reveal how asymmetric stiffness perturbations (negatives vs. positives) optimize performance, aligning with symmetry principles in MEMS design. Experimental results demonstrate that the lateral configuration achieves optimal performance with a sensitivity of 0.091√Hz/(kV/m) and a resolution of 1.01 kV/m, whereas the axial configuration yields an average sensitivity of 0.038 √Hz/(kV/m) with a corresponding resolution of 2.37 kV/m. The measurement range of the sensor is from −193.4 kV/m to 193.4 kV/m. Full article
29 pages, 7356 KB  
Article
Multi-Objective Optimization and Federated Learning for Agri-Food Supply Chains via Dynamic Heterogeneous Graph Neural Networks
by Lin Xuan, Baidong Zhao, Dingkun Zheng, Madina Mansurova, Baurzhan Belgibaev, Gulshat Amirkhanova, Alikhan Amirkhanov and Chenghan Yang
Sustainability 2026, 18(3), 1426; https://doi.org/10.3390/su18031426 (registering DOI) - 31 Jan 2026
Abstract
The intricate and dynamic nature of agricultural supply chains imposes stringent demands on optimization methodologies, necessitating multi-objective considerations, privacy safeguards, and decision transparency to address pivotal challenges in ensuring food security and sustainable development. This study introduces a Dynamic Heterogeneous Multi-Objective Graph Neural [...] Read more.
The intricate and dynamic nature of agricultural supply chains imposes stringent demands on optimization methodologies, necessitating multi-objective considerations, privacy safeguards, and decision transparency to address pivotal challenges in ensuring food security and sustainable development. This study introduces a Dynamic Heterogeneous Multi-Objective Graph Neural Network (DHMO-GNN) model, meticulously tailored for optimizing agricultural supply chains. It integrates five core modules: data preprocessing and heterogeneous graph construction, dynamic graph neural networks, multi-objective optimization, interpretability enhancement, and federated learning collaboration. The model adeptly captures temporal dynamics through sequential attention mechanisms and incremental updates, harmonizes cost, delivery time, and carbon emissions via multi-task learning and Pareto optimization, augments decision transparency with GNNExplainer and SHAP, and surmounts data silos by leveraging federated learning alongside differential privacy. Empirical evaluations on the Chengdu Hongguang Town Farmers’ Market dataset demonstrate that the centralized DHMO-GNN variant achieves a hypervolume indicator (HV) of 0.849, surpassing baseline models; the federated variant exhibits only a 2.6% decline under privacy constraints, underscoring its robustness. Ablation studies further corroborate the synergistic contributions of each module. This research furnishes an efficacious and trustworthy framework for the intelligent management of agricultural supply chains, holding profound implications for advancing digital transformation and green development. Full article
(This article belongs to the Section Sustainable Management)
29 pages, 431 KB  
Review
Digital Mental Health Post COVID-19: The Era of AI Chatbots
by Luke Balcombe
Encyclopedia 2026, 6(2), 32; https://doi.org/10.3390/encyclopedia6020032 (registering DOI) - 31 Jan 2026
Abstract
Digital mental health resources have expanded rapidly in the wake of the COVID-19 pandemic, offering new opportunities to improve access to mental healthcare through technologies such as AI chatbots, mobile apps, and online platforms. Despite this growth, significant challenges persist, including low user [...] Read more.
Digital mental health resources have expanded rapidly in the wake of the COVID-19 pandemic, offering new opportunities to improve access to mental healthcare through technologies such as AI chatbots, mobile apps, and online platforms. Despite this growth, significant challenges persist, including low user retention, limited digital literacy, unclear privacy regulations, and insufficient evidence of clinical effectiveness and safety. AI chatbots, which act as virtual therapists or companions, provide counseling and personalized support, but raise concerns about user dependence, emotional outcomes, privacy, ethical risks, and bias. User experiences are mixed: while some report enhanced social health and reduced loneliness, others question the safety, crisis response, and overall reliability of these tools, particularly in unregulated settings. Vulnerable and underserved populations may face heightened risks, highlighting the need for engagement with individuals with lived experience to define safe and supportive interactions. This review critically examines the empirical and grey literature on AI chatbot use in mental healthcare, evaluating their benefits and limitations in terms of access, user engagement, risk management, and clinical integration. Key findings indicate that AI chatbots can complement traditional care and bridge service gaps. However, current evidence is constrained by short-term studies and a lack of diverse, long-term outcome data. The review underscores the importance of transparent operations, ethical governance, and hybrid care models combining technological and human oversight. Recommendations include stakeholder-driven deployment approaches, rigorous evaluation standards, and ongoing real-world validation to ensure equitable, safe, and effective use of AI chatbots in mental healthcare. Full article
(This article belongs to the Section Behavioral Sciences)
38 pages, 1612 KB  
Article
The Mechanism and Spatiotemporal Variations in Digital Economy in Enhancing Resilience of the Cotton Industry Chain
by Muhabaiti Pareti, Sixue Qin, Yang Su, Jiao Zhang and Jiangtao Zhang
Systems 2026, 14(2), 152; https://doi.org/10.3390/systems14020152 (registering DOI) - 31 Jan 2026
Abstract
In the era of the digital economy, enhancing the resilience of industrial chains is a core task in building a modern industrial system. This paper views the cotton industrial chain as a system composed of multiple segments and entities, aiming to explore how [...] Read more.
In the era of the digital economy, enhancing the resilience of industrial chains is a core task in building a modern industrial system. This paper views the cotton industrial chain as a system composed of multiple segments and entities, aiming to explore how the digital economy drives the collaborative evolution of the chain’s constituent elements, organizational structure, and overall functions, ultimately enhancing its resilience to respond to shocks and adapt to changes. The study focuses on the cotton industrial chain, systematically analyzing the mechanisms and spatiotemporal characteristics of the digital economy’s impact on its resilience, aiming to provide theoretical support and practical pathways for constructing a secure, efficient, and sustainable cotton industrial chain. Based on panel data from nine provinces in China’s three major cotton-producing regions from 2013 to 2022, the study uses the entropy method to measure the technological innovation vitality and the resilience of the cotton industrial chain, employing a semi-parametric panel model to empirically test the systemic association between them, and utilizing a mediation effect model to identify the roles of market information utilization and the scale of planting in this relationship. The findings indicate the following: (1) The development of the digital economy significantly enhances the resilience of the cotton industrial chain and exhibits an inverted U-shaped nonlinear relationship. (2) The digital economy enhances the overall resilience and synergy of the cotton industrial chain through two key pathways: improving the technological innovation vitality and increasing the level of planting scale. (3) The influence of the digital economy on the resilience of the cotton industrial chain shows geographical heterogeneity, with the order being “Yangtze River Basin cotton areas > Northwest Inland cotton areas > Yellow River Basin cotton areas.” The impact of the digital economy on the resilience of the cotton industrial chain also exhibits temporal heterogeneity, with “2013–2017 > 2018–2022.” From the perspective of system optimization, future efforts should focus on constructing regionally differentiated collaborative mechanisms, improving the integrated platform for market information services, strengthening incentives for large-scale planting policies, enhancing the digital literacy of practitioners, and conducting skills training, in order to strengthen the overall resilience and sustainable evolution of China’s cotton industrial chain. Full article
(This article belongs to the Section Supply Chain Management)
17 pages, 858 KB  
Article
Large AI Model-Enhanced Digital Twin-Driven 6G Healthcare IoE
by Haoyuan Hu, Ziyi Song and Wenzao Shi
Electronics 2026, 15(3), 619; https://doi.org/10.3390/electronics15030619 (registering DOI) - 31 Jan 2026
Abstract
The convergence of the Internet of Everything (IoE) and healthcare requires ultra-reliable, low-latency, and intelligent communication systems. Sixth-generation (6G) wireless networks, coupled with digital twin (DT) models and large AI models (LAMs), are envisioned to promise substantial and practically meaningful improvements in smart [...] Read more.
The convergence of the Internet of Everything (IoE) and healthcare requires ultra-reliable, low-latency, and intelligent communication systems. Sixth-generation (6G) wireless networks, coupled with digital twin (DT) models and large AI models (LAMs), are envisioned to promise substantial and practically meaningful improvements in smart healthcare by enabling real-time monitoring, diagnosis, and personalized treatment. In this article, we propose an LAM-enhanced DT-driven network slicing framework for healthcare applications. The framework leverages large models to provide predictive insights and adaptive orchestration by creating virtual replicas of patients and medical devices that guide dynamic slice allocation. Reinforcement learning (RL) techniques are employed to optimize slice orchestration under uncertain traffic conditions, with LAMs augmenting decision-making through cognitive-level reasoning. Numerical results show that the proposed LAM–DT–RL framework reduces service-level agreement (SLA) violations by approximately 42–43% compared to a reinforcement-learning-only slicing strategy, while improving spectral efficiency and fairness among heterogeneous healthcare services. Finally, we outline open challenges and future research opportunities in integrating LAMs, DTs, and 6G for resilient healthcare IoE systems. Full article
Show Figures

Figure 1

20 pages, 942 KB  
Review
Artificial Intelligence in Minimally Invasive and Robotic Gastrointestinal Surgery: Major Applications and Recent Advances
by Matteo Pescio, Francesco Marzola, Giovanni Distefano, Pietro Leoncini, Carlo Alberto Ammirati, Federica Barontini, Giulio Dagnino and Alberto Arezzo
J. Pers. Med. 2026, 16(2), 71; https://doi.org/10.3390/jpm16020071 (registering DOI) - 31 Jan 2026
Abstract
Artificial intelligence (AI) is rapidly reshaping gastrointestinal (GI) surgery by enhancing decision-making, intraoperative performance, and postoperative management. The integration of AI-driven systems is enabling more precise, data-informed, and personalized surgical interventions. This review provides a state-of-the-art overview of AI applications in GI surgery, [...] Read more.
Artificial intelligence (AI) is rapidly reshaping gastrointestinal (GI) surgery by enhancing decision-making, intraoperative performance, and postoperative management. The integration of AI-driven systems is enabling more precise, data-informed, and personalized surgical interventions. This review provides a state-of-the-art overview of AI applications in GI surgery, organized into four key domains: surgical simulation, surgical computer vision, surgical data science, and surgical robot autonomy. A comprehensive narrative review of the literature was conducted, identifying relevant studies of technological developments in this field. In the domain of surgical simulation, AI enables virtual surgical planning and patient-specific digital twins for training and preoperative strategy. Surgical computer vision leverages AI to improve intraoperative scene understanding, anatomical segmentation, and workflow recognition. Surgical data science translates multimodal surgical data into predictive analytics and real-time decision support, enhancing safety and efficiency. Finally, surgical robot autonomy explores the progressive integration of AI for intelligent assistance and autonomous functions to augment human performance in minimally invasive and robotic procedures. Surgical AI has demonstrated significant potential across different domains, fostering precision, reproducibility, and personalization in GI surgery. Nevertheless, challenges remain in data quality, model generalizability, ethical governance, and clinical validation. Continued interdisciplinary collaboration will be crucial to translating AI from promising prototypes to routine, safe, and equitable surgical practice. Full article
Show Figures

Figure 1

Back to TopTop