Sign in to use this feature.

Years

Between: -

Subjects

remove_circle_outline
remove_circle_outline
remove_circle_outline
remove_circle_outline
remove_circle_outline
remove_circle_outline

Journals

Article Types

Countries / Regions

Search Results (69)

Search Parameters:
Keywords = convective nowcasting

Order results
Result details
Results per page
Select all
Export citation of selected articles as:
6 pages, 1113 KB  
Proceeding Paper
Integrating NWCSAF Nowcasting Tools into the Regional Cloud Seeding Program: A Case Study on 1 November 2023 in Saudi Arabia
by Ioannis Matsangouras, Stavros-Andreas Logothetis and Ayman Albar
Environ. Earth Sci. Proc. 2025, 35(1), 13; https://doi.org/10.3390/eesp2025035013 - 10 Sep 2025
Viewed by 493
Abstract
The Kingdom of Saudi Arabia launched a Regional Cloud Seeding Program in 2022 to enhance rainfall in central and southwestern regions. This study highlights a cloud seeding case on 1 November 2023, using convective development products derived from the Nowcasting Satellite Application Facility [...] Read more.
The Kingdom of Saudi Arabia launched a Regional Cloud Seeding Program in 2022 to enhance rainfall in central and southwestern regions. This study highlights a cloud seeding case on 1 November 2023, using convective development products derived from the Nowcasting Satellite Application Facility (NWCSAF), part of the SAF Network coordinated by the European Organization for the Exploitation of Meteorological Satellites. NWCSAF provided real-time satellite data for assessing cloud dynamics and precipitation. Analysis focused on Convection Initiation (CI) products issued 30–90 min before cloud seeding activities. Results showed the CI+30, +60, and +90 min outputs had high predictive accuracy, aligning with observed convection and demonstrating the value of satellite-based nowcasting in potential adaptation during cloud seeding operations. Full article
Show Figures

Figure 1

20 pages, 8416 KB  
Article
Extreme Short-Duration Rainfall and Urban Flood Hazard: Case Studies of Convective Events in Warsaw and Zamość, Poland
by Bartłomiej Pietras and Robert Pyrc
Water 2025, 17(18), 2671; https://doi.org/10.3390/w17182671 - 9 Sep 2025
Viewed by 606
Abstract
This study investigates two extreme convective rainfall events that struck Poland in August 2024, affecting Warsaw (Okęcie) on 19 August and Zamość on 21 August. The aim is to evaluate the meteorological background, intensity, and spatial characteristics of these short-duration storms. We used [...] Read more.
This study investigates two extreme convective rainfall events that struck Poland in August 2024, affecting Warsaw (Okęcie) on 19 August and Zamość on 21 August. The aim is to evaluate the meteorological background, intensity, and spatial characteristics of these short-duration storms. We used high-resolution meteorological observations, radar imagery, and satellite data provided by the Institute of Meteorology and Water Management (IMGW-PIB). The storms were analyzed using temporal rainfall profiles, Chomicz α index classification, and comparison with World Meteorological Organization (WMO) thresholds for extreme precipitation. Both events exceeded national and international criteria for torrential rainfall. In Zamość, over 88.3 mm of rain fell within one hour, and 131.3 mm within three hours—ranking this episode among the most intense short-duration rainfall events in the region. Convective organization patterns, including multicellular clustering and convective training, were identified as key factors enhancing rainfall intensity. The results demonstrate the diagnostic value of combining national indices with global benchmarks in rainfall assessment. These findings support further integration of convection-permitting models and real-time nowcasting into urban hydrometeorological warning systems. Full article
(This article belongs to the Section Water and Climate Change)
Show Figures

Figure 1

16 pages, 9656 KB  
Article
Diurnal Analysis of Nor’westers over Gangetic West Bengal as Observed from Weather Radar
by Bibraj Raj, Swaroop Sahoo, N. Puviarasan and V. Chandrasekar
Atmosphere 2025, 16(8), 989; https://doi.org/10.3390/atmos16080989 - 20 Aug 2025
Viewed by 586
Abstract
Intense thunderstorms known as Nor’westers develop in the Eastern and North Eastern parts of India and Bangladesh before the monsoon season (March to May). The associated severe weather can cause extensive damage to property and livestock. This study uses the pre-monsoon volumetric data [...] Read more.
Intense thunderstorms known as Nor’westers develop in the Eastern and North Eastern parts of India and Bangladesh before the monsoon season (March to May). The associated severe weather can cause extensive damage to property and livestock. This study uses the pre-monsoon volumetric data of S-band radar from 2013 to 2018 located in Kolkata to investigate the diurnal variation in the characteristics of the storms over Gangetic West Bengal. The cell initiation, echo top heights, maximum reflectivity, and core convective area are determined by using a flexible feature tracking algorithm (PyFLEXTRKR). The variation of the parameters in diurnal scale is examined from 211,503 individual cell tracks. The distribution of the severe weather phenomena based on radar based thresholds in spatial and temporal scale is also determined. The results show that new cell initiation peaks in the late evening and early morning, displaying bimodal variability. Most of these cells have a short lifespan of 0 to 3 h, with fewer than 5 percent of storms lasting beyond 3 h. The occurrence of hail is much greater in the afternoon due to intense surface heating than at other times. In contrast, the occurrence of lightning is higher in the late evening hours when the cell initiation reaches its peak. The convective rains are generally accompanied by lightning, exhibiting a similar diurnal temporal variability but are more widespread. The findings will assist operational weather forecasters in identifying locations that need targeted observation at certain times of the day to enhance the accuracy of severe weather nowcasting. Full article
(This article belongs to the Section Meteorology)
Show Figures

Figure 1

24 pages, 5889 KB  
Article
A Radar-Based Fast Code for Rainfall Nowcasting over the Tuscany Region
by Alessandro Mazza, Andrea Antonini, Samantha Melani and Alberto Ortolani
Remote Sens. 2025, 17(14), 2467; https://doi.org/10.3390/rs17142467 - 16 Jul 2025
Viewed by 596
Abstract
Accurate short-term precipitation forecasting (nowcasting) based on weather radar data is essential for managing weather-related risks, particularly in applications such as airport operations, urban flood prevention, and public safety during outdoor events. This study proposes a computationally efficient nowcasting method based on a [...] Read more.
Accurate short-term precipitation forecasting (nowcasting) based on weather radar data is essential for managing weather-related risks, particularly in applications such as airport operations, urban flood prevention, and public safety during outdoor events. This study proposes a computationally efficient nowcasting method based on a Lagrangian advection scheme, estimating both the translation and rotation of radar-observed precipitation fields without relying on machine learning or resource-intensive computation. The method was tested on a two-year dataset (2022–2023) over Tuscany, using data collected from the Italian Civil Protection Department’s radar network. Forecast performance was evaluated using the Critical Success Index (CSI) and Mean Absolute Error (MAE) across varying spatial domains (1° × 1° to 2° × 2°) and precipitation regimes. The results show that, for high-intensity events (average rate > 1 mm/h), the method achieved CSI scores exceeding 0.5 for lead times up to 2 h. In the case of low-intensity rainfall (average rate < 0.3 mm/h), its forecasting skill dropped after 20–30 min. Forecast accuracy was shown to be highly sensitive to the temporal stability of precipitation intensity. The method performed well under quasi-stationary stratiform conditions, whereas its skill declined during rapidly evolving convective events. The method has low computational requirements, with forecasts generated in under one minute on standard hardware, and it is well suited for real-time application in regional meteorological centres. Overall, the findings highlight the method’s effective balance between simplicity and performance, making it a practical and scalable option for operational nowcasting in settings with limited computational capacity. Its deployment is currently being planned at the LaMMA Consortium, the official meteorological service of Tuscany. Full article
Show Figures

Figure 1

36 pages, 10251 KB  
Article
Integrating Advanced Sensor Technologies for Enhanced Agricultural Weather Forecasts and Irrigation Advisories: The MAGDA Project Approach
by Martina Lagasio, Stefano Barindelli, Zenaida Chitu, Sergio Contreras, Amelia Fernández-Rodríguez, Martijn de Klerk, Alessandro Fumagalli, Andrea Gatti, Lukas Hammerschmidt, Damir Haskovic, Massimo Milelli, Elena Oberto, Irina Ontel, Julien Orensanz, Fabiola Ramelli, Francesco Uboldi, Aso Validi and Eugenio Realini
Remote Sens. 2025, 17(11), 1855; https://doi.org/10.3390/rs17111855 - 26 May 2025
Viewed by 1255
Abstract
Weather forecasting is essential for agriculture, yet current methods often lack the localized accuracy required to manage extreme weather events and optimize irrigation. The MAGDA Horizon Europe/EUSPA project addresses this gap by developing a modular system that integrates novel European space-based, airborne, and [...] Read more.
Weather forecasting is essential for agriculture, yet current methods often lack the localized accuracy required to manage extreme weather events and optimize irrigation. The MAGDA Horizon Europe/EUSPA project addresses this gap by developing a modular system that integrates novel European space-based, airborne, and ground-based technologies. Unlike conventional forecasting systems, MAGDA enables precise, field-level predictions through the integration of cutting-edge technologies: Meteodrones provide vertical atmospheric profiles where traditional data are sparse; GNSS-reflectometry offers real-time soil moisture insights; and all observations feed into convection-permitting models for accurate nowcasting of extreme events. By combining satellite data, GNSS, Meteodrones, and high-resolution meteorological models, MAGDA enhances agricultural and water management with precise, tailored forecasts. Climate change is intensifying extreme weather events such as heavy rainfall, hail, and droughts, threatening both crop yields and water resources. Improving forecast reliability requires better observational data to refine initial atmospheric conditions. Recent advancements in assimilating reflectivity and in situ observations into high-resolution NWMs show promise, particularly for convective weather. Experiments using Sentinel and GNSS-derived data have further improved severe weather prediction. MAGDA employs a high-resolution cloud-resolving model and integrates GNSS, radar, weather stations, and Meteodrones to provide comprehensive atmospheric insights. These enhanced forecasts support both irrigation management and extreme weather warnings, delivered through a Farm Management System to assist farmers. As climate change increases the frequency of floods and droughts, MAGDA’s integration of high-resolution, multi-source observational technologies, including GNSS-reflectometry and drone-based atmospheric profiling, is crucial for ensuring sustainable agriculture and efficient water resource management. Full article
Show Figures

Graphical abstract

25 pages, 10524 KB  
Article
The Application of the Convective–Stratiform Classification Algorithm for Feature Detection in Polarimetric Radar Variables and QPE Retrieval During Warm-Season Convection
by Ndabagenga Daudi Mikidadi, Xingyou Huang and Lingbing Bu
Remote Sens. 2025, 17(7), 1176; https://doi.org/10.3390/rs17071176 - 26 Mar 2025
Viewed by 694
Abstract
Feature detection is one of the hot topics in the weather radar research community. This study employed a convective–stratiform classification algorithm to detect features in polarimetric radar variables and Quantitative Precipitation Estimation (QPE) retrieval during a heavy precipitation event in Crossville, Tennessee, during [...] Read more.
Feature detection is one of the hot topics in the weather radar research community. This study employed a convective–stratiform classification algorithm to detect features in polarimetric radar variables and Quantitative Precipitation Estimation (QPE) retrieval during a heavy precipitation event in Crossville, Tennessee, during warm-season convection. Analysis of polarimetric radar variables revealed that strong updrafts, mixed-phase precipitation, and large hailstones in the radar resolution volume during the event were driven by the existence of supercell thunderstorms. The results of feature detection highlight that the regions with convective–stratiform cores and strong–faint features in the reflectivity field are similar to those in the rainfall field, demonstrating how the algorithm more effectively detects features in both fields. The results of the estimates, accounting for uncertainty during feature detection, indicate that an offset of +2 dB overestimated convective features in the northeast in both the reflectivity and rainfall fields, while an offset of −2 dB underestimated convective features in the northwest part of both fields. The results highlight that convective cores cover a small area with high rainfall exceeding 50 mmh−1, while stratiform cores cover a larger area with greater horizontal homogeneity and lower rainfall intensity. These findings are significant for nowcasting weather, numerical models, hydrological applications, and enhancing climatological computations. Full article
Show Figures

Figure 1

20 pages, 11684 KB  
Article
Development of a Storm-Tracking Algorithm for the Analysis of Radar Rainfall Patterns in Athens, Greece
by Apollon Bournas and Evangelos Baltas
Water 2024, 16(20), 2905; https://doi.org/10.3390/w16202905 - 12 Oct 2024
Cited by 3 | Viewed by 1947
Abstract
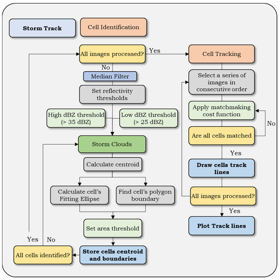
This research work focuses on the development and application of a storm-tracking algorithm for identifying and tracking storm cells. The algorithm first identifies storm cells on the basis of reflectivity thresholds and then matches the cells in the tracking procedure on the basis [...] Read more.
This research work focuses on the development and application of a storm-tracking algorithm for identifying and tracking storm cells. The algorithm first identifies storm cells on the basis of reflectivity thresholds and then matches the cells in the tracking procedure on the basis of their geometrical characteristics and the distance within the weather radar image. A sensitivity analysis was performed to evaluate the preferable thresholds for each case and test the algorithm’s ability to perform in different time step resolutions. Following this, we applied the algorithm to 54 rainfall events recorded by the National Technical University X-Band weather radar, the rainscanner system, from 2018 to 2023 in the Attica region of Greece. Testing of the algorithm demonstrated its efficiency in tracking storm cells over various time intervals and reflecting changes such as merging or dissipation. The results reveal the predominant southwest-to-east storm directions in 40% of cases examined, followed by northwest-to-east and south-to-north patterns. Additionally, stratiform storms showed slower north-to-west trajectories, while convective storms exhibited faster west-to-east movement. These findings provide valuable insights into storm behavior in Athens and highlight the algorithm’s potential for integration into nowcasting systems, particularly for flood early warning systems. Full article
Show Figures

Figure 1

15 pages, 5731 KB  
Technical Note
Supervised Learning-Based Prediction of Lightning Probability in the Warm Season
by Kyuhee Shin, Kwonil Kim and GyuWon Lee
Remote Sens. 2024, 16(19), 3621; https://doi.org/10.3390/rs16193621 - 28 Sep 2024
Cited by 5 | Viewed by 2289
Abstract
The accurate prediction of lightning is crucial for forecasters to respond effectively to its related hazards. The rapid development and confined spatial extent of convective storms, in which lightning frequently occurs, pose considerable challenges for accurately predicting their locations using numerical weather prediction [...] Read more.
The accurate prediction of lightning is crucial for forecasters to respond effectively to its related hazards. The rapid development and confined spatial extent of convective storms, in which lightning frequently occurs, pose considerable challenges for accurately predicting their locations using numerical weather prediction (NWP) models. Lightning occurrence is often prognosed using thermodynamic parameters, convective available potential energy (CAPE), the severe weather threat index (SWEAT), the lifted index (LI), etc. A high-resolution NWP model provides a prediction of these thermodynamic parameters at high spatiotemporal resolution with high accuracy for a few hours. However, a complicated algorithm is required to handle all the useful high-resolution variables from the NWP model. The recently emerging machine learning technique can solve this issue by properly handling these “big data” without any model distributional assumption. In this study, we developed a random forest algorithm for nowcasting and very short-range forecasting (useful for ~6 h), named LightningRF. LightningRF was trained by using lightning occurrence as a response variable and characteristic parameters from the NWP as predictors. It was also applied to analysis and forecast fields, showing a high probability of lightning within the observed lightning regions. This highlights the potential of helping forecasters improve their lightning forecasting skills using real-time probabilistic forecasts from a trained model. Full article
(This article belongs to the Section Atmospheric Remote Sensing)
Show Figures

Figure 1

22 pages, 5938 KB  
Article
MAFNet: Multimodal Asymmetric Fusion Network for Radar Echo Extrapolation
by Yanle Pei, Qian Li, Yayi Wu, Xuan Peng, Shiqing Guo, Chengzhi Ye and Tianying Wang
Remote Sens. 2024, 16(19), 3597; https://doi.org/10.3390/rs16193597 - 26 Sep 2024
Cited by 1 | Viewed by 1637
Abstract
Radar echo extrapolation (REE) is a crucial method for convective nowcasting, and current deep learning (DL)-based methods for REE have shown significant potential in severe weather forecasting tasks. Existing DL-based REE methods use extensive historical radar data to learn the evolution patterns of [...] Read more.
Radar echo extrapolation (REE) is a crucial method for convective nowcasting, and current deep learning (DL)-based methods for REE have shown significant potential in severe weather forecasting tasks. Existing DL-based REE methods use extensive historical radar data to learn the evolution patterns of echoes, they tend to suffer from low accuracy. This is because data of radar modality face difficulty adequately representing the state of weather systems. Inspired by multimodal learning and traditional numerical weather prediction (NWP) methods, we propose a Multimodal Asymmetric Fusion Network (MAFNet) for REE, which uses data from radar modality to model echo evolution, and data from satellite and ground observation modalities to model the background field of weather systems, collectively guiding echo extrapolation. In the MAFNet, we first extract overall convective features through a global shared encoder (GSE), followed by two branches of local modality encoder (LME) and local correlation encoders (LCEs) that extract convective features from radar, satellite, and ground observation modalities. We employ an multimodal asymmetric fusion module (MAFM) to fuse multimodal features at different scales and feature levels, enhancing radar echo extrapolation performance. Additionally, to address the temporal resolution differences in multimodal data, we design a time alignment module based on dynamic time warping (DTW), which aligns multimodal feature sequences temporally. Experimental results demonstrate that compared to state-of-the-art (SOTA) models, the MAFNet achieves average improvements of 1.86% in CSI and 3.18% in HSS on the MeteoNet dataset, and average improvements of 4.84% in CSI and 2.38% in HSS on the RAIN-F dataset. Full article
(This article belongs to the Special Issue Advanced AI Technology for Remote Sensing Analysis)
Show Figures

Figure 1

25 pages, 11282 KB  
Article
Improving Nowcasting of Intense Convective Precipitation by Incorporating Dual-Polarization Radar Variables into Generative Adversarial Networks
by Pengjie Cai, He Huang and Taoli Liu
Sensors 2024, 24(15), 4895; https://doi.org/10.3390/s24154895 - 28 Jul 2024
Cited by 1 | Viewed by 1577
Abstract
The nowcasting of strong convective precipitation is highly demanded and presents significant challenges, as it offers meteorological services to diverse socio-economic sectors to prevent catastrophic weather events accompanied by strong convective precipitation from causing substantial economic losses and human casualties. With the accumulation [...] Read more.
The nowcasting of strong convective precipitation is highly demanded and presents significant challenges, as it offers meteorological services to diverse socio-economic sectors to prevent catastrophic weather events accompanied by strong convective precipitation from causing substantial economic losses and human casualties. With the accumulation of dual-polarization radar data, deep learning models based on data have been widely applied in the nowcasting of precipitation. Deep learning models exhibit certain limitations in the nowcasting approach: The evolutionary method is prone to accumulate errors throughout the iterative process (where multiple autoregressive models generate future motion fields and intensity residuals and then implicitly iterate to yield predictions), and the “regression to average” issue of autoregressive model leads to the “blurring” phenomenon. The evolution method’s generator is a two-stage model: In the initial stage, the generator employs the evolution method to generate the provisional forecasted data; in the subsequent stage, the generator reprocesses the provisional forecasted data. Although the evolution method’s generator is a generative adversarial network, the adversarial strategy adopted by this model ignores the significance of temporary prediction data. Therefore, this study proposes an Adversarial Autoregressive Network (AANet): Firstly, the forecasted data are generated via the two-stage generators (where FURENet directly produces the provisional forecasted data, and the Semantic Synthesis Model reprocesses the provisional forecasted data); Subsequently, structural similarity loss (SSIM loss) is utilized to mitigate the influence of the “regression to average” issue; Finally, the two-stage adversarial (Tadv) strategy is adopted to assist the two-stage generators to generate more realistic and highly similar generated data. It has been experimentally verified that AANet outperforms NowcastNet in the nowcasting of the next 1 h, with a reduction of 0.0763 in normalized error (NE), 0.377 in root mean square error (RMSE), and 4.2% in false alarm rate (FAR), as well as an enhancement of 1.45 in peak signal-to-noise ratio (PSNR), 0.0208 in SSIM, 5.78% in critical success index (CSI), 6.25% in probability of detection (POD), and 5.7% in F1. Full article
(This article belongs to the Section Radar Sensors)
Show Figures

Figure 1

19 pages, 5597 KB  
Article
Spatiotemporal Feature Fusion Transformer for Precipitation Nowcasting via Feature Crossing
by Taisong Xiong, Weiping Wang, Jianxin He, Rui Su, Hao Wang and Jinrong Hu
Remote Sens. 2024, 16(14), 2685; https://doi.org/10.3390/rs16142685 - 22 Jul 2024
Cited by 3 | Viewed by 2596
Abstract
Precipitation nowcasting plays an important role in mitigating the damage caused by severe weather. The objective of precipitation nowcasting is to forecast the weather conditions 0–2 h ahead. Traditional models based on numerical weather prediction and radar echo extrapolation obtain relatively better results. [...] Read more.
Precipitation nowcasting plays an important role in mitigating the damage caused by severe weather. The objective of precipitation nowcasting is to forecast the weather conditions 0–2 h ahead. Traditional models based on numerical weather prediction and radar echo extrapolation obtain relatively better results. In recent years, models based on deep learning have also been applied to precipitation nowcasting and have shown improvement. However, the forecast accuracy is decreased with longer forecast times and higher intensities. To mitigate the shortcomings of existing models for precipitation nowcasting, we propose a novel model that fuses spatiotemporal features for precipitation nowcasting. The proposed model uses an encoder–forecaster framework that is similar to U-Net. First, in the encoder, we propose a spatial and temporal multi-head squared attention module based on MaxPool and AveragePool to capture every independent sequence feature, as well as a global spatial and temporal feedforward network, to learn the global and long-distance relationships between whole spatiotemporal sequences. Second, we propose a cross-feature fusion strategy to enhance the interactions between features. This strategy is applied to the components of the forecaster. Based on the cross-feature fusion strategy, we constructed a novel multi-head squared cross-feature fusion attention module and cross-feature fusion feedforward network in the forecaster. Comprehensive experimental results demonstrated that the proposed model more effectively forecasted high-intensity levels than other models. These results prove the effectiveness of the proposed model in terms of predicting convective weather. This indicates that our proposed model provides a feasible solution for precipitation nowcasting. Extensive experiments also proved the effectiveness of the components of the proposed model. Full article
(This article belongs to the Special Issue Deep Learning Techniques Applied in Remote Sensing)
Show Figures

Figure 1

17 pages, 5425 KB  
Article
Data-Driven Prediction of Severe Convection at Deutscher Wetterdienst (DWD): A Brief Overview of Recent Developments
by Richard Müller and Axel Barleben
Atmosphere 2024, 15(4), 499; https://doi.org/10.3390/atmos15040499 - 19 Apr 2024
Cited by 3 | Viewed by 3127
Abstract
Thunderstorms endanger life and infrastructure. The accurate and precise prediction of thunderstorms is therefore helpful to enable protection measures and to reduce the risks. This manuscript presents the latest developments to improve thunderstorm forecasting in the first few hours. This includes the description [...] Read more.
Thunderstorms endanger life and infrastructure. The accurate and precise prediction of thunderstorms is therefore helpful to enable protection measures and to reduce the risks. This manuscript presents the latest developments to improve thunderstorm forecasting in the first few hours. This includes the description and discussion of a new Julia-based method (JuliaTSnow) for the temporal extrapolation of thunderstorms and the blending of this method with the numerical weather prediction model (NWP) ICON. The combination of ICON and JuliaTSnow attempts to overcome the limitations associated with the pure extrapolation of observations with atmospheric motion vectors (AMVs) and thus increase the prediction horizon. For the blending, the operational ICON-D2 is used, but also the experimental ICON-RUC, which is implemented with a faster data assimilation update cycle. The blended products are evaluated against lightning data. The critical success index (CSI) for the blended RUC product is higher for all forecast time steps. This is mainly due to the higher resolution of the AMVs (prediction hours 0–2) and the rapid update cycle of ICON-RUC (prediction hours 2–6). The results demonstrate the potential of the rapid update cycle to improve the short-term forecasts of thunderstorms. Moreover, the transition between AMV-driven nowcasting to NWP is much smoother in the blended RUC product, which points to the advantages of fast data assimilation for seamless predictions. The CSI is well above the critical value of 0.5 for the 0–2 h forecasts. Values below 0.5 mean that the number of hits (correct informations) is lower than the number of failures, which results from the missed cells plus false alarms. The product is then no longer useful in forecasting thunderstorms with a spatial accuracy of 0.3 degrees. Unfortunately, with RUC, the CSI also drops below 0.5 when the last forecast is more than 3 h away from the last data assimilation, indicating the lack of model physics to accurately predict thunderstorms. This lack is simply a result of chaos theory. Within this context, the role of NWP in comparison with artificial intelligence (AI) is discussed, and it is concluded that AI could replace physical short-term forecasts in the near future. Full article
Show Figures

Figure 1

22 pages, 12108 KB  
Review
A Systematic Review of the Potential Influence of Urbanization on the Regional Thunderstorm Process and Lightning Activity
by Tao Shi, Gaopeng Lu, Xiangcheng Wen, Lei Liu and Ping Qi
Atmosphere 2024, 15(3), 374; https://doi.org/10.3390/atmos15030374 - 19 Mar 2024
Cited by 4 | Viewed by 2676
Abstract
In the context of global climate change, lightning disasters have emerged as a serious environmental factor that restricts the sustainable development of megacities. This paper provides a review of the research on the impact of urbanization on thunderstorm processes and lightning activity, exploring [...] Read more.
In the context of global climate change, lightning disasters have emerged as a serious environmental factor that restricts the sustainable development of megacities. This paper provides a review of the research on the impact of urbanization on thunderstorm processes and lightning activity, exploring various aspects, such as aerosols, urban thermal effects, urban dynamic effects, and building morphology. Despite numerous significant achievements in the study of the impact of air pollutants on lightning activity, there is no consensus on whether aerosols serve to enhance or inhibit lightning activity. The temperature difference between the urban underlying surface and the natural underlying surface could sustain and promote the occurrence and development of convective systems, thus enhancing lightning activity. In terms of urban dynamics, the barrier effect has led to the maximum center of lightning appearing at the edge of a built-up area, which might be associated with factors, such as urban heat island (UHI) intensity, wind speed, synoptic background, and city size. Additionally, the size of a city and the height of the buildings was also an influencing factor on lightning activity. In summary, scholars have made progress in understanding the characteristics and drivers of urban lightning activity in recent years, but there are still some urgent problems that need to be solved: (1) How to analyze, comprehensively, the spatiotemporal patterns of urban lightning activity under different thunderstorm intensity backgrounds? (2) How to conduct analysis to investigate the influence of alterations in the boundary layer structure, water–heat energy balance, and water vapor circulation processes on urban lightning activity in the context of urbanization? (3) How to couple numerical models of different scales to enhance the understanding of the impact of complex underlying surfaces on urban lightning activity? Future studies could investigate the relationship between urbanization and thunderstorm/lightning activity using a combination of observational data, numerical modeling, and laboratory experiments, which holds promise for providing valuable theoretical insights and technical support to enhance the prediction, nowcasting, early warning, and risk assessment of thunderstorms and lightning in urban areas. Full article
Show Figures

Figure 1

16 pages, 4471 KB  
Article
The Application Research of FCN Algorithm in Different Severe Convection Short-Time Nowcasting Technology in China, Gansu Province
by Wubin Huang, Jing Fu, Xinxin Feng, Runxia Guo, Junxia Zhang and Yu Lei
Atmosphere 2024, 15(3), 241; https://doi.org/10.3390/atmos15030241 - 20 Feb 2024
Cited by 2 | Viewed by 1306
Abstract
This study explores the application of the fully convolutional network (FCN) algorithm to the field of meteorology, specifically for the short-term nowcasting of severe convective weather events such as hail, convective wind gust (CG), thunderstorms, and short-term heavy rain (STHR) in Gansu. The [...] Read more.
This study explores the application of the fully convolutional network (FCN) algorithm to the field of meteorology, specifically for the short-term nowcasting of severe convective weather events such as hail, convective wind gust (CG), thunderstorms, and short-term heavy rain (STHR) in Gansu. The training data come from the European Center for Medium-Range Weather Forecasts (ECMWF) and real-time ground observations. The performance of the proposed FCN model, based on 2017 to 2021 training datasets, demonstrated a high prediction accuracy, with an overall error rate of 16.6%. Furthermore, the model exhibited an error rate of 18.6% across both severe and non-severe weather conditions when tested against the 2022 dataset. Operational deployment in 2023 yielded an average critical success index (CSI) of 24.3%, a probability of detection (POD) of 62.6%, and a false alarm ratio (FAR) of 71.2% for these convective events. It is noteworthy that the predicting performance for STHR was particularly effective with the highest POD and CSI, as well as the lowest FAR. CG and hail predictions had comparable CSI and FAR scores, although the POD for CG surpassed that for hail. The FCN model’s optimal performances in terms of hail prediction occurred at the 4th, 8th, and 10th forecast hours, while for CG, the 6th hour was most accurate, and for STHR, the 2nd and 4th hours were most effective. These findings underscore the FCN model’s ideal suitability for short-term forecasting of severe convective weather, presenting extensive prospects for the automation of meteorological operations in the future. Full article
Show Figures

Figure 1

31 pages, 11298 KB  
Article
Radar, Lightning, and Synoptic Observations for a Thunderstorm on 7 January 2012 during the CHUVA-Vale Campaign
by João Gabriel Martins Ribeiro, Enrique Vieira Mattos, Michelle Simões Reboita, Diego Pereira Enoré, Izabelly Carvalho da Costa, Rachel Ifanger Albrecht, Weber Andrade Gonçalves and Rômulo Augusto Jucá Oliveira
Atmosphere 2024, 15(2), 182; https://doi.org/10.3390/atmos15020182 - 31 Jan 2024
Cited by 2 | Viewed by 2504
Abstract
Thunderstorms can generate intense electrical activity, hail, and result in substantial economic and human losses. The development of very short-term forecasting tools (nowcasting) is essential to provide information to alert systems in order to mobilize most efficiently the population. However, the development of [...] Read more.
Thunderstorms can generate intense electrical activity, hail, and result in substantial economic and human losses. The development of very short-term forecasting tools (nowcasting) is essential to provide information to alert systems in order to mobilize most efficiently the population. However, the development of nowcasting tools depends on a better understanding of the physics and microphysics of clouds and lightning formation and evolution. In this context, the objectives of this study are: (a) to describe the environmental conditions that led to a genesis of a thunderstorm that produce hail on 7 January 2012, in the Metropolitan Area of São Paulo (MASP) during the CHUVA-Vale campaign, and (b) to evaluate the thunderstorm microphysical properties and vertical structure of electrical charge. Data from different sources were used: field campaign data, such as S-band radar, and 2- and 3-dimensional lightning networks, satellite data from the Geostationary Operational Environmental Satellite-13 (GOES-13), the Meteosat Second Generation (MSG), and reanalysis of the European Centre for Medium-Range Weather Forecasts Reanalysis v5 (ERA5). The thunderstorm developed in a region of low-pressure due to the presence of a near-surface inverted trough and moisture convergence, which favored convection. Convective Available Potential Energy (CAPE) of 1053.6 J kg−1 at the start of the thunderstorm indicated that strong convective energy was present. Microphysical variables such as Vertically Integrated Liquid water content (VIL) and Vertically Integrated Ice (VII) showed peaks of 140 and 130 kg m−2, respectively, before the hail reached the surface, followed by a decrease, indicating content removal from within the clouds to the ground surface. The thunderstorm charge structure evolved from a dipolar structure (with a negative center between 4 and 6 km and a positive center between 8 and 10 km) to a tripolar structure (negative center between 6 and 7.5 km) in the most intense phase. The first lightning peak (100 flashes in 5 min−1) before the hail showed that there had been a lightning jump. The maximum lightning occurred around 18:17 UTC, with approximately 350 flashes 5 min−1 with values higher than 4000 sources 500 m−1 in 5 min−1. Likewise, the vertical cross-sections indicated that the lightning occurred ahead of the thunderstorm’s displacement (maximum reflectivity), which could be useful in predicting these events. Full article
(This article belongs to the Special Issue Weather and Climate Extremes: Observations, Modeling, and Impacts)
Show Figures

Figure 1

Back to TopTop