Sign in to use this feature.

Years

Between: -

Subjects

remove_circle_outline
remove_circle_outline
remove_circle_outline
remove_circle_outline
remove_circle_outline
remove_circle_outline
remove_circle_outline
remove_circle_outline
remove_circle_outline

Journals

remove_circle_outline
remove_circle_outline
remove_circle_outline
remove_circle_outline
remove_circle_outline
remove_circle_outline
remove_circle_outline
remove_circle_outline
remove_circle_outline
remove_circle_outline

Article Types

Countries / Regions

remove_circle_outline
remove_circle_outline
remove_circle_outline
remove_circle_outline
remove_circle_outline

Search Results (470)

Search Parameters:
Keywords = base pair opening

Order results
Result details
Results per page
Select all
Export citation of selected articles as:
93 pages, 1731 KB  
Systematic Review
A Systematic Literature Review of Retrieval-Augmented Generation: Techniques, Metrics, and Challenges
by Andrew Brown, Muhammad Roman and Barry Devereux
Big Data Cogn. Comput. 2025, 9(12), 320; https://doi.org/10.3390/bdcc9120320 - 12 Dec 2025
Abstract
Background: Retrieval-augmented generation (RAG) aims to reduce hallucinations and outdated knowledge by grounding LLM outputs in retrieved evidence, but empirical results are scattered across tasks, systems, and metrics, limiting cumulative insight. Objective: We aimed to synthesise empirical evidence on RAG effectiveness versus parametric-only [...] Read more.
Background: Retrieval-augmented generation (RAG) aims to reduce hallucinations and outdated knowledge by grounding LLM outputs in retrieved evidence, but empirical results are scattered across tasks, systems, and metrics, limiting cumulative insight. Objective: We aimed to synthesise empirical evidence on RAG effectiveness versus parametric-only baselines, map datasets/architectures/evaluation practices, and surface limitations and research gaps. Methods: This systematic review was conducted and reported in accordance with PRISMA 2020. We searched the ACM Digital Library, IEEE Xplore, Scopus, ScienceDirect, and DBLP; all sources were last searched on 13 May 2025. This included studies from January 2020–May 2025 that addressed RAG or similar retrieval-supported systems producing text output, met citation thresholds (≥15 for 2025; ≥30 for 2024 or earlier), and offered original contributions; excluded non-English items, irrelevant works, duplicates, and records without accessible full text. Bias was appraised with a brief checklist; screening used one reviewer with an independent check and discussion. LLM suggestions were advisory only; 2025 citation thresholds were adjusted to limit citation-lag. We used a descriptive approach to synthesise the results, organising studies by themes aligned to RQ1–RQ4 and reporting summary counts/frequencies; no meta-analysis was undertaken due to heterogeneity of designs and metrics. Results: We included 128 studies spanning knowledge-intensive tasks (35/128; 27.3%), open-domain QA (20/128; 15.6%), software engineering (13/128; 10.2%), and medical domains (11/128; 8.6%). Methods have shifted from DPR+seq2seq baselines to modular, policy-driven RAG with hybrid/structure-aware retrieval, uncertainty-triggered loops, memory, and emerging multimodality. Evaluation remains overlap-heavy (EM/F1), with increasing use of retrieval diagnostics (e.g., Recall@k, MRR@k), human judgements, and LLM-as-judge protocols. Efficiency and security (poisoning, leakage, jailbreaks) are growing concerns. Discussion: Evidence supports a shift to modular, policy-driven RAG, combining hybrid/structure-aware retrieval, uncertainty-aware control, memory, and multimodality, to improve grounding and efficiency. To advance from prototypes to dependable systems, we recommend: (i) holistic benchmarks pairing quality with cost/latency and safety, (ii) budget-aware retrieval/tool-use policies, and (iii) provenance-aware pipelines that expose uncertainty and deliver traceable evidence. We note the evidence base may be affected by citation-lag from the inclusion thresholds and by English-only, five-library coverage. Funding: Advanced Research and Engineering Centre. Registration: Not registered. Full article
(This article belongs to the Special Issue Artificial Intelligence (AI) and Natural Language Processing (NLP))
21 pages, 6428 KB  
Article
Whole-Genome Sequencing and Functional Characterization of a Novel Kuravirus Bacteriophage with Antibiofilm Activity Against Multidrug-Resistant Avian Pathogenic Escherichia coli
by Phitchayapak Wintachai, Renuka Thonguppatham, Martha R. J. Clokie and Thotsapol Thomrongsuwannakij
Int. J. Mol. Sci. 2025, 26(24), 11911; https://doi.org/10.3390/ijms262411911 - 10 Dec 2025
Abstract
Avian pathogenic Escherichia coli (APEC) infections cause substantial economic losses in the poultry industry, primarily due to high mortality rates, reduced productivity, and increased treatment costs. With the emergence of antibiotic-resistant APEC strains, including multidrug-resistant (MDR) variants, alternative therapeutic strategies have gained increasing [...] Read more.
Avian pathogenic Escherichia coli (APEC) infections cause substantial economic losses in the poultry industry, primarily due to high mortality rates, reduced productivity, and increased treatment costs. With the emergence of antibiotic-resistant APEC strains, including multidrug-resistant (MDR) variants, alternative therapeutic strategies have gained increasing attention. This study reports the isolation and characterization of an Escherichia phage, vB_EcoG_APECPW12 (phage vAPECPW12), which specifically targets MDR APEC. Both antibacterial and antibiofilm activities of the phage were evaluated. Phage vAPECPW12 produced small plaques with halos and exhibited strong lytic activity against MDR APEC. Whole-genome sequencing revealed a genome size of 77,812 base pairs with 123 open reading frames. No tRNA, antibiotic-resistant, or lysogenic genes were identified. Phylogenetic analysis and genome comparison suggest that phage vAPECPW12 is a novel member of the genus Kuravirus within the Gordonclarkvirinae family. It also demonstrated good stability across a range of temperatures and pH levels and remained viable after exposure to UV radiation. Phage vAPECPW12 showed a high adsorption rate, a short latent period of 10 min, and a burst size of 258 plaque-forming units per cell. A depolymerase domain was identified in the genome, prompting investigation of its antibiofilm efficacy. Results showed that vAPECPW12 significantly inhibited biofilm formation and removed preformed biofilms, indicating its potential as an alternative antimicrobial agent for controlling MDR APEC and their biofilms in poultry farming. Full article
(This article belongs to the Special Issue Bacteriophage—Molecular Studies (6th Edition))
Show Figures

Graphical abstract

12 pages, 697 KB  
Data Descriptor
Computational Dataset for Polymer–Pharmaceutical Interactions: MD/MM-PBSA and DFT Resources for Molecularly Imprinted Polymer (MIP) Design
by David Visentin, Mario Lovrić, Dejan Milenković, Robert Vianello, Željka Maglica, Kristina Tolić Čop and Dragana Mutavdžić Pavlović
Data 2025, 10(12), 205; https://doi.org/10.3390/data10120205 - 10 Dec 2025
Abstract
Molecularly imprinted polymers (MIPs) are promising sorbents for selectively capturing pharmaceutically active compounds (PhACs), but design remains slow because candidate screening is largely experimental or based on computationally expensive methods. We present MIP–PhAC, an open, curated resource of polymer–pharmaceutical interaction energies generated from [...] Read more.
Molecularly imprinted polymers (MIPs) are promising sorbents for selectively capturing pharmaceutically active compounds (PhACs), but design remains slow because candidate screening is largely experimental or based on computationally expensive methods. We present MIP–PhAC, an open, curated resource of polymer–pharmaceutical interaction energies generated from molecular dynamics (MD) followed by MM/PBSA analysis, with a small DFT subset for cross-method comparison. This resource is comprised of two complementary datasets: MIP–PhAC-Calibrated, a benchmark set with manually verified pH-7 microstates that reports both monomeric (pre-polymerized) and polymeric (short-chain) MD/MMPBSA energies and includes a DFT subset; and MIP–PhAC-Screen, a broader, high-throughput collection produced under a uniform automated workflow (including automated protonation) for rapid within-polymer ranking and machine learning development. For each MIP—PhAC pair we provide ΔG* components (electrostatics, van der Waals, polar and non-polar solvation; −TΔS omitted), summary statistics from post-convergence frames, simulation inputs, and chemical metadata. To our knowledge, MIP–PhAC is the largest open, curated dataset of polymer–pharmaceutical interaction energies to date. It enables benchmarking of end-point methods, reproducible protocol evaluation, data-driven ranking of polymer–pharmaceutical combinations, and training/validation of machine learning (ML) models for MIP design on modest compute budgets. Full article
Show Figures

Figure 1

13 pages, 3024 KB  
Article
The Effectiveness of Orofacial Myofunctional Therapy in Adults with Myogenous Temporomandibular Disorders: Insights from a Pilot Study
by Paulina Czarnecka, Bartosz Bujan and Anna Maria Pekacka-Egli
J. Clin. Med. 2025, 14(24), 8718; https://doi.org/10.3390/jcm14248718 - 9 Dec 2025
Viewed by 161
Abstract
Background: Temporomandibular disorders (TMDs) are increasingly understood within the biopsychosocial framework, which highlights the interplay of biological, psychological, and social factors in their onset and persistence. Within this context, orofacial myofunctional disorders (OMDs) represent a significant biological component, reflecting structural and functional disturbances [...] Read more.
Background: Temporomandibular disorders (TMDs) are increasingly understood within the biopsychosocial framework, which highlights the interplay of biological, psychological, and social factors in their onset and persistence. Within this context, orofacial myofunctional disorders (OMDs) represent a significant biological component, reflecting structural and functional disturbances of the orofacial system that may contribute to temporomandibular dysfunction. Objectives: This pilot study evaluated the effectiveness of orofacial myofunctional therapy (OMT) in improving functional parameters and reducing pain in adults with myogenous TMD accompanied by OMDs. Methods: In this prospective single-arm pilot study, twenty-five adults (aged 25–39 years) with myogenous TMD and coexisting OMDs, diagnosed according to DC/TMD criteria by a dentist trained in DC/TMD assessment and referred for the intervention, completed three biweekly OMT sessions. The therapy comprised myofascial release, oromotor exercises, functional retraining of breathing, chewing, and swallowing, as well as mandibular stabilization and dissociation exercises, complemented by home-based practice. Functional parameters—maximum mouth opening (MAX) and tongue mobility (TRMR-TIP, TRMR-LPS)—were measured before and after each session. Pain intensity (VAS) and quality of life (SF-36) were assessed at baseline and post-intervention. Data were analyzed using the Shapiro–Wilk test, paired t-test, and Wilcoxon signed-rank test. Results: Statistically significant improvements (p < 0.001) were observed across all evaluated parameters. Participants demonstrated increased maximum mouth opening and tongue mobility, along with decreased pain intensity and improved quality of life following the intervention. Conclusions: This pilot study provides preliminary evidence that short-term OMT can yield measurable functional improvements and pain reduction in adults with TMD and associated OMDs. These findings underscore the relevance of addressing orofacial myofunctional impairments as part of the biological dimension within the biopsychosocial model and support the integration of OMT into interdisciplinary TMD management. Full article
Show Figures

Figure 1

25 pages, 1219 KB  
Article
Chain-of-Thought Prompt Optimization via Adversarial Learning
by Guang Yang, Xiantao Cai, Shaohe Wang and Juhua Liu
Information 2025, 16(12), 1092; https://doi.org/10.3390/info16121092 - 9 Dec 2025
Viewed by 188
Abstract
Chain-of-Thought (CoT) prompting has demonstrated strong effectiveness in improving the reasoning capabilities of Large Language Models (LLMs). However, existing CoT optimization approaches still lack systematic mechanisms for evaluating and refining prompts. To address this gap, we propose Adversarial Chain-of-Thought (adv-CoT), a framework that [...] Read more.
Chain-of-Thought (CoT) prompting has demonstrated strong effectiveness in improving the reasoning capabilities of Large Language Models (LLMs). However, existing CoT optimization approaches still lack systematic mechanisms for evaluating and refining prompts. To address this gap, we propose Adversarial Chain-of-Thought (adv-CoT), a framework that introduces adversarial learning into prompt optimization. Adv-CoT iteratively refines an initial prompt through generator–discriminator interactions and integrates both feedback and verification mechanisms. This process enables more targeted and interpretable improvements to CoT instructions and demonstrations. We evaluate adv-CoT on twelve datasets across commonsense, factual, symbolic, and arithmetic reasoning. Across 12 reasoning datasets, adv-CoT yields an average improvement of 4.44% on GPT-3.5-turbo and 1.08% on GPT-4o-mini, with both gains being statistically significant (paired t-test, p < 0.05). The experimental results show that the framework yields consistent but task-dependent gains, particularly on numerical and factual reasoning tasks, and maintains competitive performance on symbolic and commonsense benchmarks. Paired significance tests further indicate that improvements are statistically reliable on high-capacity proprietary models, while results on smaller open-source models exhibit greater variance. Although these findings demonstrate the promise of adversarial refinement for CoT prompting, the conclusions remain preliminary. The effectiveness of adv-CoT depends on the base model’s reasoning capability, and the current evaluation is limited to four major categories of reasoning tasks. We will release the full implementation and prompts to support further investigation into broader applications and more generalizable prompt optimization strategies. Full article
Show Figures

Graphical abstract

11 pages, 771 KB  
Article
VisPower: Curriculum-Guided Multimodal Alignment for Fine-Grained Anomaly Perception in Power Systems
by Huaguang Yan, Zhenyu Chen, Jianguang Du, Yunfeng Yan and Shuai Zhao
Electronics 2025, 14(23), 4747; https://doi.org/10.3390/electronics14234747 - 2 Dec 2025
Viewed by 202
Abstract
Precise perception of subtle anomalies in power equipment—such as insulator cracks, conductor corrosion, or foreign intrusions—is vital for ensuring the reliability of smart grids. However, foundational vision-language models (VLMs) like CLIP exhibit poor domain transfer and fail to capture minute defect semantics. We [...] Read more.
Precise perception of subtle anomalies in power equipment—such as insulator cracks, conductor corrosion, or foreign intrusions—is vital for ensuring the reliability of smart grids. However, foundational vision-language models (VLMs) like CLIP exhibit poor domain transfer and fail to capture minute defect semantics. We propose VisPower, a curriculum-guided multimodal alignment framework that progressively enhances fine-grained perception through two training stages: (1) Semantic Grounding, leveraging 100 K long-caption pairs to establish a robust linguistic-visual foundation, and (2) Contrastive Refinement, using 24 K region-level and hard-negative samples to strengthen discrimination among visually similar anomalies. Trained on our curated PowerAnomalyVL dataset, VisPower achieves an 18.4% absolute gain in zero-shot retrieval accuracy and a 16.8% improvement in open-vocabulary defect detection (OV-DD) over strong CLIP baselines. These results demonstrate the effectiveness of curriculum-based multimodal alignment for high-stakes industrial anomaly perception. Full article
(This article belongs to the Section Industrial Electronics)
Show Figures

Figure 1

14 pages, 1391 KB  
Article
In Vivo Accuracy Assessment of Two Intraoral Scanners Using Open-Source Software: A Comparative Full-Arch Pilot Study
by Francesco Puleio, Fabio Salmeri, Ettore Lupi, Ines Urbano, Roberta Gasparro, Simone De Vita and Roberto Lo Giudice
Oral 2025, 5(4), 97; https://doi.org/10.3390/oral5040097 - 2 Dec 2025
Viewed by 127
Abstract
Background: The precision of intraoral scanners (IOSs) is a key factor in ensuring the reliability of digital impressions, particularly in full-arch workflows. Although proprietary metrology tools are generally employed for scanner validation, open-source platforms could provide a cost-effective alternative for clinical research. Methods: [...] Read more.
Background: The precision of intraoral scanners (IOSs) is a key factor in ensuring the reliability of digital impressions, particularly in full-arch workflows. Although proprietary metrology tools are generally employed for scanner validation, open-source platforms could provide a cost-effective alternative for clinical research. Methods: This in vivo study compared the precision of two IOSs—3Shape TRIOS 3 and Planmeca Emerald S—using an open-source analytical workflow based on Autodesk Meshmixer and CloudCompare. A single healthy subject underwent five consecutive full-arch scans per device. Digital models were trimmed, aligned by manual landmarking and iterative closest-point refinement, and analyzed at six deviation thresholds (<0.01 mm to <0.4 mm). The percentage of surface points within clinically acceptable limits (<0.3 mm) was compared using paired t-tests. Results: TRIOS 3 exhibited significantly higher repeatability than Planmeca Emerald S (p < 0.001). At the <0.3 mm threshold, 99.3% ± 0.4% of points were within tolerance for TRIOS 3 versus 92.9% ± 6.8% for Planmeca. At the <0.1 mm threshold, values were 89.6% ± 5.7% and 47.3% ± 13.7%, respectively. Colorimetric deviation maps confirmed greater spatial consistency of TRIOS 3, particularly in posterior regions. Conclusions: Both scanners achieved clinically acceptable precision for full-arch impressions; however, TRIOS 3 demonstrated superior repeatability and lower variability. The proposed open-source workflow proved feasible and reliable, offering an accessible and reproducible method for IOS performance assessment in clinical settings. Full article
Show Figures

Figure 1

26 pages, 1154 KB  
Review
The Effect of Silver Nanoparticle Addition on the Antimicrobial Properties of Poly(methyl methacrylate) Used for Fabrication of Dental Appliances: A Systematic Review
by Kacper Galant, Maja Podziewska, Maciej Chęciński, Kamila Chęcińska, Natalia Turosz, Dariusz Chlubek, Tomasz Korcz and Maciej Sikora
Int. J. Mol. Sci. 2025, 26(23), 11633; https://doi.org/10.3390/ijms262311633 - 30 Nov 2025
Viewed by 454
Abstract
Polymethyl methacrylate (PMMA) is widely used in modern dentistry, particularly in prosthodontics, orthodontics, and maxillofacial surgery. To improve the properties of PMMA, silver nanoparticles (AgNPs) are incorporated to enhance the antibacterial, antiviral, and antifungal effects of this material. This study aims to evaluate [...] Read more.
Polymethyl methacrylate (PMMA) is widely used in modern dentistry, particularly in prosthodontics, orthodontics, and maxillofacial surgery. To improve the properties of PMMA, silver nanoparticles (AgNPs) are incorporated to enhance the antibacterial, antiviral, and antifungal effects of this material. This study aims to evaluate the antimicrobial properties of AgNPs as an additive to PMMA. Medical databases covered by the ACM, BASE, PubMed, and Scopus engines were searched. Of the 670 identified records, 23 studies were included that assessed the antibacterial and antifungal properties gained by incorporating AgNPs into PMMA. All of the studies included also contained a control group—PMMA without additives. Studies that evaluated nanoparticles other than AgNPs or materials other than PMMA were excluded. The data collected from the articles included the size and concentration of the nanoparticles, the method of sample preparation, sample size, information on the effect of nanoparticles on antimicrobial properties, and the contact time between the sample and the test tube containing fungi or bacteria. The data were presented in tables and graphs. The analysis indicated that increasing the weight percent concentration of AgNPs or extending the incubation time increases the antifungal efficacy. The result of Tau Kendall correlation showed that the pairs of data, concentration/incubation time and outcomes, are inversely proportional for fungi (p < 0.01). The results of the study are not entirely conclusive. Some limitations suggest the need for more standardized studies, which ideally should be conducted on human research groups and followed by a study of these properties and their effects on the human body. This systematic review followed PRISMA 2020 guidelines. The protocol was submitted to the Open Science Framework Registries (1 December 2024). Full article
(This article belongs to the Special Issue Nanoparticles in Nanobiotechnology and Nanomedicine: 2nd Edition)
Show Figures

Graphical abstract

32 pages, 6691 KB  
Article
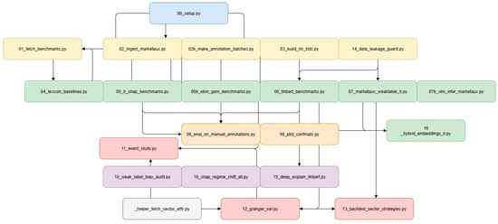
Fine-Tuning and Explaining FinBERT for Sector-Specific Financial News: A Reproducible Workflow
by Marian Pompiliu Cristescu, Claudiu Brândaș, Dumitru Alexandru Mara and Petrea Ioana
Electronics 2025, 14(23), 4680; https://doi.org/10.3390/electronics14234680 - 27 Nov 2025
Viewed by 478
Abstract
The increasing use of complex “black-box” models for financial news sentiment analysis presents a challenge in high-stakes settings where transparency and trust are paramount. This study introduces and validates a finance-focused, fully reproducible, open-source workflow for building, explaining, and evaluating sector-specific sentiment models [...] Read more.
The increasing use of complex “black-box” models for financial news sentiment analysis presents a challenge in high-stakes settings where transparency and trust are paramount. This study introduces and validates a finance-focused, fully reproducible, open-source workflow for building, explaining, and evaluating sector-specific sentiment models mapped to standard market taxonomies and investable proxies. We benchmark interpretable and transformer-based models on public datasets and a newly constructed, manually annotated gold-standard corpus of 1500 U.S. sector-tagged financial headlines. While a zero-shot FinBERT establishes a reasonable baseline (macro F1 = 0.555), fine-tuning on our gold data yields a robust macro F1 = 0.707, a substantial uplift. We extend explainability to the fine-tuned FinBERT with Integrated Gradients (IG) and LIME and perform a quantitative faithfulness audit via deletion curves and AOPC; LIME is most faithful (AOPC = 0.365). We also quantify the risks of weak supervision: accuracy drops (−21.0%) and explanations diverge (SHAP rank ρ = 0.11) relative to gold-label training. Crucially, econometric tests show the sentiment signal is reactive, not predictive, of next-day returns; yet it still supports profitable sector strategies (e.g., Technology long-short Sharpe 1.88). Novelty lies in a finance-aligned, sector-aware, trustworthiness blueprint that pairs fine-tuned FinBERT with audited explanations and uncertainty checks, all end-to-end reproducible and tied to investable sector ETFs. Full article
(This article belongs to the Special Issue AI-Driven Data Analytics and Mining)
Show Figures

Figure 1

17 pages, 20688 KB  
Article
A Determination of Suitable Zones for Settlements Based on Multi-Criteria Analysis: A Case Study of Goranci (Bosnia and Herzegovina)
by Nikola Kranjčić, Darko Šiško, Bojan Đurin and Vlado Cetl
Sustainability 2025, 17(23), 10508; https://doi.org/10.3390/su172310508 - 24 Nov 2025
Viewed by 230
Abstract
A UAV LiDAR dataset offers unparalleled possibilities for accurate topographic modeling and land suitability analysis in spatial planning. This study uses UAV LiDAR for high-resolution DSM and DTM modeling of the Goranci area in Bosnia and Herzegovina—a typical karst region with a complex [...] Read more.
A UAV LiDAR dataset offers unparalleled possibilities for accurate topographic modeling and land suitability analysis in spatial planning. This study uses UAV LiDAR for high-resolution DSM and DTM modeling of the Goranci area in Bosnia and Herzegovina—a typical karst region with a complex topographic pattern of sinkholes and varying solar access. Based on the dataset obtained with a UAV LiDAR system, this analysis encompasses a multidimensional spatial analysis that considers a set of topographic–morphometric, hydrological, and solar radiation criteria. A set of topographic derivatives, namely, slope layers; topographic position index layers (TPI); layers of terrain ruggedness index (TRI); layers of topographic wetness index (TWI), sky view factors (SVF), and layers of potential incoming solar radiation (PISR), was obtained for the DTM/DSM datasets and normalized for standard scales. The obtained criteria layers were then assigned specific values based on their relative importance using a multi-criteria decision analysis technique with a weighted linear combination procedure. A suitability index pinpointing gently sloping lands with adequate solar access and avoidance of moisture accumulation sinks can be recognized as the best-qualifying loci for habitation. The results show that about 30% of the area is highly or very highly suitable, primarily representing gently sloping, well-drained, and optimally solar-exposed plateau surfaces, potential locations with high ground elevation, and larger area sizes. Another 14% is moderately suited, and more than 50% is classified as unsuitable or excluded, primarily due to steep slopes, depressions, and/or missing coverage by LiDAR points, thereby underlining the decisive role of slope, solar conditions, and drainage conditions in determining land suitability for settlements. This study has proved that a UAV LiDAR dataset can be successfully paired with Open-Source GIS for a methodologically sound location of settlement zones that fit into the local environment while being environmentally friendly. This solution promotes informed spatial decision-making by utilizing topographic accuracy of a 3D landscape with a procedure of quantitative spatial reasoning for a more informed spatial planning. Full article
Show Figures

Figure 1

19 pages, 402 KB  
Article
Tourism, Energy Consumption and Environmental Quality: Role of Financial Development and Technological Innovations in the Ten Most-Visited Countries
by Xu Yang, Quan Qi and Zihan An
Sustainability 2025, 17(23), 10496; https://doi.org/10.3390/su172310496 - 24 Nov 2025
Viewed by 305
Abstract
This study investigates whether tourism and energy consumption degrade or improve environmental quality in the world’s ten most-visited nations over 2000–2023 and whether financial development, trade openness, and technological innovation moderate these effects. Using complementary panel estimators—Driscoll–Kraay fixed effects for cross-sectionally robust inference, [...] Read more.
This study investigates whether tourism and energy consumption degrade or improve environmental quality in the world’s ten most-visited nations over 2000–2023 and whether financial development, trade openness, and technological innovation moderate these effects. Using complementary panel estimators—Driscoll–Kraay fixed effects for cross-sectionally robust inference, two-step feasible GLS for efficiency under heteroskedasticity and autocorrelation, and Lewbel IV–2SLS to address potential endogeneity—the analysis yields three consistent patterns. The study employed three models to investigate these associations. The results show that renewable energy consumption consistently reduces emissions, while trade openness is strongly associated with lower CO2. Financial development becomes emission-reducing when paired with technological innovation. Tourism intensity is neutral to modestly negative once controls are applied, and urbanization is weakly negative or statistically insignificant. The study formulated well-coordinated policies based on these findings. Full article
Show Figures

Figure 1

25 pages, 5931 KB  
Article
An Intelligent System for Pigeon Egg Management: Integrating a Novel Lightweight YOLO Model and Multi-Frame Fusion for Robust Detection and Positioning
by Yufan Cheng, Yao Liu, Qianhui Li, Tao Jiang, Chengyue Ji, Longshen Liu, Ya Zhong, Jinling Wu and Guanchi Chen
Sensors 2025, 25(23), 7132; https://doi.org/10.3390/s25237132 - 21 Nov 2025
Viewed by 423
Abstract
To address the issues of high breakage rates and substantial labor costs in pigeon egg farming, this study proposes an intelligent pigeon egg recognition and positioning system based on an improved YOLOv12n object detection algorithm and OpenCV barcode recognition technology. Visual sensors installed [...] Read more.
To address the issues of high breakage rates and substantial labor costs in pigeon egg farming, this study proposes an intelligent pigeon egg recognition and positioning system based on an improved YOLOv12n object detection algorithm and OpenCV barcode recognition technology. Visual sensors installed on feeding machines were used to collect real-time video data of pigeon cages, with images obtained through frame extraction. The images were annotated using LabelImg to construct a pigeon egg detection dataset containing 1500 training images, 215 validation images, and 215 test images. After data augmentation, the dataset was used to train the pigeon egg recognition model. Additionally, customized barcodes were designed according to actual farm conditions and recognized using OpenCV through preprocessing steps including grayscale conversion, filtering, and binarization to extract positional information. Experimental results demonstrate that the proposed YOLOv12n-pg recognition model requires only 4.9 GFLOPS computational load, contains 1.56 M parameters, and has a model size of 3.5 MB, significantly lower than other models in the YOLO-n series. In inference tests, it achieved 99.4% mAP50 and 83.6% mAP50-95. The implementation of a majority voting method in practical testing further reduced the missed detection rate. The system successfully records “cage location—egg count” information as key-value pairs in a database. This system effectively enables automated management of pigeon eggs, improves recognition performance, and demonstrates higher efficiency and accuracy compared to manual operations, thereby establishing a foundation for subsequent research in pigeon egg recognition. Full article
Show Figures

Figure 1

13 pages, 643 KB  
Article
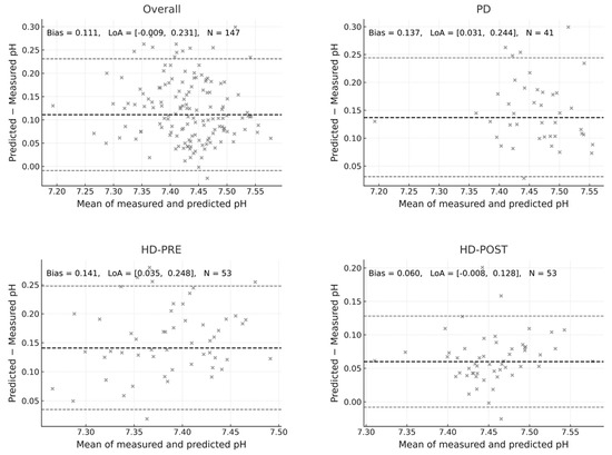
Dialysis and Acid–Base Balance: A Comparative Physiological Analysis of Boston and Stewart Models
by Nikolaos Kroustalakis, Eleftheria Maragkaki, Ariadni Androvitsanea, Ioannis Petrakis, Eleni Drosataki, Kleio Dermitzaki, Christos Pleros, Andreas Antonakis, Dimitra Lygerou, Eumorfia Kondili, Dimitris Georgopoulos and Kostas Stylianou
J. Clin. Med. 2025, 14(22), 8206; https://doi.org/10.3390/jcm14228206 - 19 Nov 2025
Viewed by 331
Abstract
Background: The relative merits of the Henderson–Hasselbalch (HH) versus Stewart frameworks for interpreting dialysis-associated acid–base shifts remain debated. Dialysis alters systemic pH through exogenous bicarbonate delivery, chloride displacement, and removal of organic anions. We compared these approaches across hemodialysis (HD) and peritoneal dialysis [...] Read more.
Background: The relative merits of the Henderson–Hasselbalch (HH) versus Stewart frameworks for interpreting dialysis-associated acid–base shifts remain debated. Dialysis alters systemic pH through exogenous bicarbonate delivery, chloride displacement, and removal of organic anions. We compared these approaches across hemodialysis (HD) and peritoneal dialysis (PD). Methods: We studied 53 HD patients with paired pre/post-HD blood gas and chemistry (106 observations) and 41 PD patients cross-sectionally, totaling 147 datasets. Derived variables followed the Figge/Stewart implementation [apparent SID (SIDa), effective SID (SIDe), strong ion gap (SIG), albumin-corrected anion gap (AGc)]. For HD, changes in pH (ΔpH) were modeled using HH predictors (ΔHCO3, ΔPCO2) and Stewart predictors (ΔSIDa, ΔATOT, ΔPCO2). For cross-sectional data (pre-HD, post-HD, and PD), HH- and Stewart-based level models were fitted. Stewart-predicted pH was also computed using the Figge and the simplified Constable electroneutrality equation. Results: HD increased pH by 0.11, driven by ΔHCO3 = +5.7 mΕq/L, ΔCl = −2.3 mEq/L, and declines in unmeasured anions (ΔSIG = −3.9; ΔAGc = −3.3). SIDa increased only marginally (+1.3 mEq/L), whereas SIDe rose by +5.3 mEq/L and fully tracked the alkalinization. In Δ-models, HH explained 90% of variance in ΔpH (R2 = 0.903) compared with 51% for Stewart (R2 = 0.514). In level models, HH explained 96% of pH variance versus 36% for Stewart. Bland–Altman analysis showed systematic overestimation of pH by the Figge and Constable approach (bias + 0.111), most pronounced pre-HD. PD patients had consistently higher AGc and SIG values than HD patients, indicating a greater burden of unmeasured anions. Conclusions: Alkalinization during HD is primarily attributable to bicarbonate gain, chloride displacement, and organic-anion clearance. The HH framework provides superior predictive performance for ΔpH, while closed-system Stewart formulations based on SIDa underestimate alkalinization. However, a broader physicochemical interpretation using SIDe and SIG, which incorporate bicarbonate and unmeasured anions, coherently describes the observed physiology. Future applications of the Stewart approach in dialysis should emphasize SIDe and SIG to better reflect the open-system physiology of both HD and PD. Our findings suggest that the HH model remains more predictive of alkalinization, while SIDe and SIG refine the physicochemical understanding. Full article
(This article belongs to the Special Issue New Insights into Peritoneal Dialysis and Hemodialysis: 2nd Edition)
Show Figures

Figure 1

12 pages, 451 KB  
Article
Patients Prefer Human Empathy, but Not Always Human Wording: A Single-Blind Within-Subject Trial of GPT-Generated vs. Clinician Discharge Texts in Emergency Ophthalmology
by Dea Samardzic, Jelena Curkovic, Donald Okmazic, Sandro Glumac, Josip Vrdoljak, Marija Skara Kolega and Ante Kreso
Clin. Pract. 2025, 15(11), 208; https://doi.org/10.3390/clinpract15110208 - 14 Nov 2025
Viewed by 334
Abstract
Background/Objectives: Written discharge explanations are crucial for patient understanding and safety in emergency eye care, yet their tone and clarity vary. Large language models (LLMs, artificial intelligence systems trained to generate human-like text) can produce patient-friendly materials, but direct, blinded comparisons with clinician-written [...] Read more.
Background/Objectives: Written discharge explanations are crucial for patient understanding and safety in emergency eye care, yet their tone and clarity vary. Large language models (LLMs, artificial intelligence systems trained to generate human-like text) can produce patient-friendly materials, but direct, blinded comparisons with clinician-written texts remain scarce. This study compared patient perceptions of a routine clinician-written discharge text and a GPT-5-generated explanation, where GPT-5 (OpenAI) is a state-of-the-art LLM, based on the same clinical facts in emergency ophthalmology. The primary objective was empathy; secondary outcomes included clarity, detail, usefulness, trust, satisfaction, and intention to follow advice. Methods: We conducted a prospective, single-blind, within-subject study in the Emergency Ophthalmology Unit of the University Hospital Centre Split, Croatia. Adults (n = 129) read two standardized texts (clinician-written vs. GPT-5-generated), presented in identical format and in randomized order under masking. Each participant rated both on Likert scales with 1–5 points. Paired comparisons used Wilcoxon signed-rank tests with effect sizes, and secondary outcomes were adjusted using the Benjamini–Hochberg false discovery rate. Results: Empathy ratings were lower for the GPT-5-generated text than for the clinician-written text (means 3.97 vs. 4.30; mean difference −0.33; 95% CI −0.44 to −0.22; p < 0.001). After correcting for multiple comparisons, no secondary outcome differed significantly between sources. Preferences were evenly split (47.8% preferred GPT-5 among those expressing a preference). Conclusions: In emergency ophthalmology, GPT-5-generated explanations approached clinician-written materials on most perceived attributes but were rated less empathic. A structured, human-in-the-loop workflow—in which LLM-generated drafts are reviewed and tailored by clinicians—appears prudent for safe, patient-centered deployment. Full article
Show Figures

Figure 1

14 pages, 3122 KB  
Article
Environmentally Friendly Silk Fibroin/Polyethyleneimine High-Performance Triboelectric Nanogenerator for Energy Harvesting and Self-Powered Sensing
by Ziyi Guo, Xinrong Xu, Yue Shen, Menglong Wang, Youzhuo Zhai, Haiyan Zheng and Jiqiang Cao
Coatings 2025, 15(11), 1323; https://doi.org/10.3390/coatings15111323 - 12 Nov 2025
Viewed by 478
Abstract
Due to the large emissions of greenhouse gases from the burning of fossil fuels and people’s demand for green materials and energy, the development of environmentally friendly triboelectric nanogenerators (TENGs) is becoming increasingly significant. Silk fibroin (SF) is considered an ideal biopolymer candidate [...] Read more.
Due to the large emissions of greenhouse gases from the burning of fossil fuels and people’s demand for green materials and energy, the development of environmentally friendly triboelectric nanogenerators (TENGs) is becoming increasingly significant. Silk fibroin (SF) is considered an ideal biopolymer candidate for fabricating green TENGs due to its biodegradability and renewability. However, its intrinsic brittleness and relatively weak triboelectric performance severely limit its practical applications. In this study, SF was physically blended with poly(ethylenimine) (PEI), a polymer rich in amino groups, to fabricate SF/PEI composite films. The resulting films were employed as tribopositive layers and paired with a poly(tetrafluoroethylene) (PTFE) tribonegative layer to assemble high-performance TENGs. Experimental results revealed that the incorporation of PEI markedly enhanced the flexibility and electron-donating capability of composite films. By optimizing the material composition, the SF/PEI-based TENG achieved an open-circuit voltage as high as 275 V and a short-circuit current of 850 nA, with a maximum output power density of 13.68 μW/cm2. Application tests demonstrated that the device could serve as an efficient self-powered energy source, capable of lighting up 66 LEDs effortlessly through simple hand tapping and driving small electronic components such as timers. In addition, the device can function as a highly sensitive self-powered sensor, capable of generating rapid and distinguishable electrical responses to various human motions. This work not only provides an effective strategy to overcome the intrinsic limitations of SF-based materials but also opens up new avenues for the development of high-performance and environmentally friendly technologies for energy harvesting and sensing. Full article
Show Figures

Figure 1

Back to TopTop