Sign in to use this feature.

Years

Between: -

Subjects

remove_circle_outline
remove_circle_outline
remove_circle_outline
remove_circle_outline
remove_circle_outline
remove_circle_outline
remove_circle_outline
remove_circle_outline
remove_circle_outline

Journals

remove_circle_outline
remove_circle_outline
remove_circle_outline
remove_circle_outline
remove_circle_outline
remove_circle_outline
remove_circle_outline
remove_circle_outline
remove_circle_outline
remove_circle_outline
remove_circle_outline
remove_circle_outline
remove_circle_outline
remove_circle_outline
remove_circle_outline
remove_circle_outline
remove_circle_outline
remove_circle_outline
remove_circle_outline
remove_circle_outline
remove_circle_outline
remove_circle_outline
remove_circle_outline
remove_circle_outline

Article Types

Countries / Regions

remove_circle_outline
remove_circle_outline
remove_circle_outline
remove_circle_outline
remove_circle_outline
remove_circle_outline

Search Results (1,302)

Search Parameters:
Keywords = Minor variation

Order results
Result details
Results per page
Select all
Export citation of selected articles as:
23 pages, 7389 KB  
Article
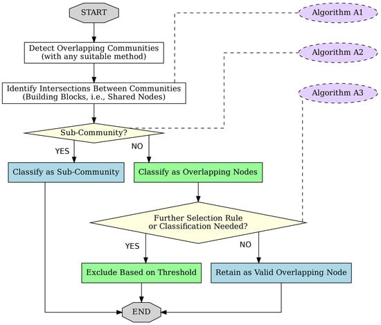
Shared Nodes of Overlapping Communities in Complex Networks
by Vesa Kuikka, Kosti Koistinen and Kimmo K. Kaski
Computation 2025, 13(12), 295; https://doi.org/10.3390/computation13120295 - 17 Dec 2025
Abstract
Overlapping communities are key characteristics of the structure and function analysis of complex networks. Shared or overlapping nodes within overlapping communities can either form subcommunities or act as intersections between larger communities. Nodes at the intersections that do not form subcommunities can be [...] Read more.
Overlapping communities are key characteristics of the structure and function analysis of complex networks. Shared or overlapping nodes within overlapping communities can either form subcommunities or act as intersections between larger communities. Nodes at the intersections that do not form subcommunities can be identified as overlapping nodes or as part of an internal structure of nested communities. To identify overlapping nodes, we apply a threshold rule based on the number of nodes in the nested structure. As the threshold value increases, the number of selected overlapping nodes decreases. This approach allows us to analyse the roles of nodes considered overlapping according to selection criteria, for example, to reduce the effect of noise. We illustrate our method by using three small and two larger real-world network structures. In larger networks, minor disturbances can produce a multitude of slightly different solutions, but the core communities remain robust, allowing other variations to be treated as noise. While this study employs our own method for community detection, other approaches can also be applied. Exploring the properties of shared nodes in overlapping communities of complex networks is a novel area of research with diverse applications in social network analysis, cybersecurity, and other fields in network science. Full article
(This article belongs to the Special Issue Computational Social Science and Complex Systems—2nd Edition)
Show Figures

Graphical abstract

24 pages, 1194 KB  
Article
Peat Partial Replacement: Life Cycle Assessment and Eco-Efficiency in Potted Ornamental Sage Cultivation
by Anna Elisa Sdao, Barbara De Lucia, Annalisa De Boni, Giovanni Ottomano Palmisano and Rocco Roma
Sustainability 2025, 17(24), 11238; https://doi.org/10.3390/su172411238 - 15 Dec 2025
Viewed by 193
Abstract
Peat, a vital component of horticultural growing media (GM), is recognized by the Intergovernmental Panel on Climate Change (IPCC) as a solid fossil fuel which significantly contributes to the depletion of fossil resources and greenhouse gas emissions. This study evaluated the partial replacement [...] Read more.
Peat, a vital component of horticultural growing media (GM), is recognized by the Intergovernmental Panel on Climate Change (IPCC) as a solid fossil fuel which significantly contributes to the depletion of fossil resources and greenhouse gas emissions. This study evaluated the partial replacement of peat with three locally available by-products—wood fiber (WF), coffee silverskin (CS), and brewers’ spent grain (BSG)—in the cultivation of potted ornamental sage through an integrated environmental–economic approach. Ten GM formulations were modeled, with peat substitutions ranging from 0 to 40% (v/v) across one hectare of greenhouse production (90,000 pots). Environmental impacts were assessed using the EPD 2018 method in SimaPro, while eco-efficiency was calculated as the ratio of the environmental impact costs resulting from the different energy consumptions (EUR) to related revenues (EUR). Results revealed only minor variations among impact categories when comparing the alternative growing media with the peat-based control (0PR), with the exception of the Abiotic Depletion of Fossil Fuels (ADff), which showed a consistent decrease at higher peat replacement levels. Treatments with 40% substitution performed best, particularly BSG40 and CS40, with the lowest eco-efficiency ratios (≈approximately 11.4%). WF40 also showed favorable outcomes (≈12.7%), confirming that a 20–40% peat replacement offers the optimal balance between environmental sustainability and economic viability. Overall, partial peat replacement using local by-products effectively reduces the consumption of fossil resources without significantly impacting other environmental indicators, promoting circularity and competitiveness in ornamental plant production. Full article
Show Figures

Figure 1

19 pages, 5987 KB  
Article
Mesozooplankton Community Structure and Indicator Species in Relation to Seasonal Hydrography in the Yellow Sea and Northern East China Sea
by Garam Kim, Hyung-Ku Kang and Dong Han Choi
Water 2025, 17(24), 3547; https://doi.org/10.3390/w17243547 - 15 Dec 2025
Viewed by 126
Abstract
This study investigated variation in mesozooplankton community structure and indicator species in the Yellow Sea and northern East China Sea, based on four surveys conducted at different times of year. Total mesozooplankton abundance ranged from 1063 to 4515 ind. m−3, and [...] Read more.
This study investigated variation in mesozooplankton community structure and indicator species in the Yellow Sea and northern East China Sea, based on four surveys conducted at different times of year. Total mesozooplankton abundance ranged from 1063 to 4515 ind. m−3, and dry weight ranged from 23.3 to 44.6 mg m−3, with higher values observed in May and August compared to October and January. Redundancy analysis explained a modest fraction of the variation in community structure (17.6% in total; Axis 1: 10.5%, Axis 2: 4.6%), with temperature, salinity, and chlorophyll a jointly contributing to the observed gradients. Cluster and indicator species analyses delineated three ecologically distinct regions: (1) a neritic coastal area dominated by coastal copepods and meroplankton; (2) a cold-water region associated with the Yellow Sea Bottom Cold Water (YSBCW); and (3) a warm offshore region influenced by the Jeju and Yellow Sea Warm Currents. Oithona atlantica was consistently linked to the YSBCW, suggesting its potential as a biological indicator of cold-water mass, whereas Clausocalanus minor was confined to warm offshore waters and reflected the seasonal northward expansion of warm currents. These findings demonstrate a clear coupling between mesozooplankton community dynamics and hydrographic conditions during the survey periods. Full article
(This article belongs to the Section Oceans and Coastal Zones)
Show Figures

Figure 1

16 pages, 3103 KB  
Article
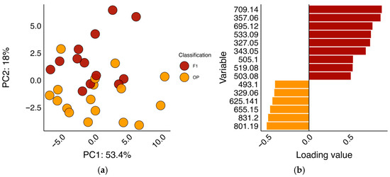
Spinach (Spinacia oleracea L.) Flavonoids Are Hydrolyzed During Digestion and Their Bioaccessibility Is Under Stronger Genetic Control Than Raw Material Content
by Michael P. Dzakovich, Alvin L. Tak, Elaine A. Le, Rachel P. Dang, Benjamin W. Redan and Geoffrey A. Dubrow
Foods 2025, 14(24), 4314; https://doi.org/10.3390/foods14244314 - 15 Dec 2025
Viewed by 103
Abstract
Spinach (Spinacia oleracea L.) is a commonly consumed crop with a diverse array of unique flavonoids. These molecules likely contribute to the health benefits associated with spinach consumption. However, little is known about the genetic diversity of these molecules, their bioaccessibility, and [...] Read more.
Spinach (Spinacia oleracea L.) is a commonly consumed crop with a diverse array of unique flavonoids. These molecules likely contribute to the health benefits associated with spinach consumption. However, little is known about the genetic diversity of these molecules, their bioaccessibility, and the heritability of these traits. We assembled a diversity panel of 30 F1 and open-pollinated spinach accessions and cultivated them under controlled conditions over two periods. Quantification of 39 flavonoids revealed that their concentration is largely influenced by environmental factors, and at least two divergent branches in the spinach flavonoid biosynthesis pathway may exist. Despite generally similar trends in the amounts of major flavonoids, open-pollinated and F1 varieties of spinach could be distinguished based on the concentrations of minor flavonoid species. Broad-sense heritability estimates for absolute bioaccessibility accounted for more genetic variation than raw material content, suggesting that this trait is preferable for breeders seeking to alter the phytochemical profile of spinach. Lastly, we found that several spinach flavonoids are unstable under digestive conditions, which was made evident by the proportion of aglycones rising from 0.1% to approximately 15% of total flavonoids after digestion. Together, these data suggest that spinach flavonoid biosynthesis and bioaccessibility are complex and contextualize how these molecules may behave in vivo. Full article
Show Figures

Figure 1

13 pages, 8883 KB  
Article
Design and Selection of SNP Markers for Grape Integrated Chip Arrays
by Lipeng Zhang, Yuhuan Miao, Yue Song, Yuanxu Teng, Yicheng Lu, Shiren Song, Juan He, Huaifeng Liu and Chao Ma
Horticulturae 2025, 11(12), 1509; https://doi.org/10.3390/horticulturae11121509 - 12 Dec 2025
Viewed by 191
Abstract
Grape (Vitis vinifera spp.) accessions exhibit rich diversity, and understanding their genetic variation and evolutionary relationships is crucial for cultivar selection and utilization. A highly representative SNP marker set was developed in this study based on re-sequencing data analysis, to clarify the [...] Read more.
Grape (Vitis vinifera spp.) accessions exhibit rich diversity, and understanding their genetic variation and evolutionary relationships is crucial for cultivar selection and utilization. A highly representative SNP marker set was developed in this study based on re-sequencing data analysis, to clarify the phylogenetic relationships among 96 grape accessions and to evaluate the genetic resolution of core markers. Using PN40024 as the reference genome, high-quality SNP loci were screened from resequencing data of the 96 accessions. A phylogenetic tree was constructed, and genetic diversity was analyzed using PCA and population structure analysis. The results showed that the 96 accessions were mainly divided into four groups: European (‘Merlot’, ‘Chardonnay’), American (‘Beta’, ‘Concord’), Euro-American hybrids (‘Vidal’, ‘Miguang’), and wild populations along with their hybrid progeny (‘Zuoyouhong’, ‘Huajia 8’). PCA and ADMIXTURE validated population differentiation, revealing clear separation between wild and cultivated accessions. Through screening of core SNP markers, 384,304 candidate SNPs suitable for probe design were identified. Further refinement yielded 2000 and 10,000 SNP markers. Detailed analysis of core marker characteristics showed that their minor allele frequency (MAF) was predominantly between 0.1 and 0.3, with the majority distributed in CDS (38.65%), intronic (30.2%), and intergenic regions. The most common mutation types were [A/G] (35%) and [C/T] (34%) transitions. The 2000 core SNPs were associated with 1220 functional genes and were significantly enriched in pathways such as protein binding, RNA transport, and plant–pathogen interaction. These findings provide an efficient tool for grape genetic diversity analysis, cultivar identification, and molecular breeding, laying the groundwork for the precise utilization of grape germplasm resources. Full article
Show Figures

Figure 1

17 pages, 1940 KB  
Article
Detection and Segmentation of Chip Budding Graft Sites in Apple Nursery Using YOLO Models
by Magdalena Kapłan, Damian I. Wójcik and Kamil Buczyński
Agriculture 2025, 15(24), 2565; https://doi.org/10.3390/agriculture15242565 - 11 Dec 2025
Viewed by 184
Abstract
The use of convolutional neural networks in nursery production remains limited, emphasizing the need for advanced vision-based approaches to support automation. This study evaluated the feasibility of detecting chip-budding graft sites in apple nurseries using YOLO object detection and segmentation models. A dataset [...] Read more.
The use of convolutional neural networks in nursery production remains limited, emphasizing the need for advanced vision-based approaches to support automation. This study evaluated the feasibility of detecting chip-budding graft sites in apple nurseries using YOLO object detection and segmentation models. A dataset of 3630 RGB images of budding sites was collected under variable field conditions. The models achieved high detection precision and consistent segmentation performance, confirming strong convergence and structural maturity across YOLO generations. The YOLO12s model demonstrated the most balanced performance, combining high precision with superior localization accuracy, particularly under higher Intersection-over-Union threshold conditions. In the segmentation experiments, both architectures achieved nearly equivalent performance, with only minor variations observed across evaluation metrics. The YOLO11s-seg model showed slightly higher Precision and overall stability, whereas YOLOv8s-seg retained a small advantage in Recall. Inference efficiency was assessed on both high-performance (RTX 5080) and embedded (Jetson Orin NX) platforms. YOLOv8s achieved the highest inference efficiency with minimal Latency, while TensorRT optimization further improved throughput and reduced Latency across all YOLO models. These results demonstrate that framework-level optimization can provide substantial practical benefits. The findings confirm the suitability of YOLO-based methods for precise detection of grafting sites in apple nurseries and establish a foundation for developing autonomous systems supporting nursery and orchard automation. Full article
Show Figures

Figure 1

41 pages, 6094 KB  
Article
Evaluating the Environmental Impact of Building Renovation Depth: A Danish Perspective
by Michella Bassey Jørgensen, Anna Elisabeth Kristoffersen and Aliakbar Kamari
Sustainability 2025, 17(24), 11107; https://doi.org/10.3390/su172411107 - 11 Dec 2025
Viewed by 189
Abstract
The construction industry accounts for a significant share of CO2 emissions in Europe and Denmark. Renovation can reduce these emissions since it is significantly less carbon-intensive than new construction. Denmark uses life-cycle assessment (LCA) to evaluate the climate impact of construction, but [...] Read more.
The construction industry accounts for a significant share of CO2 emissions in Europe and Denmark. Renovation can reduce these emissions since it is significantly less carbon-intensive than new construction. Denmark uses life-cycle assessment (LCA) to evaluate the climate impact of construction, but lacks standard mandates for renovation, leading to inconsistent LCA approaches. This research examines LCA methodologies for building renovations in Denmark, developing a tailored approach that draws on existing approaches outlined in the Danish Building Regulations and various reports from both private and public entities. It assesses different renovation depths (minor, moderate, deep) and preservation interventions. A case study of an actual renovation project in Denmark is used to analyse the energy and environmental impacts. The results indicate that LCAs for minor renovations are not methodologically viable due to their limited scope. In contrast, LCAs of moderate and extensive renovations yield meaningful insights, showing potential reductions of over 50% in energy use and 20–50% variations in overall CO2 emissions across scenarios. In addition, it is observed that energy renovations (i.e., adopting measures to improve the energy efficiency of buildings, especially in moderate and deep renovations) can reach a point at which further improvements do not significantly reduce emissions. Future research should expand LCA applications to a broader range of renovation cases and refine standardised methodologies. Additionally, studies should investigate climate benchmarks and incorporate social and economic factors shaping renovation decisions. Full article
(This article belongs to the Section Environmental Sustainability and Applications)
Show Figures

Figure 1

23 pages, 783 KB  
Review
Bridging the Gap Between Model Assumptions and Realities in Leak Localization for Water Networks
by Rosario La Cognata, Stefania Piazza and Gabriele Freni
Water 2025, 17(24), 3502; https://doi.org/10.3390/w17243502 - 11 Dec 2025
Viewed by 257
Abstract
Localising leaks in pressurised water distribution networks (WDNs) is crucial for reducing water loss but remains challenging because of model uncertainties and limited sensor data. Nevertheless, many state-of-the-art methods rely on idealised assumptions that are perfectly known, like time-invariant demands, noise-free pressure sensors, [...] Read more.
Localising leaks in pressurised water distribution networks (WDNs) is crucial for reducing water loss but remains challenging because of model uncertainties and limited sensor data. Nevertheless, many state-of-the-art methods rely on idealised assumptions that are perfectly known, like time-invariant demands, noise-free pressure sensors, a single, stationary leak, and a known leak-free baseline. These assumptions rarely hold in practice, creating a gap between expected performance and field reality. This article provides a comprehensive review of current leak localisation techniques based on sensor data and hydraulic or data-driven models. This study critically examines how recent studies have addressed these unrealistic assumptions. Advanced methods incorporate demand uncertainty and sensor noise into leak detection algorithms to improve robustness, estimate unknown demand variations using physics-informed machine learning, and employ Bayesian inference to locate multiple simultaneous leaks. The analysis indicates that accounting for such real-world complexities markedly improves localisation accuracy; for instance, even minor demand estimation errors or sensor noise can dramatically degrade performance if not addressed. Finally, bridging the gap between the models and reality is essential for the practical deployment of water utilities. Thus, this review recommends that future studies integrate uncertainty quantification, adaptive modelling, and enhanced sensing into leak localisation frameworks, thereby guiding the development of more resilient and field-ready leak management solutions. Full article
Show Figures

Figure 1

22 pages, 15657 KB  
Article
Spatiotemporal Dynamics and Climate–Human Drivers of Vegetation NPP in Northern Xinjiang, China, from 2001 to 2022
by Mengdie Wen, Dong Cui, Zhicheng Jiang, Wenxin Liu, Haijun Yang, Zezheng Liu and Ying Wang
Atmosphere 2025, 16(12), 1393; https://doi.org/10.3390/atmos16121393 - 10 Dec 2025
Viewed by 116
Abstract
Net Primary Productivity (NPP) stands as a crucial metric for evaluating the condition and performance of terrestrial ecosystems. This study focuses on northern Xinjiang, China, as the research site. By employing the Carnegie Ames Stanford Approach (CASA) model alongside meteorological data, we examined [...] Read more.
Net Primary Productivity (NPP) stands as a crucial metric for evaluating the condition and performance of terrestrial ecosystems. This study focuses on northern Xinjiang, China, as the research site. By employing the Carnegie Ames Stanford Approach (CASA) model alongside meteorological data, we examined the spatiotemporal variations in vegetation NPP from 2001 to 2022. The model utilized monthly NDVI, climate drivers, and vegetation type raster data as inputs, while the Mann–Kendall test, We utilized Theil–Sen trend analysis and residual analysis to investigate how climatic factors and human activities drove NPP changes. Results show that from 2001 to 2022, vegetation NPP in northern Xinjiang generally rose with fluctuations, averaging 127.96 gC·m−2·a−1 annually and growing linearly at 0.58 gC·m−2·a−1. Spatially, NPP displayed a pattern of “high in the west and low in the east, high in mountainous areas and low in deserts.” High NPP areas are mainly clustered in the Ili River Valley and adjacent mountainous regions, encompassing eastern and southwestern Ili Prefecture, northern Tianshan slopes, Balq Mountains, and southern Borokunu foothills, where hydrothermal conditions are relatively advantageous. In the last 22 years, the mean temperature in northern Xinjiang showed a fluctuating upward trend, precipitation exhibited a fluctuating downward trend, and solar radiation demonstrated a significant declining trend. Partial correlation analysis revealed that, compared with temperature and solar radiation, precipitation had a stronger positive correlation with NPP. Residual analysis showed that in areas where vegetation NPP exhibited recovery, human activities were the dominant driving factor, accounting for 23.58% of the total area, whereas the influence of climate change was relatively minor. Conversely, in regions where vegetation NPP degraded, climate change exerted a greater impact than human activities. This research clarifies the combined impacts of climate and human actions on ecosystem productivity in arid areas, offering a scientific foundation and reference for ecological protection and regional carbon control in such regions. This provides a scientific basis for formulating rational response strategies to restore vegetation and enhance the quality of ecosystems in arid regions. Full article
(This article belongs to the Section Biosphere/Hydrosphere/Land–Atmosphere Interactions)
Show Figures

Figure 1

14 pages, 2632 KB  
Article
Comparative Analysis and Characterization of Plastid Genomes of Mycetia (Rubiaceae)
by Dongxian Xu, Lingyu Zhang, Chi Zhang, Lei Song, Wanhui Qian, Hao Luo and Qing Zhao
Genes 2025, 16(12), 1481; https://doi.org/10.3390/genes16121481 - 10 Dec 2025
Viewed by 185
Abstract
Background: Mycetia, a subshrub genus within the subfamily Rubioideae (Rubiaceae), is predominantly distributed in tropical Asia, lacking comprehensive plastid genomic resources. This study aimed to characterize the complete plastid genomes of two Mycetia species and explore their structural features and evolutionary relationships. [...] Read more.
Background: Mycetia, a subshrub genus within the subfamily Rubioideae (Rubiaceae), is predominantly distributed in tropical Asia, lacking comprehensive plastid genomic resources. This study aimed to characterize the complete plastid genomes of two Mycetia species and explore their structural features and evolutionary relationships. Methods: The plastid genomes of Mycetia hirta and Mycetia sinensis were sequenced and assembled. We analyzed genome structure, simple sequence repeats (SSRs), long repeats, codon usage, nucleotide diversity (π), and Ka/Ks and conducted phylogenetic analysis. Results: Both genomes exhibited a typical quadripartite structure (153,989–154,588 bp; GC content 37.7–37.8%), encoding 127 genes (86 protein-coding, 8 rRNA, and 32 tRNA). Both chloroplast genomes contained 52–60 SSRs and three repeat types with minor interspecific differences. Junction regions and codon usage were highly conserved, with slight variations in RSCU values. The average π was 0.0096, and the non-coding trnE-trnT (π = 0.0817) emerged as a potential DNA barcode. The average Ka/Ks was 0.2900, indicating purifying selection. Phylogenetic analysis confirmed the monophyly of Mycetia within Argostemmateae. Conclusions: This study provides the first comparative plastid genomic analysis for Mycetia, enhancing our understanding of its genetic diversity and supporting future phylogenetic and taxonomic research on the genus. Full article
(This article belongs to the Section Plant Genetics and Genomics)
Show Figures

Figure 1

27 pages, 59170 KB  
Article
Effects of Vectorial Inflow on the Multi-Axis Aerodynamic Performance of a Small-Sized UAV Rotor
by Cong Liu, Yu Wang and Zhiqiang Wei
Aerospace 2025, 12(12), 1096; https://doi.org/10.3390/aerospace12121096 - 10 Dec 2025
Viewed by 284
Abstract
Variations in flight trajectory and velocity during vertical takeoff, transition, and level flight cause substantial changes in the relative inflow vector of multi-rotor unmanned aerial vehicles (UAVs). In urban environments, disturbances from complex wind fields further increase the uncertainty of inflow conditions. This [...] Read more.
Variations in flight trajectory and velocity during vertical takeoff, transition, and level flight cause substantial changes in the relative inflow vector of multi-rotor unmanned aerial vehicles (UAVs). In urban environments, disturbances from complex wind fields further increase the uncertainty of inflow conditions. This study investigates the aerodynamic characteristics of a fixed-pitch small-sized UAV rotor under varying inflow angles, velocities, and rotational speeds using a subsonic return-flow wind tunnel. The experimental setup enables inflow angle control from −90° to +90° via a turntable. Results indicate that, without incoming flow, the axial thrust and torque coefficients remain nearly constant. With inflow, both coefficients become highly sensitive to velocity in the 2000–5000 rpm range, with deviations up to four times those under static conditions. The in-plane lateral force along the X-axis increases significantly with inflow velocity, reaching about half the axial force, while the Y-axis component is minor and negligible under symmetric configurations. Pitching and rolling moments increase rapidly once inflow velocity exceeds 8 m/s, surpassing the axial torque and exhibiting strong directional asymmetry around ±15° inflow angles. The results demonstrate coupled aerodynamic force and moment behavior of small rotors under complex inflow, providing experimental evidence for improved dynamic modeling, control design, and the energy optimization of UAVs operating in turbulent wind environments. Full article
Show Figures

Figure 1

19 pages, 8957 KB  
Article
Mean Annual Temperature, Soil Organic Matter and Phyllospheric Bacterial Diversity Shape Biomass of Dominant Species Along a Degradation Gradient in Alpine Steppes: A Case Study from the Qinghai–Tibet Plateau
by Kaifu Zheng, Xin Jin, Jingjing Li and Guangxin Lu
Microorganisms 2025, 13(12), 2787; https://doi.org/10.3390/microorganisms13122787 - 7 Dec 2025
Viewed by 239
Abstract
The structure and function of alpine steppes are maintained largely by dominant species, which in turn determine the productivity and stability of plant communities. Nutrient acquisition and stress regulation may, to some extent, be mediated by phyllospheric microbiota at the interface of plants [...] Read more.
The structure and function of alpine steppes are maintained largely by dominant species, which in turn determine the productivity and stability of plant communities. Nutrient acquisition and stress regulation may, to some extent, be mediated by phyllospheric microbiota at the interface of plants with the atmosphere, and phyllospheric microbes are capable of amplifying and transmitting vegetation responses to degradation. Previous research has mainly addressed climate, soil, vegetation and soil microbiota or has assessed phyllosphere communities as a whole, thereby overlooking the specific responses of phyllospheric bacteria associated with the vegetation-dominant species Stipa purpurea along gradients of vegetation degradation in alpine steppes. In this study, we characterised vegetation degradation at the community level (from non-degraded to severely degraded grasslands) and quantified associated changes in the dominant species Stipa purpurea (cover, height and aboveground biomass) and its phyllospheric bacterial communities, in order to elucidate response patterns within the coupled system of host plants, phyllosphere microbiota, climate (mean annual temperature and precipitation) and soil physicochemical properties. Compared with non-degraded (ND) grasslands, degraded sites had a 22.6% lower mean annual temperature (MAT) and reductions in total nitrogen, nitrate nitrogen, organic matter (OM) and soil quality index (SQI) of 49.4%, 55.6%, 46.8% and 47.6%, respectively. Plant community cover and the aboveground biomass of dominant species declined significantly with increasing degradation. Along the vegetation-degradation gradient from non-degraded to severely degraded alpine steppes, microbial source-tracking analysis of the phyllosphere of the dominant species Stipa purpurea revealed a sharp decline in the contribution of phyllospheric bacterial sources. Estimated contributions from non-degraded sites to lightly, moderately and severely degraded sites were 95.68%, 62.21% and 6.89%, respectively, whereas contributions from lightly to moderately degraded and from moderately to severely degraded sites were 34.89% and 16.47%, respectively. Bacterial richness increased significantly, and β diversity diverged under severe degradation (PERMANOVA, F = 5.48, p < 0.01). From light to moderate degradation, biomass and relative cover of the dominant species decreased significantly, while the phyllosphere bacterial community appeared more strongly influenced by the host than by environmental deterioration; the community microbial turnover index (CMTB) and microbial resistance potential increased slightly but non-significantly (p > 0.05). Under severe degradation, worsening soil conditions and hydrothermal regimes exerted a stronger influence than the host, and CMTB and microbial resistance potential decreased by 6.5% and 34.1%, respectively (p < 0.05). Random-forest analysis indicated that climate, soil, phyllosphere diversity and microbial resistance jointly accounted for 42.1% of the variation in constructive-species biomass (R2 = 0.42, p < 0.01), with the remaining variation likely driven by unmeasured biotic and abiotic factors. Soil contributed the most (21.73%), followed by phyllosphere diversity (9.87%) and climate (8.62%), whereas microbial resistance had a minor effect (1.86%). Specifically, soil organic matter (OM) was positively correlated with biomass, whereas richness, beta diversity and MAT were negatively correlated (p < 0.05). Taken together, our results suggest that under ongoing warming on the Qinghai–Tibet Plateau, management of alpine steppes should prioritise grasslands in the early stages of degradation. In these systems, higher soil organic matter is associated with greater phyllospheric microbial resistance potential and increased biomass of Stipa purpurea, which may help stabilise this dominant species and slow further vegetation degradation. Full article
(This article belongs to the Section Environmental Microbiology)
Show Figures

Figure 1

13 pages, 2079 KB  
Article
When Guidelines Meet Reality: The Combined Impact of Assay Variability and Prescribing Differences on TSH Management in Thyroid Cancer
by Petra Petranović Ovčariček, Alfredo Campennì, Federica D’Aurizio, Mauro Imperiali, Angela Alibrandi, Rosaria Maddalena Ruggeri, Lilla Bonanno and Luca Giovanella
Cancers 2025, 17(24), 3912; https://doi.org/10.3390/cancers17243912 - 7 Dec 2025
Viewed by 409
Abstract
Background/Objectives: Patients with differentiated thyroid cancer (DTC) receive thyroxine substitution targeting thyroid-stimulating hormone (TSH) levels based on their treatment response category. However, variations in prescribing and inter-assay TSH variability may result in over or undertreatment. Methods: We measured TSH in 220 consecutive DTC [...] Read more.
Background/Objectives: Patients with differentiated thyroid cancer (DTC) receive thyroxine substitution targeting thyroid-stimulating hormone (TSH) levels based on their treatment response category. However, variations in prescribing and inter-assay TSH variability may result in over or undertreatment. Methods: We measured TSH in 220 consecutive DTC patients using three automated immunoassay platforms (Elecsys, Atellica, Alinity). Each patient was assigned to a response-to-therapy category (Excellent Response [ER], Indeterminate Response [IndR], Biochemical Incomplete Response [BIR], Structural Incomplete Response [SIR]) by an experienced thyroid oncologist. We defined recommended TSH targets according to the American Thyroid Association (ATA) 2015 guidelines and the response-adapted ATA 2025 framework that allows progressive relaxation of TSH suppression in patients with ER while maintaining tight suppression in those with persistent disease. Analytical agreement between assays was assessed using Passing–Bablok regression and Bland–Altman analysis. Clinical appropriateness was evaluated by classifying each measured TSH value as below, within, or above the recommended range for that patient’s response category. Results: The three immunoassays demonstrated high analytical agreement with only minor biases unlikely to affect clinical interpretation. However, significant deviations from guideline-defined TSH targets were observed. Among ER patients, 37% remained oversuppressed despite the absence of active disease. Conversely, in IndR or BIR patients, 76% had TSH levels above the recommended range, indicating undersuppression where residual disease could not be excluded. SIR patients were generally managed appropriately. The ATA 2025 framework reclassified more ER patients as appropriately managed, but undersuppression persisted in non-ER patients. Conclusions: Guidelines are not uniformly applied in thyroxine dosing for DTC patients. TSH immunoassays have achieved adequate analytical performance. The focus must now shift toward addressing clinical, educational, and systemic factors that prevent optimal levothyroxine management. Full article
(This article belongs to the Special Issue Thyroid Cancer: Diagnosis, Prognosis and Treatment (2nd Edition))
Show Figures

Figure 1

28 pages, 4585 KB  
Article
Uncertainty-Aware Adaptive Intrusion Detection Using Hybrid CNN-LSTM with cWGAN-GP Augmentation and Human-in-the-Loop Feedback
by Clinton Manuel de Nascimento and Jin Hou
Safety 2025, 11(4), 120; https://doi.org/10.3390/safety11040120 - 5 Dec 2025
Viewed by 310
Abstract
Intrusion detection systems (IDSs) must operate under severe class imbalance, evolving attack behavior, and the need for calibrated decisions that integrate smoothly with security operations. We propose a human-in-the-loop IDS that combines a convolutional neural network and a long short-term memory network (CNN–LSTM) [...] Read more.
Intrusion detection systems (IDSs) must operate under severe class imbalance, evolving attack behavior, and the need for calibrated decisions that integrate smoothly with security operations. We propose a human-in-the-loop IDS that combines a convolutional neural network and a long short-term memory network (CNN–LSTM) classifier with a variational autoencoder (VAE)-seeded conditional Wasserstein generative adversarial network with gradient penalty (cWGAN-GP) augmentation and entropy-based abstention. Minority classes are reinforced offline via conditional generative adversarial (GAN) sampling, whereas high-entropy predictions are escalated for analysts and are incorporated into a curated retraining set. On CIC-IDS2017, the resulting framework delivered well-calibrated binary performance (ACC = 98.0%, DR = 96.6%, precision = 92.1%, F1 = 94.3%; baseline ECE ≈ 0.04, Brier ≈ 0.11) and substantially improved minority recall (e.g., Infiltration from 0% to >80%, Web Attack–XSS +25 pp, and DoS Slowhttptest +15 pp, for an overall +11 pp macro-recall gain). The deployed model remained lightweight (~42 MB, <10 ms per batch; ≈32 k flows/s on RTX-3050 Ti), and only approximately 1% of the flows were routed for human review. Extensive evaluation, including ROC/PR sweeps, reliability diagrams, cross-domain tests on CIC-IoT2023, and FGSM/PGD adversarial stress, highlights both the strengths and remaining limitations, notably residual errors on rare web attacks and limited IoT transfer. Overall, the framework provides a practical, calibrated, and extensible machine learning (ML) tier for modern IDS deployment and motivates future research on domain alignment and adversarial defense. Full article
Show Figures

Graphical abstract

26 pages, 34171 KB  
Article
Assessing Surface Water Dynamics of Wetlands in Reclaimed Mining Areas in the Athabasca Oil Sands Region, Alberta, Canada, with Time-Varying Sentinel-1 SAR and Sentinel-2 Multi-Spectral Imagery
by Erik Biederstadt, Faramarz F. Samavati, Hannah Porter, Elizabeth Gillis and Jan J. H. Ciborowski
Remote Sens. 2025, 17(23), 3927; https://doi.org/10.3390/rs17233927 - 4 Dec 2025
Viewed by 206
Abstract
Wetlands provide critical ecological and socio-economic benefits, covering approximately 45% of the Athabasca Oil Sands Region in Alberta, Canada. However, open-pit oil sand mining has led to widespread wetland loss. While reclamation efforts are ongoing, the development of effective wetland monitoring methods remain [...] Read more.
Wetlands provide critical ecological and socio-economic benefits, covering approximately 45% of the Athabasca Oil Sands Region in Alberta, Canada. However, open-pit oil sand mining has led to widespread wetland loss. While reclamation efforts are ongoing, the development of effective wetland monitoring methods remain essential. This paper presents a novel approach to tracking wetland dynamics in reclaimed and reference landscapes using Sentinel-1 SAR and Sentinel-2 multispectral imagery. We assess surface water extent and emergent vegetation, validating our satellite-based measurements against high-resolution UAV-derived wetland area data (R2=0.902). Our results reveal minor differences in intra-annual variability in wetland area between wetlands in reclaimed versus those in reference landscapes. Wetlands exhibit a positive log-linear relationship between maximum depth and variability in open-water area, a pattern that was consistent between landscape types. Intra- and interannual variability in spatial extent were both positively associated with wetland area. This paper introduces the first ground-truthed automated wetland monitoring approach for the region. These findings document the similarities in range of variation between wetlands developing in reclaimed and reference landscapes and provide a simple tool to support long-term monitoring to document the persistence of wetlands forming in reclaimed landscapes. Full article
(This article belongs to the Section Ecological Remote Sensing)
Show Figures

Graphical abstract

Back to TopTop