Sign in to use this feature.

Years

Between: -

Subjects

remove_circle_outline
remove_circle_outline
remove_circle_outline
remove_circle_outline
remove_circle_outline
remove_circle_outline
remove_circle_outline
remove_circle_outline
remove_circle_outline

Journals

Article Types

Countries / Regions

Search Results (46)

Search Parameters:
Keywords = Convergence–Confinement Method

Order results
Result details
Results per page
Select all
Export citation of selected articles as:
24 pages, 4123 KB  
Article
A Stress-Relief Concept and Its Energy-Dissipating Support for High-Stress Soft-Rock Tunnels
by Huaiyang Liu, Xiongyao Xie, Genji Tang, Shouren Li and Qilong Wu
Appl. Sci. 2026, 16(1), 213; https://doi.org/10.3390/app16010213 - 24 Dec 2025
Viewed by 303
Abstract
When tunnels pass through high-stress, weak, and fractured rock layers, conventional rigid supports often struggle to resist the significant loosening pressure and deformation pressure from the surrounding rock, leading to various large deformation disasters. To address the limitations of support control in high [...] Read more.
When tunnels pass through high-stress, weak, and fractured rock layers, conventional rigid supports often struggle to resist the significant loosening pressure and deformation pressure from the surrounding rock, leading to various large deformation disasters. To address the limitations of support control in high in situ stress soft-rock tunnels, this study proposed a stress-relief concept for the surrounding rock based on the convergence–confinement method. An analytical elastoplastic model and a parameter selection approach for support design were developed accordingly. Guided by the mechanical behavior of tunnel supports under this concept, a novel circumferential yielding element with friction reduction and energy-dissipation capabilities was designed and validated through laboratory tests. Unlike previous reinforced or yielding support approaches, the proposed method provides a synchronized reduction in support resistance with surrounding-rock stress release, offering a fundamentally different and more adaptive deformation-control mechanism for high-stress soft-rock tunnels. Field applications were conducted in the asymmetric large-deformation section of the Qiaojia Tunnel, where full-face monitoring determined the design parameters of the energy-dissipating support (EDS) system. Field test data show that, compared with conventional rigid supports, the proposed system can effectively control asymmetric deformation, reducing the surrounding rock pressure difference between the left and right tunnel shoulders from 0.84 MPa to 0.23 MPa, highlighting its advantages for stabilizing high-stress soft-rock tunnels. The results provide a practical framework for designing adaptive support systems that combine controlled yielding and energy dissipation. Full article
(This article belongs to the Section Civil Engineering)
Show Figures

Figure 1

27 pages, 3290 KB  
Article
Intelligent Routing Optimization via GCN-Transformer Hybrid Encoder and Reinforcement Learning in Space–Air–Ground Integrated Networks
by Jinling Liu, Song Li, Xun Li, Fan Zhang and Jinghan Wang
Electronics 2026, 15(1), 14; https://doi.org/10.3390/electronics15010014 - 19 Dec 2025
Viewed by 376
Abstract
The Space–Air–Ground Integrated Network (SAGIN), a core architecture for 6G, faces formidable routing challenges stemming from its high-dynamic topological evolution and strong heterogeneous resource characteristics. Traditional protocols like OSPF suffer from excessive convergence latency due to frequent topology updates, while existing intelligent methods [...] Read more.
The Space–Air–Ground Integrated Network (SAGIN), a core architecture for 6G, faces formidable routing challenges stemming from its high-dynamic topological evolution and strong heterogeneous resource characteristics. Traditional protocols like OSPF suffer from excessive convergence latency due to frequent topology updates, while existing intelligent methods such as DQN remain confined to a passive reactive decision-making paradigm, failing to leverage spatiotemporal predictability of network dynamics. To address these gaps, this study proposes an adaptive routing algorithm (GCN-T-PPO) integrating a GCN-Transformer hybrid encoder, Particle Swarm Optimization (PSO), and Proximal Policy Optimization (PPO) with spatiotemporal attention. Specifically, the GCN-Transformer encoder captures spatial topological dependencies and long-term temporal traffic evolution, with PSO optimizing hyperparameters to enhance prediction accuracy. The PPO agent makes proactive routing decisions based on predicted network states (next K time steps) to adapt to both topological and traffic dynamics. Extensive simulations on real dataset-parameterized environments (CelesTrak TLE data, CAIDA 100G traffic statistics, CRAWDAD UAV mobility models) demonstrate that under 80% high load and bursty Pareto traffic, GCN-T-PPO reduces end-to-end latency by 42.4% and packet loss rate by 75.6%, while improving QoS satisfaction rate by 36.9% compared to DQN. It also outperforms SOTA baselines including OSPF, DDPG, D2-RMRL, and Graph-Mamba. Ablation studies validate the statistical significance (p < 0.05) of key components, confirming the synergistic gains from spatiotemporal joint modeling and proactive decision-making. This work advances SAGIN routing from passive response to active prediction, significantly enhancing network stability, resource utilization efficiency, and QoS guarantees, providing an innovative solution for 6G global seamless coverage and intelligent connectivity. Full article
Show Figures

Figure 1

22 pages, 3292 KB  
Article
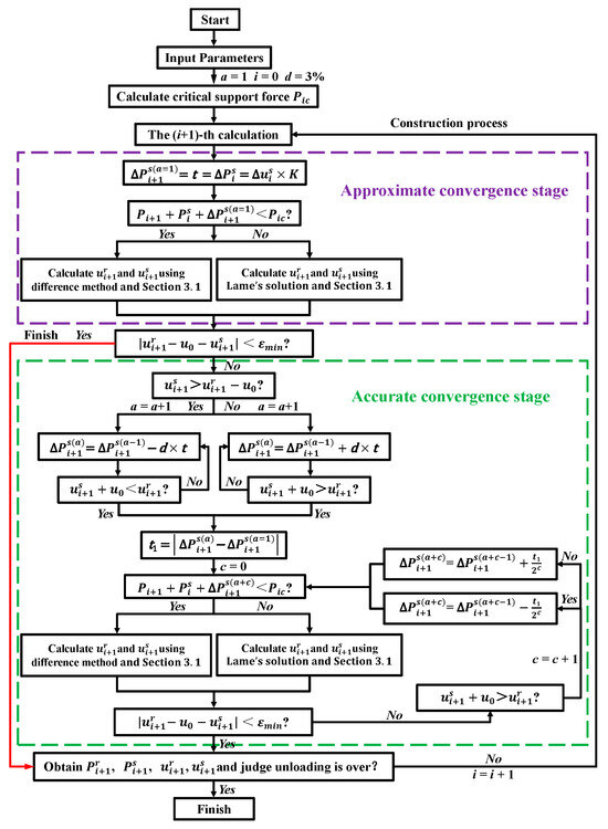
A Two-Stage Support Load Convergence Method for Rock–Support Interaction in Tunnels
by Zundang Xie, Yiwei Gao, Xiuchang Song, Xiaonian Chen, Zhengxiong Bai and Zhen Li
Buildings 2025, 15(22), 4136; https://doi.org/10.3390/buildings15224136 - 17 Nov 2025
Viewed by 498
Abstract
Understanding the dynamic interaction between surrounding rock and support systems is crucial for tunnel design and safety assessment. This study introduces the Support Load Convergence Method (SLCM), which is an innovative analytical approach that efficiently and accurately captures load distribution and deformation in [...] Read more.
Understanding the dynamic interaction between surrounding rock and support systems is crucial for tunnel design and safety assessment. This study introduces the Support Load Convergence Method (SLCM), which is an innovative analytical approach that efficiently and accurately captures load distribution and deformation in various rock types, including the consideration of elastic, elastoplastic, and post-peak softening conditions. Validation against FLAC3D simulations demonstrates that the SLCM significantly improves computational efficiency while maintaining high accuracy. The method provides a reliable tool for evaluating rock–support interaction, optimizing support schemes, and ensuring the stability and safety of underground structures. Full article
(This article belongs to the Special Issue Solid Mechanics as Applied to Civil Engineering)
Show Figures

Figure 1

18 pages, 1291 KB  
Article
Exploration of Psychosocial Factors in Peruvian Workers: A Quantitative Analysis of Qualitative Categorizations
by Arturo Juárez-García, César Merino-Soto and Javier García-Rivas
Hygiene 2025, 5(4), 43; https://doi.org/10.3390/hygiene5040043 - 30 Sep 2025
Viewed by 1071
Abstract
This study aimed to explore psychosocial factors in a sample of Peruvian workers, examine their convergence with the PROPSIT model, and identify the emergence of new or idiosyncratic psychosocial dimensions. At the same time, the quality and efficiency of the categorization process were [...] Read more.
This study aimed to explore psychosocial factors in a sample of Peruvian workers, examine their convergence with the PROPSIT model, and identify the emergence of new or idiosyncratic psychosocial dimensions. At the same time, the quality and efficiency of the categorization process were evaluated. n = 48 workers were contacted by a non-probabilistic sampling method and asked to fill out a form with open-ended questions that explored negative stressors and positive engaging factors. Some strategies were used to assess the quality and efficiency of the categorization process. The results showed that the quality, speed, and reliability of the categorization procedure were satisfactory, and several categories were aligned with the PROPSIT model and other literature, both in their negative aspects (workload and rhythm, working hours, shifts, etc.) and positive aspects (rewarding tasks, atmosphere of unity, etc.). The emerging new categories were confined to aspects of teamwork and conflict climate, as well as topics such as order, cleanliness, and recreation. These findings underline the need to adapt existing models and instruments to capture idiosyncratic aspects of the Peruvian work environment. In conclusion, this study validated an efficient mixed approach for categorizing psychosocial work factors in Peru, revealing both PROPSIT-aligned and novel context-specific categories, and highlighting the need for culturally adapted tools and broader validation. Full article
Show Figures

Figure 1

27 pages, 7936 KB  
Article
Analytical Method for Tunnel Support Parameter Design Based on Surrounding Rock Failure Mode Identification
by Lantian Wang, Peng He, Zhenghu Ma, Ning Liu, Chuanxin Yang and Yaohui Gao
Geosciences 2025, 15(9), 369; https://doi.org/10.3390/geosciences15090369 - 22 Sep 2025
Cited by 1 | Viewed by 2006
Abstract
Accurately identifying surrounding rock failure modes and designing matching support systems are critical to the safety of deep-earth and underground space engineering. We develop a graded classification scheme based on the rock strength-to-stress ratio and the Stress Reduction Factor (SRF) to quantify failure [...] Read more.
Accurately identifying surrounding rock failure modes and designing matching support systems are critical to the safety of deep-earth and underground space engineering. We develop a graded classification scheme based on the rock strength-to-stress ratio and the Stress Reduction Factor (SRF) to quantify failure types and guide support design. Within the convergence–confinement method (CCM) framework, we establish analytical models for shotcrete, rock bolts, steel arches, and composite support systems, enabling parameterized calculations of stiffness, load-bearing capacity, and equilibrium conditions. We conduct single-factor sensitivity analyses to reveal how the Geological Strength Index (GSI), burial depth (H), and equivalent tunnel radius (R0) govern the evolution of surrounding rock pressure and deformation. We propose targeted reinforcement strategies that address large-deformation and high-stress instabilities in practice by linking observed or predicted failure modes to specific support schemes. A large-deformation case study verifies that the proposed parameterized design method accurately predicts the equilibrium support pressure and radial deformation, and the designed support scheme markedly reduces convergence. Accordingly, this study provides a practical tool for tunnel support parameter design and an analytical platform for safe, reliable, and efficient decision making for initial support. Full article
Show Figures

Figure 1

28 pages, 3089 KB  
Article
A Taxonomy and Theoretical Analysis of Collapse Phenomena in Unsupervised Representation Learning
by Donghyeon Kim, Chae-Bong Sohn, Do-Yup Kim and Dae-Yeol Kim
Mathematics 2025, 13(18), 2986; https://doi.org/10.3390/math13182986 - 16 Sep 2025
Viewed by 2076
Abstract
Unsupervised representation learning has emerged as a promising paradigm in machine learning, owing to its capacity to extract semantically meaningful features from unlabeled data. Despite recent progress, however, such methods remain vulnerable to collapse phenomena, wherein the expressiveness and diversity of learned representations [...] Read more.
Unsupervised representation learning has emerged as a promising paradigm in machine learning, owing to its capacity to extract semantically meaningful features from unlabeled data. Despite recent progress, however, such methods remain vulnerable to collapse phenomena, wherein the expressiveness and diversity of learned representations are severely degraded. This phenomenon poses significant challenges to both model performance and generalizability. This paper presents a systematic investigation into two distinct forms of collapse: complete collapse and dimensional collapse. Complete collapse typically arises in non-contrastive frameworks, where all learned representations converge to trivial constants, thereby rendering the learned feature space non-informative. While contrastive learning has been introduced as a principled remedy, recent empirical findings indicate that it falls to prevent collapse entirely. In particular, contrastive methods are still susceptible to dimensional collapse, where representations are confined to a narrow subspace, thus restricting both the information content and effective dimensionality. To address these concerns, we conduct a comprehensive literature analysis encompassing theoretical definitions, underlying causes, and mitigation strategies for each collapse type. We further categorize recent approaches to collapse prevention, including feature decorrelation techniques, eigenvalue distribution regularization, and batch-level statistical constraints, and assess their effectiveness through a comparative framework. This work aims to establish a unified conceptual foundation for understanding collapse in unsupervised learning and to guide the design of more robust representation learning algorithms. Full article
(This article belongs to the Special Issue Machine Learning Applications in Image Processing and Computer Vision)
Show Figures

Figure 1

20 pages, 5394 KB  
Article
Enhanced Single-Objective Optimization Algorithm with Progressive Exploration Strategy for RF Accelerating Structure Optimization
by Wei Long, Junyu Zhu, Xuerui Hao, Bin Wu, Chunlin Zhang, Shenghua Liu, Yang Liu, Shengyi Chen, Jian Wu, Xiang Li and Xiao Li
Appl. Sci. 2025, 15(18), 9965; https://doi.org/10.3390/app15189965 - 11 Sep 2025
Viewed by 671
Abstract
In many engineering applications, multi-objective optimization problems can be reformulated as single-objective problems with multiple constraints to improve computational efficiency. This paper discusses the characteristics and challenges of RF accelerating structure optimizations and proposes an enhanced single-objective optimization strategy based on progressive exploration [...] Read more.
In many engineering applications, multi-objective optimization problems can be reformulated as single-objective problems with multiple constraints to improve computational efficiency. This paper discusses the characteristics and challenges of RF accelerating structure optimizations and proposes an enhanced single-objective optimization strategy based on progressive exploration method to find the global optimal solution within a large solution space characterized by a continuous and confined distribution of feasible solutions. It begins from an arbitrary feasible solution and progressively slides and expands the solution space fragment along the distribution path of feasible solutions to rapidly explore the entire space. By incorporating a re-initialization mechanism to enhance swarm diversity and introducing penalty factors in place of constraints to increase the number of feasible solutions, the algorithm significantly improves its ability to escape local optima traps. The proposed algorithm is applied to optimize a DAA structure, yielding satisfactory results and convergence speed. These results highlight the method’s effectiveness and its potential applicability to other complex constrained optimization problems. Full article
Show Figures

Figure 1

20 pages, 7914 KB  
Article
Channel Estimation for Intelligent Reflecting Surface Empowered Coal Mine Wireless Communication Systems
by Yang Liu, Kaikai Guo, Xiaoyue Li, Bin Wang and Yanhong Xu
Entropy 2025, 27(9), 932; https://doi.org/10.3390/e27090932 - 4 Sep 2025
Viewed by 914
Abstract
The confined space of coal mines characterized by curved tunnels with rough surfaces and a variety of deployed production equipment induces severe signal attenuation and interruption, which significantly degrades the accuracy of conventional channel estimation algorithms applied in coal mine wireless communication systems. [...] Read more.
The confined space of coal mines characterized by curved tunnels with rough surfaces and a variety of deployed production equipment induces severe signal attenuation and interruption, which significantly degrades the accuracy of conventional channel estimation algorithms applied in coal mine wireless communication systems. To address these challenges, we propose a modified Bilinear Generalized Approximate Message Passing (mBiGAMP) algorithm enhanced by intelligent reflecting surface (IRS) technology to improve channel estimation accuracy in coal mine scenarios. Due to the presence of abundant coal-carrying belt conveyors, we establish a hybrid channel model integrating both fast-varying and quasi-static components to accurately model the unique propagation environment in coal mines. Specifically, the fast-varying channel captures the varying signal paths affected by moving conveyors, while the quasi-static channel represents stable direct links. Since this hybrid structure necessitates an augmented factor graph, we introduce two additional factor nodes and variable nodes to characterize the distinct message-passing behaviors and then rigorously derive the mBiGAMP algorithm. Simulation results demonstrate that the proposed mBiGAMP algorithm achieves superior channel estimation accuracy in dynamic conveyor-affected coal mine scenarios compared with other state-of-the-art methods, showing significant improvements in both separated and cascaded channel estimation. Specifically, when the NMSE is 103, the SNR of mBiGAMP is improved by approximately 5 dB, 6 dB, and 14 dB compared with the Dual-Structure Orthogonal Matching Pursuit (DS-OMP), Parallel Factor (PARAFAC), and Least Squares (LS) algorithms, respectively. We also verify the convergence behavior of the proposed mBiGAMP algorithm across the operational signal-to-noise ratios range. Furthermore, we investigate the impact of the number of pilots on the channel estimation performance, which reveals that the proposed mBiGAMP algorithm consumes fewer number of pilots to accurately recover channel state information than other methods while preserving estimation fidelity. Full article
(This article belongs to the Special Issue Wireless Communications: Signal Processing Perspectives, 2nd Edition)
Show Figures

Figure 1

19 pages, 1761 KB  
Article
Prediction of China’s Silicon Wafer Price: A GA-PSO-BP Model
by Jining Wang, Hui Chen and Lei Wang
Mathematics 2025, 13(15), 2453; https://doi.org/10.3390/math13152453 - 30 Jul 2025
Cited by 1 | Viewed by 905
Abstract
The BP (Back-Propagation) neural network model (hereafter referred to as the BP model) often gets stuck in local optima when predicting China’s silicon wafer price, which hurts the accuracy of the forecasts. This study addresses the issue by enhancing the BP model. It [...] Read more.
The BP (Back-Propagation) neural network model (hereafter referred to as the BP model) often gets stuck in local optima when predicting China’s silicon wafer price, which hurts the accuracy of the forecasts. This study addresses the issue by enhancing the BP model. It integrates the principles of genetic algorithm (GA) with particle swarm optimization (PSO) to develop a new model called the GA-PSO-BP. This study also considers the material price from both the supply and demand sides of the photovoltaic industry. These prices are important factors in China’s silicon wafer price prediction. This research indicates that improving the BP model by integrating GA allows for a broader exploration of potential solution spaces. This approach helps to prevent local minima and identify the optimal solution. The BP model converges more quickly by using PSO for weight initialization. Additionally, the method by which particles share information decreases the probability of being confined to local optima. The upgraded GA-PSO-BP model demonstrates improved generalization capabilities and makes more accurate predictions. The MAE (Mean Absolute Error) value of the GA-PSO-BP model is 31.01% lower than those of the standalone BP model and also falls by 19.36% and 16.28% relative to the GA-BP and PSO-BP models, respectively. The smaller the value, the closer the prediction result of the model is to the actual value. This model has proven effective and superior in China’s silicon wafer price prediction. This capability makes it an essential resource for market analysis and decision-making within the silicon wafer industry. Full article
Show Figures

Figure 1

30 pages, 2664 KB  
Article
Direct Numerical Simulation of the Differentially Heated Cavity and Comparison with the κ-ε Model for High Rayleigh Numbers
by Fernando Iván Molina-Herrera and Hugo Jiménez-Islas
Modelling 2025, 6(3), 66; https://doi.org/10.3390/modelling6030066 - 11 Jul 2025
Viewed by 1064
Abstract
This study presents a numerical comparison between Direct numerical simulation (DNS) and the standard κ-ε turbulence model to evaluate natural convection in a two-dimensional, differentially heated, air-filled cavity over the Rayleigh number range 103 to 1010. The objective is to [...] Read more.
This study presents a numerical comparison between Direct numerical simulation (DNS) and the standard κ-ε turbulence model to evaluate natural convection in a two-dimensional, differentially heated, air-filled cavity over the Rayleigh number range 103 to 1010. The objective is to assess the predictive capabilities of both methods across laminar and turbulent regimes, with a particular emphasis on the quantitative comparison of thermal characteristics under high Rayleigh number conditions. The Navier–Stokes and energy equations were solved using the finite element method with Boussinesq approximation, employing refined meshes near the hot and cold walls to resolve thermal and velocity boundary layers. The results indicate that for Ra ≤ 106, the κ-ε model significantly underestimates temperature gradients, maximum velocities, and average Nusselt numbers, with errors up to 19.39%, due to isotropic assumptions and empirical formulation. DNS, in contrast, achieves global energy balance errors of less than 0.0018% across the entire range. As Ra increases, the κ-ε model predictions converge to DNS, with Nusselt number deviations dropping below 1.2% at Ra = 1010. Streamlines, temperature profiles, and velocity distributions confirm that DNS captures flow dynamics more accurately, particularly near the wall vortices. These findings validate DNS as a reference solution for high-Ra natural convection and establish benchmark data for assessing turbulence models in confined geometries Full article
Show Figures

Graphical abstract

12 pages, 2555 KB  
Article
Optical Characteristics of GaAs Spherical Quantum Dots Based on Single and Double Quartic Anharmonic Potentials: The Role of Structural Parameters
by Najah Abdullah Alashqar, Walid Belhadj, Najla S. Al-Shameri, Hassen Dakhlaoui, Fatih Ungan and Sake Wang
Photonics 2025, 12(7), 675; https://doi.org/10.3390/photonics12070675 - 4 Jul 2025
Viewed by 906
Abstract
This is a numerical investigation of optical and electronic characteristics of GaAs spherical quantum dots based on single and double quartic potentials and presenting a hydrogenic impurity at their center. The radial Schrödinger equation was solved using the finite difference method (FDM) to [...] Read more.
This is a numerical investigation of optical and electronic characteristics of GaAs spherical quantum dots based on single and double quartic potentials and presenting a hydrogenic impurity at their center. The radial Schrödinger equation was solved using the finite difference method (FDM) to obtain the energy levels and the wavefunctions. These physical quantities were then used to compute the dipole matrix elements, the total optical absorption coefficient (TOAC), and the binding energies. The impact of the structural parameters in the confining potentials on the red and blue shifts of the TOAC is discussed in the presence and absence of hydrogenic impurity. Our results indicate that the structural parameter k in both potentials plays a crucial role in tuning the TOAC. In the case of single quartic potential, increasing k produces a blue shift; however, its augmentation in the case of double quartic potential displays a blue shift at first, and then a red shift. Furthermore, the augmentation of the parameter k can control the binding energies of the two lowest states, (1s) and (1p). In fact, enlarging this parameter reduces the binding energies and converges them to constant values. In general, the modification of the potential’s parameters, which can engender two shapes of confining potentials (single quartic and double quartic), enables the experimenters to control the desired energy levels and consequently to adjust and select the suitable TOAC between the two lowest energy states (ground (1s) and first excited (1p)). Full article
(This article belongs to the Special Issue Recent Progress in Integrated Photonics)
Show Figures

Figure 1

16 pages, 8561 KB  
Article
Obstacle-Avoidance Planning in C-Space for Continuum Manipulator Based on IRRT-Connect
by Yexing Lang, Jiaxin Liu, Quan Xiao, Jianeng Tang, Yuanke Chen and Songyi Dian
Sensors 2025, 25(10), 3081; https://doi.org/10.3390/s25103081 - 13 May 2025
Cited by 1 | Viewed by 1073
Abstract
Aiming at the challenge of trajectory planning for a continuum manipulator in the confined spaces of gas-insulated switchgear (GIS) chambers during intelligent operation and maintenance of power equipment, this paper proposes a configuration space (C-space) obstacle-avoidance planning method based on an improved RRT-Connect [...] Read more.
Aiming at the challenge of trajectory planning for a continuum manipulator in the confined spaces of gas-insulated switchgear (GIS) chambers during intelligent operation and maintenance of power equipment, this paper proposes a configuration space (C-space) obstacle-avoidance planning method based on an improved RRT-Connect algorithm. By constructing a virtual joint-space obstacle map, the collision-avoidance problem in Cartesian space is transformed into a joint-space path search problem, significantly reducing the computational burden of frequent inverse kinematics solutions inherent in traditional methods. Compared to the RRT-Connect algorithm, improvements in node expansion strategies and greedy optimization mechanisms effectively minimize redundant nodes and enhance path generation efficiency: the number of iterations is reduced by 68% and convergence speed is improved by 35%. Combined with polynomial-driven trajectory planning, the method successfully resolves and smoothens driving cable length variations, achieving efficient and stable control for both the end-effector and arm configuration of a dual-segment continuum manipulator. Simulation and experimental results demonstrate that the proposed algorithm rapidly generates collision-free arm configuration trajectories with high trajectory coincidence in typical GIS chamber scenarios, verifying its comprehensive advantages in real-time performance, safety, and motion smoothness. This work provides theoretical support for the application of continuum manipulator in precision operation and maintenance of power equipment. Full article
(This article belongs to the Section Sensors and Robotics)
Show Figures

Figure 1

23 pages, 2147 KB  
Article
Precision Fixed-Time Formation Control for Multi-AUV Systems with Full State Constraints
by Yuanfeng Chen, Haoyuan Wang and Xiaodong Wang
Mathematics 2025, 13(9), 1451; https://doi.org/10.3390/math13091451 - 28 Apr 2025
Cited by 4 | Viewed by 942
Abstract
The trajectory tracking the control of autonomous underwater vehicle (AUV) systems faces considerable challenges due to strong inter-axis coupling and complex time-varying external disturbances. This paper proposes a novel fixed-time control scheme incorporating a switching threshold-based event-driven strategy to address critical issues in [...] Read more.
The trajectory tracking the control of autonomous underwater vehicle (AUV) systems faces considerable challenges due to strong inter-axis coupling and complex time-varying external disturbances. This paper proposes a novel fixed-time control scheme incorporating a switching threshold-based event-driven strategy to address critical issues in multi-AUV formation control, including full-state constraints, unmeasurable states, model uncertainties, limited communication resources, and unknown time-varying disturbances. A rapid and stable dimensional augmented state observer (RSDASO) was first developed to achieve fixed-time convergence in estimating aggregated disturbances and unmeasurable states. Subsequently, a logarithmic barrier Lyapunov function was constructed to derive a fixed-time control law that guarantees bounded system errors within a predefined interval while strictly confining all states to specified constraints. The introduction of a switching threshold event-triggering mechanism (ETM) significantly reduced communication resource consumption. The simulation results demonstrate the effectiveness of the proposed method in improving control accuracy while substantially lowering communication overhead. Full article
Show Figures

Figure 1

22 pages, 12811 KB  
Article
Numerical Simulation of the Elastic–Plastic Ejection from Grooved Aluminum Surfaces Under Double Supported Shocks Using the SPH Method
by Wenbin Liu and Han Xiao
Appl. Sci. 2025, 15(7), 3498; https://doi.org/10.3390/app15073498 - 22 Mar 2025
Viewed by 742
Abstract
The ejection of disturbed surfaces under multiple shocks is a critical phenomenon in pyrotechnic and inertial confinement fusion. In this study, the elastic–plastic ejection from grooved aluminum surfaces under double supported shocks was investigated using the SPH method. A spallation region developed at [...] Read more.
The ejection of disturbed surfaces under multiple shocks is a critical phenomenon in pyrotechnic and inertial confinement fusion. In this study, the elastic–plastic ejection from grooved aluminum surfaces under double supported shocks was investigated using the SPH method. A spallation region developed at the bottom of the bubble during the first ejection, and the subsequent second ejection comprised three distinct components: low-density; high- and medium-velocity ejecta; and high-density, low-velocity ejecta. Recompression of the spallation material generated high- and medium-velocity ejecta, resulting in a limited second ejecta mass. The significant increase in the defect area of the bubble and the convergence of the first ejecta generated low-velocity ejecta, resulting in a substantial increase in the second ejecta mass. The shock pressure threshold required for the second ejection was significantly reduced compared with the first ejection. The second ejecta mass increased with shock pressure, but the increase rate gradually decreased, primarily affecting the low-velocity ejecta. The time interval between shocks primarily influenced the second ejection, driven by the evolution of the spallation region at the bottom of the bubble and the convergence of the first ejecta. The second ejecta mass increased and asymptotically approached a constant value with increasing time intervals. Full article
(This article belongs to the Section Mechanical Engineering)
Show Figures

Figure 1

33 pages, 3273 KB  
Article
Mathematical Modeling of Two-Dimensional Depth Integrated Nonlinear Coupled Boussinesq-Type Equations for Shallow-Water Waves with Ship-Born Generation Waves in Coastal Regions
by Vinita and Prashant Kumar
J. Mar. Sci. Eng. 2025, 13(3), 562; https://doi.org/10.3390/jmse13030562 - 13 Mar 2025
Viewed by 1201
Abstract
A hybrid computational framework integrating the finite volume method (FVM) and finite difference method (FDM) is developed to solve two-dimensional, time-dependent nonlinear coupled Boussinesq-type equations (NCBTEs) based on Nwogu’s depth-integrated formulation. This approach models nonlinear dispersive wave forces acting on a stationary vessel [...] Read more.
A hybrid computational framework integrating the finite volume method (FVM) and finite difference method (FDM) is developed to solve two-dimensional, time-dependent nonlinear coupled Boussinesq-type equations (NCBTEs) based on Nwogu’s depth-integrated formulation. This approach models nonlinear dispersive wave forces acting on a stationary vessel and incorporates a frequency dispersion term to represent ship-wave generation due to a localized moving pressure disturbance. The computational domain is divided into two distinct regions: an inner domain surrounding the ship and an outer domain representing wave propagation. The inner domain is governed by the three-dimensional Laplace equation, accounting for the region beneath the ship and the confined space between the ship’s right side and a vertical quay wall. Conversely, the outer domain follows Nwogu’s 2D depth-integrated NCBTEs to describe water wave dynamics. Interface conditions are applied to ensure continuity by enforcing the conservation of volume flux and surface elevation matching between the two regions. The accuracy of this coupled numerical scheme is verified through convergence analysis, and its validity is established by comparing the simulation results with prior studies. Numerical experiments demonstrate the model’s capability to capture wave responses to simplified pressure disturbances and simulate wave propagation over intricate bathymetry. This computational framework offers an efficient and robust tool for analyzing nonlinear wave interactions with stationary ships or harbor structures. The methodology is specifically applied to examine the response of moored vessels to incident waves within Paradip Port, Odisha, India. Full article
(This article belongs to the Special Issue Advances in Marine Computational Fluid Dynamics)
Show Figures

Figure 1

Back to TopTop