Deploying Big Data Enablers to Strengthen Supply Chain Resilience to Mitigate Sustainable Risks Based on Integrated HOQ-MCDM Framework
Abstract
:1. Introduction
- (a)
- What are the key SSCRs, SCRE, and BDAEs in the manufacturing supply chain?
- (b)
- How should quality function deployment, multicriteria decision making, and the three variables be connected to provide decision-making support for the supply chains of manufacturing enterprises?
- (c)
- How can manufacturers effectively improve supply chain resilience with the proposed framework and big data analysis enablers to address sustainability issues?
2. Literature Review
2.1. Sustainable Supply Chain Risks (SSCRs)
2.2. Supply Chain Resilience (SCRE)
2.3. Big Data Analysis (BDA)
2.4. Sustainable Supply Chain Risk, Supply Chain Resilience, and Big Data Analysis
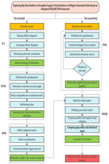
3. Methodology
3.1. Quality Function Deployment
3.2. Affinity Diagram (K-J Method)
3.3. Fuzzy Comprehensive Evaluation Method
- The supply chain resilience index and sustainable supply chain risk factor set U and evaluation set V are determined. Simultaneously, the weight of each influencing factor W is determined;
- The score membership function and comprehensive evaluation matrix R of each factor are constructed, and the membership degree and R are calculated to obtain the fuzzy set;
- The fuzzy comprehensive evaluation set B is obtained based on the fuzzy comprehensive evaluation matrix R and fuzzy operator ∘ = (∙, +);
- 4.
- The defuzzifying value (i.e., the comprehensive evaluation score E of the evaluation object) is calculated with the fuzzy comprehensive evaluation set B and measurement scale H;
3.4. Entropy Weight Method
- Standardisation of the original data matrix: let us assume that the original data matrix obtained with m evaluation objects and n evaluation indexes is as follows:
- 2.
- Definition of entropy: In an evaluation problem with n indexes and m evaluated objects, the entropy of the JTH index is defined as follows:
- 3.
- Definition of entropy weight: In the next step, the entropy weight of the JTH index can be defined:
- 4.
- Determination of index attribute matrix A: The index attribute matrix A is obtained by multiplying the index weight and translated standard matrix R; the result is ranked. The equation of the comprehensive score is as follows:
- 5.
- Calculation of ideal point and proximity degree : The ideal point is as follows:
3.5. Fuzzy Delphi Method
- All big data analysis enablers are identified. Subsequently, the Fuzzy Delphi expert questionnaire is designed, and each expert is asked to evaluate the importance of each factor for interval scoring. The maximum interval value represents the ‘most optimistic value’ of the expert’s score for this factor. By contrast, the minimum represents the ‘most conservative value’ of the expert’s quantification score for this factor.
- The expert questionnaires are collected, and the data are integrated. In the next step, the most conservative and most optimistic values of all experts are counted, and extreme values beyond the double standard deviation are eliminated. Fuzzy theory is used to calculate the minima , maxima , geometric means , minimum value and maximum value in “Most Optimistic Value”
- Finally, the consensus degree of the expert opinions is calculated to determine , whether the opinions of all experts have reached consensus or not. The lower the value is, the lower the consensus among experts on this factor is. represents the range of optimistic and conservative cognition, and represents the grey area of fuzzy relationships. When , the expert opinions tend to converge. Otherwise, the differences among the expert opinions do not converge; in this case, steps 1–3 must be repeated until all factors converge. The final value is calculated as follows:
- A reasonable threshold value must be chosen to identify key big data analysis enablers.
3.6. VIKOR
- First, the positive and negative ideal solutions are defined. They refer to the best and worst alternatives in the evaluation criterion, respectively.
- The evaluation values of alternative schemes are compared, and the priorities of each scheme are arranged according to the distance between them and the ideal scheme [119]. The VIKOR method determines the feasible compromise solution closest to the ideal solution. Compromise means mutual concessions between attributes, which originates from the LP-metric of the compromise planning method (Yu, 1973; Zeleny, 1982); it provides maximum group benefit and minimum individual regret of the opposition. Therefore, the compromise solution can be an acceptable approach for decision-makers [120]. The steps are as follows:
- Primitive matrix normalisation:
- The group utility and individual regret are calculated as follows:where is the relative weight of the evaluation decisions. It should be noted that the risk weight determined based on the recovered data of the fuzzy comprehensive evaluation questionnaire was used as the weight of the HoQ of the first stage in this study; the calculated results of the HoQ of the first stage were used as the weight of the second stage.
- The sorting value Q is computed as follows:
- is the coefficient of the decision-making mechanism. When it is greater than 0.5, decisions are made according to a discussion between the majority of people (biased to the utility level). When it is close to 0.5, decisions are made according to an approval situation. When it is less than 0.5, decisions are made according to a situation of rejection (biased to the regret level).
- The is the maximum group utility, and is the minimum individual regret; represents the efficiency ratio that can be produced with ’s decision-making scheme, which is used as the ranking standard.
- (1)
- The schemes are sorted according to the relationship among , , and .When the following two conditions are true, the scheme can be sorted according to the size of (the smaller is, the better the scheme is):① The initial condition is as follows:where is the first-rank value after sorting according to the Q value; is the value of the second scheme sorted according to the value; is the number of all evaluated schemes. This equation indicates that only when the difference of the benefit ratio between two adjacent schemes is greater than or equal to the threshold value , the first-rank scheme is significantly better than the second-rank scheme. If there are multiple methods at the same time, the first and second schemes and the third and fourth schemes are compared to determine whether they meet the previously presented conditions ①.② Decision reliabilityAfter the schemes have been sorted according to , the -value of sorting the first option (the greater, the better) must also be better than that of sorting the second option. Alternatively, the -value of the first-ranked solution (the smaller, the better) must also be better than that of the second-ranked solution. If there are multiple methods at the same time, the first and second schemes and the third and fourth schemes are compared to determine whether they meet the previously presented conditions ②.
- (2)
- Judgment rules
4. Case Analysis
4.1. Stage 1: House of Quality
4.1.1. K-J Method
4.1.2. Fuzzy Comprehensive Evaluation Analysis (FCEA)
- Risk factors of sustainable supply chains
- Determination of factor weight
- The evaluation set is as follows: (very important, important, average, unimportant, very unimportant). The risk factor evaluation index set contains 19 factors including the previously mentioned ‘interrupted customer supply’, ‘transportation interruptions’, ‘technical risks’, and ‘equipment failure’: . The fuzzy comprehensive evaluation model is used to calculate the evaluation matrix of each factor. Construction of membership matrix : The tourist evaluations of the interpretation validity of secondary indexes is obtained after data sorting according to the scoring status of the questionnaire. The membership matrices and corresponding to the internal risk and external risk of the secondary evaluation index set are constructed accordingly:
- The FCEA vector of the indexes at all levels is determined: the FCEA set B is calculated with the fuzzy operator , and the weight value of the indexes according to Equation (1):where is the weight of each index, and is the fuzzy operator. As one of the common synthesis operators in fuzzy mathematics, the product-sum operator highlights the weight, and considers all kinds of indexes with strong comprehensive efficiency and small information loss. Therefore, this operator was selected for the synthesis operation of the fuzzy matrix.
- Determination of evaluation value: According to Equation (2), the evaluation value obtained via the defuzzification of the first-level index set is as follows. The evaluation value E obtained via the defuzzification of each evaluation set is shown in Table 2:
- Resilience
4.1.3. Entropy Weight Method
- Standardisation of original data matrix: the normalised matrix R with translation of 0.0001 unit is obtained based on Equations (4)–(6).
- Definition of entropy: the entropy value of each evaluation index can be calculated according to Equation (7) and the normalised matrix R, as shown in Table 4.
- Definition of entropy weight: the entropy weight of each evaluation index can be calculated according to Equation (8) and the entropy value ; for details, see Table 4.Table 4. Weight of risk factors.
Internal risk 0.524 Equipment failure risks 0.101 The risk of interruptions in the customer supply 0.115 Technical risks 0.106 Inventory risks 0.101 The risk of lack of quality staff 0.093 Outsourcing risks 0.084 IT infrastructure risks 0.128 Information asymmetry risks 0.101 Single supplier risks 0.093 The risk of defective product 0.079 External risk 0.476 The risk of loss of cargo 0.083 Accident risks 0.097 The risk of cognitive error 0.107 The risk of government instability 0.126 Demand risks 0.102 Transport interruptions risks 0.126 The risk of late delivery 0.112 Risks caused by suppliers (e.g., unqualified supply) 0.121 Natural disaster risks 0.126 - Determination of index attribute matrix A: the entropy weight is added to the evaluation index attribute matrix, and Equation (9) is used to obtain the weighted index attribute matrix.
- Calculation of ideal point and closeness degree : According to Equation (10), the ideal point is
4.1.4. Construction of HoQ in the First Stage
4.2. Stage 2: House of Quality
4.2.1. Fuzzy Delphi Method
- Analysis of expert questionnaires
- 2.
- Calculation of triangular fuzzy number and consensus value
- 3.
- Setting of threshold
4.2.2. VIKOR
4.3. Results and Discussion
4.3.1. Sustainable Supply Chain Risks and Supply Chain Resilience in the First HoQ
4.3.2. Supply Chain Resilience and Big Data Analysis Enablers in Second HoQ
5. Conclusions
- The key sustainable supply chain risks to be mitigated are risks regarding the IT infrastructure, information systems and communications efficiency, customer supply disruptions, transport disruptions, natural disasters, and government instability.
- Supply chain resilience must be strengthened in terms of financial capability, flexibility, corporate culture, information sharing, and robustness.
- The key big data analysis enablers to be improved are ‘capital investment’, ‘building big data sharing mechanisms and visualisation’, and ‘consolidating big data infrastructures to support platforms and systems’.
Author Contributions
Funding
Institutional Review Board Statement
Informed Consent Statement
Data Availability Statement
Acknowledgments
Conflicts of Interest
Abbreviations
| SC | Supply chain |
| SSC | Sustainable supply chain |
| SCM | Supply chain management |
| SSCM | Sustainable supply chain management |
| BDAEs | Big data analysis enablers |
| SCRs | Supply chain risks |
| SSCRs | Sustainable supply chain risks |
| SCRE | Supply chain resilience |
| BDA | Big data analysis |
| QFD | Quality function deployment |
| HoQ | House of Quality |
| MCDM | Multicriteria decision-making |
References
- Khan, S.A.R.; Zhang, Y.; Kumar, A.; Zavadskas, E.; Streimikiene, D. Measuring the impact of renewable energy, public health expenditure, logistics, and environmental performance on sustainable economic growth. Sustain. Dev. 2020, 28, 833–843. [Google Scholar] [CrossRef]
- Liu, H.C.; Quan, M.Y.; Li, Z.W.; Wang, Z.L. A new integrated MCDM model for sustainable supplier selection under interval-valued intuitionistic uncertain linguistic environment. Inf. Sci. 2019, 486, 254–270. [Google Scholar] [CrossRef]
- Nautiyal, H.; Goel, V. Sustainability assessment of hydropower projects. J. Clean. Prod. 2020, 265, 121661. [Google Scholar] [CrossRef]
- Barbosa-Póvoa, A.P.; da Silva, C.; Carvalho, A. Opportunities and challenges in sustainable supply chain: An operations research perspective. Eur. J. Oper. Res. 2018, 268, 399–431. [Google Scholar] [CrossRef]
- Simchi-Levi, D.; Kaminsky, P.; Simchi-Levi, E. Designing and Managing the Supply Chain: Concepts, Strategies and Case Studies, 3rd ed.; McGraw Hill: New York, NY, USA, 2007. [Google Scholar]
- Rajesh, R.; Ravi, V. Modeling enablers of supply chain risk mitigation in electronic supply chains: A Grey–DEMATEL approach. Comput. Ind. Eng. 2015, 87, 126–139. [Google Scholar] [CrossRef]
- da Silva, C.; Barbosa-Póvoa, A.P.; Carvalho, A. Environmental monetization and risk assessment in supply chain design and planning. J. Clean. Prod. 2020, 270, 121552. [Google Scholar] [CrossRef]
- Doan, T. Supply chain management drivers and competitive advantage in manufacturing industry. Uncertain Supply Chain. Manag. 2020, 8, 473–480. [Google Scholar] [CrossRef]
- Elmsalmi, M.; Hachicha, W.; Aljuaid, A.M. Prioritization of the Best Sustainable Supply Chain Risk Management Practices Using a Structural Analysis Based-Approach. Sustainability 2021, 13, 4608. [Google Scholar] [CrossRef]
- Singh, N. Developing Business Risk Resilience through Risk Management Infrastructure: The Moderating Role of Big Data Analytics. Inf. Syst. Manag. 2020, 39, 34–52. [Google Scholar] [CrossRef]
- Sheffi, Y.; Vakil, B.; Griffin, T. Risk and disruptions: New software tools. 2012. Available online: http://citeseerx.ist.psu.edu/viewdoc/summary?doi=10.1.1.399.1561 (accessed on 21 February 2022).
- Pettit, T.J.; Croxton, K.L.; Fiksel, J. The evolution of resilience in supply chain management: A retrospective on ensuring supply chain resilience. J. Bus. Logist. 2019, 40, 56–65. [Google Scholar] [CrossRef]
- Tukamuhabwa, B.R.; Stevenson, M.; Busby, J.; Zorzini, M. Supply chain resilience: Definition, review and theoretical foundations for further study. Int. J. Prod. Res. 2015, 53, 5592–5623. [Google Scholar] [CrossRef]
- Tarigan, Z.J.H.; Siagian, H.; Jie, F. Impact of Internal Integration, Supply Chain Partnership, Supply Chain Agility, and Supply Chain Resilience on Sustainable Advantage. Sustainability 2021, 13, 5460. [Google Scholar] [CrossRef]
- Mari, S.I.; Lee, Y.H.; Memon, M.S. Sustainable and resilient garment supply chain network design with fuzzy multi-objectives under uncertainty. Sustainability 2016, 8, 1038. [Google Scholar] [CrossRef] [Green Version]
- Shah, S.; Wiese, J. Reality of big data adoption in supply chain for sustainable manufacturing SMEs. In Proceedings of the 2018 IEEE International Conference on Engineering, Technology and Innovation (ICE/ITMC), Stuttgart, Germany, 17–20 June 2018; IEEE: Piscataway, NJ, USA, 2018; pp. 1–6. [Google Scholar]
- Mageto, J. Big Data Analytics in Sustainable Supply Chain Management: A Focus on Manufacturing Supply Chains. Sustainability 2021, 13, 7101. [Google Scholar] [CrossRef]
- Mišić, V.V.; Perakis, G. Data analytics in operations management: A review. Manuf. Serv. Oper. Manag. 2020, 22, 158–169. [Google Scholar] [CrossRef] [Green Version]
- Zhang, X.; Yu, Y.; Zhang, N. Sustainable supply chain management under big data: A bibliometric analysis. J. Enterp. Inf. Manag. 2020, 34, 427–445. [Google Scholar] [CrossRef]
- Schoenherr, T.; Speier-Pero, C. Data science, predictive analytics, and big data in supply chain management: Current state and future potential. J. Bus. Logist. 2015, 36, 120–132. [Google Scholar] [CrossRef]
- Gunasekaran, A.; Yusuf, Y.Y.; Adeleye, E.O.; Papadopoulos, T. Agile manufacturing practices: The role of big data and business analytics with multiple case studies. Int. J. Prod. Res. 2018, 56, 385–397. [Google Scholar] [CrossRef]
- Zhang, X.; Zhao, J. The Impact of Big Data on Supply Chain Resilience: The Moderating Effect of Supply Chain Complexity.WHICEB 2019 Proceedings. 2019. Available online: https://aisel.aisnet.org/whiceb2019/22 (accessed on 21 February 2022).
- Kitchens, B.; Dobolyi, D.; Li, J.; Abbasi, A. Advanced customer analytics: Strategic value through integration of relationship-oriented Big Data. J. Manag. Inf. Syst. 2018, 35, 540–574. [Google Scholar] [CrossRef]
- Hauser, J.; Clausing, D. The house of quality. Harv. Bus. Rev. 1988, 66, 63–73. [Google Scholar]
- Lam, J.S.L.; Bai, X. A quality function deployment approach to improve maritime supply chain resilience. Transp. Res. Part. E Logist. Transp. Rev. 2016, 92, 16–27. [Google Scholar] [CrossRef]
- Hsu, C.H.; Chang, A.Y.; Kuo, H.M. Data mining QFD for the dynamic forecasting of life cycle under green supply chain. WSEAS Trans. Comput. 2012, 11, 1–10. [Google Scholar]
- He, L.; Wu, Z.; Xiang, W.; Goh, M.; Xu, Z.; Song, W.; Ming, X.; Wu, X. A novel Kano-QFD-DEMATEL approach to optimise the risk resilience solution for sustainable supply chain. Int. J. Prod. Res. 2020, 59, 1714–1735. [Google Scholar] [CrossRef]
- Li, M.; Jin, L.; Wang, J. A new MCDM method combining QFD with TOPSIS for knowledge management system selection from the user’s perspective in intuitionistic fuzzy environment. Appl. Soft Comput. 2014, 21, 28–37. [Google Scholar] [CrossRef]
- Ignatius, J.; Rahman, A.; Yazdani, M. An integrated fuzzy ANP–QFD approach for green building assessment. J. Civ. Eng. Manag. 2016, 22, 551–563. [Google Scholar] [CrossRef] [Green Version]
- Tian, Z.P.; Wang, J.Q.; Wang, J.; Zhang, H.Y. A multi-phase QFD-based hybrid fuzzy MCDM approach for performance evaluation: A case of smart bike-sharing programs in Changsha. J. Clean. Prod. 2018, 171, 1068–1083. [Google Scholar] [CrossRef]
- Wang, X.; Fang, H.; Song, W.Y. Technical attribute prioritisation in QFD based on cloud model and grey relational analysis. Int. J. Prod. Res. 2019, 58, 5751–5768. [Google Scholar] [CrossRef]
- Hsu, C.H.; Chang, A.Y.; Zhang, T.Y.; Lin, W.D.; Liu, W.L. Deploying Resilience Enablers to Mitigate Risks in Sustainable Fashion Supply Chains. Sustainability 2021, 13, 2943. [Google Scholar] [CrossRef]
- Abdel-Basset, M.; Mohamed, R. A novel plithogenic TOPSIS-CRITIC model for sustainable supply chain risk management. J. Clean. Prod. 2020, 247, 119586. [Google Scholar] [CrossRef]
- Boussemart, J.P.; Leleu, H.; Shen, Z.; Valdmanis, V. Performance analysis for three pillars of sustainability. J. Product. Anal. 2020, 53, 305–320. [Google Scholar] [CrossRef]
- Iddrisu, I.; Bhattacharyya, S.C. Sustainable Energy Development Index: A multi-dimensional indicator for measuring sustainable energy development. Renew. Sustain. Energy Rev. 2015, 50, 513–530. [Google Scholar] [CrossRef] [Green Version]
- Valinejad, F.; Rahmani, D. Sustainability risk management in the supply chain of telecommunication companies: A case study. J. Clean. Prod. 2018, 203, 53–67. [Google Scholar] [CrossRef]
- Moktadir, M.A.; Dwivedi, A.; Khan, N.S.; Paul, S.K.; Khan, S.A.; Ahmed, S.; Sultana, R. Analysis of risk factors in sustainable supply chain management in an emerging economy of leather industry. J. Clean. Prod. 2021, 283, 124641. [Google Scholar] [CrossRef]
- Hsu, C.H.; Yu, R.Y.; Chang, A.Y.; Chung, W.H.; Liu, W.L. Resilience-Enhancing Solution to Mitigate Risk for Sustainable Supply Chain–An Empirical Study of Elevator Manufacturing. Processes 2021, 9, 596. [Google Scholar] [CrossRef]
- Kot, S. Sustainable supply chain management in small and medium enterprises. Sustainability 2018, 10, 1143. [Google Scholar] [CrossRef] [Green Version]
- Niño-Amézquita, J.; Legotin, F.; Barbakov, O. Economic success and sustainability in pharmaceutical sector: A case of Indian SMEs. Entrep. Sustain. Issues 2017, 5, 157–168. [Google Scholar] [CrossRef] [Green Version]
- Abdel-Basset, M.; Gunasekaran, M.; Mohamed, M.; Chilamkurti, N. A framework for risk assessment, management and evaluation: Economic tool for quantifying risks in supply chain. Future Gener. Comput. Syst. 2019, 90, 489–502. [Google Scholar] [CrossRef] [Green Version]
- Alora, A.; Barua, M.K. An integrated structural modelling and MICMAC analysis for supply chain disruption risk classification and prioritisation in India. Int. J. Value Chain. Manag. 2019, 10, 1–25. [Google Scholar] [CrossRef]
- Wagner, S.M.; Bode, C. An empirical examination of supply chain performance along several dimensions of risk. J. Bus. Logist. 2008, 29, 307–325. [Google Scholar] [CrossRef]
- Giunipero, L.C.; Eltantawy, R.A. Securing the upstream supply chain: A risk management approach. Int. J. Phys. Distrib. Logist. Manag. 2004, 34, 698–713. [Google Scholar] [CrossRef] [Green Version]
- Klibi, W.; Martel, A. Scenario-based supply chain network risk modeling. Eur. J. Oper. Res. 2012, 223, 644–658. [Google Scholar] [CrossRef]
- Ritchie, B.; Brindley, C. Supply chain risk management and performance: A guiding framework for future development. Int. J. Oper. Prod. Manag. 2007, 27, 303–322. [Google Scholar] [CrossRef]
- Wilson, M.C. The impact of transportation disruptions on supply chain performance. Transp. Res. Part E Logist. Transp. Rev. 2007, 43, 295–320. [Google Scholar] [CrossRef]
- Bode, C.; Wagner, S.M.; Petersen, K.J.; Ellram, L.M. Understanding responses to supply chain disruptions: Insights from information processing and resource dependence perspectives. Acad. Manag. J. 2011, 54, 833–856. [Google Scholar] [CrossRef]
- Norrman, A.; Lindroth, R. Categorization of supply chain risk and risk management. Supply Chain Risk 2004, 15, 14–27. [Google Scholar]
- Vanany, I.; Zailani, S.; Pujawan, N. Supply chain risk management: Literature review & future research. Int. J. Inf. Syst. Supply Chain Manag. 2008, 2, 16–33. [Google Scholar]
- Faisal, M.N.; Banwet, D.K.; Shankar, R. Information risks management in supply chains: An assessment and mitigation framework. J. Enterp. Inf. Manag. 2007, 20, 677–699. [Google Scholar] [CrossRef]
- Olson, D.L.; Wu, D.D. A review of enterprise risk management in supply chain. Kybernetes 2010, 39, 694–706. [Google Scholar] [CrossRef] [Green Version]
- Sawik, T. Selection of supply portfolio under disruption risks. Omega 2011, 39, 194–208. [Google Scholar] [CrossRef]
- Diabat, A.; Govindan, K.; Panicker, V.V. Supply chain risk management and its mitigation in a food industry. Int. J. Prod. Res. 2012, 50, 3039–3050. [Google Scholar] [CrossRef] [Green Version]
- Cagliano, A.C.; De Marco, A.; Grimaldi, S.; Rafele, C. An integrated approach to supply chain risk analysis. J. Risk Res. 2012, 15, 817–840. [Google Scholar] [CrossRef] [Green Version]
- Samvedi, A.; Jain, V.; Chan, F.T.S. Quantifying risks in a supply chain through integration of fuzzy AHP and fuzzy TOPSIS. Int. J. Prod. Res. 2013, 51, 2433–2442. [Google Scholar] [CrossRef]
- Lavastre, O.; Gunasekaran, A.; Spalanzani, A. Effect of firm characteristics, supplier relationships and techniques used on supply chain risk management (SCRM): An empirical investigation on French industrial firms. Int. J. Prod. Res. 2014, 52, 3381–3403. [Google Scholar] [CrossRef]
- Venkatesh, V.G.; Rathi, S.; Patwa, S. Analysis on supply chain risks in Indian apparel retail chains and proposal of risk prioritization model using Interpretive structural modeling. J. Retail. Consum. Serv. 2015, 26, 153–167. [Google Scholar] [CrossRef]
- Rogers, H.; Srivastava, M.; Pawar, K.S.; Shah, J. Supply chain risk management in India–Practical insights. Int. J. Logist. Res. Appl. 2016, 19, 278–299. [Google Scholar] [CrossRef]
- Kilubi, I.; Haasis, H.D. Supply chain risk management research: Avenues for further studies. Int. J. Supply Chain Oper. Resil. 2016, 2, 51–71. [Google Scholar] [CrossRef] [Green Version]
- Song, W.; Ming, X.; Liu, H.C. Identifying critical risk factors of sustainable supply chain management: A rough strength-relation analysis method. J. Clean. Prod. 2017, 143, 100–115. [Google Scholar] [CrossRef]
- Jiang, B.; Li, J.; Shen, S. Supply chain risk assessment and control of port enterprises: Qingdao port as case study. Asian J. Shipp. Logist. 2018, 34, 198–208. [Google Scholar] [CrossRef]
- Prakash, A.; Agarwal, A.; Kumar, A. Risk assessment in automobile supply chain. Mater. Today Proc. 2018, 5, 3571–3580. [Google Scholar] [CrossRef]
- Xu, Z.; Chen, X.; Wu, S.R.; Gong, M.; Du, Y.; Wang, J.; Li, Y.K.; Liu, J. Spatial-temporal assessment of water footprint, water scarcity and crop water productivity in a major crop production region. J. Clean. Prod. 2019, 224, 375–383. [Google Scholar] [CrossRef]
- Brzęczek, T. Optimisation of product portfolio sales and their risk subject to product width and diversity. Rev. Manag. Sci. 2020, 14, 1009–1027. [Google Scholar] [CrossRef] [Green Version]
- Saltykov, M.A.; Obraztsova, E.Y.; Bubnovskaya, T.V. Risks Associated with the Implementation of Fishery Development Program in the Far Eastern Federal District. In IOP Conference Series: Earth and Environmental Science; IOP Publishing: Bristol, UK, 2022; Volume 988, p. 032074. [Google Scholar]
- Woods, D. Resilience Engineering: Concepts and Precepts; Ashgate Publishing, Ltd.: Farnham, UK, 2006. [Google Scholar]
- Rice, J.B.; Caniato, F. Building a secure and resilience supply chain. Pdf. Supply Chain Manag. Rev. 2003, 5, 22–30. [Google Scholar]
- Belhadi, A.; Kamble, S.; Jabbour, C.J.C.; Gunasekaran, A.; Ndubisi, N.O.; Venkatesh, M. Manufacturing and service supply chain resilience to the COVID-19 outbreak: Lessons learned from the automobile and airline industries. Technol. Forecast. Soc. Change 2021, 163, 120447. [Google Scholar] [CrossRef] [PubMed]
- Centobelli, P.; Cerchione, R.; Ertz, M. Managing supply chain resilience to pursue business and environmental strategies. Bus. Strategy Environ. 2020, 29, 1215–1246. [Google Scholar]
- Davis, K.F.; Downs, S.; Gephart, J.A. Towards food supply chain resilience to environmental shocks. Nat. Food 2021, 2, 54–65. [Google Scholar] [CrossRef]
- Bevilacqua, M.; Ciarapica, F.E.; Marcucci, G.; Mazzuto, G. Fuzzy cognitive maps approach for analysing the domino effect of factors affecting supply chain resilience: A fashion industry case study. Int. J. Prod. Res. 2020, 58, 6370–6398. [Google Scholar] [CrossRef]
- Piprani, A.Z.; Mohezar, S.; Jaafar, N.I. Supply chain integration and supply chain performance: The mediating role of supply chain resilience. Int. J. Supply Chain Manag. 2020, 9, 58–73. [Google Scholar]
- Hosseini, S.; Ivanov, D.; Dolgui, A. Review of quantitative methods for supply chain resilience analysis. Transp. Res. Part E: Logist. Transp. Rev. 2019, 125, 285–307. [Google Scholar] [CrossRef]
- Ivanov, D.; Dolgui, A. OR-methods for coping with the ripple effect in supply chains during COVID-19 pandemic: Managerial insights and research implications. Int. J. Prod. Econ. 2021, 232, 107921. [Google Scholar] [CrossRef]
- Gružauskas, V.; Vilkas, M. Managing Capabilities for Supply Chain Resilience through it Integration. Econ. Bus. 2017, 31, 30–43. [Google Scholar] [CrossRef] [Green Version]
- Liu, C.-L.; Lee, M.-Y. Integration, supply chain resilience, and service performance in third-party logistics providers. Int. J. Logist. Manag. 2018, 29, 5–21. [Google Scholar] [CrossRef]
- Um, J.; Han, N. Understanding the relationships between global supply chain risk and supply chain resilience: The role of mitigating strategies. Supply Chain. Manag. Int. J. 2020, 26, 240–255. [Google Scholar] [CrossRef]
- Sheffi, Y.; Rice, J.B., Jr. A supply chain view of the resilient enterprise. MIT Sloan Manag. Rev. 2005, 47, 41. [Google Scholar]
- Pereira, J.V. The new supply chain’s frontier: Information management. Int. J. Inf. Manag. 2009, 29, 372–379. [Google Scholar] [CrossRef]
- Pettit, T.J.; Fiksel, J.; Croxton, K.L. Ensuring supply chain resilience: Development of a conceptual framework. J. Bus. Logist. 2010, 31, 1–21. [Google Scholar] [CrossRef]
- Ponis, S.T.; Koronis, E. Supply chain resilience: Defifinition of concept and its formative elements. J. Appl. Bus. Res. 2012, 28, 921–929. [Google Scholar] [CrossRef]
- Soni, U.; Jain, V.; Kumar, S. Measuring supply chain resilience using a deterministic modeling approach. Comput. Ind. Eng. 2014, 74, 11–25. [Google Scholar] [CrossRef]
- Inman, R.R.; Blumenfeld, D.E. Product complexity and supply chain design. Int. J. Prod. Res. 2014, 52, 1956–1969. [Google Scholar] [CrossRef]
- Mari, S.I.; Lee, Y.H.; Memon, M.S. Complex network theory-based approach for designing resilient supply chain networks. Int. J. Logist. Syst. Manag. 2015, 21, 365–384. [Google Scholar] [CrossRef]
- Kamalahmadi, M.; Parast, M.M. A review of the literature on the principles of enterprise and supply chain resilience: Major findings and directions for future research. Int. J. Prod. Econ. 2016, 171, 116–133. [Google Scholar] [CrossRef]
- Jain, V.; Kumar, S.; Soni, U.; Chandra, C. Supply chain resilience: Model development and empirical analysis. Int. J. Prod. Res. 2017, 55, 6779–6800. [Google Scholar] [CrossRef]
- Sáenz, M.J.; Revilla, E.; Acero, B. Aligning supply chain design for boosting resilience. Bus. Horiz. 2018, 61, 443–452. [Google Scholar] [CrossRef]
- Singh, C.S.; Soni, G.; Badhotiya, G.K. Performance indicators for supply chain resilience: Review and conceptual framework. J. Ind. Eng. Int. 2019, 15, 105–117. [Google Scholar] [CrossRef] [Green Version]
- Konstantinou, C.; Chatzoudes, D.; Chatzoglou, P. Supply Chain Resilience during the COVID-19 pandemic. In Proceedings of the 2021 IEEE International Conference on Technology and Entrepreneurship (ICTE), Kaunas, Lithuania, 24–27 August 2021; IEEE: Piscataway, NJ, USA, 2021; pp. 1–6. [Google Scholar]
- Babiceanu, R.F.; Seker, R. Big Data and virtualization for manufacturing cyber-physical systems: A survey of the current status and future outlook. Comput. Ind. 2016, 81, 128–137. [Google Scholar] [CrossRef]
- Moktadir, M.A.; Ali, S.M.; Paul, S.K.; Shukla, N. Barriers to big data analytics in manufacturing supply chains: A case study from Bangladesh. Comput. Ind. Eng. 2019, 128, 1063–1075. [Google Scholar] [CrossRef]
- Babu, M.M.; Rahman, M.; Alam, A.; Dey, B.L. Exploring big data-driven innovation in the manufacturing sector: Evidence from UK firms. Ann. Oper. Res. 2021, 1–28. [Google Scholar] [CrossRef]
- McAfee, A.; Brynjolfsson, E.; Davenport, T.H.; Patil, D.J.; Barton, D. Big data: The management revolution. Harv. Bus. Rev. 2012, 90, 60–68. [Google Scholar]
- Perrey, J.; Spillecke, D.; Umblijs, A. Smart Analytics: How Marketing Drives Short-Term and Long-Term Growth. McKinsey Quarterly: Seattle, WA, USA, 2013. [Google Scholar]
- Wamba, S.F.; Akter, S.; Edwards, A.; Chopin, G.; Gnanzou, D. How ‘big data’can make big impact: Findings from a systematic review and a longitudinal case study. Int. J. Prod. Econ. 2015, 165, 234–246. [Google Scholar] [CrossRef]
- Singh, N.P.; Singh, S. Building supply chain risk resilience: Role of big data analytics in supply chain disruption mitigation. Benchmarking Int. J. 2019, 26, 2318–2342. [Google Scholar] [CrossRef]
- Raut, R.D.; Mangla, S.K.; Narwane, V.S.; Dora, M.; Liu, M. Big Data Analytics as a mediator in Lean, Agile, Resilient, and Green (LARG) practices effects on sustainable supply chains. Transp. Res. Part E Logist. Transp. Rev. 2021, 145, 102170. [Google Scholar] [CrossRef]
- Wicher, P.; Zapletal, F.; Lenort, R.; Staš, D. Measuring the metallurgical supply chain resilience using fuzzy analytic network process. Metalurgija 2016, 55, 783–786. [Google Scholar]
- Chroneos-Krasavac, B.; Soldic-Aleksic, J.; Petkovic, G. The big data phenomenon: The business and public impact. Industrija 2016, 44, 117–144. [Google Scholar] [CrossRef] [Green Version]
- Duman, G.M. Big Data Analytics in Supply Chain Management: A Literature Review on Supply Chain Analytics. 2017. Available online: https://scholarworks.bridgeport.edu/xmlui/handle/123456789/1918 (accessed on 21 February 2022).
- Organizing Committee of the Madrid 2017 Critical Care Datathon; Reiz, A.N.; Sagasti, F.M.; González, M.Á.; Malpica, A.B.; Benítez, J.C.M.; Cabrera, M.N.; Del Pino Ramírez, Á.; Perdomo, J.M.G.; Alonso, J.P.; et al. Big data and machine learning in critical care: Opportunities for collaborative research. Med. Intensiva 2019, 43, 52–57. [Google Scholar]
- Reinmoeller, P.; Van Baardwijk, N. The link between diversity and resilience. MIT Sloan Manag. Rev. 2005, 46, 61. [Google Scholar]
- Lutfi, A.; Alsyouf, A.; Almaiah, M.A.; Alrawad, M.; Abdo, A.A.K.; Al-Khasawneh, A.L.; Ibrahim, N.; Saad, M. Factors Influencing the Adoption of Big Data Analytics in the Digital Transformation Era: Case Study of Jordanian SMEs. Sustainability 2022, 14, 1802. [Google Scholar] [CrossRef]
- Ponomarov, S.Y.; Holcomb, M.C. Understanding the concept of supply chain resilience. Int. J. Logist. Manag. 2009, 20, 124–143. [Google Scholar] [CrossRef]
- Jüttner, U.; Maklan, S. Supply chain resilience in the global financial crisis: An empirical study. Supply Chain Manag. Int. J. 2011, 16, 246–259. [Google Scholar] [CrossRef]
- Heckmann, I.; Comes, T.; Nickel, S. A critical review on supply chain risk–Definition, measure and modeling. Omega 2015, 52, 119–132. [Google Scholar] [CrossRef] [Green Version]
- Kochak, A.; Sharma, S. Demand forecasting using neural network for supply chain management. Int. J. Mech. Eng. Robot. Res. 2015, 4, 96–104. [Google Scholar]
- Fahimnia, B.; Jabbarzadeh, A. Marrying supply chain sustainability and resilience: A match made in heaven. Transp. Res. Part E: Logist. Transp. Rev. 2016, 91, 306–324. [Google Scholar] [CrossRef]
- Zahiri, B.; Zhuang, J.; Mohammadi, M. Toward an integrated sustainable-resilient supply chain: A pharmaceutical case study. Transp. Res. Part E Logist. Transp. Rev. 2017, 103, 109–142. [Google Scholar] [CrossRef]
- Xue, H.; Jiang, C.; Cai, B.; Yuan, Y. Research on demand forecasting of retail supply chain emergency logistics based on NRS-GA-SVM. In Proceedings of the 2018 Proceedings of the 30th Chinese Control and Decision Conference (2018 CCDC), Shenyang, China, 9–11 June 2018; IEEE: Piscataway, NJ, USA, 2018; pp. 3647–3652. [Google Scholar]
- Ivanov, D. Revealing interfaces of supply chain resilience and sustainability: A simulation study. Int. J. Prod. Res. 2018, 56, 3507–3523. [Google Scholar] [CrossRef] [Green Version]
- Zavala-Alcívar, A.; Verdecho, M.J.; Alfaro-Saíz, J.J. A conceptual framework to manage resilience and increase sustainability in the supply chain. Sustainability 2020, 12, 6300. [Google Scholar] [CrossRef]
- Redman, C.L. Should sustainability and resilience be combined or remain distinct pursuits? Ecol. Soc. 2014, 19, 8. [Google Scholar] [CrossRef] [Green Version]
- Song, M.; Zhang, J.; Wang, S. Review of the network environmental efficiencies of listed petroleum enterprises in China. Renew. Sustain. Energy Rev. 2015, 43, 65–71. [Google Scholar] [CrossRef]
- Dubey, R.; Gunasekaran, A.; Childe, S.J.; Fosso Wamba, S.; Roubaud, D.; Roubaud, D. Empirical investigation of data analytics capability and organizational flexibility as complements to supply chain resilience. Int. J. Prod. Res. 2021, 59, 110–128. [Google Scholar] [CrossRef]
- Akter, S.; Wamba, S.F.; Gunasekaran, A.; Dubey, R.; Childe, S.J. How to improve firm performance using big data analytics capability and business strategy alignment? Int. J. Prod. Econ. 2016, 182, 113–131. [Google Scholar] [CrossRef] [Green Version]
- Altay, N.; Gunasekaran, A.; Dubey, R.; Childe, S.J. Agility and resilience as antecedents of supply chain performance under moderating effects of organizational culture within the humanitarian setting: A dynamic capability view. Prod. Plan. Control 2018, 29, 1158–1174. [Google Scholar] [CrossRef]
- Opricovic, S.; Tzeng, G.H. Extended VIKOR method in comparison with outranking methods. Eur. J. Oper. Res. 2007, 178, 514–529. [Google Scholar] [CrossRef]
- Yu, P.L. A class of solutions for group decisio n problems. Manag. Sci. 1973, 19, 936–946. [Google Scholar] [CrossRef]
- Hou, C.K. The effects of IT infrastructure integration and flexibility on supply chain capabilities and organizational performance: An empirical study of the electronics industry in Taiwan. Inf. Dev. 2020, 36, 576–602. [Google Scholar] [CrossRef]
- Peisheng, L.; Yunping, H.; Xiaole, Z.; Shunshun, W.; Zhenglin, L. Research on information system risk Assessment Based on Improved AHP-Fuzzy theory. In Journal of Physics: Conference Series; IOP Publishing: Bristol, UK, 2020; Volume 1693, p. 012046. [Google Scholar]
- Che, C.; Zhang, X.; Chen, Y.; Zhao, L.; Zhao, L.; Liang, Y. Dual-Source Procurement and Supplier Pricing Decision under Supply Interruption. Discret. Dyn. Nat. Soc. 2021, 2021, 5584559. [Google Scholar] [CrossRef]
- Pellegrino, R.; Costantino, N.; Tauro, D. The value of flexibility in mitigating supply chain transportation risks. Int. J. Prod. Res. 2021, 59, 6252–6269. [Google Scholar] [CrossRef]
- Pan, S.; Yan, H.; He, J.; He, Z. Vulnerability and resilience of transportation systems: A recent literature review. Phys. A Stat. Mech. Its Appl. 2021, 581, 126235. [Google Scholar] [CrossRef]
- Permani, R.; Xu, X. The Nexus between Natural disasters, Supply Chains and Trade–Revisiting the Role of FTAs in Disaster Risk Reduction. 2020. Available online: https://ageconsearch.umn.edu/record/304269/files/18076.pdf (accessed on 21 February 2022).
- Kim, J.M.; Yum, S.G.; Park, H.; Bae, J. A Strategic Framework for Natural Disaster-Induced Cost Risk Analysis and Mitigation: A Two-Stage Approach Using Deep Learning and Cost-Benefit Analysis. Nat. Hazards Earth Syst. Sci. Discuss. 2021, 1–18. [Google Scholar] [CrossRef]
- Ilyas, S.; Hu, Z.; Wiwattanakornwong, K. Unleashing the role of top management and government support in green supply chain management and sustainable development goals. Environ. Sci. Pollut. Res. 2020, 27, 8210–8223. [Google Scholar] [CrossRef]
- Shakil, M.H. Environmental, social and governance performance and financial risk: Moderating role of ESG controversies and board gender diversity. Resour. Policy 2021, 72, 102144. [Google Scholar] [CrossRef]
- Zhang, H.; Khurshid, A.; Xinyu, W.; Băltăţeanu, A.M. Corporate financial risk assessment and role of big data; New perspective using fuzzy analytic hierarchy process. J. Econ. Forecast. 2021, 2, 181–199. [Google Scholar]
- Bazazzadeh, H.; Nadolny, A.; Mehan, A.; Safaei, S.S.H. The Importance of Flexibility in Adaptive Reuse of Industrial Heritage: Learning from Iranian Cases. Int. J. Conserv. Sci. 2021, 12, 113–128. [Google Scholar]
- Cherian, J.; Gaikar, V.; Paul, R.; Pech, R. Corporate Culture and Its Impact on Employees’ Attitude, Performance, Productivity, and Behavior: An Investigative Analysis from Selected Organizations of the United Arab Emirates (UAE). J. Open Innov. Technol. Mark. Complex. 2021, 7, 45. [Google Scholar] [CrossRef]
- Liu, M.; Dan, B.; Zhang, S.; Ma, S. Information sharing in an E-tailing supply chain for fresh produce with freshness-keeping effort and value-added service. Eur. J. Oper. Res. 2021, 290, 572–584. [Google Scholar] [CrossRef]
- Mackay, J.; Munoz, A.; Pepper, M. Conceptualising redundancy and flexibility towards supply chain robustness and resilience. J. Risk Res. 2020, 23, 1541–1561. [Google Scholar] [CrossRef]
- Sena, V.; Ozdemir, S. Spillover effects of investment in big data analytics in B2B relationships: What is the role of human capital? Ind. Mark. Manag. 2020, 86, 77–89. [Google Scholar] [CrossRef]
- Leonova, O. Benefits and Potential of Using Foreign Private Capital to Supply Innovation and Investment Needs in Russia. In Proceedings of the 8th International Conference on Contemporary Problems in the Development of Economic, Financial and Credit Systems (DEFCS 2020), Belgorod, Germany, 9–11 September 2020; Atlantis Press: Paris, France, 2020; pp. 235–238. [Google Scholar]
- Kang-le, W. Visualization of sports journalism in the era of big data: Advantages and challenges. Sports Res. Educ. 2016, 31, 13–17. [Google Scholar] [CrossRef]
- Wentzell, P.D.; Gonçalves, T.R.; Matsushita, M.; Valderrama, P. Combinatorial Projection Pursuit Analysis for Exploring Multivariate Chemical Data. Anal. Chim. Acta 2021, 1174, 338716. [Google Scholar] [CrossRef] [PubMed]
- Mandal, S. Exploring the significance of big data infrastructure in dynamic capability development: A supply chain resilience perspective. Int. J. Work Organ. Emot. 2020, 11, 247–264. [Google Scholar] [CrossRef]




| Reference | Research Emphasis or Significance | Research Methodologies | Research Results |
|---|---|---|---|
| Olson and Wu (2010) | Review supply chain risk management methods, including identification and classification of risk types, cases, and models. | Literature analysis | A general framework of supply chain risk is proposed. |
| Sawik (2011) | Find the optimal choice of supply mix in an environment with supply chain disruption risk. | Mixed integer programs | It is verified that the probability of supply interruption is the key determinant of demand allocation among suppliers. |
| Govindan et al. (2012) | Create models and discuss risk mitigation strategies. | ISM | Risks in the food supply chain of the companies studied are identified, and strategies to mitigate them are proposed. |
| Samvedi et al. (2013) | Quantify the risks in the supply chain, and then integrate their values into a comprehensive risk index. | AHP and TOPSIS | A general risk index is proposed and calculated. |
| Lavastre et al. (2014) | A framework of supply chain risk management is proposed. | Literature analysis | Some influencing factors that can reduce supply chain risk are identified. |
| Venkatesh et al. (2015) | A new risk priority series (RPN) calculation model is proposed. | ISM and fuzzy MICMAC methods | The feasibility of the model is verified. |
| Kilubi and Haasis(2016) | The topic of supply chain risk management (SCRM) is analysed and recognised in depth. | Literature analysis | It is proved that SCRM and enterprise performance are not necessarily related. |
| Song (2017) | A rough weighting decision is proposed. | DEMATEL | Failure to choose the right supplier is the most prominent risk factor in an SSCM. |
| Jiang et al.(2018) | Identify port enterprise supply chain risk, and strengthen supply chain risk control. | Improved AHP | Measures to strengthen supply chain risk management of port enterprises are put forward. |
| Xu et al. (2019) | Identify and assess supply chain sustainability risks. | Literature analysis | A framework was established to assess supply chain sustainability risks. |
| Brzęczek (2020) | Develop a set of decision models to predict sales risks. | Literature analysis | Product expansion generally leads to an increase in expected sales and nominal risk, but also to a lower relative risk. |
| Xu et al. (2021) | Try to find measures to improve supply chain resilience and reduce risk. | Multicriteria decision making | Concrete measures are proposed to enhance the resilience of the supply chain. |
| Saltykov et al. (2022) | Assessing reasonable risks and obstacles to the implementation of strategic actions. | Expert risk assessment methods | Identify the key risks in fisheries development projects. |
| Reference | Research Emphasis or Significance | Research Methodologies | Research Results |
|---|---|---|---|
| Sheffi and Rice (2005) | The performance of the supply chain at different stages is analysed, and the decision is made. | Decision theory and theory building | By building redundancy and flexibility into their supply chains, organisations can improve their ability to recover quickly from disruptions. |
| Pereira (2009) | Analyse the key issues facing the supply chain, and develop a new strategy to improve resilience. | SDDES | IT should be implemented into the supply chain to improve robustness and resilience. |
| Pettit et al. (2010) | Creates a conceptual framework for assessing and improving supply chain resilience. | Hypothesis testing | It provides managers with several theoretical solutions to improve resilience. |
| Ponis and Koronis (2012) | Identify which supply chain capabilities can support the containment of disruptions, and how they affect resilience. | Literature analysis | Supply chains that can adapt to disruptions gain an edge over the competition. |
| Soni et al. (2014) | A model to improve supply chain resilience is proposed. | Graph theory method | This model can be used to quantify resilience by a single numerical index. |
| Mari et al. (2015) | The applicability of various complex network models in the design of resilient supply chain networks is discussed. | Complex network theory | The design index of the resilient supply chain network is put forward. |
| Kamalahmadi and Parast (2016) | Discuss the future direction of supply chain resilience research. | Literature analysis | A framework of supply chain resilience principles is developed. |
| Jain et al. (2017) | Build a supply chain resilience model. | Hypothesis test | The model identifies 13 contributors to resilience, and describes their relationships. |
| Sáenz et al. (2018) | Methods to improve resilience were discussed. | Online survey method and case study method | A framework for deploying supply chain resilience dynamics is proposed. |
| Singh et al. (2019) | Develop a supply chain resilience framework. | Literature analysis | Seventeen resilience indicators were identified to establish a resilience framework. |
| Xu et al. (2021) | Explore solutions to improve supply chain resilience. | Multicriteria decision-making | It provides an effective method to improve the resilience of the supply chain. |
| Dilek Ozdemir et al. (2022) | Explore the impact of supply chain resilience on business performance. | Hypothesis test | A conceptual framework is proposed to improve supply chain resilience. |
| Reference | Research Emphasis or Significance | Research Methodologies | Research Results |
|---|---|---|---|
| Biljana et al. (2016) | A comprehensive overview of the concept of ‘big data’ development characteristics and their application possibilities. | Literature analysis | The use of big data technology can effectively improve supply chain sales and trade. |
| Duman and Murat(2017) | A comparative study on the role of big data in fields related to the literature gaps. | Literature analysis | Big data-driven supply chain management is expected to be more efficient in terms of operational performance, supply chain risk management, and supply chain collaboration. |
| Reiz et al. (2019) | Big data research and machine learning. | Case analysis | Creates the possibility for ICUs to store many of machines. |
| Raut et al. (2021) | Provide a framework that can assist the regulatory body in developing effective policies for BDA in manufacturing companies. | SEM | The applicability of the framework is verified. |
| Lutfi et al. (2022) | Identify the drivers of big data analytics in the context of Jordan’s developing economy. | PLS-SEM | Solve the problem of BD driving factors in small- and medium-sized enterprises. |
| The Factor of Risks | E Value |
|---|---|
| Equipment failure risks | 3.834 |
| The risk of interruptions in the customer supply | 4.333 |
| Transport interruptions risks | 4.333 |
| Technical risks | 3.996 |
| Inventory risks | 3.834 |
| The risk of lack of quality staff | 3.332 |
| Outsourcing risks | 2.999 |
| IT infrastructure risks | 4.833 |
| Information asymmetry risks | 3.833 |
| The risk of defective product | 3.333 |
| Risks caused by suppliers (e.g., unqualified supply) | 4.167 |
| Natural disaster risks | 4.333 |
| Single supplier risks | 3 |
| The risk of defective product | 2.833 |
| The risk of loss of cargo | 2.333 |
| Accident risks | 3.001 |
| The risk of cognitive error | 3.499 |
| The risk of government instability | 4.333 |
| Demand risks | 3.333 |
| A1 | A2 | A3 | A4 | A5 | A6 | A7 | A8 | A9 | A10 | |
|---|---|---|---|---|---|---|---|---|---|---|
| B1 | 2.167 | 3.500 | 2.667 | 2.833 | 2.167 | 2.167 | 1.500 | 2.833 | 3.333 | 3.667 |
| B2 | 2.500 | 3.000 | 3.833 | 3.667 | 3.500 | 3.167 | 2.667 | 3.500 | 3.667 | 3.667 |
| B3 | 2.500 | 2.833 | 1.833 | 2.667 | 3.833 | 3.000 | 2.167 | 2.167 | 3.167 | 3.500 |
| B4 | 2.667 | 2.333 | 2.667 | 2.667 | 3.500 | 1.833 | 3.000 | 2.500 | 3.333 | 3.333 |
| B5 | 1.833 | 1.833 | 2.167 | 1.333 | 2.000 | 2.333 | 2.000 | 2.500 | 2.167 | 2.833 |
| B6 | 2.167 | 3.500 | 2.667 | 2.833 | 2.167 | 2.167 | 1.500 | 2.833 | 3.333 | 3.667 |
| B7 | 2.667 | 2.000 | 2.833 | 2.167 | 1.333 | 1.667 | 2.833 | 3.167 | 2.500 | 3.333 |
| B8 | 3.000 | 3.167 | 3.333 | 2.333 | 2.500 | 2.333 | 2.667 | 1.333 | 2.833 | 3.833 |
| B9 | 2.667 | 3.667 | 2.500 | 2.333 | 2.333 | 2.500 | 2.167 | 2.167 | 2.333 | 3.000 |
| B10 | 1.833 | 3.167 | 2.833 | 3.333 | 2.333 | 2.333 | 2.500 | 3.167 | 3.000 | 3.167 |
| A1 | A2 | A3 | A4 | A5 | A6 | A7 | A8 | A9 | A10 | |
|---|---|---|---|---|---|---|---|---|---|---|
| 0.7567 | 1.0342 | 0.9777 | 0.8663 | 0.8547 | 0.7297 | 0.5869 | 0.8266 | 1.1036 | 1.3052 | |
| 0.2538 | −0.0357 | 0.0233 | 0.1395 | 0.1516 | 0.2820 | 0.4311 | 0.1810 | −0.1081 | −0.3185 |
| B6 | B4 | B5 | B8 | B3 | B2 | B10 | B7 | B1 | B9 | |
|---|---|---|---|---|---|---|---|---|---|---|
| 0.1193 | 0.1925 | 0.2381 | 0.2498 | 0.4302 | 0.4371 | 0.4377 | 0.5023 | 0.5351 | 0.7649 | |
| The order | 1 | 2 | 3 | 4 | 5 | 6 | 7 | 8 | 9 | 10 |
| A1 | A2 | A3 | A4 | A5 | A6 | A7 | A8 | A9 | A10 | |
|---|---|---|---|---|---|---|---|---|---|---|
| A1 | 0.00 | 4.86 | 3.86 | 3.43 | 2.43 | 1.86 | 3.14 | 5.14 | 4.71 | 6.14 |
| A1 | 3.14 | 0.00 | 3.29 | 4.86 | 2.43 | 2.57 | 2.43 | 2.71 | 3.57 | 4.00 |
| A1 | 2.86 | 6.00 | 0.00 | 3.86 | 2.29 | 2.71 | 2.57 | 3.57 | 3.57 | 4.43 |
| A1 | 2.00 | 5.57 | 3.29 | 0.00 | 2.57 | 2.86 | 2.57 | 2.43 | 3.57 | 2.86 |
| A1 | 3.71 | 6.00 | 5.29 | 4.43 | 0.00 | 2.57 | 4.57 | 4.29 | 3.71 | 4.29 |
| A1 | 3.43 | 4.57 | 4.43 | 3.57 | 2.86 | 0.00 | 2.57 | 3.14 | 3.14 | 2.43 |
| A1 | 6.00 | 5.86 | 5.71 | 3.00 | 2.57 | 2.86 | 0.00 | 5.29 | 3.57 | 5.00 |
| A1 | 5.86 | 5.86 | 4.57 | 3.29 | 2.14 | 2.57 | 5.14 | 0.00 | 5.71 | 4.14 |
| A1 | 2.71 | 4.43 | 2.71 | 4.43 | 1.86 | 2.57 | 2.86 | 2.86 | 0.00 | 3.14 |
| A1 | 5.43 | 5.29 | 4.29 | 4.43 | 2.43 | 3.43 | 2.57 | 2.43 | 3.29 | 0.00 |
| B1 | B2 | B3 | B4 | B5 | B6 | B7 | B8 | B9 | B10 | |
|---|---|---|---|---|---|---|---|---|---|---|
| B1 | 0.00 | 4.86 | 5.14 | 5.29 | 4.00 | 6.00 | 3.71 | 4.29 | 4.14 | 5.14 |
| B2 | 5.57 | 0.00 | 4.43 | 2.71 | 3.71 | 5.14 | 4.14 | 4.00 | 2.86 | 5.14 |
| B3 | 4.43 | 6.43 | 0.00 | 3.29 | 4.00 | 5.14 | 4.00 | 3.00 | 2.57 | 5.57 |
| B4 | 4.57 | 5.14 | 4.14 | 0.00 | 3.57 | 4.43 | 3.71 | 3.00 | 3.00 | 5.14 |
| B5 | 4.29 | 3.86 | 4.29 | 3.71 | 0.00 | 5.00 | 2.43 | 4.43 | 3.43 | 5.14 |
| B6 | 5.86 | 5.29 | 6.43 | 3.29 | 3.14 | 0.00 | 5.00 | 3.14 | 3.57 | 5.00 |
| B7 | 4.57 | 6.29 | 6.14 | 3.00 | 4.14 | 6.00 | 0.00 | 3.14 | 2.71 | 3.86 |
| B8 | 5.43 | 5.29 | 5.14 | 4.71 | 3.86 | 4.57 | 3.29 | 0.00 | 4.14 | 3.86 |
| B9 | 4.71 | 4.29 | 4.57 | 3.29 | 4.00 | 4.86 | 3.00 | 2.29 | 0.00 | 4.86 |
| B10 | 5.00 | 5.00 | 5.43 | 2.86 | 3.86 | 6.00 | 4.14 | 5.57 | 3.43 | 0.00 |
| B1 | B2 | B3 | B4 | B5 | B6 | B7 | B8 | B9 | B10 | |
|---|---|---|---|---|---|---|---|---|---|---|
| A1 | 1.86 | 2.14 | 2.14 | 2.29 | 1.57 | 2.29 | 2.43 | 2.57 | 2.29 | 1.57 |
| A2 | 3.00 | 2.57 | 2.43 | 2.00 | 1.57 | 1.71 | 2.57 | 2.71 | 3.14 | 2.71 |
| A3 | 2.29 | 3.29 | 1.57 | 2.50 | 1.86 | 2.43 | 2.71 | 2.86 | 2.14 | 2.43 |
| A4 | 2.43 | 3.14 | 2.29 | 2.29 | 1.14 | 1.86 | 2.43 | 2.00 | 2.00 | 2.86 |
| A5 | 1.86 | 3.00 | 3.29 | 3.00 | 1.71 | 1.14 | 2.29 | 2.14 | 2.00 | 2.00 |
| A6 | 1.86 | 2.71 | 2.57 | 1.57 | 2.00 | 1.43 | 2.00 | 2.00 | 2.14 | 2.00 |
| B7 | 1.29 | 2.29 | 1.86 | 2.57 | 1.71 | 2.43 | 1.71 | 2.29 | 1.86 | 2.14 |
| A8 | 2.43 | 3.00 | 1.86 | 2.14 | 2.14 | 2.71 | 2.43 | 1.14 | 1.86 | 2.71 |
| A9 | 2.86 | 3.14 | 2.71 | 2.86 | 1.86 | 2.14 | 2.86 | 2.43 | 2.00 | 2.57 |
| A10 | 3.14 | 3.14 | 3.00 | 2.86 | 2.43 | 2.86 | 2.71 | 3.29 | 2.57 | 2.71 |
| B1 | B2 | B3 | B4 | B5 | B6 | B7 | B8 | B9 | B10 | |
|---|---|---|---|---|---|---|---|---|---|---|
| A1 | 0.0125 | 0.0128 | 0.0128 | 0.0089 | 0.0099 | 0.0134 | 0.0094 | 0.0093 | 0.0084 | 0.0122 |
| A2 | 0.0099 | 0.0101 | 0.0101 | 0.0070 | 0.0078 | 0.0106 | 0.0075 | 0.0073 | 0.0066 | 0.0097 |
| A3 | 0.0109 | 0.0113 | 0.0112 | 0.0079 | 0.0087 | 0.0118 | 0.0083 | 0.0081 | 0.0073 | 0.0107 |
| A4 | 0.0095 | 0.0098 | 0.0097 | 0.0068 | 0.0075 | 0.0102 | 0.0072 | 0.0070 | 0.0064 | 0.0093 |
| A5 | 0.0133 | 0.0136 | 0.0137 | 0.0095 | 0.0105 | 0.0142 | 0.0100 | 0.0098 | 0.0089 | 0.0129 |
| A6 | 0.0103 | 0.0106 | 0.0106 | 0.0074 | 0.0082 | 0.0111 | 0.0078 | 0.0076 | 0.0069 | 0.0101 |
| B7 | 0.0138 | 0.0141 | 0.0142 | 0.0099 | 0.0109 | 0.0148 | 0.0104 | 0.0101 | 0.0092 | 0.0135 |
| A8 | 0.0135 | 0.0138 | 0.0138 | 0.0096 | 0.0106 | 0.0144 | 0.0101 | 0.0098 | 0.0090 | 0.0131 |
| A9 | 0.0093 | 0.0095 | 0.0095 | 0.0067 | 0.0074 | 0.0099 | 0.0070 | 0.0068 | 0.0062 | 0.0091 |
| A10 | 0.0111 | 0.0114 | 0.0114 | 0.0079 | 0.0088 | 0.0119 | 0.0083 | 0.0082 | 0.0074 | 0.0108 |
| Key Enablers | ||
|---|---|---|
| C1 | Capital investment | 8.16 |
| C2 | Establishment of big data centres | 8.09 |
| C3 | Regarding the combination of big data infrastructures to support platforms and systems | 7.37 |
| C4 | Regarding big data sharing and visualisation | 7.19 |
| C5 | Guiding role of government departments | 6.91 |
| C6 | Data mining | 6.83 |
| C7 | Guiding role of government departments | 6.82 |
| C8 | Maintain the storage of big data | 6.73 |
| C9 | Strengthening database and information security protection | 6.65 |
| C10 | Improving information technology and information management systems | 6.56 |
| C1 | C2 | C3 | C4 | C5 | C6 | C7 | C8 | C9 | C10 | |
|---|---|---|---|---|---|---|---|---|---|---|
| C1 | 0.00 | 7.00 | 7.50 | 5.33 | 6.33 | 5.50 | 5.83 | 5.50 | 5.17 | 5.33 |
| C1 | 2.50 | 0.00 | 6.33 | 7.00 | 4.00 | 6.00 | 5.00 | 7.00 | 5.83 | 6.83 |
| C1 | 2.17 | 7.17 | 0.00 | 6.83 | 3.83 | 7.83 | 7.17 | 6.17 | 6.33 | 5.83 |
| C1 | 2.67 | 5.00 | 5.00 | 0.00 | 4.00 | 5.33 | 6.67 | 4.83 | 6.83 | 6.67 |
| C1 | 4.17 | 5.83 | 5.83 | 5.00 | 0.00 | 5.17 | 5.17 | 5.17 | 5.17 | 5.67 |
| C1 | 3.17 | 7.67 | 7.33 | 5.33 | 3.83 | 0.00 | 7.67 | 5.67 | 5.83 | 7.17 |
| C1 | 2.83 | 7.00 | 6.00 | 5.83 | 3.83 | 6.17 | 0.00 | 4.00 | 5.00 | 6.33 |
| C1 | 2.50 | 7.50 | 7.00 | 6.50 | 3.83 | 5.17 | 7.17 | 0.00 | 5.83 | 6.33 |
| C1 | 2.17 | 5.83 | 7.50 | 6.17 | 5.00 | 5.33 | 6.17 | 6.50 | 0.00 | 5.17 |
| C1 | 4.00 | 5.33 | 6.67 | 6.33 | 5.00 | 6.33 | 7.67 | 5.50 | 7.17 | 0.00 |
| C1 | C2 | C3 | C4 | C5 | C6 | C7 | C8 | C9 | C10 | |
|---|---|---|---|---|---|---|---|---|---|---|
| B1 | 1.43 | 2.00 | 1.43 | 2.43 | 1.14 | 3.00 | 2.57 | 2.43 | 2.43 | 2.43 |
| B2 | 1.43 | 2.14 | 1.57 | 1.71 | 2.29 | 2.57 | 2.00 | 2.43 | 2.71 | 2.86 |
| B3 | 2.43 | 2.57 | 2.71 | 2.14 | 1.86 | 1.71 | 2.43 | 1.71 | 1.43 | 2.43 |
| B4 | 1.71 | 2.14 | 2.71 | 2.71 | 1.86 | 1.71 | 2.43 | 2.57 | 2.14 | 3.00 |
| B5 | 1.86 | 1.86 | 2.14 | 1.86 | 1.43 | 2.43 | 1.43 | 2.29 | 2.29 | 2.86 |
| B6 | 3.43 | 2.14 | 3.14 | 2.29 | 2.29 | 2.29 | 2.57 | 2.86 | 3.14 | 2.29 |
| B7 | 2.29 | 2.00 | 2.57 | 1.29 | 1.57 | 2.57 | 2.14 | 2.43 | 2.14 | 2.43 |
| B8 | 1.71 | 2.86 | 3.14 | 2.43 | 1.86 | 2.86 | 3.29 | 2.43 | 2.71 | 3.00 |
| B9 | 1.86 | 2.14 | 2.86 | 1.57 | 1.86 | 2.29 | 2.14 | 3.29 | 2.14 | 2.71 |
| B10 | 2.57 | 2.29 | 2.43 | 2.29 | 2.00 | 3.14 | 2.00 | 2.43 | 1.71 | 2.29 |
| C1 | C2 | C3 | C4 | C5 | C6 | C7 | C8 | C9 | C10 | |
|---|---|---|---|---|---|---|---|---|---|---|
| B1 | 0.0057 | 0.0128 | 0.0127 | 0.0120 | 0.0087 | 0.0115 | 0.0128 | 0.0109 | 0.0116 | 0.0118 |
| B2 | 0.0050 | 0.0113 | 0.0112 | 0.0105 | 0.0077 | 0.0101 | 0.0113 | 0.0096 | 0.0102 | 0.0105 |
| B3 | 0.0051 | 0.0114 | 0.0115 | 0.0107 | 0.0078 | 0.0102 | 0.0115 | 0.0097 | 0.0103 | 0.0106 |
| B4 | 0.0048 | 0.0108 | 0.0109 | 0.0102 | 0.0074 | 0.0096 | 0.0109 | 0.0092 | 0.0098 | 0.0101 |
| B5 | 0.0049 | 0.0110 | 0.0110 | 0.0103 | 0.0076 | 0.0099 | 0.0110 | 0.0094 | 0.0100 | 0.0103 |
| B6 | 0.0053 | 0.0117 | 0.0118 | 0.0110 | 0.0080 | 0.0105 | 0.0118 | 0.0100 | 0.0107 | 0.0109 |
| B7 | 0.0053 | 0.0118 | 0.0119 | 0.0111 | 0.0081 | 0.0106 | 0.0119 | 0.0101 | 0.0107 | 0.0110 |
| B8 | 0.0052 | 0.0117 | 0.0118 | 0.0110 | 0.0080 | 0.0105 | 0.0118 | 0.0099 | 0.0107 | 0.0109 |
| B9 | 0.0047 | 0.0106 | 0.0106 | 0.0099 | 0.0073 | 0.0094 | 0.0106 | 0.0090 | 0.0096 | 0.0098 |
| B10 | 0.0055 | 0.0123 | 0.0123 | 0.0116 | 0.0085 | 0.0111 | 0.0123 | 0.0105 | 0.0111 | 0.0114 |
| C1 | C2 | C3 | C4 | C5 | C6 | C7 | C8 | C9 | C10 | |
|---|---|---|---|---|---|---|---|---|---|---|
| 0.0138 | 0.0141 | 0.0142 | 0.0099 | 0.0109 | 0.0148 | 0.0104 | 0.0101 | 0.0092 | 0.0135 | |
| 0.0093 | 0.0095 | 0.0095 | 0.0067 | 0.0074 | 0.0099 | 0.0070 | 0.0068 | 0.0062 | 0.0091 |
| C1 | C2 | C3 | C4 | C5 | C6 | C7 | C8 | C9 | C10 | ||
|---|---|---|---|---|---|---|---|---|---|---|---|
| B1 | 1.8688 | 0 | 0 | 0 | 0 | 0 | 0 | 0 | 0 | 0 | 0 |
| B2 | 2.2878 | 1.6378 | 1.5548 | 1.6140 | 1.5794 | 1.5397 | 1.5936 | 1.5996 | 1.6040 | 1.5633 | 1.5398 |
| B3 | 2.3245 | 1.3643 | 1.3799 | 1.3268 | 1.4064 | 1.4339 | 1.5345 | 1.3779 | 1.4805 | 1.4914 | 1.4253 |
| B4 | 5.1948 | 4.5551 | 4.5336 | 4.4995 | 4.4658 | 4.5996 | 4.7059 | 4.5528 | 4.6239 | 4.6273 | 4.5459 |
| B5 | 4.1999 | 3.2725 | 3.2938 | 3.3570 | 3.2766 | 3.3528 | 3.2625 | 3.3932 | 3.3533 | 3.2832 | 3.2275 |
| B6 | 8.3822 | 3.4700 | 4.0571 | 3.7258 | 3.9032 | 3.9872 | 4.2217 | 3.9462 | 3.9972 | 3.7228 | 3.9506 |
| B7 | 1.9908 | 0.8092 | 0.8656 | 0.7971 | 0.8723 | 0.8519 | 0.8694 | 0.8602 | 0.8465 | 0.8663 | 0.8410 |
| B8 | 4.0032 | 1.8373 | 1.8819 | 1.7939 | 1.9145 | 1.8920 | 1.9666 | 1.8605 | 1.9981 | 1.9061 | 1.9275 |
| B9 | 1.3074 | 1.3074 | 1.3074 | 1.3074 | 1.3074 | 1.3074 | 1.3074 | 1.3074 | 1.3074 | 1.3074 | 1.3074 |
| B10 | 2.2847 | 0.4359 | 0.4867 | 0.4289 | 0.4601 | 0.4505 | 0.4954 | 0.5300 | 0.4819 | 0.5436 | 0.4840 |
| — | 18.6895 | 19.3607 | 18.8502 | 19.1858 | 19.4149 | 19.9569 | 19.4278 | 19.6928 | 19.3113 | 19.2490 | |
| — | 4.5551 | 4.5336 | 4.4995 | 4.4658 | 4.5996 | 4.7059 | 4.5528 | 4.6239 | 4.6273 | 4.5459 |
| C1 | C2 | C3 | C4 | C5 | C6 | C7 | C8 | C9 | C10 | |
|---|---|---|---|---|---|---|---|---|---|---|
| Q | 0.1859 | 0.4061 | 0.1336 | 0.1958 | 0.5649 | 1.0000 | 0.4724 | 0.7251 | 0.5817 | 0.3876 |
| C1 | C2 | C3 | C4 | C5 | C6 | C7 | C8 | C9 | C10 | |
|---|---|---|---|---|---|---|---|---|---|---|
| S | 18.6895 | 19.3607 | 18.8502 | 19.1858 | 19.4149 | 19.9569 | 19.4278 | 19.6928 | 19.3113 | 19.2490 |
| R | 4.5551 | 4.5336 | 4.4995 | 4.4658 | 4.5996 | 4.7059 | 4.5528 | 4.6239 | 4.6273 | 4.5459 |
| Q | 0.1859 | 0.4061 | 0.1336 | 0.1958 | 0.5649 | 1.0000 | 0.4724 | 0.7251 | 0.5817 | 0.3876 |
| The order of S | 10 | 5 | 9 | 8 | 4 | 1 | 3 | 2 | 6 | 7 |
| The order of R | 5 | 8 | 9 | 10 | 4 | 1 | 6 | 3 | 2 | 7 |
| The order of Q | 2 | 5 | 1 | 3 | 7 | 10 | 6 | 9 | 8 | 4 |
| Weights (1 − Q) | 0.1523 | 0.1111 | 0.1620 | 0.1504 | 0.0814 | 0.0000 | 0.0987 | 0.0514 | 0.0782 | 0.1145 |
Publisher’s Note: MDPI stays neutral with regard to jurisdictional claims in published maps and institutional affiliations. |
© 2022 by the authors. Licensee MDPI, Basel, Switzerland. This article is an open access article distributed under the terms and conditions of the Creative Commons Attribution (CC BY) license (https://creativecommons.org/licenses/by/4.0/).
Share and Cite
Hsu, C.-H.; Li, M.-G.; Zhang, T.-Y.; Chang, A.-Y.; Shangguan, S.-Z.; Liu, W.-L. Deploying Big Data Enablers to Strengthen Supply Chain Resilience to Mitigate Sustainable Risks Based on Integrated HOQ-MCDM Framework. Mathematics 2022, 10, 1233. https://doi.org/10.3390/math10081233
Hsu C-H, Li M-G, Zhang T-Y, Chang A-Y, Shangguan S-Z, Liu W-L. Deploying Big Data Enablers to Strengthen Supply Chain Resilience to Mitigate Sustainable Risks Based on Integrated HOQ-MCDM Framework. Mathematics. 2022; 10(8):1233. https://doi.org/10.3390/math10081233
Chicago/Turabian StyleHsu, Chih-Hung, Ming-Ge Li, Ting-Yi Zhang, An-Yuan Chang, Shu-Zhen Shangguan, and Wan-Ling Liu. 2022. "Deploying Big Data Enablers to Strengthen Supply Chain Resilience to Mitigate Sustainable Risks Based on Integrated HOQ-MCDM Framework" Mathematics 10, no. 8: 1233. https://doi.org/10.3390/math10081233
APA StyleHsu, C.-H., Li, M.-G., Zhang, T.-Y., Chang, A.-Y., Shangguan, S.-Z., & Liu, W.-L. (2022). Deploying Big Data Enablers to Strengthen Supply Chain Resilience to Mitigate Sustainable Risks Based on Integrated HOQ-MCDM Framework. Mathematics, 10(8), 1233. https://doi.org/10.3390/math10081233

