From Vulnerability to Resilience: Securing Public Safety GPS and Location Services with Smart Radio, Blockchain, and AI-Driven Adaptability
Abstract
1. Introduction
2. Background
3. Relevant Work and Research Gap
| Ref. | Focus Area | Key Insights | Identified Gap |
|---|---|---|---|
| [1] | Blockchain integration in 6G networks to enhance data security and reliability for emerging communication technologies. | Demonstrates AI-driven advancements in 6G security. | Faces scalability challenges due to high computational requirements and network demands. |
| [12] | IoT safety mechanisms using blockchain technology to secure device interactions in real-time environments. | Highlights reliability improvements in IoT safety applications. | Lacks real-world validation under diverse environmental conditions and stress scenarios. |
| [16] | Use of blockchain for autonomous vehicle (AV) security, ensuring trust and transparency in AV networks. | Explores benefits of blockchain-led AV security frameworks. | Identifies an absence of established security standards, impeding consistent implementation. |
| [14] | Enhancing emergency response systems using blockchain technology for faster coordination and data integrity. | Blockchain improves city safety during routine operations. | Exhibits low adaptability to dynamic emergency conditions, such as natural disasters. |
| [17] | Employing AI and IoT systems for traffic management, focusing on predictive analytics for safer transportation. | AI facilitates improved traffic safety and management. | Insufficient privacy analysis regarding personal and vehicle data security in IoT-enabled systems. |
| [19] | Developing lightweight blockchain solutions for vehicular communication networks, particularly in resource-constrained environments. | Emphasizes benefits of efficient fog computing in vehicle networks. | Faces scalability issues in deploying solutions for large-scale vehicular systems. |
| [20] | Exploration of blockchain applications in autonomous vehicle (AV) systems for trust and security. | Highlights diverse blockchain applications for AV operations. | Notes lack of interoperability between existing blockchain frameworks. |
| [21] | Securing drone operations through blockchain-based authentication mechanisms. | Illustrates blockchain’s role in drone security. | Limited by few practical tests conducted to validate theoretical models. |
| [11] | Ensuring location privacy for IoT devices using blockchain solutions to prevent unauthorized tracking. | Discusses privacy improvements via blockchain. | Hindered by low adoption rates among IoT manufacturers. |
| [13] | Trust management in vehicular systems through decentralized blockchain-based frameworks. | Proposes enhanced trust mechanisms using blockchain. | Requires large-scale analysis for practical application. |
| [5] | Integration of 5G technology and blockchain to secure communication in IoT-AV networks. | Details benefits of 5G-enhanced blockchain for AV systems. | Overlooks critical energy efficiency concerns in implementation. |
| [6] | Establishing trust in vehicular networks using blockchain-based decentralized protocols. | Explores blockchain’s role in vehicular trust mechanisms. | Lacks real-world implementation to assess scalability and efficacy. |
| [8] | Designing blockchain security frameworks for smart vehicles to ensure operational safety. | Highlights potential for enhanced vehicle security. | Requires real-world validation to address operational constraints. |
| [3] | Preventing Vehicular Ad Hoc Network (VANET) attacks with blockchain-based trust solutions. | Focuses on VANET attack mitigation strategies. | Confronts interoperability issues in complex VANET environments. |
| [4] | Addressing Internet of Vehicles (IoV) security using blockchain for decentralized trust management. | Enhances trust and transparency in IoV systems. | Faces energy efficiency challenges in resource-intensive environments. |
| [9] | Resource sharing in IoV ecosystems using blockchain-based proof-of-reputation models. | Describes benefits of reputation-based blockchain systems. | Encounters scalability concerns in high-demand IoV networks. |
| [15] | Enabling drone-assisted networks with blockchain for secure communication and coordination. | Examines blockchain’s feasibility in drone networks. | Needs validation of practical feasibility in real-world scenarios. |
| [22] | Incentivizing participation in Intelligent Transportation Systems (ITSs) with blockchain-based reward systems. | Introduces SmartCoin for ITS incentives. | Faces adoption barriers due to technological and economic challenges. |
| [23] | Securing vehicle ID management using blockchain to prevent fraud and identity theft. | Proposes secure ID solutions with blockchain. | Struggles with integration into legacy systems. |
| [10] | Facilitating data sharing in IoV with consortium blockchain for edge computing applications. | Describes edge computing efficiencies via blockchain. | Highlights the need for standardization in data-sharing protocols. |
| [16] | Enhancing autonomous vehicle (AV) security through AI and blockchain collaboration. | Details AI-driven safety improvements in AV systems. | Faces complexities in implementation for integrated systems. |
| [24] | Application of voice-controlled AI in public safety for seamless communication in emergencies. | Discusses AI for emergency responder support. | Limited by broader applicability in diverse emergency scenarios. |
4. Mitigation Strategy
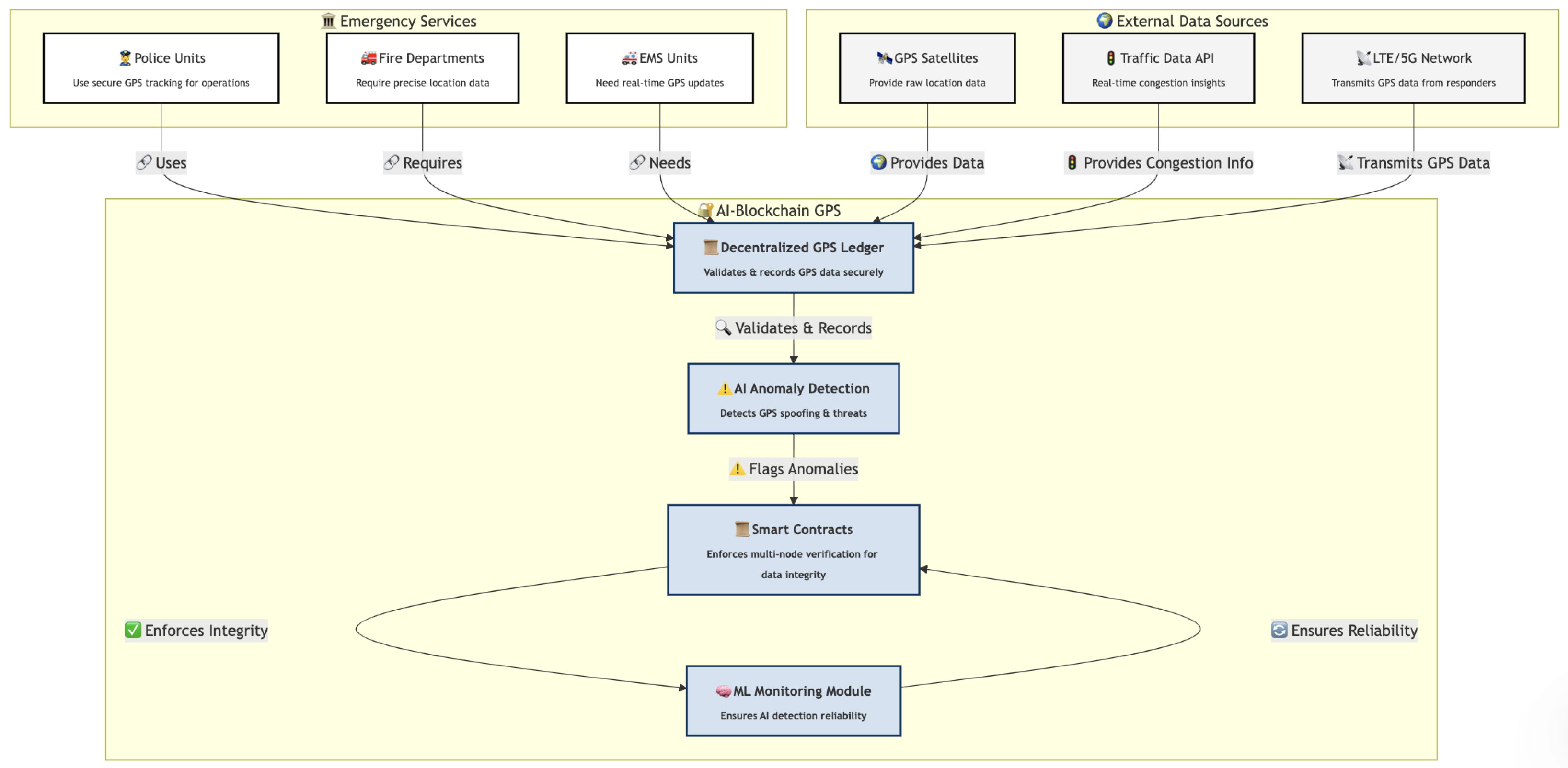
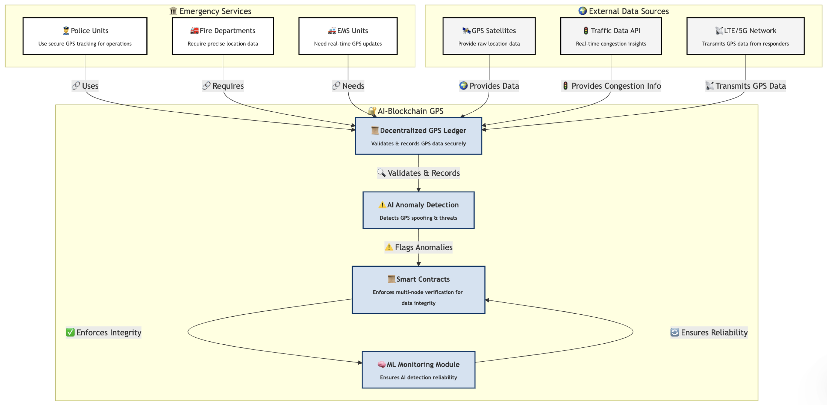
5. Securing Global Positioning System (GPS) Tracking of First Responders with AI and Blockchain
5.1. Challenges in Securing GPS
5.2. Role of AI in Enhancing GPS Security
5.3. Blockchain as a Solution for Data Integrity and Security
5.4. Integrated AI and Blockchain Solutions
5.5. Future Implications and Challenges
6. The Role of Blockchain in Securing Location-Based Services
7. Proposed Methodology for Implementing a Blockchain- and AI-Driven Fire Rescue System
7.1. Needs Assessment and Stakeholder Engagement
7.2. Data Collection and System Design
7.3. Statistical Analysis and Prototype Development
7.4. Quality Control, Training, and Deployment
7.5. Continuous Monitoring and Iterative Updates
8. Understanding How the Proposed V-Model Methodology Functions with Simulations
8.1. Predictive Analytics for Hazard Detection and Resource Optimization
8.2. Data Integrity with Blockchain
8.3. System Performance Monitoring and Fault Detection
8.4. Geospatial Data Analysis
8.5. Feedback-Driven Iterative System Improvement
8.6. Simulated Environment for Prototyping
8.7. Continuous Updates and System Adaptability
9. Simulation and Experimental Design
9.1. Simulation Setup
9.2. Experimental Design
9.3. Expected Results and Future Implications
9.4. Integrated AI-Driven Wildfire Management and Voice Command System
10. Simulation and Experimental Design for AI-Enhanced Wildfire Management
10.1. Integrated Simulation Environment
10.2. Wildfire Management Use Case: AI-Driven Decision Support
10.3. AI-Based Voice Command System for Firefighter Assistance
“Zenext, update the fire perimeter location.”
10.4. IoT and Blockchain-Backed GPS Monitoring
10.5. Geospatial Optimization for Resource Allocation
10.6. Experimental Phases and Evaluation Metrics
10.6.1. Phase 1: Baseline Performance Measurement
10.6.2. Phase 2: Blockchain-Enabled Secure GPS Tracking
10.6.3. Phase 3: AI-Enhanced Blockchain Framework with Voice-Command Support
- Fire prediction accuracy ();
- Response time improvement ();
- Voice-command processing accuracy ().
10.7. Expected Outcomes and Future Deployment Considerations
11. Conclusions
Author Contributions
Funding
Institutional Review Board Statement
Informed Consent Statement
Data Availability Statement
Acknowledgments
Conflicts of Interest
References
- Li, W.; Su, Z.; Li, R.; Zhang, K.; Wang, Y. Blockchain-Based Data Security for Artificial Intelligence Applications in 6G Networks. IEEE Netw. 2020, 34, 31–37. [Google Scholar] [CrossRef]
- Majumdar, S.; Kirkley, S.; Srivastava, M. Voice Command Drone for Law Enforcement and Emergency Response. In Proceedings of the 2024 Ninth International Conference on Mobile and Secure Services (MobiSecServ), Miami Beach, FL, USA, 9–10 November 2024; pp. 1–11. [Google Scholar]
- Khan, A.S.; Balan, K.; Javed, Y.; Tarmizi, S.; Abdullah, J. Secure trust-based blockchain architecture to prevent attacks in VANET. Sensors 2019, 19, 4954. [Google Scholar] [CrossRef] [PubMed]
- Cinque, M.; Esposito, C.; Russo, S.; Tamburis, O. Blockchain-empowered decentralised trust management for the Internet of Vehicles security. Comput. Electr. Eng. 2020, 86, 106722. [Google Scholar] [CrossRef]
- Biswas, A.; Wang, H.C. Autonomous Vehicles Enabled by the Integration of IoT, Edge Intelligence, 5G, and Blockchain. Sensors 2023, 23, 1963. [Google Scholar] [CrossRef] [PubMed]
- Pu, C. A novel blockchain-based trust management scheme for vehicular networks. In Proceedings of the 2021 Wireless Telecommunications Symposium (WTS), Virtual Event, 21–23 April 2021. [Google Scholar] [CrossRef]
- Khan, B.U.I.; Goh, K.W.; Khan, A.R.; Zuhairi, M.F.; Chaimanee, M. Integrating AI and Blockchain for Enhanced Data Security in IoT-Driven Smart Cities. Processes 2024, 12, 1825. [Google Scholar] [CrossRef]
- Oham, C.; Michelin, R.A.; Jurdak, R.; Kanhere, S.S.; Jha, S. B-FERL: Blockchain-based framework for securing smart vehicles. Inf. Process. Manag. 2021, 58, 102426. [Google Scholar] [CrossRef]
- Chai, H.; Leng, S.; Zhang, K.; Mao, S. Proof-of-reputation based-consortium blockchain for trust resource sharing in internet of vehicles. IEEE Access 2019, 7, 175744–175757. [Google Scholar] [CrossRef]
- Firdaus, M.; Rahmadika, S.; Rhee, K.H. Decentralized trusted data sharing management on internet of vehicle edge computing (IoVEC) networks using consortium blockchain. Sensors 2021, 21, 2410. [Google Scholar] [CrossRef] [PubMed]
- Chen, L.; Thombre, S.; Järvinen, K.; Lohan, E.S.; Alén-Savikko, A.; Leppäkoski, H.; Kuusniemi, H. Robustness, Security and Privacy in Location-Based Services for Future IoT: A Survey. IEEE Access 2017, 5, 8956–8977. [Google Scholar] [CrossRef]
- Rathod, T.; Jadav, N.K.; Tanwar, S.; Sharma, R.; Tolba, A.; Raboaca, M.S.; Said, W. Blockchain-Driven Intelligent Scheme for IoT-Based Public Safety System Beyond 5G Networks. Sensors 2023, 23, 969. [Google Scholar] [CrossRef] [PubMed]
- Zhang, C.; Li, W.; Luo, Y.; Hu, Y. AIT: An AI-Enabled Trust Management System for Vehicular Networks Using Blockchain Technology. IEEE Internet Things J. 2020, 8, 3157–3169. [Google Scholar] [CrossRef]
- Bhawana; Kumar, S.; Rathore, R.S.; Mahmud, M.; Kaiwartya, O.; Lloret, J. BEST—Blockchain-Enabled Secure and Trusted Public Emergency Services for Smart Cities Environment. Sensors 2022, 22, 5733. [Google Scholar] [CrossRef] [PubMed]
- Cheema, M.A.; Shehzad, M.K.; Qureshi, H.K.; Hassan, S.A.; Jung, H. A drone-aided blockchain-based smart vehicular network. IEEE Trans. Intell. Transp. Syst. 2020, 22, 4160–4170. [Google Scholar] [CrossRef]
- Bendiab, G.; Hameurlaine, A.; Germanos, G.; Kolokotronis, N.; Shiaeles, S. Autonomous vehicles security: Challenges and solutions using blockchain and artificial intelligence. IEEE Trans. Intell. Transp. Syst. 2023, 24, 3614–3637. [Google Scholar] [CrossRef]
- Sharma, A.; Awasthi, Y.; Kumar, S. The Role of Blockchain, AI and IoT for Smart Road Traffic Management System. In Proceedings of the 2020 IEEE India Council International Subsections Conference (INDISCON), Visakhapatnam, India, 3–4 October 2020; pp. 289–296. [Google Scholar]
- Kiruthika, M.; Ponnuswamy, P.P. Fusion of IoT, Blockchain and Artificial Intelligence for Developing Smart Cities. In Blockchain, Internet of Things, and Artificial Intelligence; Chapman and Hall/CRC: Boca Raton, FL, USA, 2021; pp. 155–177. [Google Scholar]
- Baker, T.; Asim, M.; Samwini, H.; Shamim, N.; Alani, M.M.; Buyya, R. A Blockchain-Based Fog-Oriented Lightweight Framework for Smart Public Vehicular Transportation Systems. Comput. Netw. 2022, 203, 108676. [Google Scholar] [CrossRef]
- Jain, S.; Ahuja, N.J.; Srikanth, P.; Bhadane, K.V.; Nagaiah, B.; Kumar, A.; Konstantinou, C. Blockchain and Autonomous Vehicles: Recent Advances and Future Directions. IEEE Access 2021, 9, 130264–130328. [Google Scholar] [CrossRef]
- Nar, D.; Kotecha, R. Enhancement of Drone-as-a-Service Using Blockchain and AI. Int. J. Next-Gen. Comput. 2022, 13, 885–900. [Google Scholar]
- Vishwakarma, L.; Das, D. SmartCoin: A novel incentive mechanism for vehicles in intelligent transportation system based on consortium blockchain. Veh. Commun. 2022, 33, 100429. [Google Scholar] [CrossRef]
- Das, D.; Dasgupta, K.; Biswas, U. A secure blockchain-enabled vehicle identity management framework for intelligent transportation systems. Comput. Electr. Eng. 2023, 105, 108535. [Google Scholar] [CrossRef]
- Majumdar, S.; Kirkley, S.; Srivastava, M. Voice Command AI Assistant for Public Safety. In Proceedings of the 2022 International Conference on Innovation and Intelligence for Informatics, Computing, and Technologies (3ICT), Sakheer, Bahrain, 20–21 November 2022; pp. 124–131. [Google Scholar]



Disclaimer/Publisher’s Note: The statements, opinions and data contained in all publications are solely those of the individual author(s) and contributor(s) and not of MDPI and/or the editor(s). MDPI and/or the editor(s) disclaim responsibility for any injury to people or property resulting from any ideas, methods, instructions or products referred to in the content. |
© 2025 by the authors. Licensee MDPI, Basel, Switzerland. This article is an open access article distributed under the terms and conditions of the Creative Commons Attribution (CC BY) license (https://creativecommons.org/licenses/by/4.0/).
Share and Cite
Majumdar, S.; Awasthi, A. From Vulnerability to Resilience: Securing Public Safety GPS and Location Services with Smart Radio, Blockchain, and AI-Driven Adaptability. Electronics 2025, 14, 1207. https://doi.org/10.3390/electronics14061207
Majumdar S, Awasthi A. From Vulnerability to Resilience: Securing Public Safety GPS and Location Services with Smart Radio, Blockchain, and AI-Driven Adaptability. Electronics. 2025; 14(6):1207. https://doi.org/10.3390/electronics14061207
Chicago/Turabian StyleMajumdar, Swarnamouli, and Anjali Awasthi. 2025. "From Vulnerability to Resilience: Securing Public Safety GPS and Location Services with Smart Radio, Blockchain, and AI-Driven Adaptability" Electronics 14, no. 6: 1207. https://doi.org/10.3390/electronics14061207
APA StyleMajumdar, S., & Awasthi, A. (2025). From Vulnerability to Resilience: Securing Public Safety GPS and Location Services with Smart Radio, Blockchain, and AI-Driven Adaptability. Electronics, 14(6), 1207. https://doi.org/10.3390/electronics14061207

