Next Article in Journal
Comparison of Single-Arm and Dual-Arm Collaborative Robots in Precision Assembly
Next Article in Special Issue
Engineering Performance and Mechanism of Alkali-Activated Ground Granulated Blast Furnace Slag–Zeolite Powder Grouting Materials
Previous Article in Journal
Eco-Friendly Design for Sustainable Gift Packaging
Previous Article in Special Issue
Characterizing the Interaction Between Asphalt and Mineral Fillers in Hot Mix Asphalt Mixtures: A Micromechanical Approach
 
 
Font Type:
Arial Georgia Verdana
Font Size:
Aa Aa Aa
Line Spacing:
Column Width:
Background:
Article

Risk Analysis of Service Slope Hazards for Highways in the Mountains Based on ISM-BN

1
School of Traffic and Transportation Engineering, Changsha University of Science and Technology, No. 2-960 Wanjiali Road (South), Yuhua District, Changsha 410114, China
2
School of Civil Engineering, Central South University, 68 South Shaoshan Road, Changsha 410075, China
*
Author to whom correspondence should be addressed.
Appl. Sci. 2025, 15(6), 2975; https://doi.org/10.3390/app15062975
Submission received: 8 February 2025 / Revised: 28 February 2025 / Accepted: 4 March 2025 / Published: 10 March 2025

Abstract

To effectively mitigate service slope disaster risks in mountainous areas and enhance the overall safety of highway operations, based on the geological and structural characteristics of slopes, considering slope technical conditions, overall stability, and potential disaster consequences, 25 important influencing factors are systematically identified. The identification process integrates insights from the relevant literature, expert opinions, and historical disaster maintenance records of such slopes. An integrated approach combining Interpretive Structural Modeling (ISM) and Bayesian Networks (BNs) is utilized to conduct a quantitative analysis of the interrelationships and impact strength of factors influencing the disaster risk of mountainous service highway slopes. The aim is to reveal the causal mechanism of slope disaster risk and provide a scientific basis for risk assessment and prevention strategies. Firstly, the relationship matrix is constructed based on the relevant prior knowledge. Then, the reachability matrix is computed and partitioned into different levels to form a directed graph from which the Bayesian network structure is constructed. Subsequently, the expert’s subjective judgment is further transformed into a set of prior and conditional probabilities embedded in the BN to perform causal inference to predict the probability of risk occurrence. Real-time diagnosis of disaster risk triggers operating slopes using backward reasoning, sensitivity analysis, and strength of influence analysis capabilities. As an example, the earth excavation slope in the mountainous area of Anhui Province is analyzed using the established model. The results showed that the constructed slope failure risk model for mountainous operating highways has good applicability, and the possibility of medium slope failure risk is high with a probability of 34%, where engineering geological conditions, micro-topographic landforms, and the lowest monthly average temperature are the main influencing factors of slope hazard risk for them. The study not only helps deepen the understanding of the evolutionary mechanisms of slope disaster risk but also provides theoretical support and practical guidance for the safe operation and disaster prevention of mountainous highways. The model offers clear risk information, serving as a scientific basis for managing service slope disaster risks. Consequently, it effectively reduces the likelihood of slope disasters and enhances the safety of highway operation.

1. Introduction

According to the statistics of the “Census of Highway and Waterway Bearing Bodies at Comprehensive Risk of Natural Disasters” completed by China in 2022, more than 220,000 pieces of highway disaster risk data have been collected nationwide, and more than 30,000 km of disaster sections have been cumulatively disposed of along highways during the 13th Five-Year Plan period [1]. Highways are linear projects with long spans and varying geological conditions along the route, thus forming many fills and cuts with varying conditions for subgrade slopes. The safety risk analysis of these slopes has always been one of the key issues in highway operation. In recent years, disasters such as collapses and landslides on highways have caused significant destruction to public and private property, traffic disruptions, and even casualties [2,3]. In July 2020, affected by heavy rainfall, the slope at the entrance of Zhuling tunnel on the Ningji Highway in the southern mountainous area of Anhui Province was washed away, blocking traffic for 3 h. In October 2021, heavy rains caused landslides and mudslides on many slopes of highways in Sichuan, disrupting highway traffic and resulting in significant economic losses [4]. In May 2024, a landslide occurred at the embankment slope of the Meizhou to Dapu Expressway, leading to the interruption of traffic in both directions, with a death toll as high as 48 people. This suggests that slope hazards along highways not only pose a significant hazard to access but also impede traffic, leading to excessive maintenance costs and even injuries. Obviously, it is of great significance to scientifically and effectively analyze the disaster risk of service slopes, establish corresponding risk evaluation models, objectively assess the current situation of service slopes, identify key influencing factors, and prevent and resolve major risks.
BN is a widely applied Artificial Intelligence (AI) technology, often referred to as belief networks, probabilistic networks, or causal networks, and has been extensively utilized in various fields, including dam risk analysis, environmental management, and construction management [5,6]. Accordingly, the study comprehensively considers the geological and structural characteristics of slopes, environmental features, and management factors along the mountainous operational highways. Drawing from historical disaster maintenance data for multiple service slopes of mountain highways in Anhui Province, China, and incorporating expert opinions, the fishbone analysis method was used to identify 25 influencing factors. It is challenging to construct a BN model with unknown structures or ambiguous parameters in the absence of complete historical data. ISM is introduced from a system perspective in order to fully analyze the relationship between factors and subdivide the complex system layer by layer through calculation to form a logically clear hierarchical relationship structure. Then, the ISM is converted into a BN model to calculate the overall risk level of service slope disasters. Subsequently, the key influencing factors and causal chain of slope hazard risk are determined through backward reasoning, sensitivity analysis, and strength of influence. The research results effectively address the complex interrelationships among various factors and provide systematic technical support for the risk assessment, early warning, and prevention of slope disasters on mountainous operational highways.
The remainder of the paper is organized as follows: Section 2 is the literature review. Section 3 carries out the analysis and selection of factors influencing the risk of slope hazards. Section 4 presents the risk analysis network construction and analysis method proposed. Section 5 takes the soil excavation slopes in service of a mountainous operating highway in Anhui, China, as the object, uses the method proposed to identify key risk influencing factors and relationships, and conducts backward reasoning, sensitivity analysis, and impact intensity analysis and validation. Section 6 is the conclusion. The proposed analysis framework is shown in Figure 1.

2. Literature Review

Highway slope disaster (HSD) risk analysis is an effective method for disaster risk prevention and management, and accurate identification of potential systematic risk influencing factors is a prerequisite for establishing a reliable risk assessment model [7]. The causes of slope hazards are complicated. Geotechnical properties, slope gradient, slope height, heavy rainfall, and human disturbance are all important factors leading to slope disasters [8,9,10,11]. During heavy rainfall, the infiltration capacity of the slope is not sufficient to absorb all the rainwater into the soil. As a result, the rainwater that cannot infiltrate into the soil flows over the surface of the slope in the form of runoff, and it is obvious that both rainwater permeability and runoff undermine the stability of the slope [12,13]. Zhao et al. [14] found that, due to insufficient understanding of slope structures or inaccurate judgments of slope disaster, some slopes have poor protective effectiveness despite the implementation of protective measures. A study by Amarasinghe et al. [15] showed that rainfall is the main trigger for landslides and that about 90% of the landslide fatalities worldwide are due to rainfall-induced landslides. In previous studies related to highway slope risk, scholars at home and abroad have explored various methods to quantify slope disaster risks, such as the traditional slope stability evaluation model based on limit equilibrium [16] and finite element numerical simulation [17]. These methods have achieved notable success in slope mechanical behavior analysis and stability assessment. However, the level of slope disaster risk is affected by the joint influence of various uncertain factors inside and outside. It is insufficient to comprehensively capture the complexity and evolutionary characteristics of slope disaster risk using only deterministic mathematical modeling methods based on the principle of geotechnical characteristics design. Zhang et al. [18] proposed a risk assessment of the stability of expansive soil slopes based on Fuzzy Hierarchical Analysis (FAHP), but there are deficiencies in the risk evolution analysis of multi-factor coupling. Lin et al. [19] developed a quantitative risk assessment in terms of probabilistic loss for the cutting slope risks during the design phase. This approach enabled the quantitative estimation and comparison of potential risk losses under different working conditions, but their study is largely confined to static risk analysis. Niu et al. [20] constructed a highway slope stability evaluation model integrating Principal Component Analysis (PCA), Genetic Algorithm (GA), and Support Vector Machine (SVM), providing a preliminary theoretical foundation for highway slope management. However, the method exhibits a strong dependency on data and fails to effectively reveal the intrinsic correlation among factors. Yin et al. [21] carried out spatial prediction of slope stability for mountain highways based on GCG-CNN with the support of the Geographic Information System (GIS), which provided a theoretical basis for improving the disaster resistance of highway and regional disaster prevention and mitigation capacity, but it focuses on spatial distribution characteristics and lacks sufficient analysis of the interactions among multiple factors.
BN consists of two parts: Directed Acyclic Graph (DAC) and conditional probability tables (CPTs), which can effectively characterize causal relationships among influencing factors through probabilistic reasoning [22]. Zhang et al. [23] developed a multi-index serviceability assessment model for dams based on BN, and the results showed that it has high reliability in assessing complex systems. Tang et al. showed that the BN model is an effective method for dam risk analysis. However, BN still has certain limitations in practical applications. Firstly, the construction of its network structure is highly dependent on domain knowledge, which may lead to subjective deviations. Secondly, the method faces challenges in directly addressing systems with numerous variables and intricate relationships, especially when the hierarchical structure among factors is ambiguous, thereby constraining its modeling efficiency and accuracy. ISM is a widely used structural modeling analysis method in systems engineering, particularly suitable for systematic analysis with numerous variables, complex relationships, and unclear hierarchy [24]. As a primarily qualitative analysis method, ISM systematically categorizes key influencing factors into distinct hierarchical levels, revealing their interrelationships and constructing a multi-level directed graph structure. This methodology effectively clarifies the interaction pathways among factors and simplifies complex relationships, thereby enhancing the overall structural clarity. This characteristic of ISM provides a clear structural framework for BN to make up for the limitations of BN modeling. Zhang et al. [25] developed a prefabricated building quality evaluation model by introducing the ISM-BN method, demonstrating the applicability of it. Shen et al. [26] combined ISM with BN to realize early warning of schedule risk in international railway projects and demonstrated the potential of combining these two methods.
Mountainous highway service slope systems are characterized by large scale, complex environments, and dynamic nature. Slope instability disasters typically result from the combined effects of multiple risk factors with intricate interrelationships. Traditional single methods often fail to comprehensively characterize the risk evolution process. The ISM-BN integrated analytical method addresses these limitations through ISM’s hierarchical analysis capability, which effectively clarifies complex interrelationships between influencing factors and establishes a clear structural framework. Meanwhile, BN’s probabilistic reasoning capability further enhances dynamic analysis and certainty assessment of the risk evolution process.

3. Selection of Factors for Operating HSD Risk in Mountainous Areas

Slope disasters in mountainous operational highways result from the synergistic effects of multiple risk factors. The formation mechanism is complex and dynamically evolved, involving multidimensional interactions among environmental, geological, engineering, and managerial factors. Therefore, the selection of factors plays a crucial role in the entire risk analysis and risk management system for operating HSD risk in mountainous areas, serving not only as the theoretical foundation for risk assessment but also as the scientific basis for risk prevention and control practices.

3.1. Risk of HSD in Mountainous Areas

Highway slopes consist of the slope itself, water and retaining protection, and drainage structures, all working together to achieve their specific functions. The slope disaster risk of mountainous highways in operation refers to the damage or destabilization disasters that may occur during the operation of slopes along mountainous highways, which may lead to adverse consequences such as reduced durability of the project, obstruction of highway traffic, property damage, and even casualties. According to the Technical Specification for Maintenance of Highway Subgrade (JTG 5150-2020) [27], combined with the research results of Xu et al. [28], the service slope hazards are mainly related to slope scouring, fragmentation and collapse, damage to supporting facilities, partial collapse and landslides, etc.

3.2. Influencing Factors of HSD Risk in Mountainous Areas

It was found that the main influencing factors of disasters on service slope include meteorological environment, slope geotechnical characteristics, slope height, slope support structures, slope drainage facilities, design quality, construction quality, maintenance quality, and travel load by analyzing the historical disaster events of multiple typical service slopes of several operating highways in the Dabie mountain area and the southern Anhui mountain area of Anhui from 2015 to 2020 [28]. The research by Lan et al. [29] showed that the slope hazard risk is sensitive to engineering geological conditions and topographic and geomorphic conditions. The results obtained by [30] have indicated that most of the highway retaining wall failures around the world occurred due to missing or inadequate drainage systems. In addition, other scholars have also identified numerous risk factors that affect the performance of highway slopes in their studies on specific slopes, as shown in Table 1.
It is clear that the formation of slope hazards may be affected by a combination of one or more of these factors. In order to make the relevant influencing elements comprehensive and representative, based on the existing literature, after several rounds of expert discussion, the fishbone diagram analysis method was chosen to sort out the influencing factors of slope disaster risk for mountain highways. The influencing factors of slope disaster risks of the mountainous highway in service can be categorized into four aspects, namely environmental factors, slope technical conditions, disaster-bearing sets, and management factors. The fishbone diagram was constructed to analyze the disaster risk of the service highways in mountains, as shown in Figure 2.
(1)
Environmental factors specifically include the influences of six factors: engineering geological conditions X1, hydrological and hydrogeological conditions X2, micro-topography and landform X3, annual precipitation X4, daily maximum rainfall X5, and the lowest monthly average temperature X6.
(2)
The technical conditions of the slope specifically include the influences of 10 factors: soil properties X7, soil compaction X8, soil moisture status X9, shear strength X10, slope height X11, slope gradient X12, slope disease history X13, support structure status X14, drainage facility status X15, and slope stability level X16.
(3)
Management factors specifically include the influences of four factors: design quality X17, construction quality X18, maintenance quality X19, and traffic load rating X20.
(4)
Disaster-bearing set. It is of no practical significance to discuss risk without considering the disaster-bearing objects. The paper mainly takes into account the influences of five factors: the possible damage degree of in-road facilities X21, the location of surrounding facilities X22, the importance degree of surrounding facilities X23, the possible damage degree of surrounding facilities X24, and the possible traffic interruption time X25, which reflect the degree of harm caused by the consequences of the slope instability event.

4. Construction of ISM-BN Model

Based on this, this paper combines ISM with BN to scientifically and effectively establish a risk assessment model. According to the characteristics of the influencing factors of disaster risk in the actual situation, it accurately identifies the key risk factors and provides systematic technical support for risk management and control.

4.1. Constructing ISM for HSD Risk Factors

There are numerous influencing factors for the slope disaster risk of mountainous operation highways, and the relationship between the factors is complex. Taking the service soil excavation slope disaster risk as an example, the ISM model is used to sort out the relationship between the factors. The specific steps are as follows.
Step 1: Establish the adjacency matrix A
Based on the risk factors extracted in Section 3.2, obtain the relationships among the factors according to the expert judgment, an adjacent matrix A = (aij)n×n is established. Among them, aij = 1 indicates that factor Xi influences factor Xj, and vice versa, aij = 0.
Step 2: Calculate the reachability matrix R
Import the adjacent matrix A into the MATLAB 2022 software and calculate the reachable matrix R according to the Boolean operations rules.
R = A + I n - 1
where I is the unit matrix, n is the number of variables.
Step 3: Divide the reachability matrix R into different levels
Firstly, the reachability set M(ri), the antecedent set P(ri) as well as the common set C(ri) of the reachability matrix R = (rij)n×n should be developed. M(ri) can be expressed as M r i = r j | r j R , r i j = 1 , that composed of indicator i itself and other indicators in the row, the rij = 1. P(ri) can be expressed as P r i = r j | r j R , r j i = 1 , that composed of indicator i itself and other indicators in the column, the rji = 1. The definition formula of C(ri) is C r i = r j | r j R , r i j = 1 , r j i = 1 , where i,j = 1, 2, …, n, and it represents the common part of Ri in the reachable and antecedent sets, i.e., the intersection.
Then, indicators at level i can be obtained, and these indicators should be removed from the pool of indicators. Repeat the above steps until the level division of all indicators is completed. When the iteration ends, the hierarchical division of factors affecting the disaster risk of soil cut slopes will be obtained.
Step 4: Plot the multi-level recursive directed graph
Based on the different levels of the reachability matrix R, nodes and arcs are used to construct a directed graph of the influencing factors. The aim is to describe the interdependence of the indicators in the horizontal direction and the mutual influence between two adjacent levels of them in the vertical direction. The directed hierarchical interpretive structure shows the paths through which the risk factors act and the action mechanism of the step-by-step transmission of the risk factors, as shown in Figure 3.

4.2. Constructing the BN Model of HSD Risk

Construct the BN according to the following steps.
Step 5: Form the Bayesian network
Based on the arcs between the risk factors of the disaster system for service soil cut slopes of expressways in mountains obtained by ISM, the ISM hierarchical structure is transformed into a corresponding Bayesian network topology as the basis of the BN inference model. From Figure 2, it can be seen that the ISM forms a directed graph without redundant and circular arc links, which are not allowed in BN [37]. The nodes in the directed graph are transformed into the nodes of the Bayesian network topology.
Step 6: Determine network parameters
(1)
Node status classification
Firstly, the relevant variables are handled through fuzzy logic. According to the Specification for Risk Assessment of Geological Hazard (GB/T 40112) [38] and Census technical handbook for highway hazard-affected bodies in natural disaster comprehensive risk, with reference to the research of Xu et al. [28] and Liu et al. [39,40], and combined with the opinions of experts, the node states are divided into at most five states, which are uniformly represented by “R1”, “R2”, “R3”, “R4”, and “R5”, comprehensively considering the actual situation of factors and the parameter learning cost. The states are ranked from strong to weak depending on the intensity of their influence. The specific classification is shown in Table 2. These levels correspond to the states of the nodes in the BN topology to better reflect the level of slope disaster risk.
(2)
Parameter learning
Parameter learning of the Bayesian network (BN) is the process of determining the conditional probability table (CPT) of the network. Due to the lack of systematic statistical data in the field of highway service slopes in mountains, it is difficult to conduct ideal parameter learning for BN using machine learning. The paper established a BN model by means of a parametric learning method based on expert knowledge and historical experience. The BN model mainly relies on the prior probability values of root nodes. Considering that experts usually tend to give a fuzzy interval rather than an exact value when estimating the probability of an event occurring. Moreover, factors such as experts’ knowledge reserves and subjective concepts can also lead to a certain degree of uncertainty in the given results. Therefore, it is determined by applying the IPCC ranking criteria [41] (as shown in Table 3) combined with the decision of the expert group. The prior probabilities of root nodes are characterized by inviting several experts to give fuzzy intervals. Then, drawing on the research results about expert weights division [42] (as shown in Table 4), the evaluation results are integrated and normalized to obtain the priori probability of the root nodes in the network.
When there exists a “multiple causes leading to one effect” situation in the BN, the number of CPT parameters for the child nodes grows exponentially, which poses a greater challenge to parameter learning and diagnostic inference. Moreover, although the constructed BN model incorporates numerous relevant factors by integrating expert opinions, it may still be incomplete. To improve the validity and completeness of the method, the Leaky Noisy-Max (LNM) is introduced, which simplifies the construction of polymorphic CPT and also takes into account other factors that may be ignored or randomized in the model [43]. The calculation of conditional probability under the LNM method is as follows:
P l e a k y = P ( Y L = y ) = P ( y x ¯ 1 , , x ¯ n )
P ( Y y | X ) = i Y y P Y = y X = x i f max ( Y , Y L ) y P ( Y L )
P ( Y | X ) = P ( Y y X ) P ( Y y 1 X ) ,   y y min P ( Y y X ) ,   y = y min
where Pleaky presents the leaky probability, Y represents the child node variable, and y is the value taken by node Y. X represents the parent node variable, and xi is the value taken by node X. x ¯ i is the value not included in node X.
Step 7: Causal reasoning for the BN
The acquired parameters were imported into GeNIe 4.1 software, developed by the Decision Systems Laboratory at the University of Pittsburgh, which supports a variety of Bayesian network inference algorithms and displays structural changes through a straightforward visual interface. Through its causal inference function to calculate the distribution results of the posterior probability of the risk of non-root nodes, and with reference to the risk classification standard based on the ALARP principle [44], to achieve the classification evaluation of the service slope disaster risk for mountainous expressway is achieved. Secondly, key risk factors and risk transmission links are identified through risk diagnosis, a process that includes Setting the risk status of leaf nodes, obtaining the posterior probability of each non-leaf node under different risk levels through backward reasoning, and then screening out the risk factors that have a greater impact on the risk events. Setting the leaf nodes as the target nodes and identifying the risk factors that are more sensitive to the occurrence of risk events through the sensitivity analysis. Choosing “Euclidean” as the distance function and determining the interaction intensity among various risk factors with the help of the influence intensity analysis so as to facilitate the adoption of targeted risk prevention and control measures to weaken the scope and amount of the impact of key risk factors and risk transmission links in the network.

5. Results and Discussion

Based on the overall technical condition of the soil cut slopes of the operational highway in the Dabie and Southern Anhui Mountain areas of Anhui Province, a risk assessment team was formed by five experts from the field of highway engineering. They were sequentially numbered as Expert 1 to Expert 5, and their specific information is detailed in Table 5. The prior probability values of each root node were determined, as shown in Table 6. Then, with reference to Equations (2)–(4), the conditional probability tables under the LNM model were determined. For example, the conditional probability table (CPT) of node X25 and its parent nodes X21 and X24 is shown in Table 7.
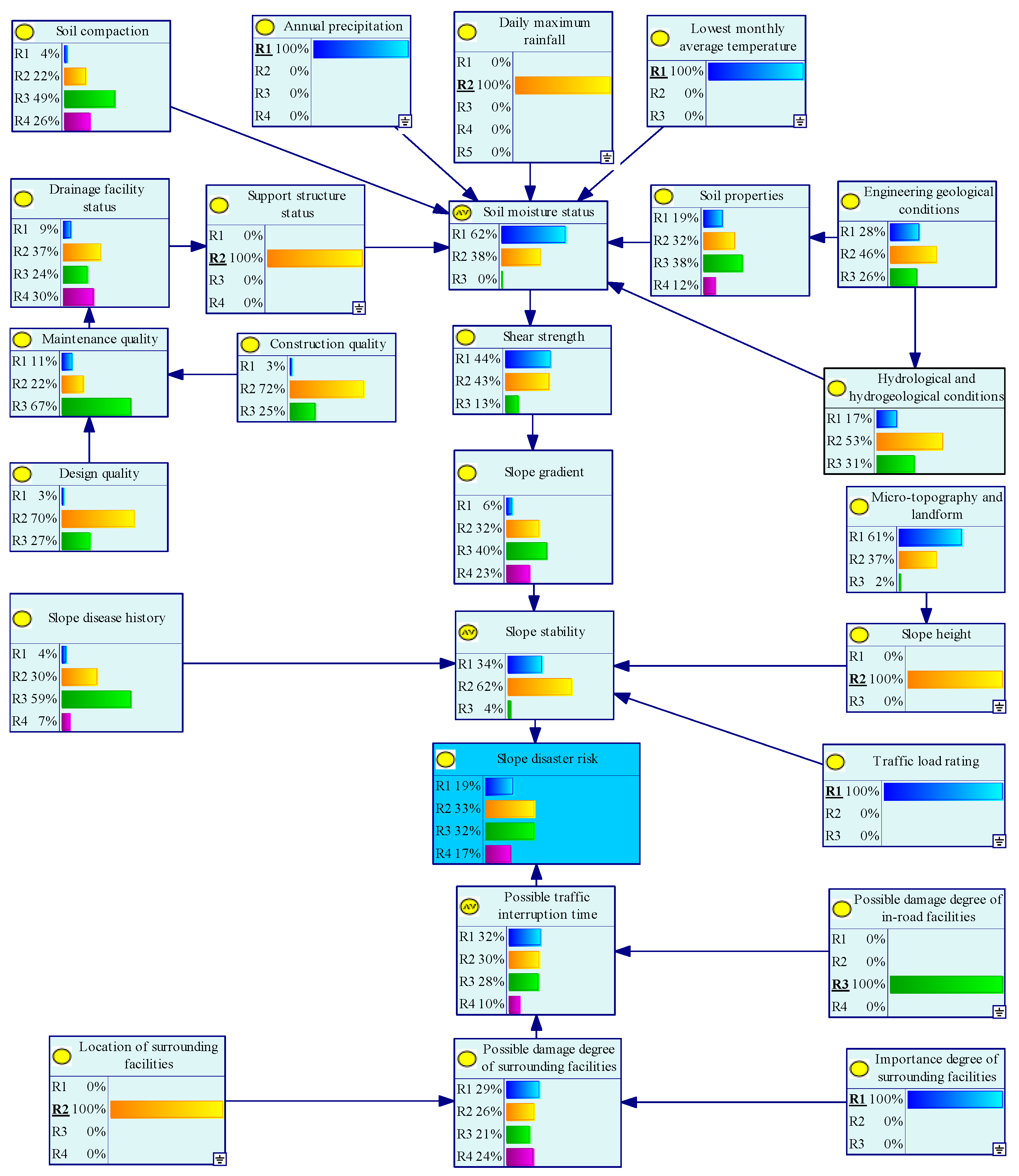
The prior probabilities of root nodes, along with the conditional probability tables, were input into the GeNIe 4.1 software. Subsequently, the distribution results of the posterior probabilities of non-root node risks were obtained through the BN causal inference function, as shown in Figure 4. The probability of the leaf node T “slope disaster risk” being extremely high is 13%, high is 28%, medium is 34%, and low is 25%. This indicates that under the combined effects of root nodes such as “annual precipitation”, “daily maximum rainfall”, “micro-topography and geomorphology”, “engineering geological conditions”, “traffic load rating”, “slope disease history”, “construction quality”, “importance degree of surrounding facilities”, etc., there is a relatively higher likelihood that the slopes of operational expressways in mountainous areas are at a medium risk level. In engineering practice, the slopes of operational expressways in mountainous areas are so numerous that it is infeasible to conduct special designs on a case-by-case basis. Instead, the majority of them are constructed in accordance with engineering experience. Consequently, both the overall design quality and construction quality generally remain at a merely qualified level and fail to attain high quality. In addition, the probability of the slope maintaining a generally stable condition is 60%. This aligns with the widely recognized fact that as the service time of the slopes along operational expressways in mountainous regions extends, the reinforcement corrosion and concrete deterioration within the slope support and drainage structures take place. This, in turn, leads to the overall performance of the slope entering a state of gradual decline. The model graphically describes the quantitative mapping relationship between various influencing factors, presenting a clear and vivid picture of how they interact and relate to one another.
To further diagnose the risk incentives, the reverse reasoning, sensitivity analysis, and influence intensity analysis functions of the Bayesian network were utilized to quantitatively study the slope disaster risk factors and risk transmission links and calculated the posterior probabilities, sensitivities, and intensities of risk transmission links of non-leaf nodes under the “very high” risk level, and the results are shown in Figure 5.
Root node factors are the focus of the risk diagnostic process. They have the attributes of risk sources and can be pre-empted with targeted risk prevention and control measures. As can be seen from Figure 4, the posterior probability of root nodes X1, X3, and X6 was larger, respectively, at 28%, 66%, and 63%, which were risk factors leading to the risk of service slope hazards at an extremely high level of probability of a larger risk factor, significantly higher than the risk level of other root nodes, which requires special attention in risk management and control. The root nodes X4, X5, and X21 exhibit the highest sensitivity indices, specifically 0.1015, 0.2935, and 0.1553 in sequence. This indicates that a slight adjustment to the grading levels of these sensitivity factors would have a significant impact on the magnitude of in-service slope disasters. The influence intensities of X22X24, X18X19, and X17X19 were conspicuously greater than those of other risk transmission links. These particular links exert a more significant impact on the overall risk network. Consequently, the risk level can be effectively diminished by controlling the risk factors situated at both end termini of these two links, thereby severing these links.
Based on the above analyses, it is found that among the risk influencing factors of root nodes, the engineering geological conditions (X1), micro-topography and landform (X3), and the lowest monthly average temperature (X6) had the greatest impact on disasters of service soil cut slope. These particular elements thus stand out as the key risk factors that lead to slope disaster events. Annual precipitation (X4), daily maximum rainfall (X5), and the possible damage degree of in-road facilities (X21) held a relatively significant potential influence over the risk of slope disasters. The above risk diagnosis results were consistent with the theoretical reality of highway slope engineering, verifying the feasibility and effectiveness of the model.
To further verify the feasibility and effectiveness of the model, the information variables related to past real disaster events of service soil cut slopes on mountainous area expressways in Anhui Province were introduced into the BN model for scenario analysis. Taking the cut slope K466 + 000 on the downlink of the Tongling to Chizhou Expressway section as an example, the specific information of event factor variables is shown in Table 8.
The highway was completed and opened to traffic at the end of 2006, with excellent construction quality and good operation. The project is located in the transition zone from the Yangtze River floodplain to low hills. It has a two-level slope. The first-level slope was protected by a mortar rubble facing wall with a slope height of 5.5 m, and the second-level slope was protected by grass planting, with a slope height of 10 m. The subgrade side ditch was a blind drain, the slope covered with silty clay, which is expansive, and the vegetation on the slope grows ordinarily. There is a high-voltage power tower outside the top of the slope. In July 2016, eroded by the extraordinary rainstorm, the top of the slope slid down. The landslide buried the emergency lane on the roadway, and the traffic was not interrupted for the time being. This section was identified as a high-risk slope. The relevant factors of slope disaster risk were subjected to grade normalization processing and then imported into the Bayesian network model for quantitative analysis. The running results are shown in Figure 6. Obviously, the probability that the slope has a high hazard risk is higher at 33%, which is consistent with the results of the risk at the project site, and the reasoning process is clear and straightforward.

6. Conclusions

Highway slopes are inevitably subject to varying degrees of disaster risk while exerting great engineering benefits during the long-term operation. These risks may pose a serious threat to traffic safety and infrastructure stability. To effectively mitigate the occurrence of slope disaster accidents on operational expressways in mountains, the paper proposes a quantitative analysis method based on ISM and BN. The proposed method systematically analyzes the disaster risk of soil excavated slopes, identifying critical influencing factors and their correlations. This methodology provides actionable insights for risk control and disaster prevention.
(1)
Based on the historical disaster information of service slopes and the relevant research literature, a total of 25 factors affecting the disaster risk were identified from four aspects, namely, environmental factors, slope technical conditions, disaster-bearing sets, and management factors by means of fishbone analysis. A risk impact factors list was established, thereby enriching the methodological framework for risk factor identification for slope disasters in mountainous operational highways. This advancement fills critical gaps in current research regarding comprehensive risk factor identification, establishing a substantial theoretical and practical basis for future studies on slope disaster risk assessment and mitigation strategies in mountainous highway environments.
(2)
Apply the ISM-BN method to construct a slope disaster risk assessment model for mountainous highways. Through the multi-level directed interpretation structural model of ISM, the hierarchical relationships and interaction pathways among influencing factors are revealed. Leveraging BN’s probabilistic reasoning capabilities, it quantitatively assesses node state probabilities, importance measures, sensitivity indices, and risk transmission pathways strength, enabling dynamic analysis and quantitative evaluation of risk evolution processes. Furthermore, the research introduces a novel fuzzy number-based method for calculating root node prior probabilities and incorporates the Leaky Noisy-Max model for conditional probability table determination, significantly enhancing model applicability and accuracy. Compared with conventional analytical approaches, the integrated ISM-BN methodology provides a more comprehensive framework for characterizing multi-factor interactions and their impacts on risk evolution within complex systems, establishing a new paradigm for slope disaster risk assessment.
(3)
Taking the soil-cutting slopes of operational highways in mountainous areas of Anhui Province as an example, the simulation analysis and empirical validation of the constructed risk assessment model were conducted. It was found that engineering geological conditions X1, micro-topography and landform X3, and minimum monthly average temperature X6 were the key risk factors affecting in-service earth excavation slope hazards, and annual precipitation X4, daily maximum rainfall X5, and possible damage to in-road facilities X21 had a greater potential impact on it, which can be targeted for prevention and control in daily maintenance. These findings provide targeted guidance for routine maintenance and risk management of expressway slopes in mountainous areas. Further analysis revealed a strong correlation between the model’s outputs and field-based risk assessment results, confirming the model’s applicability and reliability.
This research not only deepens the understanding of slope disaster risk evolution mechanisms but also provides theoretical support and practical guidance for safety operations and disaster prevention in mountainous expressways. The integrated ISM-BN analytical method enables the effective identification of high-risk factors and optimization of risk management strategies, thereby reducing the probability of slope disasters and enhancing the operational safety of highway systems. Nevertheless, there are several limitations that warrant consideration. Primarily, the model’s construction relies heavily on historical data and expert knowledge, potentially introducing subjective biases that may compromise its objectivity and generalizability. Secondly, constrained by data accessibility, the model’s generalizability across different scenarios remains insufficiently validated. Furthermore, the model exhibits limitations in its capacity for real-time updating of dynamic risk factors, consequently restricting its ability to accurately characterize the temporal evolution of slope disaster risks. To enhance the model’s robustness and practical applicability, future research will focus on the following aspects:
(1)
With the development of modern highway systems and the accumulation of certain slope-related data, we will optimize the structural and parametric learning processes of the model based on the updated accident database, combined with machine learning and deep learning techniques, to reduce the dependence on expert knowledge in order to enhance the robustness and practical applicability of the model;
(2)
The proposed methodology could be enhanced through the integration of multi-source heterogeneous data, enabling the development of a dynamic risk assessment model based on data fusion techniques. This approach would notably improve the model’s adaptability to complex environmental variations, facilitating real-time monitoring and early warning capabilities for slope disaster risks;
(3)
While the paper focuses on slope disaster risk management on operational expressways in mountains, future research could expand its scope to encompass the entire lifecycle, including investigation, design, and construction stages. This expansion would facilitate the development of a comprehensive risk management system covering the complete “investigation–design–construction–operation” process. By integrating and sharing data from multiple phases, a holistic risk assessment model could be established to elucidate risk factor transmission and evolution mechanisms across different stages. Such advancement would optimize risk prevention strategies and significantly improve the overall effectiveness of slope disaster risk management in mountainous expressway systems.

Author Contributions

Conceptualization, H.L. and X.Z.; methodology, H.L. and Y.Y.; software, H.L.; validation, H.L. and Y.Y.; formal analysis, X.Z.; investigation, H.L.; resources, X.Z.; data curation, H.L.; writing—original draft preparation, H.L.; writing—review and editing, X.Z. and Y.Y.; visualization, H.L.; supervision, X.Z. and Y.Y.; project administration, X.Z. All authors have read and agreed to the published version of the manuscript.

Funding

This work was supported by the National Natural Science Founds of China [grant number 51878077]; the Science and Technology Progress Project of the Department of Transport in Anhui Province, China [grant number 201839]; and the Postgraduate Scientific Research Innovation Project of Hunan Province, China [grant number CX20200824].

Institutional Review Board Statement

Not applicable.

Informed Consent Statement

Not applicable.

Data Availability Statement

The original contributions presented in this study are included in the article. Further inquiries can be directed at the corresponding author.

Conflicts of Interest

The authors declare no conflicts of interest.

References

  1. Ministry of Transport of the People’s Republic of China. Reduce Disaster Risks and Ensure the Safety of Highway Travel. 2022. Available online: https://www.mot.gov.cn/jiaotongyaowen/202205/t20220512_3655336.html (accessed on 12 May 2022).
  2. Zhou, J.; Li, E.; Yang, S.; Wang, M.; Shi, X.; Yao, S.; Mitri, H.S. Slope stability prediction for circular mode failure using gradient boosting machine approach based on an updated database of case histories. Saf. Sci. 2020, 118, 505–518. [Google Scholar] [CrossRef]
  3. Yang, Y.; Thomas, N.S.; Li, N.; Xu, X.; Xu, P.; Xu, F.J. Adapting HLA-based co-simulation for interdependent infrastructure resilience management. Automat. Constr. 2023, 150, 104860. [Google Scholar] [CrossRef]
  4. China News Service. Landslides and Subgrade Collapses on Mountain Slopes Have Blocked the Traffic on Several Expressways in Sichuan. Emergency Repairs Are Underway at Present. 2021. Available online: https://www.chinanews.com.cn/sh/2021/10-05/9580233.shtml (accessed on 5 October 2021).
  5. Zhang, Y.; Wang, X. Study on causes of unsafe behaviors of construction workers based on DEMAREL-ISM-BN. J. Saf. Sci. Technol. 2020, 16, 110–116. [Google Scholar]
  6. Zheng, Y.; Xie, Y.; Long, X. A comprehensive review of Bayesian statistics in natural hazards engineering. Nat. Hazards 2021, 108, 63–91. [Google Scholar] [CrossRef]
  7. Hearn, G.J. Slope engineering for mountain roads. Environ. Eng. Geosci. 2013, 19, 204–205. [Google Scholar] [CrossRef]
  8. Dahal, R.K. Regional-scale landslide activity and landslide susceptibility zonation in the Nepal Himalaya. Environ. Earth Sci. 2014, 71, 5145–5164. [Google Scholar] [CrossRef]
  9. Chang, M.; Dou, X.; Tang, L. Risk assessment of multi-disaster in Mining Area of Guizhou, China. Int. J. Disaster Risk Reduct. 2022, 78, 103128. [Google Scholar] [CrossRef]
  10. Yao, Y.; Fan, J.; Li, J. A Review of Advanced Soil Moisture Monitoring Techniques for Slope Stability Assessment. Water 2025, 17, 390. [Google Scholar] [CrossRef]
  11. Zhang, X.; Li, Y.; Liu, Y.; Huang, Y.; Wang, Y.; Lu, Z. Characteristics and prevention mechanisms of artificial slope instability in the Chinese Loess Plateau. Catena 2021, 207, 105621. [Google Scholar] [CrossRef]
  12. Van Asch, T.W.J.; Yu, B.; Hu, W. The development of a 1-D integrated hydro-mechanical model based on flume tests to unravel different hydrological triggering processes of debris flows. Water 2018, 10, 950. [Google Scholar] [CrossRef]
  13. Zhu, Y.; Ishikawa, T.; Subramanian, S.S.; Luo, B. Simultaneous analysis of slope instabilities on a small catchment-scale using coupled surface and subsurface flows. Eng. Geol. 2020, 275, 105750. [Google Scholar] [CrossRef]
  14. Zhao, H.; Ma, F.; Li, Z.; Guo, J.; Zhang, J. Geological hazards and protective measures of road slope in Himalayas Mountain area. J. Eng. Geol. 2022, 30, 656–671. [Google Scholar] [CrossRef]
  15. Amarasinghe, M.P.; Kulathilaka, S.A.S.; Robert, D.J.; Zhou, A.; Jayathissa, H.A.G. Risk assessment and management of rainfall-induced landslides in tropical regions: A review. Nat. Hazards 2024, 120, 2179–2231. [Google Scholar] [CrossRef]
  16. Zhang, R.; Ye, S.; Tao, H. Stability analysis of multistage homogeneous loess slopes by improved limit equilibrium method. Rock Soil Mech. 2021, 42, 813–825. [Google Scholar] [CrossRef]
  17. Wu, Y.; Liu, T.; Wang, F.; Du, Z.; Lei, H. Stability assessment of the road cut slopes in the Xigeda mudstone considering long-term creep deterioration and suggestion for countermeasures: A case study of cut slopes along the Xichang-Panzhihua Expressway. Chin. J. Geol. Hazard Control 2024, 35, 56–66. [Google Scholar] [CrossRef]
  18. Zhang, J.; He, P.; Xiao, J.; Xu, F. Risk assessment model of expansive soil slope stability based on Fuzzy-AHP method and its engineering application. Geomat. Nat. Hazards Risk 2018, 9, 389–402. [Google Scholar] [CrossRef]
  19. Lin, A.; Wang, H.; Yan, B.; Dai, X.; Hu, X.; Zhao, X.; Wang, C. Quantitative risk assessment of the highway cutting slopes in adjacent transmission lines and design optimization for the reinforcement works. Chin. J. Geol. Hazard Control 2019, 3, 19–29. [Google Scholar] [CrossRef]
  20. Niu, P.; Zhou, A.; Huang, H. Assessing model of highway slope stability based on optimized SVM. Chin. Geol. 2020, 3, 339–344. [Google Scholar] [CrossRef]
  21. Yin, C.; Wang, Z.; Zhao, X. Spatial prediction of highway slope disasters based on convolution neural networks. Nat. Hazards 2022, 113, 813–831. [Google Scholar] [CrossRef]
  22. Li, G.; Wu, X.; Han, J.C.; Li, B.; Huang, Y.; Wang, Y. Flood risk assessment by using an interpretative structural modeling-based Bayesian network approach (ISM-BN): An urban-level analysis of Shenzhen, China. J. Environ. Manag. 2023, 329, 117040. [Google Scholar] [CrossRef]
  23. Zhang, T.; Su, H. A comprehensive evaluation method for dam service behavior based on Bayesian framework. J. Changjiang River Sci. Res. 2021, 38, 32–38. [Google Scholar] [CrossRef]
  24. Tang, X.; Chen, A.; He, J. A modelling approach based on Bayesian networks for dam risk analysis: Integration of machine learning algorithm and domain knowledge. Int. J. Disaster Risk Reduct. 2022, 71, 102818. [Google Scholar] [CrossRef]
  25. Zhang, J.; Wang, M.; Zhao, L.; Chen, M. Analysis of factors affecting prefabricated building quality based on ISM-BN. Sustainability 2023, 15, 9682. [Google Scholar] [CrossRef]
  26. Shen, J.; Yin, Q.; Zhang, Y.; Zhang, C. Early Warning of Construction Period Risk of International Railway Projects Based on ISM-BN. J. Shenyang Univ. (Nat. Sci.) 2022, 34, 389–397. [Google Scholar] [CrossRef]
  27. JTG 5150-2020; Technical Speicification for Maintenance of Highway Subgrade. China Communications Press: Beijing, China, 2020.
  28. Xu, J.; Liu, H.; Tang, L.; Zha, X.; Jiang, L. Analysis on typical diseases and prevention of service slopes of mountain expressways in Anhui Province. Highway 2022, 67, 419–425. [Google Scholar]
  29. Lan, M.; Zhu, J.; Luo, X. Hybrid Bayesian network-based landslide risk assessment method for modeling risk for industrial facilities subjected to landslides. Reliab. Eng. Syst. Saf. 2021, 215, 107851. [Google Scholar] [CrossRef]
  30. Ryoo, S.C.; Aydilek, A.H. Hydraulic Performance of Conventional and Conical Geotextile Units Filtering Two Highway Soils. Geotech. Geol. Eng. 2024, 42, 2623–2640. [Google Scholar] [CrossRef]
  31. Zhao, Q.; Li, D.; Zhuo, M.; Guo, T.; Liao, Y.; Xie, Z. Effects of rainfall intensity and slope gradient on erosion characteristics of the red soil slope. Stoch. Environ. Res. Risk A 2015, 29, 609–621. [Google Scholar] [CrossRef]
  32. Wu, L.Z.; Huang, R.Q.; Xu, Q.; Zhang, L.M.; Li, H.L. Analysis of physical testing of rainfall-induced soil slope failures. Environ. Earth Sci. 2015, 73, 8519–8531. [Google Scholar] [CrossRef]
  33. Gupta, A.Z. Developing an Early Warning System of Highway Slope Failure Based on In-Situ Hydraulic Conductivity of Soil. Ph.D. Thesis, The University of Texas, Austin, TX, USA, 2023. [Google Scholar]
  34. Cheng, Z.; Wang, Y.; Zhang, K.; Li, Q. Research on multi-level analysis method of highway slope maintenance decision during operation period. Highway 2022, 67, 337–343. [Google Scholar]
  35. Zhao, H.; Tian, W.P.; Li, J.; Ma, B.C. Hazard zoning of trunk highway slope disasters: A case study in northern Shaanxi, China. Bull. Eng. Geol. Environ. 2018, 77, 1355–1364. [Google Scholar] [CrossRef]
  36. Yang, W.; Zheng, M.; Li, Z.; Duan, L.W. Evaluation on coal measures soil slope instability risk based on combined weighted cloud model. J. Highw. Transp. Res. Dev. 2022, 39, 49–57. [Google Scholar] [CrossRef]
  37. Huang, W.; Zhang, Y.; Kou, X.; Yin, D.; Mi, R.; Li, L. Railway dangerous goods transportation system risk analysis: An Interpretive Structural Modeling and Bayesian Network combining approach. Reliab. Eng. Syst. Saf. 2020, 204, 107220. [Google Scholar] [CrossRef]
  38. GB/T 40112-2021; Specification for Risk Assessment of Geological Hazard. China Standards Press: Beijing, China, 2020.
  39. Liu, Y.; Zhang, J.; Li, M.; Zhu, H.; Xiang, B. Fuzzy theory and SVM based Bayesian network assessment method for slope seismic instability scale. Chin. J. Rock Mech. Eng. 2019, 38, 2807–2815. [Google Scholar] [CrossRef]
  40. Liu, Y.; Zhang, J.; Zhu, C.; Xiang, B.; Wang, D. Fuzzy-support vector machine geotechnical risk analysis method based on Bayesian network. J. Mt. Sci. 2019, 16, 1975–1985. [Google Scholar] [CrossRef]
  41. Patt, A.G.; Schrag, D.P. Using specific language to describe risk and probability. Clim. Chang. 2003, 61, 17–30. [Google Scholar] [CrossRef]
  42. Sun, J. Study on Collapse Risk and Stability Evaluation in Mining Construction of Mountain Tunnel. Ph.D. Thesis, Beijing Jiaotong University, Beijing, China, 2019. [Google Scholar]
  43. Qiao, D.; Zhou, X.; Ye, X.; Tang, G.; Lu, L.; Ou, J. Security risk assessment of submerged floating tunnel based on fault tree and multistate fuzzy Bayesian network. Ocean Coast. Manag. 2024, 258, 107355. [Google Scholar] [CrossRef]
  44. Langdalen, H.; Abrahamsen, B.A.; Selvik, J.T. On the importance of systems thinking when using the ALARP principle for risk management. Reliab. Eng. Syst. Saf. 2020, 204, 107222. [Google Scholar] [CrossRef]
Figure 1. The proposed methodology flowchart.
Figure 1. The proposed methodology flowchart.
Applsci 15 02975 g001
Figure 2. Fishbone diagram for disaster risk analysis of service soil cut slopes.
Figure 2. Fishbone diagram for disaster risk analysis of service soil cut slopes.
Applsci 15 02975 g002
Figure 3. The directed graph based on ISM.
Figure 3. The directed graph based on ISM.
Applsci 15 02975 g003
Figure 4. Bayesian network (BN) for service slope disaster risk.
Figure 4. Bayesian network (BN) for service slope disaster risk.
Applsci 15 02975 g004
Figure 5. Results of BN backward inference, sensitivity analysis, and optimal causal chain analysis.
Figure 5. Results of BN backward inference, sensitivity analysis, and optimal causal chain analysis.
Applsci 15 02975 g005
Figure 6. BN reasoning for disaster risk on service soil cut slope K466 + 000.
Figure 6. BN reasoning for disaster risk on service soil cut slope K466 + 000.
Applsci 15 02975 g006
Table 1. Research on the influencing factors of expressway slope risk.
Table 1. Research on the influencing factors of expressway slope risk.
LiteratureRelevant Influencing Factors
[31,32]Rainfall intensity, slope gradient
[13]Surface runoff, groundwater
[33]Engineering geological conditions, extreme climate events, human activities
[34]Slope disease history, damage to supporting structures, damage to drainage facilities, geological engineering conditions, hydrogeological conditions
[35]Micro-topography, hydrological conditions, average annual precipitation days, geotechnical type, vegetation coverage
[36]Engineering geological conditions, topography, construction quality, slope deformation characteristics
Table 2. Rules for the division of Bayesian network node status.
Table 2. Rules for the division of Bayesian network node status.
NodeR1R2R3R4R5
Engineering geological conditions X1PoorModerateSimple
Hydrological and hydrogeological conditions X2PoorModerateSimple
Micro-topography and landform X3ComplicatedModerateSimple
Annual precipitation X4 (mm)≥14001000 ≤ X4 < 1400600 ≤ X4 < 1000X4 ≤ 600
Daily maximum rainfall X5 (mm)≥250100 ≤ X5 < 249.950 ≤ X5 < 99.925 ≤ X5 < 49.9X5 ≤ 24.9
Lowest monthly average temperature X6 (℃)<22 ≤ X5 < 6X5 ≥ 6
Soil properties X7Clayey soilSiltSandGravelly soil
Soil compaction X8LooseSlightly denseModerately densedense
Soil moisture status X9Very wetWetSlightly wet
Shear strength X10 (φ′/°)φ′ ≤ 2525 < φ′ ≤ 40φ′ > 25
Slope height X11 (m)X11 ≥ 206 ≤ X11 < 20X11 < 6
Slope gradient X12X12 > 1:0.91:1.2 ≤ X11 < 1:0.91:1.5 ≤ X12 < 1:1.2X12 < 1:1.5
Slope disease history X13SevereModerateSlightNone
Support structure status X14Structural instabilityLocal damageApparent damageNone
Drainage facility status X15Not connected to the external drainage systemFacility damageCloggingNone
Slope stability X16PoorAverageGood
Design quality X17UnqualifiedQualifiedHigh-quality
Construction quality X18UnqualifiedQualifiedHigh-quality
Maintenance quality X19UnqualifiedQualifiedHigh-quality
Traffic load rating X20Extra-heavy and extremely heavy trafficHeavy trafficLight and moderate traffic
Possible damage degree of in-road facilities X21SevereModerateSlightNone
Location of surrounding facilities X22Horizontal distance outside the top of the slope ≤ 0.5 times the slope heightHorizontal distance outside the top of the slope (0.5, 1.0] times the slope heightHorizontal distance outside the top of the slope (1.0, 1.5] times the slope heightHorizontal distance outside the top of the slope > 1.5 times the slope height
Importance degree of surrounding facilities X23Security level 1stSecurity level 2ndSecurity level 3rd
Possible damage degree of surrounding facilities X24SevereRelatively severeModerateSlight or none
Possible traffic interruption time X25 (T/h)T ≥ 244 ≤ T < 241 ≤ T < 4T < 1
Slope disaster risk TExtremely highHighModerateLow
Table 3. IPCC-tiered probability.
Table 3. IPCC-tiered probability.
GradeProbability DescriptionProbability Range (%)
1Exceptionally unlikely<1
2Very unlikely1~10
3Unlikely10~33
4About as likely as not33~66
5Likely66~90
6Extremely likely90~99
7Virtually certain>99
Table 4. Expert weight division.
Table 4. Expert weight division.
GradeProbability Range (%)Weight
Level 1Professor, researcher, and senior engineer: more than 30 years of service.1
Level 2Associate professor, associate researcher, senior engineer: 20~30 years of service.0.9
Level 3Associate professor, associate researcher, senior engineer: 10~20 years of service.0.8
Level 4Engineer, lecturer, assistant researcher: 5 to 10 years of service.0.7
Level 5Engineer, lecturer, assistant researcher: 1 to 5 years of service.0.6
Table 5. Expert information.
Table 5. Expert information.
Expert IDBackgroundYears of ServiceWeight
Expert 1Professor31 1
Expert 2Senior engineer190.8
Expert 3Senior engineer110.8
Expert 4Lecturer80.7
Expert 5Engineer50.6
Table 6. Prior probability values of root node in BN.
Table 6. Prior probability values of root node in BN.
Node IDStatusEvaluation GradePrior ProbabilityNode IDStatusEvaluation GradePrior Probability
Expert 1Expert 2Expert 3Expert 4Expert 5Expert 1Expert 2Expert 3Expert 4Expert 5
X1R1334440.2820X13R2443430.3007
R2444550.4553R3556560.5862
R3334440.2627R4223330.0740
X3R1544450.6428X17R1332220.0218
R2444440.3372R2666550.7025
R3332230.0200R3443330.2757
X4R1333220.0679X18R1333220.0230
R2444440.3060R2665550.7238
R3556660.5478R3443330.2533
R4222330.0783X20R1333440.1985
X5R1222330.0687R2665450.6173
R2433340.2456R3433220.1985
R3566550.5494X21R1322330.0906
R4223330.0675R2443330.2128
R5222330.0687R3444440.3046
X6R1566650.6279R4445550.3920
R2343440.2027X22R1222310.0490
R3333440.1694R2333220.1148
X8R1222130.0364R3444330.2817
R2443330.2178R4665650.5546
R3566550.4904X23R1222330.0703
R4444330.2554R2334430.2238
X13R1223330.0391R3666550.6933
Table 7. CPT of the dependence relationship between node X25 and its parent nodes X21 and X24.
Table 7. CPT of the dependence relationship between node X25 and its parent nodes X21 and X24.
Child NodeParent NodeX21X24LEAK
StatusR1R2R3R1R2R3
X25R10.39780.27360.26440.49600.20200.09590.0001
R20.35670.25510.23260.37790.45650.18680.0004
R30.18480.25510.25840.10880.26650.43160.001
R40.06070.21620.24460.01730.07500.28570.9985
Table 8. Value-taking of variable state for the landslide event of service soil excavation slope K466 + 000.
Table 8. Value-taking of variable state for the landslide event of service soil excavation slope K466 + 000.
NodeDetailed InformationNodeDetailed InformationNodeDetailed Information
X1X2X3
X41871.1 mmX5131.6 mmX64.1 °C
X7X8X9
X10X1115.5 mX12
X13SlightX14Local damageX15
X16X17X18
X19X20Extra-heavy and extremely heavy trafficX21Slight
X22Horizontal distance outside the top of the slope (0.5, 1.0] times the slope heightX23Security level 1stX24
X25T
Disclaimer/Publisher’s Note: The statements, opinions and data contained in all publications are solely those of the individual author(s) and contributor(s) and not of MDPI and/or the editor(s). MDPI and/or the editor(s) disclaim responsibility for any injury to people or property resulting from any ideas, methods, instructions or products referred to in the content.

Share and Cite

MDPI and ACS Style

Liu, H.; Zha, X.; Yin, Y. Risk Analysis of Service Slope Hazards for Highways in the Mountains Based on ISM-BN. Appl. Sci. 2025, 15, 2975. https://doi.org/10.3390/app15062975

AMA Style

Liu H, Zha X, Yin Y. Risk Analysis of Service Slope Hazards for Highways in the Mountains Based on ISM-BN. Applied Sciences. 2025; 15(6):2975. https://doi.org/10.3390/app15062975

Chicago/Turabian Style

Liu, Haojun, Xudong Zha, and Yang Yin. 2025. "Risk Analysis of Service Slope Hazards for Highways in the Mountains Based on ISM-BN" Applied Sciences 15, no. 6: 2975. https://doi.org/10.3390/app15062975

APA Style

Liu, H., Zha, X., & Yin, Y. (2025). Risk Analysis of Service Slope Hazards for Highways in the Mountains Based on ISM-BN. Applied Sciences, 15(6), 2975. https://doi.org/10.3390/app15062975

Note that from the first issue of 2016, this journal uses article numbers instead of page numbers. See further details here.

Article Metrics

Back to TopTop