Blockchain-Based Platform for Secure Second-Hand Housing Trade: Requirement Identification, Functions Analysis, and Prototype Development
Abstract
1. Introduction
- (1)
- Use literature review and expert interviews to identify requirements for the framework, and perform functional analysis based on requirements.
- (2)
- Develop an architecture for integrating blockchain and second-hand housing transaction processes and develop technical components that support the framework functions.
- (3)
- Evaluate the performance of the SHHOTF. First, we aim to deploy the framework in the development environment based on the Ethereum blockchain network and trigger the corresponding smart contracts through three scenarios to verify its feasibility. Then, we plan to evaluate the performance based on two indicators, namely, storage cost and throughput.
2. Literature Review
2.1. Second-Hand Housing Transaction Model
2.2. Blockchain Technology
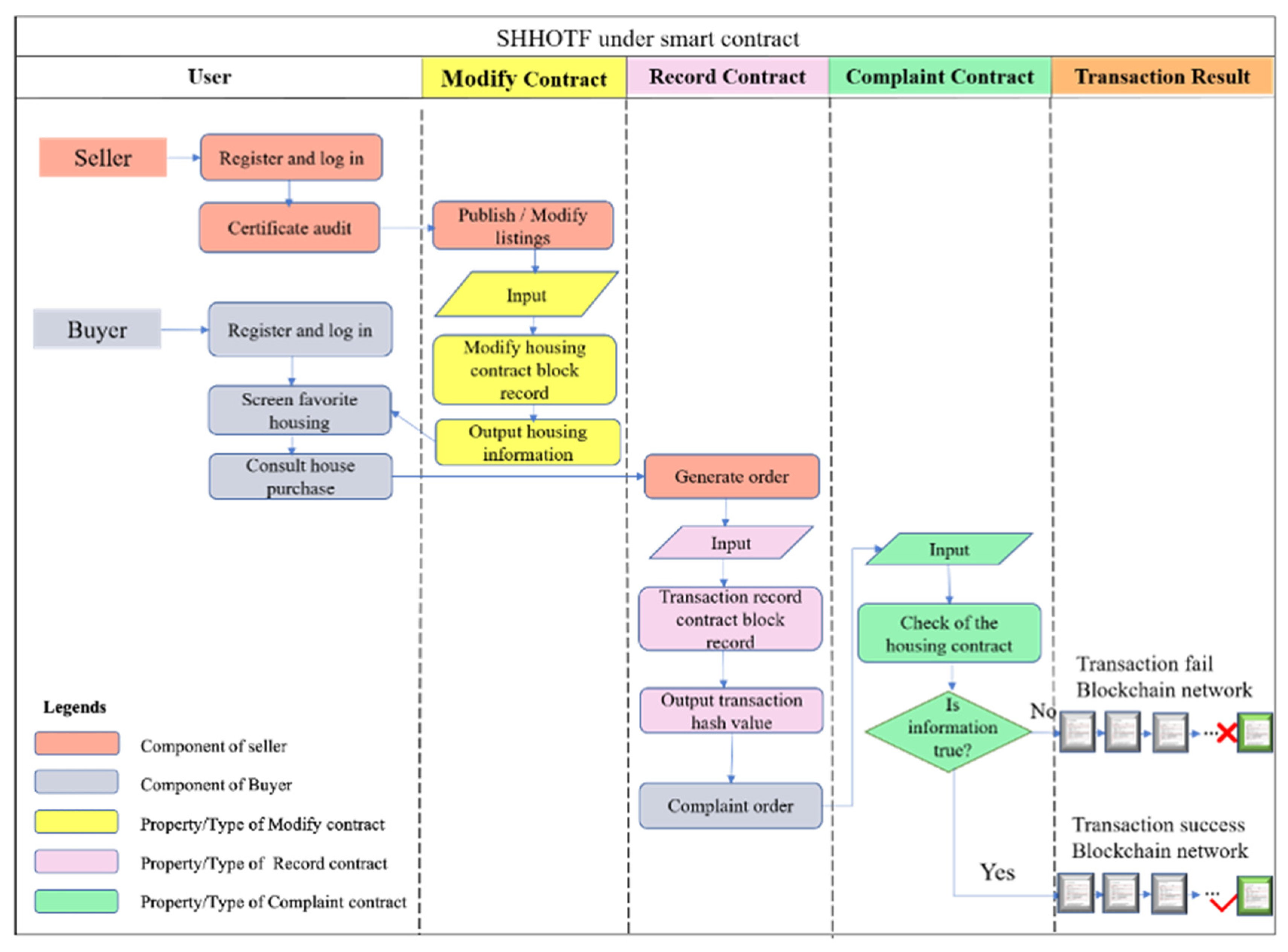
3. Overview of SHHOTF Based on Blockchain
3.1. Identification of Requirements for SHHOTF
3.2. Function Analysis of SHHOTF
- (1)
- Updating the housing information
- (2)
- Implementing the transaction process
- (3)
- Submitting false housing information complaints
3.3. Blockchain-Based SHHOTF Architecture Development
4. Implementation of SHHOTF Based on Blockchain
4.1. Smart Contract Development
| Algorithm 1: Updating information contracts |
| Input: house data (e.g., community name) Output: blockchain ledger and display of information on the house for sale Step 1: Smart contract checks legality of file key and function name if address(seller) === address(msg.seller) return inputs are validated else Input invalid Step 2: Store data in blockchain ledger Hashcode ← Input data End |
| Algorithm 2: Transaction process contracts |
| Input: Create order request Output: Order information (including hash) Step 1: function getInfo(): //get current house information return (buyer, _block_number) Step 2: function changestatus(buyer, _block_number): //create order if status === 1: // this means the order was created successfully goto step3 Step 3: function getOrderData(): return data such as orderId End |
| Algorithm 3: False housing information complaint contracts |
| Input: order data Output: feedback and hash Step 1: function returninfo: If _block_number === order_data: return valid and goto step 2 else return invalid and break Step 2: function firstcheck(block_number): if block_number === _block_number: return real property else return fake property Step 3: function manualReview(): End |
4.2. Prototype and Experimental Setting
- (1)
- Modifying housing information contracts
- (2)
- Transaction process contracts
- (3)
- False housing complaint contracts
4.3. Evaluation and Analysis
- Storage costs
- Latency
5. Discussion
- (1)
- A number of researchers in the construction industry usually store and trade the data of all participants in a blockchain, increasing the operational burden. This paper proposed a logic flow chart for second-hand housing trading based on smart contracts for three processes: modifying housing information, transactions, and false housing information complaints. The flow chart (1) meets the requirements of all steps in second-hand housing transactions and (2) protects the privacy and security of buyers and sellers. Specifically, it enables the sources of false housing information to be traced and guarantees the authenticity of the information.
- (2)
- After a series of analyses and tests, SHHOTF demonstrated that it meets the general business process requirements and can increase the transaction speed by 24% compared to the traditional Ethereum public network. This confirms that the blockchain technology possesses the properties of both traceability and high transaction speed. At the same time, the framework ensures the authenticity of information through the use of a weak intermediary, an approach which can reduce the cost for buyers and sellers by 5% [66].
- (3)
- From a theoretical perspective, this research contributes to the emerging literature on blockchain applications in the architecture, engineering, construction, and operation (AECO) industry by presenting a structured and tested framework (SHHOTF) specifically tailored for second-hand housing transactions—a relatively underexplored domain. Unlike prior studies that discuss blockchain in general real estate or supply chain contexts, this study integrates smart contracts, data model design, and case-based evaluation, offering a replicable model for other domains with similar trust and transparency challenges.
- (4)
- From a practical standpoint, the development and testing of SHHOTF demonstrate that blockchain can meaningfully reduce transaction time (by 24%) and improve data traceability and false information handling. These improvements are particularly relevant in markets with high information asymmetry and low regulatory enforcement. The modularity of the smart contract design also allows for adaptation to different legal and business environments, enhancing the framework’s global applicability. However, the reliance on a private chain (Ganache) highlights the need for further exploration of scalability and performance under public or hybrid blockchain deployments, which will be addressed in future research.
- (5)
- While blockchain offers pseudonymity and strong privacy protection, this can pose challenges in real estate transactions where identity verification and asset authenticity are critical. To mitigate the risks of identity fraud or misuse of deepfake technologies, our framework incorporates off-chain real-name authentication during account registration, supported by government-issued ID verification. Additionally, the authenticity of housing information is ensured through a multi-step validation mechanism, including blockchain-stored hashes and manual review layers for flagged complaints. Future versions of the framework may integrate Zero-Knowledge Proofs (ZKPs) or decentralized identity (DID) systems to further enhance both privacy and trust. These measures aim to proactively protect users from cybercriminals while preserving decentralization and transparency.
- (6)
- In addition to benefits for buyers and sellers, the proposed SHHOTF also offers potential value to credit institutions such as banks and mortgage providers. The immutable transaction records stored on the blockchain can serve as reliable evidence of ownership history, transaction legitimacy, and asset condition—factors that are essential for loan risk assessment. Moreover, the automated smart contracts can integrate conditional logic to release ownership or funds only after loan approval or insurance confirmation, thus reducing fraud and enhancing trust. By incorporating these features, the system can support safer, faster, and more transparent mortgage-backed transactions, which may reduce administrative costs and improve regulatory compliance for financial institutions.
6. Conclusions
Author Contributions
Funding
Data Availability Statement
Conflicts of Interest
References
- NBoS. Share of Second-Hand Housing in China, National Bureau of Statistics. 2021. Available online: https://data.stats.gov.cn/english/easyquery.htm?cn=A01 (accessed on 11 April 2022).
- Chinese Academy of Social Sciences. China Housing Development Report (2020–2021), n.d. Available online: https://baijiahao.baidu.com/s?id=1686740835698737420&wfr=spider&for=pc (accessed on 11 April 2022).
- Agarwal, S.; He, J.; Sing, T.F.; Song, C. Do real estate agents have information advantages in housing markets? J. Financ. Econ. 2019, 134, 715–735. [Google Scholar] [CrossRef]
- Srinivasan, R. Organising the unorganised: Role of platform intermediaries in the Indian real estate market. IIMB Manag. Rev. 2017, 29, 58–68. [Google Scholar] [CrossRef]
- Yu, W.; Liang, P.; Gao, N. Can higher levels of disclosure bring greater efficiency: Empirical research on the effect of government information disclosure on enterprise investment efficiency. China Econ. Q. Int. 2021, 1, 221–232. [Google Scholar] [CrossRef]
- Li, K. Does Information Asymmetry Impede Market Efficiency? Evidence from Analyst Coverage. J. Bank. Financ. 2020, 118, 105856. [Google Scholar] [CrossRef]
- Aalberts, R.; Townsend, A. Real Estate Transactions, the Internet and Personal Jurisdiction. J. Real Estate Lit. 2002, 10, 27–44. [Google Scholar] [CrossRef]
- Lianjia. Lianjia Official Website. 2022. Available online: https://bj.lianjia.com/ (accessed on 11 April 2022).
- Zillow. Zillow Official Website. 2022. Available online: https://www.zillow.com/ (accessed on 11 April 2022).
- Trustpilot. Trustpilot Official Website. 2022. Available online: https://www.trustpilot.com/ (accessed on 11 April 2022).
- Zhang, H.; Chen, J.; Li, V. Challenge of disintermediation to the information service of brokers in the second-hand house market. J. Tsinghua Univ. Sci. Technol. 2017, 57, 415–420. [Google Scholar] [CrossRef]
- Sthapit, E.; Bjork, P. Sources of distrust: Airbnb guests’ perspectives. Tour. Manag. Perspect. 2019, 31, 245–253. [Google Scholar] [CrossRef]
- Garcia-Teruel, R.M. A legal approach to real estate crowdfunding platforms. Comput. Law Secur. Rev. 2019, 35, 281–294. [Google Scholar] [CrossRef]
- Loukissas, Y. All the Homes: Zillow and the Operational Context of Data. Transform. Digit. Worlds Iconference 2018, 10766, 272–281. [Google Scholar] [CrossRef]
- Ullah, F.; Sepasgozar, S.M.E.; Thaheem, M.J.; Wang, C.C.; Imran, M. It’s all about perceptions: A DEMATEL approach to exploring user perceptions of real estate online platforms. Ain Shams Eng. J. 2021, 12, 4297–4317. [Google Scholar] [CrossRef]
- Li, X.; Wu, L.; Zhao, R.; Lu, W.; Xue, F. Two-layer Adaptive Blockchain-based Supervision model for off-site modular housing production. Comput. Ind. 2021, 128, 103437. [Google Scholar] [CrossRef]
- Zheng, X.; Mukkamala, R.R.; Vatrapu, R.; Ordieres-Mere, J. Blockchain-based Personal Health Data Sharing System Using Cloud Storage. In Proceedings of the 2018 IEEE 20th International Conference on E-Health Networking, Applications and Services (Healthcom), Ostrava, Czech Republic, 17–20 September 2018; pp. 1–6. [Google Scholar] [CrossRef]
- Liu, X.; Barenji, A.V.; Li, Z.; Montreuil, B.; Huang, G.Q. Blockchain-based smart tracking and tracing platform for drug supply chain. Comput. Ind. Eng. 2021, 161, 107669. [Google Scholar] [CrossRef]
- Ableitner, L.; Tiefenbeck, V.; Meeuw, A.; Wörner, A.; Fleisch, E.; Wortmann, F. User behavior in a real-world peer-to-peer electricity market. Appl. Energy 2020, 270, 115061. [Google Scholar] [CrossRef]
- Raj, P.V.R.P.; Jauhar, S.K.; Ramkumar, M.; Pratap, S. Procurement, traceability and advance cash credit payment transactions in supply chain using blockchain smart contracts. Comput. Ind. Eng. 2022, 167, 108038. [Google Scholar] [CrossRef]
- Lu, W.; Li, X.; Xue, F.; Zhao, R.; Wu, L.; Yeh, A.G.O. Exploring smart construction objects as blockchain oracles in construction supply chain management. Autom. Constr. 2021, 129, 103816. [Google Scholar] [CrossRef]
- Yang, R.; Wakefield, R.; Lyu, S.; Jayasuriya, S.; Han, F.; Yi, X.; Yang, X.; Amarasinghe, G.; Chen, S. Public and private blockchain in construction business process and information integration. Autom. Constr. 2020, 118, 103276. [Google Scholar] [CrossRef]
- Saull, A.; Baum, A.; Braesemann, F. Can digital technologies speed up real estate transactions? J. Prop. Investig. Financ. 2020, 38, 349–361. [Google Scholar] [CrossRef]
- Tanwar, S.; Bodkhe, U.; Alshehri, M.D.; Gupta, R.; Sharma, R. Blockchain-assisted industrial automation beyond 5G networks. Comput. Ind. Eng. 2022, 169, 108209. [Google Scholar] [CrossRef]
- Debenham, J. A trading agent for a multi-issue clearing house. In Proceedings of the 25th International Conference on Innovative Techniques and Applications of Artificial Intelligence, Cambridge, UK, 12–14 December 2006; pp. 177–190. [Google Scholar] [CrossRef]
- Chu, K.M. Motives for participation in Internet innovation intermediary platforms. Inf. Process. Manag. 2013, 49, 945–953. [Google Scholar] [CrossRef]
- Letgo. Letgo Official Website. 2022. Available online: https://www.letgo.com/ (accessed on 11 April 2022).
- Zhang, Y.; Zhang, H.; Seiler, M. The Effects of Time Constraints on Broker Behavior in China’s Resale Housing Market: Theory and Evidence. Int. Real Estate Rev. 2016, 19, 353–370. [Google Scholar]
- Chen, T.R. The Development Force of S&T Intermediary in Traditional Industrial Clusters. In Proceedings of the 5th International Conference on Public Administration, Chengdu, China, 23–25 October 2009; pp. 1033–1040. [Google Scholar]
- Chen, X.; Zhong, D.L.; Zheng, Y.Z.; Liu, S.D.; Li, Y.P.; Deng, N. Data Authenticity Analysis for Online O2O Data: A Case Study of Second-Hand Houses Posting Data. In Proceedings of the 14th IEEE International Conference on Broadband Wireless Computing, Communication and Applications (BWCCA), Tottori, Japan, 28–30 October 2020; Volume 97, pp. 838–845. [Google Scholar] [CrossRef]
- Cui, M.; Li, X.; Kamoche, K. Transforming From Traditional To E-intermediary: A Resource Orchestration Perspective. Int. J. Electron. Commer. 2021, 25, 338–363. [Google Scholar] [CrossRef]
- Soto, E.A.; Bosman, L.B.; Wollega, E.; Leon-Salas, W.D. Peer-to-peer energy trading: A review of the literature. Appl. Energy 2021, 283, 116268. [Google Scholar] [CrossRef]
- Garcia-Teruel, R.M. Legal challenges and opportunities of blockchain technology in the real estate sector. J. Prop. Plan. Environ. Law 2020, 12, 129–145. [Google Scholar] [CrossRef]
- Sharma, P.; Jindal, R.; Borah, M.D. A review of smart contract-based platforms, applications, and challenges. Clust. Comput. 2023, 26, 395–421. [Google Scholar] [CrossRef]
- Ullah, F.; Al-Turjman, F. A conceptual framework for blockchain smart contract adoption to manage real estate deals in smart cities. Neural Comput. Appl. 2023, 35, 5033–5054. [Google Scholar] [CrossRef]
- Li, Z.; Wu, W.; Wang, M. Research on the scope definition and market segmentation of real estate network platform. Res. Financ. Econ. Issues 2018, 4, 23–29. [Google Scholar]
- Berdik, D.; Otoum, S.; Schmidt, N.; Porter, D.; Jararweh, Y. A Survey on Blockchain for Information Systems Management and Security. Inf. Process. Manag. 2021, 58, 102397. [Google Scholar] [CrossRef]
- Nawari, N.O.; Ravindran, S. Blockchain and the built environment: Potentials and limitations. J. Build. Eng. 2019, 25, 100832. [Google Scholar] [CrossRef]
- Lin, Y.-H.; Lin, Y.-F.; Chang, K.-C.; Huang, T.-H.; Lin, W.-Y. Blockchain-driven framework for financing credit in small and medium-sized real estate enterprises. J. Enterp. Inf. Manag. 2024, 37, 201–229. [Google Scholar]
- Lisi, A.; De Salve, A.; Mori, P.; Ricci, L.; Fabrizi, S. Rewarding reviews with tokens: An Ethereum-based approach. Future Gener. Comput. Syst. 2021, 120, 36–54. [Google Scholar] [CrossRef]
- Salah, K.; Rehman, M.H.U.; Nizamuddin, N.; Al-Fuqaha, A. Blockchain for AI: Review and open research challenges. IEEE Access 2019, 7, 10127–10149. [Google Scholar] [CrossRef]
- Lu, Y. The blockchain: State-of-the-art and research challenges. J. Ind. Inf. Integr. 2019, 15, 80–90. [Google Scholar] [CrossRef]
- Belotti, M.; Božić, N.; Pujolle, G.; Secci, S. A Vademecum on Blockchain Technologies: When, Which, and How. IEEE Commun. Surv. Tutor. 2019, 21, 3796–3838. [Google Scholar] [CrossRef]
- Aldweesh, A.; Alharby, M.; Mehrnezhad, M.; van Moorsel, A. The OpBench Ethereum opcode benchmark framework: Design, implementation, validation and experiments. Perform. Eval. 2021, 146, 102168. [Google Scholar] [CrossRef]
- Dika, A.; Nowostawski, M. Security Vulnerabilities in Ethereum Smart Contracts. In Proceedings of the 2018 IEEE International Conference on Internet of Things (iThings) and IEEE Green Computing and Communications (GreenCom) and IEEE Cyber, Physical and Social Computing (CPSCom) and IEEE Smart Data (SmartData), Halifax, NS, Canada, 30 July–3 August 2018; pp. 955–962. [Google Scholar] [CrossRef]
- Lee, M.C.; Molisch, A.F.; Sastry, N.; Raman, A. Individual Preference Probability Modeling and Parameterization for Video Content in Wireless Caching Networks. IEEE/ACM Trans. Netw. 2019, 27, 676–690. [Google Scholar] [CrossRef]
- Xu, Y.; Chong, H.Y.; Chi, M. Blockchain in the AECO industry: Current status, key topics, and future research agenda. Autom. Constr. 2022, 134, 104101. [Google Scholar] [CrossRef]
- Perera, S.; Nanayakkara, S.; Rodrigo, M.N.N.; Senaratne, S.; Weinand, R. Blockchain technology: Is it hype or real in the construction industry? J. Ind. Inf. Integr. 2020, 17, 100125. [Google Scholar] [CrossRef]
- Abioye, S.O.; Oyedele, L.O.; Akanbi, L.; Ajayi, A.; Delgado, J.M.D.; Bilal, M.; Akinade, O.O.; Ahmed, A. Artificial intelligence in the construction industry: A review of present status, opportunities and future challenges. J. Build. Eng. 2021, 44, 103299. [Google Scholar] [CrossRef]
- Mayorov, S.I. Digital Transformation of Capital Market Infrastructure. Ekon. Polit. 2020, 15, 8–31. [Google Scholar] [CrossRef]
- Ahmad, I.; Alqarni, M.A.; Almazroi, A.A.; Alam, L. Real estate management via a decentralized blockchain platform. Comput. Mater. Contin. 2020, 66, 1813–1822. [Google Scholar] [CrossRef]
- Xu, X.Q.; Sun, G.; Luo, L.; Cao, H.L.; Yu, H.F.; Vasilakos, A.V. Latency performance modeling and analysis for hyperledger fabric blockchain network. Inf. Process. Manag. 2021, 58, 102436. [Google Scholar] [CrossRef]
- Kim, S.-K.; Huh, J.-H. Autochain platform: Expert automatic algorithm Blockchain technology for house rental dApp image application model. EURASIP J. Image Video Process. 2020, 2020, 47. [Google Scholar] [CrossRef]
- Wu, Y.; Zhang, Y. An integrated framework for blockchain-enabled supply chain trust management towards smart manufacturing. Adv. Eng. Inform. 2022, 51, 101522. [Google Scholar] [CrossRef]
- Rightmove. Rightmove Official Website. 2022. Available online: https://www.rightmove.co.uk/ (accessed on 11 April 2022).
- Opendoor. Opendoor Official Website. 2022. Available online: https://www.opendoor.com/ (accessed on 11 April 2022).
- Hallowell, M.R.; Gambatese, J.A. Qualitative Research: Application of the Delphi Method to CEM Research. J. Constr. Eng. Manag. 2010, 136, 99–107. [Google Scholar] [CrossRef]
- Lu, W.; Wu, L.; Xu, J.; Lou, J. Construction E-Inspection 2.0 in the COVID-19 Pandemic Era: A Blockchain-Based Technical Solution. J. Manag. Eng. 2022, 38, 04022032. [Google Scholar] [CrossRef]
- Alzahrani, A.G.; Alhomoud, A.; Wills, G. A Framework of the Critical Factors for Healthcare Providers to Share Data Securely Using Blockchain. IEEE Access 2022, 10, 41064–41077. [Google Scholar] [CrossRef]
- Tao, X.; Das, M.; Liu, Y.; Cheng, J.C.P. Automation in Construction Distributed common data environment using blockchain and Interplanetary File System for secure BIM-based collaborative design. Autom. Constr. 2021, 130, 103851. [Google Scholar] [CrossRef]
- Ding, K.; Fan, L.; Liu, C. Manufacturing system under I4.0 workshop based on blockchain: Research on architecture, operation mechanism and key technologies. Comput. Ind. Eng. 2021, 161, 107672. [Google Scholar] [CrossRef]
- Das, M.; Tao, X.; Liu, Y.; Cheng, J.C.P. A blockchain-based integrated document management framework for construction applications. Autom. Constr. 2022, 133, 104001. [Google Scholar] [CrossRef]
- Ramakurthi, V.; Manupati, V.K.; Machado, J.; Varela, L.; Babu, S. An innovative approach for resource sharing and scheduling in a sustainable distributed manufacturing system. Adv. Eng. Inform. 2022, 52, 101620. [Google Scholar] [CrossRef]
- Bodkhe, U.; Tanwar, S.; Parekh, K.; Khanpara, P.; Tyagi, S.; Kumar, N.; Alazab, M. Blockchain for Industry 4.0: A Comprehensive Review. IEEE Access 2020, 8, 79764–79800. [Google Scholar] [CrossRef]
- Al-Marridi, A.Z.; Mohamed, A.; Erbad, A. Reinforcement learning approaches for efficient and secure blockchain-powered smart health systems. Comput. Netw. 2021, 197, 108279. [Google Scholar] [CrossRef]
- WorldBank. Doing Business 2018: Reforming to Create Jobs. 2018. Available online: https://www.doingbusiness.org/en/data/exploretopics/registering-property (accessed on 11 April 2022).



















| Platform | Lianjia [8] | Zillow [9] | Rightmove [55] | Opendoor [56] | Trustpilot [10] | Letgo [27] | |
|---|---|---|---|---|---|---|---|
| Requirement | |||||||
| Personal information | ✔ | ✔ | ✔ | ✔ | ✔ | ✔ | |
| Upload housing data | ✔ | ✔ | ✔ | ✔ | ✔ | ||
| Query properties | ✔ | ✔ | ✔ | ✔ | ✔ | ||
| Online consulting | ✔ | ✔ | ✔ | ✔ | ✔ | ✔ | |
| Online trading | ✔ | ✔ | |||||
| Order information | ✔ | ✔ | |||||
| Complaints | ✔ | ✔ | |||||
| Item | Questions |
|---|---|
| 1 | When buyers and sellers register on the second-hand housing online trading platform, do you think that requiring them to use their real names can improve the authenticity of their information? What information should be certified for this authentication (e.g., ID number)? |
| 2 | When using the second-hand housing online trading platform to buy a house, what are the steps involved in the transaction? |
| 3 | What measures does your company currently use to ensure the authenticity of listings and avoid second-hand housing transaction problems such as opacity of information? How effective is the execution? |
| 4 | Does your company have a mechanism to deal with post-trade disputes? How do you deal with them? |
| 5 | When using the second-hand housing online trading platform to buy a house, what channels are available for complaining about false housing information? Do you think the platform is timely in dealing with complaints? What is your ideal timescale for responding to complaints? For example, Lianjia uses microblog complaints, and these are processed within eight hours. |
| 6 | When using the second-hand housing online trading platform to buy a house, what is the platform’s mechanism for punishing sources of false housing information? For example, Lianjia penalizes those who provide false listings by deducting their security deposit. If a punishment mechanism exists, do you think the punishment inflicted by the platform is reasonable? If not, what penalties do you think are necessary for false listings? |
| No. | Role | Title | Experience |
|---|---|---|---|
| E1 | Agent | CEO | 12 years |
| E2 | Agent | CEO | 15 years |
| E3 | Agent | Manager | 5 years |
| E4 | Agent | Manager | 4 years |
| E5 | Agent | Director | 7 years |
| E6 | Developer | Senior R&D | 10 years |
| Function | E1 | E2 | E3 | E4 | E5 | E6 | Frequency |
| Personal information | ✔ | ✔ | ✔ | ✔ | ✔ | ✔ | 6 |
| Upload housing data | ✔ | ✔ | ✔ | ✔ | ✔ | ✔ | 6 |
| Query properties | ✔ | ✔ | ✔ | ✔ | ✔ | ✔ | 6 |
| Online consultation | ✔ | ✔ | ✔ | 3 | |||
| Order information | ✔ | ✔ | ✔ | ✔ | ✔ | 5 | |
| Complaints | ✔ | ✔ | ✔ | ✔ | 4 |
| Attributes | Explanation of Values |
|---|---|
| ID | As a unique identifier, the block number generated by the transaction is the ID number identifying the block. For example, the block number generated in Figure 6 is 1, so its ID is 1. |
| Name | Smart contract code. In the example, the aim is to modify the housing information contract, so the name is to modify the housing contract. |
| Network | The Ethereum blockchain network where the alliance chain is located. In the example, the current network environment of the framework is N-001. |
| Hash value | Contract hash certificate generated by the smart contract. |
| Data type | The standard block data flow format type is unique for each smart contract transmission data type. In the example, the aim is to modify the housing information data type of the housing source. |
| Date | The date when this transaction is proposed. |
| Development Environment | Tools & Versions |
|---|---|
| Operating system | Windows 10 |
| Ethereum development platform | Remix 0.10.5 |
| Front-end web client | React 17.02 & VSCode |
| Back-end server | Python 3.8 |
| Database | MySQL8.0.23 & Navicat 10.2 |
Disclaimer/Publisher’s Note: The statements, opinions and data contained in all publications are solely those of the individual author(s) and contributor(s) and not of MDPI and/or the editor(s). MDPI and/or the editor(s) disclaim responsibility for any injury to people or property resulting from any ideas, methods, instructions or products referred to in the content. |
© 2025 by the authors. Licensee MDPI, Basel, Switzerland. This article is an open access article distributed under the terms and conditions of the Creative Commons Attribution (CC BY) license (https://creativecommons.org/licenses/by/4.0/).
Share and Cite
Lin, Y.-H.; Hou, Z.; Zhang, J.; Tao, X.; Cheng, J.C.P.; Li, H. Blockchain-Based Platform for Secure Second-Hand Housing Trade: Requirement Identification, Functions Analysis, and Prototype Development. Buildings 2025, 15, 4563. https://doi.org/10.3390/buildings15244563
Lin Y-H, Hou Z, Zhang J, Tao X, Cheng JCP, Li H. Blockchain-Based Platform for Secure Second-Hand Housing Trade: Requirement Identification, Functions Analysis, and Prototype Development. Buildings. 2025; 15(24):4563. https://doi.org/10.3390/buildings15244563
Chicago/Turabian StyleLin, Yi-Hsin, Zhicong Hou, Jun Zhang, Xingyu Tao, Jack C. P. Cheng, and Heng Li. 2025. "Blockchain-Based Platform for Secure Second-Hand Housing Trade: Requirement Identification, Functions Analysis, and Prototype Development" Buildings 15, no. 24: 4563. https://doi.org/10.3390/buildings15244563
APA StyleLin, Y.-H., Hou, Z., Zhang, J., Tao, X., Cheng, J. C. P., & Li, H. (2025). Blockchain-Based Platform for Secure Second-Hand Housing Trade: Requirement Identification, Functions Analysis, and Prototype Development. Buildings, 15(24), 4563. https://doi.org/10.3390/buildings15244563

