Ontology-Based Semantic Construction Image Interpretation
Abstract
:1. Introduction
2. Background
2.1. Image-Related Works in the Construction Domain
2.2. Sematic Image Interpretation (SII)
2.3. Ontology
2.3.1. Ontology and Digital Twin Construction
2.3.2. Image-Related Ontology Works
2.4. Research Motivation and Objective
3. Ontology-Based Construction SII (CII)
3.1. Data Preparation Layer
3.2. Interpretation Layer
3.3. Integration Layer
3.4. Application Layer
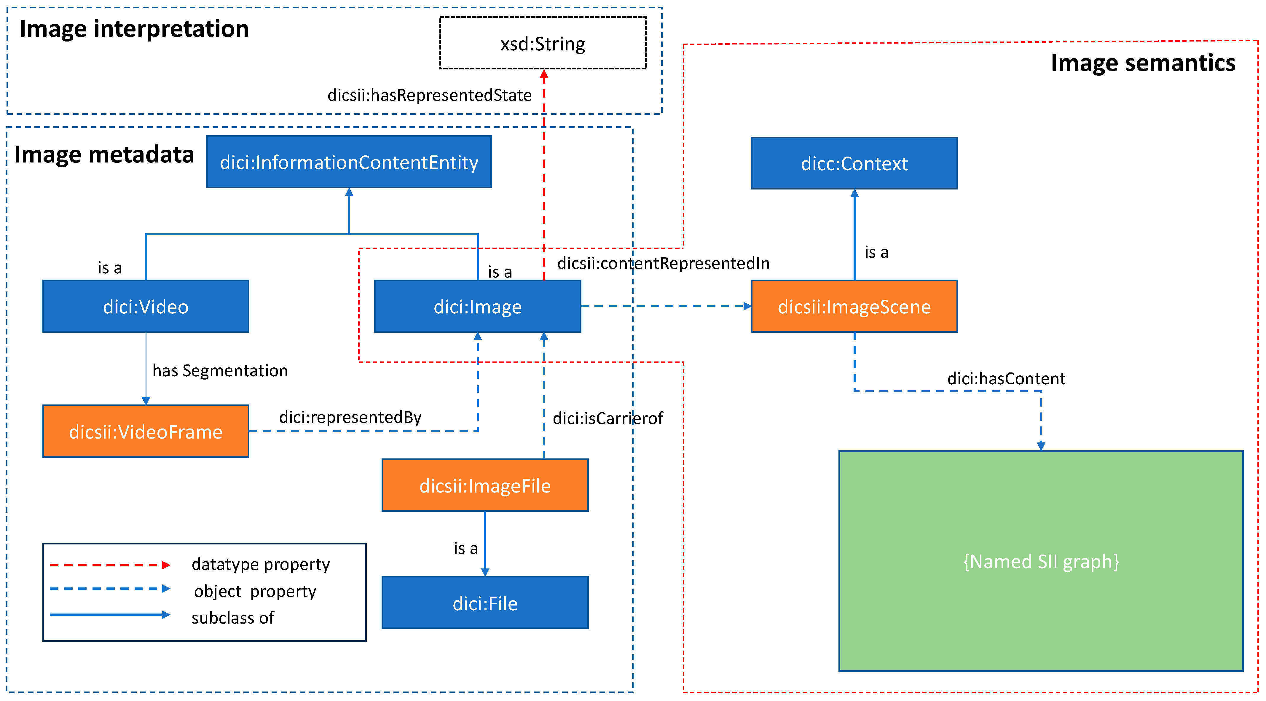
4. DiCon-SII Ontology
4.1. Ontology Specification
4.2. Knowledge Acquisition and Conceptualization
4.3. Ontology Implementation
4.4. Ontology Evaluation
4.4.1. Answering CQs
4.4.2. Automated Consistency Checking
4.4.3. Analysis of the Clarity
4.4.4. Task-Based Evaluation
5. Case Study
- A total of 100 images acquired from 360-degree videos of weekly drywall installation inspection from a construction project in the drywall installation phase. These images, captured weekly, were taken of drywall partitions and pieces in apartments from the angle of one fixed orientation to distinguish the first side panel from the second side panel.
- The indoor positioning system (IPS) data of the drywall installers. IPS tracked the presence of installers in different locations, with the stationary gateways deployed in different apartments to capture the signals from portable Bluetooth beacons attached to the installers.
- The architectural building information model (BIM) to provide the quantity information of the drywalls.
5.1. Data Preparation
5.2. Interpretation of Drywall Operation Stages
5.3. Integration
5.4. Use Case: Complex Query for Retrieving Productivity Information
6. Discussion
6.1. Contribution to Knowledge
- Improving automatic image analysis: Resolving interpretation issues ensures that the computer comprehends the content of construction images, enabling automatic inference for image analysis. This leads to more precise and automated analysis, enhancing the stakeholders understanding the situation represented in construction images.
- Enhancing situational awareness onsite: Integrated and interpreted construction image data forms a robust foundation for establishing the image-involved DTC. Such a DTC provides project managers and stakeholders with comprehensive insights into onsite situations, fostering more informed and successful decision-making.
- Providing a versatile tool for construction image analysis and management: The presented ontology and framework serve as a versatile tool for researchers and industrial users in the construction domain. It accommodates those with related works requiring the analysis or management of construction images. The ontology’s extendibility allows users to further expand DiCon-SII with specific concepts and properties, addressing different SII goals, such as quality inspection, safety issues, and progress checking. Additionally, CV/DL researchers in the construction domain can leverage the proposed ontology to link with their works and explore its potential to enhance their approaches via ontology-based inference, improving the accuracy of object classification and higher-level image semantic inference.
6.2. Limitations and Future Works
7. Conclusions
Author Contributions
Funding
Data Availability Statement
Conflicts of Interest
References
- Yang, J.; Park, M.W.; Vela, P.A.; Golparvar-Fard, M. Construction Performance Monitoring via Still Images, Time-Lapse Photos, and Video Streams: Now, Tomorrow, and the Future. Adv. Eng. Inform. 2015, 29, 211–224. [Google Scholar] [CrossRef]
- Zhong, B.; Wu, H.; Ding, L.; Love, P.E.D.; Li, H.; Luo, H.; Jiao, L. Mapping Computer Vision Research in Construction: Developments, Knowledge Gaps and Implications for Research. Autom. Constr. 2019, 107, 102919. [Google Scholar] [CrossRef]
- Yang, J.; Arif, O.; Vela, P.A.; Teizer, J.; Shi, Z. Tracking Multiple Workers on Construction Sites Using Video Cameras. In Advanced Engineering Informatics; Elsevier: Amsterdam, The Netherlands, 2010; Volume 24, pp. 428–434. [Google Scholar] [CrossRef]
- Khosrowpour, A.; Niebles, J.C.; Golparvar-Fard, M. Vision-Based Workface Assessment Using Depth Images for Activity Analysis of Interior Construction Operations. Autom. Constr. 2014, 48, 74–87. [Google Scholar] [CrossRef]
- Martinez, P.; Barkokebas, B.; Hamzeh, F.; Al-Hussein, M.; Ahmad, R. A Vision-Based Approach for Automatic Progress Tracking of Floor Paneling in Offsite Construction Facilities. Autom. Constr. 2021, 125, 103620. [Google Scholar] [CrossRef]
- Gong, J.; Caldas, C.H. Computer Vision-Based Video Interpretation Model for Automated Productivity Analysis of Construction Operations. J. Comput. Civ. Eng. 2010, 24, 252–263. [Google Scholar] [CrossRef]
- Brilakis, I.; Park, M.W.; Jog, G. Automated Vision Tracking of Project Related Entities. Adv. Eng. Inform. 2011, 25, 713–724. [Google Scholar] [CrossRef]
- Chi, S.; Caldas, C.H. Automated Object Identification Using Optical Video Cameras on Construction Sites. Comput. Civ. Infrastruct. Eng. 2011, 26, 368–380. [Google Scholar] [CrossRef]
- Fang, W.; Ma, L.; Love, P.E.D.; Luo, H.; Ding, L.; Zhou, A. Knowledge Graph for Identifying Hazards on Construction Sites: Integrating Computer Vision with Ontology. Autom. Constr. 2020, 119, 103310. [Google Scholar] [CrossRef]
- Liu, H.; Wang, G.; Huang, T.; He, P.; Skitmore, M.; Luo, X. Manifesting Construction Activity Scenes via Image Captioning. Autom. Constr. 2020, 119, 103334. [Google Scholar] [CrossRef]
- Sacks, R.; Brilakis, I.; Pikas, E.; Xie, H.S.; Girolami, M. Construction with Digital Twin Information Systems. Data-Centric Eng. 2020, 1, e14. [Google Scholar] [CrossRef]
- Jiang, F.; Ma, L.; Broyd, T.; Chen, K. Digital Twin and Its Implementations in the Civil Engineering Sector. Autom. Constr. 2021, 130, 103838. [Google Scholar] [CrossRef]
- Akinci, B.; Akinci, B. Situational Awareness in Construction and Facility Management. Front. Eng. Manag. 2015, 1, 283–289. [Google Scholar] [CrossRef]
- Dave, B.; Kubler, S.; Främling, K.; Koskela, L. Opportunities for Enhanced Lean Construction Management Using Internet of Things Standards. Available online: http://our-plan.com/about-page (accessed on 28 October 2019).
- Ghimire, S.; Luis-Ferreira, F.; Nodehi, T.; Jardim-Goncalves, R. IoT Based Situational Awareness Framework for Real-Time Project Management. Int. J. Comput. Integr. Manuf. 2017, 30, 74–83. [Google Scholar] [CrossRef]
- Teizer, J.; Cheng, T.; Fang, Y. Location Tracking and Data Visualization Technology to Advance Construction Ironworkers’ Education and Training in Safety and Productivity. Autom. Constr. 2013, 35, 53–68. [Google Scholar] [CrossRef]
- Zhao, J.; Seppänen, O.; Peltokorpi, A.; Badihi, B.; Olivieri, H. Real-Time Resource Tracking for Analyzing Value-Adding Time in Construction. Autom. Constr. 2019, 104, 52–65. [Google Scholar] [CrossRef]
- Opoku, D.G.J.; Perera, S.; Osei-Kyei, R.; Rashidi, M. Digital Twin Application in the Construction Industry: A Literature Review. J. Build. Eng. 2021, 40, 102726. [Google Scholar] [CrossRef]
- Boje, C.; Guerriero, A.; Kubicki, S.; Rezgui, Y. Towards a Semantic Construction Digital Twin: Directions for Future Research. Autom. Constr. 2020, 114, 103179. [Google Scholar] [CrossRef]
- Donadello, I. Semantic Image Interpretation—Integration of Numerical Data and Logical Knowledge for Cognitive Vision. Ph.D. Thesis, University of Trento, Trento, Italy, 2018. Available online: http://eprints-phd.biblio.unitn.it/2888/ (accessed on 10 August 2021).
- Hudelot, C.; Maillot, N.; Thonnat, M. Symbol Grounding for Semantic Image Interpretation: From Image Data to Semantics. In Proceedings of the Tenth IEEE International Conference on Computer Vision Workshops (ICCVW’05), Beijing, China, 17–20 October 2006; p. 1875. [Google Scholar] [CrossRef]
- Town, C. Ontological Inference for Image and Video Analysis. Mach. Vis. Appl. 2006, 17, 94–115. [Google Scholar] [CrossRef]
- Zhong, B.; Li, H.; Luo, H.; Zhou, J.; Fang, W.; Xing, X. Ontology-Based Semantic Modeling of Knowledge in Construction: Classification and Identification of Hazards Implied in Images. J. Constr. Eng. Manag. 2020, 146, 04020013. [Google Scholar] [CrossRef]
- Hudelot, C. Towards a Cognitive Vision Platform for Semantic Image Interpretation; Application to the Recognition of Biological Organisms, de l’Universit’e de Nice—Sophia Antipolis. 2005. Available online: https://www-sop.inria.fr/orion/Publications/Articles/THESES/TheseCelineHudelot.pdf (accessed on 22 March 2022).
- Zheng, Y.; Törmä, S.; Seppänen, O. A Shared Ontology Suite for Digital Construction Workflow. Autom. Constr. 2021, 132, 103930. [Google Scholar] [CrossRef]
- Mostafa, K.; Hegazy, T. Review of Image-Based Analysis and Applications in Construction. Autom. Constr. 2021, 122, 103516. [Google Scholar] [CrossRef]
- Kim, H.; Kim, H.; Won Hong, Y.; Byun, H. Detecting Construction Equipment Using a Region-Based Fully Convolutional Network and Transfer Learning. J. Comput. Civ. Eng. 2017, 32, 04017082. [Google Scholar] [CrossRef]
- Park, M.-W.; Koch, C.; Brilakis, I. Three-Dimensional Tracking of Construction Resources Using an On-Site Camera System. J. Comput. Civ. Eng. 2012, 26, 541–549. [Google Scholar] [CrossRef]
- Son, H.; Seong, H.; Choi, H.; Kim, C. Real-Time Vision-Based Warning System for Prevention of Collisions between Workers and Heavy Equipment. J. Comput. Civ. Eng. 2019, 33, 04019029. [Google Scholar] [CrossRef]
- Memarzadeh, M.; Golparvar-Fard, M.; Niebles, J.C. Automated 2D Detection of Construction Equipment and Workers from Site Video Streams Using Histograms of Oriented Gradients and Colors. Autom. Constr. 2013, 32, 24–37. [Google Scholar] [CrossRef]
- Azar, E.R. Construction Equipment Identification Using Marker-Based Recognition and an Active Zoom Camera. J. Comput. Civ. Eng. 2015, 30, 04015033. [Google Scholar] [CrossRef]
- Liu, C.W.; Wu, T.H.; Tsai, M.H.; Kang, S.C. Image-Based Semantic Construction Reconstruction. Autom. Constr. 2018, 90, 67–78. [Google Scholar] [CrossRef]
- Kim, J.; Hwang, J.; Chi, S.; Seo, J.O. Towards Database-Free Vision-Based Monitoring on Construction Sites: A Deep Active Learning Approach. Autom. Constr. 2020, 120, 103376. [Google Scholar] [CrossRef]
- Dimitrov, A.; Golparvar-Fard, M. Vision-Based Material Recognition for Automated Monitoring of Construction Progress and Generating Building Information Modeling from Unordered Site Image Collections. Adv. Eng. Inform. 2014, 28, 37–49. [Google Scholar] [CrossRef]
- Han, K.K.; Golparvar-Fard, M. Appearance-Based Material Classification for Monitoring of Operation-Level Construction Progress Using 4D BIM and Site Photologs. Autom. Constr. 2015, 53, 44–57. [Google Scholar] [CrossRef]
- Hamledari, H.; McCabe, B.; Davari, S. Automated Computer Vision-Based Detection of Components of under-Construction Indoor Partitions. Autom. Constr. 2017, 74, 78–94. [Google Scholar] [CrossRef]
- Donadello, I.; Kessler, B.; Fondazione, L.S.; D’avila Garcez, A. Logic Tensor Networks for Semantic Image Interpretation. arXiv 2017, arXiv:1705.08968. [Google Scholar]
- Donadello, I. Ontology Based Semantic Image Interpretation. In Proceedings of the Doctoral Consortium (DC) Co-Located with the 14th Conference of the Italian Association for Artificial Intelligence (AI*IA 2015), Ferrara, Italy, 23–24 September 2015. [Google Scholar]
- Atif, J.; Hudelot, C.; Bloch, I. Explanatory Reasoning for Image Understanding Using Formal Concept Analysis and Description Logics. IEEE Trans. Syst. Man Cybern. Syst. 2014, 44, 552–570. [Google Scholar] [CrossRef]
- Gruber, T.R. A Translation Approach to Portable Ontology Specifications. Knowl. Acquis. 1993, 5, 199–220. [Google Scholar] [CrossRef]
- El-Diraby, T.E.; Kashif, K.F. Distributed Ontology Architecture for Knowledge Management in Highway Construction. J. Constr. Eng. Manag. 2005, 131, 591–603. [Google Scholar] [CrossRef]
- Anumba, C.J.; Issa, R.R.A.; Pan, J.; Mutis, I. Ontology-Based Information and Knowledge Management in Construction. Constr. Innov. 2008, 8, 218–239. [Google Scholar] [CrossRef]
- Beetz, J.; Borrmann, A. Benefits and limitations of linked data approaches for road modeling and data exchange. In Advanced Computing Strategies for Engineering: 25th EG-ICE International Workshop 2018, Lausanne, Switzerland, 10–13 June 2018; Proceedings, Part II 25; Springer International Publishing: Cham, Switzerland, 2018; pp. 245–261. [Google Scholar]
- Akinyemi, A.; Sun, M.; Gray, A.J.G. An Ontology-Based Data Integration Framework for Construction Information Management. Proc. Inst. Civ. Eng.-Manag. Procure. Law 2018, 171, 111–125. [Google Scholar] [CrossRef]
- Kosovac, B.; Froese, T.M.; Vanier, D.J. Integrating Heterogeneous Data Representations in Model-Based AEC/FM Systems. Proc. CIT 2000, 2, 556–567. [Google Scholar]
- Pauwels, P.; Zhang, S.; Lee, Y.C. Semantic Web Technologies in AEC Industry: A Literature Overview. Autom. Constr. 2017, 73, 145–165. [Google Scholar] [CrossRef]
- Dasiopoulou, S.; Mezaris, V.; Kompatsiaris, I.; Papastathis, V.K.; Strintzis, M.G. Knowledge-Assisted Semantic Video Object Detection. IEEE Trans. Circuits Syst. Video Technol. 2005, 15, 1210–1224. [Google Scholar] [CrossRef]
- Naphade, M.; Smith, J.R.; Tesic, J.; Chang, S.F.; Hsu, W.; Kennedy, L.; Hauptmann, A.; Curtis, J. Large-Scale Concept Ontology for Multimedia. IEEE Multimed. 2006, 13, 86–91. [Google Scholar] [CrossRef]
- Han, K.K.; Cline, D.; Golparvar-Fard, M. Formalized Knowledge of Construction Sequencing for Visual Monitoring of Work-in-Progress via Incomplete Point Clouds and Low-LoD 4D BIMs. Adv. Eng. Inform. 2015, 29, 889–901. [Google Scholar] [CrossRef]
- Wu, C.; Wu, P.; Wang, J.; Jiang, R.; Chen, M.; Wang, X. Ontological Knowledge Base for Concrete Bridge Rehabilitation Project Management. Autom. Constr. 2021, 121, 103428. [Google Scholar] [CrossRef]
- Haller, A.; Janowicz, K.; Cox, S.J.D.; Lefrançois, M.; Taylor, K.; Le Phuoc, D.; Lieberman, J.; García-Castro, R.; Atkinson, R.; Stadler, C. The SOSA/SSN Ontology: A Joint W3C and OGC Standard Specifying the Semantics of Sensors, Observations, Actuation, and Sampling. Semant. Web 2018, 10, 9–32. [Google Scholar] [CrossRef]
- Zhou, Z.; Goh, Y.M.; Shen, L. Overview and Analysis of Ontology Studies Supporting Development of the Construction Industry. J. Comput. Civ. Eng. 2016, 30, 04016026. [Google Scholar] [CrossRef]
- Grüninger, M.; Fox, M.S. Methodology for the Design and Evaluation of Ontologies. 1995. Available online: https://www.researchgate.net/publication/2288533_Methodology_for_the_Design_and_Evaluation_of_Ontologies (accessed on 6 November 2023).
- Fernández-López, M.; Gómez-Pérez, A.; Juristo, N. METHONTOLOGY: From Ontological Art Towards Ontological Engineering. In Proceedings of the Ontological Engineering AAAI-97 Spring Symposium Series, Palo Alto, CA, USA, 24–26 March 1997; Facultad de Informática (UPM), Stanford University: Stanford, CA, USA, 1997. [Google Scholar]
- Noy, N.F.; Mcguinness, D.L. Ontology Development 101: A Guide to Creating Your First Ontology. 2001. Available online: www.unspsc.org (accessed on 14 December 2020).
- Uschold, M.; Gruninger, M. Ontologies: Principles, Methods and Applications. Knowl. Eng. Rev. 1996, 11, 93–136. [Google Scholar] [CrossRef]
- Holsapple, C.W.; Joshi, K.D. A Collaborative Approach to Ontology Design. Commun. ACM 2002, 45, 42–47. [Google Scholar] [CrossRef]
- France-Mensah, J.; O’Brien, W.J. A Shared Ontology for Integrated Highway Planning. Adv. Eng. Inform. 2019, 41, 100929. [Google Scholar] [CrossRef]
- Groth, P.; Gibson, A.; Velterop, J. The Anatomy of a Nanopublication. Inf. Serv. Use 2010, 30, 51–56. [Google Scholar] [CrossRef]
- Kalibatiene, D.; Vasilecas, O. Survey on Ontology Languages. In Perspectives in Business Informatics Research; Lecture Notes in Business Information Processing; Springer: Berlin/Heidelberg, Germany, 2011; Volume 90, pp. 124–141. [Google Scholar] [CrossRef]
- Horridge, M.; Knublauch, H.; Rector, A.; Stevens, R.; Wroe, C. A Practical Guide to Building OWL Ontologies Using the Protégé-OWL Plugin and CO-ODE Tools Edition 1.0; University of Manchester: Manchester, UK, 2004. [Google Scholar]
- El-Gohary, N.M.; El-Diraby, T.E. Domain Ontology for Processes in Infrastructure and Construction. J. Constr. Eng. Manag. 2010, 136, 730–744. [Google Scholar] [CrossRef]
- El-Diraby, T.E.; Osman, H. A Domain Ontology for Construction Concepts in Urban Infrastructure Products. Autom. Constr. 2011, 20, 1120–1132. [Google Scholar] [CrossRef]
- Sirin, E.; Parsia, B.; Grau, B.C.; Kalyanpur, A.; Katz, Y. Pellet: A Practical OWL-DL Reasoner. J. Web Semant. 2007, 5, 51–53. [Google Scholar] [CrossRef]
- Gomez-Perez, A. Some Ideas and Examples to Evaluate Ontologies. In Proceedings the 11th Conference on Artificial Intelligence for Applications, CAIA 1995, Los Angeles, CA, USA, 20–23 February 1995; Institute of Electrical and Electronics Engineers Inc.: Piscataway, NJ, USA, 1995; pp. 299–305. [Google Scholar] [CrossRef]
- Liu, H.; Lu, M.; Al-Hussein, M. Ontology-Based Semantic Approach for Construction-Oriented Quantity Take-off from BIM Models in the Light-Frame Building Industry. Adv. Eng. Inform. 2016, 30, 190–207. [Google Scholar] [CrossRef]
- Rakennustieto. Ratu F52-0327 Kevyen Väliseinän Purku ja Uusiminen. Levyseinät. Menekit ja Menetelmät (Demolition and Replacement of a Light Partition. Panel Walls. Processes and Methods). Rakennustieto. Available online: https://www.rakennustietokauppa.fi/sivu/tuote/ratu-f52-0327-kevyen-valiseinan-purku-ja-uusiminen-levyseinat-menekit-ja-menetelmat/2743115 (accessed on 6 November 2023).
- Rakennustieto. Ratu 0457 Rappaus (Plastering). Rakennustieto. Available online: https://www.rakennustietokauppa.fi/sivu/tuote/ratu-0457-rappaus/2742605 (accessed on 30 November 2021).
- Rakennustieto. Ratu 0452 Sisämaalaus. Menekit ja Menetelmät (Interior Painting Processes and Methods). Rakennustieto. Available online: https://www.rakennustietokauppa.fi/sivu/tuote/ratu-0452-sisamaalaus-menekit-ja-menetelmat/2742626 (accessed on 30 November 2021).
- Reasoning—GraphDB SE 9.11.0 Documentation. Available online: https://graphdb.ontotext.com/documentation/standard/reasoning.html (accessed on 26 April 2022).
- Zheng, Y.; Seppänen, O.; Masood, M.; Törmä, S. Ontology-Based Construction Process Library for Process States Inference. In Proceedings of the International Conference on Computing in Civil and Building Engineering (ICCCBE), São Paulo, Brazil, 18–20 August 2022; Springer: Berlin/Heidelberg, Germany, 2022. [Google Scholar]
- Sharman, R.; Kishore, R.; Ramesh, R. (Eds.) Ontologies: A Handbook of Principles, Concepts and Applications in Information Systems; Integrated Series in Information Systems; Springer: Boston, MA, USA, 2007; Volume 14. [Google Scholar] [CrossRef]










| Ontologies | Classes of Image Content | Features and Relations of Image Content | Missing Aspects |
|---|---|---|---|
| Multimedia Analysis Ontology [47] | Object, feature, feature parameter, dependency | Directional and topological object spatial relations | Detailed entities of construction domain |
| Large-Scale Concept Ontology for Multimedia (LSCOM) [48] | Program, location, people, objects, activities, events, and graphics | - | Detailed entities of construction domain |
| Visual Concept Ontology and Image Processing Ontology [21] | - | Spatial, color, texture | Detailed entities of construction domain |
| Fang et al. [9] | People, equipment, material, environment | Spatial relationship | Features of different construction entities |
| Han and Golparvar-Fard [49] | Building components | Physical relationship | Other types of visual objects in construction and features of these entities |
| Zhong et al. [23] | People, machinery, material, environment | - | Features of different construction entities |
| DiCon [25] | Image, agent, equipment, building element, material | - | Features of different construction entities |
| Sector | Summary and Limitation |
|---|---|
| Image-related works in construction |
|
| Semantic image interpretation (SII) |
|
| Ontologies |
|
| Competency Questions | ||
|---|---|---|
| ||
| Specified CQs | Title 2 |
|---|---|
| What is the file of the image? | ex:Image20210310_1.png |
| When is the image created? | 2021-03-10T14:30:00”^^xsd:dateTime |
| What is the scene of image 20210310_1? | The scene graph ex:graph20210301_1 |
| What entities are included in the image? | ex:Wall1A03 and its sub-elements: ex:Wall1A03Stud, ex:Wall1A03Electricty, ex:Wall1A03FrontPanel, ex:Wall1A03BackPanel. |
| What visual features and value do the entities have? | dicsii:Visibility ex:Wall1A03Stud “visible” ex:Wall1A03Electricty “visible” ex:Wall1A03FrontPanel “visible” ex:Wall1A03BackPanel “not visible” |
| What are the visual and physical relationships between entities? | ex:Wall1A03Electricty dicsii:within ex:Wall1A03Stud |
| What visual state is the image representing? | dicsii:hasRepresentedVisualState “Wiring” |
| What relationships do the entities have between their representation in the image and in other corresponding systems? | ex:Wall1A03 owl:sameAs ex:Wall_1ozM5O8GJMGfHwVlxCZkGy from the BIM model |
| INSERT {?image dicsii:hasRepresentedVisualState “Wiring”} WHERE { ?image dicsii:contentRepresentedIn ?imagescene. ?imagescene dicc:hasContent ?graph. GRAPH ?graph { ?1stPanel dicsii:hasVisibleFeature ?1stPanelvisibility. ?1stPanelvisibility a dicsii:Visibility. ?1stPanelvisibility dicv:hasPropertyState ?1stPanelvisibilityState. ?1stPanelvisibilityState dicv:hasValue “False”. ?Wire dicsii:hasVisibleFeature ?Wirevisibility. ?Wirevisibility a dicsii:Visibility. ?Wire visibility dicv:hasPropertyState ?WirevisibilityState. ?Wire visibilityState dicv:hasValue “True”. ?Frame dicsii:hasVisibleFeature ?Framevisibility. ?Framevisibility a dicsii:Visibility. ?Framevisibility dicv:hasPropertyState ?FramevisibilityState. ?FramevisibilityState dicv:hasValue “True”. ?2ndPanel dicsii:hasVisibleFeature ?2ndPanelvisibility. ?2ndPanelvisibility a dicsii:Visibility. ?2ndPanelvisibility dicv:hasPropertyState?2ndPanelvisibilityState. ?2ndPanelvisibilityState dicv:hasValue “False”. } } |
| SELECT ?date1 ?date2 WHERE {?image1 dicsii:hasRepresentedVisualState “not start”. ?image2 dicsii:hasRepresentedVisualState “Framing”. ?image1 dici:isCreatedAt ?date1. ?image2 dici:isCreatedAt ?date2. ?image1 dici:isAbout <http://example.aalto.fi/example.aalto.fi/Wall/2d/d1>. ?image2 dici:isAbout <http://example.aalto.fi/example.aalto.fi/Wall/2d/d1>. .} |
| SELECT distinct ?id ?area #show the id and area of wall d1 in BIM and images where {?image dici:isAbout ?wall. ?image dici:isCreatedAt ?date. ?image dicsii:hasRepresentedVisualState “Framing”. ?bimwall owl:sameAs ?wall. ?bimwall props:globalIdIfcRoot_attribute_simple ?id. ?bimwall props:glazingAreaFraction_simple ?area. filter(?date > “2021-03-02”^^<http://www.w3.org/2001/XMLSchema#Date> && ?date <“2021-03-11”^^<http://www.w3.org/2001/XMLSchema#Date>) } } |
| SELECT distinct ?observation ?begin ?end #show the presence of Partitioner in apt2d where { ?observation time:hasBeginning ?begin. ?observation time:hasEnd ?end. ?observation time:hasDuration ?dura. ?observation sosa:isObservedBy ?gateway. ?gateway dice:isLocatedIn <http://example.aalto.fi/Apartment/2d>. filter(?begin > “2021-03-03T00:00:00”^^<http://www.w3.org/2001/XMLSchema#dateTime> && ?begin <“2021-03-11T00:00:00”^^<http://www.w3.org/2001/XMLSchema#dateTime>) } |
Disclaimer/Publisher’s Note: The statements, opinions and data contained in all publications are solely those of the individual author(s) and contributor(s) and not of MDPI and/or the editor(s). MDPI and/or the editor(s) disclaim responsibility for any injury to people or property resulting from any ideas, methods, instructions or products referred to in the content. |
© 2023 by the authors. Licensee MDPI, Basel, Switzerland. This article is an open access article distributed under the terms and conditions of the Creative Commons Attribution (CC BY) license (https://creativecommons.org/licenses/by/4.0/).
Share and Cite
Zheng, Y.; Khalid Masood, M.; Seppänen, O.; Törmä, S.; Aikala, A. Ontology-Based Semantic Construction Image Interpretation. Buildings 2023, 13, 2812. https://doi.org/10.3390/buildings13112812
Zheng Y, Khalid Masood M, Seppänen O, Törmä S, Aikala A. Ontology-Based Semantic Construction Image Interpretation. Buildings. 2023; 13(11):2812. https://doi.org/10.3390/buildings13112812
Chicago/Turabian StyleZheng, Yuan, Mustafa Khalid Masood, Olli Seppänen, Seppo Törmä, and Antti Aikala. 2023. "Ontology-Based Semantic Construction Image Interpretation" Buildings 13, no. 11: 2812. https://doi.org/10.3390/buildings13112812
APA StyleZheng, Y., Khalid Masood, M., Seppänen, O., Törmä, S., & Aikala, A. (2023). Ontology-Based Semantic Construction Image Interpretation. Buildings, 13(11), 2812. https://doi.org/10.3390/buildings13112812

