- Article
Blockchain Variables and Possible Attacks: A Technical Survey
- Andrei Alexandru Bordeianu and
- Daniela Elena Popescu
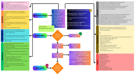
Blockchain technology has rapidly evolved as a cornerstone of decentralized computing, transforming how trust, data integrity, and transparency are achieved in digital ecosystems. However, despite extensive adoption, significant gaps remain in unders...

