Startup Drift Compensation of MEMS INS Based on PSO–GRNN Network
Abstract
1. Introduction
2. Analysis of Startup Drift Characteristics of MEMS INS
3. Startup Drift Compensation Method of MEMS INS Based on PSO-GRNN
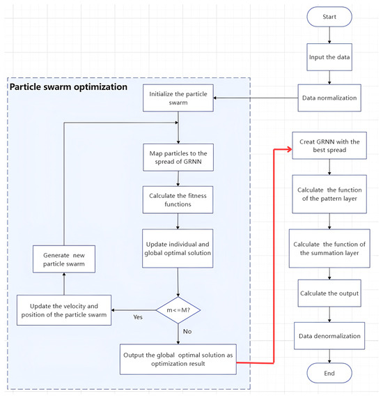
3.1. Generalized Regression Neural Network Structure
3.2. Parameter Optimization Based on PSO
3.3. Startup Drift Compensation Method of MEMS INS Based on PSO-GRNN
- (a)
- We select the mean square error (MSE) between the actual values and the predicted values as the PSO fitness function. The purpose of each PSO iteration in updating the spread parameter in the GRNN model is to find the minimum MSE.
- (b)
- Initialize the velocities and positions of the particles, and define the optimization parameters of the optimization algorithm; the particle’s position is mapped to the GRNN model, and the GRNN model is constructed with Gbest as the spread parameter; if the fitness is better than the previous optimal fitness, Pbest and Gbest are updated.
- (c)
- Determine whether the maximum number of iterations has been reached. If it has been reached, the optimal Gbest found by the particle swarm is the optimal spread parameter. Save the optimal GRNN model and predict the test set; if not, return (b).
4. Experimental Verification and Analysis
4.1. Data Compensation Experiment of Inertial Sensors
4.2. Navigation Experiment
5. Conclusions
Author Contributions
Funding
Data Availability Statement
Conflicts of Interest
References
- Zhao, W.; Cheng, Y.; Zhao, S.; Hu, X.; Rong, Y.; Duan, J.; Chen, J. Navigation grade MEMS IMU for a satellite. Micromachines 2021, 12, 151. [Google Scholar] [CrossRef] [PubMed]
- Wei, M.H.; Liu, Z.H. Research of neural network-based model for nonlinear temperature drift compensation of MEMS accelerometers. Rev. Sci. Instrum. 2024, 95, 115107. [Google Scholar] [CrossRef]
- Wu, T.H.; Zhang, J.; Gu, M.; Jiang, J.; Li, Z.; Lin, C.; Su, Y. Analysis and Verification of the Temperature Drift Characteristics of MEMS Resonant Sensors During Power-On Startup. IEEE Trans. Instrum. Meas. 2023, 72, 1–14. [Google Scholar] [CrossRef]
- Wang, X.W.; Cao, H.L. Improved VMD-ELM Algorithm for MEMS Gyroscope of Temperature Compensation Model Based on CNN-LSTM and PSO-SVM. Micromachines 2022, 13, 2056. [Google Scholar] [CrossRef] [PubMed]
- Yao, G.Z.; Li, Y.Q.; Shang, Q.F.; Fan, H.B. Research on Temperature Compensation of Optical Fiber MEMS Pressure Sensor Based on Conversion Method. Photonics 2022, 10, 22. [Google Scholar] [CrossRef]
- Yang, J.Q.; Liao, D.; Jin, X.; Jiang, X. The compensation methods of the start-up drift of four frequency differential laser gyro. In Proceedings of the 2010 2nd International Conference on Advanced Computer Control, Shenyang, China, 27–29 March 2010. [Google Scholar]
- Shiau, J.K.; Ma, D.M.; Huang, C.X.; Chang, M.Y. MEMS Gyroscope Null Drift and Compensation Based on Neural Network. Adv. Mater. Res. 2011, 255–260, 2077–2081. [Google Scholar] [CrossRef]
- Qu, D.; Lu, Y.; Tao, Y.; Wang, M.; Zhao, X.; Lei, X. Study of Laser Gyro Temperature Compensation Technique on LINS. In Proceedings of the 2019 26th Saint Petersburg International Conference on Integrated Navigation Systems (ICINS), St. Petersburg, Russia, 27–29 May 2019. [Google Scholar]
- Shen, C.; Chen, X. Analysis and modeling for fiber-optic gyroscope scale factor based on environment temperature. Appl. Opt. 2012, 51, 2541. [Google Scholar] [CrossRef] [PubMed]
- Li, Y.; Chen, K.; Mao, L.W. A Compensation Method for FOG Temperature Drift Error Based on Double-section Polynomial Fitting. In Proceedings of the 2019 3rd International Symposium on Computer Science and Intelligent Control, New York, NY, USA, 25–27 September 2019. [Google Scholar]
- Zhao, S.; Guo, C.; Ke, C.; Zhou, Y.; Shu, X. Temperature drift compensation of fiber strapdown inertial navigation system based on GSA-SVR. Measurement 2022, 195, 111117. [Google Scholar] [CrossRef]
- Mao, N.; Xu, J.N.; Li, J.S.; He, H. A LSTM-RNN-Based Fiber Optic Gyroscope Drift Compensation. Math. Probl. Eng. 2021, 2021, 1636001. [Google Scholar] [CrossRef]
- Araghi, G.; Landry, R.J. Temperature compensation model of MEMS inertial sensors based on neural network. In Proceedings of the 2018 IEEE/ION Position, Location and Navigation Symposium (PLANS), Monterey, CA, USA, 23–26 April 2018. [Google Scholar]
- Cheng, J.C.; Fang, J.C.; Wu, W.R.; Li, J. Temperature drift modeling and compensation of RLG based on PSO tuning SVM. Measurement 2014, 55, 246–254. [Google Scholar] [CrossRef]
- Wang, W.; Chen, X.Y. Temperature drift modeling and compensation of fiber optical gyroscope based on improved support vector machine and particle swarm optimization algorithms. Appl. Opt. 2016, 55, 6243–6250. [Google Scholar] [CrossRef] [PubMed]
- Shen, C.; Song, R.; Li, J.; Zhang, X.; Tang, J.; Shi, Y.; Liu, J.; Cao, H. Temperature drift modeling of MEMS gyroscope based on genetic-Elman neural network. Mech. Syst. Signal Process. 2016, 72–73, 897–905. [Google Scholar]
- Song, R.; Chen, X.Y.; Shen, C.; Zhang, H. Modeling FOG Drift Using Back-Propagation Neural Network Optimized by Artificial Fish Swarm Algorithm. J. Sens. 2014, 2014, 273043. [Google Scholar] [CrossRef]
- Zhang, Z.H.; Zhang, J.T.; Zhu, X.H.; Ren, Y.; Yu, J.; Cao, H. MEMS Gyroscope Temperature Compensation Based on Improved Complete Ensemble Empirical Mode Decomposition and Optimized Extreme Learning Machine. Micromachines 2024, 15, 609. [Google Scholar] [CrossRef] [PubMed]
- Wang, S.D.; Zhu, W.L.; Shen, Y.J.; Ren, J.; Gu, H.; Wei, X. Temperature compensation for MEMS resonant accelerometer based on genetic algorithm optimized backpropagation neural network. Sens. Actuators A Phys. 2020, 316, 112393. [Google Scholar] [CrossRef]
- Cai, P.C.; Xiong, X.Y.; Wang, K.F.; Wang, J.; Zou, X. An Improved Difference Temperature Compensation Method for MEMS Resonant Accelerometers. Micromachines 2021, 12, 1022. [Google Scholar] [CrossRef]
- Specht, D.F. A general regression neural network. IEEE Trans. Neural Netw. 1991, 2, 568–576. [Google Scholar] [CrossRef]
- Fan, G.Q.; Wang, W.; Xi, X.N. Modeling of Ionosphere VTEC Using Generalized Regression Neural Network. Acta Geod. Cartogr. Sin. 2010, 39, 16–21. [Google Scholar]
- Zou, P.J.; Zhao, Z.J.; He, Z.G.; Shui, P.L. GRNN-Based Outlier-Robust Parameter Estimation of Compound-Gaussian Sea Clutter With Generalized Inverse Gaussian Textures. IEEE Geosci. Remote Sens. Lett. 2024, 21, 1–5. [Google Scholar] [CrossRef]
- Xu, B.X.; Yi, J.X.; Wan, X.R.; Cheng, F. Target Tracking Algorithm Based on Generalized Regression Neural Network for Passive Bistatic Radar. IEEE Sens. J. 2023, 23, 10776–10789. [Google Scholar] [CrossRef]
- Chen, T.F.; Xiao, L. Application of RBF and GRNN Neural Network Model in River Ecological Security Assessment—Taking the Middle and Small Rivers in Suzhou City as an Example. Sustainability 2023, 15, 6522. [Google Scholar] [CrossRef]
- Rooki, R. Application of general regression neural network (GRNN) for indirect measuring pressure loss of Herschel–Bulkley drilling fluids in oil drilling. Measurement 2016, 85, 184–191. [Google Scholar] [CrossRef]
- Cai, H.H.; Wang, C.; Ma, Z.Q.; Meng, F.; Lin, Z.; Ren, J.; Li, S. Predicting frost heave in soil-water systems using the generalized regression neural network optimized with particle swarm optimization algorithm. Cold Reg. Sci. Technol. 2024, 226, 104291. [Google Scholar] [CrossRef]
- Yue, H.; Bu, L.T. Prediction of CO2 emissions in China by generalized regression neural network optimized with fruit fly optimization algorithm. Environ. Sci. Pollut. Res. Int. 2023, 30, 80676–80692. [Google Scholar] [CrossRef]
- Liu, L.L.; Wang, G.B.; Lan, Y.B.; Xue, X.; Ding, S.; Wang, H.; Song, C. Predictive Model of Granular Fertilizer Spreading Deposition Distribution Based on GA-GRNN Neural Network. Drones 2024, 9, 16. [Google Scholar] [CrossRef]
- Sundermeyer, M.; Schluter, R.; Ney, H. LSTM Neural Networks for Language Modeling. In Proceedings of the Interspeech 2012 ISCA’s 13th Annual Conference, Portland, OR, USA, 9–13 September 2012. [Google Scholar]
- Gers, F.A.; Schmidhuber, J.; Cummins, F. Learning to Forget: Continual Prediction with LSTM. Neural Comput. 2000, 12, 2451–2471. [Google Scholar] [CrossRef] [PubMed]
- Lee, Y.; Mangasarian, O. SSVM: A Smooth Support Vector Machine for Classification. Comput. Optim. Appl. 2001, 20, 5–22. [Google Scholar] [CrossRef]
- Zhang, Y.; Chi, Z.X.; Liu, X.D.; Wang, X.H. A novel fuzzy compensation multi-class support vector machine. Appl. Intell. 2007, 27, 21–28. [Google Scholar] [CrossRef]
- Lu, Y.; Luo, Q.X.; Liao, Y.Y.; Xu, W. Vortex-induced vibration fatigue damage prediction method for flexible cylinders based on RBF neural network. Ocean Eng. 2022, 254, 111344. [Google Scholar] [CrossRef]
- Kennedy, J.; Eberhart, R. Particle swarm optimization. In Proceedings of the ICNN95-International Conference on Neural Networks, Perth, WA, Australia, 27 November–1 December 1995. [Google Scholar]
- Li, X.; Wang, T.; Lu, H.Q.; Zhang, K.; Zhong, S.; Luo, H. Temperature Drift Error Compensation for MEMS Gyroscopes Based on SVR. In Proceedings of the 2023 3rd International Conference on Electronic Information Engineering and Computer Science, Changchun, China, 22–24 September 2023. [Google Scholar]
- Han, S.L.; Zhao, M.C.; Liu, X.S.; Liu, X.C. Startup drift compensation of RLG based on monotone constrained RBF neural network. Chin. J. Aeronaut. 2024, 37, 355–365. [Google Scholar] [CrossRef]
- Wu, J.Q.; Huang, T.T.; Zhu, Z.J.; Song, K. Cold starting temperature time-related compensation model of inertial sensors based on particle swarm optimization algorithm. Rev. Sci. Instrum. 2021, 92, 065106. [Google Scholar] [CrossRef] [PubMed]
- Tian, L.J.; Niu, Y.X.; Huang, C.W.; Li, H.; Pang, Y.; Yang, Y. A novel temperature compensation method based on correlation analysis for multiFOG INS. Chin. J. Aeronaut. 2023, 36, 279–287. [Google Scholar] [CrossRef]
- Tao, Y.B.; Li, S.H.; Zheng, J.T.; Wu, F.; Fu, Q. High Precision Compensation for a Total Reflection Prism Laser Gyro Bias in Consideration of High Frequency Oscillator Voltage. Sensors 2019, 19, 2986. [Google Scholar] [CrossRef] [PubMed]
















| Inertial Sensor | Parameter | Value |
|---|---|---|
| Gyroscope | Bias Repeatability (°/h) | 0.5 |
| Scale Factor Repeatability(10−6) | <50 | |
| Scale Factor Nonlinearity (10−6) | <100 | |
| Accelerometer | Bias Repeatability (mg) | <3.5 |
| Noise Density (/sqrt(Hz)) | 25 | |
| Scale Factor Nonlinearity (10−6) | <1000 |
| Temperature | Standard Deviation | Peak–Peak | ||||
|---|---|---|---|---|---|---|
| Without Compensation | Regression Compensation | GRNN Compensation | Without Compensation | Regression Compensation | GRNN Compensation | |
| 10 °C | 0.4232 | 0.0561 | 0.0441 | 1.6005 | 0.2645 | 0.3114 |
| 20 °C | 0.4560 | 0.0674 | 0.0655 | 1.9076 | 0.4388 | 0.3274 |
| 30 °C | 0.4636 | 0.1007 | 0.0897 | 2.0251 | 0.6186 | 0.5315 |
| 40 °C | 0.4631 | 0.0788 | 0.0573 | 1.9837 | 0.4364 | 0.3071 |
| 50 °C | 0.4533 | 0.0771 | 0.0519 | 2.0656 | 0.4792 | 0.3331 |
| 60 °C | 0.6975 | 0.0747 | 0.0695 | 2.6539 | 0.3188 | 0.3979 |
| Temperature | Standard Deviation | Peak–Peak | ||||
|---|---|---|---|---|---|---|
| Without Compensation | Regression Compensation | GRNN Compensation | Without Compensation | Regression Compensation | GRNN Compensation | |
| 10 °C | 1.5275 | 0.5627 | 0.0494 | 9.1468 | 3.9902 | 1.2466 |
| 20 °C | 1.4005 | 0.8847 | 0.0557 | 8.6076 | 5.8035 | 0.9565 |
| 30 °C | 1.3303 | 0.8549 | 0.0438 | 8.1978 | 4.9106 | 0.7428 |
| 40 °C | 1.2409 | 0.8247 | 0.0732 | 7.7829 | 5.4523 | 1.2536 |
| 50 °C | 1.1831 | 0.8030 | 0.0667 | 7.4888 | 5.3297 | 1.1677 |
| 60 °C | 1.0665 | 0.7701 | 0.0818 | 6.9840 | 5.3081 | 1.9044 |
| Ambient Temperature | Without Compensation | With Compensation | ||
|---|---|---|---|---|
| Speed Error (m/s) | Position Error (nm) | Speed Error (m/s) | Position Error (nm) | |
| 10 °C | 8.9452 | 0.8998 | 1.4085 | 0.1350 |
| 20 °C | 10.1956 | 1.0349 | 3.8596 | 0.3871 |
| 30 °C | 4.2967 | 0.3779 | 0.9806 | 0.0180 |
| 40 °C | 8.1953 | 0.8719 | 4.3824 | 0.4522 |
| 50 °C | 8.2630 | 0.8621 | 4.3616 | 0.4240 |
| 60 °C | 2.6163 | 0.3177 | 1.6629 | 0.1869 |
Disclaimer/Publisher’s Note: The statements, opinions and data contained in all publications are solely those of the individual author(s) and contributor(s) and not of MDPI and/or the editor(s). MDPI and/or the editor(s) disclaim responsibility for any injury to people or property resulting from any ideas, methods, instructions or products referred to in the content. |
© 2025 by the authors. Licensee MDPI, Basel, Switzerland. This article is an open access article distributed under the terms and conditions of the Creative Commons Attribution (CC BY) license (https://creativecommons.org/licenses/by/4.0/).
Share and Cite
Han, S.; Xie, J.; Dong, J. Startup Drift Compensation of MEMS INS Based on PSO–GRNN Network. Micromachines 2025, 16, 524. https://doi.org/10.3390/mi16050524
Han S, Xie J, Dong J. Startup Drift Compensation of MEMS INS Based on PSO–GRNN Network. Micromachines. 2025; 16(5):524. https://doi.org/10.3390/mi16050524
Chicago/Turabian StyleHan, Songlai, Jingyi Xie, and Jing Dong. 2025. "Startup Drift Compensation of MEMS INS Based on PSO–GRNN Network" Micromachines 16, no. 5: 524. https://doi.org/10.3390/mi16050524
APA StyleHan, S., Xie, J., & Dong, J. (2025). Startup Drift Compensation of MEMS INS Based on PSO–GRNN Network. Micromachines, 16(5), 524. https://doi.org/10.3390/mi16050524
