Temporal and Spatial Variation Analysis of Groundwater Stocks in Xinjiang Based on GRACE Data
Abstract
1. Introduction
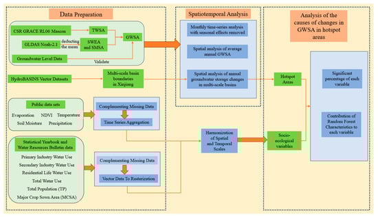
2. Materials and Methods
2.1. Study Area
2.2. Data
2.2.1. GRACE Data
2.2.2. GLDAS Model Data
2.2.3. Groundwater Level Data
2.2.4. Reanalysis Data
2.2.5. Geospatial Auxiliary Data
2.3. Methodology
2.3.1. GRACE Gravity Satellite and Terrestrial Water Reserves
2.3.2. Inversion of Groundwater Storage Anomalies (GWSA)
2.3.3. Pearson Correlation Coefficient
2.3.4. Spatial and Temporal Analysis of GWSA
Seasonal Effect Removal in Time Series Analysis
Quantifying GWSA Changes from 2003 to 2006
Rate of Change in Groundwater Storage Anomaly
2.3.5. Analysis of Factors Affecting Changes in Groundwater
Preprocessing of Reanalysis Data
Methods for Analyzing Factors Affecting Changes in Groundwater
3. Results
3.1. Validation of Groundwater Storage Estimates
3.2. Spatial Heterogeneity of Groundwater Storage Anomalies in Xinjiang from 2003 to 2021
3.3. Changes in Groundwater Storage in Xinjiang from 2003 to 2021
3.4. Multi-Scale Spatiotemporal Analysis of Groundwater Storage in Xinjiang
4. Discussion
4.1. Determinants of Critical Decline in Groundwater Storage in Xinjiang’s Hotspot Areas
4.2. Policy Suggestions
4.3. Shortcomings and Prospects
5. Conclusions
Author Contributions
Funding
Data Availability Statement
Conflicts of Interest
Correction Statement
References
- Sophocleous, M. Interactions between groundwater and surface water: The state of the science. Hydrogeol. J. 2002, 10, 52–67. [Google Scholar] [CrossRef]
- Taylor, R.G.; Scanlon, B.; Döll, P.; Rodell, M.; Van Beek, R.; Wada, Y.; Longuevergne, L.; Leblanc, M.; Famiglietti, J.S.; Edmunds, M. Ground water and climate change. Nat. Clim. Change 2013, 3, 322–329. [Google Scholar] [CrossRef]
- Alley, W.M.; Reilly, T.E.; Franke, O.L. Sustainability of Ground-Water Resources; US Geological Survey: Reston, VA, USA, 1999; Volume 1186.
- Giordano, M. Global groundwater? Issues and solutions. Annu. Rev. Environ. Resour. 2009, 34, 153–178. [Google Scholar] [CrossRef]
- Wang, Y.; Zheng, C.; Ma, R. Safe and sustainable groundwater supply in China. Hydrogeol. J. 2018, 5, 1301–1324. [Google Scholar] [CrossRef]
- El Shinawi, A.; Kuriqi, A.; Zelenakova, M.; Vranayova, Z.; Abd-Elaty, I. Land subsidence and environmental threats in coastal aquifers under sea level rise and over-pumping stress. J. Hydrol. 2022, 608, 127607. [Google Scholar] [CrossRef]
- Frappart, F.; Ramillien, G. Monitoring groundwater storage changes using the Gravity Recovery and Climate Experiment (GRACE) satellite mission: A review. Remote Sens. 2018, 10, 829. [Google Scholar] [CrossRef]
- Jia, X.; O’Connor, D.; Hou, D.; Jin, Y.; Li, G.; Zheng, C.; Ok, Y.S.; Tsang, D.C.; Luo, J. Groundwater depletion and contamination: Spatial distribution of groundwater resources sustainability in China. Sci. Total Environ. 2019, 672, 551–562. [Google Scholar] [CrossRef]
- Sun, S.; Tang, Q.; Konar, M.; Huang, Z.; Gleeson, T.; Ma, T.; Fang, C.; Cai, X. Domestic groundwater depletion supports China’s full supply chains. Water Resour. Res. 2022, 58, e2021WR030695. [Google Scholar] [CrossRef]
- Lancia, M.; Yao, Y.; Andrews, C.B.; Wang, X.; Kuang, X.; Ni, J.; Gorelick, S.M.; Scanlon, B.R.; Wang, Y.; Zheng, C. The China groundwater crisis: A mechanistic analysis with implications for global sustainability. Sustain. Horiz. 2022, 4, 100042. [Google Scholar] [CrossRef]
- Huang, T.; Pang, Z. Groundwater recharge and dynamics in northern China: Implications for sustainable utilization of groundwater. Procedia Earth Planet. Sci. 2013, 7, 369–372. [Google Scholar] [CrossRef][Green Version]
- Li, M.; Xie, Y.; Dong, Y.; Wang, L.; Zhang, Z. Recent progress on groundwater recharge research in arid and semiarid areas of China. Hydrogeol. J. 2023, 32, 9–30. [Google Scholar] [CrossRef]
- Shao, C.; Liu, Y. Analysis of Groundwater Storage Changes and Influencing Factors in China Based on GRACE Data. Atmosphere 2023, 14, 250. [Google Scholar] [CrossRef]
- Xie, Y.; Huang, S.; Liu, S.; Leng, G.; Peng, J.; Huang, Q.; Li, P. GRACE-based terrestrial water storage in northwest China: Changes and causes. Remote Sens. 2018, 10, 1163. [Google Scholar] [CrossRef]
- Chen, Y.-n.; Li, W.-h.; Xu, C.-c.; Hao, X.-m. Effects of climate change on water resources in Tarim River Basin, Northwest China. J. Environ. Sci. 2007, 19, 488–493. [Google Scholar] [CrossRef] [PubMed]
- Qiu, J. China faces up to groundwater crisis. Nature 2010, 466, 308. [Google Scholar] [CrossRef] [PubMed]
- Zhu, J.; Yu, J.; Wang, P.; Zhang, Y.; Yu, Q. Interpreting the groundwater attributes influencing the distribution patterns of groundwater-dependent vegetation in northwestern China. Ecohydrology 2012, 5, 628–636. [Google Scholar] [CrossRef]
- Niu, J.; Zhu, X.-G.; Parry, M.A.; Kang, S.; Du, T.; Tong, L.; Ding, R. Environmental burdens of groundwater extraction for irrigation over an inland river basin in Northwest China. J. Clean. Prod. 2019, 222, 182–192. [Google Scholar] [CrossRef]
- Tangdamrongsub, N.; Steele-Dunne, S.C.; Gunter, B.C.; Ditmar, P.G.; Sutanudjaja, E.H.; Sun, Y.; Xia, T.; Wang, Z. Improving estimates of water resources in a semi-arid region by assimilating GRACE data into the PCR-GLOBWB hydrological model. Hydrol. Earth Syst. Sci. 2017, 21, 2053–2074. [Google Scholar] [CrossRef]
- Zhong, D.; Wang, S.; Li, J. Spatiotemporal downscaling of GRACE Total water storage using land surface model outputs. Remote Sens. 2021, 13, 900. [Google Scholar] [CrossRef]
- Arshad, A.; Mirchi, A.; Samimi, M.; Ahmad, B. Combining downscaled-GRACE data with SWAT to improve the estimation of groundwater storage and depletion variations in the Irrigated Indus Basin (IIB). Sci. Total Environ. 2022, 838, 156044. [Google Scholar] [CrossRef]
- Feng, W.; Zhong, M.; Lemoine, J.M.; Biancale, R.; Hsu, H.T.; Xia, J. Evaluation of groundwater depletion in North China using the Gravity Recovery and Climate Experiment (GRACE) data and ground-based measurements. Water Resour. Res. 2013, 49, 2110–2118. [Google Scholar] [CrossRef]
- Boergens, E.; Güntner, A.; Dobslaw, H.; Dahle, C. Quantifying the Central European droughts in 2018 and 2019 with GRACE Follow-On. Geophys. Res. Lett. 2020, 47, e2020GL087285. [Google Scholar] [CrossRef]
- Han, S.-C.; Ghobadi-Far, K.; Yeo, I.-Y.; McCullough, C.M.; Lee, E.; Sauber, J. GRACE Follow-On revealed Bangladesh was flooded early in the 2020 monsoon season due to premature soil saturation. Proc. Natl. Acad. Sci. USA 2021, 118, e2109086118. [Google Scholar] [CrossRef] [PubMed]
- Landerer, F.W.; Flechtner, F.M.; Save, H.; Webb, F.H.; Bandikova, T.; Bertiger, W.I.; Bettadpur, S.V.; Byun, S.H.; Dahle, C.; Dobslaw, H. Extending the global mass change data record: GRACE Follow-On instrument and science data performance. Geophys. Res. Lett. 2020, 47, e2020GL088306. [Google Scholar] [CrossRef]
- Yin, W.; Hu, L.; Jiao, J.J. Evaluation of groundwater storage variations in Northern China using GRACE data. Geofluids 2017, 2017, 8254824. [Google Scholar] [CrossRef]
- Feng, W.; Shum, C.; Zhong, M.; Pan, Y. Groundwater storage changes in China from satellite gravity: An overview. Remote Sens. 2018, 10, 674. [Google Scholar] [CrossRef]
- Nixdorf, E. Combining Measurements, Remote Sensing and Numerical Modelling to Assess Multi-Scale Flow Dynamics in Groundwater-Dependent Environmental Systems. 2018. Available online: https://core.ac.uk/download/pdf/236377026.pdf (accessed on 4 January 2024).
- Wickel, B.; Lehner, B.; Sindorf, N. HydroSHEDS: A global comprehensive hydrographic dataset. In AGU Fall Meeting Abstracts; Center for Astrophysics: Cambridge, MA, USA, 2007; p. H11H-05. [Google Scholar]
- Lehner, B.; Grill, G. Global river hydrography and network routing: Baseline data and new approaches to study the world’s large river systems. Hydrol. Process. 2013, 27, 2171–2186. [Google Scholar] [CrossRef]
- Lin, M.; Biswas, A.; Bennett, E.M. Spatio-temporal dynamics of groundwater storage changes in the Yellow River Basin. J. Environ. Manag. 2019, 235, 84–95. [Google Scholar] [CrossRef]
- Lin, M.; Biswas, A.; Bennett, E.M. Socio-ecological determinants on spatio-temporal changes of groundwater in the Yellow River Basin, China. Sci. Total Environ. 2020, 731, 138725. [Google Scholar] [CrossRef]
- Zhao, K.; Fang, Z.; Li, J.; He, C. Spatial-temporal variations of groundwater storage in China: A multiscale analysis based on GRACE data. Resour. Conserv. Recycl. 2023, 197, 107088. [Google Scholar] [CrossRef]
- Cheng, W.; Chai, H.; Zhou, C.; Chen, X. The spatial distribution patterns of digital geomorphology in Xinjiang. Geogr. Res. 2009, 28, 1157–1169. [Google Scholar]
- Dong, T.; Liu, J.; Liu, D.; He, P.; Li, Z.; Shi, M.; Xu, J. Spatiotemporal variability characteristics of extreme climate events in Xinjiang during 1960–2019. Environ. Sci. Pollut. Res. 2023, 30, 57316–57330. [Google Scholar] [CrossRef] [PubMed]
- Khan, A.A.; Yuanjie, Z.; Khan, J.; Rahman, G.; Rafiq, M. Spatio-temporal Fluctuation of Temperature Using Specific Climate Indices in South Xinjiang, China. Ecol. Quest. 2023, 34, 1–30. [Google Scholar]
- Zhang, Q.; Singh, V.P.; Li, J.; Jiang, F.; Bai, Y. Spatio-temporal variations of precipitation extremes in Xinjiang, China. J. Hydrol. 2012, 434, 7–18. [Google Scholar] [CrossRef]
- Xu, C.; Chen, Y.; Yang, Y.; Hao, X.; Shen, Y. Hydrology and water resources variation and its response to regional climate change in Xinjiang. J. Geogr. Sci. 2010, 20, 599–612. [Google Scholar] [CrossRef]
- Han, Y.; Jia, S. An assessment of the water resources carrying capacity in Xinjiang. Water 2022, 14, 1510. [Google Scholar] [CrossRef]
- Tapley, B.D.; Bettadpur, S.; Ries, J.C.; Thompson, P.F.; Watkins, M.M. GRACE measurements of mass variability in the Earth system. science 2004, 305, 503–505. [Google Scholar] [CrossRef] [PubMed]
- Lan, Z.; Wenke, S. Progress and prospect of GRACE Mascon product and its application. Rev. Geophys. Planet. Phys. 2022, 53, 35–52. [Google Scholar]
- Yin, Z.; Xu, Y.; Zhu, X.; Zhao, J.; Yang, Y.; Li, J. Variations of groundwater storage in different basins of China over recent decades. J. Hydrol. 2021, 598, 126282. [Google Scholar] [CrossRef]
- Shamsudduha, M.; Taylor, R.; Longuevergne, L. Monitoring groundwater storage changes in the highly seasonal humid tropics: Validation of GRACE measurements in the Bengal Basin. Water Resour. Res. 2012, 48, w02508. [Google Scholar] [CrossRef]
- Syed, T.H.; Famiglietti, J.S.; Rodell, M.; Chen, J.; Wilson, C.R. Analysis of terrestrial water storage changes from GRACE and GLDAS. Water Resour. Res. 2008, 44, w02433. [Google Scholar] [CrossRef]
- Xie, J.; Xu, Y.-P.; Wang, Y.; Gu, H.; Wang, F.; Pan, S. Influences of climatic variability and human activities on terrestrial water storage variations across the Yellow River basin in the recent decade. J. Hydrol. 2019, 579, 124218. [Google Scholar] [CrossRef]
- Rodell, M.; Houser, P.; Jambor, U.; Gottschalck, J.; Mitchell, K.; Meng, C.-J.; Arsenault, K.; Cosgrove, B.; Radakovich, J.; Bosilovich, M. The global land data assimilation system. Bull. Am. Meteorol. Soc. 2004, 85, 381–394. [Google Scholar] [CrossRef]
- Zhong, Y.; Zhong, M.; Feng, W.; Zhang, Z.; Shen, Y.; Wu, D. Groundwater depletion in the West Liaohe River Basin, China and its implications revealed by GRACE and in situ measurements. Remote Sens. 2018, 10, 493. [Google Scholar] [CrossRef]
- Feng, W.; WANG, C.-Q.; MU, D.-P.; ZHONG, M.; ZHONG, Y.-L.; XU, H.-Z. Groundwater storage variations in the North China Plain from GRACE with spatial constraints. Chin. J. Geophys. 2017, 60, 1630–1642. [Google Scholar]
- Gao, Z.; Zhang, L.; Cheng, L.; Zhang, X.; Cowan, T.; Cai, W.; Brutsaert, W. Groundwater storage trends in the Loess Plateau of China estimated from streamflow records. J. Hydrol. 2015, 530, 281–290. [Google Scholar] [CrossRef]
- Müller Schmied, H.; Cáceres, D.; Eisner, S.; Flörke, M.; Herbert, C.; Niemann, C.; Peiris, T.A.; Popat, E.; Portmann, F.T.; Reinecke, R. The global water resources and use model WaterGAP v2. 2d: Model description and evaluation. Geosci. Model Dev. 2021, 14, 1037–1079. [Google Scholar] [CrossRef]
- Shouzhang, P. 1-km Monthly Precipitation Dataset for China (1901–2021). A Big Earth Data Platform for Three Poles. 2020. Available online: https://poles.tpdc.ac.cn/zh-hans/data/faae7605-a0f2-4d18-b28f-5cee413766a2/ (accessed on 21 October 2023).
- Shouzhang, P. 1-Km Monthly Mean Temperature Dataset for China (1901–2021). A Big Earth Data Platform for Three Poles. 2019. Available online: https://poles.tpdc.ac.cn/zh-hans/data/71ab4677-b66c-4fd1-a004-b2a541c4d5bf/ (accessed on 21 October 2023).
- Chen, J.; Famigliett, J.S.; Scanlon, B.R.; Rodell, M. Groundwater storage changes: Present status from GRACE observations. Remote Sens. Water Resour. 2016, 55, 207–227. [Google Scholar]
- Yi, H.; Wen, L. Satellite gravity measurement monitoring terrestrial water storage change and drought in the continental United States. Sci. Rep. 2016, 6, 19909. [Google Scholar] [CrossRef]
- Sun, Q. GRACE and GLDAS Data-based Estimation of Spatial Variations in Terrestrial Water Variations over Xinjiang. Ph.D. Thesis, Xinjiang University, Ürümqi, China, 2015. (In Chinese). [Google Scholar]
- Hu, Z.; Zhou, Q.; Chen, X.; Chen, D.; Li, J.; Guo, M.; Yin, G.; Duan, Z. Groundwater depletion estimated from GRACE: A challenge of sustainable development in an arid region of Central Asia. Remote Sens. 2019, 11, 1908. [Google Scholar] [CrossRef]
- Chen, Z.; Jiang, W.; Wu, J.; Chen, K.; Deng, Y.; Jia, K.; Mo, X. Detection of the spatial patterns of water storage variation over China in recent 70 years. Sci. Rep. 2017, 7, 6423. [Google Scholar] [CrossRef] [PubMed]
- Theodosiou, M. Forecasting monthly and quarterly time series using STL decomposition. Int. J. Forecast. 2011, 27, 1178–1195. [Google Scholar] [CrossRef]
- Gocic, M.; Trajkovic, S. Analysis of changes in meteorological variables using Mann-Kendall and Sen’s slope estimator statistical tests in Serbia. Glob. Planet. Change 2013, 100, 172–182. [Google Scholar] [CrossRef]
- Zhang, J.; Liu, K.; Wang, M. Seasonal and interannual variations in China’s groundwater based on GRACE data and multisource hydrological models. Remote Sens. 2020, 12, 845. [Google Scholar] [CrossRef]
- Wang, J.; Chen, X.; Hu, Q.; Liu, J. Responses of terrestrial water storage to climate variation in the Tibetan Plateau. J. Hydrol. 2020, 584, 124652. [Google Scholar] [CrossRef]
- Jyolsna, P.; Kambhammettu, B.; Gorugantula, S. Application of random forest and multi-linear regression methods in downscaling GRACE derived groundwater storage changes. Hydrol. Sci. J. 2021, 66, 874–887. [Google Scholar] [CrossRef]
- De Livera, A.M.; Hyndman, R.J.; Snyder, R.D. Forecasting time series with complex seasonal patterns using exponential smoothing. J. Am. Stat. Assoc. 2011, 106, 1513–1527. [Google Scholar] [CrossRef]
- Wang, H.; Yang, F.; Luo, Z. An experimental study of the intrinsic stability of random forest variable importance measures. BMC Bioinform. 2016, 17, 60. [Google Scholar] [CrossRef]
- Ministry of Water Resources of the People’s Republic of China. 2023 Comprehensive Management Plan for Overextraction of Groundwater in Key Areas of the 14th Five Year Plan. Available online: https://www.gov.cn/xinwen/2023-03/03/content_5744390.htm (accessed on 4 January 2024). (In Chinese)
- Quandt, A.; O’Shea, B.; Oke, S.; Ololade, O.O. Policy interventions to address water security impacted by climate change: Adaptation strategies of three case studies across different geographic regions. Front. Water 2022, 4, 935422. [Google Scholar] [CrossRef]
- Wu, W.-Y.; Lo, M.-H.; Wada, Y.; Famiglietti, J.S.; Reager, J.T.; Yeh, P.J.-F.; Ducharne, A.; Yang, Z.-L. Divergent effects of climate change on future groundwater availability in key mid-latitude aquifers. Nat. Commun. 2020, 11, 3710. [Google Scholar] [CrossRef]
- Yin, W.; Zhang, G.; Han, S.-C.; Yeo, I.-Y.; Zhang, M. Improving the resolution of GRACE-based water storage estimates based on machine learning downscaling schemes. J. Hydrol. 2022, 613, 128447. [Google Scholar] [CrossRef]










| Classification | Range |
|---|---|
| Rapid increase | >10 |
| Increase | 5–10 |
| Moderate increase | 0–5 |
| Moderate decrease | −10–0 |
| Rapid decrease | −20–−10 |
| Dramatic decrease | <−20 |
| Correlation Coefficient Interval | Number of Sites |
|---|---|
| 0.00–0.25 | 1 |
| 0.26–0.50 | 17 |
| 0.52–0.75 | 10 |
| 0.76–1.0 | 3 |
| Average value | 0.488 |
Disclaimer/Publisher’s Note: The statements, opinions and data contained in all publications are solely those of the individual author(s) and contributor(s) and not of MDPI and/or the editor(s). MDPI and/or the editor(s) disclaim responsibility for any injury to people or property resulting from any ideas, methods, instructions or products referred to in the content. |
© 2024 by the authors. Licensee MDPI, Basel, Switzerland. This article is an open access article distributed under the terms and conditions of the Creative Commons Attribution (CC BY) license (https://creativecommons.org/licenses/by/4.0/).
Share and Cite
Duan, L.; Chen, X.; Bu, L.; Chen, C.; Song, S. Temporal and Spatial Variation Analysis of Groundwater Stocks in Xinjiang Based on GRACE Data. Remote Sens. 2024, 16, 813. https://doi.org/10.3390/rs16050813
Duan L, Chen X, Bu L, Chen C, Song S. Temporal and Spatial Variation Analysis of Groundwater Stocks in Xinjiang Based on GRACE Data. Remote Sensing. 2024; 16(5):813. https://doi.org/10.3390/rs16050813
Chicago/Turabian StyleDuan, Li, Xi Chen, Lingjie Bu, Chaoliang Chen, and Shiran Song. 2024. "Temporal and Spatial Variation Analysis of Groundwater Stocks in Xinjiang Based on GRACE Data" Remote Sensing 16, no. 5: 813. https://doi.org/10.3390/rs16050813
APA StyleDuan, L., Chen, X., Bu, L., Chen, C., & Song, S. (2024). Temporal and Spatial Variation Analysis of Groundwater Stocks in Xinjiang Based on GRACE Data. Remote Sensing, 16(5), 813. https://doi.org/10.3390/rs16050813
