Multi-Source Precipitation Data Merging for High-Resolution Daily Rainfall in Complex Terrain
Abstract
:1. Introduction
2. Study Area and Data
2.1. Study Area
2.2. Data
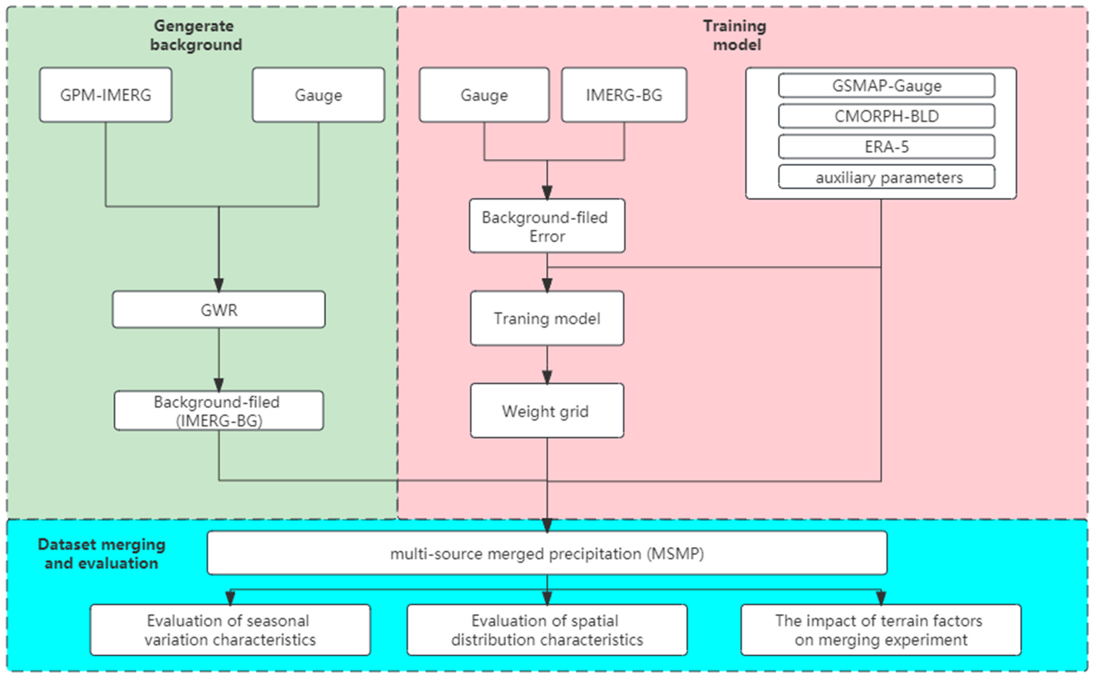
3. Method
3.1. Determination of Background Field
3.2. Model Training
3.3. Data Merging
3.4. Result Evaluation Index
4. Analysis and Inspection of Result
4.1. Merging Data Selection
4.2. The Effect Evaluation of the Merging Experiment
4.2.1. Evaluation of Seasonal Variation Characteristics
4.2.2. Evaluation of Spatial Distribution Characteristics
4.2.3. The Effect of Topographic Factors on Merging Experiments
5. Discussion
6. Conclusions and Prospects
- (1)
- Through qualitative and quantitative evaluation and analysis of the above grid precipitation data, we find that GPM-IMERG precipitation products perform relatively well under quantitative evaluation indicators and have the best RMSE and CC index;
- (2)
- After the multi-source merging precipitation experiment, satellite data’s accurate evaluation has been greatly improved. In addition, the spatiotemporal distribution changes of precipitation are consistent with the original satellite precipitation data. The correlation with gauge data is also greatly improved. The merging experiment in the non-rainy season improves the accuracy of the satellite data;
- (3)
- Topographic factors have a certain influence on the merging experiment. In the plain and basin area with low elevation and gentle terrain, the merging experiment has a better effect, while, in the plateau and mountain areas with high altitudes, the merging experiment has an unstable effect.
Author Contributions
Funding
Data Availability Statement
Acknowledgments
Conflicts of Interest
References
- Yan, Y.; Wang, H.; Li, G.; Xia, J.; Ge, F.; Zeng, Q.; Ren, X.; Tan, L. Projection of Future Extreme Precipitation in China Based on the CMIP6 from a Machine Learning Perspective. Remote. Sens. 2022, 14, 4033. [Google Scholar] [CrossRef]
- Zhang, S.; Gao, H.; Naz, B.S. Monitoring reservoir storage in South Asia from multisatellite remote sensing. Water Resour. Res. 2014, 50, 8927–8943. [Google Scholar] [CrossRef]
- Pereira, P.; Oliva, M.; Misiune, I. Spatial interpolation of precipitation indexes in Sierra Nevada (Spain): Comparing the performance of some interpolation methods. Theor. Appl. Clim. 2015, 126, 683–698. [Google Scholar] [CrossRef]
- Antal, A.; Guerreiro, P.M.P.; Cheval, S. Comparison of spatial interpolation methods for estimating the precipitation distribution in Portugal. Theor. Appl. Climatol. 2021, 145, 1193–1206. [Google Scholar] [CrossRef]
- Tarek, M.; Brissette, F.P.; Arsenault, R. Evaluation of the ERA5 reanalysis as a potential reference dataset for hydrological modelling over North America. Hydrol. Earth Syst. Sci. 2020, 24, 2527–2544. [Google Scholar] [CrossRef]
- Tang, G.; Ma, Y.; Long, D.; Zhong, L.; Hong, Y. Evaluation of GPM Day-1 IMERG and TMPA Version-7 legacy products over Mainland China at multiple spatiotemporal scales. J. Hydrol. 2016, 533, 152–167. [Google Scholar] [CrossRef]
- Tian, Y.; Peters-Lidard, C.D.; Adler, R.F.; Kubota, T.; Ushio, T. Evaluation of GSMaP Precipitation Estimates over the Contiguous United States. J. Hydrometeorol. 2010, 11, 566–574. [Google Scholar] [CrossRef]
- Chiang, Y.-M.; Hsu, K.-L.; Chang, F.-J.; Hong, Y.; Sorooshian, S. Merging multiple precipitation sources for flash flood forecasting. J. Hydrol. 2007, 340, 183–196. [Google Scholar] [CrossRef]
- Wu, H.; Yang, Q.; Liu, J.; Wang, G. A spatiotemporal deep fusion model for merging satellite and gauge precipitation in China. J. Hydrol. 2020, 584, 124664. [Google Scholar] [CrossRef]
- Hong, Z.; Han, Z.; Li, X.; Long, D.; Tang, G.; Wang, J. Generation of an improved precipitation data set from multisource information over the Tibetan Plateau. J. Hydrometeorol. 2021, 22, 1275–1295. [Google Scholar] [CrossRef]
- Wang, H.; Wang, L.; He, J.; Ge, F.; Chen, Q.; Tang, S.; Yao, S. Can the GPM IMERG Hourly Products Replicate the Variation in Precipitation During the Wet Season Over the Sichuan Basin, China? Earth Space Sci. 2020, 7, e2020EA001090. [Google Scholar] [CrossRef]
- Wang, H.; Yan, Y.; Long, K.; Chen, Q.; Fan, X.; Zhang, F.; Tan, L. Relationships Between Rapid Urbanization and Extreme Summer Precipitation Over the Sichuan–Chongqing Area of China. Front. Earth Sci. 2022, 10, 899. [Google Scholar] [CrossRef]
- Wang, H.; Wei, M.; Li, G.; Zhou, S.; Zeng, Q. Analysis of precipitable water vapor from GPS measurements in Chengdu region: Distribution and evolution characteristics in autumn. Adv. Space Res. 2013, 52, 656–667. [Google Scholar] [CrossRef]
- Shen, Y.; Xiong, A.; Wang, Y.; Xie, P. Performance of high-resolution satellite precipitation products over China. J. Geophys. Research. Atmos. 2010, 115, D2. [Google Scholar] [CrossRef]
- Tan, M.L.; Ibrahim, A.L.; Duan, Z.; Cracknell, A.P.; Chaplot, V. Evaluation of Six High-Resolution Satellite and Ground-Based Precipitation Products over Malaysia. Remote. Sens. 2015, 7, 1504–1528. [Google Scholar] [CrossRef]
- Sharifi, E.; Eitzinger, J.; Dorigo, W. Performance of the State-Of-The-Art Gridded Precipitation Products over Mountainous Terrain: A Regional Study over Austria. Remote. Sens. 2019, 11, 2018. [Google Scholar] [CrossRef]
- Chen, C.; Hu, B.; Li, Y. Easy-to-use spatial Random Forest-based downscaling-calibration method for producing high reso-lution and accurate precipitation data. Hydrol. Earth Syst. Sci. 2021, 2021, 1–50. [Google Scholar] [CrossRef]
- Wang, Z.; Zhong, R.; Lai, C.; Chen, J. Evaluation of the GPM IMERG satellite-based precipitation products and the hydrological utility. Atmos. Res. 2017, 196, 151–163. [Google Scholar] [CrossRef]
- Huang, J.; Sun, S.; Xue, Y.; Li, J.; Zhang, J. Spatial and Temporal Variability of Precipitation and Dryness/Wetness During 1961–2008 in Sichuan Province, West China. Water Resour. Manag. 2014, 28, 1655–1670. [Google Scholar] [CrossRef]
- Deng, M.; Lu, R.; Li, C. Contrasts between the Interannual Variations of Extreme Rainfall over Western and Eastern Sichuan in Mid-summer. Adv. Atmos. Sci. 2022, 39, 999–1011. [Google Scholar] [CrossRef]
- Wang, H.; Tan, L.; Zhang, F.; Zheng, J.; Liu, Y.; Zeng, Q.; Yan, Y.; Ren, X.; Xiang, J. Three-Dimensional Structure Analysis and Droplet Spectrum Characteristics of Southwest Vortex Precipitation System Based on GPM-DPR. Remote. Sens. 2022, 14, 4063. [Google Scholar] [CrossRef]
- Lu, C.; Ye, J.; Fang, G.; Huang, X.; Yan, M. Assessment of GPM IMERG Satellite Precipitation Estimation under Complex Climatic and Topographic Conditions. Atmosphere 2021, 12, 780. [Google Scholar] [CrossRef]
- Lu, J.; Jia, L.; Menenti, M.; Yan, Y.; Zheng, C.; Zhou, J. Performance of the Standardized Precipitation Index Based on the TMPA and CMORPH Precipitation Products for Drought Monitoring in China. IEEE J. Sel. Top. Appl. Earth Obs. Remote Sens. 2018, 11, 1387–1396. [Google Scholar] [CrossRef]
- Zhou, Z.; Guo, B.; Xing, W.; Zhou, J.; Xu, F.; Xu, Y. Comprehensive evaluation of latest GPM era IMERG and GSMaP precipitation products over mainland China. Atmos. Res. 2020, 246, 105132. [Google Scholar] [CrossRef]
- Nogueira, M. Inter-comparison of ERA-5, ERA-interim and GPCP rainfall over the last 40 years: Process-based analysis of systematic and random differences. J. Hydrol. 2020, 583, 124632. [Google Scholar] [CrossRef]
- Lei, X.; Xu, W.; Chen, S.; Yu, T.; Hu, Z.; Zhang, M.; Jiang, L.; Bao, R.; Guan, X.; Ma, M.; et al. How Well Does the ERA5 Reanalysis Capture the Extreme Climate Events Over China? Part I: Extreme Precipitation. Front. Environ. Sci. 2022, 10, 921658. [Google Scholar] [CrossRef]
- Zhao, P.; He, Z.; Ma, D.; Wang, W. Evaluation of ERA5-Land reanalysis datasets for extreme temperatures in the Qilian Mountains of China. Front. Ecol. Evol. 2023, 11, 1135895. [Google Scholar] [CrossRef]
- Hersbach, H. The ERA5 Atmospheric Reanalysis. In Proceedings of the AGU Fall Meeting 2016, San Francisco, CA, USA, 12–16 December 2016. [Google Scholar]
- Wang, H.; Li, Z.; Zhang, T.; Chen, Q.; Guo, X.; Zeng, Q.; Xiang, J. Downscaling of GPM satellite precipitation products based on machine learning method in complex terrain and limited observation area. Adv. Space Res. 2023, 72, 2226–2244. [Google Scholar] [CrossRef]
- Capolongo, D.; Gioia, D.; Schiattarella, M. Editorial: Advances in Quantitative Geomorphology: From DEM Analysis to Modeling of Surface Processes. Front. Earth Sci. 2022, 10, 874950. [Google Scholar] [CrossRef]
- Chiang, Y.-M.; Hao, R.-N.; Xu, Y.-P.; Liu, L. Multi-source rainfall merging and reservoir inflow forecasting by ensemble technique and artificial intelligence. J. Hydrol. Reg. Stud. 2022, 44, 101204. [Google Scholar] [CrossRef]
- Pan, Y.; Gu, J.; Yu, J.; Shen, Y.; Shi, C.; Zhou, Z. Test of merging methods for multi-source observed precipitation products at high resolution over China. Acta Meteorol. Sin. 2018, 76, 755–766. [Google Scholar] [CrossRef]
- Nguyen, G.V.; Le, X.-H.; Van, L.N.; Jung, S.; Yeon, M.; Lee, G. Application of Random Forest Algorithm for Merging Multiple Satellite Precipitation Products across South Korea. Remote. Sens. 2021, 13, 4033. [Google Scholar] [CrossRef]
- Nan, T.; Chen, J.; Ding, Z.; Li, W.; Chen, H. Deep learning-based multi-source precipitation merging for the Tibetan Plateau. Sci. China Earth Sci. 2023, 66, 852–870. [Google Scholar] [CrossRef]
- Ma, Y.; Hong, Y.; Chen, Y.; Yang, Y.; Tang, G.; Yao, Y.; Long, D.; Li, C.; Han, Z.; Liu, R. Performance of Optimally Merged Multisatellite Precipitation Products Using the Dynamic Bayesian Model Averaging Scheme Over the Tibetan Plateau. J. Geophys. Res. Atmos. 2018, 123, 814–834. [Google Scholar] [CrossRef]
- Tang, G.; Clark, M.P.; Papalexiou, S.M.; Ma, Z.; Hong, Y. Have satellite precipitation products improved over last two decades? A comprehensive comparison of GPM IMERG with nine satellite and reanalysis datasets. Remote Sens. Environ. 2020, 240, 111697. [Google Scholar] [CrossRef]
- Sui, X.; Li, Z.; Ma, Z.; Xu, J.; Zhu, S.; Liu, H. Ground Validation and Error Sources Identification for GPM IMERG Product over the Southeast Coastal Regions of China. Remote. Sens. 2020, 12, 4154. [Google Scholar] [CrossRef]
- Brunsdon, C.; Fotheringham, A.S.; Charlton, M.E. Geographically Weighted Regression: A Method for Exploring Spatial Nonstationarity. Geogr. Anal. 1996, 28, 281–298. [Google Scholar] [CrossRef]
- Fotheringham, A.S.; E Charlton, M.; Brunsdon, C. Geographically Weighted Regression: A Natural Evolution of the Expansion Method for Spatial Data Analysis. Environ. Plan. A Econ. Space 1998, 30, 1905–1927. [Google Scholar] [CrossRef]
- Bi, S.; Bi, S.; Chen, D.; Pan, J.; Wang, J. A Double-Smoothing Algorithm for Integrating Satellite Precipitation Products in Areas with Sparsely Distributed In Situ Networks. ISPRS Int. J. Geo-Inf. 2017, 6, 28. [Google Scholar] [CrossRef]
- Chen, Y.; Huang, J.; Sheng, S.; Mansaray, L.R.; Liu, Z.; Wu, H.; Wang, X. A new downscaling-integration framework for high-resolution monthly precipitation estimates: Combining rain gauge observations, satellite-derived precipitation data and geographical ancillary data. Remote. Sens. Environ. 2018, 214, 154–172. [Google Scholar] [CrossRef]
- Breiman, L. Random forests. Mach. Learn. 2001, 45, 5–32. [Google Scholar] [CrossRef]
- Breiman, L. Bagging predictors. Mach. Learn. 1996, 24, 123–140. [Google Scholar] [CrossRef]
- Shen, Y.; Zhao, P.; Pan, Y.; Yu, J. A high spatiotemporal gauge-satellite merged precipitation analysis over China. J. Geophys. Res. Atmos. 2014, 119, 3063–3075. [Google Scholar] [CrossRef]
- Wu, Z.; Zhang, Y.; Sun, Z.; Lin, Q.; He, H. Improvement of a combination of TMPA (or IMERG) and ground-based precipitation and application to a typical region of the East China Plain. Sci. Total. Environ. 2018, 640-641, 1165–1175. [Google Scholar] [CrossRef]
- Chao, L.; Zhang, K.; Li, Z.; Zhu, Y.; Wang, J.; Yu, Z. Geographically weighted regression based methods for merging satellite and gauge precipitation. J. Hydrol. 2018, 558, 275–289. [Google Scholar] [CrossRef]
- Pan, Y.; Shen, Y.; Yu, J.J.; Zhao, P. Analysis of the combined gauge-satellite hourly precipitation over China based on the OI technique. Acta Meteorol. Sin. 2012, 70, 1381–1389. [Google Scholar] [CrossRef]
- Yang, P.; Ng, T.L. Fast Bayesian Regression Kriging Method for Real-Time Merging of Radar, Rain Gauge, and Crowdsourced Rainfall Data. Water Resour. Res. 2019, 55, 3194–3214. [Google Scholar] [CrossRef]
- Zhou, C.; Cen, S.; Yueqing, L. Precipitation variation and its impacts in Sichuan in the last 50 years. Acta Geogr. Sin. 2011, 66, 619–630. [Google Scholar] [CrossRef]
- Zeng, S.; Bing, Y. Evaluation of the GPM-based IMERG and GSMaP Precipitation estimates over the Sichuan region. Acta Geogr. Sin. 2019, 74, 1305–1318. [Google Scholar] [CrossRef]
- Xie, P.; Chen, M.; Yang, S.; Yatagai, A.; Hayasaka, T.; Fukushima, Y.; Liu, C. A Gauge-Based Analysis of Daily Precipitation over East Asia. J. Hydrometeorol. 2007, 8, 607–626. [Google Scholar] [CrossRef]











| Products | Timescale | Resolution |
|---|---|---|
| ERA-5 | 1 January 2018–31 December 2020 | 3 h, 0.25° |
| GPM-IMERG | 1 January 2018–31 December 2020 | 30 min, 0.1° |
| GSMAP-Gauge | 1 January 2018–31 December 2020 | 1 h, 0.1° |
| CMORPH-BLD | 1 January 2018–31 December 2020 | 1 h, 0.25° |
| Gauge Observation | 1 January 2018–31 December 2020 | Daily, -- |
| DEM | -- | --, 90 m |
| Symbol | Equation | Performance | |
|---|---|---|---|
| Quantitative evaluation | CC | Correlation coefficient | |
| RMSE | Root-mean-square error | ||
| NRMSE | Normalized root-mean-square error | ||
| MAE | Mean absolute error | ||
| Bias | Bias | ||
| Qualitative evaluation | POD | Probability of detection | |
| FAR | False alarm rate | ||
| CSI | Critical success index |
| Dataset | CC | RMSE | NRMSE | Bias (%) | POD | FAR | CSI |
|---|---|---|---|---|---|---|---|
| GPM-IMERG | 0.51 | 10.44 | 0.036 | 12.45 | 0.62 | 0.19 | 0.56 |
| ERA-5 | 0.43 | 11.60 | 0.038 | 30.43 | 0.55 | 0.05 | 0.53 |
| CMORPH-BLD | 0.46 | 11.84 | 0.040 | 9.47 | 0.63 | 0.34 | 0.48 |
| GSMAP-Gauge | 0.47 | 11.03 | 0.043 | 14.02 | 0.63 | 0.11 | 0.58 |
| IMERG-BG | 0.64 | 9.49 | 0.027 | 5.32 | 0.64 | 0.09 | 0.61 |
| MSMP2 1 | 0.74 | 8.11 | 0.025 | 2.23 | 0.67 | 0.06 | 0.64 |
| MSMP3 2 | 0.76 | 7.91 | 0.020 | 1.55 | 0.67 | 0.05 | 0.64 |
| Study Area | CC | RMSE | POD | FAR | ||||||||
|---|---|---|---|---|---|---|---|---|---|---|---|---|
| IMERG | MSMP | IM | IMERG | MSMP | IM | IMERG | MSMP | IM | IMERG | MSMP | IM | |
| Area III (DEM > 3000) | 0.57 | 0.82 | 43.8% | 5.66 | 3.28 | −42.0% | 0.64 | 0.67 | 4.47% | 0.26 | 0.06 | −76.9% |
| Area II (1500 < DEM < 2500) | 0.50 | 0.77 | 54.0% | 9.43 | 5.38 | −42.9% | 0.61 | 0.65 | 6.55% | 0.32 | 0.08 | −75.7% |
| Area I (DEM < 1000) | 0.51 | 0.89 | 74.5% | 12.3 | 5.05 | −58.9% | 0.53 | 0.73 | 43.1% | 0.37 | 0.08 | −78.3% |
Disclaimer/Publisher’s Note: The statements, opinions and data contained in all publications are solely those of the individual author(s) and contributor(s) and not of MDPI and/or the editor(s). MDPI and/or the editor(s) disclaim responsibility for any injury to people or property resulting from any ideas, methods, instructions or products referred to in the content. |
© 2023 by the authors. Licensee MDPI, Basel, Switzerland. This article is an open access article distributed under the terms and conditions of the Creative Commons Attribution (CC BY) license (https://creativecommons.org/licenses/by/4.0/).
Share and Cite
Li, Z.; Wang, H.; Zhang, T.; Zeng, Q.; Xiang, J.; Liu, Z.; Yang, R. Multi-Source Precipitation Data Merging for High-Resolution Daily Rainfall in Complex Terrain. Remote Sens. 2023, 15, 4345. https://doi.org/10.3390/rs15174345
Li Z, Wang H, Zhang T, Zeng Q, Xiang J, Liu Z, Yang R. Multi-Source Precipitation Data Merging for High-Resolution Daily Rainfall in Complex Terrain. Remote Sensing. 2023; 15(17):4345. https://doi.org/10.3390/rs15174345
Chicago/Turabian StyleLi, Zhi, Hao Wang, Tao Zhang, Qiangyu Zeng, Jie Xiang, Zhihao Liu, and Rong Yang. 2023. "Multi-Source Precipitation Data Merging for High-Resolution Daily Rainfall in Complex Terrain" Remote Sensing 15, no. 17: 4345. https://doi.org/10.3390/rs15174345
APA StyleLi, Z., Wang, H., Zhang, T., Zeng, Q., Xiang, J., Liu, Z., & Yang, R. (2023). Multi-Source Precipitation Data Merging for High-Resolution Daily Rainfall in Complex Terrain. Remote Sensing, 15(17), 4345. https://doi.org/10.3390/rs15174345

