Next-Generation Smart Cities: An Overview and a Proposal for the Hub Architecture
Abstract
1. Introduction
2. Review of the Specialised Literature
2.1. Review Methodology
- -
- Urban domain or domains addressed;
- -
- Scope of integration;
- -
- Interoperability approach;
- -
- Type of evaluation (concept, simulation, testbed, or implementation);
- -
- Metrics or isolated proposals only;
- -
- Considerations regarding data governance, privacy, and security.
2.2. Thematic Synthesis of the Literature
2.2.1. Dimensions and Conceptual Frameworks
2.2.2. Governance, Inclusion, and Ethical Policy
2.2.3. Standardisation and Performance Measurement
2.2.4. Enabling Technologies and City Data Platforms (IoT, AI/ML, Edge, Blockchain)
2.2.5. Cross-Domain Applications and Intelligent Systems Approaches
2.3. Research Gaps and Derived Requirements for Smart City Platforms
- -
- Lack of city-level KPIs: Many studies do not define a clear evaluation framework beyond technical link metrics. Some research presents multiple data analyses but leaves room for interpretation, which reduces the credibility of the obtained results. In contrast, specifying a minimal set of KPIs such as latency, availability, scalability, robustness, and safety, together with the definition of a monitoring layer for collecting these indicators, would have strengthened the examined approaches;
- -
- Fragmentation across domains: Implementations are frequently single-domain or weakly integrated. In such a field, the adoption of a more comprehensive architecture is required, enabling modularisation and cross-domain integration, with explicit integration patterns and shared services;
- -
- Interoperability is mentioned but not operationalised: Standards are cited, yet data harmonisation and semantic alignment are often insufficiently defined. Addressing semantic data layers and well-defined API contracts is necessary to enable seamless exchange between heterogeneous systems;
- -
- Data governance is insufficiently specified: Privacy, access rights, and auditing are rarely treated as fundamental architectural elements. The integration of data governance and security-by-design (roles, policies, consent, and audit logs) within a multi-layer system must be analysed;
- -
- Limited discussion of scalability: Many results stem from pilot projects or short-term evaluations without addressing issues such as horizontal scaling, graceful degradation, and operational resilience;
- -
- Limited linkage to user needs and public policies: Technical components are not always aligned with citizen-centred services and public policy objectives.
3. Materials and Methods
3.1. Common Methods Used in Smart City Systems
3.1.1. Data Cleaning, Fusion and Quality
- 1.
- Exponential moving average (smoothing/imputation):
- : observed value at time (e.g., concentration);
- : smoothed/estimated value at ;
- : smoothing factor (higher = faster response);
- : previous estimate.
- 2.
- Sensor fusion (inverse-variance weighting):
- : measurement from sensor ;
- : error variance of sensor (lower = better);
- : normalised weight (sums to 1);
- : fused estimate.
- 3.
- Kalman filter (linear and discrete)—prediction and update:
- : predicted state;
- : corrected state;
- : state transition;
- : input matrix;
- : control;
- : state error covariance;
- : process noise covariance;
- : observation matrix;
- : measurement;
- : measurement noise covariance;
- : Kalman gain.
- 4.
- Data quality indicators:
- : number of valid values received;
- : expected values (from sampling frequency);
- : reference “ground-truth” value;
- : measured/estimated value;
- : number of observations.
3.1.2. Anomaly Detection from Environment, Energy and Traffic
- 1.
- Robust Z-score:
- : value at time ;
- : series median;
- : median absolute deviation (scale);
- Flag anomaly when (e.g., ).
- 2.
- Seasonal-Trend decomposition using Loess (STL):
- : trend; : seasonal component;
- : residual (irregular).
3.1.3. Time Series Forecasting
- 1.
- AutoRegressive Integrated Moving Average (ARIMA)—ARIMA (p,d,q):
- : backshift operator ();
- : differencing order;
- : AR polynomial;
- : MA polynomial;
- : white noise (zero mean, variance ).
- 2.
- Error metrics RMSE and Mean Absolute Percentage Error (MAPE):
- : actual value;
- : forecast;
- : number of points.
3.1.4. Intelligent Mobility
- 1.
- Multi-criteria route cost (for Dijkstra/A*):
- : road segment;
- : travel time;
- : emissions;
- : uncertainty/variance;
- , typically .
- 2.
- Model Predictive Control (MPC) for traffic signals:
- : queue vector;
- : control (green/red times);
- : change in control;
- : disturbances (demand);
- : network model;
- : weights;
- : horizon, bounds ensure safety.
- 3.
- Reinforcement learning—Bellman optimality (Q*):
- : state;
- : action;
- : reward;
- : next state;
- : discount.
3.1.5. Energy and Buildings
- 1.
- Optimal control of energy consumption (DR/HP scheduling):
- : energy price (€/kWh);
- : energy at ; ;
- : comfort penalty (e.g., or );
- weights; subject to comfort/power constraints.
3.1.6. Computer Vision in Road Safety and Parking
- 1.
- Intersection over Union (IoU) and detection metrics:
- : predicted box;
- : ground-truth box;
- : area.
- : true positives; : false positives; : false negatives;
- : area under Precision-Recall;
- : mean across classes.
3.1.7. Optimisation of Resources and Services
- 1.
- Aggregation of multiple objectives (weighted-sum):
- : decision vector;
- : objective (e.g., time, emissions, cost);
- : weight of objective .
- 2.
- Fairness (Jain’s index):
- : allocation to entity ;
- : number of entities;
- means fair.
- 3.
- Task assignment:
- : agents/teams, : tasks/locations;
- : cost of assigning agent to task (time/distance);
- : binary decision (1 if agent takes task ).
- 4.
- Vehicle Routing (capacity constraint, simplified):
- : distance/cost from to ;
- : chosen arc (0/1);
- : demand at point ;
- : vehicle capacity.
3.2. Candidate Methods for the Conceptual Smart City Hub Prototype
3.2.1. Authentication and Security
- : resulting hash for the user’s password;
- : user’s input password;
- : a random value unique per user;
- : concatenation operator.
3.2.2. Parking Management
- : total parking cost;
- : base (minimum) fee;
- : tariff per unit of time (per hour or minutes);
- : parking duration (in hours or minutes).
3.2.3. Transport and Electronic Tickets
- : unique identifier of the ticket;
- : user’s ID;
- : generation time;
- : random value ensuring uniqueness.
- : current time;
- : expiration time of the ticket;
- : function verifying the ticket’s integrity;
- : logical AND operator.
3.2.4. Payment Processing
- : payment initiated but not yet confirmed;
- : payment authorised by the processor;
- : payment completed and confirmed.
3.2.5. Sensors and Environmental Data
- : moving average at time ;
- : size of the time window;
- : sensor value at step .
- : standard deviation;
- : number of observations;
- : value of each observation;
- : mean of the values.
3.2.6. Geospatial Optimisation
- : position of user ;
- : position of parking spot ;
- : distance between user and spot;
- : total number of users.
3.2.7. Notifications and Events
- : event has been delivered;
- : set of subscribed services;
- : log of messages received by service s until time .
3.3. Approaches Strategies
4. The Proposed Smart City Hub System and Its Conceptual Architecture
4.1. General Description of the Architecture
4.2. Conceptual Architecture
- Stakeholders and access channels: The main public actor is the citizen who has access to the responsive web interface for devices. The second participant is the municipal official or dedicated system support who has access to back-office views for workflows and approvals. In parallel, a public read-only Application Programming Interface (API) is used, which exposes open data sets for urban indicators. This layer establishes the entry mode into the system, roles and visibility levels.
- Presentation layer (technology agnostic): The interface is divided into independent User Interface (UI) modules: navigation shell, city services (Council), transport/ticketing, payments, parking/smart-home, urban map, account/authentication and notification centre. Each UI module must map 1-to-1 onto an application capability, allowing vertical delivery and testing of each domain. The UI shell manages navigation, visual consistency, and role-based access policies.
- Application layer: Functional domains are modelled as logical services: identity and access (authentication, roles, sessions); requests and workflows (Council); transportation and ticketing; payments and billing; parking (spots, sessions, rates); Smart Home orchestration (device proxies, rules); maps and geospatial (geocoding, layers); notifications (email/SMS/push); and files and documents (uploads, references). The cross-relationships are explicit because parking and transportation require payments. Requests added to the system are linked to uploaded documents. Payments and statuses send notifications to the user account. These dependencies are logical and can be implemented either through direct calls or through events in the final architecture.
- Data layer (logical models): Data is grouped into four domains: operational (ODS) deals with citizens, sessions, requests, and payments; geospatial repository (GEO) deals with parking spaces, zones, and layers; time-series (TS) deals with sensors, telemetry, and vehicles; and document and evidence storage (DOCS). Each capability declares which data domain it consumes/writes, in order to facilitate migration to specialised databases.
- Initial and future integration: The minimum integration stage includes a payment processor (PSP), map/tile provider (OSM), IoT/MQTT broker for devices, municipal registries for verifications, and an open data portal powered by the public API. Optionally, blockchain anchoring of evidence/vouchers (hashes) is foreseen for integrity and non-repudiation, without introducing critical dependencies in operational flows.
- Cross-cutting policies and constraints: Access is based on roles (citizen, official, administrator) and data segments. Notifications are a cross-cutting mechanism, triggered by state changes, such as “ParkingStarted” and “PaymentSettled”. Observability, orchestration, scaling and data governance are not required at this level.
- Conceptual scope delineation: This model establishes responsibilities, interfaces and dependencies at a logical level, so that each functionality can evolve independently. The approach can use microservices or a modular monolith, as long as the contracts between capabilities and the separation of data domains are respected. The guiding principle is high domain cohesion and low coupling between domains.
4.3. System Usage Diagrams
4.3.1. Mode of Use/User Journey
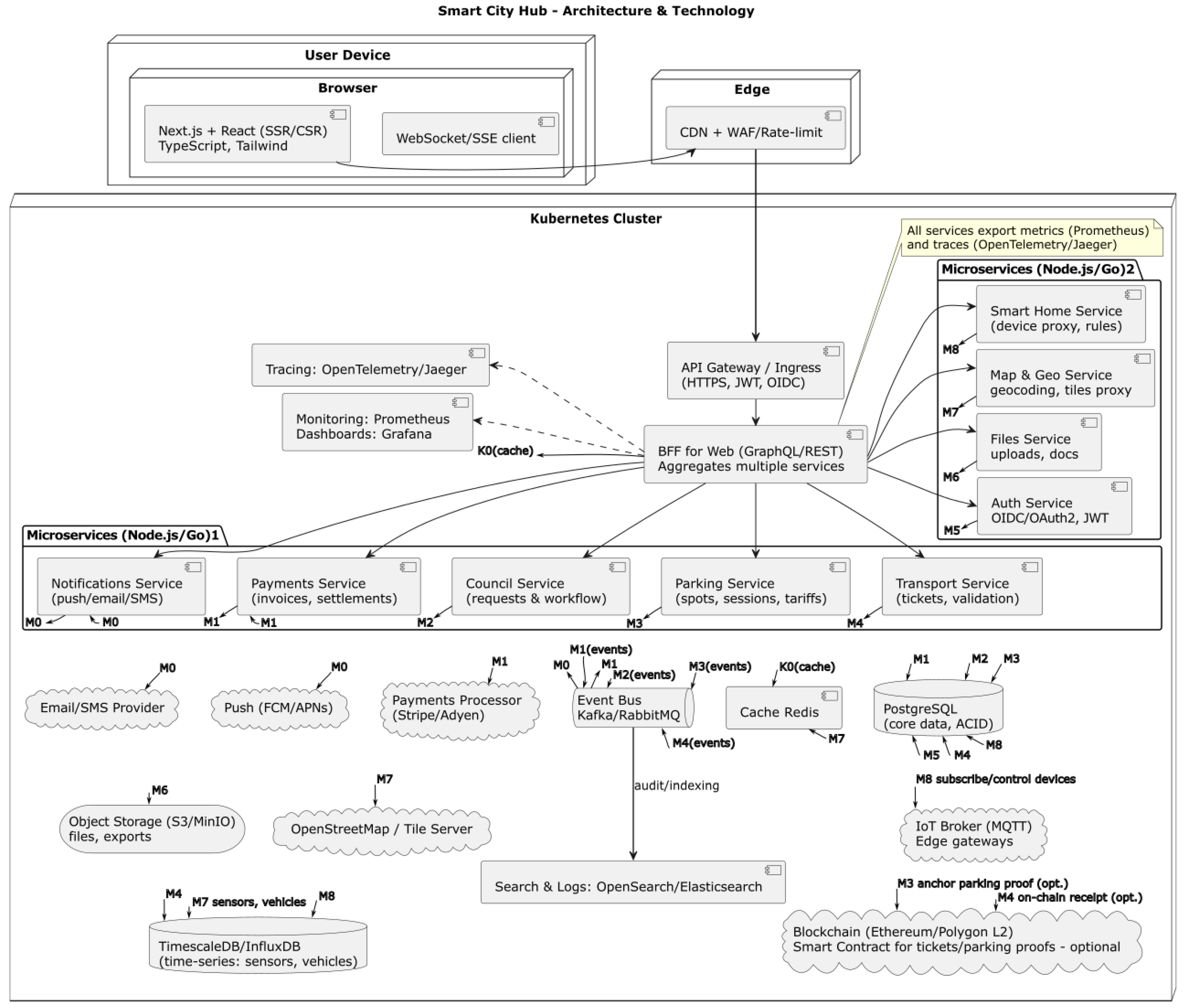
4.3.2. The Proposed Architecture and Technologies
- The Authentication service handles OIDC/Open Authorization 2 (OAuth2) and issues JWTs.
- The Council service orchestrates request submission, document attachment, and workflows.
- The Smart Home service acts as a device proxy and rules engine for orders and statuses.
- The Transportation service handles tickets and validation.
- The Payments service handles invoices, transactions, and reconciliation.
- The Parking service manages parking spaces, rates, and sessions.
- The Notifications service distributes push/email/Short Message Service (SMS) messages.
- The Files service handles document uploads and metadata.
- The Map & Geo service provides geocoding, map proxy, and thematic layers.
4.3.3. End-to-End Flow for Start Parking and Pay
4.4. Key Observations
5. Conceptual Prototype of the Proposed Smart City Hub System
5.1. General Description of the Prototype
5.2. Implementation of the Demonstrative Conceptual Framework
5.3. User Interface System Capabilities
5.3.1. Main Interface System
5.3.2. Navigation Within the System Pages
- Dashboard: Summary of the user’s status (administrative requests, bills, home status, mobility, environment and parking);
- Map: Interactive geospatial map (coordinate reporting, parking session management, visualisation of spaces and sensors);
- Council: Administrative interface (submission of requests/complaints, document attachment, monitoring request status);
- Smart Home: Control of home devices (lighting, temperature, security);
- Transportation: Digital ticketing (ticket purchase and validation with unique identifier/QR);
- Payments: Bill management (viewing obligations, marking payments, transaction aggregation);
- Community: Civic information (list of local events with essential data);
- Notifications: Alert system (real-time notifications regarding payments, tickets, requests and parking).
5.3.3. Management of the User Account in the Proposed Conceptual System
6. Conclusions and Future Directions for Research and Development
Author Contributions
Funding
Institutional Review Board Statement
Informed Consent Statement
Data Availability Statement
Conflicts of Interest
References
- OECD. Smart City Data Governance: Challenges and the Way Forward; OECD Publishing: Paris, France, 2023. [Google Scholar] [CrossRef]
- Gracias, J.S.; Parnell, G.S.; Specking, E.; Pohl, E.A.; Buchanan, R. Smart Cities—A Structured Literature Review. Smart Cities 2023, 6, 1719–1743. [Google Scholar] [CrossRef]
- Anthony, B. Enabling Seamless Interoperability of Digital Systems in Smart Cities Using API: A Systematic Literature Review. J. Urban Technol. 2024, 31, 123–156. [Google Scholar] [CrossRef]
- Ergen, M.; Saoud, B.; Shayea, I.; El-Saleh, A.A.; Ergen, O.; Inan, F.; Tuysuz, M.F. Edge computing in future wireless networks: A comprehensive evaluation and vision for 6G and beyond. ICT Express 2024, 10, 1151–1173. [Google Scholar] [CrossRef]
- Bai, L.; Xie, L.; Li, C.; Yuan, S.; Niu, D.; Wang, T.; Yang, Z.; Zhang, Y. The Conceptual Framework of Smart TOD: An Integration of Smart City and TOD. Land 2023, 12, 664. [Google Scholar] [CrossRef]
- Berhanu, Y.; Schröder, D.; Wodajo, B.T.; Alemayehu, E. Machine learning for predictions of road traffic accidents and spatial network analysis for safe routing on accident and congestion-prone road networks. Results Eng. 2024, 23, 102737. [Google Scholar] [CrossRef]
- Chen, T.; Gil-Garcia, J.R.; Gascó-Hernandez, M. Understanding social sustainability for smart cities: The importance of inclusion, equity, and citizen participation as both inputs and long-term outcomes. J. Smart Cities Soc. 2022, 1, 135–148. [Google Scholar] [CrossRef]
- Haddaway, N.R.; Page, M.J.; Pritchard, C.C.; McGuinness, L.A. PRISMA2020: An R package and Shiny app for producing PRISMA 2020-compliant flow diagrams, with interactivity for optimised digital transparency and Open Synthesis. Campbell Syst. Rev. 2022, 18, e1230. [Google Scholar] [CrossRef]
- Townsend, A.M. Smart Cities: Big Data, Civic Hackers, and the Quest for a New Utopia; W. W. Norton & Company: New York, NY, USA, 2013. [Google Scholar]
- Xia, J.; Zhang, Y. Where Are Potential Areas for Transit-Oriented Development (TOD)—Exploring the Demands for Built Environment for TOD Planning. Sustainability 2022, 14, 8364. [Google Scholar] [CrossRef]
- Albino, V.; Berardi, U.; Dangelico, R.M. Smart cities: Definitions, dimensions, performance, and initiatives. J. Urban Technol. 2015, 22, 3–21. [Google Scholar] [CrossRef]
- Caragliu, A.; Del Bo, C.; Nijkamp, P. Smart Cities in Europe. J. Urban Technol. 2011, 18, 65–82. [Google Scholar] [CrossRef]
- Chourabi, H.; Nam, T.; Walker, S.; Gil-Garcia, J.R.; Mellouli, S.; Nahon, K.; Pardo, T.A.; Scholl, H.J. Understanding smart cities: An integrative framework. In Proceedings of the 45th Hawaii International Conference on System Sciences (HICSS); IEEE: Piscataway, NJ, USA, 2012; pp. 2289–2297. [Google Scholar] [CrossRef]
- United Nations. People-Centered Smart Cities; UN-Habitat: Nairobi, Kenya, 2021; Available online: https://unhabitat.org (accessed on 18 September 2025).
- Wan, T.; Lu, W.; Na, X.; Rong, W. Non-Linear Impact of Economic Performance on Social Equity in Rail Transit Station Areas. Sustainability 2024, 16, 6518. [Google Scholar] [CrossRef]
- European Commission. 100 Intelligent Cities Challenge Report; Publications Office of the European Union: Luxembourg, 2020; Available online: https://ec.europa.eu (accessed on 19 September 2025).
- Rahbarianyazd, R. Human-Centric Smart Cities for Inclusive and Ethical Urban Development. Smart Des. Policies J. 2024, 1, 15–22. [Google Scholar] [CrossRef]
- Kolotouchkina, O.; Ripoll González, L.; Belabas, W. Smart Cities, Digital Inequalities, and the Challenge of Inclusion. Smart Cities 2024, 7, 3355–3370. [Google Scholar] [CrossRef]
- ISO/IEC: Smart City Standards. ISO 37120, ISO 37122, ISO 37123—Indicators for City Services and Quality of Life; International Organization for Standardization: Geneva, Switzerland, 2020. [Google Scholar]
- Esteban-Narro, R.; Lo-Iacono-Ferreira, V.; Torregrosa-López, J. Evaluating Smart and Sustainable City Projects: A Comprehensive Collection of Performance Indicators for Smart City Assessment. Smart Cities 2025, 8, 172. [Google Scholar] [CrossRef]
- Huovila, A.; Airaksinen, M.; Pinto-Seppä, I.; Piira, K.; Bosch, P.; Penttinen, T.; Neumann, H.M.; Kontinakis, N. CITYkeys: A Smart City Performance Measurement System. Int. J. Hous. Sci. Its Appl. 2017, 41, 113–125. [Google Scholar]
- Bibri, S.E. The IoT for smart sustainable cities of the future. Sustain. Cities Soc. 2020, 61, 102143. [Google Scholar] [CrossRef]
- AlKhereibi, A.H.; Wakjira, T.G.; Kucukvar, M.; Onat, N.C. Predictive Machine Learning Algorithms for Metro Ridership Based on Urban Land Use Policies in Support of Transit-Oriented Development. Sustainability 2023, 15, 1718. [Google Scholar] [CrossRef]
- Zhang, P.; Yang, M.; Wang, Y.; Yang, T.; Yu, H.; Yan, X. Integrating metro passenger flow data to improve the classification of urban functional regions using a heterogeneous graph neural network. Int. J. Digit. Earth 2024, 17, 2443468. [Google Scholar] [CrossRef]
- Meijer, A.; Bolívar, M.P.R. Governing the smart city: A review of the literature. Int. Rev. Adm. Sci. 2016, 82, 392–408. [Google Scholar] [CrossRef]
- OECD. Smart Cities and Inclusive Growth; OECD Publishing: Paris, France, 2020; Available online: https://www.oecd.org/cfe/cities/smart-cities.htm (accessed on 25 September 2025).
- World Economic Forum. Governing Smart Cities: Policy Benchmarks for Ethical and Responsible Smart City Development; World Economic Forum: Geneva, Switzerland, 2021. [Google Scholar]
- Allam, Z.; Dhunny, Z.A. On big data, artificial intelligence and smart cities. Cities 2019, 89, 80–91. [Google Scholar] [CrossRef]
- Enescu, F.M.; Nicolaescu, C.-G.; Ionescu, V.M.; Bizon, N. Blockchain in Personal Document Archiving Services. In Proceedings of the 2024 16th International Conference on Electronics, Computers and Artificial Intelligence (ECAI); IEEE: Piscataway, NJ, USA, 2024. [Google Scholar] [CrossRef]
- IEEE Smart Cities. Resources and Conferences; IEEE: Piscataway, NJ, USA, 2023; Available online: https://smartcities.ieee.org (accessed on 25 September 2025).
- Amini Pishro, A.; Zhang, S.; L’Hostis, A.; Liu, Y.; Hu, Q.; Hejazi, F.; Shahpasand, M.; Rahman, A.; Oueslati, A.; Zhang, Z. Machine learning-aided hybrid technique for dynamics of rail transit stations classification: A case study. Sci. Rep. 2024, 14, 23929. [Google Scholar] [CrossRef]
- Enescu, F.M.; Nicolăescu, C.-G.; Bizon, N. Smart System using Blockchain for Medical Diagnosis. In Proceedings of the 2023 15th International Conference on Electronics, Computers and Artificial Intelligence (ECAI); IEEE: Piscataway, NJ, USA, 2023. [Google Scholar] [CrossRef]
- Nicolăescu, C.-G.; Enescu, F.M.; Bizon, N. Designing of Medical Diagnostic System based on Blockchain and Artificial Intelligence Technologies. In Proceedings of the 2024 16th International Conference on Electronics, Computers and Artificial Intelligence (ECAI); IEEE: Piscataway, NJ, USA, 2024. [Google Scholar] [CrossRef]
- Enescu, F.M.; Nicolăescu, C.-G.; Bizon, N.; Ionescu, V.M.; Marica, C.M.; Boștinaru, R.-N. Architecture Model for the Verification and Identification of Inappropriate Products by the Consumer—Supported by IoT, Blockchain and AI. In Proceedings of the 2024 16th International Conference on Electronics, Computers and Artificial Intelligence (ECAI), Iași, Romania; IEEE: Piscataway, NJ, USA, 2024. [Google Scholar] [CrossRef]
- Ciorobea, A.-A.; Bizon, N.; Drăgușin, S.; Nicolaescu, C.-G. Image-Based Artificial Intelligence for Early Diagnosis of Ocular Diseases. In Proceedings of the 2025 17th International Conference on Electronics, Computers and Artificial Intelligence (ECAI); IEEE: Piscataway, NJ, USA, 2025. [Google Scholar] [CrossRef]
- Nicolăescu, C.-G.; Enescu, F.M.; Bizon, N.; Ţugulea, A.-M. Intelligent System for Monitoring and Controlling the Energy Consumed. In Proceedings of the 2023 15th International Conference on Electronics, Computers and Artificial Intelligence (ECAI); IEEE: Piscataway, NJ, USA, 2023. [Google Scholar] [CrossRef]
- Enescu, M.-C.; Nicolăescu, C.-G.; Stirbu, C. Intelligent System of Analysis of the Level of Gain of Development Hegemony for Great Powers. In Proceedings of the 2023 15th International Conference on Electronics, Computers and Artificial Intelligence (ECAI); IEEE: Piscataway, NJ, USA, 2023. [Google Scholar] [CrossRef]
- Nelson, A.; Toth, G.; Linders, D.; Nguyen, C.; Rhee, S. Replication of Smart-City, Internet of Things Assets in a Municipal Deployment. IEEE Internet Things J. 2019, 6, 6715–6724. [Google Scholar] [CrossRef]
- Basford, P.J.; Bulot, F.M.J.; Apetroaie-Cristea, M.; Cox, S.J.; Ossont, S.J. LoRaWAN for Smart City IoT Deployments: A Long Term Evaluation. Sensors 2020, 20, 648. [Google Scholar] [CrossRef] [PubMed]
- Dias, T.; Fonseca, T.; Vitorino, J.; Martins, A.; Malpique, S.; Praça, I. From Data to Action: Exploring AI and IoT-driven Solutions for Smarter Cities. arXiv 2023, arXiv:2306.04653. [Google Scholar] [CrossRef]
- Cirillo, F.; Gómez, D.; Díez, L.; Elicegui Maestro, I.; Juel Gilbert, T.B.; Akhavan, R. Smart City IoT Services Creation through Large-Scale Collaboration. arXiv 2020, arXiv:2003.04843. Available online: https://arxiv.org/pdf/2003.04843 (accessed on 5 October 2025).
- Gobeawan, L.; Lin, E.S.; Tandon, A.; Yee, A.T.K.; Khoo, V.H.S.; Teo, S.N.; Yi, S.; Lim, C.W.; Wong, S.T.; Wise, D.J.; et al. Modeling Trees for Virtual Singapore: From Data Acquisition to CityGML Models. Int. Arch. Photogramm. Remote Sens. Spat. Inf. Sci. 2018, 42, 55–62. [Google Scholar] [CrossRef]
- Sinaeepourfard, A.; Garcia, J.; Masip-Bruin, X.; Marín-Tordera, E.; Cirera, J.; Grau, G.; Casaus, F. Estimating Smart City Sensors Data Generation. In Proceedings of the 2016 Mediterranean Ad Hoc Networking Workshop (MedHocNet); IEEE: Piscataway, NJ, USA, 2016; pp. 1–8. [Google Scholar] [CrossRef]
- Lee, S.K.; Kwon, H.R.; Cho, H.; Kim, J.; Lee, D. International Case Studies of Smart Cities: Pangyo, Republic of Korea; Discussion Paper (IDB-DP-461); Inter-American Development Bank: Washington, DC, USA, 2016. [Google Scholar] [CrossRef]
- Rito, P.; Almeida, A.; Figueiredo, A.; Gomes, C.; Teixeira, P.; Rosmaninho, R.; Lopes, R.; Dias, D.; Vítor, G.; Perna, G.; et al. Aveiro Tech City Living Lab: A Communication, Sensing and Computing Platform for City Environments. arXiv 2022, arXiv:2207.12200. [Google Scholar] [CrossRef]
- Sánchez, L.; Muñoz, L.; Galache, J.A.; Sotres, P.; Santana, J.R.; Gutierrez, V.; Ramdhany, R.; Gluhak, A.; Krco, S.; Theodoridis, E.; et al. SmartSantander: IoT experimentation over a smart city testbed. Comput. Netw. 2014, 61, 217–238. [Google Scholar] [CrossRef]
- Trincă, V.-T. Romanian Municipalities and the Smart City Framework. Rev. Int. Comp. Manag. 2023, 24, 637. [Google Scholar] [CrossRef]
- Salih, S.; Abdelmaboud, A.; Husain, O.; Motwakel, A.; Elshafie, H.; Sharif, M.; Hamdan, M. IoT in urban development: Insight into smart city applications, case studies, challenges, and future prospects. PeerJ Comput. Sci. 2025, 11, e2816. [Google Scholar] [CrossRef]
- Yessef, M.; Hakam, Y.; Tabaa, M.; Alammar, M.M.; Elbarbary, Z.M.S. Digital twin technology in smart cities: A step toward intelligent urban management. Energy Rep. 2025, 14, 5539–5557. [Google Scholar] [CrossRef]
- Mupfumira, P.; Mutingi, M.; Sony, M. Smart city frameworks SWOT analysis: A systematic literature review. Front. Sustain. Cities 2024, 6, 144998. [Google Scholar] [CrossRef]
- Feng, Y.; Shen, Y.; Li, Q. Smart cities and urban resilience: Evaluating the impact on emergency response in China. J. Asian Archit. Build. Eng. 2026, 25, 433–442. [Google Scholar] [CrossRef]
- Angelakoglou, K.; Nikolopoulos, N.; Giourka, P.; Svensson, I.-L.; Tsarchopoulos, P.; Tryferidis, A.; Tzovaras, D. A Methodological Framework for the Selection of Key Performance Indicators to Assess Smart City Solutions. Smart Cities 2019, 2, 269–306. [Google Scholar] [CrossRef]
- Dusek, T. Smart city indicators and the conceptual problems of measuring smart cities. Deturope—Cent. Eur. J. Reg. Dev. Tour. 2024, 16, 172–184. [Google Scholar] [CrossRef]
- Serrano, M.; Griffor, E.; Wollman, D.; Dunaway, M.; Burns, M.; Rhee, S.; Greer, C. Smart Cities and Communities: A Key Performance Indicators Framework; NIST Special Publication 1900-206-upd1; National Institute of Standards and Technology: Gaithersburg, MD, USA, 2022. [Google Scholar] [CrossRef]
- Velaga, K.S.; Guo, Y.; Yu, W. Edge AI for Smart Cities: Foundations, Challenges, and Opportunities. Smart Cities 2025, 8, 211. [Google Scholar] [CrossRef]
- Varzeshi, S.; Fien, J.; Irajifar, L. Integrating Smart City Technologies and Urban Resilience: A Systematic Review and Research Agenda for Urban Planning and Design. Smart Cities 2026, 9, 2. [Google Scholar] [CrossRef]
- Kabir, M.H.; Hasan, K.F.; Hasan, M.K.; Ansari, K. Explainable Artificial Intelligence for Smart City Application: A Secure and Trusted Platform. In Smart Cities Cybersecurity and Privacy; Springer: Cham, Switzerland, 2022; pp. 241–263. [Google Scholar] [CrossRef]
- Bibri, S.E.; Huang, J. Artificial intelligence of things for sustainable smart city brain and digital twin systems: Pioneering environmental synergies between real-time management and predictive planning. Environ. Sci. Ecotechnol. 2025, 26, 100591. [Google Scholar] [CrossRef]
- Shen, Y. Integration of IoT and Digital Twin for Intelligent Management of Urban Underground Pipe Galleries in Smart Cities. Informatica 2025, 49, 179–192. [Google Scholar] [CrossRef]
- Huovila, A. Evaluation of Smart and Sustainable City Development: What Indicators to Use, Why and When? Doctoral Thesis, Aalto University, School of Engineering, Espoo, Finland, 2024. [Google Scholar] [CrossRef]
- Bhardwaj, V.; Anooja, A.; Vermani, L.S.; Sunita; Dhaliwal, B.K. Smart Cities and the IoT: An In-Depth Analysis of Global Research Trends and Future Directions. Discov. Internet Things 2024, 4, 19. [Google Scholar] [CrossRef]
- Zhao, W. Smart city technologies for sustainable urban planning: Evidence and equity lessons from Shenzhen. Sustain. Futures 2025, 10, 101198. [Google Scholar] [CrossRef]
- Mohammed, E.; Altaie, M.R. Review and Analysis of Smart City Evaluation Frameworks. J. Eng. 2025, 31, 62–81. [Google Scholar] [CrossRef]
- Hardi, R.; Nurmandi, A.; Purwaningsih, T.; Manaf, H.A. Smart city governance and interoperability: Enhancing human security in Yogyakarta and Makassar, Indonesia. Front. Political Sci. 2025, 7, 1553177. [Google Scholar] [CrossRef]
- Yang, J.; Zhu, Z.; Kee, T.; Xuan, Z.; Qin, S. Coupled evaluation and forecasting of smart city sustainability with Kolmogorov-Arnold networks. Environ. Sustain. Indic. 2025, 27, 100783. [Google Scholar] [CrossRef]
- Gondhalekar, G.; Tewari, D.; Balakrishnan, P.; Bhardwaj, I.; Ponnusamy, S.; Ananthi, S. Internet of Things Integration in Smart Cities: Enhancing Urban Living through Connected Technologies. ITM Web Conf. 2025, 76, 03001. [Google Scholar] [CrossRef]
- Nguyen, T.T.H.; Nguyen, P.T.L.; Wachowicz, M.; Cao, H. MACeIP: A Multimodal Ambient Context-enriched Intelligence Platform in Smart Cities. arXiv 2024, arXiv:2409.15243. [Google Scholar] [CrossRef]
- Gardner, E.S., Jr. Exponential smoothing: The state of the art. J. Forecast. 1985, 4, 1–28. [Google Scholar] [CrossRef]
- Niako, N.; Melgarejo, J.D.; Maestre, G.E.; Vatcheva, K.P. Effects of missing data imputation methods on univariate blood pressure time series data analysis and forecasting with ARIMA and LSTM. BMC Med. Res. Methodol. 2024, 24, 320. [Google Scholar] [CrossRef]
- Vallejo-Huanga, D.; Proaño, J. Performance optimization of simple exponential smoothing forecast model. Heliyon 2026, 12, e44323. [Google Scholar] [CrossRef]
- Bevington, P.R.; Robinson, D.K. Data Reduction and Error Analysis for the Physical Sciences, 3rd ed.; McGraw-Hill: New York, NY, USA, 2003. [Google Scholar]
- Li, S.; Kang, X.; Fang, L.; Hu, J.; Yin, H. Pixel-level image fusion: A survey of the state of the art. Inf. Fusion 2020, 33, 100–112. [Google Scholar] [CrossRef]
- Rawlings, J.B.; Mayne, D.Q. Model Predictive Control: Theory and Design; Nob Hill Publishing: Madison, WI, USA, 2009. [Google Scholar]
- Simon, D. Kalman Filtering with State Constraints: A Survey of Linear and Nonlinear Algorithms. IET Control Theory Appl. 2010, 4, 1303–1318. [Google Scholar] [CrossRef]
- ISO/IEC 25012:2008; Software Engineering—Software Product Quality Requirements and Evaluation (SQuaRE)—Data Quality Model. International Organization for Standardization: Geneva, Switzerland, 2008.
- van Dinter, R.; Tekinerdogan, B.; Catal, C. Automation of systematic literature reviews: A systematic literature review. Inf. Softw. Technol. 2021, 136, 106589. [Google Scholar] [CrossRef]
- Iglewicz, B.; Hoaglin, D.C. How to Detect and Handle Outliers; ASQC Quality Press: Milwaukee, WI, USA, 1993. [Google Scholar]
- Shimizu, Y.; Nakagawa, S.; Okada, Y. Multiple desirable methods in outlier detection of psychological data: A comparison of standard and robust approaches. Front. Psychol. 2022, 13, 819854. [Google Scholar] [CrossRef]
- Cleveland, R.B.; Cleveland, W.S.; McRae, J.E.; Terpenning, I. STL: A seasonal-trend decomposition procedure based on Loess. J. Off. Stat. 1990, 6, 3–73. [Google Scholar]
- Bandara, K.; Hyndman, R.J.; Bergmeir, C. MSTL: A Seasonal-Trend Decomposition Algorithm for Time Series with Multiple Seasonal Patterns. arXiv 2021, arXiv:2107.13462. [Google Scholar] [CrossRef]
- Hyndman, R.J.; Athanasopoulos, G. Forecasting: Principles and Practice, 3rd ed.; Otexts: Melbourne, Australia, 2021; Available online: https://otexts.com/fpp3 (accessed on 20 January 2026).
- Montero-Manso, P.; Hyndman, R.J. Principles and Algorithms for Forecasting Groups of Time Series: Locality and Globality. arXiv 2021, arXiv:2008.00444. [Google Scholar] [CrossRef]
- Hyndman, R.J.; Koehler, A.B. Another look at measures of forecast accuracy. Int. J. Forecast. 2006, 22, 679–688. [Google Scholar] [CrossRef]
- Botchkarev, A. A New Typology Design of Performance Metrics to Measure Errors in Machine Learning Regression Algorithms. Interdiscip. J. Inf. Knowl. Manag. 2019, 14, 45–76. [Google Scholar] [CrossRef]
- Hart, P.E.; Nilsson, N.J.; Raphael, B. A formal basis for the heuristic determination of minimum cost paths. IEEE Trans. Syst. Sci. Cybern. 1968, 4, 100–107. [Google Scholar] [CrossRef]
- Pulido, F.J.; Mandow, L.; Pérez de la Cruz, J.L. Multiobjective shortest path problems with lexicographic goal-based preferences. Eur. J. Oper. Res. 2014, 239, 89–101. [Google Scholar] [CrossRef]
- Ye, B.-L.; Li, Z.; Wang, Y.; Wang, Y.; Wang, F.-Y. A survey of model predictive control methods for traffic signal control. IEEE/CAA J. Autom. Sin. 2019, 6, 623–640. [Google Scholar] [CrossRef]
- Wang, Q.; Severino, J.; Sorensen, H.; Sanyal, J.; Ugirumurera, J.; Wang, C.; Berres, A.; Jones, W.; Kohls, A.; VenkataDurga, R.P.R. Deploying a Model Predictive Traffic Signal Control Algorithm—A Field Deployment Experiment Case Study. In Proceedings of the 25th IEEE International Conference on Intelligent Transportation Systems (ITSC), Macau, China, 8–12 October 2022; pp. 3564–3570. [Google Scholar] [CrossRef]
- Bellman, R. Dynamic Programming; Princeton University Press: Princeton, NJ, USA, 1957. [Google Scholar]
- Omura, M.; Ota, K.; Osa, T.; Mukuta, Y.; Harada, T. Gradual Transition from Bellman Optimality Operator to Bellman Operator in Online Reinforcement Learning. arXiv 2025, arXiv:2506.05968. Available online: https://arxiv.org/abs/2506.05968 (accessed on 21 January 2026).
- Rawlings, J.B.; Mayne, D.Q.; Diehl, M.M. Model Predictive Control: Theory, Computation and Design, 2nd ed.; Nob Hill Publishing: Madison, WI, USA, 2018. [Google Scholar]
- Mbuwir, B.V.; Geysen, D.; Kosmadakis, G.; Pilou, M.; Meramveliotakis, G.; Toersche, H. Optimal control of a heat pump-based energy system for space heating and hot water provision in buildings: Results from a field test. Energy Build. 2024, 305, 114116. [Google Scholar] [CrossRef]
- Lin, T.-Y.; Maire, M.; Belongie, S.; Hays, J.; Perona, P.; Ramanan, D.; Dollár, P.; Zitnick, C.L. Microsoft COCO: Common objects in context. In Computer Vision—ECCV 2014, Lecture Notes in Computer Science; Springer: Cham, Switzerland, 2014; Volume 8693, pp. 740–755. [Google Scholar] [CrossRef]
- Cheng, B.; Schwing, A.G.; Kirillov, A. Boundary IoU: Improving Object-Centric Image Segmentation Evaluation. In Proceedings of the IEEE/CVF Conference on Computer Vision and Pattern Recognition (CVPR), Nashville, TN, USA, 20–25 June 2021; pp. 15334–15342. [Google Scholar] [CrossRef]
- Ehrgott, M. Multicriteria Optimisation; Springer: Berlin/Heidelberg, Germany, 2005. [Google Scholar]
- Chagas, J.B.C.; Wagner, M. A weighted-sum method for solving the bi-objective traveling thief problem. Comput. Oper. Res. 2022, 138, 105560. [Google Scholar] [CrossRef]
- Jain, R.; Chiu, D.-M.; Hawe, W.R. A Quantitative Measure of Fairness and Discrimination for Resource Allocation in Shared Computer Systems. DEC Research Report TR-301, Digital Equipment Corporation. arXiv 1984, arXiv:cs/9809099. Available online: https://arxiv.org/abs/cs/9809099 (accessed on 8 February 2026).
- Zhang, J.; Zhu, F.; Yang, Z.; Chen, C.; Tian, X.; Guan, X. Routing and scheduling co-design for holistic software-defined deterministic network. Fundam. Res. 2024, 4, 25–34. [Google Scholar] [CrossRef] [PubMed]
- Munkres, J. Algorithms for the assignment and transportation problems. J. Soc. Ind. Appl. Math. 1957, 5, 32–38. [Google Scholar] [CrossRef]
- Fang, C.; Mao, J.; Li, D.; Wang, N.; Wang, N. A coordinated scheduling approach for task assignment and multi-agent path planning. J. King Saud Univ. Comput. Inf. Sci. 2024, 36, 101930. [Google Scholar] [CrossRef]
- Toth, P.; Vigo, D. (Eds.) The Vehicle Routing Problem; SIAM Monographs on Discrete Mathematics and Applications; SIAM: Philadelphia, PA, USA, 2002. [Google Scholar]
- Chen, L.; Chen, Y.; Langevin, A. An inverse optimization approach for a capacitated vehicle routing problem. Eur. J. Oper. Res. 2021, 295, 1087–1098. [Google Scholar] [CrossRef]
- Horan, R.; Kelsey, J.F.; The Digital Identity Guidelines Team. NIST Special Publication 800-63B (Rev. 4), Digital Identity Guidelines: Authentication and Lifecycle Management; NIST: Gaithersburg, MD, USA, 2025. [Google Scholar] [CrossRef]
- Shi, C.; Li, Z.; Li, X. System Password Security: Attack and Defense Mechanisms. arXiv 2025, arXiv:2510.10246. Available online: https://arxiv.org/abs/2510.10246 (accessed on 11 February 2026).
- Bayih, S.H.; Tilahun, S.L. Dynamic vehicle parking pricing—A review. Oper. Res. Decis. 2024, 34, 35–59. [Google Scholar]
- Guo, Z.; Krylatov, A.Y.; Wang, D. Dynamic Signal Timing at Urban Intersections: Cycle-Based Delay Classification and Multi-Period Optimization. Mathematics 2025, 13, 3386. [Google Scholar] [CrossRef]
- Borges, R.; Sebé, F. A reusable public transport electronic ticket system with fast validation. Public Transp. 2025, 17, 929–953. [Google Scholar] [CrossRef]
- Hughes, W.; Magnusson, T.; Russo, A.; Schneider, G. Cheap and secure metatransactions on the blockchain using hash-based authorisation and preferred batchers. Blockchain Res. Appl. 2023, 4, 100125. [Google Scholar] [CrossRef]
- Orji, C.U.; Eze, T.; Lammi, H.; Nsanze, H.; Igbokwe, L. BlockTicket—A framework for electronic tickets based on smart contracts. PLoS ONE 2023, 18, e0284166. [Google Scholar] [CrossRef]
- Borges, R.; Sebé, F. A Construction for Providing Reusability to Mobile Phone-Based e-Tickets. IEEE Access. 2020, 8, 101386–101397. [Google Scholar] [CrossRef]
- Shanmugam, J. Understanding Payment Transaction Lifecycle in Cloud-Native Systems: A Scholarly Analysis. Eur. Mod. Stud. J. 2025, 9, 628–635. [Google Scholar] [CrossRef]
- Bazzi, R.A.; Tucci-Piergiovanni, S. Fractional Payment Transactions: Executing Payment Transactions in Parallel with Less than f+1 Validations. arXiv 2024, arXiv:2405.05645. Available online: https://arxiv.org/abs/2405.05645 (accessed on 24 February 2026).
- Wang, C.; Chen, Y.; Liu, Z.; Lv, H. Deciphering rod pump anomalies—A deep learning approach with adaptive thresholds. Processes 2024, 12, 1845. [Google Scholar] [CrossRef]
- Tazkiyah, I.T.; Wardoyo, A.E.; Rintyarna, B.S. Implementing Moving Average Forecasting System for Apparel Sales: Predicting Inventory Needs with Enhanced Accuracy. SinkrOn 2024, 8, 1346–1356. [Google Scholar] [CrossRef]
- Mao, Z.; Xu, Y.; Qin, H.; Zhang, X. Research on anomaly detection model for power Internet of Things. Energies 2024, 17, 4810. [Google Scholar] [CrossRef]
- Przystupa, K.; Kolodiy, Z.; Yatsyshyn, S.; Majewski, J. Standard deviation in the simulation of statistical measurements. Metrol. Meas. Syst. 2022, 29, 595–606. [Google Scholar] [CrossRef]
- Hemmatpour, B.; Dogani, J.; Laoutaris, N. Reducing street parking search time via smart assignment strategies. arXiv 2025, arXiv:2508.19979. Available online: https://arxiv.org/abs/2508.19979 (accessed on 25 February 2026).
- Zhang, Z.; Shi, Y.; Tang, C. Improved approximation algorithms for solving the squared metric k-facility location problem. Theor. Comput. Sci. 2023, 942, 107–122. [Google Scholar] [CrossRef]
- Laigner, R.; Almeida, A.C.; Assunção, W.K.G.; Zhou, Y. An empirical study on challenges of event management in event-driven microservices. arXiv 2024, arXiv:2408.00440. Available online: https://arxiv.org/abs/2408.00440 (accessed on 25 February 2026).
- Lazidis, A.; Tsakos, K.; Petrakis, E. Publish-Subscribe approaches for the IoT and the cloud: Functional and performance evaluation of open-source systems. Internet Things 2022, 19, 100538. [Google Scholar] [CrossRef]








| No. | Title | Technologies Used | Description | Results | Limitations |
|---|---|---|---|---|---|
| [38] | Replication of Smart-City Internet of Things Assets in a Municipal Deployment | A standardised hardware (HW)/software (SW) and radio frequency (RF) set for the IoT, together with cyber-security practices. | It is a standardised framework for the design, operation and replication of IoT assets for smart cities. It is implemented and tested in a municipal testbed and then re-replicated. | A large number of sensor data records collected over eight months. Demonstrates inter-jurisdictional replicability. Technical and organisational barriers are inventoried, along with ways to address them. | The paper is focused on its non-modular architecture. It does not track operational key performance indicators in a specific urban domain. |
| [39] | LoRaWAN for Smart City IoT Deployments: A Long Term Evaluation | Long Range Wide Area Network (LoRaWAN), commercial and custom gateways (Kerlink iBST, Raspberry Pi (RPi) + iC880A), air-quality sensors, The Things Network (TTN) and Message Queuing Telemetry Transport (MQTT). | A city-wide LoRaWAN network in Southampton for connecting data from air-quality sensors. It measures delivery rates and end-to-end delays. Mixed topology of gateways placed randomly. | More than 135,000 messages from 20 devices. A 99% rate of received messages arriving in under 10 s. City-scale coverage is confirmed, and the cost/benefit between do-it-yourself (DIY) and commercial gateways is discussed. | Sub-optimal placements reduce “data completeness”. Long-term sustainability is not guaranteed with LoRaWAN. |
| [40] | From Data to Action: Exploring AI and IoT-driven Solutions for Smarter Cities | IoT, AI and ML. | Data-driven urban management system with three use cases: road safety, energy efficiency, and early detection of potholes, floods, and fires. It also includes a case study carried out in Aveiro. | The system demonstrates the generation of actionable insights for safety, efficiency, and sustainability in real cities. | Preprint focused solely on system description and case study. The paper does not provide quantitative city-level performance indicators. |
| [41] | Smart City IoT Services Creation through LargeScale Collaboration | Future Internet Ware (FIWARE), Next Generation Service Interface (NGSI)/NGSI Linked Data (NGSI-LD), Service-Oriented Architecture (SOA). | Methodology for the rapid creation of smart-city services through componentisation and pan-European collaboration (SynchroniCity project). Defines 15 robust services and demonstrates their reuse across cities. | Includes 35 pilot services in 27 cities and, in total, 38 active operational service instances. Provides concrete implementations in Santander and in three cities in Denmark. | Focus on interoperability and reuse. This work does not address city-specific urban impact results. |
| [42] | Modeling Trees For Virtual Singapore: From Data Acquisition To CityGML Models | Light Detection and Ranging (LiDAR) and satellite imagery. Procedural three-dimensional (3D) modelling and City Geography Markup Language (CityGML). | Framework for populating Virtual Singapore with urban trees represented semantically and biologically: data acquisition (LiDAR/satellite), tree extraction and quantification, multi-LOD 3D modelling in CityGML. | Preliminary results and pipeline challenges relevant for vegetation modelling in the city’s digital twin. | Subsystem-level paper, not covering complete urban services. Highlights difficulties in data acquisition and modelling. |
| [43] | Estimating Smart City sensors data generation | Analysis of the sensor layer in Barcelona, smart-city architectural layers based on sensing, network, middleware, and applications (apps). | Evaluation of the city of Barcelona with a focus on data collection. Estimates the daily volumes generated by sensors and projects a full-coverage scenario. Proposes solutions for reducing data traffic and improving management. | Provides quantitative estimates for data generation and recommendations for efficient city-scale management. | Estimation study does not include live measurements across all data streams. System access is restricted due to hardware limitations. |
| [44] | International Case Studies of Smart Cities | Integrated ubiquitous city (u-city) platform with u-portal, u-facility management, u-security, u-disaster, u-environment. Integrated operations centre and media kiosks. | Case study by the Korea Research Institute for Human Settlements (KRIHS) and the Inter-American Development Bank (IDB): Pangyo built as a smart city from the greenfield stage. One-shot implementation in 3–4 years. Secured 75 million United States dollars (USD) in allocated development gains. Provides integrated services through a central command centre. | Large-scale implementation with multiple categories of public services. Rapid approach of constructing the city and smart-city systems in parallel. | Report oriented towards description and policy, with few detailed operational metrics. |
| [45] | Aveiro Tech City Living Lab: A Communication, Sensing and Computing Platform for City Environments | Fibre network and millimetre wave (mmWave) links, Wireless Fidelity (Wi-Fi), Intelligent Transport Systems G5 (ITS-G5), Cellular Vehicle-to-Everything (C-V2X), Fifth-Generation mobile network (5G), Long Range Wide Area Network (LoRaWAN), sensors (Radio Detection and Ranging radar, Light Detection and Ranging LiDAR, video, environmental), edge computing (Edge), cloud computing (Cloud) and a data platform. | Describes the architecture, implementation, and operation of the Aveiro Tech City Living Lab (ATCLL) in Aveiro. Connects fixed points and public transport. Collects and processes data for the Internet of Things (IoT) and Intelligent Transport Systems (ITS). | Large-scale multi-protocol infrastructure with real mobility and safety use cases. Provides field-measured indicators. | Article focused on infrastructure and capabilities. Does not report long-term public policy KPIs. |
| [46] | SmartSantander: IoT experimentation over a smart city testbed | Large-scale IoT testbed. Multiple federated urban scenarios. Architecture for experimentation. Support for smart-city applications. | Presents the architecture and implementation stage of the testbed. Concentrates a large number of IoT devices in real scenarios, federated into a single testbed for large-scale experimentation. | Reference platform used for experimentation and evaluation of IoT concepts under real-world conditions. Contributions to Future Internet architectures. | Focus on research and experimentation infrastructure, not on operational services or urban KPIs. |
| [47] | Romanian Municipalities and the Smart city Framework | Electronic government (e-government), mobile (Tranzy), smart street, public Wireless Fidelity (Wi-Fi), waste sensors, open data. | Comparative analysis of the most notable projects implemented in Cluj-Napoca, Iași, and Alba Iulia, across six components: governance, quality of life, citizen, environment, infrastructure/mobility, and economy. Includes site visits and municipal sources. | Ranking of projects in 2023: Cluj-Napoca 63, Iași 56, Alba Iulia 49. Covers implementations in the areas of transport, e-services, and environment. | Smart initiatives are still in early stages. Public information is limited. Some projects are delayed or unfinished. |
| [48] | IoT in urban development: insights into smart city applications, case studies, challenges, and future prospects | IoT, sensors, AI, cloud computing, data analytics, wireless communication technologies (WiFi, Bluetooth, RFID, cellular 4G/5G, NB-IoT), edge computing. | Comprehensive analysis of IoT-based smart city ecosystems. It analyses IoT components, integration with AI and networking technologies, and reviews several real-world smart city case studies. It investigates adoption challenges, particularly aspects related to security, privacy, interoperability, and governance. | IoT enables efficiency improvements in transportation, energy management, waste management, healthcare, and infrastructure monitoring. It provides examples of successful IoT implementations in cities and highlights best practices and cross-domain synergies. | The study is predominantly based on reviews and case studies. It does not provide KPIs, experimental benchmarks, or real-time validation through pilot deployments. |
| [49] | Digital twin technology in smart cities: a step towards intelligent urban management | IoT, AI, Big Data analytics, cloud computing, edge computing, 5G connectivity, blockchain-based security, predictive analytics. | A review that analyses the concepts, architectures, and technologies underpinning urban digital twins. It proposes a functional pipeline and a Digital Twin Implementation Readiness Level (DT-IRL) to align technical requirements with the real needs of cities. | It provides a structured multi-domain synthesis and defines clear directions for large-scale urban implementations. It highlights the role of IoT–AI–edge–cloud integration in achieving real-time performance. | Without proprietary implementation or direct experimental validation. It analyses existing pilot projects or case studies. Comparative quantitative evaluations between real platforms and operational outcomes are lacking. |
| [50] | SWOT analysis of smart city frameworks presented as a systematic literature review | ICT, IoT, data platforms, governance frameworks, environmental monitoring technologies. | Systematic literature review combined with SWOT analysis of existing smart city frameworks, focusing on core components rather than implementation details. The frameworks are classified into human-centred, technology-centred, human–technology integrated, and environment-focused categories. | It identifies four essential dimensions: technological infrastructure, governance, citizen engagement, and environmental sustainability. It indicates cybersecurity risks and technological dependency, while good governance and citizen inclusion represent key factors for sustainable smart cities. | Conceptual and analytical study. Without experimental validation, quantitative KPIs, or real-world performance measurements. The results depend on the quality and scope of the analysed literature and may be subject to a degree of subjective interpretation. |
| [51] | Smart cities and urban resilience: evaluating the impact on emergency response in China | IoT, Big Data analytics, cloud computing, smart city platforms, urban data integration systems. | Empirical study investigating the impact of smart city construction (SMC) on the high-quality development of urban emergency response in China. It employs a quasi-experimental design using Difference-in-Differences (DID) and PSM-DID methods applied to panel data from 237 prefecture-level cities. | The results show that smart city development has a significant positive effect on the quality of emergency response. Urban resilience is confirmed as a key mediating factor. The analysis indicates stronger effects in eastern regions compared to western regions. | The study is limited to Chinese prefecture-level cities, which reduces the generalisability of the findings to other national contexts. It focuses on policy-level impacts rather than on specific smart city technologies. |
| [52] | A methodological framework for the selection of key performance indicators for assessing smart city solutions | Urban innovation platforms, smart energy systems, ICT platforms, data analytics, KPI frameworks (CITYkeys, SCIS), stakeholder-oriented evaluation models. | The paper proposes a holistic methodological framework for the selection and structuring of KPIs intended to assess smart city solutions. The framework is built in six steps and integrates technical, environmental, economic, social, ICT, and legal perspectives, being citizen-centred. | The implementation of the framework led to the development of a repository of 75 KPIs organised across six dimensions and correlated with evaluation levels (building, district, city). The framework was validated in European demonstrator projects and demonstrates high applicability for monitoring. | The framework is oriented towards evaluation and monitoring, without providing operational values or direct results regarding urban performance. Full implementation requires extensive data access and a high level of institutional involvement. |
| [53] | Smart city indicators and the conceptual problems of measuring smart cities | Smart city indicator frameworks, composite indicators, proxy indicators, urban statistical data, monitoring and decision-support tools. | Conceptual and methodological paper that critically analyses the use of indicators for measuring urban performance. It examines the gap between the concept of a smart city and the actual content of the indicators used in rankings and evaluations, demonstrating that many measures are not linked to technology or digitalisation. | It identifies major issues of validity, relevance, and comparability of the indicators used in smart city assessments. It demonstrates that composite indicators can lead to erroneous interpretations and misleading city rankings. It proposes a return to individual indicators clearly correlated with digitalisation. | Predominantly theoretical work, without validation or application through real-time testing. It does not propose a new set of KPIs and does not provide evaluations of urban performance, but rather a critical analysis of existing practices. |
| [54] | Smart cities and communities: a key performance indicators framework | IoT, cyber-physical systems (CPS), sensors and actuators, wired and wireless networks (Wi-Fi, LPWAN, 5G, fibre), data platforms, data analytics, cloud and edge computing, interoperability frameworks. | Technical report proposing the Holistic Key Performance Indicators (H-KPI) Framework for the evaluation of smart cities and communities. The methodology adopts a multi-level approach and integrates alignment with community priorities, investment efficiency, and data flows. | It introduces five metrics: alignment of KPIs with community priorities, investment alignment, investment efficiency, information density, and quality of benefits. It provides a structured analytical method, support for comparability between cities, and an assessment of the maturity of urban systems. | Methodological and standardisation framework, without practical implementation or empirical results. It requires large volumes of data, institutional capacity, and adaptation to the local context. It does not provide predefined values, but rather a selection mechanism. |
| [55] | Edge AI for smart cities: foundations, challenges, and opportunities | Edge AI, IoT, CPS, AI/ML, edge computing, cloud computing, heterogeneous sensors, 5G/next-generation networks, embedded edge devices (Raspberry Pi, NVIDIA Jetson, microcontrollers), learning model optimisation (compression, pruning, federated learning). | Survey article that provides an analysis of Edge AI architectures for smart cities. It proposes a unified taxonomic view of key components: urban applications, sensor data, learning models, and infrastructure. The domains of transport, healthcare, buildings, environment, and manufacturing are analysed. | It offers a synthesis of Edge AI applications in smart cities and highlights patterns, recurring challenges, and strategies. It contributes an integrated conceptual framework that can guide research, design, and public policies in urban contexts. | It has no implementation. It does not provide urban performance indicators or comparative evaluations between cities. Validation is indirect, based on the analysed literature, and applicability depends on future studies and real-world implementations. |
| [56] | Integrating smart city technologies and urban resilience: a systematic review and a research agenda for urban planning and design | IoT, Geographic Information Systems (GIS), AI, digital twins, Big Data analytics, blockchain, open data platforms, participatory digital platforms. | Systematic review (PRISMA 2020) of 115 studies analysing how smart city technologies are integrated into urban planning tools, governance, and social processes to support urban resilience. | It demonstrates that smart technologies contribute to urban resilience. It identifies IoT and GIS as the technologies with the strongest foundation for monitoring, early warning, and operational management, while AI, digital twins, and blockchain largely remain at pilot or conceptual stages. | Limited to academic literature and to cities predominantly from high-income countries. There is limited comparative evidence regarding the long-term impact of emerging technologies. The analysis highlights imbalances. |
| [57] | Explainable Artificial Intelligence for smart city applications: a secure and trusted platform | AI, ML, Deep Learning (DL), Explainable Artificial Intelligence (XAI), IoT, cyber-physical systems, cloud computing, edge computing, cybersecurity frameworks. | Analytical chapter investigating the role of XAI in smart cities. It discusses the transition from “black-box” AI models to “white-box” approaches, highlighting requirements for interpretability, transparency, and explainability to enhance security. | It demonstrates that XAI can improve trust, control, and security in intelligent systems by facilitating the understanding of automated decisions and the detection of biases and vulnerabilities. | Synthesis work, without implementation or experimental evaluation. Performance indicators or comparative studies between cities are not discussed. Applicability depends on future developments. |
| [58] | Artificial intelligence of things for a sustainable smart city brain and digital twin systems: pioneering environmental synergies between real-time management and predictive planning | Artificial Intelligence of Things (AIoT), IoT, AI, ML, Big Data analytics, Urban Brain (UB), Urban Digital Twin (UDT), Cyber-Physical Systems of Systems (CPSoS), cloud and edge computing. | Conceptual framework that integrates UB/UDT platforms into an AIoT-based cyber-physical architecture. It aims to link real-time urban management with long-term predictive planning, supporting sustainable operations and decision-making processes in smart cities. | Bidirectional integration between operational analytics and predictive simulation to support urban sustainability. It highlights the potential of AIoT to improve environmental performance, resilience, and resource efficiency in smart cities. | Conceptual and theoretical study, without practical implementation or experimental validation. |
| [59] | Integration of IoT and Digital Twin for intelligent management of urban underground pipe galleries in smart cities | IoT, DT technology, cloud computing, edge computing (Raspberry Pi), ML, predictive analytics, LoRaWAN communication, RESTful APIs. | Intelligent management system for urban underground pipe galleries through the integration of IoT-based real-time monitoring with a DT-based virtual model. The system enables continuous data acquisition, predictive maintenance, and optimisation of underground infrastructure operations. | The evaluation demonstrates a prediction accuracy of 92% in detecting potential failures. Maintenance costs are reduced by 35%, while system downtime is decreased by 40%. | Validation is carried out in a simulated and small-scale environment. Challenges remain for large-scale deployment, including scalability, data volume management, network latency, and cybersecurity risks. |
| [60] | What indicators to use, why and when? (Evaluation of Smart and Sustainable City Development) | Smart and sustainable city indicator frameworks, urban performance indicators, evaluation and monitoring tools, statistical and qualitative analysis methods. | Research that proposes a taxonomy and a structured process for indicator selection in smart and sustainable city evaluations. The study analyses over 1500 indicators, comparing smart city indicators and sustainable city indicators according to their focus. | It demonstrates differences between indicators for smart cities and for sustainable cities. Smart city indicators focus on short-term technological efficiency, while sustainability indicators emphasise long-term impacts. | Methodological research without experimental implementation. The results depend on the analysed indicators and literature. Applicability requires local adaptation and expert interpretation. |
| [61] | Smart cities and IoT: an in-depth analysis of global research trends and future directions | IoT, AI, Big Data analytics, cloud computing, edge/fog computing, Natural Language Processing (NLP), Latent Semantic Analysis (LSA), TF-IDF, K-means clustering, Scopus database. | It analyses trends in the field of smart cities and IoT. The study processes 14,309 Scopus-indexed publications (2010–2024) using text-mining and LSA techniques to identify dominant research areas, emerging topics, countries, authors, and influential journals. | It identifies ten major research clusters, including security and privacy, sustainable smart cities, smart healthcare, smart governance, smart transport, cyber-physical systems, Industry 4.0, IoT in energy, and smart supply chains. | Exclusive review without implementation or validation. The results depend on the coverage of the Scopus database and the text-mining methods used. |
| [62] | Smart city technologies for sustainable urban planning: evidence and equity lessons from Shenzhen | IoT, AI, Big Data analytics, smart energy grids, renewable energy systems, AI-based traffic management, sponge city infrastructure, vertical greening, cloud and edge computing. | Study analysing the integration of smart city technologies into urban planning in Shenzhen. Four initiatives are evaluated: smart and renewable energy grids, AI-based traffic management, sponge city infrastructure, and vertical greening solutions. | Reduction in energy consumption by 15% (≈1.6 TWh/year), reduction in CO2 emissions by 20% through AI-based traffic management, reduction of flood incidents by up to 60% in pilot areas, expansion of urban green spaces by 30%, and improvement in air quality. | High implementation and maintenance costs, social equity issues, risks related to data security and privacy, algorithmic bias in AI traffic systems, and limited generalisability. |
| [63] | Review and analysis of smart city evaluation frameworks | ICT platforms, smart city evaluation frameworks, indicator-based evaluation systems, urban data, benchmarking tools. | Analytical study of existing smart city evaluation frameworks. The paper classifies and compares frameworks according to domains such as governance, technology, sustainability, mobility, economy, quality of life, and social inclusion. | It identifies deficiencies in existing frameworks, including lack of standardisation, social equity, and citizen participation. It highlights the need for a unified and inclusive evaluation framework. | Analytical study, without implementation or validation. It does not propose or test a new operational framework. The results depend on the selection of the literature. |
| [64] | Smart city governance and interoperability: enhancing human security in Yogyakarta and Makassar, Indonesia | ICT platforms, interoperable information systems, data integration platforms, e-government systems, smart city platforms, PLS-SEM analytical tools. | It analyses how interoperability attributes influence smart city governance and human security. The study is based on survey data collected from 315 respondents across 47 government agencies in Yogyakarta and Makassar, using PLS-SEM modelling. | The results demonstrate that smart city governance enhances human security. Design processes, user interaction, service consumption, and change management show strong positive effects. | The study is limited to two cities in Indonesia. It is focused on the public sector and is limited with regard to the private sector and civil society. It does not evaluate smart city technologies at the operational level. |
| [65] | Coupled evaluation and forecasting of smart city sustainability using Kolmogorov-Arnold networks | IoT, ICT infrastructure, Big Data, TOPSIS, entropy weighting method, coupling coordination model, Kolmogorov-Arnold Networks (KANs), AI-based time-series forecasting. | Evaluation of cities using TOPSIS, entropy weighting, coupling coordination analysis, and KANs. It assesses Urban Smart Infrastructure (USI), Environmental Pollution Control (EPC), and Urban Ecological Greening (UEG) across 21 smart cities in China. | Improvement in the coordination levels of smart cities, with forecasts indicating growth towards advanced coordination by 2030. KANs outperform MLP, CNN, and LSTM models in terms of forecasting accuracy and convergence. | Limited to smart city pilot regions in China. The results depend on the availability and quality of statistical yearbook data. It focuses on sustainability indicators and does not directly evaluate performance. |
| [66] | Integration of the Internet of Things in smart cities: enhancing urban life through connected technologies | IoT, AI, ML, edge computing, cloud computing, blockchain, low-power networks, 5G, IoT sensors powered by renewable energy sources, MQTT, CoAP, HTTP. | It proposes a multi-layer, AI-enhanced IoT framework for smart cities that integrates heterogeneous urban systems. The architecture focuses on interoperability, cybersecurity, energy efficiency, and citizen-centred engagement. | The evaluations indicate interoperability across platforms, reduction of security risks by 85%, reduction in energy consumption by 12–40%, improvement in resource efficiency by 35%, reduction in maintenance costs by 50%, and reduction in traffic congestion by 30%. | The results are validated through testing and simulated urban environments rather than real urban deployments. The framework’s performance depends on institutional capacity. |
| [67] | MACeIP: a context-enriched multimodal ambient intelligence platform for smart cities | IoT sensors, multimodal AI, XAI, edge computing, cloud computing, LoRaWAN, computer vision, LSTM forecasting, AR/VR interfaces, APIs. | Multimodal platform for smart cities that supports urban management. It includes Interactive Hubs, a pedestrian monitoring system, intelligent public asset management, and a City Planning Portal (CPP). | The prototype counts pedestrians in real time and detects abnormal behaviour, forecasts energy demand for street lighting, monitors environmental parameters, and improves interaction through Interactive Hubs. | Prototype implementation, without a pertinent evaluation. There is no comparison with alternative platforms or KPIs. Cybersecurity and privacy are addressed conceptually. |
| No. | Category | References | Observations/Role in Research |
|---|---|---|---|
| 1 | IoT & networks/infrastructure | [38,39,41,43,45,46,48,66,67] | Technological foundations for smart city infrastructure and data collection and transmission. |
| 2 | Platforms/testbeds & living labs | [38,39,45,46,67] | Experimental validation and real-world implementations of smart city solutions. |
| 3 | Digital twin/3D modelling/metaverse | [42,49,58,59] | Virtual representation of the city for analysis, simulation, and intelligent management. |
| 4 | AI/Edge AI/AIoT/XAI | [40,55,57,58,59,62,65,66,67] | Intelligent decision support, automation, and advanced analysis of urban data. |
| 5 | KPI/indicators/evaluation & benchmarking | [52,53,54,60,63,65] | Measurement of smart city performance, sustainability, and maturity. |
| 6 | Governance/interoperability/e-government | [41,47,50,54,56,64] | Institutional framework, public policies, and interoperability between systems. |
| 7 | Resilience/crisis & emergency management | [51,56,62] | Enhancing urban response capacity to crises and emergency situations. |
| 8 | Case studies (cities/countries) & public policies | [44,47,51,62,64] | Practical applicability and lessons learned from real-world implementations. |
| 9 | Bibliometric analyses/trends | [61] | Identification of research directions and the evolution of the smart city field. |
Disclaimer/Publisher’s Note: The statements, opinions and data contained in all publications are solely those of the individual author(s) and contributor(s) and not of MDPI and/or the editor(s). MDPI and/or the editor(s) disclaim responsibility for any injury to people or property resulting from any ideas, methods, instructions or products referred to in the content. |
© 2026 by the authors. Licensee MDPI, Basel, Switzerland. This article is an open access article distributed under the terms and conditions of the Creative Commons Attribution (CC BY) license.
Share and Cite
Nicolăescu, C.G.; Marica, M.C.; Ionescu, V.M.; Enescu, M.C.; Bizon, N. Next-Generation Smart Cities: An Overview and a Proposal for the Hub Architecture. Sustainability 2026, 18, 2951. https://doi.org/10.3390/su18062951
Nicolăescu CG, Marica MC, Ionescu VM, Enescu MC, Bizon N. Next-Generation Smart Cities: An Overview and a Proposal for the Hub Architecture. Sustainability. 2026; 18(6):2951. https://doi.org/10.3390/su18062951
Chicago/Turabian StyleNicolăescu, Cosmin George, Marius Constantin Marica, Valeriu Manuel Ionescu, Madalin Ciprian Enescu, and Nicu Bizon. 2026. "Next-Generation Smart Cities: An Overview and a Proposal for the Hub Architecture" Sustainability 18, no. 6: 2951. https://doi.org/10.3390/su18062951
APA StyleNicolăescu, C. G., Marica, M. C., Ionescu, V. M., Enescu, M. C., & Bizon, N. (2026). Next-Generation Smart Cities: An Overview and a Proposal for the Hub Architecture. Sustainability, 18(6), 2951. https://doi.org/10.3390/su18062951

