Extending the IoT-Stream Model with a Taxonomy for Sensors in Sustainable Smart Cities
Abstract
1. Introduction
2. Related Work
3. Sustainable Smart Cities and Iot-Stream: Fundamentals
3.1. From Smart Cities to SSCs
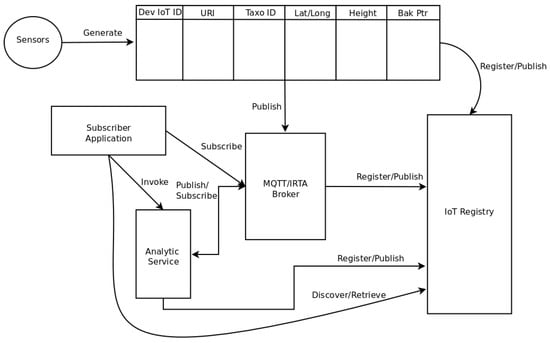
3.2. Iot-Stream: A Lightweight Ontology for IoT
- Identifying possible sensing technologies related to different applications: Given the collection of sensors associated with the IoT model, it is difficult to classify them according to their underlying technology. Assume, for example, that an application connected to the IoT model makes use of the temperature in the city downtown in order to provide citizens with weather-related information. There may be several types of sensors in the IoT ecosystem that can provide this data, but not all of them will be useful (e.g., a sensor based on a thermocouple will provide a coarse temperature reading that is not useful for the application, whereas a reading based on a LM35 diode technology can read temperatures with high precision in certain ranges).
- Finding alternative sensors as back-up solutions:Sensors in an IoT ecosystem may fail and become inactive for several reasons (malfunctioning, unexpected damage because of weather conditions, etc.). Therefore, the IoT model needs to be able to show “graceful degradation” when such a malfunctioning occurs. Having the ability to identify alternative sensors which might provide back-up hardware in such cases would be a significant improvement in IoT-Stream (and in any IoT model).
4. A Taxonomy for Sensors in Iot-Stream Oriented towards SSCs
4.1. Providing IDs for Sensors: The Sensor Management Table (SMT)
- Dimensions: The first 5 bits in (32 possible values) represent a number associated with the dimensions in a smart city being sensed with the sensor in the IoT-Stream ecosystem (energy, education, traffic, city-services, etc.). At the current stage, we consider only nine dimensions (as depicted in Figure 2), but other alternatives might be relevant (industry, tourism, etc.).
- Application area: The second 5 bits in (32 possible values) correspond to some specific application area within the dimension under consideration (e.g., if the dimension is “environment”, possible application areas might be soil, water, or air).
- Sensed Variable: the third six bits in the ID (64 possible values) correspond to the variable being sensed by the sensor associated with the ID (e.g., temperature, wind direction, or atmospheric pressure).
- Sensor type: The fourth 8 bits (256 possible values) correspond to the type of sensor being identified, according to its technological features (e.g., mercury or aneroid, in the case of a sensor for atmospheric pressure).
4.2. Example: Measuring Carbon Monoxide ()
5. Sustainability in Smart Cities: A Case Study
Case Study
6. Conclusions and Future Work
Author Contributions
Funding
Institutional Review Board Statement
Informed Consent Statement
Data Availability Statement
Conflicts of Interest
Appendix A. A Taxonomy for Sensors: Details
References
- Santos, R.M.; Santos, J.; Orozco, J.D. A least upper bound on the fault tolerance of real-time systems. J. Syst. Softw. 2005, 78, 47–55. [Google Scholar] [CrossRef]
- Santos, R.; Lipari, G.; Bini, E.; Cucinotta, T. On-line schedulability tests for adaptive reservations in fixed priority scheduling. Real-Time Syst. 2012, 48, 601–634. [Google Scholar] [CrossRef]
- UNECE Publications. A U4SSC Deliverable—Guidelines on Tools and Mechanisms to Finance Smart Sustainable Cities Projects. Technical Report. 2021. Available online: https://unece.org/sites/default/files/2021-08/U4SSC_Guidelines-on-tools-and-mechanisms-to-finance-SSC-projects.pdf (accessed on 1 February 2023).
- UNECE Publications. Collection Methodology for Key Performance Indicators for Smart Sustainable Cities. Technical Report. 2017. Available online: https://unece.org/DAM/hlm/documents/Publications/U4SSC-CollectionMethodologyforKPIfoSSC-2017.pdf (accessed on 1 February 2023).
- Elsaleh, T.; Enshaeifar, S.; Rezvani, R.; Acton, S.T.; Janeiko, V.; Bermudez-Edo, M. IoT-Stream: A Lightweight Ontology for Internet of Things Data Streams and Its Use with Data Analytics and Event Detection Services. Sensors 2020, 20, 953. [Google Scholar] [CrossRef] [PubMed]
- Weekes, S. The Open Road. Technical Report. 2019. Available online: https://www.smartcitiesworld.net/ebooks/ebooks/the-open-road-a-smart-city-is-an-interoperable-city (accessed on 1 February 2023).
- Syed, A.S.; Sierra-Sosa, D.; Kumar, A.; Elmaghraby, A. IoT in smart cities: A survey of technologies, practices and challenges. Smart Cities 2021, 4, 429–475. [Google Scholar] [CrossRef]
- Whaiduzzaman, M.; Barros, A.; Chanda, M.; Barman, S.; Sultana, T.; Rahman, M.S.; Roy, S.; Fidge, C.J. A Review of Emerging Technologies for IoT-Based Smart Cities. Sensors 2022, 22, 9271. [Google Scholar] [CrossRef] [PubMed]
- Anagnostopoulos, T.; Zaslavsky, A.; Ntalianis, K.; Anagnostopoulos, C.; Ramson, S.J.; Shah, P.J.; Behdad, S.; Salmon, I. IoT-enabled tip and swap waste management models for smart cities. Int. J. Environ. Waste Manag. 2021, 28, 521–539. [Google Scholar] [CrossRef]
- Ariza, J.; Garcés, K.; Cardozo, N.; Sánchez, J.P.R.; Vargas, F.J. IoT architecture for adaptation to transient devices. J. Parallel Distrib. Comput. 2021, 148, 14–30. [Google Scholar] [CrossRef]
- Zhang, J.; Ma, M.; Wang, P.; Sun, X.d. Middleware for the Internet of Things: A Survey on Requirements, Enabling Technologies, and Solutions. J. Syst. Archit. 2021, 117, 102098. [Google Scholar] [CrossRef]
- Pivoto, D.G.; de Almeida, L.F.; da Rosa Righi, R.; Rodrigues, J.J.; Lugli, A.B.; Alberti, A.M. Cyber-physical systems architectures for industrial internet of things applications in Industry 4.0: A literature review. J. Manuf. Syst. 2021, 58, 176–192. [Google Scholar] [CrossRef]
- Rozsa, V.; Denisczwicz, M.; Dutra, M.L.; Ghodous, P.; da Silva, C.F.; Moayeri, N.; Biennier, F.; Figay, N. An Application Domain-Based Taxonomy for IoT Sensors. In Proceedings of the ISPE Conference, Curitiba, Brazil, 3–7 October 2016; pp. 249–258. [Google Scholar]
- Farias da Costa, V.C.; Oliveira, L.; de Souza, J. Internet of Everything (IoE) Taxonomies: A Survey and a Novel Knowledge-Based Taxonomy. Sensors 2021, 21, 568. [Google Scholar] [CrossRef]
- Rosero-Montalvo, P.D.; López-Batista, V.F.; Peluffo-Ordóñez, D.H. A New Data-Preprocessing-Related Taxonomy of Sensors for IoT Applications. Information 2022, 13, 241. [Google Scholar] [CrossRef]
- Souri, A.; Hussien, A.; Hoseyninezhad, M.; Norouzi, M. A systematic review of IoT communication strategies for an efficient smart environment. Trans. Emerg. Telecommun. Technol. 2022, 33, e3736. [Google Scholar] [CrossRef]
- Mountrouidou, X.; Billings, B.; Mejia-Ricart, L. Not just another Internet of Things taxonomy: A method for validation of taxonomies. Internet Things 2019, 6, 100049. [Google Scholar] [CrossRef]
- Voas, J. Networks of ‘things’. NIST Spec. Publ. 2016, 800, 800-183. [Google Scholar]
- Mukherjee, S.; Gupta, S.; Rawlley, O.; Jain, S. Leveraging big data analytics in 5G-enabled IoT and industrial IoT for the development of sustainable smart cities. Trans. Emerg. Telecommun. Technol. 2022, 33, e4618. [Google Scholar] [CrossRef]
- Toli, A.M.; Murtagh, N. The Concept of Sustainability in Smart City Definitions. Front. Built Environ. 2020, 6, 77. [Google Scholar] [CrossRef]
- Ramírez-Moreno, M.A.; Keshtkar, S.; Padilla-Reyes, D.A.; Ramos-López, E.; García-Martínez, M.; Hernández-Luna, M.C.; Mogro, A.E.; Mahlknecht, J.; Huertas, J.I.; Peimbert-García, R.E.; et al. Sensors for Sustainable Smart Cities: A Review. Appl. Sci. 2021, 11, 8198. [Google Scholar] [CrossRef]
- Yaqoob, I.; Ahmed, E.; Hashem, I.A.T.; Ahmed, A.I.A.; Gani, A.; Imran, M.; Guizani, M. Internet of things architecture: Recent advances, taxonomy, requirements, and open challenges. IEEE Wirel. Commun. 2017, 24, 10–16. [Google Scholar] [CrossRef]
- Borgia, E. The Internet of Things vision: Key features, applications and open issues. Comput. Commun. 2014, 54, 1–31. [Google Scholar] [CrossRef]
- United Nations. SDG Indicators: Global Indicator Framework for the Sustainable Development Goals and Targets of the 2030 Agenda for Sustainable Development. Technical Report. 2017. Available online: https://unstats.un.org/sdgs/indicators/indicators-list/ (accessed on 1 February 2023).
- Fagroud, F.Z.; Ajallouda, L.; Lahmar, E.H.B.; Toumi, H.; Zellou, A.; El Filali, S. A Brief Survey on Internet of Things (IoT). In Digital Technologies and Applications; Motahhir, S., Bossoufi, B., Eds.; Springer International Publishing: Cham, Switzerland, 2021; pp. 335–344. [Google Scholar]
- Janowicz, K.; Haller, A.; Cox, S.J.; Le Phuoc, D.; Lefrançois, M. SOSA: A lightweight ontology for sensors, observations, samples, and actuators. J. Web Semant. 2019, 56, 1–10. [Google Scholar] [CrossRef]
- Bendadouche, R.; Roussey, C.; De Sousa, G.; Chanet, J.P.; Hou, K.M. Extension of the Semantic Sensor Network Ontology for Wireless Sensor Networks: The Stimulus-WSNnode-Communication Pattern. In Proceedings of the 5th International Conference on Semantic Sensor Networks, Boston, MA, USA, 12 November 2012; CEUR-WS.org: Aachen, Germany, 2012; Volume 904, pp. 49–64. [Google Scholar]
- OMG. OMG System Modeling Language (SysML). Specification, OMG. Technical Report. 2019. Available online: https://www.omg.org/spec/SysML/ (accessed on 1 February 2023).
- Agarwal, R.; Fernandez, D.G.; Elsaleh, T.; Gyrard, A.; Lanza, J.; Sanchez, L.; Georgantas, N.; Issarny, V. Unified IoT ontology to enable interoperability and federation of testbeds. In Proceedings of the 2016 IEEE 3rd World Forum on Internet of Things (WF-IoT), Reston, VA, USA, 12–14 December 2016; pp. 70–75. [Google Scholar] [CrossRef]
- Meseguer, R.; Molina, C.; Ochoa, S.F.; Santos, R. Energy-aware topology control strategy for human-centric wireless sensor networks. Sensors 2014, 14, 2619–2643. [Google Scholar] [CrossRef] [PubMed]
- Perry, M.; Herring, J. OGC GeoSPARQL-A Geographic Query Language for RDF Data. Implementation Standard, OGC. Technical Report. 2019. Available online: https://opengeospatial.github.io/ogc-geosparql/geosparql11/spec.html (accessed on 1 February 2023).
- Finochietto, M.; Eggly, G.M.; Santos, R.; Orozco, J.; Ochoa, S.F.; Meseguer, R. A Role-Based Software Architecture to Support Mobile Service Computing in IoT Scenarios. Sensors 2019, 19, 4801. [Google Scholar] [CrossRef] [PubMed]
- Mattiuzzi, C.; Lippi, G. Worldwide epidemiology of carbon monoxide poisoning. Hum. Exp. Toxicol. 2020, 39, 387–392. [Google Scholar] [CrossRef] [PubMed]
- Shilpa, V.; Vidya, A.; Pattar, S. MQTT based Secure Transport Layer Communication for Mutual Authentication in IoT Network. Glob. Transit. Proc. 2022, 3, 60–66. [Google Scholar] [CrossRef]
- Tariq, M.A.; Khan, M.; Raza Khan, M.T.; Kim, D. Enhancements and Challenges in CoAP—A Survey. Sensors 2020, 21, 6391. [Google Scholar] [CrossRef]
- Fadda, M.; Anedda, M.; Girau, R.; Pau, G.; Giusto, D.D. A Social Internet of Things Smart City Solution for Traffic and Pollution Monitoring in Cagliari. IEEE Internet Things J. 2023, 10, 2373–2390. [Google Scholar] [CrossRef]
- Gentili, J.O.; Fernández, M.E.; Campo, A.M. Vulnerability in Bahía Blanca. Estimating technology-related risks. Int. J. Disaster Risk Reduct. 2018, 31, 659–667. [Google Scholar] [CrossRef]






| Dev. IoT ID | URI | Taxonomy ID | Lat | Long | Height | Backup by |
|---|---|---|---|---|---|---|
| 1 | weatherstation/wind/speed | 30:40:5:7 | 38.1924 | 62.0324 | 25 | 2,3 |
| 2 | airport/wind/speed | 30:40:5:7 | 38.3450 | 62.1245 | 25 | 1,3 |
| 3 | park/wind/speed | 30:40:5:7 | 38.4000 | 62.1250 | 25 | 1,2 |
| 4 | weatherstation/wind/direction | 30:40:5:8 | 38.1924 | 62.0324 | 25 | 5,6 |
| 5 | airport/wind/direction | 30:40:5:8 | 38.3450 | 62.1245 | 25 | 4,6 |
| 6 | park/wind/direction | 30:40:5:8 | 38.4000 | 62.1250 | 25 | 4,5 |
| 7 | … | … | … | … | … | … |
Disclaimer/Publisher’s Note: The statements, opinions and data contained in all publications are solely those of the individual author(s) and contributor(s) and not of MDPI and/or the editor(s). MDPI and/or the editor(s) disclaim responsibility for any injury to people or property resulting from any ideas, methods, instructions or products referred to in the content. |
© 2023 by the authors. Licensee MDPI, Basel, Switzerland. This article is an open access article distributed under the terms and conditions of the Creative Commons Attribution (CC BY) license (https://creativecommons.org/licenses/by/4.0/).
Share and Cite
Santos , R.; Eggly, G.; Gutierrez, J.; Chesñevar , C.I. Extending the IoT-Stream Model with a Taxonomy for Sensors in Sustainable Smart Cities. Sustainability 2023, 15, 6594. https://doi.org/10.3390/su15086594
Santos R, Eggly G, Gutierrez J, Chesñevar CI. Extending the IoT-Stream Model with a Taxonomy for Sensors in Sustainable Smart Cities. Sustainability. 2023; 15(8):6594. https://doi.org/10.3390/su15086594
Chicago/Turabian StyleSantos , Rodrigo, Gabriel Eggly, Julián Gutierrez, and Carlos I. Chesñevar . 2023. "Extending the IoT-Stream Model with a Taxonomy for Sensors in Sustainable Smart Cities" Sustainability 15, no. 8: 6594. https://doi.org/10.3390/su15086594
APA StyleSantos , R., Eggly, G., Gutierrez, J., & Chesñevar , C. I. (2023). Extending the IoT-Stream Model with a Taxonomy for Sensors in Sustainable Smart Cities. Sustainability, 15(8), 6594. https://doi.org/10.3390/su15086594

