Next Article in Journal
Survey on Secure Scientific Workflow Scheduling in Cloud Environments
Next Article in Special Issue
AI Agents Meet Blockchain: A Survey on Secure and Scalable Collaboration for Multi-Agents
Previous Article in Journal
The Time Machine: Future Scenario Generation Through Generative AI Tools
Previous Article in Special Issue
Exploiting Blockchain Technology for Enhancing Digital Twins’ Security and Transparency
 
 
Font Type:
Arial Georgia Verdana
Font Size:
Aa Aa Aa
Line Spacing:
Column Width:
Background:
Article

Decentralized Identity Management for Internet of Things (IoT) Devices Using IOTA Blockchain Technology

by
Tamai Ramírez-Gordillo
,
Antonio Maciá-Lillo
,
Francisco A. Pujol
,
Nahuel García-D’Urso
,
Jorge Azorín-López
and
Higinio Mora
*
Department of Computer Technology and Computation, University of Alicante, 03690 Alicante, Spain
*
Author to whom correspondence should be addressed.
Future Internet 2025, 17(1), 49; https://doi.org/10.3390/fi17010049
Submission received: 2 December 2024 / Revised: 16 January 2025 / Accepted: 17 January 2025 / Published: 20 January 2025

Abstract

The exponential growth of the Internet of Things (IoT) necessitates robust, scalable, and secure identity management solutions to handle the vast number of interconnected devices. Traditional centralized identity systems are increasingly inadequate due to their vulnerabilities, such as single points of failure, scalability issues, and limited user control over data. This study explores a decentralized identity management model leveraging the IOTA Tangle, a Directed Acyclic Graph (DAG)-based distributed ledger technology, to address these challenges. By integrating Decentralized Identifiers (DIDs), Verifiable Credentials (VCs), and IOTA-specific technologies like IOTA Identity, IOTA Streams, and IOTA Stronghold, we propose a proof-of-concept framework that enhances security, scalability, and privacy in IoT ecosystems. Our implementation on resource-constrained IoT devices demonstrates the feasibility of this approach, highlighting significant improvements in transaction efficiency, real-time data exchange, and cryptographic key management. Furthermore, this research aligns with Web 3.0 principles, emphasizing decentralization, user autonomy, and data sovereignty. The findings suggest that IOTA-based solutions can effectively advance secure and user-centric identity management in IoT, paving the way for broader applications in various domains, including smart cities and healthcare.

1. Introduction

The rapid growth of the Internet of Things (IoT) has notably transformed industries such as healthcare, transportation, and smart cities, enhancing real-time data collection and decision-making processes [1]. By 2030, it is estimated that over 75 billion IoT devices will be connected, underscoring their critical role in the digital ecosystem. However, the widespread adoption of IoT technologies also introduces significant challenges, particularly in identity management, security, and data privacy.
Conventional identity management systems operate primarily through a centralized framework, depending on a single authority to authenticate and manage device identities. Although these systems perform adequately in specific cases, they inherently possess vulnerabilities such as single points of failure, restricted scalability, and limited data privacy. These issues become more pronounced in large-scale IoT implementations, where the number of interconnected devices can strain centralized structures, thus increasing the chances of security breaches and system interruptions.
To address these challenges, decentralized identity (DID) frameworks have emerged as a robust alternative, aligning with the principles of Web 3.0, which emphasize user autonomy, data sovereignty, and trustless interactions. Blockchain technology, characterized by its immutability, transparency, and distributed architecture, provides a foundation for such systems [2,3]. However, the high computational costs and scalability issues associated with traditional blockchain platforms, such as Bitcoin and Ethereum, make them suboptimal for resource-constrained IoT environments [4,5].
The Directed Acyclic Graph (DAG)-based technology, exemplified by the IOTA Tangle, provides a promising alternative to traditional blockchain architectures for distributed ledger systems. Unlike blockchains, the IOTA Tangle uses a graph structure where each transaction validates two or more previous transactions, eliminating the need for miners and enabling feeless, parallel transactions. This design significantly improves scalability and energy efficiency, making it particularly suitable for Internet of Things (IoT) applications that require lightweight, cost-effective, and high-performance solutions.
In the IOTA Tangle, each transaction serves as the smallest unit of consensus, with the Markov Chain Monte Carlo (MCMC) method used to attach new transactions and maintain an equilibrium distribution within the network. Consensus is achieved through transaction validation performed by all nodes, which ensures decentralization, security, and robustness without the need for a traditional Proof-of-Work (PoW) system for mining. Instead, IOTA employs a lightweight PoW mechanism solely to prevent spam and dishonest transactions.
Compared to blockchain, the Tangle’s asynchronous and parallel processing eliminates bottlenecks caused by block production, reducing delays and enhancing throughput as the network scales. This unique property allows the Tangle to handle increasing transaction loads effectively, with higher network activity leading to faster transaction validation. This scalability is particularly advantageous for IoT ecosystems, where a vast number of low-power devices generate frequent microtransactions.
Additionally, the IOTA Tangle provides a robust framework for advanced identity management, supporting concepts such as Decentralized Identifiers (DIDs) and Verifiable Credentials (VCs). These technologies enable secure device authentication and efficient data exchange, making IOTA an attractive solution for managing large-scale IoT networks. Its design addresses challenges in resource-constrained environments while ensuring high levels of security, privacy, and interoperability.
Self-Sovereign Identity (SSI) allows individuals and organizations to store their identity data locally, choosing what information to share without relying on centralized identity providers. This approach enables the creation of identities independently of governments, corporations, or global organizations [6]. The World Wide Web Consortium (W3C), an international body dedicated to developing web standards, has defined two fundamental standards for a secure and privacy-preserving decentralized identity architecture: DIDs and VCs.
DIDs and VCs both utilize asymmetric cryptography to ensure the privacy, integrity, and authenticity of identity-related information. DIDs are generated using cryptographic key pairs, where a public key encrypts messages sent to the identity and a private key decrypts them, proving ownership and control. VCs rely on similar cryptographic principles, with the issuing entity digitally signing credentials using its private key. These credentials can then be verified using the public keys of the issuer and the recipient, ensuring that the credentials are authentic and unaltered. Together, DIDs and VCs provide a secure and flexible system for decentralized identity management, enabling trusted interactions in IoT ecosystems.
Despite its potential, adopting decentralized identity management in IoT ecosystems using IOTA presents several challenges. The high computational demands of cryptographic operations on resource-constrained devices, such as IoT sensors or Raspberry Pi, remain a critical issue. Interoperability with existing identity frameworks, such as Hyperledger Indy and Ethereum, is another barrier, requiring the development of bridging solutions. Additionally, the lack of standardized communication protocols like DIDComm in the IOTA framework limits seamless interactions between decentralized identities. The scalability of non-permanent nodes in the IOTA Tangle and their associated data persistence issues also pose challenges. Finally, ensuring regulatory compliance, such as adherence to the General Data Protection Regulation (GDPR) while leveraging decentralized identity principles, introduces complexities that must be addressed to ensure broader adoption and practical usability.
This research builds upon a growing body of work on decentralized identity and IoT security. Recent studies emphasize the potential of blockchain and DAG-based systems, like IOTA, in mitigating IoT vulnerabilities and improving transparency, accountability, and user empowerment in decentralized environment principles; IOTA strengthens privacy-preserving and scalable identity management in IoT networks, addressing critical challenges in the decentralized Internet.
This study proposes a decentralized identity management model that uses the IOTA framework to enable secure and scalable identity solutions for IoT devices. By incorporating SSI principles, the model empowers devices with verifiable, independent identities, ensuring data privacy and user control while mitigating the risks associated with centralized architectures. Specifically, the study focuses on integrating IOTA Identity for Decentralized Identifiers, IOTA Streams for secure data exchange, and IOTA Stronghold for cryptographic key management.
The primary objectives of our approach are as follows:
  • To design and implement a proof-of-concept decentralized identity management system for IoT devices using IOTA.
  • To evaluate the performance, scalability, and security of the proposed system under resource-constrained IoT conditions.
  • To explore the broader implications of decentralized identity solutions for the future of IoT in the context of Web 3.0.
This study addresses a critical gap in IoT identity management by proposing a scalable, secure, and privacy-preserving solution leveraging cutting-edge technologies such as the IOTA Tangle. The findings of this research have implications for advancing Web 3.0 paradigms and paving the way for a decentralized IoT ecosystem.
This paper is organized as follows: Section 2 summarizes some related works; Section 3 describes the materials and methods employed in this study, including the hardware and software used, as well as the implementation details of the proposed framework. Section 4 presents the results of the proof-of-concept implementation and discusses its performance in terms of scalability and security. Section 5 provides an in-depth discussion of the challenges, limitations, and implications of this approach. Finally, Section 8 concludes the paper by summarizing key findings and outlining directions for future research.

2. Related Works

2.1. Background and Definitions of IOTA Technology

IOTA is a decentralized, open-source cryptocurrency and distributed ledger technology (DLT) designed to address the limitations of traditional blockchain systems, particularly in the context of the Internet of Things (IoT). Unlike conventional blockchains, which rely on miners to validate transactions, IOTA uses a structure known as the “Tangle”. The Tangle is a Directed Acyclic Graph (DAG) that offers a scalable and efficient alternative to blockchain’s linear transaction structure. In this system, each new transaction must confirm two previous transactions, creating a web-like structure that grows exponentially as more transactions are added, eliminating the need for miners and allowing for feeless and faster transactions.
The concept of decentralized identity management is deeply intertwined with IOTA’s vision of a more connected and autonomous world. Traditionally, online identities have been centralized and controlled by institutions such as governments or corporations. However, with the increasing demand for privacy and control over personal data, decentralized identity management systems are emerging as a promising solution. In such systems, individuals can control their own identity data without the need for intermediaries, creating a more secure and transparent ecosystem.
IOTA’s Tangle plays a key role in this new paradigm by providing a secure, immutable ledger for storing and verifying identity-related data in a decentralized manner. Through the Tangle, users can create and manage Self Sovereign Identities (SSIs), which are digital identities that allow users to maintain full control over their personal data. By leveraging the benefits of the IOTA architecture—such as scalability, speed, and zero-fee transactions—the technology paves the way for more robust and private identity solutions that are not reliant on traditional centralized authorities. As the world continues to embrace digital transformation, IOTA’s Tangle and its approach to decentralized identity management could play a crucial role in shaping the future of data privacy and online security.

2.2. Literature Review

The rapid integration of the Internet of Things (IoT) has highlighted the urgent need for identity management solutions that are robust and scalable and protect user privacy. Traditional centralized identity systems often struggle in IoT environments due to vulnerabilities such as single points of failure, limited scalability and reduced user control [7]. In addition, this type of architecture is more vulnerable to common attacks (e.g., a DDoS attack) as there is a centralized server that can be targeted. There are also scalability issues in an IoT ecosystem due to the same centralization problem [8]. Finally, most of these systems operate in a non-transparent way, as the control of identities is given to a third party and therefore control and ownership of these identities is denied to the owners [9].
Decentralized Identity (DID) frameworks, supported by distributed ledger technologies (DLTs) such as blockchains and Directed Acyclic Graphs (DAGs), are increasingly recognized as transformative solutions for secure identity management. By eliminating intermediary organizations, these systems enable users to independently create and manage their unique digital identities stored on a decentralized network. This approach enhances data sovereignty, privacy, and interoperability across services while minimizing reliance on centralized entities [10]. DLT-based identity frameworks use cryptographic mechanisms to secure personal information and ensure data integrity. Each transaction is immutably recorded in a transparent and chronological ledger that is accessible to all participants through a consensus mechanism. Unlike traditional models that rely on intermediaries such as identity providers (IDPs) or service providers (SPs), DLT systems allow participants to maintain synchronized copies of data without centralized control. This decentralized structure not only prevents single points of failure but also ensures identity portability, a critical requirement for IoT ecosystems [9]. For IoT devices, DLTs address specific challenges by providing scalable and secure identity solutions. They mitigate the risks associated with traditional centralized systems, such as vulnerability to cyber attacks and loss of control over identity data. In addition, DLT-based systems enhance interoperability, enabling the seamless integration of services in a decentralized environment [11].

2.2.1. Blockchain-Based Approaches

Blockchain-based identity systems have been extensively explored for their ability to enhance security and privacy [12]. The Bring-Your-Own-Device-IDentity (BYODID) concept offers a semi-decentralized approach to identity management in the IoT [13]. It introduces blockchain-based digital identities to ensure unique, global device identities with features such as identity creation, ownership transfer, and portability across networks. The architecture uses blockchain principles to maintain a global registry of immutable records with unique identifiers for each device, enhanced anonymity, and minimal reliance on third parties. Device manufacturers generate cryptographic keys and a blockchain address during production to create a unique digital identity. This identity is securely stored on the blockchain using smart contracts, enabling ownership management and ensuring trust and security. In addition, BYODID enables the secure transfer of ownership between users while maintaining device security and traceability. This ensures that the identity remains unique, portable and globally recognized across networks.
The authors of [14] proposed a blockchain-based identity management scheme that uses a proxy service to minimize the computational power and bandwidth required for blockchain transactions on IoT devices, while preserving transaction signatures generated directly by the device. In this approach, each IoT device is assigned a blockchain identity issued by a Certification Authority (CA) acting as an identity provider, which is used to sign transactions sent to a blockchain proxy (specifically using Fabric Proxy). However, the proposed architecture relies on a centralized identity management system by the identity provider, which conflicts with the principles of decentralized or Self-Sovereign Identity [15].
The paper in [16] introduces the concepts of Self-Sovereign Identity (SSI) and Decentralized Identifiers (DIDs) as tools to enhance the security of IoT devices and improve data privacy and integrity by reducing reliance on external certification authorities. Building on these concepts, the authors of [17] apply them using a permissioned blockchain approach, allowing device owners to create and fully control their credentials without requiring authorization from intermediaries. The authors also propose that a device’s identity should be established by the manufacturer during production in a secure execution environment, with the private key securely stored in an embedded secure chip.
Hosseini et al. [18] outlined the potential of blockchain to establish Self-Sovereign Identity (SSI) ecosystems, providing devices with autonomous and verifiable digital identities. Similarly, Oladimeji et al. [19] analyzed the integration of SSI with blockchain, highlighting its ability to overcome the challenges of centralized systems, especially in resource-intensive IoT applications. However, scalability and cost constraints often hinder the feasibility of blockchain in high-volume IoT environments.

2.2.2. IOTA-Based Approaches

The IOTA Tangle, a DAG-based DLT, offers a compelling solution to these limitations. Unlike traditional blockchains, IOTA’s architecture supports feeless transactions and improved scalability, making it particularly suitable for resource-constrained IoT devices. Waleed et al. [20] demonstrated the integration of DIDs with IOTA Chrysalis, demonstrating its efficiency in managing identities for heterogeneous IoT networks. In addition, the authors of [21] explored the application of IOTA in IoT identity management, highlighting its potential to reduce operational costs while ensuring secure, real-time data exchange. The paper [22] highlights the use of IOTA’s Tangle architecture for Identity and Access Management in IoT ecosystems, emphasizing its scalability, security, and cost-effectiveness. IOTA’s fee-free transactions and decentralized structure support unique node identities, enabling the secure and traceable management of IoT devices. The ongoing Coordicide transition further enhances decentralization and eliminates central points of failure. IOTA also employs public key cryptography, a reputation-based system to prevent Sybil attacks, and cryptographic techniques to ensure secure identity management. These features, combined with IOTA’s energy efficiency and interoperability, make it a promising solution for IoT identity management, especially in resource-constrained environments.
Other innovative approaches leverage IOTA’s capabilities for specific use cases. IHIBE, a Hierarchical Identity-based Encryption framework built on IOTA, combines secure access control with scalability in IoT systems [23]. The study validated IOTA’s adaptability to hierarchical access structures, achieving significant performance improvements in scenarios involving access token delegation. Similarly, a decentralized trust management framework using IOTA demonstrated how Web of Trust mechanisms could enhance trustworthiness and interoperability in IoT networks [24].
In terms of theoretical advances, ref. [7] provides a comprehensive survey of DIDs and Verifiable Credentials (VCs), analyzing their applications in IoT, healthcare, and smart cities. They emphasize that the successful adoption of decentralized identity systems requires addressing key challenges such as interoperability, efficiency, and compliance with regulations such as GDPR. In addition, Sadique et al. [10] highlighted the importance of lightweight frameworks for edge IoT devices and proposed a decentralized identity model validated through simulation tools.
Despite these advances, critical gaps remain in integrating IOTA’s unique features—such as Decentralized Identifiers, Verifiable Credentials, and secure streams—into comprehensive frameworks tailored for IoT ecosystems. Existing studies focus primarily on theoretical models or specific applications, often lacking a cohesive approach to scalability and real-time identity verification.

2.2.3. Novel Contributions

Recent advances in decentralized identity management (DIdM) using distributed ledger technologies (DLT) have significantly improved the security, scalability, and privacy of IoT systems. Key innovations include a location-based DLT identity architecture for edge devices, a semi-decentralized blockchain framework for secure device identification via smart contracts, and the integration of Self-Sovereign Identity (SSI) into the IoT with a novel TLS 1.3 handshake protocol. In addition, Hierarchical Identity-based Encryption (HIBE) has been introduced to reduce computational complexity and improve access control, while a multi-layered Identity and Access Management (IAM) framework has been proposed to ensure data integrity. Research has also focused on overcoming identity isolation and regulatory challenges through decentralized Web of Trust-based frameworks while emphasizing the need for further exploration of DLT solutions in IoT ecosystems. These contributions pave the way for more robust, scalable, and user-controlled identity systems, with practical applications and performance improvements demonstrated in real-world IoT environments. Table 1 summarizes the main contributions and limitations os the related works.
Our research aims to address these gaps by designing a decentralized identity management framework that integrates the IOTA Identity, Streams, and Stronghold technologies. By focusing on resource-constrained IoT environments, this study builds on existing work and demonstrates the feasibility of leveraging the IOTA architecture to achieve secure, scalable, and privacy-preserving identity solutions. Through a proof-of-concept implementation, we validate the performance and practicality of this approach, contributing to the broader discourse on decentralized identity in the IoT.

3. Materials and Methods

This section outlines the materials, tools, and experimental procedures used in this study to investigate the proposed framework for identity management in IoT ecosystems. We describe the technologies, protocols, and platforms used, including their configuration and integration within the experimental setup. In addition, we detail the methodology used to evaluate the performance and security of the identity management system, focusing on the tools and data used to execute and develop the proposed approach for identity management in IoT systems.

3.1. Materials

Given the potential impact of Web 3.0 on IoT security and user data autonomy, our study uses a combination of IOTA’s blockchain-based solutions tailored for IoT applications. The selected hardware and software components include a Raspberry Pi for device simulation, IOTA Identity for decentralized identity management, IOTA Streams for secure communication, and IOTA Stronghold for key management. These tools were chosen for their compatibility with lightweight devices and their alignment with Web 3.0 principles of decentralization and user-centric data management.
The implementation was carried out on a Raspberry Pi 4 Model B with 4GB of RAM as the IoT device platform, using IOTA Identity for Decentralized Identifiers and IOTA Streams for secure communication. Key management was facilitated by IOTA Stronghold, which securely handles sensitive cryptographic material, ensuring the privacy and security of device identities.
The software utilized includes
  • IOTA Identity for managing Decentralized Identifiers (DIDs) and Verifiable Credentials (VCs).
  • IOTA Streams for secure, decentralized data transmission between devices, with access control to maintain message confidentiality.
  • IOTA Stronghold as a secure key management tool for safely storing cryptographic material, ensuring that private keys are protected.

3.1.1. IOTA Identity

The IOTA Identity framework is built in accordance with the W3C standards for decentralized identity management, ensuring seamless interoperability between different systems and stakeholders. This is a critical feature because it allows different parties, such as issuers, holders, and verifiers, to interact with the system without the need for a centralized intermediary. The framework facilitates several essential operations, including the identity registration, issuance and validation of Verifiable Credentials (VCs), and a robust credential revocation mechanism. By integrating the principles of Decentralized Identity (DID) and Self-Sovereign Identity (SSI), it empowers users to take full control of their digital identity.
The main components of the IOTA Identity Framework enable users to create unique and secure digital identities that are stored in a distributed ledger. The system leverages IOTA’s Tangle technology to ensure data integrity, security and scalability. The use of Verifiable Credentials enables the trusted sharing of identity information while maintaining privacy and minimizing reliance on centralized authorities. Verifiable Presentations enable users to present credentials in a secure and privacy-preserving manner, ensuring that only relevant information is shared when needed.
A key feature of the IOTA Identity Framework is its support for revocation mechanisms that allow the status of credentials to be updated or revoked in real time. This is critical for maintaining the trustworthiness of credentials, especially in dynamic environments where data may change or become invalid. In addition, the framework uses cryptographic proofs and the inherent security of the IOTA network to ensure that identity information is tamper-proof and cannot be altered without the appropriate permissions.
IOTA Identity framework is compounded with the following characteristics that follow the actual standards and other ones that belong to the network of IOTA:
  • IOTA DID Method: The IOTA DID standard follows W3C specifications and outlines how to manage DID documents stored on the IOTA Tangle. The DID is composed of two parts: “did:iota:” and “iota-specific-idstring”. The “iota-specific-idstring” is further divided into two components: “iota-network”, which identifies the specific IOTA network, and “iota-tag”, an alphanumeric string of 44 characters that uniquely identifies the entity within the IOTA network. The “iota-network” part is up to 6 characters long, representing the specific IOTA network in use.
  • Revocation Bitmap: This is a credential revocation mechanism that disables the cryptographic keys associated with a verification method, making it invalid for generating new digital signature proofs. Once revoked, the credential becomes invalid, and any verifier can check its revocation status by querying the verifiable data registry, such as the IOTA Tangle.
  • Verification Methods: These are parameters used in conjunction with a process or protocol to independently verify a proof. For instance, a public key can be used to verify a digital signature, ensuring that the signer possesses the associated private key.
  • Verification Relationships: It defines the relationship between a DID subject and a verification method. The W3C outlines several useful verification relationships that can be included in a DID Document (DDo), such as authentication, assertion, key exchange, invocation capability, and delegation capability.

3.1.2. IOTA Streams

IOTA Streams is a cryptographic messaging protocol designed to enable secure, private, and decentralized communication, built upon the IOTA technology stack. It operates under the core principle that data are owned by their creator, allowing individuals or entities to have complete control over who can access and utilize their information. This control is essential in ensuring privacy and security, especially in decentralized environments like IoT. With IOTA Streams, users can establish private communication channels where only authorized recipients, based on predefined permissions, are able to read or interact with the messages.
The protocol facilitates end-to-end encryption and offers features such as message authentication, integrity, and confidentiality, ensuring that the content of communications remains protected against unauthorized access or tampering. IOTA Streams is particularly suited for environments where trustless communication is necessary, as it leverages the underlying IOTA Tangle to provide scalability, fee-less transactions, and high throughput without the need for miners or centralized intermediaries.
Key aspects of the IOTA Streams protocol include
  • Access Control and Authorization: The protocol enables the precise control over who can send or receive messages, ensuring that only authorized entities can access specific data, whether for reading or interacting with services.
  • Message Encryption and Integrity: Using cryptographic techniques, IOTA Streams guarantees that messages are both secure and tamper-proof, preventing unauthorized modifications and ensuring data integrity.
  • Scalable and Fee-less Communication: Built on the IOTA Tangle, the protocol benefits from fee-less transactions, making it highly suitable for IoT devices that require frequent, small-scale exchanges of data. This eliminates the need for costly or resource-intensive operations typically seen in traditional blockchain systems.
  • Decentralization: The IOTA Streams protocol is inherently decentralized, aligning with Self-Sovereign Identity (SSI) principles by removing the need for intermediaries or centralized authorities in managing the flow of information. This ensures that users retain full control over their data and how it is shared.
  • Flexible Data Streams: The IOTA Streams protocol allows for the creation of “data streams”, which can be tailored to specific use cases. These streams are versatile and can be used for various types of data transfer, ranging from small IoT device communications to larger enterprise-level exchanges.
  • Interoperability: Because it integrates seamlessly with the IOTA network, which is designed for cross-platform communication, IOTA Streams is compatible with a wide range of IoT devices and applications, making it highly interoperable across different ecosystems.
  • IOTA Streams enhances the capability of IoT and decentralized networks by enabling secure, scalable, and private communication channels, offering key advantages such as lower operational costs and greater control for users. It is especially well suited for applications requiring secure messaging, such as IoT devices, digital identities, and supply chain tracking.
The key feature of IOTA Streams is that access control is applied cryptographically and stateless, allowing messages to be shared over public networks like the Tangle. This means that each message contains the necessary information for authorized subscribers to decrypt it, while those without access to the corresponding encryption key cannot read the message. Encrypted data can only be decrypted by subscribers who have received the decryption key through a “keyload” message. Additionally, IOTA Streams is transport-independent, meaning it can be used over any transport layer.

3.1.3. IOTA Stronghold

A key management system (KMS) is specialized software designed to securely store and manage cryptographic keys, which are vital for securing transactions, authenticating users, and ensuring overall network security. These systems function like a secure vault, safeguarding keys used for tasks such as signing and validating transactions and performing other cryptographic operations. In the context of the IOTA network, IOTA Stronghold 6 is an open-source software solution built to provide secure storage and management for cryptographic keys, seeds, and other sensitive information related to IOTA’s operations.
IOTA Stronghold offers a comprehensive approach to key management by using secure enclaves and trusted execution environments (TEEs) to protect data, ensuring that cryptographic keys remain safe from unauthorized access or tampering. It is designed to support high levels of security and privacy, enabling users to store keys in a way that is resistant to both physical and remote attacks. This makes it a crucial tool for maintaining the integrity of identities and transactions within the IOTA ecosystem.
One of the key features of IOTA Stronghold is its zero-knowledge architecture, which ensures that sensitive data, including private keys, are never exposed to the system or any external party, even during their use. This enhances privacy by ensuring that only the authorized user has access to the keys, without needing to rely on a central authority or external service. In addition to key management, IOTA Stronghold also supports seed management, which is essential for creating and managing decentralized identities (DIDs) in the IOTA network. The software can securely store the initial seeds used to generate private keys and addresses for IOTA accounts, ensuring that the entire identity creation and management process remains secure.
IOTA Stronghold’s integration with IOTA Streams further extends its utility, allowing users to securely manage the cryptographic keys used for encrypted messaging and secure data transmission in decentralized IoT networks. Its flexibility allows it to be used in a variety of applications, from managing the identities of IoT devices to securing digital assets and private data across various platforms.

3.2. Methods

In response to the evolving needs of Web 3.0 applications, we propose a decentralized identity management model that combines the use of DIDs and VCs within the IOTA framework. The methods developed in this study aim to address key Web 3.0 challenges, such as user autonomy, privacy, and data control, by creating a system where devices manage their identities independently of a centralized authority. Below, we outline the processes involved in setting up and operating the identity framework on the IoT device.

3.2.1. Decentralized Identity Creation and Registration

The first step is the creation of a unique decentralized identity (DID) for the Raspberry Pi. This involves the following.
  • Key Pair Generation: Using cryptographic functions, a pair of asymmetric keys (public and private) is generated. The public key is used to create a unique DID by hashing it to ensure immutability and uniqueness. The private key remains stored securely in IOTA Stronghold.
  • DID Document Creation: A DID Document (DDo) is created, containing metadata about the identity, including
    • The generated DID itself, acting as a unique identifier.
    • Cryptographic verification methods, specifying the public key for authenticating the device.
    • Access control capabilities, enabling updates to the DDo only by the legitimate owner.
    • A proof of the DID’s authenticity, created by signing with the private key.
  • Publishing to IOTA Tangle: The DDo is then published to the IOTA Tangle, a Directed Acyclic Graph (DAG) serving as a public, immutable ledger. This process makes the identity available for verification by other devices or entities without requiring a central registry.

3.2.2. Issuing and Managing Verifiable Credentials

Verifiable Credentials (VCs) are issued to authenticate and verify claims about the Raspberry Pi. In our setup,
  • VC Issuance: An issuer entity, such as a trusted server, creates and signs a VC for the Raspberry Pi using its own DID. This credential might contain details like the device’s serial number, hardware specifications, or owner.
  • Credential Storage and Revocation: The VC is securely stored in the Raspberry Pi’s IOTA Stronghold. If needed, the issuer can revoke the credential by updating the revocation status in the Tangle, which can be verified by third parties.
  • Credential Presentation and Verification: The Raspberry Pi can present its VC to verify its identity or specific claims. The verifier can validate the credential’s authenticity by checking the issuer’s DID Document on the Tangle and confirming the signature.

3.2.3. Establishing Secure Data Channels with IOTA Streams

To securely share data with authorized entities, IOTA Streams are used to create encrypted channels for data exchange. This approach ensures confidentiality, integrity, and control over who accesses the data. Key steps include
  • Channel Creation and Key Management: The Raspberry Pi sets up an encrypted data channel on the Tangle, creating unique encryption keys for each authorized subscriber. These keys are securely stored and managed by IOTA Stronghold.
  • Message Publishing and Access Control: The Raspberry Pi, acting as the author of the stream, can grant access to trusted subscribers who wish to receive specific data from it. Access is managed through secure keyloads, which are encrypted messages containing decryption keys for authorized recipients.
  • Data Encryption and Decryption: All messages are encrypted by the Raspberry Pi before publishing, ensuring that only subscribers with the correct decryption key can access the content. Unauthorized parties are unable to read the messages without the appropriate keyload.
  • Real-Time Updates and Subscription Management: The author can manage subscribers dynamically, adding or revoking access as needed. This allows for flexible and secure data-sharing arrangements that adapt to changing access requirements.

3.2.4. Experimentation and Testing

A proof of concept (PoC) was implemented to verify the functionality of the identity system on Raspberry Pi. Steps included
  • DID Verification: Testing the ability of external verifiers to validate the Raspberry Pi’s DID on the Tangle;
  • VC Validation: Assessing the process of issuing, presenting, and verifying VCs in various scenarios;
  • Data Exchange in Real-Time: Monitoring the performance and security of data exchanged over IOTA Streams, focusing on latency, encryption effectiveness, and resource consumption on the Raspberry Pi.
The results from each testing phase are documented to assess the feasibility and efficiency of the proposed decentralized identity model for IoT.

3.3. Mapping Traditional PKI Roles to the Proposed System and Key Allocation and Management Process

Public Key Infrastructure (PKI) typically relies on the Certification Authority (CA), Registration Authority (RA), and Verification Authority (VA) for managing trust. In the proposed IOTA-based framework:
  • Certification Authority (CA): The IOTA Tangle serves as a decentralized equivalent to a CA. The distributed nature of the Tangle eliminates the need for a centralized entity to issue certificates. Instead, trust is established through cryptographic proofs and consensus mechanisms inherent in the Tangle’s architecture.
  • Registration Authority (RA): IoT devices independently generate their Decentralized Identifiers (DIDs) and register them on the Tangle. This eliminates reliance on third-party registration authorities, decentralizing identity creation and ownership.
  • Verification Authority (VA): The Tangle allows any entity within the network to verify identity claims using cryptographic signatures, publicly stored DIDs, and Verifiable Credentials (VCs). This decentralized verification process ensures transparency and trust across the network.
Private keys are generated locally on each IoT device using secure hardware or cryptographic libraries. To protect these keys, the proposed system integrates IOTA Stronghold, a secure key management solution that encrypts and stores cryptographic material in a tamper-proof environment. The key assignment process includes the following steps:
  • Key Generation: Each IoT device generates a unique cryptographic key pair (private and public keys).
  • DID Creation: The device uses its public key to create a DID and stores it securely on the Tangle.
  • Certificate Issuance: A trusted entity issues a VC, which includes identity attributes of the device (e.g., serial number, model). The VC is digitally signed and recorded on the Tangle for public verification.
  • Verification: During interactions, entities validate the authenticity of the VC and DID using cryptographic proofs available on the Tangle, ensuring trustworthiness without intermediaries.

3.4. SDN-Based Transport Layer in the Proposed System

The proposed system incorporates Software-Defined Networking (SDN) principles to optimize communication in a decentralized IoT ecosystem by separating the data and control planes. The data plane manages real-time encrypted communication using IOTA Streams, ensuring confidentiality, integrity, and low latency. Lightweight cryptographic algorithms make it suitable for resource-constrained IoT devices. The control plane oversees access control and key management, leveraging IOTA Stronghold for the secure storage and dynamic allocation of cryptographic keys. This integration enhances scalability and fault tolerance, allowing the system to adapt to network changes, prioritize critical tasks, and ensure seamless device communication. The SDN control plane provides centralized management while leveraging the decentralized trust of the IOTA Tangle, enabling efficient resource allocation and dynamic policy enforcement. In addition, the transport layer supports multiple communication protocols and provides fault tolerance by reconfiguring data flow in the event of network failures, maintaining service continuity and transaction integrity.

4. Results: Proof of Concept

This research validates the feasibility of decentralized identity management for IoT devices using the IOTA framework. A Raspberry Pi was used as a test platform to implement Decentralized Identifiers (DIDs), Verifiable Credentials (VCs), and Verifiable Presentations (VPs). The setup integrated IOTA Identity for identity operations and IOTA Streams for secure communication and access control. A node was deployed to interact with the IOTA ledger to enable the registration and verification of IoT identities. The diagram of the deployed proof of concept is shown in Figure 1. This figure shows the key interactions within the proposed system, highlighting the flow of data and processes. The “Synchronization and Consensus” connection illustrates how the IOTA node interacts with the Tangle DLT to maintain data consistency and validate transactions. The Data Publishing to Tangle link shows how the Raspberry Pi securely publishes data streams or Decentralized Identifiers (DIDs) to the distributed ledger. The “Data Transfer for Validation” path shows how the Raspberry Pi interacts with the IOTA node to validate and manage its data streams prior to publication. In addition, the Identity and Access Validation connection outlines the response flow from the IOTA Node back to the Raspberry Pi for identity verification. Internally, the Raspberry Pi manages “Identity & Stream Management”, allowing seamless integration with the IOTA Identity and Streams frameworks. Finally, the “Transaction Confirmation and Retrieval” link between the Tangle and the IOTA node ensures that transaction feedback is efficiently communicated back to the system, supporting transparency and reliability.

4.1. Identity Management Implementation

This section focuses on the implementation of the identity module, which is a critical component for managing Decentralized Identifiers (DIDs) in IoT devices. The module includes the generation of a DID document (DDo) for the Raspberry Pi, representing the IoT device (subject), and for a trusted entity acting as the issuer. These roles simulate the basic interactions in a Self-Sovereign Identity (SSI) ecosystem.
Since the DIDComm communication protocol, explicitly designed to enable secure and interoperable communication between entities using Decentralized Identifiers, is not yet integrated into the current framework, an alternative approach was taken to replicate these interactions. This simulation fills the gap by allowing the exploration of how entities establish trust, exchange credentials, and validate identities in a decentralized environment. The implementation highlights the key processes of creating, managing, and verifying DIDs and their associated cryptographic proofs, laying the groundwork for future integration of robust communication protocols such as DIDComm.
This simulation also demonstrates the framework’s flexibility in handling identity management tasks despite the lack of full protocol support, underscoring its potential for real-world applications in IoT ecosystems.

4.1.1. Registration and DID Management

The Raspberry Pi’s identity was registered using a DID document (DDo) published on the IOTA network. Key fields in the DDo include
  • id: Unique identifier of the Raspberry Pi’s identity;
  • capabilityInvocation: Cryptographic permissions for updating the DDo using Ed25519 keys;
  • meta: Creation and update timestamps;
  • proof: Digital signature ensuring document authenticity.
The DDo was serialized in JSON-LD format, ensuring semantic interoperability and integration across heterogeneous systems as shown in Listing 1.
Listing 1. Example DID Document (DDo) for the Raspberry Pi.
Futureinternet 17 00049 i001

4.1.2. Issuance of Verifiable Credentials (VCs)

In this phase, a trusted entity, called the issuer, generates a Verifiable Credential (VC) for the Raspberry Pi that represents the IoT device (subject). The VC contains key identifying attributes such as firmware version, model, serial number, and MAC address, which are encapsulated within the credential structure. To ensure robust security, a revocation mechanism using a bitmap index is integrated to efficiently identify and revoke compromised credentials.
Figure 2 illustrates the data flow in the proposed system, where IoT devices send cryptographically signed Decentralized Identifiers (DIDs) or Verifiable Credentials (VCs) to the IOTA node for validation. The node responds with validation feedback and forwards the validated data to the Tangle for decentralized storage. The data are cryptographically signed by the IoT device prior to transmission, and the Tangle ensures secure, tamper-proof, and scalable storage. The system’s processes highlight the roles and interactions of each component in the setup. As shown in the figure, the SSI ecosystem includes three primary roles: issuer, holder, and verifier. The issuer is responsible for creating and issuing a Verifiable Credential to a specific subject (holder). In this implementation, a DID document (DDo) is generated for the issuer to establish a cryptographic identity that enables secure interactions with the network and the generation of VCs associated with the Raspberry Pi’s identity. The DDo generated for the issuer is shown in the Listing 2.
Listing 2. DID Document (DDo) generated for the issuer.
Futureinternet 17 00049 i002
Once the issuer’s DID document (DDo) is created, it must be updated with a verification method to enable the generation of a Verifiable Credential, as shown in the Listing 3. This involves generating a new key pair and signing the updated document with the previously generated private key. This process uses the capabilityInvocation relationship that authorizes updates to the document.
Listing 3. Verification method added to the DDo of the issuer.
Futureinternet 17 00049 i003
The VC is built according to the W3C Verifiable Credential standard. This process includes the following.
  • Structuring the credential: The credential contains attributes relevant to the Raspberry Pi, such as firmware version, model, serial number, and MAC address. These are entered into the credentialSubject field, which stores information about the subject.
  • Adding Revocation Capability: To address potential security breaches, a revocation service is included. This service uses a credentialStatus object that contains a revocationBitmapIndex field. A binary value of 1 indicates a revoked credential, while 0 indicates an active credential.
  • Update the DID document: The issuer’s DID is updated with a verification method by generating a new cryptographic key pair. The private key of the capabilityInvocation relationship is used to sign the updated DDo, ensuring its integrity. Once published to the network, the updated DDo enables the issuer to securely create VCs.
  • Signing the credential: The issuer signs the credential using the private key associated with the verification method. This signature is added to the proof field, allowing verifiers to independently validate the credential using the public key stored in the issuer’s DDo.
The generated VC is stored on the Raspberry Pi in JSON-LD format, identical to the DDo structure. The generated VC is shown in the Listing 4. The VC can then be presented as a Verifiable Presentation (VP) containing the credential and associated proof signed by the issuer. This presentation enables secure and trusted interactions with verifiers, ensuring the authenticity of the IoT device’s identity.
Listing 4. Semantic structure of the Raspberry Pi Verifiable Credential.
Futureinternet 17 00049 i004

4.1.3. Verifiable Presentations (VPs)

A Verifiable Presentation (VP) is the recommended data format for sharing a Verifiable Credential, as it provides a cryptographic way to prove the DID of the submitting cardholder. To create this presentation, a verification method must be created for the DDo of the Raspberry Pi so that it can sign both the presentation and the issuer when issuing the credential. This presentation follows a semantic structure similar to the Verifiable Credentials, but in this case, it includes the credentials field that contains a list of the credentials to be presented and the holder field that corresponds to the DID of the entity that generated the presentation, among others.
VPs allowed the Raspberry Pi to share its VCs with verifiers securely. Each VP included:
  • A challenge: A unique random string to prevent replay attacks;
  • A domain: To differentiate requests when identical challenges are issued.
The VP’s structure was signed cryptographically, enabling verifiers to validate its authenticity independently. This VP is shown in Listing 5.
Listing 5. Semantic structure of the Raspberry Pi Verifiable Credential.
Futureinternet 17 00049 i005

4.1.4. Credential and Presentation Verification

A verifier can request a verifiable presentation from the Raspberry Pi that includes the associated Verifiable Credential. At this stage, the owner and verifier can agree to include additional properties, such as a timestamp, to indicate the expiration of the presentation. To prevent replay attacks, it is also critical to include a challenge string that is sufficiently random and unique for each requested verifiable presentation to ensure that it cannot be predicted. In addition, a domain string can be included. While the domain string does not need to be random, it serves as an additional distinguishing feature. For example, in the unlikely event that two verifiers generate the same random challenge, the domain string would differentiate their requests.
Once the verifier receives the verifiable presentation, it can perform several checks, including verifying the signature, ensuring that the requested challenge and domain strings are included, verifying that the credential has not expired or been revoked, confirming the relationship between the subject and the owner, and validating details such as the date of issuance.

4.2. Secure Communication and Access Control

This section describes the cryptographic message flow of the IOTA Streams protocol integrated with the Identity module to authenticate the device and control access to the communication channel. The communication required to exchange the necessary messages was implemented using a REST server over the HTTP protocol. This approach was chosen because the participants initially do not know each other and the links created by IOTA Streams need to be shared externally. To facilitate this, the link is converted to a string for transmission and then converted back to its original type upon receipt.
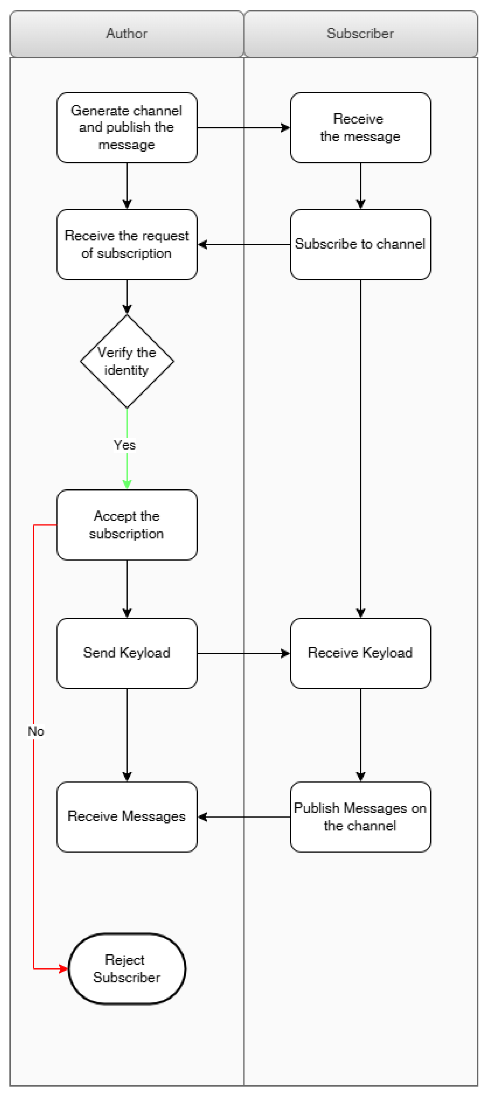
This process is essential to establish true communication and to verify the identity of the subject when necessary. Because Verifiable Credentials may contain sensitive data, they cannot be published on a public ledger in compliance with GDPR, as outlined by W3C standards. Instead, these credentials must be stored securely in a digital wallet. However, due to incompatibilities between the IOTA key management library and the Raspberry Pi, the credentials were temporarily stored on the device in plain text and JSON format to validate their functionality in this implementation. Figure 3 shows a flowchart depicting the interaction between author and subscriber during identity validation and channel setup. The steps are explained below.
  • Channel Initialization: An instance of the trusted entity (author) was created along with its associated channel and publication. Similarly, an instance representing the subscriber, in this case the Raspberry Pi, was also set up. Once the channel was published, the subscriber received the publication link and attempted to subscribe to the channel. Upon receiving the subscription request, the author validated the subscriber’s identity by verifying the associated credential.
  • Identity Validation: If the credential is successfully verified, the author accepts the subscription and sends a keyload message. This message contains encryption keys that define which participants are authorized to publish and receive messages on the channel. Only subscribers included in the keyload can decrypt the encrypted messages. Conversely, if the credential is invalid or revoked by the issuer, access to the channel is denied.
  • Message Encryption: Once the subscriber gains access to the channel, it can act as a publisher to send or receive messages. The messaging system operates similarly to the MQTT protocol but with enhanced security and decentralization. Messages consist of a public payload, analogous to a topic, and an encrypted payload containing the secure information to be transmitted. Messages can also be signed with a digital signature linked to a public key known to all authorized users through the keyload mechanism. This ensures that only users with the appropriate decryption key can access the encrypted information, maintaining message confidentiality.

4.3. Challenges and Limitations

4.3.1. Protocol Integration

One of the major limitations of the IOTA Identity Framework is the lack of integration with the DIDComm protocol, which limits the ability to simulate real-world interactions between the various roles in decentralized identity management. DIDComm is a protocol designed to facilitate secure communication and data exchange between Decentralized Identifiers (DIDs) and other entities. Its absence in the current IOTA framework means that simulating role-based interactions—such as those between issuers, verifiers and holders of digital identities—remains challenging. In addition, the DIDComm protocol is not yet adapted for lightweight devices, limiting the ability to deploy IOTA Identity solutions in resource-constrained environments. This is particularly important as IOTA aims to extend the usability of decentralized identity management to devices such as IoT devices or microcontrollers.

4.3.2. Resource Constraints

The IOTA Identity Framework is not currently optimized for low-resource devices such as the Arduino Nano 33 IoT board. Developers within the IOTA Foundation have focused their efforts on other aspects that they believe will bring greater value to the ecosystem, such as decentralized finance (DeFi), NFTs, and digital identities primarily targeted at individuals. As a result, the framework has not yet been tailored to work efficiently on lightweight devices. This limitation became apparent during performance testing. When generating a DID on a conventional computer, CPU usage remained within acceptable limits, averaging around 22% after ten test runs. However, on a Raspberry Pi, CPU usage increased dramatically, reaching an average of 175%. This significant increase in CPU usage was mainly due to the high computational requirements of cryptographic operations such as key pair generation and document signing. The performance disparity between a standard computer and the Raspberry Pi highlights the need for further optimization, especially when deploying IOTA Identity solutions on low-resource devices. As shown in Figure 4, these high CPU usage levels can severely impact the efficiency of IoT-based identity management systems.
The IOTA-based identity management approach developed for this proof of concept was implemented on a Raspberry Pi, which is a resource-constrained device with limited processing power, memory, and bandwidth compared to more powerful devices such as an Intel Core i5-7500 processor. As a result, the Raspberry Pi has higher memory consumption, higher latency, and lower throughput. The Raspberry Pi’s limited memory and processing capabilities cause delays in cryptographic operations and data processing, resulting in higher latency compared to more powerful systems. In addition, the device’s reduced throughput limits its ability to efficiently handle a large volume of transactions or complex computations. This performance difference is particularly critical when considering system scalability, as resource-constrained devices may face challenges as the number of IoT devices increases, potentially resulting in slower processing times and inefficiencies. This performance gap can affect the overall user experience, especially in scenarios where multiple interactions occur simultaneously and selfish users with more powerful devices can exploit the system by outperforming resource-constrained devices in processing and validation tasks.
Figure 5 illustrates a comparative analysis of memory utilization, latency, and throughput between the Intel Core i5-7500 and Raspberry Pi 4, showing the superior computational efficiency of the Intel processor in terms of lower latency and higher throughput, while the Raspberry Pi exhibits significantly higher memory utilization. The Raspberry Pi’s higher memory consumption compared to an Intel Core i5-7500, despite using the same approach and algorithms, is due to several factors related to the inherent hardware limitations of the Raspberry Pi. First, the Raspberry Pi has significantly less memory available for both its operating system and application-level processes. When performing cryptographic operations and managing the Decentralized Identifiers (DIDs) and Verifiable Credentials (VCs) within the IOTA framework, these tasks require a significant amount of memory to handle data structures, temporary storage, and processing states. On a more powerful processor such as the Intel Core i5-7500, which has more cache and much higher overall memory bandwidth, the system can offload and process data more efficiently, minimizing memory bottlenecks.
Furthermore, the Raspberry Pi’s ARM architecture, while efficient for general-purpose tasks, is not as optimized for memory-intensive operations as x86 architecture processors such as the Intel Core i5-7500. This difference in architectural design results in higher memory utilization on the Raspberry Pi because it must use its available memory more intensively to perform the same operations. In addition, the limited processing power of the Raspberry Pi means that it may take longer to process cryptographic algorithms (such as those used for DID verification), which in turn requires more memory to store intermediate results and perform additional operations.
Lastly, the operating system (Linux-based) running on Raspberry Pi may also have a higher overhead for managing multiple processes compared to the more efficient memory management mechanisms found on more powerful systems such as the Intel Core i5. This further contributes to higher memory consumption when running the same application or algorithm, despite the differences in processor capability. As a result, when using the same approach and algorithms, the lower hardware specifications of Raspberry Pi lead to less efficient use of available resources, resulting in higher memory consumption, slower processing, and higher latency.

4.3.3. Node Management

There are two main types of nodes in the IOTA network: full nodes and "permanodes". Full nodes can be deployed locally and allow users to store multiple transactions in their local database. These nodes can be configured with different storage capacities, with minimal requirements for maintaining ledger consistency. However, when the storage capacity of a full node reaches its limit, the system begins to delete the earliest stored transactions to free up space, potentially resulting in the loss of critical data such as the DID document. Permanodes, on the other hand, are clusters designed to store the complete transaction history of a full node. While IOTA recommends using Scylla to overcome the storage limitations of permanodes, this solution can be prohibitively expensive for many users, depending on the cost of maintaining the node. To address this issue, IOTA is developing a selective permanode solution that would allow users to store only the transactions associated with DID document operations. This selective storage method would significantly reduce costs while ensuring the persistence of critical identity data. Ongoing work on this solution aims to balance the need for long-term data storage with the economic feasibility of operating a node, thus providing a more sustainable approach to decentralized identity management.
This work has demonstrated a proof of concept for using the IOTA Tangle in distributed identity management, specifically in IoT scenarios, using the Raspberry Pi 4 as the primary experimental platform. While the results demonstrate the feasibility of the approach, further investigation is required to assess its scalability and applicability to IoT devices with different hardware constraints, such as ESP32 or ARM Cortex-based platforms. Future studies will investigate the performance of the system on these devices to better understand its adaptability to low-power and resource-constrained environments. In addition, mitigation strategies for cryptographic overhead, such as lightweight cryptography and hardware acceleration, will be explored to optimize system efficiency. Large-scale simulations and experiments involving thousands of devices will be conducted to evaluate the scalability of the system and to identify and address potential bottlenecks, thereby laying the groundwork for more comprehensive implementations.
Building on the scalability concern, future work will include stress and peak testing to evaluate system performance under high transaction loads and simultaneous communication from multiple IoT devices. These tests will evaluate the system’s ability to handle large-scale interactions, with a particular focus on key metrics such as transaction efficiency, latency, and energy consumption. Moreover, a comparative analysis with blockchain-based alternatives will be conducted to provide a clearer perspective on the strengths and limitations of IOTA’s Tangle. This includes a detailed evaluation of the dependency on network size and the influence of the IOTA ecosystem on system performance. By quantifying these limitations and comparing them to blockchain solutions, we aim to provide empirical evidence to validate the scalability and robustness of the proposed approach.

4.4. Design Artifacts and Stakeholder Evaluation

The proposed framework follows Design Science Research (DSR) principles and incorporates essential artifacts to address the challenges of decentralized identity management in IoT ecosystems. The framework constructs include Decentralized Identifiers (DIDs) and Verifiable Credentials (VCs) that adhere to W3C standards to ensure interoperability and secure identity management. The Tangle, a Directed Acyclic Graph (DAG)-based framework, serves as the backbone for registering and validating these identity constructs in a scalable and decentralized manner.
The framework’s models integrate key interaction protocols and security mechanisms. For example, IOTA Streams enables secure communication channels with strict access control, ensuring confidentiality and integrity of exchanged data. Key management is handled by IOTA Stronghold, which provides a robust solution for generating, storing, and protecting cryptographic material. The identity validation workflow includes the processes of registering DIDs, issuing VCs, and verifying identities, ensuring that the framework meets the trust requirements of IoT environments.
Methodologically, the framework supports autonomous DID registration by IoT devices, eliminating the need for centralized authorities. Trusted entities issue VCs containing critical device attributes, which are securely stored on the Tangle for public verification. Secure data transmission is achieved through encryption mechanisms provided by IOTA Streams, ensuring that only authorized entities can access sensitive information.
The framework was instantiated through a proof-of-concept implementation on a Raspberry Pi 4, demonstrating its feasibility in resource-constrained environments. The device successfully performed critical tasks, including DID creation, VC issuance, and real-time communication with other nodes in the Tangle.
The evaluation of the proposed framework considered key stakeholders such as IoT device manufacturers, service providers, and end users. For device manufacturers, the framework addresses the need for secure and unique device identities through the use of DIDs and VCs, eliminating reliance on external certification authorities. Service providers benefit from the Tangle’s scalability and feeless transactions, which reduce operational costs and support real-time verification of large-scale IoT networks. For end users, the framework increases trust by enabling them to independently verify device credentials, in line with Web 3.0 principles of decentralization and user empowerment.
Measurement results from the proof-of-concept implementation demonstrated the viability of the framework. The Raspberry Pi showed acceptable latency for cryptographic operations, indicating that the system is feasible even for low-power devices. The scalability of the Tangle allows the framework to meet the needs of large IoT ecosystems while providing robust security through encrypted communication and secure key management. In addition, the framework empowers end users by providing independent verification capabilities, reinforcing its alignment with user-centric design principles.
While the framework shows promising results, several areas remain for future exploration. Optimizing cryptographic algorithms for resource-constrained devices, integrating advanced communication protocols such as DIDComm, and expanding evaluation scenarios to different IoT use cases could further improve the system’s performance and applicability.

5. Discussion

The results of our study underscore the potential of decentralized identity management systems, particularly those leveraging IOTA’s Tangle technology, to address the critical challenges associated with IoT ecosystems. The implementation of Decentralized Identifiers (DIDs) and Verifiable Credentials (VCs) within the IOTA framework demonstrates significant progress in improving the security, scalability, and privacy of IoT devices.

5.1. Effectiveness of IOTA-Based Decentralized Identity

Our research confirms that the IOTA Tangle, with its Directed Acyclic Graph (DAG)-based architecture, provides a robust foundation for decentralized identity management. Unlike traditional blockchain systems, IOTA’s fine-grained transactions and high scalability are particularly advantageous for IoT environments, where cost efficiency and low latency are critical. The proof-of-concept implementation on a Raspberry Pi demonstrated that DIDs and VCs can be effectively managed using IOTA Identity, ensuring secure device authentication and data exchange.
The adoption of Self-Sovereign Identity (SSI) principles supported by IOTA gives users full control over their digital identities, mitigating the risks associated with centralized identity providers. This decentralization aligns with the Web 3.0 emphasis on user autonomy and data sovereignty, promoting a more secure and user-centric approach to identity management in IoT networks.

5.2. Scalability and Performance

The scalability of the IOTA Tangle was a key focus of our study. Our results show that IOTA’s architecture can handle a high volume of transactions without the bottlenecks typical of traditional blockchains. This capability is critical for IoT applications, where millions of devices generate frequent, small transactions. The lightweight nature of the Tangle makes it suitable for resource-constrained IoT devices, ensuring that identity management operations do not overwhelm the system’s computing resources.
In addition, the use of IOTA Streams for secure, decentralized data transfer between IoT devices demonstrated the low-latency communication essential for real-time applications. The integration of IOTA Stronghold for secure key management further ensured the integrity and confidentiality of cryptographic operations, improving the overall security posture of the IoT network.

5.3. Ensuring Data Integrity and Immutability

Data immutability in the Tangle is achieved through cryptographic binding and consensus mechanisms. Once a transaction is added and validated by multiple nodes, its cumulative weight increases, making it tamper-proof. The Markov Chain Monte Carlo (MCMC) algorithm ensures that nodes probabilistically select valid transactions for approval, maintaining the consistency and integrity of the ledger. Together, these mechanisms secure the Tangle against malicious attacks and ensure consistent data storage across the distributed network.

5.4. Efficient Data Storage Strategies in IoT Systems

IoT devices generate vast amounts of data but typically produce small chunks of information at a time. To address this, the proposed system adopts a hybrid storage model:
  • Metadata on Tangle: Critical identity data, such as DIDs, VCs, and cryptographic proofs, are stored on the Tangle to leverage its decentralized and tamper-proof properties.
  • External Storage: Bulk data or less critical information is stored externally, either on cloud services or local databases, to reduce the load on the Tangle. The Tangle stores metadata pointers to this external data, ensuring seamless integration and accessibility.

6. Comparative Analysis: IOTA vs. Other Decentralized Identity Solutions

IOTA’s approach to decentralized identity management differs significantly from other solutions, such as Hyperledger Indy and Ethereum’s ERC-725, in its architecture and design principles. These differences highlight IOTA’s unique suitability for IoT ecosystems, especially in resource-constrained environments. The comparison with other decentralized identity frameworks, such as Hyperledger Indy or Ethereum-based solutions, is challenging in the context of the IoT system presented in this paper due to significant differences in resource consumption. As noted in the literature, these alternative frameworks typically have higher computing and memory requirements, which are not well suited for low-resource IoT devices such as Raspberry Pi. While the IOTA approach used in this study also has higher resource consumption compared to some lighter solutions, it is still more efficient than these other frameworks when integrated into IoT systems. Unlike IOTA, which is specifically designed for resource-constrained environments and optimized for scalability and security in IoT systems, these frameworks were not developed with such integration in mind. As a result, their use in IoT ecosystems often results in performance bottlenecks, higher power consumption, and increased latency. IOTA’s lightweight architecture, fuzzy transactions, and efficient consensus mechanisms provide distinct advantages in terms of resource optimization, making it better suited to the specific needs of IoT applications. Therefore, while other decentralized identity frameworks may offer some capabilities, their integration into IoT environments would introduce inefficiencies that IOTA is specifically designed to mitigate.
  • Architectural Advantages
IOTA’s Directed Acyclic Graph (DAG)-based Tangle represents a fundamental departure from traditional blockchain architectures. Unlike blockchain systems, where transactions are grouped into blocks and appended sequentially, the Tangle processes transactions asynchronously. Each transaction validates two previous transactions, creating a parallel processing mechanism that eliminates the bottlenecks inherent in blockchain architectures. This design allows IOTA to achieve high scalability and efficiency, making it particularly suitable for IoT environments where devices generate frequent, small-scale data exchanges. In comparison, Ethereum and Hyperledger Indy rely on linear, block-based designs that can face throughput limitations as network activity increases [25].
  • Comparison of DAG Over Blockchain for IoT Applications.
The DAG-based Tangle replaces Merkle trees and sequential hashing algorithms with a decentralized structure optimized for IoT applications. Table 2 provides a comprehensive comparison of IOTA’s architecture with blockchain-based systems, highlighting its unique advantages:
  • Feeless Transactions: IOTA eliminates transaction fees, enabling cost-effective microtransactions for IoT. In contrast, Ethereum-based frameworks like ERC-725 impose gas fees for every transaction, significantly increasing costs for high-frequency interactions.
  • Parallel Processing: The Tangle’s asynchronous validation allows transactions to be processed concurrently, avoiding the bottlenecks of block creation and mining found in traditional blockchains.
  • Elimination of Mining: By not requiring energy-intensive mining for consensus, IOTA achieves significantly lower energy consumption, making it suitable for low-power IoT devices.
These advantages position IOTA as an ideal candidate for decentralized identity management in resource-constrained IoT ecosystems.
  • Cost Efficiency
IOTA’s feeless transaction model is a standout feature for IoT environments, where devices often operate under tight cost constraints. Ethereum-based systems like ERC-725, which rely on gas fees for transactions, can become prohibitively expensive for IoT use cases that require frequent communication. Similarly, Hyperledger Indy’s reliance on network maintenance costs inherent to permissioned blockchains makes it less cost-effective for lightweight IoT operations. IOTA’s approach ensures minimal operational costs without compromising scalability or security [26].
  • Identity-Specific Features
IOTA Identity seamlessly integrates with the Tangle to provide Decentralized Identifiers (DIDs) and Verifiable Credentials (VCs), enabling secure and verifiable identity management tailored for the IoT. Unlike Ethereum’s ERC-725, which serves as a general-purpose framework, IOTA Identity focuses on IoT-specific requirements such as lightweight implementation and real-time data exchange. While Hyperledger Indy excels at Verifiable Credentials, its reliance on resource-intensive blockchain mechanisms poses challenges for IoT devices with limited computing and power capabilities [25].
  • Security and Privacy
IOTA enhances security and privacy by leveraging its decentralized and tamper-proof structure, eliminating single points of failure. Each transaction is independently validated by multiple nodes, ensuring resilience against attacks. This is in contrast to Ethereum, which relies on miners and a proof-of-work system, and Hyperledger Indy, which uses a permissioned blockchain model. In addition, IOTA’s tools, such as Stronghold for secure key management and Streams for encrypted data exchange, make it well suited for privacy-sensitive IoT applications. These features provide robust protection for device identities and communications [27].
  • Scalability and Interoperability
The Tangle’s scalability is a key strength, as increased network activity results in faster transaction validation, unlike blockchains where congestion can slow performance. This scalability is essential for IoT ecosystems with millions of connected devices. However, broader interoperability remains a challenge. While IOTA aligns with W3C standards for DIDs and VCs, integration with frameworks such as Hyperledger Indy or Ethereum-based solutions requires bridging mechanisms to ensure seamless interoperability. Addressing this will be a critical area for future development [28].
  • Energy Efficiency
IOTA’s lightweight proof-of-work mechanism, designed solely to prevent spam, is far more energy efficient than traditional blockchains like Ethereum, which rely on energy-intensive mining. For IoT scenarios, where devices often operate on limited power sources, this low energy requirement is a significant advantage. While Hyperledger Indy’s permissioned model is also energy-efficient, its blockchain-based architecture does not match the resource optimization provided by Tangle, particularly for IoT workloads [29].

6.1. Security and Privacy Implications

Security and privacy are paramount in IoT ecosystems, where devices often handle sensitive and personal data. The decentralized nature of the IOTA framework inherently improves security by eliminating single points of failure. Each transaction on the Tangle is independently validated by multiple nodes, making it highly resistant to tampering and attacks.
The implementation of DIDs and VCs within IOTA ensures that identity-related information is securely managed and verifiable. The cryptographic techniques underlying DIDs and VCs provide strong guarantees of data integrity and authenticity. In addition, the use of revocation mechanisms allows for the dynamic management of credentials, ensuring that compromised or outdated credentials can be efficiently invalidated.
Our study also highlights the importance of privacy in identity management. By using cryptographic methods and decentralized storage, users retain control over their identity data, deciding what information to share and with whom. This approach minimizes the exposure of personal data and reduces the risk of data breaches.

6.2. Challenges and Limitations

Despite the promising results, our study encountered several challenges that warrant further investigation. One of the primary issues is the limited integration of the DIDComm protocol within the IOTA framework, which limits the simulation of real-world interactions between roles in a decentralized identity ecosystem. Future work should focus on integrating DIDComm to facilitate more robust and interoperable communication between entities.
Moreover, the resource constraints of IoT devices, such as the Raspberry Pi, posed significant challenges during cryptographic operations. The high computational demands of these operations, reflected in increased CPU utilization, underscore the need to optimize cryptographic algorithms to ensure efficient performance on low-power devices. This issue is exacerbated in large-scale deployments, where the cumulative load of cryptographic tasks across many devices can significantly impact overall system performance. While the Raspberry Pi is widely used due to its affordability and flexibility, it is not optimized for high-throughput cryptographic functions, which can result in slower processing speeds and higher latency for identity verification tasks.
Furthermore, managing non-permanent nodes in the IOTA network has raised concerns about data persistence and reliability. While permanent nodes provide a solution by ensuring that identity records and other essential data are always available, they come at the cost of higher operational costs. Non-permanent nodes, while cost-effective, can suffer from unreliable availability and reduced redundancy, which could compromise the integrity and availability of identity data, especially when dealing with time-sensitive applications such as authentication and authorization in IoT environments. Balancing the cost of maintaining persistent nodes with the need for reliable data access will be a critical aspect of optimizing the system for widespread deployment.
As the number of devices in the IoT network grows, additional bottlenecks are likely to emerge, particularly in terms of scalability. While IOTA’s Tangle offers promising scalability advantages through its unique Directed Acyclic Graph (DAG) structure, the increase in the number of devices introduces new challenges related to network congestion and transaction throughput. Each IoT device will generate a large number of identity-related transactions, creating potential bottlenecks in the IOTA network. If not carefully managed, these bottlenecks can lead to delays in identity validation and data synchronization, negatively impacting the overall performance and responsiveness of the system. This is particularly concerning when considering devices such as the Raspberry Pi, which can struggle with high data volumes and real-time processing requirements in large-scale deployments.
Additionally, the decentralized nature of IOTA, while providing strong security and eliminating single points of failure, introduces potential challenges in managing network consistency and ensuring reliable transaction validation across a distributed ledger. These challenges will become more pronounced as the number of IoT devices increases, requiring the network to handle significantly more transactions and maintain consistency across geographically dispersed nodes.
Beyond these technical issues, there are additional concerns that need to be addressed in future research. Regulatory compliance remains an important challenge, as the integration of decentralized identity systems must adhere to regulatory frameworks, particularly in sectors such as healthcare and finance, where data protection and privacy regulations (such as GDPR) are stringent. In addition, the system may encounter bottlenecks related to data processing speed and scalability as the network expands, especially for high-volume transactions in IoT environments. These bottlenecks could cause delays in identity verification and limit the system’s ability to scale effectively. Addressing these regulatory and performance bottlenecks will be critical to the long-term viability and adoption of the proposed IOTA-based identity management system.

7. Tradeoffs and Challenges in Adopting IOTA for Decentralized Identity Management

While IOTA offers significant advantages for decentralized identity management in IoT environments, including its fuzzy transaction model and high scalability, several tradeoffs and challenges must be addressed to achieve widespread adoption.
One of the primary challenges is the steep learning curve associated with IOTA-specific tools such as IOTA Streams, IOTA Stronghold, and IOTA Identity. These tools are powerful but require specialized knowledge for effective implementation. For organizations and developers accustomed to traditional blockchain frameworks or centralized systems, transitioning to IOTA’s Tangle-based infrastructure requires extensive training and adaptation. In addition, integrating IOTA with existing identity management systems or enterprise applications may require custom bridging solutions, adding to the complexity of adoption.
Another critical consideration is regulatory compliance. Because decentralized identity systems prioritize user autonomy and data sovereignty, ensuring compliance with regulatory frameworks such as the General Data Protection Regulation (GDPR) or the California Consumer Privacy Act (CCPA) is a significant challenge. The IOTA approach, which keeps sensitive identity data off the public ledger, helps mitigate some compliance issues. However, organizations adopting IOTA must still ensure that their implementations meet the legal and security standards applicable in their jurisdictions.
Interoperability is another barrier, as identity solutions often need to integrate with disparate ecosystems, including legacy systems and other decentralized frameworks. For example, organizations using Hyperledger Indy or Ethereum-based identity solutions may have difficulty interoperating with IOTA due to differences in underlying architectures, data standards, and cryptographic methods. Addressing these interoperability gaps is critical to fostering broader adoption and ensuring seamless communication across heterogeneous systems.
Furthermore, the decentralized nature of IOTA allows IoT devices to maintain control of their data, eliminating reliance on centralized intermediaries. While this is consistent with Web 3.0 principles, it places the burden of identity management on individual devices and their users. This decentralization, while enhancing privacy and security, can create challenges in ensuring consistent and reliable performance in diverse and resource-constrained IoT environments.

Broader Implications for IoT and Web 3.0

The implications of our research go beyond the immediate scope of IoT identity management. The successful implementation of decentralized identity solutions within IOTA demonstrates the potential of distributed ledger technologies (DLTs) to advance Web 3.0 paradigms. By promoting data sovereignty, security, and interoperability, decentralized identity frameworks can transform the way digital identities are managed in various domains, including healthcare, smart cities, and beyond.
Our findings contribute to the broader discourse on the adoption of decentralized technologies and highlight the need for continued research and development in this area. Future research should explore the optimization of cryptographic schemes for resource-constrained devices, the integration of advanced communication protocols, and the scalability of decentralized identity systems in diverse IoT environments.

8. Conclusions

This study validated the effectiveness of using decentralized identity models supported by IOTA’s DAG-based architecture to enhance security, scalability, and privacy in IoT ecosystems. By integrating Decentralized Identifiers (DIDs), Verifiable Credentials (VCs), and IOTA-specific technologies such as IOTA Identity, IOTA Streams, and IOTA Stronghold, we have demonstrated a proof-of-concept decentralized identity management system tailored for IoT devices.
The proposed framework addresses the inherent limitations of traditional centralized identity management systems, including single points of failure, limited scalability, and privacy concerns. By leveraging the unique properties of IOTA, such as feeless transactions and high scalability, our approach ensures that identity management operations are both cost-effective and capable of handling the high volume of transactions typical of IoT environments.
The integration of techniques for managing heterogeneous blockchains, such as those discussed in [30], provides valuable insights for improving the interoperability of decentralized identity systems. In particular, approaches such as the resource-oriented strategy for blockchain integration in intertwined supply chains provide a foundation for addressing scalability and data consistency challenges in IoT ecosystems. Similarly, balancing on-chain and off-chain data, as explored in [31], is critical to ensuring efficient data management. This balance is particularly important for IoT, where large amounts of non-critical data must be stored off-chain while essential metadata and cryptographic proofs are maintained on-chain for validation and trust.
Smart contract design, as outlined in [32,33,34], also provides actionable guidance for enhancing the proposed framework. For example, a three-layer approach to smart contract design [32] could optimize the processes of device registration, verification, and credential issuance, while business process execution engines such as Caterpillar [33] could provide a robust mechanism for managing complex IoT workflows. In addition, the use of blockchain in collaborative business processes [34] demonstrates how such systems can be adapted to IoT environments, ensuring seamless collaboration and trust between heterogeneous devices.
Key findings from our study include the successful implementation of DIDs and VCs on a resource-constrained IoT device, secure real-time data exchange using IOTA Streams, and robust key management using IOTA Stronghold. Together, these components enhance the security and privacy of IoT devices and provide a decentralized framework that gives users control over their digital identities.
The implications of our research extend to the broader context of Web 3.0, which emphasizes decentralization, user autonomy, and data sovereignty. Web 3.0 envisions a more secure and user-centric Internet where individuals have greater control over their data and interactions online. Our study’s integration of IOTA’s decentralized identity solutions aligns with these principles by eliminating reliance on centralized authorities, enhancing privacy, and promoting trusted interactions. This alignment with Web 3.0 principles not only enhances the security and scalability of IoT systems but also paves the way for more innovative and user-empowered applications in various domains, including smart cities, healthcare, and supply chain management.
Our study has significant implications for the evolving landscape of Web 3.0, which focuses on decentralization, user control, and data ownership. Web 3.0 aims to create a more secure and user-centric Web environment where individuals have greater control over their online data and interactions. By integrating IOTA’s decentralized identity solutions, our research supports these goals by removing reliance on central authorities, thereby enhancing privacy and promoting trusted interactions. This alignment with Web 3.0 concepts not only strengthens the security and scalability of IoT infrastructures but also opens the door to more innovative and user-driven applications in areas as diverse as smart cities, healthcare, and supply chain management.
Despite the promising results, the study also identified several challenges, including the high computational demands of cryptographic operations on low-power devices and the need for the better integration of communication protocols such as DIDComm. Future research should focus on optimizing cryptographic algorithms for resource-constrained environments, exploring the integration of advanced protocols, and expanding scalability assessments across diverse IoT environments.
The study aligns with Web 3.0 principles by promoting decentralization, user autonomy, and data sovereignty through the use of decentralized identity systems such as DIDs and VCs supported by IOTA’s Tangle architecture. These systems enhance trust and privacy in digital interactions, with applications in healthcare and smart cities, where they can improve secure data exchange and identity management. As mentioned above, future research should address challenges such as DIDComm integration by exploring other communication protocols and optimizing cryptographic operations for low-power IoT devices. In addition, a cost–benefit analysis of permanent versus non-permanent nodes for storing identity records is essential, considering the trade-offs between the stability and higher cost of permanent nodes versus the flexibility and lower cost of non-permanent nodes.
In conclusion, this research contributes to the broader discourse on decentralized identity management in IoT systems, in line with Web 3.0 principles. The results underscore the potential of IOTA-based solutions to advance the vision of a secure, user-empowered Internet, paving the way for further innovations in decentralized technologies and their applications in IoT ecosystems.

Author Contributions

Conceptualization, A.M.-L., T.R.-G. and H.M.; methodology, A.M.-L., N.G.-D. and T.R.-G.; validation, T.R.-G. and F.A.P.; formal analysis, A.M.-L. and N.G.-D.; investigation, T.R.-G. and F.A.P.; resources, H.M. and J.A.-L.; writing—original draft preparation, A.M.-L., J.A.-L. and T.R.-G.; writing—review and editing, T.R.-G. and F.A.P.; supervision, H.M. All authors have read and agreed to the published version of the manuscript.

Funding

This work was supported by the Spanish Research Agency (AEI) under project Serverless4HPC PID2023-152804OB-I00/AEI/10.13039/501100011033.

Data Availability Statement

Data are available upon request.

Conflicts of Interest

The authors declare no conflicts of interest.

References

  1. Elouali, A.; Mora Mora, H.; Mora-Gimeno, F.J. Data transmission reduction formalization for cloud offloading-based IoT systems. J. Cloud Comput. 2023, 12, 48. [Google Scholar] [CrossRef] [PubMed]
  2. Rosário, A.T.; Raimundo, R. Internet of Things and Distributed Computing Systems in Business Models. Future Internet 2024, 16, 384. [Google Scholar] [CrossRef]
  3. Barański, S.; Szymański, J.; Sobecki, A.; Gil, D.; Mora, H. Practical I-voting on stellar blockchain. Appl. Sci. 2020, 10, 7606. [Google Scholar] [CrossRef]
  4. Dritsas, E.; Trigka, M. Machine Learning for Blockchain and IoT Systems in Smart Cities: A Survey. Future Internet 2024, 16, 324. [Google Scholar] [CrossRef]
  5. Pujol, F.A.; Mora, H.; Ramírez, T.; Rocamora, C.; Bedón, A. Blockchain-Based Framework for Traffic Event Verification in Smart Vehicles. IEEE Access 2024, 12, 9251–9266. [Google Scholar] [CrossRef]
  6. Nita, S.L.; Mihailescu, M.I. A Novel Authentication Scheme Based on Verifiable Credentials Using Digital Identity in the Context of Web 3.0. Electronics 2024, 13, 1137. [Google Scholar] [CrossRef]
  7. Mazzocca, C.; Acar, A.; Uluagac, S.; Montanari, R.; Bellavista, P.; Conti, M. A Survey on Decentralized Identifiers and Verifiable Credentials. arXiv 2024, arXiv:2402.02455. [Google Scholar] [CrossRef]
  8. Alwarafy, A.; Al-Thelaya, K.A.; Abdallah, M.; Schneider, J.; Hamdi, M. A Survey on Security and Privacy Issues in Edge-Computing-Assisted Internet of Things. IEEE Internet Things J. 2021, 8, 4004–4022. [Google Scholar] [CrossRef]
  9. Ngo, T.T.T.; Dang, T.A.; Huynh, V.V.; Cong Le, T. A Systematic Literature Mapping on Using Blockchain Technology in Identity Management. IEEE Access 2023, 11, 26004–26032. [Google Scholar] [CrossRef]
  10. Sadique, K.M.; Rahmani, R.; Johannesson, P. DIdM-EIoTD: Distributed Identity Management for Edge Internet of Things (IoT) Devices. Sensors 2023, 23, 4046. [Google Scholar] [CrossRef]
  11. Perugini, L.; Vesco, A. On the integration of Self-Sovereign Identity with TLS 1.3 handshake to build trust in IoT systems. Internet Things 2024, 25, 101103. [Google Scholar] [CrossRef]
  12. Balastegui-García, G.; Sabau, E.M.S.; Payá, A.S.; Mora, H. Corporate Digital Identity Based on Blockchain. In Proceedings of the International Research & Innovation Forum; Springer: Cham, Switzerland, 2022; pp. 645–655. [Google Scholar] [CrossRef]
  13. Omar, A.S.; Basir, O. Identity Management in IoT Networks Using Blockchain and Smart Contracts. In Proceedings of the 2018 IEEE International Conference on Internet of Things (iThings) and IEEE Green Computing and Communications (GreenCom) and IEEE Cyber, Physical and Social Computing (CPSCom) and IEEE Smart Data (SmartData), Halifax, NS, Canada, 30 July–3 August 2018; pp. 994–1000. [Google Scholar] [CrossRef]
  14. Zhu, X.; Badr, Y. A Survey on Blockchain-Based Identity Management Systems for the Internet of Things. In Proceedings of the 2018 IEEE International Conference on Internet of Things (iThings) and IEEE Green Computing and Communications (GreenCom) and IEEE Cyber, Physical and Social Computing (CPSCom) and IEEE Smart Data (SmartData), Halifax, NS, Canada, 30 July–3 August 2018; pp. 1568–1573. [Google Scholar] [CrossRef]
  15. Yan, Z.; Zhao, X.; Liu, Y.A.; Luo, X.R. Blockchain-driven decentralized identity management: An interdisciplinary review and research agenda. Inf. Manag. 2024, 61, 104026. [Google Scholar] [CrossRef]
  16. Gebresilassie, S.K.; Rafferty, J.; Morrow, P.; Chen, L.; Abu-Tair, M.; Cui, Z. Distributed, Secure, Self-Sovereign Identity for IoT Devices. In Proceedings of the 2020 IEEE 6th World Forum on Internet of Things (WF-IoT), New Orleans, LA, USA, 2–16 June 2020; pp. 1–6. [Google Scholar] [CrossRef]
  17. Satybaldy, A.; Ferdous, M.S.; Nowostawski, M. A Taxonomy of Challenges for Self-Sovereign Identity Systems. IEEE Access 2024, 12, 16151–16177. [Google Scholar] [CrossRef]
  18. Hosseini, S.M.; Ferreira, J.; Bartolomeu, P.C. Blockchain-Based Decentralized Identification in IoT: An Overview of Existing Frameworks and Their Limitations. Electronics 2023, 12, 1283. [Google Scholar] [CrossRef]
  19. Oladimeji, S.; Broklyn, P.; Egon, A. Blockchain-Enabled Secure Decentralized Identity Management for IOT Devices. 2024. [Google Scholar] [CrossRef]
  20. Waleed, M.; Skouby, K.E.; Kosta, S. Decentralized Identifiers for IoT Systems: Current Status and Future Vision. In Proceedings of the Distributed Computing and Artificial Intelligence, Special Sessions I, 20th International Conference; Mehmood, R., Alves, V., Praça, I., Wikarek, J., Parra-Domínguez, J., Loukanova, R., de Miguel, I., Pinto, T., Nunes, R., Ricca, M., Eds.; Springer: Cham, Switzerland, 2023; pp. 408–417. [Google Scholar] [CrossRef]
  21. Bouras, M.A.; Lu, Q.; Dhelim, S.; Ning, H. A Lightweight Blockchain-Based IoT Identity Management Approach. Future Internet 2021, 13, 24. [Google Scholar] [CrossRef]
  22. Partida, A.; Criado, R.; Romance, M. Identity and Access Management Resilience against Intentional Risk for Blockchain-Based IOT Platforms. Electronics 2021, 10, 378. [Google Scholar] [CrossRef]
  23. Purnama, H.; Mambo, M. IHIBE: A Hierarchical and Delegated Access Control Mechanism for IoT Environments. Sensors 2024, 24, 979. [Google Scholar] [CrossRef] [PubMed]
  24. Luecking, M.; Fries, C.; Lamberti, R.; Stork, W. Decentralized Identity and Trust Management Framework for Internet of Things. In Proceedings of the 2020 IEEE International Conference on Blockchain and Cryptocurrency (ICBC), Toronto, ON, Canada, 2–6 May 2020; pp. 1–9. [Google Scholar] [CrossRef]
  25. Millenaar, J.F.; Yarger, M. The Case for a Unified Identity. IOTATheCaseforaUnifiedIdentity. pdf. 2019. Available online: https://files.iota.org/comms/IOTA_The_Case_for_a_Unified_Identity.pdf (accessed on 13 October 2024).
  26. Wang, S.; Pei, R.; Zhang, Y. EIDM: A Ethereum-Based Cloud User Identity Management Protocol. IEEE Access 2019, 7, 115281–115291. [Google Scholar] [CrossRef]
  27. Denis, N.; Chabridon, S.; Laurent, M. Bringing privacy, security and performance to the Internet of Things using IOTA and usage control. Ann. Telecommun. 2024, 79, 585–601. [Google Scholar] [CrossRef]
  28. Bokolo, A.J. Exploring interoperability of distributed Ledger and Decentralized Technology adoption in virtual enterprises. Inf. Syst. e-Business Manag. 2022, 20, 685–718. [Google Scholar] [CrossRef]
  29. Gligoric, N.; Escuín, D.; Polo, L.; Amditis, A.; Georgakopoulos, T.; Fraile, A. IOTA-Based Distributed Ledger in the Mining Industry: Efficiency, Sustainability and Transparency. Sensors 2024, 24, 923. [Google Scholar] [CrossRef] [PubMed]
  30. Bianchini, D.; De Antonellis, V.; Garda, M.; Melchiori, M. Resource-oriented approach for effective blockchain integration in intertwined supply chains. In Proceedings of the International Conference on Database and Expert Systems Applications, Naples, Italy, 26–28 August 2024; Springer: Cham, Switzerland, 2024; pp. 18–33. [Google Scholar] [CrossRef]
  31. Bagozi, A.; Bianchini, D.; De Antonellis, V.; Garda, M.; Melchiori, M. A blockchain-based approach for trust management in collaborative business processes. In Proceedings of the Web Information Systems Engineering–WISE 2021: 22nd International Conference on Web Information Systems Engineering, WISE 2021, Melbourne, VIC, Australia, 26–29 October 2021; Proceedings, Part I 22. Springer: Berlin/Heidelberg, Germany, 2021; pp. 59–67. [Google Scholar] [CrossRef]
  32. Bagozi, A.; Bianchini, D.; De Antonellis, V.; Garda, M.; Melchiori, M. A three-layered approach for designing smart contracts in collaborative processes. In Proceedings of the On the Move to Meaningful Internet Systems: OTM 2019 Conferences: Confederated International Conferences: CoopIS, ODBASE, C&TC 2019, Rhodes, Greece, 21–25 October 2019; Springer: Berlin/Heidelberg, Germany, 2019; pp. 440–457. [Google Scholar] [CrossRef]
  33. López-Pintado, O.; García-Bañuelos, L.; Dumas, M.; Weber, I.; Ponomarev, A. Caterpillar: A business process execution engine on the Ethereum blockchain. Softw. Pract. Exp. 2019, 49, 1162–1193. [Google Scholar] [CrossRef]
  34. Di Ciccio, C.; Cecconi, A.; Dumas, M.; García-Bañuelos, L.; López-Pintado, O.; Lu, Q.; Mendling, J.; Ponomarev, A.; Binh Tran, A.; Weber, I. Blockchain support for collaborative business processes. Inform. Spektrum 2019, 42, 182–190. [Google Scholar] [CrossRef]
Figure 1. Proof of concept Diagram—RPi Registration and Identity Management.
Figure 1. Proof of concept Diagram—RPi Registration and Identity Management.
Futureinternet 17 00049 g001
Figure 2. Simulation diagram of the interactions between the different roles.
Figure 2. Simulation diagram of the interactions between the different roles.
Futureinternet 17 00049 g002
Figure 3. Flowchart between author and subscriber.
Figure 3. Flowchart between author and subscriber.
Futureinternet 17 00049 g003
Figure 4. Graph of % CPU usage when generating a DID.
Figure 4. Graph of % CPU usage when generating a DID.
Futureinternet 17 00049 g004
Figure 5. Performance Comparison during execution: Intel Core i5-7500 vs. Raspberry Pi 4.
Figure 5. Performance Comparison during execution: Intel Core i5-7500 vs. Raspberry Pi 4.
Futureinternet 17 00049 g005
Table 1. Summary of the related works in the literature.
Table 1. Summary of the related works in the literature.
TopicPaperLimitationsContributions
Blockchain-based approaches:[13]Clear registration processes for IoT devices are difficult to establish due to the increasing number and variety of devices. Centralized IoT platforms impede peer-to-peer data exchange while ensuring device security during ownership transitions is vital for effective identity management.A semi-decentralized Blockchain-based identity management framework for IoT ensures unique device identification, clear registration, and global identity maintenance. It uses smart contracts for secure identity creation, transfer, and verification, enhancing security and traceability.
[14]Key challenges in IoT digital identity management include access control, privacy, trust, and performance. Traditional IdMSs lack scalability, interoperability, and security. Blockchain offers a secure, neutral solution, and future research is needed to improve IoT identity management systems.Digital identity challenges for IoT, including scalability, security, and privacy, are explored. Blockchain-based sovereign identity solutions and IoT identity projects are surveyed, highlighting issues such as access control, privacy, and performance, along with future research directions.
[15]Integrating blockchain into identity management has complicated decentralized identity management (DIdM), highlighting a need for a literature review and further research. The study focuses on common topics, potentially overlooking others, and lacks analysis of DIdM’s impact across stakeholders.The paper proposes a ’Task Structure-Technological Properties-Fit’ framework for decentralized identity management (DIdM), offering a comprehensive review of key task goals, stakeholder values, and DIdM properties and highlighting the importance of aligning these factors to facilitate DIdM adoption and use.
[16]Existing identity management systems (IDMSs) for IoT devices are limited by centralized architectures prone to attacks and scalability issues. They lack device-centric solutions offering distributed, portable, self-controlled, and secure identities. Additionally, risk mitigation, trust revocation, and key backup mechanisms are inadequate, hindering effective identity management in the IoT ecosystem.A novel IoT identity management solution leverages Self-Sovereign Identity (SSI) and the Tangle-based DLT to enhance scalability, security, and device autonomy, incorporating profiling, trust scores, and risk management.
[17]Decentralized Identifier (DID) methods rely on a root of trust established through public–private key pairs, but many lack self-certification, requiring extra verification steps. Ledger-based methods face non-portability issues tied to specific ledgers, while the absence of mature frameworks, like alternatives to Hyperledger Aries, risks vendor lock-in and limits SSI adoption.The study contributes to Self-Sovereign Identity (SSI) research by conducting a systematic literature review, developing an architectural framework that outlines the SSI stack and proposing a taxonomy of open challenges classified by development phases, offering guidance for researchers and practitioners.
[19]Blockchain-based identity management for IoT faces challenges like resource limits, interoperability, privacy concerns, and high deployment complexity and costs.Centralized identity systems are vulnerable to breaches, while the blockchain enhances IoT security and scalability, with smart contracts automating processes. However, challenges like computational limits and interoperability persist, as shown in case studies.
IOTA-based approaches[20]Traditional blockchain faces issues like high fees, slow speeds, and limited scalability, making it unsuitable for IoT. Centralized identity systems have security risks due to single points of failure, while decentralized solutions like Ethereum struggle with scalability. Energy consumption in traditional DLTs also limits their use in IoT.The paper presents an IOTA Chrysalis-based system for secure IoT information exchange, integrating DIDs for scalable identity management and discussing initial experiments on DID creation and publishing to the Tangle.
[21]Many blockchain-based IoT identity solutions are immature, with scalability and security issues, and often rely on simulators rather than real cases, failing to address full identity management lifecycle needs.This paper presents a lightweight blockchain-based identity management approach for IoT, addressing privacy and security issues. It introduces an architecture with protocols for registration, verification, and revocation, and evaluates a proof-of-concept prototype to enhance scalability. A comparison with related works highlights its advantages for business adoption.
[22]The paper highlights IOTA’s transaction delays (around 10 min), a challenge for usability, and points out the insufficient dataset for analysis and lack of updated mainnet Tangle data since April 2019. Additionally, the low average clustering coefficient in IOTA and IoTeX networks indicates poor network resilience.The paper highlights the importance of Identity and Access Management (IAM) for resilience in blockchain-based IoT platforms, comparing IOTA and IoTeX. It proposes a network analysis to identify vulnerabilities and stresses the need for a multi-layered IAM framework integrating edge and cloud computing for data integrity.
[23]The ZNSK scheme’s reliance on a central authority for setup and key generation limits scalability and resilience in diverse IoT environments. It lacks a hierarchical framework for key delegation and overlooks key management, leading to inefficiencies. The central authority model also hinders scalability compared to a multi-authority system.The IHIBE framework integrates IOTA with Hierarchical Identity-based Encryption (HIBE) to enhance IoT access control, enabling key delegation and reducing the computational burden on data owners. This is the first application of HIBE’s key delegation in IOTA, advancing scalable IoT security.
[24]The framework’s reliance on IOTA Tangle’s address and signature scheme limits compatibility with other DLTs without modification. Storing data off-chain risks incomplete access to critical information, like reputation levels. The initial distrust level for new identities may hinder acceptance, and scalability could be challenged as the number of IdMS participants grows.The paper addresses identity isolation in IoT networks and proposes a decentralized identity management framework using Web of Trust (WoT) and Distributed Ledger Technology (DLT) to enhance trust. A proof-of-concept implementation demonstrates its effectiveness and vulnerability to common threats.
Table 2. Comparison of the IOTA Tangle and blockchain for decentralized identity management.
Table 2. Comparison of the IOTA Tangle and blockchain for decentralized identity management.
AspectIOTA (Tangle)Blockchain
ArchitectureDirected Acyclic Graph (DAG) with interconnected nodes.Sequential blocks linked in a linear chain.
Transaction ValidationParallel validation, where each transaction approves two previous transactions.Sequential validation requiring consensus for each new block.
Transaction CostsFeeless transactions, enabling cost-effective microtransactions.Transaction fees are required, potentially expensive for frequent operations.
Energy EfficiencyLightweight and energy-efficient; no mining required.Energy-intensive due to mining (e.g., Proof-of-Work) or staking mechanisms.
ScalabilityIncreases with network activity due to parallel processing.Limited scalability; bottleneck from block size and sequential validation.
Consensus MechanismAchieved via cumulative weight of transactions and Markov Chain Monte Carlo (MCMC) algorithm.Requires miners or validators to achieve consensus (e.g., Proof-of-Work or Proof-of-Stake).
Data StorageMetadata and cryptographic proofs stored on the Tangle; bulk data stored off-chain.Primarily on-chain, with limited off-chain options for scalability.
Suitability for IoTOptimized for IoT environments; lightweight, scalable, and feeless.Less suitable for IoT due to high computational and energy demands.
Fault ToleranceDecentralized and resilient; no single point of failure.Vulnerable to network partitions or attacks on mining pools.
InteroperabilityFocused on decentralized identities and IoT-specific applications.Broader application but requires bridges for interoperability.
Use CasesIdeal for identity management in IoT ecosystems, enabling lightweight trust and data validation.General-purpose identity systems, with additional layers for IoT integration.
Disclaimer/Publisher’s Note: The statements, opinions and data contained in all publications are solely those of the individual author(s) and contributor(s) and not of MDPI and/or the editor(s). MDPI and/or the editor(s) disclaim responsibility for any injury to people or property resulting from any ideas, methods, instructions or products referred to in the content.

Share and Cite

MDPI and ACS Style

Ramírez-Gordillo, T.; Maciá-Lillo, A.; Pujol, F.A.; García-D’Urso, N.; Azorín-López, J.; Mora, H. Decentralized Identity Management for Internet of Things (IoT) Devices Using IOTA Blockchain Technology. Future Internet 2025, 17, 49. https://doi.org/10.3390/fi17010049

AMA Style

Ramírez-Gordillo T, Maciá-Lillo A, Pujol FA, García-D’Urso N, Azorín-López J, Mora H. Decentralized Identity Management for Internet of Things (IoT) Devices Using IOTA Blockchain Technology. Future Internet. 2025; 17(1):49. https://doi.org/10.3390/fi17010049

Chicago/Turabian Style

Ramírez-Gordillo, Tamai, Antonio Maciá-Lillo, Francisco A. Pujol, Nahuel García-D’Urso, Jorge Azorín-López, and Higinio Mora. 2025. "Decentralized Identity Management for Internet of Things (IoT) Devices Using IOTA Blockchain Technology" Future Internet 17, no. 1: 49. https://doi.org/10.3390/fi17010049

APA Style

Ramírez-Gordillo, T., Maciá-Lillo, A., Pujol, F. A., García-D’Urso, N., Azorín-López, J., & Mora, H. (2025). Decentralized Identity Management for Internet of Things (IoT) Devices Using IOTA Blockchain Technology. Future Internet, 17(1), 49. https://doi.org/10.3390/fi17010049

Note that from the first issue of 2016, this journal uses article numbers instead of page numbers. See further details here.

Article Metrics

Back to TopTop