A Tri-Level Transaction Method for Microgrid Clusters Considering Uncertainties and Dynamic Hydrogen Prices
Abstract
1. Introduction
| Method | Illustration | Positive | Drawback | Ref. |
|---|---|---|---|---|
| Constrained planning method | Effectively reflecting the reliability problem of satisfying system constraints under uncertain conditions. | Reduces the complexity of the model; the solution results have the advantages of low cost or high efficiency. | Difficulty in dealing with large-scale scenario problems and violation risk issues in structural constraints. | [13] |
| Scene analysis method | By predicting and analyzing a series of possible values of uncertain factors in the future environment. | The scene display assists decision-makers in better understanding the problem; the computation scale can be reduced, the efficiency can be improved. | The process is subjective, which affects the accuracy of the results. | [14] |
| Robust optimization method | The constraints are satisfied within the range of uncertain parameters or in the “worst-case” operating scenario. | Strong reliability, ensuring that constraints are still met even in the harshest scenarios. | The output results are too conservative; high demand for computing resources and complexity of process. | [15] |
| Interval method | Expands the uncertainty of point variables into interval representations and transforms uncertainty problems into deterministic boundary problems based on interval arithmetic. | The computational complexity is small, suitable for handling large-scale problems; being able to provide a range of uncertain values provides a certain basis for decision making. | The handling of uncertain interval width significantly affects the results; the computational complexity is high when dealing with high-dimensional problems. | [16] |
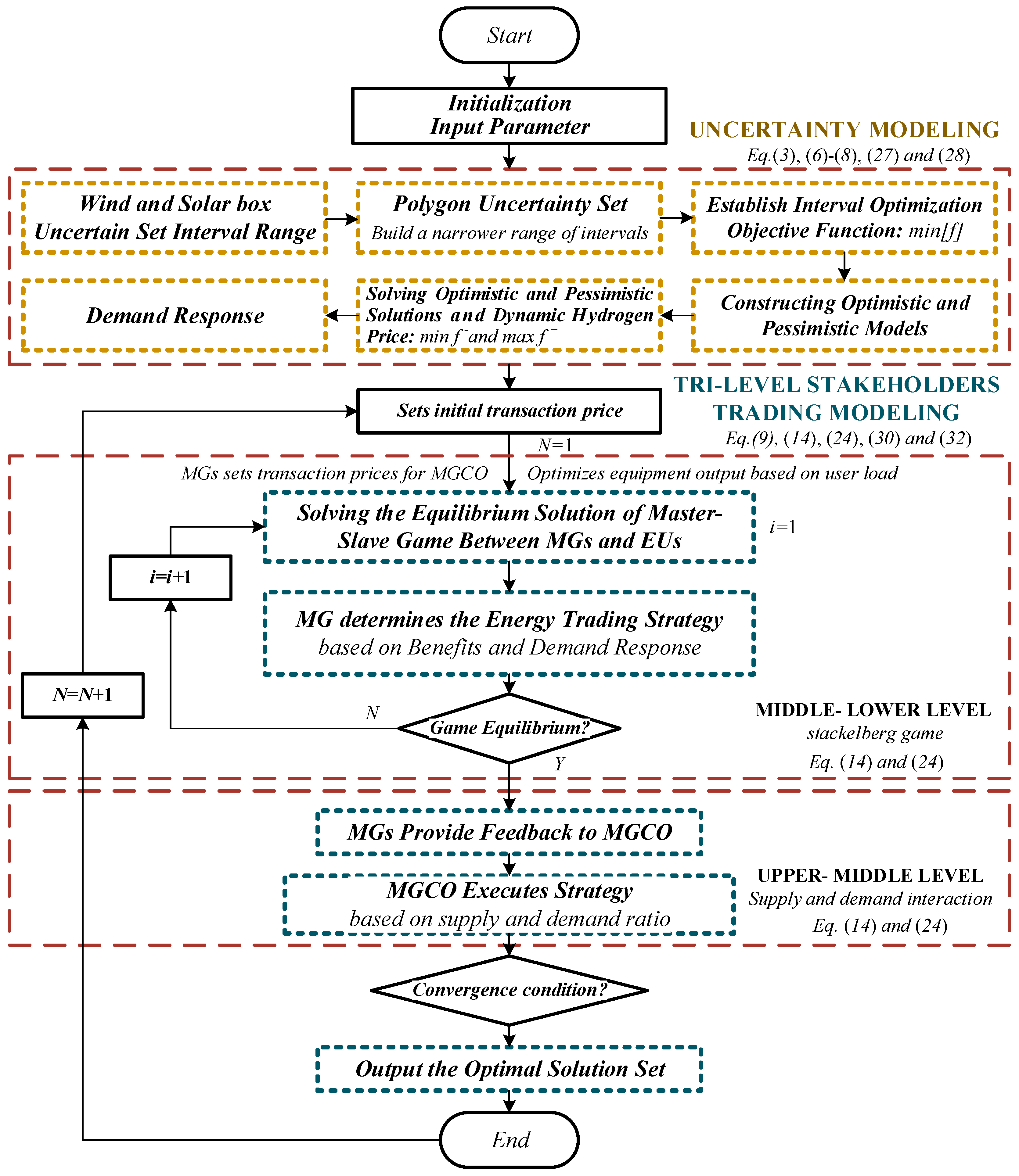
2. Optimization Model of the System
2.1. Topology of Microgrid Cluster
2.2. Interval Uncertainty Model
2.2.1. Traditional Uncertainty Interval Model
2.2.2. Improved Interval Model
3. Dynamic Hydrogen Pricing and Demand Response
4. Tri-Level Transaction Model
4.1. Multi-Agent Transaction Model
4.1.1. MGCO Model
4.1.2. MG Model
- (1)
- Objective function
- (2)
- Constraints
4.1.3. EUs Model
- (1)
- Objective function
- (2)
- Constraints
5. Establish and Solve Model
5.1. Solve Uncertainty Model
5.2. Game Model
5.3. KKT and Convex Optimization
5.4. Distributed Method Solution Process
6. Case Analysis
6.1. Example Setting
6.2. Results Analysis
6.2.1. Uncertainty Results Analysis
6.2.2. Dynamic Hydrogen Price and Demand Response Results Analysis
6.2.3. Transaction Result Analysis
- MG Operation Result Analysis
- EUs Optimization Result analysis
- MGs Result analysis
7. Conclusions
Author Contributions
Funding
Data Availability Statement
Conflicts of Interest
References
- Leal Filho, W.; Ribeiro, P.C.C.; Mazutti, J.; Salvia, A.L.; Marcolin, C.B.; Borsatto, J.M.L.S.; Sharifi, A.; Sierra, J.; Luetz, J.; Pretorius, R.; et al. Using artificial intelligence to implement the UN sustainable development goals at higher education institutions. Int. J. Sustain. Dev. World Ecol. 2024, 31, 726–745. [Google Scholar] [CrossRef]
- Chung, H.W.; Cladek, B.; Hsiau, Y.Y.; Hu, Y.-Y.; Page, K.; Perry, N.H.; Yildiz, B.; Haile, S.M. Hydrogen in energy and information sciences. MRS Bull. 2024, 49, 435–450. [Google Scholar] [CrossRef]
- Sahin, H. Hydrogen refueling of a fuel cell electric vehicle. Int. J. Hydrogen Energy 2024, 75, 604–612. [Google Scholar] [CrossRef]
- Halder, P.; Babaie, M.; Salek, F.; Shah, K.; Stevanovic, S.; Bodisco, T.A.; Zare, A. Performance, emissions and economic analyses of hydrogen fuel cell vehicles. Renew. Sustain. Energy Rev. 2024, 199, 114543. [Google Scholar] [CrossRef]
- Zhen, L.; Wu, J.; Yang, Z.; Ren, Y.; Li, W. Hydrogen refueling station location optimization under uncertainty. Comput. Ind. Eng. 2024, 190, 110068. [Google Scholar] [CrossRef]
- Wang, X.; Zou, X.; Gao, W. Flammable gas leakage risk assessment for methanol to hydrogen refueling stations and liquid hydrogen N refueling stations. Int. J. Hydrogen Energy 2024, 54, 1286–1294. [Google Scholar] [CrossRef]
- Ren, S.; Jia, X.; Wang, S.; He, P.; Zhang, S.; Peng, X. Creation and validation of a dynamic simulation method for the whole process of a hydrogen refueling station. J. Energy Storage 2024, 82, 110508. [Google Scholar] [CrossRef]
- Boretti, A.; Castelletto, S. Hydrogen energy storage requirements for solar and wind energy production to account for long-term variability. Renew. Energy 2024, 221, 119797. [Google Scholar] [CrossRef]
- Wand, Y.; Xiang, H.; Guo, L.; Hou, H.; Chen, X.; Wang, H.; Liu, Z.; Xing, J.; Cui, C. Research on Planning Optimization of Distributed Photovoltaic and Electro-hydrogen Hybrid Energy Storage for Multi-energy Complementarity. Power Syst. Technol. 2024, 48, 564–576. [Google Scholar]
- Gong, X.; Li, X.; Zhong, Z. Strategic bidding of hydrogen-wind-photovoltaic energy system in integrated energy and flexible ramping markets with renewable energy uncertainty. Int. J. Hydrogen Energy 2024, 80, 1406–1423. [Google Scholar] [CrossRef]
- Guo, H.; Gong, D.; Zhang, L.; Wang, F.; Du, D. Hierarchical game for low-carbon energy and transportation systems under dynamic hydrogen pricing. IEEE Trans. Ind. Inform. 2022, 19, 2008–2018. [Google Scholar] [CrossRef]
- Tao, Y.; Zhou, H.; Wu, G.; Xu, L.; Gao, L. Research on Power Storage Optimization Operation Strategy for Wind-Photovoltaic Power Coupled Hydrogen Production. J. Phys. Conf. Ser. IOP Publ. 2023, 2452, 012001. [Google Scholar] [CrossRef]
- Wei, J.; Zhang, Y.; Wang, J.; Cao, X.; Khan, M.A. Multi-period planning of multi-energy microgrid with multi-type uncertainties using chance constrained information gap decision method. Appl. Energy 2020, 260, 114188. [Google Scholar] [CrossRef]
- Tamire, N.A.; Kim, H.D. Effective video scene analysis for a nanosatellite based on an onboard deep learning method. Remote Sens. 2023, 15, 2143. [Google Scholar] [CrossRef]
- Song, Z.; Wu, Y.; Liu, X.; Li, J. Sensitivity analysis and robust optimization to high-dimensional uncertainties of compressors with active subspace method. Aerosp. Sci. Technol. 2024, 153, 109456. [Google Scholar] [CrossRef]
- Zhao, H.; Li, F.; Fu, C. An ɛ-accelerated bivariate dimension-reduction interval finite element method. Comput. Methods Appl. Mech. Eng. 2024, 421, 116811. [Google Scholar] [CrossRef]
- Harati, S.; Gomari, S.R.; Gasanzade, F.; Bauer, S.; Pak, T.; Orr, C. Underground hydrogen storage to balance seasonal variations in energy demand: Impact of well configuration on storage performance in deep saline aquifers. Int. J. Hydrogen Energy 2023, 48, 26894–26910. [Google Scholar] [CrossRef]
- Dong, W.; Shao, C.; Feng, C.; Zhou, Q.; Bie, Z.; Wang, X. Cooperative operation of power and hydrogen energy systems with HFCV demand response. IEEE Trans. Ind. Appl. 2021, 58, 2630–2639. [Google Scholar] [CrossRef]
- Karami, M.; Zadehbagheri, M.; Kiani, M.J.; Nejatian, S. RetaIler energy management of electric energy by combining demand response and hydrogen storage systems, Renewable sources and electric vehicles. Int. J. Hydrogen Energy 2023, 48, 18775–18794. [Google Scholar] [CrossRef]
- Najafi, A.; Homaee, O.; Jasiński, M.; Tsaousoglou, G.; Leonowicz, Z. Integrating hydrogen technology into active distribution networks: The case of private hydrogen refueling stations. Energy 2023, 278, 127939. [Google Scholar] [CrossRef]
- Li, H.; Ren, Z.; Trivedi, A.; Verma, P.P.; Srinivasan, D.; Li, W. A noncooperative game-based approach for microgrid planning considering existing interconnected and clustered microgrids on an island. IEEE Trans. Sustain. Energy 2022, 13, 2064–2078. [Google Scholar] [CrossRef]
- Wu, Q.; Xie, Z.; Ren, H.; Li, Q.; Yang, Y. Optimal trading strategies for multi-energy microgrid cluster considering demand response under different trading modes: A comparison study. Energy 2022, 254, 124448. [Google Scholar] [CrossRef]
- Chen, Z.; Fan, F.; Tai, N.; Hu, Y.; Li, R. Coordinated Energy Dispatch and Flexibility Support for Microgrid Cluster Using Rule-based Stackelbe Rg Gaming Approach. IEEE Trans. Ind. Appl. 2023, 60, 1564–1575. [Google Scholar] [CrossRef]
- Erol, Ö.; Filik, Ü.B. A Stackelberg game approach for energy sharing management of a microgrid providing flexibility to entities. Appl. Energy 2022, 316, 118944. [Google Scholar] [CrossRef]
- Kafshian, H.; Monfared, M.A.S. A multi-layer–multi-player game model in electricity market. IET Gener. Transm. Distrib. 2024, 18, 1494–1515. [Google Scholar] [CrossRef]
- Li, H.; Yang, Y.; Liu, Y.; Pei, W. Federated dueling DQN based microgrid energy management strategy in edge-cloud computing environment. Sustain. Energy Grids Netw. 2024, 38, 101329. [Google Scholar] [CrossRef]











| Period Type | Period | Electricity Purchase Price ($/kWh) | Electricity Sales Price ($/kWh) |
|---|---|---|---|
| Low valley | 23:00–07:00 | 0.055 | 0.042 |
| Daily | 11:00–14:00, 18:00–23:00 | 0.105 | 0.042 |
| Peak | 07:00–11:00, 14:00–18:00 | 0.162 | 0.042 |
| Classification | Period | Value |
|---|---|---|
| Sub elasticity coefficient Ε1 | 00:00–24:00 | −1.5 |
| Mutual elasticity coefficient Ε2 | 06:00–10:00, 18:00–24:00 | 0.03 |
| Mutual elasticity coefficient Ε3 | 11:00–17:00 | 0.05 |
| Mutual elasticity coefficient Ε4 | 01:00–05:00 | 0 |
| Scenarios | Multilateral Uncertainty Set | Dynamic Hydrogen Price | Demand Response |
|---|---|---|---|
| 1 | × | × | × |
| 2 | √ | × | × |
| 3 | √ | √ | × |
| 4 | √ | √ | √ |
| Scenarios | Typical Days | The Price of Hydrogen ($/kg) | Total Hydrogen Load (kg) | Revenue ($) |
|---|---|---|---|---|
| 1 | Summer | 5.601 | 289.6 | [885.54, 1661.88] |
| Winter | 5.601 | 289.6 | [1050.64, 1817.41] | |
| 2 | Summer | 5.601 | 289.6 | [1070.51, 1687.47] |
| Winter | 5.601 | 289.6 | [1053.94, 1820] | |
| 3 | Summer | [4.901, 6.301] | 289.6 | [1133.91, 1534.37] |
| Winter | [4.901, 6.301] | 289.6 | [1104.84, 1719.43] | |
| 4 | Summer | [4.901, 6.301] | [273.1, 301.4] | [1206.34, 1741.3] |
| Winter | [4.901, 6.301] | [273.1, 301.4] | [1103.27, 1666.54] |
| User Type | Optimize the Goal ($) | Cost Function ($) | ||||
|---|---|---|---|---|---|---|
| Before Optimization | After Optimization | Optimization Rate | Before Optimization | After Optimization | Optimization Rate | |
| EU1 | 410.0294 | 490.1148 | 19.53% | 798.9328 | 722.6499 | 9.54% |
| EU2 | 380.6569 | 467.5588 | 22.83% | 796.3768 | 719.056 | 9.71% |
| EU3 | 166.7465 | 227.3978 | 36.37% | 443.8627 | 403.5896 | 9.07% |
Disclaimer/Publisher’s Note: The statements, opinions and data contained in all publications are solely those of the individual author(s) and contributor(s) and not of MDPI and/or the editor(s). MDPI and/or the editor(s) disclaim responsibility for any injury to people or property resulting from any ideas, methods, instructions or products referred to in the content. |
© 2024 by the authors. Licensee MDPI, Basel, Switzerland. This article is an open access article distributed under the terms and conditions of the Creative Commons Attribution (CC BY) license (https://creativecommons.org/licenses/by/4.0/).
Share and Cite
Xiang, H.; Liao, X.; Wang, Y.; Cao, H.; Zhong, X.; Guan, Q.; Ru, W. A Tri-Level Transaction Method for Microgrid Clusters Considering Uncertainties and Dynamic Hydrogen Prices. Energies 2024, 17, 5497. https://doi.org/10.3390/en17215497
Xiang H, Liao X, Wang Y, Cao H, Zhong X, Guan Q, Ru W. A Tri-Level Transaction Method for Microgrid Clusters Considering Uncertainties and Dynamic Hydrogen Prices. Energies. 2024; 17(21):5497. https://doi.org/10.3390/en17215497
Chicago/Turabian StyleXiang, Hui, Xiao Liao, Yanjie Wang, Hui Cao, Xianjing Zhong, Qingshu Guan, and Weiyun Ru. 2024. "A Tri-Level Transaction Method for Microgrid Clusters Considering Uncertainties and Dynamic Hydrogen Prices" Energies 17, no. 21: 5497. https://doi.org/10.3390/en17215497
APA StyleXiang, H., Liao, X., Wang, Y., Cao, H., Zhong, X., Guan, Q., & Ru, W. (2024). A Tri-Level Transaction Method for Microgrid Clusters Considering Uncertainties and Dynamic Hydrogen Prices. Energies, 17(21), 5497. https://doi.org/10.3390/en17215497

