Pilot Quality-Assurance Study of a Third-Generation Batch-Mode Clinical-Scale Automated Xenon-129 Hyperpolarizer
Abstract
:1. Introduction
2. Materials and Methods
2.1. GEN-3 129Xe Hyperpolarizer Overall Design
2.2. SEOP Cell Design
2.3. GEN-3 129Xe Hyperpolarizer Calibration
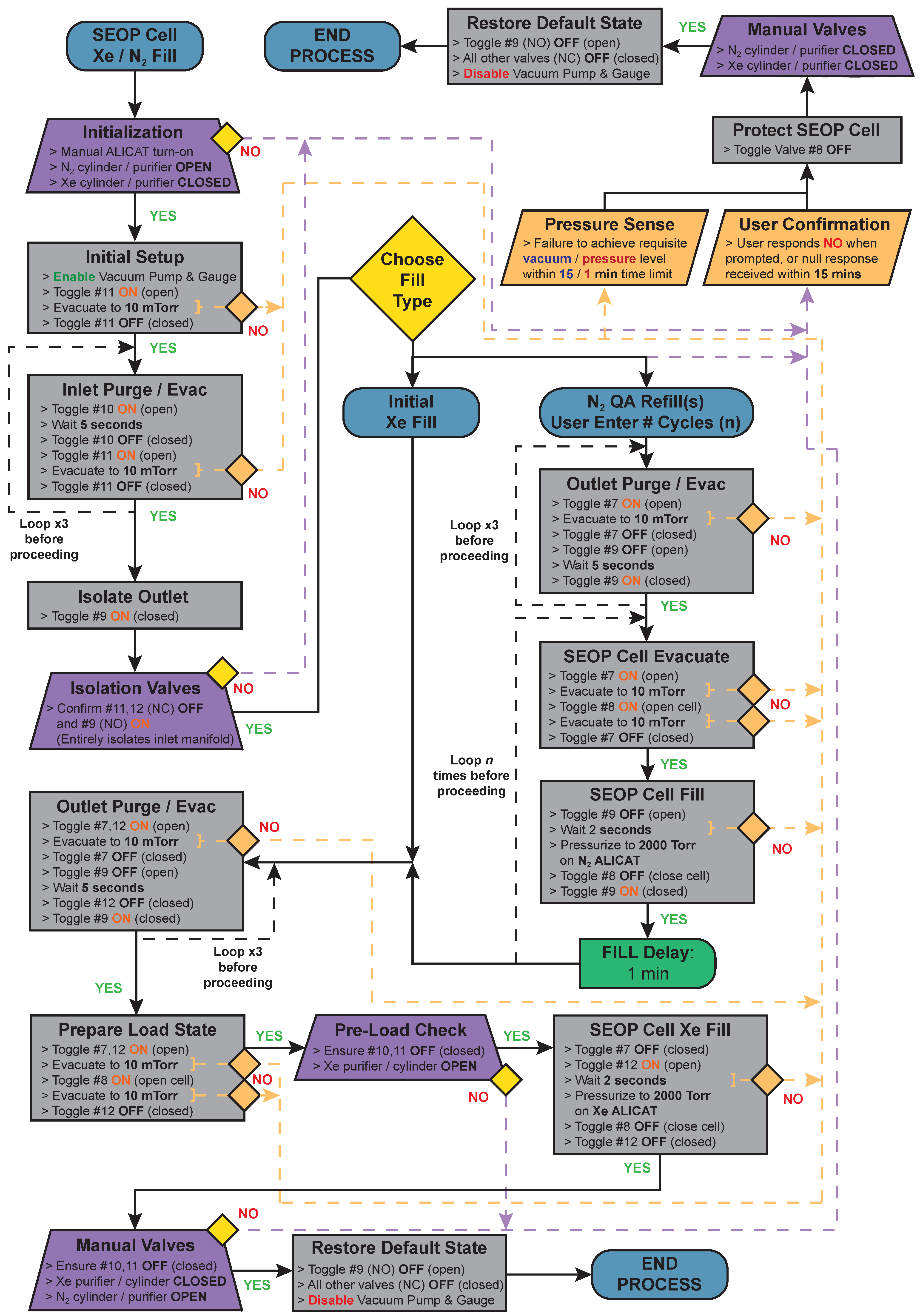
2.4. SEOP Process
2.5. SEOP Temperature Mapping
2.6. NMR Sampling Frequency
2.7. SEOP Cell Reloading QA Study Design
3. Results and Discussion
3.1. SEOP Cell Reloading QA Study
3.2. SEOP Cell Operation with Open Stopcock
3.3. Preparation and Operation of Fluid Path
3.4. Effect of Rb Distribution in SEOP Cells
3.5. Limitations of Current Design and Future Work
4. Conclusions
Supplementary Materials
Author Contributions
Funding
Institutional Review Board Statement
Informed Consent Statement
Data Availability Statement
Acknowledgments
Conflicts of Interest
Sample Availability
References
- Goodson, B.M.; Whiting, N.; Coffey, A.M.; Nikolaou, P.; Shi, F.; Gust, B.M.; Gemeinhardt, M.E.; Shchepin, R.V.; Skinner, J.G.; Birchall, J.R.; et al. Hyperpolarization methods for MRS. Emagres 2015, 4, 797–810. [Google Scholar] [CrossRef]
- Kovtunov, K.V.; Pokochueva, E.V.; Salnikov, O.G.; Cousin, S.; Kurzbach, D.; Vuichoud, B.; Jannin, S.; Chekmenev, E.Y.; Goodson, B.M.; Barskiy, D.A.; et al. Hyperpolarized NMR Spectroscopy: d-DNP, PHIP, and SABRE Techniques. Chem. Asian J. 2018, 13, 1857–1871. [Google Scholar] [CrossRef] [Green Version]
- Nikolaou, P.; Goodson, B.; Chekmenev, E.Y. NMR hyperpolarization techniques for biomedicine. Chemistry 2015, 21, 3156–3166. [Google Scholar] [CrossRef] [PubMed] [Green Version]
- Ardenkjaer-Larsen, J.H.; Fridlund, B.; Gram, A.; Hansson, G.; Hansson, L.; Lerche, M.H.; Servin, R.; Thaning, M.; Golman, K. Increase in signal-to-noise ratio of >10,000 times in liquid-state NMR. Proc. Natl. Acad. Sci. USA 2003, 100, 10158–10163. [Google Scholar] [CrossRef] [PubMed] [Green Version]
- Walkup, L.L.; Woods, J.C. Translational applications of hyperpolarized 3He and 129Xe. NMR Biomed. 2014, 27, 1429–1438. [Google Scholar] [CrossRef]
- Goodson, B. Nuclear magnetic resonance of laser-polarized noble gases in molecules, materials, and organisms. J. Magn. Reson. 2002, 155, 157–216. [Google Scholar] [CrossRef] [PubMed] [Green Version]
- Mugler, J.P.; Altes, T.A. Hyperpolarized 129Xe MRI of the human lung. J. Magn. Reson. Imaging 2013, 37, 313–331. [Google Scholar] [CrossRef] [Green Version]
- Schröder, L. Xenon for NMR biosensing—Inert but alert. Phys. Med. 2013, 29, 3–16. [Google Scholar] [CrossRef] [Green Version]
- Witte, C.; Schröder, L. NMR of hyperpolarised probes. NMR Biomed. 2013, 26, 788–802. [Google Scholar] [CrossRef]
- Barskiy, D.A.; Coffey, A.M.; Nikolaou, P.; Mikhaylov, D.M.; Goodson, B.M.; Branca, R.T.; Lu, G.J.; Shapiro, M.G.; Telkki, V.-V.; Zhivonitko, V.V.; et al. NMR hyperpolarization techniques of gases. Chem. Eur. J. 2017, 23, 725–751. [Google Scholar] [CrossRef]
- Kovtunov, K.V.; Koptyug, I.V.; Fekete, M.; Duckett, S.B.; Theis, T.; Joalland, B.; Chekmenev, E.Y. Parahydrogen-induced hyperpolarization of gases. Angew. Chem. Int. Ed. 2020, 59, 17788–17797. [Google Scholar] [CrossRef] [PubMed]
- Babcock, E.; Nelson, I.; Kadlecek, S.; Driehuys, B.; Anderson, L.W.; Hersman, F.W.; Walker, T.G. Hybrid spin-exchange optical pumping of 3He. Phys. Rev. Lett. 2003, 91, 123003. [Google Scholar] [CrossRef] [PubMed] [Green Version]
- Ruset, I.; Tsai, L.; Mair, R.; Patz, S.; Hrovat, M.; Rosen, M.; Muradian, I.; Ng, J.; Topulos, G.; Butler, J.; et al. A system for open-access 3He human lung imaging at very low field. Concepts Magn. Reson. Part B 2006, 29B, 210–221. [Google Scholar] [CrossRef] [Green Version]
- Albert, M.S.; Cates, G.D.; Driehuys, B.; Happer, W.; Saam, B.; Springer, C.S., Jr.; Wishnia, A. Biological magnetic resonance imaging using laser-polarized 129Xe. Nat. Cell Biol. 1994, 370, 199–201. [Google Scholar] [CrossRef] [PubMed]
- Kaushik, S.S.; Cleveland, Z.I.; Cofer, G.P.; Metz, G.; Beaver, D.; Nouls, J.; Kraft, M.; Auffermann, W.; Wolber, J.; McAdams, H.P.; et al. Diffusion-weighted hyperpolarized 129Xe MRI in healthy volunteers and subjects with chronic obstructive pulmonary disease. Magn. Reson. Med. 2011, 65, 1154–1165. [Google Scholar] [CrossRef] [PubMed] [Green Version]
- Lilburn, D.M.; Pavlovskaya, G.E.; Meersmann, T. Perspectives of hyperpolarized noble gas MRI beyond 3He. J. Magn. Reson. 2013, 229, 173–186. [Google Scholar] [CrossRef] [Green Version]
- Wang, Y.; Roose, B.W.; Palovcak, E.J.; Carnevale, V.; Dmochowski, I.J. A genetically encoded β-lactamase reporter for ultrasensitive 129Xe NMR in mammalian cells. Angew. Chem. 2016, 55, 8984–8987. [Google Scholar] [CrossRef] [Green Version]
- Wang, Y.; Dmochowski, I.J. An expanded palette of Xenon-129 NMR biosensors. Accounts Chem. Res. 2016, 49, 2179–2187. [Google Scholar] [CrossRef]
- Hane, F.T.; Li, T.; Smylie, P.; Pellizzari, R.M.; Plata, J.A.; DeBoef, B.; Albert, M.S. In vivo detection of cucurbit[6]uril, a hyperpolarized xenon contrast agent for a xenon magnetic resonance imaging biosensor. Sci. Rep. 2017, 7, 41027. [Google Scholar] [CrossRef] [Green Version]
- Schröder, L.; Lowery, T.J.; Hilty, C.; Wemmer, D.E.; Pines, A. Molecular imaging using a targeted magnetic resonance hyperpolarized biosensor. Science 2006, 314, 446–449. [Google Scholar] [CrossRef] [Green Version]
- Walker, T.G.; Happer, W. Spin-exchange optical pumping of noble-gas nuclei. Rev. Mod. Phys. 1997, 69, 629–642. [Google Scholar] [CrossRef]
- Walker, T.G. Fundamentals of spin-exchange optical pumping. J. Phys. Conf. Ser. 2011, 294, 012001. [Google Scholar] [CrossRef] [Green Version]
- He, M.; Robertson, S.H.; Kaushik, S.S.; Freeman, M.S.; Virgincar, R.S.; Davies, J.; Stiles, J.; Foster, W.M.; McAdams, H.P.; Driehuys, B. Dose and pulse sequence considerations for hyperpolarized 129Xe ventilation MRI. Magn. Reson. Imaging 2015, 33, 877–885. [Google Scholar] [CrossRef] [PubMed] [Green Version]
- Khan, A.S.; Harvey, R.L.; Birchall, J.R.; Irwin, R.K.; Nikolaou, P.; Schrank, G.; Emami, K.; Dummer, A.; Barlow, M.J.; Goodson, B.M.; et al. Enabling clinical technologies for hyperpolarized Xenon-129 MRI and spectroscopy. Angew. Chem. Int. Ed. 2021, 60, 22126–22147. [Google Scholar]
- Ruset, I.C.; Ketel, S.; Hersman, F.W. Optical pumping system design for large production of hyperpolarized 129Xe. Phys. Rev. Lett. 2006, 96, 053002. [Google Scholar] [CrossRef]
- Driehuys, B.; Cates, G.D.; Miron, E.; Sauer, K.; Walter, D.K.; Happer, W. High-volume production of laser-polarized 129Xe. Appl. Phys. Lett. 1996, 69, 1668–1670. [Google Scholar] [CrossRef]
- Zook, A.L.; Adhyaru, B.B.; Bowers, C.R. High capacity production of >65% spin polarized Xenon-129 for NMR spectroscopy and imaging. J. Magn. Reson. 2002, 159, 175–182. [Google Scholar] [CrossRef]
- Freeman, M.S.; Emami, K.; Driehuys, B. Characterizing and modeling the efficiency limits in large-scale production of hyperpolarized 129Xe. Phys. Rev. A 2014, 90, 023406. [Google Scholar] [CrossRef] [Green Version]
- Kennedy, D.J.; Seltzer, S.J.; Jiménez-Martínez, R.; Ring, H.L.; Malecek, N.S.; Knappe, S.; Donley, E.A.; Kitching, J.; Bajaj, V.S.; Pines, A. An optimized microfabricated platform for the optical generation and detection of hyperpolarized 129Xe. Sci. Rep. 2017, 7, 43994. [Google Scholar] [CrossRef]
- Rosen, M.; Chupp, T.E.; Coulter, K.P.; Welsh, R.C.; Swanson, S.D. Polarized 129Xe optical pumping/spin exchange and delivery system for magnetic resonance spectroscopy and imaging studies. Rev. Sci. Instrum. 1999, 70, 1546–1552. [Google Scholar] [CrossRef]
- Norquay, G.; Collier, G.J.; Rao, M.; Stewart, N.J.; Wild, J.M. 129Xe-Rb spin-exchange optical pumping with high photon efficiency. Phys. Rev. Lett. 2018, 121, 153201. [Google Scholar] [CrossRef] [PubMed]
- Nikolaou, P.; Whiting, N.; Eschmann, N.A.; Chaffee, K.E.; Goodson, B.M.; Barlow, M. Generation of laser-polarized xenon using fiber-coupled laser-diode arrays narrowed with integrated volume holographic gratings. J. Magn. Reson. 2009, 197, 249–254. [Google Scholar] [CrossRef] [PubMed]
- Whiting, N.; Nikolaou, P.; Eschmann, N.A.; Barlow, M.J.; Lammert, R.; Ungar, J.; Hu, W.; Vaissie, L.; Goodson, B.M. Using frequency-narrowed, tunable laser diode arrays with integrated volume holographic gratings for spin-exchange optical pumping at high resonant fluxes and xenon densities. Appl. Phys. A 2012, 106, 775–788. [Google Scholar] [CrossRef]
- Nikolaou, P.; Coffey, A.M.; Walkup, L.L.; Gust, B.M.; Whiting, N.; Newton, H.; Barcus, S.; Muradyan, I.; Dabaghyan, M.; Moroz, G.D.; et al. Near-unity nuclear polarization with an open-source 129Xe hyperpolarizer for NMR and MRI. Proc. Natl. Acad. Sci. USA 2013, 110, 14150–14155. [Google Scholar] [CrossRef] [PubMed] [Green Version]
- Nikolaou, P.; Coffey, A.M.; Walkup, L.L.; Gust, B.M.; Whiting, N.R.; Newton, H.; Muradyan, I.; Dabaghyan, M.; Ranta, K.; Moroz, G.D.; et al. XeNA: An automated ‘open-source’ 129Xe hyperpolarizer for clinical use. Magn. Reson. Imaging 2014, 32, 541–550. [Google Scholar] [CrossRef] [PubMed] [Green Version]
- Skinner, J.G.; Ranta, K.; Whiting, N.; Coffey, A.M.; Nikolaou, P.; Rosen, M.S.; Chekmenev, E.Y.; Morris, P.G.; Barlow, M.J.; Goodson, B.M. High Xe density, high photon flux, stopped-flow spin-exchange optical pumping: Simulations versus experiments. J. Magn. Reson. 2020, 312, 106686. [Google Scholar] [CrossRef]
- Hughes-Riley, T.; Six, J.S.; Lilburn, D.M.; Stupic, K.F.; Dorkes, A.C.; Shaw, D.; Pavlovskaya, G.E.; Meersmann, T. Cryogenics free production of hyperpolarized 129Xe and 83Kr for biomedical MRI applications. J. Magn. Reson. 2013, 237, 23–33. [Google Scholar] [CrossRef] [PubMed]
- Birchall, J.R.; Irwin, R.K.; Nikolaou, P.; Coffey, A.M.; Kidd, B.E.; Murphy, M.; Molway, M.; Bales, L.B.; Ranta, K.; Barlow, M.J.; et al. XeUS: A second-generation automated ‘open-source’ batch-mode clinical-scale hyperpolarizer. J. Magn. Reson. 2020, 319, 106813. [Google Scholar] [CrossRef]
- Birchall, J.R.; Nikolaou, P.; Coffey, A.M.; Kidd, B.E.; Murphy, M.; Molway, M.; Bales, L.B.; Goodson, B.M.; Irwin, R.K.; Barlow, M.J.; et al. Batch-mode clinical-scale optical hyperpolarization of Xenon-129 using an aluminum jacket with rapid temperature ramping. Anal. Chem. 2019, 92, 4309–4316. [Google Scholar] [CrossRef]
- Birchall, J.R.; Irwin, R.K.; Nikolaou, P.; Pokochueva, E.; Kovtunov, K.V.; Koptyug, I.V.; Barlow, M.J.; Goodson, B.M.; Chekmenev, E.Y. Pilot multi-site quality assurance study of batch-mode clinical-scale automated Xenon-129 hyperpolarizers. J. Magn. Reson. 2020, 316, 106755. [Google Scholar] [CrossRef]
- Schrank, G.; Ma, Z.; Schoeck, A.; Saam, B. Characterization of a low-pressure high-capacity Xe-129 flow-through polarizer. Phys. Rev. A 2009, 80, 063424. [Google Scholar] [CrossRef] [Green Version]
- Hersman, F.W.; Ruset, I.C.; Ketel, S.; Muradian, I.; Covrig, S.D.; Distelbrink, J.; Porter, W.; Watt, D.; Ketel, J.; Brackett, J.; et al. Large production system for hyperpolarized 129Xe for human lung imaging studies. Acad. Radiol. 2008, 15, 683–692. [Google Scholar] [CrossRef] [PubMed] [Green Version]
- Patz, S.; Hersman, F.W.; Muradian, I.; Hrovat, M.I.; Ruset, I.C.; Ketel, S.; Jacobson, F.; Topulos, G.P.; Hatabu, H.; Butler, J.P. Hyperpolarized 129Xe MRI: A viable functional lung imaging modality? Eur. J. Radiol. 2007, 64, 335–344. [Google Scholar] [CrossRef] [PubMed] [Green Version]
- Mugler, J.P.; Driehuys, B.; Brookeman, J.R.; Cates, G.D.; Berr, S.S.; Bryant, R.G.; Daniel, T.M.; De Lange, E.E.; Downs, J.H.; Erickson, C.J.; et al. MR imaging and spectroscopy using hyperpolarized 129Xe gas: Preliminary human results. Magn. Reson. Med. 1997, 37, 809–815. [Google Scholar] [CrossRef]
- Mugler, J.P.; Altes, T.A.; Ruset, I.C.; Dregely, I.; Mata, J.F.; Miller, G.W.; Ketel, S.; Ketel, J.; Hersman, F.W.; Ruppert, K. Simultaneous magnetic resonance imaging of ventilation distribution and gas uptake in the human lung using hyperpolarized xenon-129. Proc. Natl. Acad. Sci. USA 2010, 107, 21707–21712. [Google Scholar] [CrossRef] [Green Version]
- Dregely, I.; Ruset, I.C.; Mata, J.F.; Ketel, J.; Ketel, S.; Distelbrink, J.; Altes, T.A.; Mugler, J.P.; Miller, G.W.; Hersman, F.W.; et al. Multiple-exchange-time xenon polarization transfer contrast (MXTC) MRI: Initial results in animals and healthy volunteers. Magn. Reson. Med. 2011, 67, 943–953. [Google Scholar] [CrossRef] [Green Version]
- Muradyan, I.; Butler, J.P.; Dabaghyan, M.; Hrovat, M.; Dregely, I.; Ruset, I.; Topulos, G.P.; Ms, E.F.; Hatabu, H.; Hersman, W.F.; et al. Single-breath xenon polarization transfer contrast (SB-XTC): Implementation and initial results in healthy humans. J. Magn. Reson. Imaging 2013, 37, 457–470. [Google Scholar] [CrossRef] [Green Version]
- Rao, M.R.; Stewart, N.J.; Griffiths, P.D.; Norquay, G.; Wild, J.M. Imaging human brain perfusion with inhaled hyperpolarized 129Xe MR Imaging. Radiology 2018, 286, 659–665. [Google Scholar] [CrossRef] [Green Version]
- Swanson, S.D.; Rosen, M.S.; Agranoff, B.W.; Coulter, K.P.; Welsh, R.C.; Chupp, T.E. Brain MRI with laser-polarized 129Xe. Magn. Reson. Med. 1997, 38, 695–698. [Google Scholar] [CrossRef]
- Driehuys, B.; Martinez-Jimenez, S.; Cleveland, Z.I.; Metz, G.M.; Beaver, D.M.; Nouls, J.C.; Kaushik, S.S.; Firszt, R.; Willis, C.; Kelly, K.T.; et al. Chronic obstructive pulmonary disease: Safety and tolerability of hyperpolarized 129Xe MR imaging in healthy volunteers and patients. Radiology 2012, 262, 279–289. [Google Scholar] [CrossRef] [Green Version]
- Driehuys, B. Crossing the chasm(s): Demonstrating the clinical value of hyperpolarized gas MRI. Acad. Radiol. 2017, 24, 1–3. [Google Scholar] [CrossRef] [Green Version]
- Branca, R.T.; He, T.; Zhang, L.; Floyd, C.S.; Freeman, M.; White, C.; Burant, A. Detection of brown adipose tissue and thermogenic activity in mice by hyperpolarized xenon MRI. Proc. Natl. Acad. Sci. USA 2014, 111, 18001–18006. [Google Scholar] [CrossRef] [PubMed] [Green Version]
- Antonacci, M.A.; McHugh, C.; Kelley, M.; McCallister, A.; Degan, S.; Branca, R.T. Direct detection of brown adipose tissue thermogenesis in UCP1−/− mice by hyperpolarized 129Xe MR thermometry. Sci. Rep. 2019, 9, 14865. [Google Scholar] [CrossRef] [PubMed]
- Witte, C.; Martos, V.; Rose, H.M.; Reinke, S.; Klippel, S.; Schröder, L.; Hackenberger, C.P.R. Live-cell MRI with Xenon hyper-CEST biosensors targeted to metabolically labeled cell-surface glycans. Angew. Chem. Int. Ed. 2015, 54, 2806–2810. [Google Scholar] [CrossRef] [PubMed]
- Jayapaul, J.; Schröder, L. Molecular sensing with host systems for hyperpolarized 129Xe. Molecules 2020, 25, 4627. [Google Scholar] [CrossRef] [PubMed]
- Saam, B. T1 Relaxation of 129Xe and how to keep it long. In Hyperpolarized Xenon-129 Magnetic Resonance: Concepts, Production, Techniques and Applications; Meersmann, T., Brunner, E., Eds.; The Royal Society of Chemistry: London, UK, 2015; pp. 122–141. [Google Scholar]
- Anger, B.C.; Schrank, G.; Schoeck, A.; Butler, K.A.; Solum, M.S.; Pugmire, R.J.; Saam, B. Gas-phase spin relaxation of 129Xe. Phys. Rev. A 2008, 78, 043406. [Google Scholar] [CrossRef]
- Chann, B.; Nelson, I.A.; Anderson, L.W.; Driehuys, B.; Walker, T.G. 129Xe—Xe molecular spin relaxation. Phys. Rev. Lett. 2002, 88, 4. [Google Scholar] [CrossRef]
- Nikolaou, P.; Coffey, A.M.; Barlow, M.J.; Rosen, M.S.; Goodson, B.M.; Chekmenev, E.Y. Temperature-ramped 129Xe spin-exchange optical pumping. Anal. Chem. 2014, 86, 8206–8212. [Google Scholar] [CrossRef] [Green Version]
- Nikolaou, P.; Coffey, A.M.; Ranta, K.; Walkup, L.L.; Gust, B.; Barlow, M.J.; Rosen, M.S.; Goodson, B.M.; Chekmenev, E.Y. Multi-dimensional mapping of spin-exchange optical pumping in clinical-scale batch-mode 129Xe hyperpolarizers. J. Phys. Chem. B 2014, 118, 4809–4816. [Google Scholar] [CrossRef]
- Nikolaou, P.; Coffey, A.M.; Walkup, L.L.; Gust, B.M.; LaPierre, C.D.; Koehnemann, E.; Barlow, M.J.; Rosen, M.S.; Goodson, B.M.; Chekmenev, E.Y. A 3D-printed high power nuclear spin polarizer. J. Am. Chem. Soc. 2014, 136, 1636–1642. [Google Scholar] [CrossRef]
- Birchall, J.R.; Nikolaou, P.; Irwin, R.K.; Barlow, M.J.; Ranta, K.; Coffey, A.M.; Goodson, B.M.; Pokochueva, E.V.; Kovtunov, K.V.; Koptyug, I.V.; et al. Helium-rich mixtures for improved batch-mode clinical-scale spin-exchange optical pumping of Xenon-129. J. Magn. Reson. 2020, 315, 106739. [Google Scholar] [CrossRef] [PubMed]
- Witte, C.; Kunth, M.; Rossella, F.; Schröder, L. Observing and preventing rubidium runaway in a direct-infusion xenon-spin hyperpolarizer optimized for high-resolution hyper-CEST (chemical exchange saturation transfer using hyperpolarized nuclei) NMR. J. Chem. Phys. 2014, 140, 084203. [Google Scholar] [CrossRef] [PubMed]
- Antonacci, M.; Burant, A.; Wagner, W.; Branca, R.T. Depolarization of nuclear spin polarized 129Xe gas by dark rubidium during spin-exchange optical pumping. J. Magn. Reson. 2017, 279, 60–67. [Google Scholar] [CrossRef] [PubMed]
- Atutov, S.N.; Plekhanov, A.I.; Shalagin, A.M.; Calabrese, R.; Tomassetti, L.; Guidi, V. Explosive evaporation of Rb or K fractal clusters by low power CW radiation in the presence of excited atoms. Eur. Phys. J. D 2012, 66, 140–145. [Google Scholar] [CrossRef]
- Saha, I.; Nikolaou, P.; Whiting, N.; Goodson, B.M. Characterization of violet emission from Rb optical pumping cells used in laser-polarized xenon NMR experiments. Chem. Phys. Lett. 2006, 428, 268–276. [Google Scholar] [CrossRef]
- Birchall, J.R.; Irwin, R.K.; Chowdhury, M.R.H.; Nikolaou, P.; Goodson, B.M.; Barlow, M.J.; Shcherbakov, A.; Chekmenev, E.Y. Automated low-cost in situ IR and NMR spectroscopy characterization of clinical-scale 129Xe spin-exchange optical pumping. Anal. Chem. 2021, 93, 3883–3888. [Google Scholar] [CrossRef]
- Hövener, J.-B.; Chekmenev, E.Y.; Harris, K.C.; Perman, W.H.; Tran, T.T.; Ross, B.D.; Bhattacharya, P. Quality assurance of PASADENA hyperpolarization for 13C biomolecules. Magn. Reson. Mater. Phys. Biol. Med. 2008, 22, 123–134. [Google Scholar] [CrossRef] [Green Version]
- Lide, D. Handbook of Chemistry and Physics, 85th ed.; CRC Press: Boca Raton, FL, USA, 2004. [Google Scholar]







Publisher’s Note: MDPI stays neutral with regard to jurisdictional claims in published maps and institutional affiliations. |
© 2022 by the authors. Licensee MDPI, Basel, Switzerland. This article is an open access article distributed under the terms and conditions of the Creative Commons Attribution (CC BY) license (https://creativecommons.org/licenses/by/4.0/).
Share and Cite
Birchall, J.R.; Chowdhury, M.R.H.; Nikolaou, P.; Chekmenev, Y.A.; Shcherbakov, A.; Barlow, M.J.; Goodson, B.M.; Chekmenev, E.Y. Pilot Quality-Assurance Study of a Third-Generation Batch-Mode Clinical-Scale Automated Xenon-129 Hyperpolarizer. Molecules 2022, 27, 1327. https://doi.org/10.3390/molecules27041327
Birchall JR, Chowdhury MRH, Nikolaou P, Chekmenev YA, Shcherbakov A, Barlow MJ, Goodson BM, Chekmenev EY. Pilot Quality-Assurance Study of a Third-Generation Batch-Mode Clinical-Scale Automated Xenon-129 Hyperpolarizer. Molecules. 2022; 27(4):1327. https://doi.org/10.3390/molecules27041327
Chicago/Turabian StyleBirchall, Jonathan R., Md Raduanul H. Chowdhury, Panayiotis Nikolaou, Yuri A. Chekmenev, Anton Shcherbakov, Michael J. Barlow, Boyd M. Goodson, and Eduard Y. Chekmenev. 2022. "Pilot Quality-Assurance Study of a Third-Generation Batch-Mode Clinical-Scale Automated Xenon-129 Hyperpolarizer" Molecules 27, no. 4: 1327. https://doi.org/10.3390/molecules27041327
APA StyleBirchall, J. R., Chowdhury, M. R. H., Nikolaou, P., Chekmenev, Y. A., Shcherbakov, A., Barlow, M. J., Goodson, B. M., & Chekmenev, E. Y. (2022). Pilot Quality-Assurance Study of a Third-Generation Batch-Mode Clinical-Scale Automated Xenon-129 Hyperpolarizer. Molecules, 27(4), 1327. https://doi.org/10.3390/molecules27041327

