Sign in to use this feature.

Years

Between: -

Subjects

remove_circle_outline
remove_circle_outline
remove_circle_outline
remove_circle_outline
remove_circle_outline
remove_circle_outline
remove_circle_outline
remove_circle_outline
remove_circle_outline

Journals

remove_circle_outline
remove_circle_outline
remove_circle_outline
remove_circle_outline
remove_circle_outline

Article Types

Countries / Regions

remove_circle_outline
remove_circle_outline
remove_circle_outline
remove_circle_outline
remove_circle_outline

Search Results (1,052)

Search Parameters:
Keywords = traffic demand modeling

Order results
Result details
Results per page
Select all
Export citation of selected articles as:
18 pages, 5694 KB  
Article
Preference-Conditioned MADDPG for Risk-Aware Multi-Agent Siting of Urban EV Charging Stations Under Coupled Traffic-Distribution Constraints
by Yifei Qi and Bo Wang
Mathematics 2026, 14(9), 1464; https://doi.org/10.3390/math14091464 - 27 Apr 2026
Abstract
The public deployment of electric vehicle charging stations must simultaneously balance construction economics, user accessibility, queueing pressure, feeder security, tail risk under demand uncertainty, and spatial fairness. These criteria are strongly coupled, yet most existing studies either rely on static optimization with limited [...] Read more.
The public deployment of electric vehicle charging stations must simultaneously balance construction economics, user accessibility, queueing pressure, feeder security, tail risk under demand uncertainty, and spatial fairness. These criteria are strongly coupled, yet most existing studies either rely on static optimization with limited behavioral realism or use multi-agent reinforcement learning for short-term charging operation rather than for long-term siting. This paper proposes a preference-conditioned multi-agent deep deterministic policy gradient (PC-MADDPG) framework for the urban charging station siting problem in a coupled traffic–distribution environment. Candidate charging sites are modeled as cooperative agents under centralized training and decentralized execution. Each agent outputs a continuous pile-allocation action, which is repaired into an integer expansion plan under a budget constraint. The environment evaluates each plan through attraction-based demand assignment, queue approximation, LinDistFlow-style feeder analysis, and a six-objective performance vector, including annual net cost, travel burden, service inconvenience, grid penalty, CVaR of unmet charging demand, and equity loss. On a reproducible benchmark with 12 demand zones, 10 candidate sites, an 11-bus radial feeder, and 16 stochastic daily scenarios, the proposed framework generates a non-dominated archive with 42 unique feasible plans. A representative PC-MADDPG solution opens 5 of 10 candidate sites and installs 20 fast-charging piles, achieving 99.88% mean demand coverage with an annual profit of 2.083 M$ and a maximum line utilization of 0.999. Relative to the NoGrid ablation, the selected full model reduces grid penalty by 23.87% and equity Gini by 51.08%, with only a 0.35% profit concession. Relative to the NoRisk ablation, the CVaR of unmet demand is lowered by 69.70%. Compared with a demand-greedy baseline, the proposed method reduces grid penalty by 11.72% and equity Gini by 25.19% while preserving similar demand coverage. These results provide proof-of-concept evidence, on a reproducible coupled benchmark, that preference-conditioned multi-agent learning can serve as a practical many-objective siting engine for charging-infrastructure planning when coupled traffic and feeder constraints are explicitly modeled. Full article
Show Figures

Figure 1

38 pages, 2267 KB  
Article
Sustainable Parking Allocation for Smart Cities Using Digital Twin and Agentic Optimization
by Hamed Nozari and Zornitsa Yordanova
Future Transp. 2026, 6(3), 95; https://doi.org/10.3390/futuretransp6030095 (registering DOI) - 26 Apr 2026
Abstract
The rapid increase in the number of cars in large cities has made efficient parking management one of the major challenges of urban transportation systems. The present study aims to develop a smart framework for sustainable allocation of parking spaces in urban environments, [...] Read more.
The rapid increase in the number of cars in large cities has made efficient parking management one of the major challenges of urban transportation systems. The present study aims to develop a smart framework for sustainable allocation of parking spaces in urban environments, and presents an integrated approach based on digital twin and multi-objective optimization. In this framework, a digital model of the urban parking system is created that is able to analyze real and simulated data related to parking demand, space occupancy status, and traffic flow and support optimal allocation decisions. The results of the analysis show that using the proposed framework can reduce parking search time by an average of 28%, make the distribution of parking use more balanced, and consequently reduce the amount of pollutant emissions from vehicle movement by about 17%. Also, sensitivity and scalability analyses show that the proposed model also has stable and reliable performance in large urban networks. These results indicate that the proposed framework can be used as an effective tool for developing sustainable parking management systems in smart cities. Full article
(This article belongs to the Special Issue Parking Allocation for Smart Cities)
Show Figures

Figure 1

23 pages, 3938 KB  
Article
Research on Proximal Policy Optimization Algorithm in Path Planning for UAV-Based Vehicle Tracking
by Dongna Qiao and Hongxin Zhang
Drones 2026, 10(5), 319; https://doi.org/10.3390/drones10050319 - 23 Apr 2026
Viewed by 218
Abstract
Unmanned Aerial Vehicle (UAV) tracking of ground moving targets holds significant applications in domains such as intelligent transportation, logistics distribution, and environmental monitoring, placing greater demands on efficient and stable path-planning methods for vehicular tracking. This study investigates a UAV path tracking approach [...] Read more.
Unmanned Aerial Vehicle (UAV) tracking of ground moving targets holds significant applications in domains such as intelligent transportation, logistics distribution, and environmental monitoring, placing greater demands on efficient and stable path-planning methods for vehicular tracking. This study investigates a UAV path tracking approach based on a deep reinforcement learning algorithm, Proximal Policy Optimization (PPO). Starting from the kinematic characteristics of UAVs and ground vehicles, a 3D path planning model was constructed that considers spatial coordinates, velocity, and attitude constraints. A well-designed objective function—including tracking error minimization, energy optimization, and safety distance constraints—was incorporated. By designing the state space, action space, and reward function, the PPO algorithm is capable of adaptive learning in complex environments. Compared with traditional Artificial Potential Field (APF), Q-learning, and TD3 algorithms, PPO better balances exploration and exploitation and demonstrates stronger learning stability and global optimization capability in dynamic multi-obstacle scenarios. Simulation results show that PPO-based UAV path planning outperforms Q-learning and other comparative algorithms in terms of tracking accuracy, convergence speed, and robustness. In specific scenarios, Q-learning achieves a trajectory error of approximately 1 m, TD3 and APF exhibit errors around 0.3 m with noticeable oscillations, and PPO achieves an error of about 0.2 m. The UAV can follow the vehicle trajectory smoothly, with a more continuous path and rapidly converging, stable error curves, indicating the promising application potential of PPO in intelligent UAV control. The PPO-based UAV-tracking path planning method effectively enhances the UAV’s intelligent decision-making and path optimization capabilities, providing new technical approaches and a research foundation for intelligent UAV traffic and cooperative control systems. Full article
Show Figures

Figure 1

29 pages, 2502 KB  
Article
An Enhanced KNN–ConvLSTM Framework for Short-Term Bus Travel Time Prediction on Signalized Urban Arterials
by Jili Zhang, Wei Quan, Chunjiang Liu, Yuchen Yan, Baicheng Jiang and Hua Wang
Appl. Sci. 2026, 16(9), 4090; https://doi.org/10.3390/app16094090 - 22 Apr 2026
Viewed by 112
Abstract
Reliable short-term prediction of bus travel time on signalized urban arterials is essential for improving service reliability and may provide a useful forecasting basis for prediction-informed transit signal priority (TSP) and arterial coordination applications. However, bus operations on urban arterials are highly variable [...] Read more.
Reliable short-term prediction of bus travel time on signalized urban arterials is essential for improving service reliability and may provide a useful forecasting basis for prediction-informed transit signal priority (TSP) and arterial coordination applications. However, bus operations on urban arterials are highly variable due to stop dwell times, signal delays, and interactions with mixed traffic, leading to nonlinear and nonstationary travel time patterns with strong spatiotemporal dependence. This study proposes a hybrid KNN–ConvLSTM framework for short-term arterial bus travel time prediction using real-world field data. A K-nearest neighbors (KNNs) module is first employed to retrieve historical operation sequences that are most similar to the current corridor state, thereby reducing interference from mismatched traffic regimes and improving robustness. Smart-card (IC card) transaction data are incorporated as demand-related features to represent passenger activity and its impact on dwell time and travel time variability. The selected sequences are then organized into a corridor-ordered spatiotemporal representation and further refined by lightweight temporal enhancement operations, including relevance gating, multi-scale aggregation, adaptive feature fusion, and residual enhancement, before being fed into the convolutional long short-term memory (ConvLSTM) predictor. The proposed approach is evaluated using weekday service-hour data extracted from 30 days of real-world bus operation records collected from a typical urban arterial corridor in Changchun, China, and is compared with several benchmark models, including ARIMA, KNN, LSTM, CNN, ConvLSTM, Transformer, and DCRNN. The results indicate that the proposed KNN–ConvLSTM framework achieves an MAE of 40.1 s, an RMSE of 55.8 s, a SMAPE of 10.7%, and an R2 of 0.878, outperforming all benchmark models. Specifically, compared with the Transformer baseline, the proposed framework reduces MAE by 1.5%, RMSE by 5.1%, and SMAPE by 7.0%, while increasing R2 by 0.014. Compared with the DCRNN baseline, it reduces MAE by 10.7%, RMSE by 1.9%, and SMAPE by 2.7%, while increasing R2 by 0.008. These findings demonstrate that similarity-aware retrieval combined with spatiotemporal deep learning can substantially enhance short-term bus travel time prediction on signalized urban arterials. More accurate short-term forecasts may support prediction-informed transit signal priority and arterial coordination by providing more reliable downstream arrival-time estimates. However, the generalizability of the reported results is still constrained by the relatively short 30-day observation period and the single-corridor case setting, and the operational and environmental effects of downstream applications remain to be validated through dedicated closed-loop control evaluation in future work. Full article
(This article belongs to the Special Issue Smart Transportation Systems and Logistics Technology)
22 pages, 1885 KB  
Article
LTiT: A Deep Learning Model for Subway Section Passenger Flow Prediction Based on LSTM-TSSA-iTransformer
by Jie Liu, Yanzhan Chen, Yange Li and Fan Yu
Sensors 2026, 26(9), 2584; https://doi.org/10.3390/s26092584 - 22 Apr 2026
Viewed by 398
Abstract
As a vital part of urban public transportation system, subway passenger flow prediction plays a crucial role in alleviating traffic congestion, improving transportation infrastructure, and optimizing travel experience. Existing subway passenger flow prediction mainly focuses on short-term predictions of inbound/outbound passenger flow and [...] Read more.
As a vital part of urban public transportation system, subway passenger flow prediction plays a crucial role in alleviating traffic congestion, improving transportation infrastructure, and optimizing travel experience. Existing subway passenger flow prediction mainly focuses on short-term predictions of inbound/outbound passenger flow and origin-destination (O-D) demand. Subway section passenger flow prediction can provide a more direct reflection of passenger fluctuations across different line segments, and offer robust support for management and resource allocation. We propose a subway section passenger flow generation model and a prediction method based on LTiT (LSTM-TSSA-iTransformer). This model is based on the overall architecture of the iTransformer encoder, and an LSTM (Long Short-Term Memory) network is employed to capture the temporal characteristics of subway section passenger flow. This is combined with the TSSA (Token Statistics Self-Attention) to adaptively weight the information at key time points. Efficient performance of the model was evaluated by comparing its predictions with other models, including SARIMA (Seasonal Auto-Regressive integrated moving average), BP neural networks, LightGBM (Light Gradient Boosting Machine) and LSTM (Long Short-Term Memory). Experimental results show that the proposed model outperforms traditional baseline models in evaluation metrics such as R2, MAE, MSE, and MAPE. Finally, we further investigate the selection of input window length and prediction step size, and perform robustness analysis under different noise conditions. Full article
(This article belongs to the Section Intelligent Sensors)
Show Figures

Figure 1

28 pages, 12958 KB  
Article
Multi-Objective Emergency Facility Locations Considering Point-Flow Integration Under Rainstorm Environments
by Chao Sun, Huixian Chen, Xiaona Zhang, Peng Zhang and Jie Ma
Systems 2026, 14(5), 454; https://doi.org/10.3390/systems14050454 - 22 Apr 2026
Viewed by 245
Abstract
Urban transportation systems are facing increasingly severe threats from extreme weather events such as rainstorms, which can trigger cascading failures and lead to regional traffic paralysis. The strategic location of emergency facilities to enhance system resilience has emerged as a critical proactive prevention [...] Read more.
Urban transportation systems are facing increasingly severe threats from extreme weather events such as rainstorms, which can trigger cascading failures and lead to regional traffic paralysis. The strategic location of emergency facilities to enhance system resilience has emerged as a critical proactive prevention strategy. This study proposes a multi-objective hierarchical coverage location model that integrates point and flow demands to improve the resilience of urban road traffic systems under rainstorm conditions. First, the resilience risk levels of road nodes were quantified using an entropy-weighted TOPSIS method that combines topological attributes, traffic flow performance, and indirect propagation intensity. Second, a flow-capturing mechanism was introduced to address the dynamic rescue demands of stranded vehicles in motion, enabling the pre-positioning of “safe havens” along critical travel routes. The model balances two objectives: maximizing the resilience risk value of the covered demands and minimizing facility construction costs. A case study was conducted in Jianghan District, Wuhan, a flood-prone area, and the NSGA-II algorithm was employed to solve the multi-objective optimization problem. The results demonstrate that the proposed model significantly outperforms traditional single-demand location models in terms of coverage effectiveness and cost efficiency, achieving improvements in resilience risk coverage of up to 311.6% and cost reductions of up to 63.6%. This study provides a systems science perspective for pre-disaster emergency resource allocation, shifting the paradigm from infrastructure-centric protection to human-centered rescue. Full article
Show Figures

Figure 1

19 pages, 7366 KB  
Article
A High-Speed Scalable 3D GPR Platform for Urban Road Infrastructure Assessment
by Liang Fang, Feng Yang, Maoxuan Xu and Junli Nie
Urban Sci. 2026, 10(4), 219; https://doi.org/10.3390/urbansci10040219 - 21 Apr 2026
Viewed by 261
Abstract
The rapid inspection of urban road hazards, such as subsurface voids and pipeline damage, demands high efficiency and precision in detection technology. Conventional Ground Penetrating Radar (GPR) systems often face limitations in urban environments, including slow survey speeds, poor channel scalability, and the [...] Read more.
The rapid inspection of urban road hazards, such as subsurface voids and pipeline damage, demands high efficiency and precision in detection technology. Conventional Ground Penetrating Radar (GPR) systems often face limitations in urban environments, including slow survey speeds, poor channel scalability, and the trade-off between shallow resolution and deep penetration. The proposed system integrates a dual-band antenna array (200 MHz and 400 MHz) to resolve the classical resolution–penetration trade-off, simultaneously capturing high-resolution shallow data and achieving deep subsurface penetration in a single pass. To overcome the sampling rate bottleneck inherent in low-cost microcontrollers, a custom Time-Division Step Multiplexing (TDSM) protocol extends the equivalent sampling period to 0.38 µs across 24 parallel channels while maintaining a 200 kHz pulse repetition rate—enabling real-time data streaming at vehicle speeds up to 70 km/h with 5 cm trace spacing. This capability directly addresses the critical challenge of traffic disruption on urban arterials caused by conventional slow-speed GPR surveys. Complementing this, a master-slave FPGA-MCU hierarchical architecture provides seamless channel scalability from 24 to 36 channels, adapting to diverse swath width requirements without hardware redesign. Laboratory physics model experiments demonstrate a penetration depth exceeding 3 m after convolutional sparse fusion of the dual-band data, covering the typical burial depth of urban utilities. This study provides a deployable high-resolution underground detection solution for rapid urban infrastructure surveys and emergency disease detection by breaking the traditional constraints of channel number, sampling rate, and detection speed, significantly reducing interference with urban main traffic. Full article
Show Figures

Figure 1

23 pages, 3934 KB  
Article
Identification Method for Passenger Corridors in a Metropolitan Area Based on Importance Degree and Regional Planning
by Xiangjun Sun, Qianyi Jiang, Xiucheng Guo, Cong Qi and Lianjie Jin
Sustainability 2026, 18(8), 4100; https://doi.org/10.3390/su18084100 - 20 Apr 2026
Viewed by 170
Abstract
The rapid development of metropolitan areas means that their spatial patterns must be reconstructed and brings a series of urban problems such as traffic congestion and imbalance among transportation facilities. As the skeleton of the comprehensive transportation network, the planning of passenger corridors [...] Read more.
The rapid development of metropolitan areas means that their spatial patterns must be reconstructed and brings a series of urban problems such as traffic congestion and imbalance among transportation facilities. As the skeleton of the comprehensive transportation network, the planning of passenger corridors in metropolitan areas has a positive impact on the integrative development of urban spaces and transportation systems. The identification of passenger corridors is the basis for the optimization of the configuration and organization of transportation facilities. In this paper, passenger transportation modes were distinguished through a multilayer network. Considering the technological and economic characteristics of each mode synthetically, an improved method for identifying passenger corridors was proposed. First, a multilayer network was constructed based on the passenger transportation facilities network in a metropolitan area to distinguish between different transportation modes. Based on the traditional importance degree model of nodes, an importance degree model of routes was constructed by considering transportation modes, passenger demand, and transportation costs. Through qualitative judging using regional planning, supported by quantification according to the importance degree of routes, passenger corridors in the chosen metropolitan area were identified and divided into primary and secondary corridors. Suzhou metropolitan area was studied as an example. Identification results for three transverse corridors and two longitudinal corridors were obtained after analysis and calculation, verifying the availability of the method. The study can contribute to the balance of transportation supply and demand, realize the intensive use of transportation facilities, and promote the sustainable development of metropolitan transportation systems. In particular, the proposed method provides a reference for the rational optimization of transportation facility configuration within passenger corridors in metropolitan development areas, facilitating the formation of efficient passenger transport organization systems and compact, transit-oriented land use patterns by improving the coordination between passenger corridors and ecological spaces. Full article
(This article belongs to the Section Sustainable Transportation)
Show Figures

Figure 1

22 pages, 7955 KB  
Article
Speed Ratio in a Novel Multilayer Traffic Network for Urban Congestion Relief and Efficiency Gain
by Wenna Liu and Bo Yang
Entropy 2026, 28(4), 469; https://doi.org/10.3390/e28040469 - 20 Apr 2026
Viewed by 227
Abstract
Based on observations of real-world transport systems such as bus-subway systems, street-motorway networks, and rail-air transport frameworks, in which high-speed layers are typically constructed above pre-existing low-speed networks to alleviate congestion and improve efficiency, this study proposes a method for constructing multilayer transport [...] Read more.
Based on observations of real-world transport systems such as bus-subway systems, street-motorway networks, and rail-air transport frameworks, in which high-speed layers are typically constructed above pre-existing low-speed networks to alleviate congestion and improve efficiency, this study proposes a method for constructing multilayer transport networks by strategically deploying the high-speed layer according to node betweenness centrality in the underlying low-speed network. The concept of speed ratio is introduced to quantify the speed difference within the multilayer network. The multilayer network is integrated into the following model: the user equilibrium flow assignment strategy model based on the Bureau of Public Roads function. Utilizing network efficiency, high-speed layer utilization ratio, and proportion of congested edges as metrics, we analyze the impact of: (1) inter-tier speed ratio, (2) low-speed layer topology, and (3) interlayer transfer costs on system performance. Key findings indicate: Under a given traffic demand, increasing the inter-layer speed ratio elevates network efficiency while shifting congestion from lower to upper layers; incorporation of long-range connections improves efficiency, alleviating traffic congestion; introducing interlayer travel speed may enhance efficiency in specific parameter regimes. Full article
(This article belongs to the Special Issue Complexity in Urban Systems)
Show Figures

Figure 1

22 pages, 2828 KB  
Article
An Adaptive Traffic Signal Control Framework Integrating Regime-Aware LSTM Forecasting and Signal Optimization Under Socio-Temporal Demand Shifts
by Sara Atef and Ahmed Karam
Appl. Syst. Innov. 2026, 9(4), 81; https://doi.org/10.3390/asi9040081 - 20 Apr 2026
Viewed by 361
Abstract
Recurring socio-temporal events, such as Ramadan in Middle Eastern cities, introduce pronounced non-stationarity in urban traffic demand. During these periods, daytime traffic volumes typically decline, while congestion becomes more severe in the evening around the Iftar (fast-breaking) period and persists into late-night hours, [...] Read more.
Recurring socio-temporal events, such as Ramadan in Middle Eastern cities, introduce pronounced non-stationarity in urban traffic demand. During these periods, daytime traffic volumes typically decline, while congestion becomes more severe in the evening around the Iftar (fast-breaking) period and persists into late-night hours, making conventional fixed-time signal plans less effective. An additional challenge is that demand is not only time-varying, but also unevenly distributed across competing movements: attempts to prioritize high-volume phases can inadvertently cause excessive delays—or even starvation—on lower-demand approaches. To address these issues, this study presents an adaptive, regime-aware traffic signal control framework that combines predictive modeling with constrained optimization. Short-term phase-level delays are forecast using Long Short-Term Memory (LSTM) models, and a Model Predictive Control (MPC) scheme then determines the green time allocation at each control cycle through a receding-horizon strategy. The optimization explicitly represents phase interactions by including constraints that prevent excessive delay in competing movements, thereby yielding a balanced and operationally realistic control policy. The approach is validated with one-minute-resolution TomTom delay data from a signalized intersection in Jeddah, Saudi Arabia, covering both Normal and Ramadan conditions. The LSTM models show stable predictive performance, achieving root mean square errors (RMSEs) of 19.8 s under Normal conditions and 17.1 s during Ramadan. In general, the results show that the proposed framework cuts total intersection delay by about 0.3% to 2.8% compared to standard control strategies. Even though these total-delay improvements are small, they come with big drops in delay for lower-demand phases (about 12–20%) and keep the delay increases for higher-demand phases under control. This shows that the method makes the whole process more efficient by fairly spreading out the delay instead of just making one phase better on its own. The results show that combining forecasting with constrained optimization is a strong and useful way to handle changing traffic demand. This is especially true during times of high demand when flexibility, stability, and fairness across movements are all important. Full article
Show Figures

Figure 1

17 pages, 8176 KB  
Article
A Multi Scenario Simulation Study on the Systemic Benefits of Fleet Electrification for Urban Sustainability in Shanghai
by Wanxing Sheng, Keyan Liu, Dongli Jia, Jun Zhou, Zezhou Wang, Chenbo Wang, Xiang Li and Yuting Feng
Sustainability 2026, 18(8), 4077; https://doi.org/10.3390/su18084077 - 20 Apr 2026
Viewed by 166
Abstract
Fleet electrification is increasingly recognized as a cornerstone of urban decarbonization in high-density megacities. This study introduces a multi-scenario simulation framework integrating high-resolution mobile signaling data with traffic modeling to quantify the systemic environmental and energy impacts of road-based battery electric vehicle (BEV) [...] Read more.
Fleet electrification is increasingly recognized as a cornerstone of urban decarbonization in high-density megacities. This study introduces a multi-scenario simulation framework integrating high-resolution mobile signaling data with traffic modeling to quantify the systemic environmental and energy impacts of road-based battery electric vehicle (BEV) integration in Shanghai. By evaluating both a fixed-fleet baseline and dynamic-fleet growth scenarios focused on the urban road network, we find that aggressive fleet electrification leads to a profound reduction in aggregate carbon emissions and criteria pollutants, effectively decoupling transit-related environmental burdens from urban growth. However, results also highlight a significant energy trade-off: while fossil fuel displacement accelerates, grid-based electricity demand increases under fleet growth conditions. Within this context, the expanded vehicle population exacerbates urban congestion, which disproportionately inflates the fuel consumption of remaining internal combustion vehicles. Their operational efficiency is severely compromised by frequent stop-and-go cycles, leading to an intensification of idling losses. Ultimately, this research highlights the capability of the proposed simulation framework to provide granular insights into urban emission dynamics, offering a quantitative foundation for policymakers to harmonize electrification targets with proactive traffic management and grid infrastructure strengthening to evaluate the systemic trade-offs toward achieving long-term urban sustainability. Full article
(This article belongs to the Section Sustainable Transportation)
Show Figures

Figure 1

19 pages, 2476 KB  
Article
Machine Learning and Geographic Information Systems for Aircraft Route Analysis in Large-Scale Airport Transportation Networks
by Saadi Turied Kurdi, Luttfi A. Al-Haddad and Zeashan Hameed Khan
Computers 2026, 15(4), 255; https://doi.org/10.3390/computers15040255 - 18 Apr 2026
Viewed by 316
Abstract
This study proposes a scalable, AI-driven, and Geographic Information System (GIS)-integrated framework for intelligent route-level classification in large-scale airport transportation networks to support airport operations, logistics planning, and network-level decision-making. The framework addresses the need for practical artificial intelligence applications that combine spatial [...] Read more.
This study proposes a scalable, AI-driven, and Geographic Information System (GIS)-integrated framework for intelligent route-level classification in large-scale airport transportation networks to support airport operations, logistics planning, and network-level decision-making. The framework addresses the need for practical artificial intelligence applications that combine spatial network analysis with supervised machine learning to improve route assessment and resource allocation in complex air transport systems. A structured dataset was developed using operational and traffic-related attributes, including route distance, aircraft capacity, weekly frequency, annual passenger volume, demand variability, and route performance indicators, with additional normalized features to improve data representation. A Gradient Boosting ensemble classifier was trained to categorize routes into high-, medium-, and low-priority classes. The model achieved strong predictive performance, with a testing area under the ROC curve of 0.961, accuracy of 0.922, F1-score of 0.915, precision of 0.918, and a recall of 0.922. Feature importance analysis identified demand variability and route-density indicators as the main drivers of classification, enhancing interpretability and practical trust. The proposed framework demonstrates the real-world potential of AI for scalable, explainable, and efficient decision support in airport logistics and transportation network management. Full article
(This article belongs to the Special Issue AI in Action: Innovations and Breakthroughs)
Show Figures

Figure 1

29 pages, 2942 KB  
Article
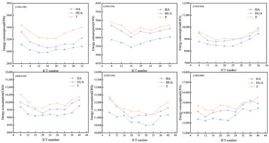
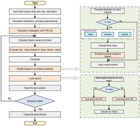
Multi-Equipment Coordinated Scheduling Considering Dynamic Changes in Truck Handover Points Under Hybrid Traffic in Automated Container Terminals
by Suosuo Huang, Fang Yu, Qiang Zhang and Yongsheng Yang
Eng 2026, 7(4), 181; https://doi.org/10.3390/eng7040181 - 15 Apr 2026
Viewed by 164
Abstract
With the rapid maturation of autonomous driving technology, the hybrid traffic of Internal Container Trucks (ICTs) and External Container Trucks (ECTs) has become a major trend in Automated Container Terminals (ACTs), imposing higher demands on the interaction efficiency between trucks and Yard Cranes [...] Read more.
With the rapid maturation of autonomous driving technology, the hybrid traffic of Internal Container Trucks (ICTs) and External Container Trucks (ECTs) has become a major trend in Automated Container Terminals (ACTs), imposing higher demands on the interaction efficiency between trucks and Yard Cranes (YCs). This paper proposes a comprehensive optimization strategy for the coordinated scheduling of ICTs, ECTs and YCs under hybrid traffic. First, a task combination strategy for ICTs is designed to improve ICT utilization by pairing delivery and retrieval tasks across yard blocks. Second, a Chebyshev-motion-based coordination strategy for YC gantry and trolley movements is developed to reduce travel time and optimize handover points. Third, a mixed-integer programming model is formulated to minimize total energy consumption. An Improved Hybrid Genetic Algorithm (IHGA) is then developed, incorporating chaotic initialization, simulated annealing-based mutation, and dual local search to enhance convergence and solution quality. Simulation results confirm that the proposed model and strategy effectively reduce the total energy consumption of task execution, and the designed algorithm outperforms comparative algorithms in both optimization capability and convergence speed. Overall, the research provides theoretical support for future automated terminal development and practical guidance for achieving efficient and sustainable port operations. Full article
Show Figures

Figure 1

23 pages, 1950 KB  
Article
Encrypted Traffic Detection via a Federated Learning-Based Multi-Scale Feature Fusion Framework
by Yichao Fei, Youfeng Zhao, Wenrui Liu, Fei Wu, Shangdong Liu, Xinyu Zhu, Yimu Ji and Pingsheng Jia
Electronics 2026, 15(8), 1570; https://doi.org/10.3390/electronics15081570 - 9 Apr 2026
Viewed by 306
Abstract
With the proliferation of edge computing in IoT and smart security, there is a growing demand for large-scale encrypted traffic anomaly detection. However, the opaque nature of encrypted traffic makes it difficult for traditional detection methods to balance efficiency and accuracy. To address [...] Read more.
With the proliferation of edge computing in IoT and smart security, there is a growing demand for large-scale encrypted traffic anomaly detection. However, the opaque nature of encrypted traffic makes it difficult for traditional detection methods to balance efficiency and accuracy. To address this challenge, this paper proposes FMTF, a Multi-Scale Feature Fusion method based on Federated Learning for encrypted traffic anomaly detection. FMTF constructs graph structures at three scales—spatial, statistical, and content—to comprehensively characterize traffic features. At the spatial scale, communication graphs are constructed based on host-to-host IP interactions, where each node represents the IP address of a host and edges capture the communication relationships between them. The statistical scale builds traffic statistic graphs based on interactions between port numbers, with nodes representing individual ports and edge weights corresponding to the lengths of transmitted packets. At the content scale, byte-level traffic graphs are generated, where nodes represent pairs of bytes extracted from the traffic data, and edges are weighted using pointwise mutual information (PMI) to reflect the statistical association between byte occurrences. To extract and fuse these multi-scale features, FMTF employs the Graph Attention Network (GAT), enhancing the model’s traffic representation capability. Furthermore, to reduce raw-data exposure in distributed edge environments, FMTF integrates a federated learning framework. In this framework, edge devices train models locally based on their multi-scale traffic features and periodically share model parameters with a central server for aggregation, thereby optimizing the global model without exposing raw data. Experimental results demonstrate that FMTF maintains efficient and accurate anomaly detection performance even under limited computing resources, offering a practical and effective solution for encrypted traffic identification and network security protection in edge computing environments. Full article
Show Figures

Figure 1

14 pages, 709 KB  
Article
Infrastructure-Driven Performance Effects in Airport Stand Allocation: A Simulation-Based Analysis of Configuration Impact on System Capacity at International Airports
by Edina Jenčová, Peter Hanák and Marek Hanzlík
Appl. Sci. 2026, 16(8), 3656; https://doi.org/10.3390/app16083656 - 8 Apr 2026
Viewed by 260
Abstract
Airport stand allocation research has traditionally focused on optimizing assignments within fixed infrastructure configurations, while strategic decisions regarding stand category composition remain underexplored. This study investigates how different proportional distributions of stand categories affect system-level performance under high traffic demand at international airports. [...] Read more.
Airport stand allocation research has traditionally focused on optimizing assignments within fixed infrastructure configurations, while strategic decisions regarding stand category composition remain underexplored. This study investigates how different proportional distributions of stand categories affect system-level performance under high traffic demand at international airports. A discrete-event simulation model implemented in MATLAB evaluates fifteen infrastructure configurations with varying distributions of small, medium, and large stands, classified according to the ICAO Annex 14. The model employed a first-come–first-served allocation logic to isolate infrastructure-driven effects from algorithmic decision-making. System throughput was measured through acceptance and rejection rates, disaggregated by aircraft stand category. Acceptance rates ranged from 33% to 92% across tested configurations, demonstrating pronounced sensitivity to stand composition. Balanced configurations consistently outperformed asymmetric alternatives. Insufficient stand availability in any single category led to concentrated rejection patterns and non-linear performance degradation; excess capacity in unconstrained categories could not compensate for shortfalls in constrained ones. Proportionality across stand categories is identified as a critical determinant of infrastructure robustness. The proposed simulation framework provides a computationally efficient tool for early-stage (pre-operational planning phase) infrastructure screening, supporting informed strategic capacity decisions prior to detailed operational optimization. Full article
Show Figures

Figure 1

Back to TopTop