Sign in to use this feature.

Years

Between: -

Subjects

remove_circle_outline
remove_circle_outline
remove_circle_outline
remove_circle_outline
remove_circle_outline
remove_circle_outline
remove_circle_outline
remove_circle_outline
remove_circle_outline

Journals

remove_circle_outline
remove_circle_outline
remove_circle_outline
remove_circle_outline

Article Types

Countries / Regions

remove_circle_outline
remove_circle_outline
remove_circle_outline
remove_circle_outline
remove_circle_outline
remove_circle_outline

Search Results (744)

Search Parameters:
Keywords = photogrammetry and remote sensing

Order results
Result details
Results per page
Select all
Export citation of selected articles as:
22 pages, 26183 KB  
Article
Lithological Mapping from UAV Imagery Based on Lightweight Semantic Segmentation Methods
by Jingzhi Liu, Zhen Wei, Xiangkuan Gong, Minjia Sun, Yuanfeng Cheng, Yingying Zhang and Zizhao Zhang
Drones 2025, 9(12), 866; https://doi.org/10.3390/drones9120866 - 15 Dec 2025
Abstract
Traditional geological mapping is often time-consuming, labor-intensive, and restricted by rugged terrain. This study addresses these challenges by proposing a novel methodology for automated lithological identification in the Ququleke area of the eastern Kunlun Mountains, which pioneers the integration of portable UAV oblique [...] Read more.
Traditional geological mapping is often time-consuming, labor-intensive, and restricted by rugged terrain. This study addresses these challenges by proposing a novel methodology for automated lithological identification in the Ququleke area of the eastern Kunlun Mountains, which pioneers the integration of portable UAV oblique photogrammetry with a Coordinate Attention-enhanced DeepLabV3+ (CA-DeepLabV3+) semantic segmentation framework for geological mapping. Using a DJI Mavic 3M quadcopter, high-resolution oblique photogrammetric orthophotos were captured to build a pixel-level lithology dataset containing four classes: sandstone, diorite, marble, and Quaternary sediments. The CA-DeepLabV3+ model, adapted from the DeepLabV3+ encoder–decoder framework, integrates a lightweight MobileNetV2 backbone and a Coordinate Attention mechanism to strengthen spatial position encoding and fine-scale feature extraction, crucial for detailed lithological discrimination. Experimental evaluation demonstrates that the proposed model achieves an overall accuracy of 97.95%, mean accuracy of 97.80%, and mean intersection over union of 95.71%, representing a 5.48% improvement in mean intersection over union (mIoU) over the standard DeepLabV3+. These results indicate that combining UAV oblique photogrammetry with the CA-DeepLabV3+ network enables accurate lithological mapping in complex terrains. The proposed method provides an efficient and scalable solution for geological mapping and mineral resource exploration, highlighting the potential of low-altitude UAV remote sensing for field-based geological investigations. Full article
Show Figures

Figure 1

28 pages, 7423 KB  
Article
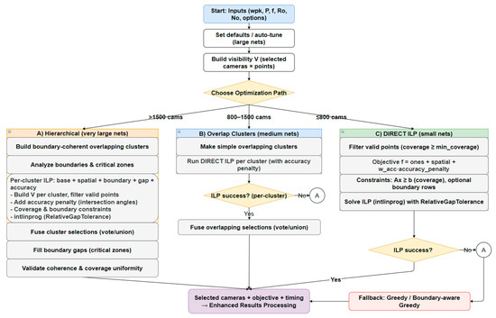
Autonomous BIM-Aware UAV Path Planning for Construction Inspection
by Nagham Amer Abdulateef, Zainab N. Jasim, Haider Ali Hasan, Bashar Alsadik and Yousif Hussein Khalaf
Geomatics 2025, 5(4), 79; https://doi.org/10.3390/geomatics5040079 - 12 Dec 2025
Viewed by 104
Abstract
Accurate 3D reconstructions of architecture, engineering, and construction AEC structures using UAV photogrammetry are often hindered by occlusions, excessive image overlaps, or insufficient coverage, leading to inefficient flight paths and extended mission durations. This work presents a BIM-aware, autonomous UAV trajectory generation framework [...] Read more.
Accurate 3D reconstructions of architecture, engineering, and construction AEC structures using UAV photogrammetry are often hindered by occlusions, excessive image overlaps, or insufficient coverage, leading to inefficient flight paths and extended mission durations. This work presents a BIM-aware, autonomous UAV trajectory generation framework wherein a compact, geometrically valid viewpoint network is first derived as a foundation for path planning. The network is optimized via Integer Linear Programming (ILP) to ensure coverage of IFC-modeled components while penalizing poor stereo geometry, GSD, and triangulation uncertainty. The resulting minimal network is then sequenced into a global path using a TSP solver and partitioned into battery-feasible epochs for operation on active construction sites. Evaluated on two synthetic and one real-world case study, the method produces autonomous UAV trajectories that are 31–63% more compact in camera usage, 17–35% shorter in path length, and 28–50% faster in execution time, without compromising coverage or reconstruction quality. The proposed integration of BIM modeling, ILP optimization, TSP sequencing, and endurance-aware partitioning enables the framework for digital-twin updates and QA/QC monitoring, accordingly, offering a unified, geometry-adaptive solution for autonomous UAV inspection and remote sensing. Full article
Show Figures

Figure 1

48 pages, 2446 KB  
Review
A Comprehensive Review on Hyperspectral Image Lossless Compression Algorithms
by Shumin Liu, Fahad Saeed, Zhenghui Yang and Jie Chen
Remote Sens. 2025, 17(24), 3966; https://doi.org/10.3390/rs17243966 - 8 Dec 2025
Viewed by 216
Abstract
The rapid advancement of imaging sensors and optical filters has significantly increased the number of spectral bands captured in hyperspectral images, leading to a substantial rise in data volume. This creates major challenges for data transmission and storage, making hyperspectral image compression a [...] Read more.
The rapid advancement of imaging sensors and optical filters has significantly increased the number of spectral bands captured in hyperspectral images, leading to a substantial rise in data volume. This creates major challenges for data transmission and storage, making hyperspectral image compression a crucial area of research. Compression techniques can be either lossy or lossless, each employing distinct strategies to maximize efficiency. To provide a more focused and comprehensive analysis, this review concentrates exclusively on lossless compression, which is categorized into transform, prediction, and deep learning-based methods. Each category is systematically examined, with particular emphasis on the underlying principles and the strategies adopted to enhance compression performance. In addition to the core algorithms, encoding and scanning orders are also discussed, which is an essential aspect that is often overlooked in other reviews. By integrating these aspects into a unified framework, this paper offers an up-to-date and in-depth overview of the methodologies, trends, and challenges in lossless hyperspectral image compression. Full article
Show Figures

Figure 1

18 pages, 4569 KB  
Article
Accuracy Assessment of Shoreline Extraction Using MLS Data from a USV and UAV Orthophoto on a Complex Inland Lake
by Mariusz Specht and Oktawia Specht
Remote Sens. 2025, 17(24), 3940; https://doi.org/10.3390/rs17243940 - 5 Dec 2025
Viewed by 244
Abstract
Accurate shoreline determination is essential for the study of coastal and inland water processes, hydrography, and the monitoring of aquatic and terrestrial environments. This study compares two modern remote sensing technologies: MLS conducted with a USV and photogrammetry using a UAV. The research [...] Read more.
Accurate shoreline determination is essential for the study of coastal and inland water processes, hydrography, and the monitoring of aquatic and terrestrial environments. This study compares two modern remote sensing technologies: MLS conducted with a USV and photogrammetry using a UAV. The research was carried out on Lake Kłodno, characterised by a complex shoreline with vegetation and hydrotechnical structures. Both approaches satisfied the accuracy requirements of the IHO Special Order for shoreline extraction (≤5 m at the 95% confidence level). For the UAV-derived orthophoto, the error within which 95% of shoreline points were located (corresponding to 2.45·σ) was 0.05 m for the natural shoreline and 0.06 m for the variant including piers, both well below the IHO threshold. MLS achieved a 95% error of 1.16 m, which also complies with the Special Order criteria. UAV data enable clear interpretation of the land–water boundary, whereas MLS provides complete three-dimensional spatial information, independent of lighting conditions, and allows surveys of vegetated or inaccessible areas. The results demonstrate the complementarity of the two approaches: UAV is well suited to highly accurate shoreline mapping and the identification of hydrotechnical structures, while MLS is valuable for analysing the nearshore zone and for surveying vegetated or inaccessible areas. The findings confirm the value of integrating these approaches and highlight the need to extend research to other types of waterbodies, to consider seasonal variability, and to develop methods for the automatic extraction of shorelines. Full article
Show Figures

Figure 1

15 pages, 1774 KB  
Article
Soil and Environmental Consequences of Spring Flooding in the Zhabay River Floodplain (Akmola Region)
by Madina Aitzhanova, Sayagul Zhaparova, Manira Zhamanbayeva and Assem Satimbekova
Sustainability 2025, 17(22), 10378; https://doi.org/10.3390/su172210378 - 20 Nov 2025
Viewed by 389
Abstract
Floods increasingly threaten semiarid regions, yet their long-term soil ecological impacts remain underdocumented. This study quantifies the hydrologic change and flood-induced soil transformation on the Zhabay River floodplain (Akmola, Kazakhstan) using integrated field, laboratory, and remote sensing data. Gauge records (2012–2024) were analyzed; [...] Read more.
Floods increasingly threaten semiarid regions, yet their long-term soil ecological impacts remain underdocumented. This study quantifies the hydrologic change and flood-induced soil transformation on the Zhabay River floodplain (Akmola, Kazakhstan) using integrated field, laboratory, and remote sensing data. Gauge records (2012–2024) were analyzed; inundation was mapped from a 0.30 m DEM (Digital Elevation Model) merging SRTM (Shuttle Radar Topography Mission), Landsat 8/Sentinel 2, and UAV (Unmanned Aerial Vehicle) photogrammetry (NDWI (Normalized Difference Water Index) > 0.28) and validated with 54 in situ depths (MAE (Mean Absolute Error) 0.17 m). Soil samples collected before and after floods were analyzed for texture, bulk density, pH, Eh, macronutrients, and heavy metals. Annual maxima increased by 0.08 m yr−1, while extreme floods became more frequent. Thresholds of ≥0.5 m depth and >7 days duration marked compaction onset, whereas >1 m and ≥12 days produced maximum organic carbon loss and Zn/Ni enrichment. The combination of high-resolution DEMs, ROC (Receiver Operating Characteristic) analysis, and soil microbial monitoring provides new operational indicators of soil degradation for Central Asian steppe floodplains. Findings contribute to SDG 13 (Climate Action) and SDG 15 (Life on Land) by linking flood resilience assessment with sustainable land-use planning. Full article
Show Figures

Figure 1

27 pages, 3240 KB  
Article
EFMANet: An Edge-Fused Multidimensional Attention Network for Remote Sensing Semantic Segmentation
by Yunpeng Chen, Shuli Cheng and Anyu Du
Remote Sens. 2025, 17(22), 3695; https://doi.org/10.3390/rs17223695 - 12 Nov 2025
Viewed by 534
Abstract
Accurate semantic segmentation of remote sensing images is crucial for geographical studies. However, mainstream segmentation methods, primarily based on Convolutional Neural Networks (CNNs) and Vision Transformers (ViTs), often fail to effectively capture edge features, leading to incomplete image feature representation and missing edge [...] Read more.
Accurate semantic segmentation of remote sensing images is crucial for geographical studies. However, mainstream segmentation methods, primarily based on Convolutional Neural Networks (CNNs) and Vision Transformers (ViTs), often fail to effectively capture edge features, leading to incomplete image feature representation and missing edge information. Moreover, existing approaches generally overlook the modeling of relationships between channel and spatial dimensions, restricting effective interactions and consequently limiting the comprehensiveness and diversity of feature representation. To address these issues, we propose an Edge-Fused Multidimensional Attention Network (EFMANet). Specifically, we employ the Sobel edge detection operator to obtain rich edge information and introduce an Edge Fusion Module (EFM) to fuse the downsampled features of the original and edge-detected images, thereby enhancing the model’s ability to represent edge features and surrounding pixels. Additionally, we propose a Multi-Dimensional Collaborative Fusion Attention (MCFA) Module to effectively model spatial and channel relationships through multi-dimensional feature fusion and integrate global and local information via an attention mechanism. Extensive comparative and ablation experiments on the Vaihingen and Potsdam datasets from the International Society for Photogrammetry and Remote Sensing (ISPRS), as well as the Land Cover Domain Adaptation (LoveDA) dataset, demonstrate that our proposed EFMANet achieves superior performance compared to existing state-of-the-art methods. Full article
Show Figures

Graphical abstract

35 pages, 109889 KB  
Article
Unregulated Vertical Urban Growth Alters Microclimate: Coupling Building-Scale Digital Surface Models with High-Resolution Microclimate Simulations
by Jonatas Goulart Marinho Falcão, Luiz Felipe de Almeida Furtado, Gisele Silva Barbosa and Luiz Carlos Teixeira Coelho
Smart Cities 2025, 8(6), 191; https://doi.org/10.3390/smartcities8060191 - 10 Nov 2025
Viewed by 636
Abstract
Rio de Janeiro’s favelas house over 20% of the city’s population in just 5% of its territory, with Rio das Pedras emerging as a critical case study: ranking as Brazil’s fifth most populous favela and its most vertically intensified. This study quantifies how [...] Read more.
Rio de Janeiro’s favelas house over 20% of the city’s population in just 5% of its territory, with Rio das Pedras emerging as a critical case study: ranking as Brazil’s fifth most populous favela and its most vertically intensified. This study quantifies how uncontrolled vertical growth in informal settlements disrupts microclimate dynamics, directly impacting thermal comfort. Using high-resolution geospatial analytics, we integrated digital surface models (DSMs) derived from LiDAR and photogrammetric data (2013, 2019, and 2024) with microclimatic simulations to assess urban morphology changes and their thermal effects. A spatiotemporal cadastral analysis tracked vertical expansion (new floors) and demolition patterns, while ENVI-met simulations mapped air temperature anomalies across decadal scenarios. Results reveal two key findings: (1) rapid, unregulated construction has significantly altered local airflow and surface energy balance, exacerbating the urban heat island (UHI) effect; (2) microclimatic simulations consistently recorded elevated temperatures, with the most pronounced impacts in densely built zones. These findings underscore the need for public policies to mitigate such negative effects observed in informal settlement areas. Full article
Show Figures

Figure 1

16 pages, 10714 KB  
Article
Ultra-High-Resolution Optical Remote Sensing Satellite Identification of Pine-Wood-Nematode-Infected Trees
by Ziqi Nie, Lin Qin, Peng Xing, Xuelian Meng, Xianjin Meng, Kaitong Qin and Changwei Wang
Plants 2025, 14(22), 3436; https://doi.org/10.3390/plants14223436 - 10 Nov 2025
Viewed by 445
Abstract
The pine wood nematode (PWN), one of the globally significant forest diseases, has driven the demand for precise detection methods. Recent advances in satellite remote sensing technology, particularly ultra-high-resolution optical imagery, have opened new avenues for identifying PWN-infected trees. In order to systematically [...] Read more.
The pine wood nematode (PWN), one of the globally significant forest diseases, has driven the demand for precise detection methods. Recent advances in satellite remote sensing technology, particularly ultra-high-resolution optical imagery, have opened new avenues for identifying PWN-infected trees. In order to systematically evaluate the ability of ultra-high-resolution optical remote sensing and the influence of spatial and spectral resolution in detecting PWN-infected trees, this study utilized a U-Net network model to identify PWN-infected trees using three remote sensing datasets of the ultra-high-resolution multispectral imagery from Beijing 3 International Cooperative Remote Sensing Satellite (BJ3N), with a panchromatic band spatial resolution of 0.3 m and six multispectral bands at 1.2 m; the high-resolution multispectral imagery from the Beijing 3A satellite (BJ3A), with a panchromatic band resolution of 0.5 m and four multispectral bands at 2 m; and unmanned aerial vehicle (UAV) imagery with five multispectral bands at 0.07 m. Comparison of the identification results demonstrated that (1) UAV multispectral imagery with 0.07 m spatial resolution achieved the highest accuracy, with an F1 score of 89.1%. Next is the fused ultra-high-resolution BJ3N satellite imagery at 0.3 m, with an F1 score of 88.9%. In contrast, BJ3A imagery with a raw spatial resolution of 2 m performed poorly, with an F1 score of only 28%. These results underscore that finer spatial resolution in remote sensing imagery directly enhances the ability to detect subtle canopy changes indicative of PWN infestation. (2) For UAV, BJ3N, and BJ3A imagery, the identification accuracy for PWN-infected trees showed no significant differences across various band combinations at equivalent spatial resolutions. This indicates that spectral resolution plays a secondary role to spatial resolution in detecting PWN-infected trees using ultra-high-resolution optical imagery. (3) The 0.3 m BJ3N satellite imagery exhibits low false-detection and omission rates, with F1 scores comparable to higher-resolution UAV imagery. This indicates that a spatial resolution of 0.3 m is sufficient for identifying PWN-infected trees and is approaching a point of saturation in a subtropical mountain monsoon climate zone. In conclusion, ultra-high-resolution satellite remote sensing, characterized by frequent data revisit cycles, broad spatial coverage, and balanced spatial-spectral performance, provides an optimal remote sensing data source for identifying PWN-infected trees. As such, it is poised to become a cornerstone of future research and practical applications in detecting and managing PWN infestations globally. Full article
Show Figures

Figure 1

24 pages, 7694 KB  
Article
LA-GATs: A Multi-Feature Constrained and Spatially Adaptive Graph Attention Network for Building Clustering
by Xincheng Yang, Xukang Xie and Dingming Liu
ISPRS Int. J. Geo-Inf. 2025, 14(11), 415; https://doi.org/10.3390/ijgi14110415 - 23 Oct 2025
Viewed by 568
Abstract
Building clustering is a key challenge in cartographic generalization, where the goal is to group spatially related buildings into semantically coherent clusters while preserving the true distribution patterns of urban structures. Existing methods often rely on either spatial distance or building feature similarity [...] Read more.
Building clustering is a key challenge in cartographic generalization, where the goal is to group spatially related buildings into semantically coherent clusters while preserving the true distribution patterns of urban structures. Existing methods often rely on either spatial distance or building feature similarity alone, leading to clusters that sacrifice either accuracy or spatial continuity. Moreover, most deep learning-based approaches, including graph attention networks (GATs), fail to explicitly incorporate spatial distance constraints and typically restrict message passing to first-order neighborhoods, limiting their ability to capture long-range structural dependencies. To address these issues, this paper proposes LA-GATs, a multi-feature constrained and spatially adaptive building clustering network. First, a Delaunay triangulation is constructed based on nearest-neighbor distances to represent spatial topology, and a heterogeneous feature matrix is built by integrating architectural spatial features, including compactness, orientation, color, and height. Then, a spatial distance-constrained attention mechanism is designed, where attention weights are adjusted using a distance decay function to enhance local spatial correlation. A second-order neighborhood aggregation strategy is further introduced to extend message propagation and mitigate the impact of triangulation errors. Finally, spectral clustering is performed on the learned similarity matrix. Comprehensive experimental validation on real-world datasets from Xi’an and Beijing, showing that LA-GATs outperforms existing clustering methods in both compactness, silhouette coefficient and adjusted rand index, with up to about 21% improvement in residential clustering accuracy. Full article
Show Figures

Figure 1

26 pages, 6986 KB  
Article
A2G-SRNet: An Adaptive Attention-Guided Transformer and Super-Resolution Network for Enhanced Aircraft Detection in Satellite Imagery
by Nan Chen, Biao Zhang, Hongjie He, Kyle Gao, Zhouzhou Liu and Liangzhi Li
Sensors 2025, 25(21), 6506; https://doi.org/10.3390/s25216506 - 22 Oct 2025
Viewed by 700
Abstract
Accurate aircraft detection in remote sensing imagery is critical for aerospace surveillance, military reconnaissance, and aviation security but remains fundamentally challenged by extreme scale variations, arbitrary orientations, and dense spatial clustering in high-resolution scenes. This paper presents an adaptive attention-guided super-resolution network that [...] Read more.
Accurate aircraft detection in remote sensing imagery is critical for aerospace surveillance, military reconnaissance, and aviation security but remains fundamentally challenged by extreme scale variations, arbitrary orientations, and dense spatial clustering in high-resolution scenes. This paper presents an adaptive attention-guided super-resolution network that integrates multi-scale feature learning with saliency-aware processing to address these challenges. Our architecture introduces three key innovations: (1) A hierarchical coarse-to-fine detection pipeline that first identifies potential regions in downsampled imagery before applying precision refinement, (2) A saliency-aware tile selection module employing learnable attention tokens to dynamically localize aircraft-dense regions without manual thresholds, and (3) A local tile refinement network combining transformer-based super-resolution for target regions with efficient upsampling for background areas. Extensive experiments on DIOR and FAIR1M benchmarks demonstrate state-of-the-art performance, achieving 93.1% AP50 (DIOR) and 83.2% AP50 (FAIR1M), significantly outperforming existing super-resolution-enhanced detectors. The proposed framework offers an adaptive sensing solution for satellite-based aircraft detection, effectively mitigating scale variations and background clutter in real-world operational environments. Full article
(This article belongs to the Section Sensor Networks)
Show Figures

Figure 1

23 pages, 10835 KB  
Article
Evaluation of Post-Fire Treatments (Erosion Barriers) on Vegetation Recovery Using RPAS and Sentinel-2 Time-Series Imagery
by Fernando Pérez-Cabello, Carlos Baroja-Saenz, Raquel Montorio and Jorge Angás-Pajas
Remote Sens. 2025, 17(20), 3422; https://doi.org/10.3390/rs17203422 - 13 Oct 2025
Viewed by 699
Abstract
Post-fire soil and vegetation changes can intensify erosion and sediment yield by altering the factors controlling the runoff–infiltration balance. Erosion barriers (EBs) are widely used in hydrological and forest restoration to mitigate erosion, reduce sediment transport, and promote vegetation recovery. However, precise spatial [...] Read more.
Post-fire soil and vegetation changes can intensify erosion and sediment yield by altering the factors controlling the runoff–infiltration balance. Erosion barriers (EBs) are widely used in hydrological and forest restoration to mitigate erosion, reduce sediment transport, and promote vegetation recovery. However, precise spatial assessments of their effectiveness remain scarce, requiring validation through operational methodologies. This study evaluates the impact of EB on post-fire vegetation recovery at two temporal and spatial scales: (1) Remotely Piloted Aircraft System (RPAS) imagery, acquired at high spatial resolution but limited to a single acquisition date coinciding with the field flight. These data were captured using a MicaSense RedEdge-MX multispectral camera and an RGB optical sensor (SODA), from which NDVI and vegetation height were derived through aerial photogrammetry and digital surface models (DSMs). (2) Sentinel-2 satellite imagery, offering coarser spatial resolution but enabling multi-temporal analysis, through NDVI time series spanning four consecutive years. The study was conducted in the area of the Luna Fire (northern Spain), which burned in July 2015. A paired sampling design compared upstream and downstream areas of burned wood stacks and control sites using NDVI values and vegetation height. Results showed slightly higher NDVI values (0.45) upstream of the EB (p < 0.05), while vegetation height was, on average, ~8 cm lower than in control sites (p > 0.05). Sentinel-2 analysis revealed significant differences in NDVI distributions between treatments (p < 0.05), although mean values were similar (~0.32), both showing positive trends over four years. This study offers indirect insight into the functioning and effectiveness of EB in post-fire recovery. The findings highlight the need for continued monitoring of treated areas to better understand environmental responses over time and to inform more effective land management strategies. Full article
(This article belongs to the Special Issue Remote Sensing for Risk Assessment, Monitoring and Recovery of Fires)
Show Figures

Figure 1

27 pages, 37439 KB  
Article
Structural Health Monitoring of Anaerobic Lagoon Floating Covers Using UAV-Based LiDAR and Photogrammetry
by Benjamin Steven Vien, Thomas Kuen, Louis Raymond Francis Rose and Wing Kong Chiu
Remote Sens. 2025, 17(20), 3401; https://doi.org/10.3390/rs17203401 - 10 Oct 2025
Viewed by 625
Abstract
There has been significant interest in deploying unmanned aerial vehicles (UAVs) for their ability to perform precise and rapid remote mapping and inspection of critical environmental assets for structural health monitoring. This case study investigates the use of UAV-based LiDAR and photogrammetry at [...] Read more.
There has been significant interest in deploying unmanned aerial vehicles (UAVs) for their ability to perform precise and rapid remote mapping and inspection of critical environmental assets for structural health monitoring. This case study investigates the use of UAV-based LiDAR and photogrammetry at Melbourne Water’s Western Treatment Plant (WTP) to routinely monitor high-density polyethylene floating covers on anaerobic lagoons. The proposed approach integrates LiDAR and photogrammetry data to enhance the accuracy and efficiency of generating digital elevation models (DEMs) and orthomosaics by leveraging the strengths of both methods. Specifically, the photogrammetric images were orthorectified onto LiDAR-derived DEMs as the projection plane to construct the corresponding orthomosaic. This method captures precise elevation points directly from LiDAR, forming a robust foundation dataset for DEM construction. This streamlines the workflow without compromising detail, as it eliminates the need for time-intensive photogrammetry processes, such as dense cloud and depth map generation. This integration accelerates dataset production by up to four times compared to photogrammetry alone, while achieving centimetre-level accuracy. The LiDAR-derived DEM achieved higher elevation accuracy with a root mean square error (RMSE) of 56.1 mm, while the photogrammetry-derived DEM achieved higher in-plane accuracy with an RMSE of up to 35.4 mm. An analysis of cover deformation revealed that the floating cover had elevated rapidly within the first two years post-installation before showing lateral displacement around the sixth year, which was also evident from a significant increase in wrinkling. This approach delivers valuable insights into cover condition that, in turn, clarifies scum accumulation and movement, thereby enhancing structural integrity management and supporting environmental sustainability at WTP by safeguarding methane-rich biogas for renewable-energy generation and controlling odours. The findings support the ongoing collaborative industry research between Monash University and Melbourne Water, aimed at achieving comprehensive structural and prognostic health assessments of these high-value assets. Full article
Show Figures

Figure 1

27 pages, 10093 KB  
Article
Estimating Gully Erosion Induced by Heavy Rainfall Events Using Stereoscopic Imagery and UAV LiDAR
by Lu Wang, Yuan Qi, Wenwei Xie, Rui Yang, Xijun Wang, Shengming Zhou, Yanqing Dong and Xihong Lian
Remote Sens. 2025, 17(19), 3363; https://doi.org/10.3390/rs17193363 - 4 Oct 2025
Cited by 1 | Viewed by 1027
Abstract
Gully erosion, driven by the interplay of natural processes and human activities, results in severe soil degradation and landscape alteration, yet approaches for accurately quantifying erosion triggered by extreme precipitation using multi-source high-resolution remote sensing remain limited. This study first extracted digital surface [...] Read more.
Gully erosion, driven by the interplay of natural processes and human activities, results in severe soil degradation and landscape alteration, yet approaches for accurately quantifying erosion triggered by extreme precipitation using multi-source high-resolution remote sensing remain limited. This study first extracted digital surface models (DSM) for the years 2014 and 2024 using Ziyuan-3 and GaoFen-7 satellite stereo imagery, respectively. Subsequently, the DSM was calibrated using high-resolution unmanned aerial vehicle photogrammetry data to enhance elevation accuracy. Based on the corrected DSMs, gully erosion depths from 2014 to 2024 were quantified. Erosion patches were identified through a deep learning framework applied to GaoFen-1 and GaoFen-2 imagery. The analysis further explored the influences of natural processes and anthropogenic activities on elevation changes within the gully erosion watershed. Topographic monitoring in the Sandu River watershed revealed a net elevation loss of 2.6 m over 2014–2024, with erosion depths up to 8 m in some sub-watersheds. Elevation changes are primarily driven by extreme precipitation-induced erosion alongside human activities, resulting in substantial spatial variability in surface lowering across the watershed. This approach provides a refined assessment of the spatial and temporal evolution of gully erosion, offering valuable insights for soil conservation and sustainable land management strategies in the Loess Plateau region. Full article
Show Figures

Figure 1

27 pages, 2969 KB  
Article
Speculative Memory and Machine Augmentation: A Polyvocal Rendering of Brutalist Architecture Through AI and Photogrammetry
by Silivan Moldovan, Ioana Moldovan and Tivon Rice
Heritage 2025, 8(10), 401; https://doi.org/10.3390/heritage8100401 - 25 Sep 2025
Viewed by 953
Abstract
McMahon Hall, an iconic Brutalist dormitory at the University of Washington, has become the site of an interdisciplinary experiment in cultural memory and machine-assisted storytelling. This article presents a method that combines remote sensing with AI-generated voices to produce a polyvocal narrative of [...] Read more.
McMahon Hall, an iconic Brutalist dormitory at the University of Washington, has become the site of an interdisciplinary experiment in cultural memory and machine-assisted storytelling. This article presents a method that combines remote sensing with AI-generated voices to produce a polyvocal narrative of architecture through the perspective of the building itself, its material (concrete), an architect, a journalist, and a bird. Drone photogrammetry and generated 3D models were combined with generative AI (text, image, and voice) to reconstruct the site digitally and imaginatively (AI-driven speculative narratives). Through speculative storytelling, the article and the project explore how cultural memory and perception of built heritage can be augmented by machines, offering plural perspectives that challenge singular historical narratives. The Introduction situates the work at the intersection of digital heritage documentation, AI storytelling, epistemology in machine learning, and spatial computing, emphasizing the perception of heritage through different actors. The Theoretical Framework draws on literature in photogrammetry for heritage preservation, polyvocal narrative, and knowledge frameworks of AI. The Materials and Methods detail the workflow: capturing McMahon Hall via UAV photogrammetry, producing a 3D model, and generating character-driven narratives with large language models and voice synthesis. The resulting multi-voiced narrative and its thematic insights are described. In the Discussion, the implications of this approach for architectural heritage interpretation are considered, including its capacity to amplify diverse voices and the risks of bias or hyperreality in AI-generated narratives. The study argues that this polyvocal, machine-augmented storytelling expands the toolkit of remote sensing and digital heritage by not only documenting the tangible form of the built environment but also speculating on its intangible cultural memory. The Conclusions reflect on how merging spatial computing techniques with AI narratives can support new modes of engagement with architecture, positioning this work as a building block toward richer human-machine co-created heritage experiences. Full article
Show Figures

Figure 1

13 pages, 3731 KB  
Article
Development of a Testing Method for the Accuracy and Precision of GNSS and LiDAR Technology
by Kerin F. Romero, Yorbi Castillo, Marcelo Quesada, Yorjani Zumbado and Juan Carlos Jiménez
AgriEngineering 2025, 7(9), 310; https://doi.org/10.3390/agriengineering7090310 - 22 Sep 2025
Viewed by 1430
Abstract
This study evaluates the positional accuracy of Global Navigation Satellite Systems (GNSS) and Unmanned Aerial vehicle (UAV)-based LiDAR systems in terrain modeling, using a total station as a reference. The research was conducted over 17 Ground Control Points (GCPs), with measurements obtained using [...] Read more.
This study evaluates the positional accuracy of Global Navigation Satellite Systems (GNSS) and Unmanned Aerial vehicle (UAV)-based LiDAR systems in terrain modeling, using a total station as a reference. The research was conducted over 17 Ground Control Points (GCPs), with measurements obtained using a CHCNAV i50 GNSS receiver and a DJI Zenmuse L1 Light Detection and Ranging (LiDAR) sensor mounted on a UAV. Accuracy was assessed for horizontal (X, Y) and vertical (Z) components by comparing the results against total station data. Errors were quantified using statistical metrics such as Mean Absolute Error (MAE), Root Mean Square Error (RMSE), and RMS at 1σ. GNSS exhibited superior horizontal accuracy with an RMS 1σ of 1.1 cm, while LiDAR achieved 1.7 cm. In contrast, GNSS outperformed LiDAR in vertical precision, achieving a 1σ RMS of 6.4 cm compared to 6.6 cm for LiDAR. These findings align with manufacturer specifications and international standards such as those of the American Society for Photogrammetry and Remote Sensing (ASPRS). The results highlight that GNSS is preferable for applications requiring high horizontal precision, while LiDAR is better suited for vertical modeling and terrain analysis. The combination of both systems may offer enhanced results for comprehensive geospatial surveys. Overall, both technologies demonstrated sub-decimetric accuracy suitable for precision agriculture, civil engineering, and environmental monitoring. Full article
(This article belongs to the Section Remote Sensing in Agriculture)
Show Figures

Figure 1

Back to TopTop