Sign in to use this feature.

Years

Between: -

Subjects

remove_circle_outline
remove_circle_outline
remove_circle_outline
remove_circle_outline
remove_circle_outline
remove_circle_outline
remove_circle_outline
remove_circle_outline
remove_circle_outline

Journals

Article Types

Countries / Regions

remove_circle_outline
remove_circle_outline
remove_circle_outline
remove_circle_outline

Search Results (472)

Search Parameters:
Keywords = local obstacle avoidance

Order results
Result details
Results per page
Select all
Export citation of selected articles as:
26 pages, 4225 KB  
Article
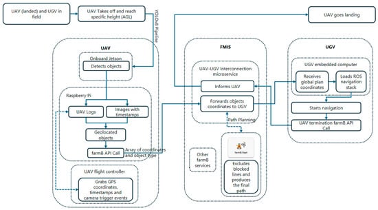
Proactive Path Planning Using Centralized UAV-UGV Coordination in Semi-Structured Agricultural Environments
by Dimitris Katikaridis, Lefteris Benos, Dimitrios Kateris, Elpiniki Papageorgiou, George Karras, Ioannis Menexes, Remigio Berruto, Claus Grøn Sørensen and Dionysis Bochtis
Appl. Sci. 2026, 16(2), 1143; https://doi.org/10.3390/app16021143 - 22 Jan 2026
Viewed by 35
Abstract
Unmanned ground vehicles (UGVs) in agriculture face challenges in navigating complex environments due to the presence of dynamic obstacles. This causes several practical problems including mission delays, higher energy consumption, and potential safety risks. This study addresses the challenge by shifting path planning [...] Read more.
Unmanned ground vehicles (UGVs) in agriculture face challenges in navigating complex environments due to the presence of dynamic obstacles. This causes several practical problems including mission delays, higher energy consumption, and potential safety risks. This study addresses the challenge by shifting path planning from reactive local avoidance to proactive global optimization. To that end, it integrates aerial imagery from an unmanned aerial vehicle (UAV) to identify dynamic obstacles using a low-latency YOLOv8 detection pipeline. These are translated into georeferenced exclusion zones for the UGV. The UGV follows the optimized path while relying on a LiDAR-based reactive protocol to autonomously detect and respond to any missed obstacles. A farm management information system is used as the central coordinator. The system was tested in 30 real-field trials in a walnut orchard for two distinct scenarios with varying worker and vehicle loads. The system achieved high mission success, with the UGV completing all tasks safely, with four partial successes caused by worker detection failures under afternoon shadows. UAV energy consumption remained stable, while UGV energy and mission time increased during reactive maneuvers. Communication latency was low and consistent. This enabled timely execution of both proactive and reactive navigation protocols. In conclusion, the present UAV–UGV system ensured efficient and safe navigation, demonstrating practical applicability in real orchard conditions. Full article
(This article belongs to the Special Issue The Use of Evolutionary Algorithms in Robotics)
Show Figures

Figure 1

17 pages, 1467 KB  
Article
Generalized Voronoi Diagram-Guided and Contact-Optimized Motion Planning for Snake Robots
by Mhd Ali Shehadeh and Milos Seda
Mathematics 2026, 14(2), 332; https://doi.org/10.3390/math14020332 - 19 Jan 2026
Viewed by 155
Abstract
In robot motion planning in a space with obstacles, the goal is to find a collision-free path for robots from the start to the target position. Numerous fundamentally different approaches, and their many variants, address this problem depending on the types of obstacles, [...] Read more.
In robot motion planning in a space with obstacles, the goal is to find a collision-free path for robots from the start to the target position. Numerous fundamentally different approaches, and their many variants, address this problem depending on the types of obstacles, the dimensionality of the space and the restrictions on robot movements. We present a hierarchical motion planning framework for snake-like robots navigating cluttered environments. At the global level, a bounded Generalized Voronoi Diagram (GVD) generates a maximal-clearance path through complex terrain. To overcome the limitations of pure avoidance strategies, we incorporate a local trajectory optimization layer that enables Obstacle-Aided Locomotion (OAL). This is realized through a simulation-in-the-loop system in CoppeliaSim, where gait parameters are optimized using Particle Swarm Optimization (PSO) based on contact forces and energy efficiency. By coupling high-level deliberative planning with low-level contact-aware control, our approach enhances both adaptability and locomotion efficiency. Experimental results demonstrate improved motion performance compared to conventional planners that neglect environmental contact. Full article
(This article belongs to the Special Issue Computational Geometry: Theory, Algorithms and Applications)
Show Figures

Figure 1

24 pages, 3434 KB  
Article
Hierarchical Route Planning Framework and MMDQN Agent-Based Intelligent Obstacle Avoidance for UAVs
by Boyu Dong, Yuzhen Zhang, Peiyuan Yuan, Shuntong Lu, Tao Huang and Gong Zhang
Drones 2026, 10(1), 57; https://doi.org/10.3390/drones10010057 - 13 Jan 2026
Viewed by 276
Abstract
Efficient route planning technology is the core support for ensuring the successful execution of unmanned aerial vehicle (UAV) flight missions. In this paper, the coordination issue of global route planning and local real-time obstacle avoidance in complex mountainous environments is studied. To deal [...] Read more.
Efficient route planning technology is the core support for ensuring the successful execution of unmanned aerial vehicle (UAV) flight missions. In this paper, the coordination issue of global route planning and local real-time obstacle avoidance in complex mountainous environments is studied. To deal with this issue, a hierarchical route planning framework is designed, including global route planning and AI-based local route re-planning using deep reinforcement learning, exhibiting both flexible versatility and practical coordination and deployment efficiency. Throughout the entire flight, the local route re-planning task triggered by dynamic threats can be executed in real time. Meanwhile, a multi-model DQN (MMDQN) agent with a Monte Carlo traversal iterative learning (MCTIL) strategy is designed for local route re-planning. Compared to existing methods, this agent can be directly used to generate local obstacle avoidance routes in various scenarios at any time during the flight, which simplifies the complicated structure and training process of conventional deep reinforcement learning (DRL) agents in dynamic, complex environments. Using the framework structure and MMDQN agent for local route re-planning ensures the safety and efficiency of the mission, as well as local obstacle avoidance during global flights. These performances are verified through simulations based on actual terrain data. Full article
(This article belongs to the Special Issue Advances in AI Large Models for Unmanned Aerial Vehicles)
Show Figures

Figure 1

20 pages, 11896 KB  
Article
Improved Secretary Bird Optimization Algorithm for UAV Path Planning
by Huanlong Zhang, Hang Cheng, Xin Wang, Liao Zhu, Dian Jiao and Zhoujingzi Qiu
Algorithms 2026, 19(1), 64; https://doi.org/10.3390/a19010064 - 12 Jan 2026
Viewed by 149
Abstract
In view of the complex flight scenarios existing in UAV path planning, it is necessary to model the UAV flight trajectory. When constructing the model, cost factors such as the minimum flight path of the UAV, obstacle avoidance, flight altitude, and trajectory smoothness [...] Read more.
In view of the complex flight scenarios existing in UAV path planning, it is necessary to model the UAV flight trajectory. When constructing the model, cost factors such as the minimum flight path of the UAV, obstacle avoidance, flight altitude, and trajectory smoothness are fully taken into account. To reduce the overall flight cost, a novel secretary bird optimization algorithm (NSBOA) is proposed in this paper, which effectively addresses the limitations of traditional algorithms in handling UAV path planning tasks. First of all, the Singer chaotic map is adopted to initialize the population instead of the conventional random initialization method. This improvement increases population diversity, enables the initial population to be more evenly distributed in the search space, and further accelerates the algorithm’s convergence speed in the subsequent optimization process. Second, an adaptive adjustment mechanism is integrated with the Levy flight mechanism to optimize the core logic of the algorithm, with a specific focus on improving the exploitation stage. By introducing appropriate perturbations near the current optimal solution, the algorithm is guided to jump out of local optimal traps, thereby enhancing its global optimization capability and avoiding premature convergence caused by insufficient population diversity. By comparing and analyzing NSBOA with SBOA, WOA, PSO, POA, NGO, and HHO algorithms in 12 common evaluation functions and CEC 2017 test functions, and applying NSBOA to the UAV path optimization problem, the simulation results show the effectiveness and superiority of the proposed scheme. Full article
Show Figures

Figure 1

22 pages, 752 KB  
Article
Path Planning for Mobile Robots in Dynamic Environments: An Approach Combining Improved DBO and DWA Algorithms
by Yuxin Zheng, Zikun Wang and Baoye Song
Electronics 2026, 15(2), 320; https://doi.org/10.3390/electronics15020320 - 11 Jan 2026
Viewed by 252
Abstract
To address the common limitations of conventional dual-layer path planning methods, such as slow global convergence, delayed local obstacle avoidance response, and insufficient inter-layer integration, this paper proposes an enhanced collaborative planning framework combining the Improved Dung Beetle Optimizer (IDBO) and the Improved [...] Read more.
To address the common limitations of conventional dual-layer path planning methods, such as slow global convergence, delayed local obstacle avoidance response, and insufficient inter-layer integration, this paper proposes an enhanced collaborative planning framework combining the Improved Dung Beetle Optimizer (IDBO) and the Improved Dynamic Window Approach (IDWA). First, the proposed IDBO solves the problems of population aggregation and unbalanced exploration–exploitation of traditional algorithms by optimizing the initialization strategy and reconstructing the position update mechanism. Second, in the local path planning stage, the IDWA introduces an adaptive evaluation function embedded with obstacle motion prediction and a global path-tracking factor, which breaks through the limitations of traditional local algorithms, such as fixed weights and lack of environmental adaptability, while resolving the contradictions of poor inter-layer coupling and path redundancy in traditional dual-layer frameworks. The results of comparative simulation experiments show that the average path length is reduced by 6.5% and the running time is decreased by 9.1%. This framework effectively overcomes the problems of delayed local response and insufficient inter-layer integration in traditional dual-layer path planning. Full article
(This article belongs to the Section Computer Science & Engineering)
Show Figures

Figure 1

29 pages, 4853 KB  
Article
ROS 2-Based Architecture for Autonomous Driving Systems: Design and Implementation
by Andrea Bonci, Federico Brunella, Matteo Colletta, Alessandro Di Biase, Aldo Franco Dragoni and Angjelo Libofsha
Sensors 2026, 26(2), 463; https://doi.org/10.3390/s26020463 - 10 Jan 2026
Viewed by 491
Abstract
Interest in the adoption of autonomous vehicles (AVs) continues to grow. It is essential to design new software architectures that meet stringent real-time, safety, and scalability requirements while integrating heterogeneous hardware and software solutions from different vendors and developers. This paper presents a [...] Read more.
Interest in the adoption of autonomous vehicles (AVs) continues to grow. It is essential to design new software architectures that meet stringent real-time, safety, and scalability requirements while integrating heterogeneous hardware and software solutions from different vendors and developers. This paper presents a lightweight, modular, and scalable architecture grounded in Service-Oriented Architecture (SOA) principles and implemented in ROS 2 (Robot Operating System 2). The proposed design leverages ROS 2’s Data Distribution System-based Quality-of-Service model to provide reliable communication, structured lifecycle management, and fault containment across distributed compute nodes. The architecture is organized into Perception, Planning, and Control layers with decoupled sensor access paths to satisfy heterogeneous frequency and hardware constraints. The decision-making core follows an event-driven policy that prioritizes fresh updates without enforcing global synchronization, applying zero-order hold where inputs are not refreshed. The architecture was validated on a 1:10-scale autonomous vehicle operating on a city-like track. The test environment covered canonical urban scenarios (lane-keeping, obstacle avoidance, traffic-sign recognition, intersections, overtaking, parking, and pedestrian interaction), with absolute positioning provided by an indoor GPS (Global Positioning System) localization setup. This work shows that the end-to-end Perception–Planning pipeline consistently met worst-case deadlines, yielding deterministic behaviour even under stress. The proposed architecture can be deemed compliant with real-time application standards for our use case on the 1:10 test vehicle, providing a robust foundation for deployment and further refinement. Full article
(This article belongs to the Special Issue Sensors and Sensor Fusion for Decision Making for Autonomous Driving)
Show Figures

Figure 1

19 pages, 2464 KB  
Article
Research on Formation Path Planning Method and Obstacle Avoidance Strategy for Deep-Sea Mining Vehicles Based on Improved RRT*
by Jiancheng Liu, Yujia Wang, Hao Li, Pengjie Huang, Bingchen Liang, Haotian Wu and Shimin Yu
J. Mar. Sci. Eng. 2026, 14(2), 138; https://doi.org/10.3390/jmse14020138 - 9 Jan 2026
Viewed by 211
Abstract
To enhance the autonomous operation capability of deep-sea mining vehicle formations, this study addresses the issues of slow convergence in formation path planning and insufficient obstacle avoidance flexibility under complex environments by investigating a global path planning and local obstacle avoidance strategy based [...] Read more.
To enhance the autonomous operation capability of deep-sea mining vehicle formations, this study addresses the issues of slow convergence in formation path planning and insufficient obstacle avoidance flexibility under complex environments by investigating a global path planning and local obstacle avoidance strategy based on an improved RRT algorithm*. Through dynamic elliptical sampling, adaptive goal-biased sampling, safe distance detection, and path smoothing optimization, the efficiency and passability of path planning are improved. For the obstacle avoidance of formation members, a priority determination model incorporating local obstacle avoidance, formation contraction, and transformation is designed, and methods such as Gaussian distribution fan-shaped sampling and trajectory backtracking are proposed to optimize the local planning effect. Simulation results show that this method can effectively improve the path planning quality and obstacle avoidance performance of mining vehicle formations in complex environments. Specifically, when in a longitudinal formation, the maximum inter-vehicle error is approximately 15.1%, and the average error is controlled within 3.5%; when in a triangular formation, the maximum inter-vehicle error is approximately 20%, and the average error is controlled within 4.2%, indicating promising application prospects. Full article
(This article belongs to the Section Ocean Engineering)
Show Figures

Figure 1

26 pages, 5386 KB  
Article
Path Planning for Robotic Arm Obstacle Avoidance Based on the Improved African Vulture Optimization Algorithm
by Caiping Liang, Hao Yuan, Xian Zhang, Yansong Zhang and Wenxu Niu
Actuators 2026, 15(1), 43; https://doi.org/10.3390/act15010043 - 8 Jan 2026
Viewed by 183
Abstract
To address the problems of low success rate, excessively long obstacle avoidance paths, and a large number of invalid nodes in path planning for robotic arms in complex environments, this paper proposes an obstacle avoidance path planning method based on the Cauchy Chaotic [...] Read more.
To address the problems of low success rate, excessively long obstacle avoidance paths, and a large number of invalid nodes in path planning for robotic arms in complex environments, this paper proposes an obstacle avoidance path planning method based on the Cauchy Chaotic African Vulture Optimization Algorithm (CC-AVOA). By introducing a Cauchy perturbation term, the algorithm retains a certain degree of randomness in the later stages of the search, which helps to escape local optima. Furthermore, the introduction of a logical chaotic mapping increases the diversity of the initial vulture population, thereby improving the overall search efficiency of the algorithm. This paper compares the performance of the CC-AVOA algorithm with the standard African Vulture Optimization Algorithm (AVOA), the Rapid Exploratory Random Tree (RRT) algorithm, and the A* algorithm through simulation experiments in MATLAB R2024a under two-dimensional, three-dimensional, and robotic arm space environments. The results show that the CC-AVOA algorithm can generate paths with fewer nodes and shorter paths. Finally, the CC-AVOA algorithm is validated on both the RoboGuide industrial simulation platform and a physical FANUC robotic arm. The planned trajectories can be accurately executed without collisions, further confirming the feasibility and reliability of the proposed method in real industrial scenarios. Full article
(This article belongs to the Section Actuators for Robotics)
Show Figures

Figure 1

20 pages, 50346 KB  
Article
DPAF-SA: A Formation Control Algorithm for Dynamic Allocation and Fusion of Potential Fields for UAV Swarms
by Meixuan Li, Yongping Hao and Liyuan Yang
Electronics 2026, 15(2), 257; https://doi.org/10.3390/electronics15020257 - 6 Jan 2026
Viewed by 163
Abstract
To address the challenges of inefficient convergence in UAV swarms under complex environments due to static position allocation (SPA), as well as the tendency of traditional artificial potential field (APF) obstacle avoidance to get stuck in local optima, this paper proposes a formation [...] Read more.
To address the challenges of inefficient convergence in UAV swarms under complex environments due to static position allocation (SPA), as well as the tendency of traditional artificial potential field (APF) obstacle avoidance to get stuck in local optima, this paper proposes a formation control method (DPAF-SA) based on dynamic position allocation (DPA) and APF-SA fusion, grounded in the principle of consensus and the simulated annealing (SA) algorithm. First, the formation position allocation is formulated as an online combinatorial optimization problem. Based on this framework, a dynamic position allocation and dynamic virtual center mechanism is designed to solve the optimal “UAV-position point” mapping in real time, minimizing the total convergence cost of the swarm. Second, to address the local optimum trap and decoupling issues in APF, the global search capability and probabilistic jump mechanism of SA are integrated into APF. This enables optimization of the consistency control input, ensuring tight coupling between efficient obstacle avoidance and formation maintenance. Finally, a high-fidelity HIL simulation platform based on Unity3D 2022.3.2. was established to validate the engineering feasibility and real-time robustness of the proposed algorithm. Simulation results demonstrate that, compared with the representative baseline model, the proposed method achieves improvements of approximately 46.1%, 24.5%, and 39.6% in formation accuracy, convergence performance, and safety margin, respectively, validating its effectiveness. Full article
Show Figures

Figure 1

21 pages, 6568 KB  
Article
Dynamic Path Planning via Enhanced ACO and DWA Algorithms
by Zheng Zhang, Xusheng Bai, Haobo Yang and Shuo Zhang
Appl. Sci. 2026, 16(2), 583; https://doi.org/10.3390/app16020583 - 6 Jan 2026
Viewed by 224
Abstract
Path planning for autonomous mobile robots in dynamic environments is a critical challenge, particularly when robots must navigate both known and unknown obstacles in real-time. Traditional methods like ant colony optimization (ACO) have shown promise in global path planning but often suffer from [...] Read more.
Path planning for autonomous mobile robots in dynamic environments is a critical challenge, particularly when robots must navigate both known and unknown obstacles in real-time. Traditional methods like ant colony optimization (ACO) have shown promise in global path planning but often suffer from slow convergence and the risk of getting trapped in local optima. Similarly, while the dynamic window approach (DWA) excels in real-time obstacle avoidance, it exhibits delayed response and higher failure rates in scenarios with fast-moving obstacles. To address these challenges, this study proposes a hybrid path planning framework, IACO-QDWA, which integrates an improved ACO (IACO) for global path optimization with a Q-learning-enhanced DWA (QDWA) for dynamic obstacle avoidance. IACO improves global path search through goal-oriented initialization and adaptive pheromone updates, while QDWA enhances local decision-making by optimizing the state-action space. The experiments demonstrate that IACO-QDWA achieves a reasonable balance between path quality, obstacle avoidance success rate, and real-time performance. It exhibits stable obstacle avoidance behavior and reliable navigation capabilities in highly dynamic environments. Full article
Show Figures

Figure 1

36 pages, 14020 KB  
Article
Improved Two-Stage Theta* Algorithm for Path Planning with Uncertain Obstacles in Unstructured Rescuing Environments
by Jingrui Zhang, Mengxin Zhou, Houde Liu, Xiaojun Zhu, Bin Lan and Zhenhong Xu
Processes 2026, 14(1), 167; https://doi.org/10.3390/pr14010167 - 4 Jan 2026
Viewed by 347
Abstract
Path planning aims to find a safe and efficient path from a starting point to an end point, and it has been well developed in fields such as robot navigation, autonomous driving, and intelligent decision systems. However, traditional path planning faces challenges in [...] Read more.
Path planning aims to find a safe and efficient path from a starting point to an end point, and it has been well developed in fields such as robot navigation, autonomous driving, and intelligent decision systems. However, traditional path planning faces challenges in an uncertain rescuing environment due to limited sensing range and a lack of accurate obstacle information. In order to address this issue, this paper proposes an improved two-stage Theta* algorithm for handling multi-probability obstacle scenarios in unstructured rescue environments. First, a global probability raster map is constructed by integrating historical maps and expert prediction maps with probability weights quantifying the uncertainty in the spatial and temporal distribution of obstacles. Second, a probability-sensitive heuristic function (PSHF) is designed, and a Sigmoid function is used to map the probability field of obstacles, thereby enabling limited penetration in low-risk areas and enforced avoidance in high-risk areas. Furthermore, a multi-stage line-of-sight detection optimization mechanism is proposed, which combines probability soft threshold penetration and backtracking verification to improve the noise robustness. Finally, a hierarchical planning architecture is constructed to separate global probabilistic guidance from local strict obstacle avoidance, ensuring both the global optimality and local adaptability of the path. Extensive simulation results in mine rescue scenarios demonstrate that the proposed method achieves lower path cost and fewer path nodes compared to traditional A*, Dijkstra, and Theta* algorithms, while significantly reducing local replanning overhead and maintaining stable performance across multiple uncertain environments. Full article
Show Figures

Figure 1

23 pages, 3599 KB  
Article
Efficient Path Planning for Port AGVs Using Event-Triggered PPO–EMPC
by Zhaowei Zeng and Yongsheng Yang
World Electr. Veh. J. 2026, 17(1), 19; https://doi.org/10.3390/wevj17010019 - 30 Dec 2025
Viewed by 224
Abstract
In the centralized scheduling mode of automated container terminals, Automated Guided Vehicles (AGVs) often experience decision-making delays caused by system information-processing bottlenecks, which significantly affect path-planning efficiency and are particularly evident in sudden-traffic scenarios. To address this issue, this paper incorporates the artificial [...] Read more.
In the centralized scheduling mode of automated container terminals, Automated Guided Vehicles (AGVs) often experience decision-making delays caused by system information-processing bottlenecks, which significantly affect path-planning efficiency and are particularly evident in sudden-traffic scenarios. To address this issue, this paper incorporates the artificial potential field (APF) into the cost function of Model Predictive Control (MPC) and develops a dual-trigger mechanism for lane-change and lane-return MPC obstacle-avoidance framework (Event-Triggered Model Predictive Control, EMPC). This framework integrates an obstacle-triggered local optimization mechanism and a lane-change trigger, enabling AGV to perform autonomous and dynamically responsive local obstacle avoidance, thereby improving local path-planning efficiency. Furthermore, a Proximal Policy Optimization (PPO)-based strategy is introduced to adaptively adjust the obstacle-weighting parameters within the EMPC cost function, enhancing both obstacle-avoidance and lane-keeping performance. Under multi-lane overtaking conditions, a lane-change trigger—implemented as a dual-phase “lane-change–return” mechanism—is employed, in which lateral optimization is activated only during critical phases, reducing online computational load by at least 28% compared with conventional MPC strategies. The experimental results demonstrate that the proposed PPO–EMPC architecture exhibits high robustness, real-time performance, and scalability under dynamic and partially observable environments, providing a practical and generalizable decision-making paradigm for cooperative AGV operations in automated container terminals. Full article
(This article belongs to the Special Issue Research on Intelligent Vehicle Path Planning Algorithm)
Show Figures

Figure 1

19 pages, 3159 KB  
Article
Collaborative Obstacle Avoidance for UAV Swarms Based on Improved Artificial Potential Field Method
by Yue Han, Luji Guo, Chenbo Zhao, Meini Yuan and Pengyun Chen
Eng 2026, 7(1), 10; https://doi.org/10.3390/eng7010010 - 29 Dec 2025
Viewed by 270
Abstract
This paper addresses the issues of target unreachability and local optima in traditional artificial potential field (APF) methods for UAV swarm path planning by proposing an improved collaborative obstacle avoidance algorithm. By introducing a virtual target position function to reconstruct the repulsive field [...] Read more.
This paper addresses the issues of target unreachability and local optima in traditional artificial potential field (APF) methods for UAV swarm path planning by proposing an improved collaborative obstacle avoidance algorithm. By introducing a virtual target position function to reconstruct the repulsive field model, the repulsive force exponentially decays as the UAV approaches the target, effectively resolving the problem where excessive obstacle repulsion prevents UAVs from reaching the goal. Additionally, we design a dynamic virtual target point generation mechanism based on mechanical state detection to automatically create temporary target points when UAVs are trapped in local optima, thereby breaking force equilibrium. For multi-UAV collaboration, intra-formation UAVs are treated as dynamic obstacles, and a 3D repulsive field model is established to avoid local optima in planar scenarios. Combined with a leader–follower control strategy, a hybrid potential field position controller is designed to enable rapid formation reconfiguration post-obstacle avoidance. Simulation results demonstrate that the proposed improved APF method ensures safe obstacle avoidance and formation maintenance for UAV swarms in complex environments, significantly enhancing path planning reliability and effectiveness. Full article
Show Figures

Figure 1

18 pages, 3437 KB  
Article
Development of an Autonomous Robot for Precision Floor Marking
by Fatimah Alahmed, Muhammad Hawwa and Uthman Baroudi
Robotics 2026, 15(1), 7; https://doi.org/10.3390/robotics15010007 - 29 Dec 2025
Viewed by 421
Abstract
The construction and facilities management sectors are increasingly adopting automation technologies to improve productivity and reduce manual labor. In parallel, decorative and informational floor-marking is widely used in indoor environments such as schools, exhibition halls, and public spaces to support organization, wayfinding, and [...] Read more.
The construction and facilities management sectors are increasingly adopting automation technologies to improve productivity and reduce manual labor. In parallel, decorative and informational floor-marking is widely used in indoor environments such as schools, exhibition halls, and public spaces to support organization, wayfinding, and visual communication. While robotic systems have been developed for floor and layout marking, many existing solutions rely on specialized infrastructure or offer limited flexibility in the range of patterns that can be produced. This paper presents the development of a prototype of a mobile, wheeled robot capable of autonomously executing diverse designs on surfaces such as fields and floors. The robot’s potential applications include use on indoor floors and exhibition halls. It marks the ground using a plotting pen while navigating and avoiding obstacles within its environment. Additionally, the robot can produce a range of drawings, including letters and signage, and its capabilities can be extended to create decorative patterns as well as marks for floor-based games. This robot was constructed entirely from cost-effective, commercially available components. Experimental evaluation demonstrates repeatable motion and drawing performance, with measured standard deviations of approximately 1.6 mm in forward motion and 3 mm in lateral motion during representative grid-based traversal. These results indicate that the proposed approach achieves a level of accuracy and consistency sufficient for decorative floor-marking and similar applications, without reliance on external localization infrastructure. Full article
(This article belongs to the Topic New Trends in Robotics: Automation and Autonomous Systems)
Show Figures

Figure 1

39 pages, 3635 KB  
Review
Application of Navigation Path Planning and Trajectory Tracking Control Methods for Agricultural Robots
by Fan Ye, Feixiang Le, Longfei Cui, Shaobo Han, Jingxing Gao, Junzhe Qu and Xinyu Xue
Agriculture 2026, 16(1), 64; https://doi.org/10.3390/agriculture16010064 - 27 Dec 2025
Viewed by 500
Abstract
Autonomous navigation is a core enabler of smart agriculture, where path planning and trajectory tracking control play essential roles in achieving efficient and precise operations. Path planning determines operational efficiency and coverage completeness, while trajectory tracking directly affects task accuracy and system robustness. [...] Read more.
Autonomous navigation is a core enabler of smart agriculture, where path planning and trajectory tracking control play essential roles in achieving efficient and precise operations. Path planning determines operational efficiency and coverage completeness, while trajectory tracking directly affects task accuracy and system robustness. This paper presents a systematic review of agricultural robot navigation research published between 2020 and 2025, based on literature retrieved from major databases including Web of Science and EI Compendex (ultimately including 95 papers). Research advances in global planning (coverage and point-to-point), local planning (obstacle avoidance and replanning), multi-robot cooperative planning, and classical, advanced, and learning-based trajectory tracking control methods are comprehensively summarized. Particular attention is given to their application and limitations in typical agricultural scenarios such as open-fields, orchards, greenhouses, and hilly slopes. Despite notable progress, key challenges remain, including limited algorithm comparability, weak cross-scenario generalization, and insufficient long-term validation. To address these issues, a scenario-driven “scenario–constraint–performance” adaptive framework is proposed to systematically align navigation methods with environmental and operational conditions, providing practical guidance for developing scalable and engineering-ready agricultural robot navigation systems. Full article
(This article belongs to the Section Agricultural Technology)
Show Figures

Figure 1

Back to TopTop