Sign in to use this feature.

Years

Between: -

Subjects

remove_circle_outline
remove_circle_outline
remove_circle_outline
remove_circle_outline
remove_circle_outline
remove_circle_outline
remove_circle_outline
remove_circle_outline
remove_circle_outline

Journals

remove_circle_outline
remove_circle_outline
remove_circle_outline
remove_circle_outline
remove_circle_outline
remove_circle_outline
remove_circle_outline
remove_circle_outline

Article Types

Countries / Regions

remove_circle_outline
remove_circle_outline
remove_circle_outline
remove_circle_outline

Search Results (2,619)

Search Parameters:
Keywords = lidar system

Order results
Result details
Results per page
Select all
Export citation of selected articles as:
21 pages, 2601 KB  
Article
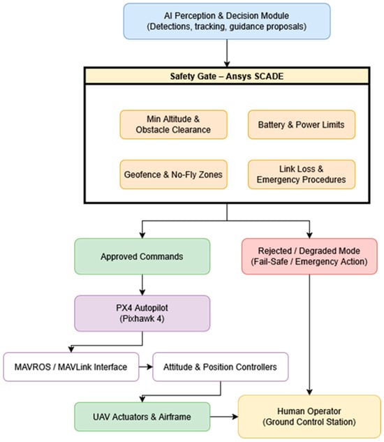
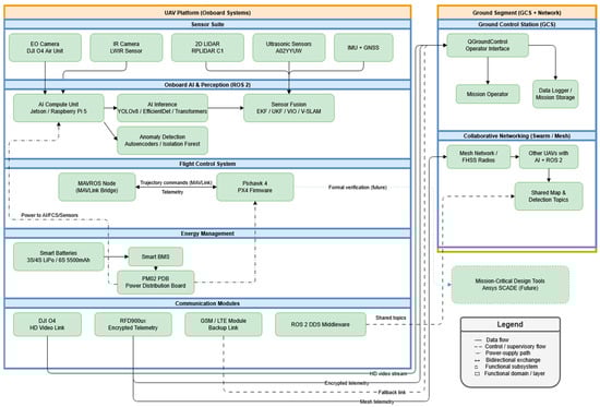
Architecture of an AI-Driven Optoelectronic ISR UAV System with Operator-Supervised Autonomy
by Alexandru-Dragoș Adam, Alina Nirvana Popescu and Jair Gonzalez
AppliedMath 2026, 6(5), 69; https://doi.org/10.3390/appliedmath6050069 - 29 Apr 2026
Abstract
This paper presents a proposed architecture for an artificial intelligence-driven unmanned aerial vehicle (UAV) system intended for tactical intelligence, surveillance, and reconnaissance (ISR) missions. The architecture brings together electro-optical imaging, long-wave infrared sensing, two-dimensional light detection and ranging (LiDAR), inertial navigation support, onboard [...] Read more.
This paper presents a proposed architecture for an artificial intelligence-driven unmanned aerial vehicle (UAV) system intended for tactical intelligence, surveillance, and reconnaissance (ISR) missions. The architecture brings together electro-optical imaging, long-wave infrared sensing, two-dimensional light detection and ranging (LiDAR), inertial navigation support, onboard edge computing, and resilient communication links within a unified system-level framework. Unlike many existing approaches that treat perception, autonomy, communication, and safety as loosely coupled functions, the proposed architecture combines multi-modal sensing, operator-supervised autonomy, and a safety-oriented decision validation layer intended for future integration with Ansys SCADE. The system is structured around operational and sensor-performance requirements used to justify the selection and interaction of the main onboard subsystems. At the architectural level, the proposed framework is intended to support target detection, tracking, environment awareness, and mission-level decision support under degraded visibility, constrained communication, and contested operating conditions. The paper therefore contributes a requirement-driven and safety-aware ISR UAV architecture that provides a scalable basis for future implementation, validation, and multi-UAV extension. Full article
(This article belongs to the Section Computational and Numerical Mathematics)
Show Figures

Figure 1

31 pages, 7859 KB  
Article
Uncertainty-Aware LiDAR–Inertial–Visual SLAM with Adaptive Fusion and Multi-Channel Geometric Loop Closure
by Qixue Zhong, Jing Xing, Jian Liu and Luqing Luo
Robotics 2026, 15(5), 90; https://doi.org/10.3390/robotics15050090 - 29 Apr 2026
Abstract
Accurate and robust localization and mapping in complex and dynamic environments remain a fundamental challenge for autonomous systems. LiDAR–Inertial–Visual Odometry (LIVO) integrates the complementary strengths of LiDAR geometry, visual appearance, and inertial motion constraints. However, existing LIVO systems still suffer from limited adaptability [...] Read more.
Accurate and robust localization and mapping in complex and dynamic environments remain a fundamental challenge for autonomous systems. LiDAR–Inertial–Visual Odometry (LIVO) integrates the complementary strengths of LiDAR geometry, visual appearance, and inertial motion constraints. However, existing LIVO systems still suffer from limited adaptability to sensor degradation, weak loop-closure robustness, and insufficient cross-modal consistency modeling. This paper presents a robust multi-sensor SLAM framework that integrates an uncertainty-aware LIVO front-end, a geometry-driven loop-closure module, and a cross-modal consistency factor-graph back-end. We develop an uncertainty-aware iterated error-state Kalman filter (iESKF) to tightly fuse LiDAR, visual, and inertial measurements, with measurement covariances dynamically adjusted according to innovation statistics, feature-matching quality, and observability. To improve global consistency, we propose a multi-channel Binary Triangle Constraint (mBTC) descriptor for LiDAR-based loop detection, which enhances robustness under viewpoint changes and appearance degradation. In addition, we introduce a cross-modal consistency factor to explicitly constrain the relative motion agreement between visual and LiDAR odometries. Extensive experiments on multiple public benchmarks demonstrate improved accuracy, loop-closure reliability, and long-term consistency compared with state-of-the-art LIVO systems. Full article
(This article belongs to the Section Sensors and Control in Robotics)
Show Figures

Figure 1

20 pages, 12419 KB  
Article
Interleaved Sparse–Dense Scanning for Low-Latency Obstacle Detection and 3D Mapping on an Embedded Robotic Platform
by Syed Khubaib Ali, Ali A. Al-Temeemy and Pan Cao
Sensors 2026, 26(9), 2732; https://doi.org/10.3390/s26092732 - 28 Apr 2026
Abstract
LiDAR is widely used in robotics because it provides reliable range data for navigation and mapping. On a small embedded robot, however, there is a practical conflict between scan resolution and reaction speed. Dense scans provide better environmental detail, but they take too [...] Read more.
LiDAR is widely used in robotics because it provides reliable range data for navigation and mapping. On a small embedded robot, however, there is a practical conflict between scan resolution and reaction speed. Dense scans provide better environmental detail, but they take too long for fast obstacle avoidance, whereas sparse scans are faster but can miss obstacles if the spacing between adjacent rays is too large. This paper presents an Interleaved Sparse–Dense Scanning method for a servo-actuated single-point time-of-flight LiDAR mounted on an embedded mobile robot. A dense nested pan–tilt sweep is used for three-dimensional mapping, while a sparse forward scan is inserted between dense rows for obstacle detection and motion control. A geometric model is derived to relate sensing range, beam spacing, and minimum detectable object width. That model is then linked to zone-based safety constraints and to the distance the robot can travel before the next obstacle update. For the robot used in this study, the resulting sparse configuration is a 7-point forward scan over a 180 field of view. Experiments in a real indoor environment showed that this configuration reliably detected target blocking obstacles and reduced decision latency by 6.2 times compared with waiting for a complete dense scan before each navigation update. The proposed method provides a practical balance between reactive obstacle avoidance and useful 3D mapping on a low-cost embedded platform, while making the system’s timing and safety limits explicit. Full article
(This article belongs to the Collection 3D Imaging and Sensing System)
26 pages, 6096 KB  
Review
Advancements in 3D Reconstruction for Plant Phenotyping: Technologies, Applications, Challenges, and Future Directions
by Partho Ghose, Al Bashir and Azlan Zahid
Sensors 2026, 26(9), 2730; https://doi.org/10.3390/s26092730 - 28 Apr 2026
Abstract
Recent advancements in 3D reconstruction technologies have significantly transformed plant phenotyping, enabling precise, scalable, and automated trait extraction. Traditional manual phenotyping methods are increasingly being replaced by image-based approaches, such as photogrammetry, LiDAR, RGB-D sensing, and deep learning (DL)-based techniques. These tools allow [...] Read more.
Recent advancements in 3D reconstruction technologies have significantly transformed plant phenotyping, enabling precise, scalable, and automated trait extraction. Traditional manual phenotyping methods are increasingly being replaced by image-based approaches, such as photogrammetry, LiDAR, RGB-D sensing, and deep learning (DL)-based techniques. These tools allow for non-destructive, high-throughput measurements of plant morphology, structure, and physiological traits. This review synthesizes the state of the art in 3D reconstruction methods, including conventional geometric algorithms and emerging DL methods, and evaluates their application across diverse plant species. In addition, we discuss the sensing modalities, evaluation metrics, and crop-specific deployments. Although promising, current technologies still face challenges in terms of computational efficiency, scalability to outdoor environments, and generalizability across crop types. This review concludes by identifying research gaps and future directions for making real-time, field-deployable 3D phenotyping systems. Full article
Show Figures

Figure 1

6 pages, 169 KB  
Editorial
Advanced Sensors for Real-Time Monitoring Applications ‖
by Olga Korostynska and Alex Mason
Sensors 2026, 26(9), 2703; https://doi.org/10.3390/s26092703 - 27 Apr 2026
Abstract
In the world of electronics, sensors are more than just components—they are the eyes, ears, and touchpoints of modern technology. From self-driving cars that rely on LiDAR and ultrasonic sensors to navigate complex environments, smart watches that detect your every move and heartbeat, [...] Read more.
In the world of electronics, sensors are more than just components—they are the eyes, ears, and touchpoints of modern technology. From self-driving cars that rely on LiDAR and ultrasonic sensors to navigate complex environments, smart watches that detect your every move and heartbeat, to advanced brain chip implants that can sense your thoughts and translate them into physical moves with the assistance of exoskeletons, sensors bridge the gap between the physical world and digital systems. The rapid arrival of advanced Artificial Intelligence (AI) and Large Language Models (LLMs) has transformed almost every part of technology, especially data processing. However, the development of sensors remains a vitally important topic. Sensors form the foundation of innovation in electronics; novel sensors provide reliable data across a broad range of application areas and are a foundation for intelligent systems. Notably, knowing the capabilities and limitations of each sensor type is crucial for selecting the right sensor for a specific application, troubleshooting issues, and optimizing system performance. This book, entitled “Advanced Sensors for Real-Time Monitoring Applications II”, demonstrates developments of real sensors for a range of applications, including descriptions of fundamental principles of operation, concepts, theory, and practical validation of the results, as well as a review of current state-of-the-art and future directions. Full article
(This article belongs to the Special Issue Advanced Sensors for Real-Time Monitoring Applications ‖)
23 pages, 11805 KB  
Article
A Novel Laser-Based Tree-Pulling Test Method to Measure Stem Inclination, Bending, and Spatially Resolved Structural Stiffness
by Steffen Rust, Lothar Göcke, Josefine Liebisch, Ana Paula Coelho-Duarte, Agustina Sergio, Andreas Detter and Bernhard Stoinski
Forests 2026, 17(5), 528; https://doi.org/10.3390/f17050528 - 27 Apr 2026
Abstract
Tree mechanical stability is essential for forest management and urban safety. Although static pulling tests are currently the standard for non-destructive advanced risk assessments, these tests have significant methodological limitations. Large trees require high applied forces to produce measurable signals, which poses safety [...] Read more.
Tree mechanical stability is essential for forest management and urban safety. Although static pulling tests are currently the standard for non-destructive advanced risk assessments, these tests have significant methodological limitations. Large trees require high applied forces to produce measurable signals, which poses safety risks and causes equipment wear. Conversely, structurally compromised ancient, veteran, or dead trees (snags) may yield poor signal-to-noise ratios at low loads, leading to unstable model fits and unreliable safety factor extrapolations. Additionally, standard inclinometers often experience interference from motion-induced accelerations. This study introduces a high-resolution, low-noise measurement approach that resolves small basal inclinations and stem bending responses. This method uses laser-based tracking to monitor stem bending, torsion, and inclination under mechanical load. Experimental data were collected by combining traditional pulling tests with this novel system, as well as by conducting a pilot study that monitored tree movement during low-strength wind gusts. The proposed method enables more precise characterization of the initial load-response curve. Improving the signal-to-noise ratio at lower force levels allows for more robust safety extrapolations. When combined with a 3D LiDAR scan, the method can reveal deviations from the theoretical bending line in order to locate internal defects and variations in wood properties. These findings bridge a critical gap in tree risk assessment by improving the applicability of static testing to massive trees, as well as ecologically valuable yet structurally vulnerable snags and ancient and veteran trees. Full article
(This article belongs to the Section Urban Forestry)
Show Figures

Figure 1

16 pages, 6518 KB  
Article
Optimization of a Range Walk Error Correction for Underwater Photon Counting LiDAR Under Low-Photon Conditions
by Zunhui Wang, Yicheng Wang, Qingli Ma and Yanhua Wu
Photonics 2026, 13(5), 427; https://doi.org/10.3390/photonics13050427 - 27 Apr 2026
Viewed by 43
Abstract
Underwater gated time-correlated single-photon-counting (TCSPC) LiDAR is advantageous when weak target echoes coexist with strong backscatter. However, under the first-photon-triggering and SPAD dead-time mechanism, the estimated time of flight becomes dependent on the return strength, thereby producing a range walk error (RWE). This [...] Read more.
Underwater gated time-correlated single-photon-counting (TCSPC) LiDAR is advantageous when weak target echoes coexist with strong backscatter. However, under the first-photon-triggering and SPAD dead-time mechanism, the estimated time of flight becomes dependent on the return strength, thereby producing a range walk error (RWE). This paper develops a condition-calibrated correction framework for accumulated-histogram underwater ranging in the low-photon regime. A non-homogeneous Poisson first-arrival model that jointly includes gate-limited signal photons and in-gate background triggering yields a computable expression for the total trigger probability and the conditional first-arrival time. A first-order expansion around Npe0 leads to an approximately linear RWE–Npe relation under the present system–water condition. A density-based signal-window localization method and a noise-occlusion-compensated estimator of Npe are combined with reference-plane differential calibration. Experiments in a 10 m clear-freshwater tank at 9.11 m show that the mean absolute error is reduced from 39.205 mm to 2.130 mm, corresponding to a 94.57% improvement. Compared with a quadratic model used under higher-photon conditions, the proposed linear model yields an order-of-magnitude smaller residual error in the low-photon region (Npe<1.6). Full article
Show Figures

Figure 1

16 pages, 3103 KB  
Article
EdgeDenseCalib: Targetless Camera–LiDAR Calibration via Enhanced Edge Feature Densification
by Zhiyu He, Zhiwei Cao, Ning Xu, Zhipeng Zhao, Junyi Zhao, Zhao Sheng and Xiaoyu Zhao
Sensors 2026, 26(9), 2690; https://doi.org/10.3390/s26092690 - 26 Apr 2026
Viewed by 675
Abstract
Accurate camera–LiDAR calibration is a fundamental prerequisite for reliable perception in autonomous systems. However, traditional methods typically rely on manual intervention or specific calibration targets, which restrict their flexibility and scalability in dynamic, real-world environments. To address the challenge of targetless calibration, we [...] Read more.
Accurate camera–LiDAR calibration is a fundamental prerequisite for reliable perception in autonomous systems. However, traditional methods typically rely on manual intervention or specific calibration targets, which restrict their flexibility and scalability in dynamic, real-world environments. To address the challenge of targetless calibration, we propose EdgeDenseCalib, a novel approach driven by enhanced edge feature densification. A key innovation lies in a two-stage process designed to densify the inherently sparse edge features in LiDAR data, thereby making them highly comparable to the fine-grained edges present in images. Consequently, this facilitates more reliable feature matching between the two cross-modal data sources. An optimization algorithm is subsequently employed to refine the alignment and minimize the reprojection error. Experiments on the KITTI dataset show our method achieves accurate calibration results of 0.105° in mean rotation error and 0.903 cm in mean translation error. Compared to state-of-the-art edge-based methods, our approach significantly improves the rotation accuracy by 33.1% to 89.9%. This work provides a practical and automatic calibration solution, contributing to the development of more robust perception systems for autonomous applications. Full article
Show Figures

Figure 1

15 pages, 5200 KB  
Article
Lidar Measurements and High-Resolution Mesoscale Modeling of Coastally Trapped Disturbances off the Coast of California
by Timothy W. Juliano, Sue Ellen Haupt, Eric A. Hendricks, Branko Kosović and Raghavendra Krishnamurthy
Meteorology 2026, 5(2), 9; https://doi.org/10.3390/meteorology5020009 - 25 Apr 2026
Viewed by 93
Abstract
Coastally Trapped disturbances (CTDs) are shifts in wind direction from the pre-dominant direction to equatorward to poleward for a period of time. These CTDs occur during the warm season off the California coast and impact coastal weather conditions and planned offshore wind plants. [...] Read more.
Coastally Trapped disturbances (CTDs) are shifts in wind direction from the pre-dominant direction to equatorward to poleward for a period of time. These CTDs occur during the warm season off the California coast and impact coastal weather conditions and planned offshore wind plants. This study assesses the characteristics of CTD events as observed by lidar and other offshore buoys, then evaluates the ability of modeling systems to capture the correct characteristics, leveraging model output from the High-Resolution Rapid Refresh (HRRR) operational modeling system and the NOW-23 (National Offshore Wind) model dataset. CTDs were analyzed for October 2020 and May through to October of 2021, identifying 18 unique CTD events, confirmed by a nearby National Data Buoy Center (NDBC) buoy. The HRRR model captured most of these events, but the NOW-23 model output contained only 12 events. Composites of the wind, temperature, and pressure perturbations pre-, during, and post-event demonstrated the diminishment in wind speed, particularly for the alongshore component. Although the NOW-23 model captured the alongshore wind component and pressure perturbations well, the cross-shore wind component and temperature perturbations varied substantially. When the turbulent kinetic energy deviation and wind shear was positive across all levels pre-event, the NOW-23 modeling system was less likely to capture the CTD event. In contrast, the events that were captured by the model tended to have negative wind shear aloft pre-event. Full article
Show Figures

Figure 1

23 pages, 7805 KB  
Article
Mie-Scattering-Based Simulation of Underwater Multispectral LiDAR Propagation and Optimal Wavelength Selection
by Zhichao Chen, Zhaoyan Liu, Shi Qiu, Huijing Zhang, Yuwei Chen, Weiyuan Yao, Tong Zhang, Yu Zhang, Hongjia Cheng, Feihong Wang and Zhan Shu
Photonics 2026, 13(5), 423; https://doi.org/10.3390/photonics13050423 (registering DOI) - 24 Apr 2026
Viewed by 176
Abstract
Multispectral LiDAR can simultaneously obtain distance and spectral information and shows great potential for underwater detection. However, absorption and scattering caused by suspended particles in water lead to energy attenuation and multiple scattering, which affect echo intensity and ranging accuracy, while the propagation [...] Read more.
Multispectral LiDAR can simultaneously obtain distance and spectral information and shows great potential for underwater detection. However, absorption and scattering caused by suspended particles in water lead to energy attenuation and multiple scattering, which affect echo intensity and ranging accuracy, while the propagation characteristics under multi-wavelength conditions remain insufficiently studied. In this study, a simplified underwater propagation simulation model for multispectral LiDAR is established based on the equivalent spherical-particle assumption, combining Mie scattering theory with a semi-analytical Monte Carlo method. The effects of particle size on echo intensity and ranging error are analyzed under fixed concentration conditions. Based on this model, a detection-threshold-constrained optimal wavelength selection criterion is formulated. Multi-distance analysis (3, 5, 8, and 15 m) confirms that the preferred wavelength is primarily governed by particle size and remains stable across depths. The results show that the optimal detection wavelength shifts with particle size, being about 560 nm for fine particles and gradually moving toward the 400–480 nm blue–green band for larger particles. Experimental validation shows that the simulation-based ranging correction reduces RMSE by 9.4–25.9% (average 18.1%) and MAE by 11.8–29.7% (average 22.0%) across five experimental distances. The results provide a preliminary reference for wavelength selection in multispectral LiDAR systems under simplified conditions. Full article
Show Figures

Figure 1

28 pages, 33079 KB  
Article
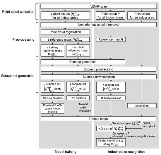
Pedestrian Localization Using Smartphone LiDAR in Indoor Environments
by Kwangjae Sung and Jaehun Kim
Electronics 2026, 15(9), 1810; https://doi.org/10.3390/electronics15091810 - 24 Apr 2026
Viewed by 120
Abstract
Many place recognition approaches, which identify previously visited places or locations by matching current sensory data, such as 2D RGB images and 3D point clouds, have been proposed to achieve accurate and robust localization and loop closure detection in global positioning system (GPS)-denied [...] Read more.
Many place recognition approaches, which identify previously visited places or locations by matching current sensory data, such as 2D RGB images and 3D point clouds, have been proposed to achieve accurate and robust localization and loop closure detection in global positioning system (GPS)-denied environments. Since visual place recognition (VPR) methods that rely on images captured by camera sensors are highly sensitive to variations in appearance, including changes in lighting, surface color, and shadows, they can lead to poor place recognition accuracy. In contrast, light detection and ranging (LiDAR)-based place recognition (LPR) approaches based on 3D point cloud data that captures the shape and geometric structure of the environment are robust to changes in place appearance and can therefore provide more reliable place recognition results than VPR methods. This work presents an indoor LPR method called PointNetVLAD-based indoor pedestrian localization (PIPL). PIPL is a deep network model that uses PointNetVLAD to learn to extract global descriptors from 3D LiDAR point cloud data. PIPL can recognize places previously visited by a pedestrian using point clouds captured by a low-cost LiDAR sensor on a smartphone in small-scale indoor environments, while PointNetVLAD performs place recognition for vehicles using high-cost LiDAR, GPS, and inertial measurement unit (IMU) sensors in large-scale outdoor areas. For place recognition on 3D point cloud reference maps generated from LiDAR scans, PointNetVLAD exploits the universal transverse mercator (UTM) coordinate system based on GPS and IMU measurements, whereas PIPL uses a virtual coordinate system designed in this study due to the unavailability of GPS indoors. In experiments conducted in campus buildings, PIPL shows significant advantages over NetVLAD (known as a convolutional neural network (CNN)-based VPR method). Particularly in indoor environments with repetitive scenes where geometric structures are preserved and image-based appearance features are sparse or unclear, PIPL achieved 39% higher top-1 accuracy and 10% higher top-3 accuracy compared to NetVLAD. Furthermore, PIPL achieved place recognition accuracy comparable to NetVLAD even with a small number of points in a 3D point cloud and outperformed NetVLAD even with a smaller model training dataset. The experimental results also indicate that PIPL requires over 76% less place retrieval time than NetVLAD while maintaining robust place classification performance. Full article
(This article belongs to the Special Issue Advanced Indoor Localization Technologies: From Theory to Application)
Show Figures

Figure 1

24 pages, 2350 KB  
Article
Analysis of Radiative Transfer Characteristics for Underwater Hyperspectral LiDAR
by Huijing Zhang, Jiuying Chen, Mei Zhou, Zhichao Chen, Haohao Wu, Linsheng Chen, Xiaoxing Wang and Zhaoyan Liu
Remote Sens. 2026, 18(9), 1285; https://doi.org/10.3390/rs18091285 - 23 Apr 2026
Viewed by 129
Abstract
Targeting the long-term goal of synchronous acquisition of underwater terrain and material composition information, this study establishes a radiative transfer model for underwater hyperspectral LiDAR (UDHSL) and systematically verifies the effects of target reflectance, detection distance, and laser wavelength on backscattering echo intensity [...] Read more.
Targeting the long-term goal of synchronous acquisition of underwater terrain and material composition information, this study establishes a radiative transfer model for underwater hyperspectral LiDAR (UDHSL) and systematically verifies the effects of target reflectance, detection distance, and laser wavelength on backscattering echo intensity through controlled laboratory experiments. A wavelength-dependent water attenuation correction term incorporating absorption and scattering was introduced into the conventional LiDAR equation to derive a hyperspectral LiDAR radiative transfer equation applicable to underwater environments, and a normalized echo intensity processing method using window glass reflection as a reference was proposed. This study uses a custom-built UDHSL system (wavelength range: 450; detection range approximately 5–6 m). The echo intensity exhibits pronounced wavelength selectivity, peaking at 450–550 nm in clear water and shifting to 530–570 nm in turbid water. These experimental results are consistent with theoretical predictions of the radiative transfer model, validating its fundamental correctness and providing an experimental basis for radiometric calibration and underwater target reflectance retrieval of UDHSL systems. Full article
24 pages, 2353 KB  
Review
Pulsed Diode-Pumped Alkali Vapor Lasers: State of the Art, Open Challenges, and Future Architectures
by Wenning Xu, Rongqing Tan and Zhiyong Li
Photonics 2026, 13(5), 411; https://doi.org/10.3390/photonics13050411 - 23 Apr 2026
Viewed by 177
Abstract
Diode-pumped alkali vapor lasers (DPALs) offer high quantum efficiency, low thermal loading, excellent beam quality, and emission wavelengths matched to important application scenarios. Extending DPALs toward pulsed regimes is of particular interest for applications such as lidar, free-space optical communication, and precision material [...] Read more.
Diode-pumped alkali vapor lasers (DPALs) offer high quantum efficiency, low thermal loading, excellent beam quality, and emission wavelengths matched to important application scenarios. Extending DPALs toward pulsed regimes is of particular interest for applications such as lidar, free-space optical communication, and precision material processing, where high peak power and flexible temporal control are required. This review surveys the key technologies underlying DPAL systems and summarizes the progress in pulsed-generation approaches. The pulsed techniques reported to date are systematically reviewed, including pump modulation, intracavity modulation, cavity dumping, and mode-locking, together with a comparison of their performance. The current status indicates that pulsed DPALs remain at an early stage, with limitations in parameter space exploration and performance scaling. Future developments are expected along several directions, including further exploration of mode-locked DPALs, burst-mode pulse generation for structured temporal output, power scaling through MOPA architectures, and spectral extension via nonlinear frequency conversion. These directions collectively define the pathway toward high-performance pulsed DPAL systems. Full article
(This article belongs to the Special Issue Laser Technology and Applications, 2nd Edition)
25 pages, 2660 KB  
Article
Construction and Application of an Emergency Monitoring Indicator Evaluation Model Based on the Spatiotemporal Evolution of Forest Fires
by Jikun Liu, Chenghu Wang, Guiyun Gao and Yiyu Wang
Fire 2026, 9(5), 178; https://doi.org/10.3390/fire9050178 - 22 Apr 2026
Viewed by 952
Abstract
The lack of scientific methods for selecting monitoring indicators and equipment undermines the efficiency of forest fire emergency response. To address this gap, we developed a novel evaluation model for emergency monitoring indicators based on the spatiotemporal evolution of forest fires. The model, [...] Read more.
The lack of scientific methods for selecting monitoring indicators and equipment undermines the efficiency of forest fire emergency response. To address this gap, we developed a novel evaluation model for emergency monitoring indicators based on the spatiotemporal evolution of forest fires. The model, comprising four primary and eight secondary factors, leverages a hybrid TriFAHP and DBN approach to objectively determine factor weights based on survey data from 20 domain experts. The results indicate that the primary factor weights rank as follows: Monitorability (0.3807) > Timeliness (0.3353) > Sensitivity (0.1874) > Feasibility (0.0966). Four indicators (wind speed, temperature, flame, and gas) were identified as the most suitable for core monitoring. Furthermore, stage-specific monitoring strategies were proposed, prioritizing different core indicators across the ignition, spread, and fully developed fire stages. An indicator and equipment association was established, recommending optimal configurations such as UAV-mounted thermal imagers and lidar anemometers. The practical applicability of the proposed framework was successfully validated through real-world case studies, including the 2019 to 2020 Australia bushfires. This study provides a standardized framework aligning indicators, equipment, and scenarios, offering theoretical and practical guidance for optimizing emergency monitoring systems. Full article
(This article belongs to the Special Issue Buoyancy Controlled Fire Behaviors Under Special Environments)
Show Figures

Figure 1

29 pages, 3906 KB  
Review
Advanced Dual-Wavelength and Dual-Frequency VECSEL Architectures: Design Principles and Application-Driven Performance Metrics
by Léa Chaccour
Photonics 2026, 13(5), 404; https://doi.org/10.3390/photonics13050404 - 22 Apr 2026
Viewed by 290
Abstract
Vertical-External-Cavity Surface-Emitting Lasers (VECSELs) have gained significant attention over the past two decades due to their versatility in a wide range of photonic applications. This review focuses on VECSEL configurations for dual-wavelength emission, highlighting their use in high-resolution spectroscopy, terahertz (THz) generation, and [...] Read more.
Vertical-External-Cavity Surface-Emitting Lasers (VECSELs) have gained significant attention over the past two decades due to their versatility in a wide range of photonic applications. This review focuses on VECSEL configurations for dual-wavelength emission, highlighting their use in high-resolution spectroscopy, terahertz (THz) generation, and advanced optical communication. We explore recent developments in VECSEL designs, including systems utilizing birefringent crystals for polarization-based frequency separation and configurations with dual-VECSEL chips or dual-gain regions within a single cavity. These two-wavelength VECSELs enable diverse operation modes, including narrow-linewidth, pulsed, multimode, and frequency-converted emission, with high-brightness output, excellent beam quality, and tunable wavelengths. Additionally, the review discusses advancements in dual-frequency VECSELs, with applications in LIDAR systems for environmental monitoring, highly stable optical clocks, and fiber sensors. We examine improvements in cavity design, semiconductor structures, and power stabilization, which have enhanced frequency stability and spectral purity, making VECSELs suitable for precision metrology and sensing applications. Full article
Show Figures

Figure 1

Back to TopTop