Sign in to use this feature.

Years

Between: -

Subjects

remove_circle_outline
remove_circle_outline
remove_circle_outline
remove_circle_outline
remove_circle_outline

Journals

Article Types

Countries / Regions

Search Results (11)

Search Parameters:
Keywords = improved dual unscented Kalman filter

Order results
Result details
Results per page
Select all
Export citation of selected articles as:
16 pages, 3379 KB  
Article
Research on Electric Vehicle Differential System Based on Vehicle State Parameter Estimation
by Huiqin Sun and Honghui Wang
Vehicles 2025, 7(3), 80; https://doi.org/10.3390/vehicles7030080 - 30 Jul 2025
Cited by 2 | Viewed by 762
Abstract
To improve the stability and safety of electric vehicles during medium-to-high-speed cornering, this paper investigates torque differential control for dual rear-wheel hub motor drive systems, extending beyond traditional speed control based on the Ackermann steering model. A nonlinear three-degree-of-freedom vehicle dynamics model incorporating [...] Read more.
To improve the stability and safety of electric vehicles during medium-to-high-speed cornering, this paper investigates torque differential control for dual rear-wheel hub motor drive systems, extending beyond traditional speed control based on the Ackermann steering model. A nonlinear three-degree-of-freedom vehicle dynamics model incorporating the Dugoff tire model was established. By introducing the maximum correntropy criterion, an unscented Kalman filter was developed to estimate longitudinal velocity, sideslip angle at the center of mass, and yaw rate. Building upon the speed differential control achieved through Ackermann steering model-based rear-wheel speed calculation, improvements were made to the conventional exponential reaching law, while a novel switching function was proposed to formulate a new sliding mode controller for computing an additional yaw moment to realize torque differential control. Finally, simulations conducted on the Carsim/Simulink platform demonstrated that the maximum correntropy criterion unscented Kalman filter effectively improves estimation accuracy, achieving at least a 22.00% reduction in RMSE metrics compared to conventional unscented Kalman filter. With torque control exhibiting higher vehicle stability than speed control, the RMSE values of yaw rate and sideslip angle at the center of mass are reduced by at least 20.00% and 4.55%, respectively, enabling stable operation during medium-to-high-speed cornering conditions. Full article
Show Figures

Figure 1

29 pages, 8118 KB  
Article
An Improved UWB Indoor Positioning Approach for UAVs Based on the Dual-Anchor Model
by Zhengrong Xiang, Lei Chen, Qiqi Wu, Jianfeng Yang, Xisheng Dai and Xianming Xie
Sensors 2025, 25(4), 1052; https://doi.org/10.3390/s25041052 - 10 Feb 2025
Cited by 2 | Viewed by 4053
Abstract
Ultra-wideband (UWB) technology has been widely used for indoor positioning of UAVs due to its excellent range performance. The traditional UWB positioning system requires at least three anchors to complete 3D positioning. Reducing the number of anchors further means reducing the cost and [...] Read more.
Ultra-wideband (UWB) technology has been widely used for indoor positioning of UAVs due to its excellent range performance. The traditional UWB positioning system requires at least three anchors to complete 3D positioning. Reducing the number of anchors further means reducing the cost and difficulty of deployment. Therefore, this paper proposes a positioning model using only two anchors. In this model, the altitude of the UAV is measured by a rangefinder. Then, the position of the UAV is projected onto the horizontal plane, converting 3D positioning into 2D positioning. The rangefinder’s range accuracy is higher than that of the UWB, which is beneficial for improving 3D positioning accuracy. In addition, an altitude fusion method of integrating rangefinder and barometer data is designed to realize the switching of altitude data and barometer calibration to solve the problem of obstacles under the UAV affecting the altitude measurement. On this basis, the multi-sensor data fusion algorithm based on a dual-anchor positioning model is designed to improve positioning accuracy, and the data of the UWB, rangefinder, barometer, and accelerometer are fused by the unscented Kalman filter (UKF) algorithm. The positioning simulation and experiment show that the positioning accuracy of the dual-anchor model is generally higher than that of the three-anchor model, with decimeter-level positioning accuracy. Full article
(This article belongs to the Section Navigation and Positioning)
Show Figures

Figure 1

20 pages, 4463 KB  
Article
State-of-Charge Estimation of Lithium-Ion Batteries Based on Dual-Coefficient Tracking Improved Square-Root Unscented Kalman Filter
by Simin Peng, Ao Zhang, Dandan Liu, Mengzeng Cheng, Jiarong Kan and Michael Pecht
Batteries 2023, 9(8), 392; https://doi.org/10.3390/batteries9080392 - 26 Jul 2023
Cited by 24 | Viewed by 3610
Abstract
Accurate state of charge (SOC) estimation is helpful for battery management systems to extend batteries’ lifespan and ensure the safety of batteries. However, due to the pseudo-positive definiteness of the covariance matrix and noise statistics error accumulation, the SOC estimation of lithium-ion batteries [...] Read more.
Accurate state of charge (SOC) estimation is helpful for battery management systems to extend batteries’ lifespan and ensure the safety of batteries. However, due to the pseudo-positive definiteness of the covariance matrix and noise statistics error accumulation, the SOC estimation of lithium-ion batteries is usually inaccurate or even divergent using Kalman filters, such as the unscented Kalman filter (UKF) and the square-root unscented Kalman filter (SRUKF). To resolve this problem, an SOC estimation method based on the dual-coefficient tracking improved square-root unscented Kalman filter for lithium-ion batteries is developed. The method is composed of an improved square-root unscented Kalman filter (ISRUKF) and a dual-coefficient tracker. To avoid the divergence of SOC estimation due to the covariance matrix with pseudo-positive definiteness, an ISRUKF based on the QR decomposition covariance square-root matrix is presented. Moreover, the dual-coefficient tracker is designed to track and correct the state noise error of the battery, which can reduce the SOC estimation error caused by the accumulation of the battery model error using the ISRUKF. The accuracy and robustness of the SOC estimation method using the developed method are validated by the comparison with the UKF and SRUKF. The developed algorithm shows the highest SOC estimation accuracy with the SOC error within 1.5%. Full article
(This article belongs to the Topic Battery Design and Management)
Show Figures

Graphical abstract

19 pages, 5534 KB  
Article
Hybrid Indoor Positioning System Based on Acoustic Ranging and Wi-Fi Fingerprinting under NLOS Environments
by Zhengyan Zhang, Yue Yu, Liang Chen and Ruizhi Chen
Remote Sens. 2023, 15(14), 3520; https://doi.org/10.3390/rs15143520 - 12 Jul 2023
Cited by 13 | Viewed by 3281
Abstract
An accurate indoor positioning system (IPS) for the public has become an essential function with the fast development of smart city-related applications. The performance of the current IPS is limited by the complex indoor environments, the poor performance of smartphone built-in sensors, and [...] Read more.
An accurate indoor positioning system (IPS) for the public has become an essential function with the fast development of smart city-related applications. The performance of the current IPS is limited by the complex indoor environments, the poor performance of smartphone built-in sensors, and time-varying measurement errors of different location sources. This paper introduces a hybrid indoor positioning system (H-IPS) that combines acoustic ranging, Wi-Fi fingerprinting, and low-cost sensors. This system is designed specifically for large-scale indoor environments with non-line-of-sight (NLOS) conditions. To improve the accuracy in estimating pedestrian motion trajectory, a data and model dual-driven (DMDD) model is proposed to integrate the inertial navigation system (INS) mechanization and the deep learning-based speed estimator. Additionally, a double-weighted K-nearest neighbor matching algorithm enhanced the accuracy of Wi-Fi fingerprinting and scene recognition. The detected scene results were then utilized for NLOS detection and estimation of acoustic ranging results. Finally, an adaptive unscented Kalman filter (AUKF) was developed to provide universal positioning performance, which further improved by the Wi-Fi accuracy indicator and acoustic drift estimator. The experimental results demonstrate that the presented H-IPS achieves precise positioning under NLOS scenes, with meter-level accuracy attainable within the coverage range of acoustic signals. Full article
Show Figures

Figure 1

28 pages, 26045 KB  
Article
Research on an LEO Constellation Multi-Aircraft Collaborative Navigation Algorithm Based on a Dual-Way Asynchronous Precision Communication-Time Service Measurement System (DWAPC-TSM)
by Lvyang Ye, Yikang Yang, Jiangang Ma, Lingyu Deng and Hengnian Li
Sensors 2022, 22(9), 3213; https://doi.org/10.3390/s22093213 - 22 Apr 2022
Cited by 7 | Viewed by 3162
Abstract
In order to solve the collaborative navigation problems in challenging environments such as insufficient visible satellites, obstacle reflections and multipath errors, and in order to improve the accuracy, usability, and stability of collaborative navigation and positioning, we propose a dual-way asynchronous precision communication–timing–measurement [...] Read more.
In order to solve the collaborative navigation problems in challenging environments such as insufficient visible satellites, obstacle reflections and multipath errors, and in order to improve the accuracy, usability, and stability of collaborative navigation and positioning, we propose a dual-way asynchronous precision communication–timing–measurement system (DWAPC-TSM) LEO constellation multi-aircraft cooperative navigation and positioning algorithm which gives the principle, algorithm structure, and error analysis of the DWAPC-TSM system. In addition, we also analyze the effect of vehicle separation range on satellite observability. The DWAPC-TSM system can achieve high-precision ranging and time synchronization accuracy. With the help of this system, by adding relative ranging and speed measurement observations in an unscented Kalman filter (UKF), the multi-aircraft coordinated navigation and positioning of aircraft is finally realized. The simulation results show that, even without the aid of an altimeter, the multi-aircraft cooperative navigation and positioning algorithm based on the DWAPC-TSM system can achieve good navigation and positioning results, and with the aid of the altimeter, the cooperative navigation and positioning accuracy can be effectively improved. For the formation flight configurations of horizontal collinear and vertical collinear, the algorithm is universal, and in the case of vertical collinear, the navigation performance of the formation members tends to be consistent. Under different relative measurement accuracy, the algorithm can maintain good robustness; compared with some existing classical algorithms, it can significantly improve the navigation and positioning accuracy. A reference scheme for exploring the feasibility of a new cooperative navigation and positioning mode for LEO communication satellites is presented. Full article
(This article belongs to the Collection Navigation Systems and Sensors)
Show Figures

Figure 1

23 pages, 5963 KB  
Article
Altimeter + INS/Giant LEO Constellation Dual-Satellite Integrated Navigation and Positioning Algorithm Based on Similar Ellipsoid Model and UKF
by Lvyang Ye, Yikang Yang, Xiaolun Jing, Hengnian Li, Haifeng Yang and Yunxia Xia
Remote Sens. 2021, 13(20), 4099; https://doi.org/10.3390/rs13204099 - 13 Oct 2021
Cited by 16 | Viewed by 3167
Abstract
To solve the problem of location service interruption that is easily caused by incomplete visual satellite environments such as occlusion, urban blocks and mountains, we propose an altimeter + inertial navigation system (INS) + giant low earth orbit (LEO) dual-satellite (LEO2) switching integrated [...] Read more.
To solve the problem of location service interruption that is easily caused by incomplete visual satellite environments such as occlusion, urban blocks and mountains, we propose an altimeter + inertial navigation system (INS) + giant low earth orbit (LEO) dual-satellite (LEO2) switching integrated navigation algorithm based on a similar ellipsoid model and unscented Kalman filter (UKF). In addition to effectively improving the INS error, for the INS + LEO dual-satellite switching algorithm without altimeter assistance, our algorithm can also significantly suppress the problem of excessive navigation and positioning error caused by this algorithm in a long switching time, it does not require frequent switching of LEO satellites, and can ensure navigation and positioning functions without affecting LEO satellite communication services. In addition, the vertical dilution of precision (VDOP) value can be improved through the clock error elimination scheme, so, the vertical accuracy can be improved to a certain extent. For different altimeter deviations, we provide simulation experiments under different altimeter deviations; it can be found that after deducting the fixed height deviation, the algorithm can also achieve good accuracy. Compared with other typical algorithms, our proposed algorithm has higher accuracy, lower cost and stronger real-time performance, and is suitable for navigation and positioning scenarios in harsh environments. Full article
(This article belongs to the Section Satellite Missions for Earth and Planetary Exploration)
Show Figures

Figure 1

18 pages, 4097 KB  
Article
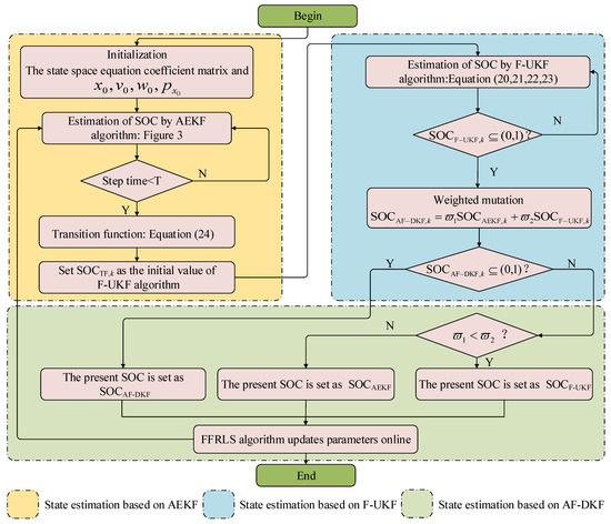
A Novel Adaptive Function—Dual Kalman Filtering Strategy for Online Battery Model Parameters and State of Charge Co-Estimation
by Yongcun Fan, Haotian Shi, Shunli Wang, Carlos Fernandez, Wen Cao and Junhan Huang
Energies 2021, 14(8), 2268; https://doi.org/10.3390/en14082268 - 17 Apr 2021
Cited by 11 | Viewed by 2813
Abstract
This paper aims to improve the stability and robustness of the state-of-charge estimation algorithm for lithium-ion batteries. A new internal resistance-polarization circuit model is constructed on the basis of the Thevenin equivalent circuit to characterize the difference in internal resistance between charge and [...] Read more.
This paper aims to improve the stability and robustness of the state-of-charge estimation algorithm for lithium-ion batteries. A new internal resistance-polarization circuit model is constructed on the basis of the Thevenin equivalent circuit to characterize the difference in internal resistance between charge and discharge. The extended Kalman filter is improved through adding an adaptive noise tracking algorithm and the Kalman gain in the unscented Kalman filter algorithm is improved by introducing a dynamic equation. In addition, for benignization of outliers of the two above-mentioned algorithms, a new dual Kalman algorithm is proposed in this paper by adding a transfer function and through weighted mutation. The model and algorithm accuracy is verified through working condition experiments. The result shows that: the errors of the three algorithms are all maintained within 0.8% during the initial period and middle stages of the discharge; the maximum error of the improved extension of Kalman algorithm is over 1.5%, that of improved unscented Kalman increases to 5%, and the error of the new dual Kalman algorithm is still within 0.4% during the latter period of the discharge. This indicates that the accuracy and robustness of the new dual Kalman algorithm is better than those of traditional algorithm. Full article
(This article belongs to the Section D2: Electrochem: Batteries, Fuel Cells, Capacitors)
Show Figures

Figure 1

20 pages, 2780 KB  
Article
A New Cascaded Framework for Lithium-Ion Battery State and Parameter Estimation
by Jianwen Meng, Moussa Boukhnifer, Demba Diallo and Tianzhen Wang
Appl. Sci. 2020, 10(3), 1009; https://doi.org/10.3390/app10031009 - 4 Feb 2020
Cited by 16 | Viewed by 3702
Abstract
Lithium-ion battery on-line monitoring is challenging due to the unmeasurable characteristic of its internal states. Up to now, the most effective approach for battery monitoring is to apply advanced estimation algorithms based on equivalent circuit models. Besides, a usual method for estimating slowly [...] Read more.
Lithium-ion battery on-line monitoring is challenging due to the unmeasurable characteristic of its internal states. Up to now, the most effective approach for battery monitoring is to apply advanced estimation algorithms based on equivalent circuit models. Besides, a usual method for estimating slowly varying unmeasurable parameters is to include them in the state vector with the zero-time derivative condition, which constitutes the so-called extended equivalent circuit model and has been widely used for the battery state and parameter estimation. Although various advanced estimation algorithms are applied to the joint estimation and dual estimation frameworks, the essence of these estimation frameworks has not been changed. Thus, the improvement of the battery monitoring result is limited. Therefore, a new battery monitoring structure is proposed in this paper. Firstly, thanks to the superposition principle, two sub-models are extracted. For the nonlinear one, an observability analysis is conducted. It shows that the necessary conditions for local observability depend on the battery current, the initial value of the battery capacity, and the square of the derivative of the open circuit voltage with respect to the state of charge. Then, the obtained observability analysis result becomes an important theoretical support to propose a new monitoring structure. Commonly used estimation algorithms, namely the Kalman filter, extended Kalman filter, and unscented Kalman filter, are selected and employed for it. Apart from providing a simultaneous estimation of battery open circuit voltage, more rapid and less fluctuating battery capacity estimation are the main advantages of the new proposed monitoring structure. Numerical studies using synthetic data have proven the effectiveness of the proposed framework. Full article
Show Figures

Figure 1

14 pages, 2344 KB  
Article
A Method to Identify Lithium Battery Parameters and Estimate SOC Based on Different Temperatures and Driving Conditions
by Yongliang Zheng, Feng He and Wenliang Wang
Electronics 2019, 8(12), 1391; https://doi.org/10.3390/electronics8121391 - 22 Nov 2019
Cited by 26 | Viewed by 4701
Abstract
State of charge (SOC) plays a significant role in the battery management system (BMS), since it can contribute to the establishment of energy management for electric vehicles. Unfortunately, SOC cannot be measured directly. Various single Kalman filters, however, are capable of estimating SOC. [...] Read more.
State of charge (SOC) plays a significant role in the battery management system (BMS), since it can contribute to the establishment of energy management for electric vehicles. Unfortunately, SOC cannot be measured directly. Various single Kalman filters, however, are capable of estimating SOC. Under different working conditions, the SOC estimation error will increase because the battery parameters cannot be estimated in real time. In order to obtain a more accurate and applicable SOC estimation than that of a single Kalman filter under different driving conditions and temperatures, a second-order resistor capacitor (RC) equivalent circuit model (ECM) of a battery was established in this paper. Thereafter, a dual filter, i.e., an unscented Kalman filter–extended Kalman filter (UKF–EKF) was developed. With the EKF updating battery parameters and the UKF estimating the SOC, UKF–EKF has the ability to identify parameters and predict the SOC of the battery simultaneously. The dual filter was verified under two different driving conditions and three different temperatures, and the results showed that the dual filter has an improvement on SOC estimation. Full article
Show Figures

Figure 1

19 pages, 6290 KB  
Article
State-Of-Charge Estimation for Lithium-Ion Battery Using Improved DUKF Based on State-Parameter Separation
by Chuan-Xiang Yu, Yan-Min Xie, Zhao-Yu Sang, Shi-Ya Yang and Rui Huang
Energies 2019, 12(21), 4036; https://doi.org/10.3390/en12214036 - 23 Oct 2019
Cited by 14 | Viewed by 5506
Abstract
State-of-charge estimation and on-line model modification of lithium-ion batteries are more urgently required because of the great impact of the model accuracy on the algorithm performance. This study aims to propose an improved DUKF based on the state-parameter separation. Its characteristics include: (1) [...] Read more.
State-of-charge estimation and on-line model modification of lithium-ion batteries are more urgently required because of the great impact of the model accuracy on the algorithm performance. This study aims to propose an improved DUKF based on the state-parameter separation. Its characteristics include: (1) State-Of-Charge (SoC) is treated as the only state variable to eliminate the strong correlation between state and parameters. (2) Two filters are ranked to run the parameter modification only when the state estimation has converged. First, the double polarization (DP) model of battery is established, and the parameters of the model are identified at both the pulse discharge and long discharge recovery under Hybrid Pulse Power Characterization (HPPC) test. Second, the implementation of the proposed algorithm is described. Third, combined with the identification results, the study elaborates that it is unreliable to use the predicted voltage error of closed-loop algorithm as the criterion to measure the accuracy of the model, while the output voltage obtained by the open-loop model with dynamic parameters can reflect the real situation. Finally, comparative experiments are designed under HPPC and DST conditions. Results show that the proposed state-parameter separated IAUKF-UKF has higher SoC estimation accuracy and better stability than traditional DUKF. Full article
(This article belongs to the Special Issue Testing and Management of Lithium-Ion Batteries)
Show Figures

Graphical abstract

25 pages, 10619 KB  
Article
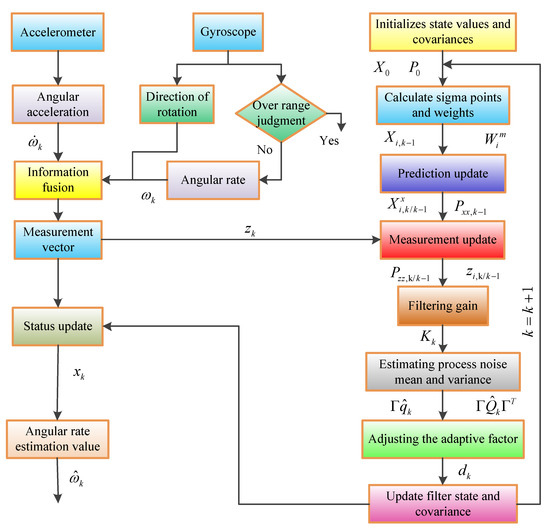
Attitude Measurement for High-Spinning Projectile with a Hollow MEMS IMU Consisting of Multiple Accelerometers and Gyros
by Fuchao Liu, Zhong Su, Hui Zhao, Qing Li and Chao Li
Sensors 2019, 19(8), 1799; https://doi.org/10.3390/s19081799 - 15 Apr 2019
Cited by 31 | Viewed by 5733
Abstract
A low cost, high precision hollow structure MEMS IMU has been developed to measure the roll angular rate of a high-spinning projectile. The hollow MEMS IMU is realized by designing the scheme of non-centroid configuration of multiple accelerometers. Two dual-axis accelerometers are respectively [...] Read more.
A low cost, high precision hollow structure MEMS IMU has been developed to measure the roll angular rate of a high-spinning projectile. The hollow MEMS IMU is realized by designing the scheme of non-centroid configuration of multiple accelerometers. Two dual-axis accelerometers are respectively mounted on the pitch axis and the yaw axis away from the center of mass of the high-spinning projectile. Three single-axis gyros are mounted orthogonal to each other to measure the angular rates, respectively. The roll gyro is not only used to judge the spinning direction, but also to measure and compensate for the low rotation speed of the high-spinning projectile. In order to improve the measurement accuracy of the sensor, the sensor output error is modeled and calibrated by the least square method. By analyzing the influence of noise statistical characteristics on angular rate solution accuracy, an adaptive unscented Kalman filter (AUKF) algorithm is proposed, which has a higher estimation accuracy than UKF algorithm. The feasibility of the method is verified by numerical simulation. By using the MEMS IMU device to build a semi-physical simulation platform, the solution accuracy of the angular rate is analyzed by simulating different rotation speeds of the projectile. Finally, the flight test is carried out on the rocket projectile with the hollow MEMS IMU. The test results show that the hollow MEMS IMU is reasonable and feasible, and it can calculate the roll angular rate in real time. Therefore, the hollow MEMS IMU designed in this paper has certain engineering application value for high-spinning projectiles. Full article
(This article belongs to the Section Physical Sensors)
Show Figures

Figure 1

Back to TopTop