Sign in to use this feature.

Years

Between: -

Subjects

remove_circle_outline
remove_circle_outline
remove_circle_outline
remove_circle_outline
remove_circle_outline
remove_circle_outline
remove_circle_outline
remove_circle_outline

Journals

Article Types

Countries / Regions

Search Results (20)

Search Parameters:
Keywords = hologram exhibitions

Order results
Result details
Results per page
Select all
Export citation of selected articles as:
24 pages, 6081 KB  
Article
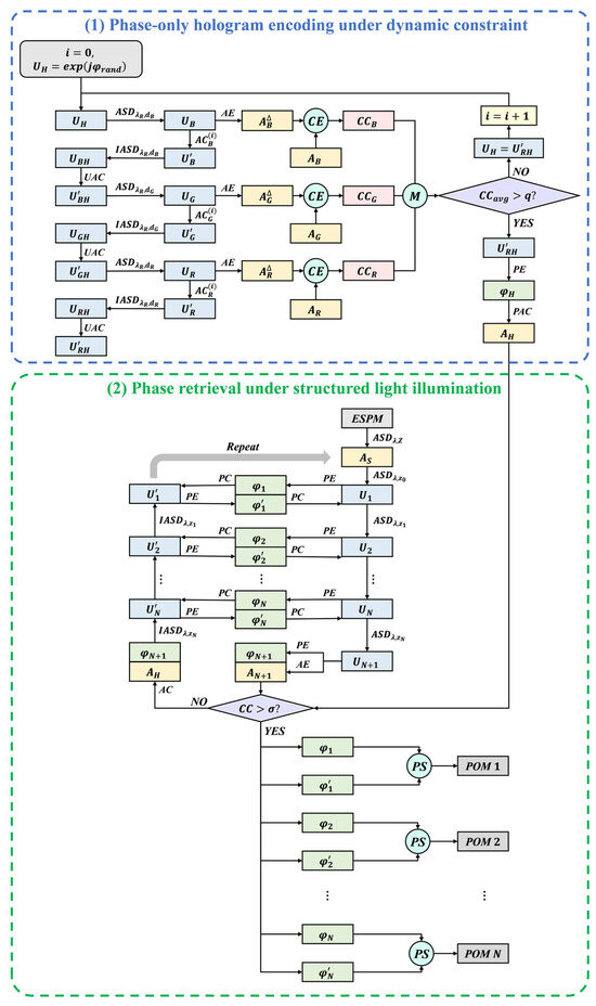
Color Image Encryption Based on Phase-Only Hologram Encoding Under Dynamic Constraint and Phase Retrieval Under Structured Light Illumination
by Wenqi Zhong, Yanfeng Su, Yiwen Wang, Xinyu Peng, Chenxia Li, Shanjun Nie, Zhijian Cai and Wenqiang Wan
Photonics 2026, 13(1), 66; https://doi.org/10.3390/photonics13010066 - 11 Jan 2026
Viewed by 134
Abstract
This paper introduces a color image encryption technique based on phase-only hologram (POH) encoding with dynamic constraint and phase retrieval under structured light illumination (SLI). During encryption, the color plaintext is first encoded into a POH. This hologram is then transformed into an [...] Read more.
This paper introduces a color image encryption technique based on phase-only hologram (POH) encoding with dynamic constraint and phase retrieval under structured light illumination (SLI). During encryption, the color plaintext is first encoded into a POH. This hologram is then transformed into an amplitude distribution through phase-amplitude conversion. Subsequently, using an iterative phase retrieval algorithm under structured light, the amplitude is encrypted into a visible ciphertext image, while a POM set is produced. The resulting ciphertext exhibits a visible image pattern, rather than noise-like appearance, providing ultrahigh imperceptibility. Moreover, the dynamic constraint in hologram encoding ensures balanced quality across color channels, leading to high-quality decrypted images with correct keys. The incorporation of a structured phase mask and the POM set expands the key space and boosts security. In decryption, the decryption structured light (DSL) illuminates the ciphertext and the neural network sequentially to generate a reconstructed amplitude. This amplitude is converted into a phase distribution via amplitude-phase conversion, which then acts as the POH for color holographic reconstruction, yielding the decrypted image. Numerical simulations demonstrate the method’s feasibility, high security, and strong robustness. Full article
Show Figures

Figure 1

14 pages, 2693 KB  
Article
Multilayered DNA Complex/Azo-Carbazole Films for Enhanced Holographic Recording
by Abishaka Arul Dhas, Diaa Hamed Abdelshafy Abdelsalam, Kenji Kinashi, Wataru Sakai, Naoto Tsutsumi and Jackin Boaz Jessie
Photonics 2026, 13(1), 1; https://doi.org/10.3390/photonics13010001 - 19 Dec 2025
Viewed by 274
Abstract
Azobenzene-based hologram recording materials are well known for their rewritable and polarization-selective properties that enable polarization-multiplexed recording and high-density optical storage. High diffraction efficiency, longer retention time, and shorter response time are desirable for rewritable recording materials, but they always require a trade-off [...] Read more.
Azobenzene-based hologram recording materials are well known for their rewritable and polarization-selective properties that enable polarization-multiplexed recording and high-density optical storage. High diffraction efficiency, longer retention time, and shorter response time are desirable for rewritable recording materials, but they always require a trade-off relationship. In this study, we show that by simply coating the Azobenzene-based film with multiple layers of a suitable material, these parameters can be improved simultaneously without compromise. Bilayer films and triple layer films were prepared by depositing a DNA–surfactant complex-based layer above and below the azobenzene-based poly(CACzE-MMA) copolymer layer. The hologram recording performance was evaluated in terms of the diffraction efficiency, photoresponse time, and retention behavior of the recorded gratings. Compared with monolayer copolymer films, the multilayer DNA–surfactant complex-based copolymer films exhibited enhanced diffraction efficiency and faster photoresponse. In particular, the bilayer and trilayer structures showed a marked improvement in retention time, indicating suppressed relaxation of refractive index modulation. This enhancement is attributed to molecular confinement at the DNA–surfactant complex and copolymer interfaces generated by the layered architecture. These results demonstrate that a DNA–surfactant complex-based layering approach is an effective strategy for improving hologram stability and highlight the potential of DNA–surfactant complex-derived matrices as effective alternatives to poly(methyl methacrylate) (PMMA) in holographic applications. Full article
Show Figures

Graphical abstract

15 pages, 6557 KB  
Article
A Multifunctional Reconfigurable Terahertz Metasurface Enabling Spin-Decoupled Logic Operations and Holography
by Zou Long and Zhengji Xu
Materials 2025, 18(18), 4362; https://doi.org/10.3390/ma18184362 - 18 Sep 2025
Viewed by 778
Abstract
We present a multifunctional, reconfigurable terahertz metasurface built from dual split-ring resonators combining photosensitive silicon and metallic elements. By hybridizing structural and Pancharatnam–Berry phase control, the device achieves spin-decoupled manipulation of circularly polarized wavefronts and an optical, light-intensity-driven reconfiguration mechanism. Using spatially encoded [...] Read more.
We present a multifunctional, reconfigurable terahertz metasurface built from dual split-ring resonators combining photosensitive silicon and metallic elements. By hybridizing structural and Pancharatnam–Berry phase control, the device achieves spin-decoupled manipulation of circularly polarized wavefronts and an optical, light-intensity-driven reconfiguration mechanism. Using spatially encoded bifocal responses, we implement two two-input/two-output logic modules (OR-XOR and AND-NAND), and full-wave simulations verify the expected truth-table behaviors; additionally, a spin- and intensity-dependent hologram produces four distinct far-field images under different input conditions. At the selected working point (≈0.95 THz), the design exhibits a strong cross-polarization response (cross-polarized reflection amplitude > 0.7), demonstrating a viable route toward chip-scale, integrated terahertz logic and multifunctional imaging devices. Full article
(This article belongs to the Special Issue Advances in Nanophotonic Materials, Devices, and Applications)
Show Figures

Figure 1

23 pages, 12630 KB  
Article
Security-Enhanced Three-Dimensional Image Hiding Based on Layer-Based Phase-Only Hologram Under Structured Light Illumination
by Biao Zhu, Enhong Chen, Yiwen Wang and Yanfeng Su
Photonics 2025, 12(8), 756; https://doi.org/10.3390/photonics12080756 - 28 Jul 2025
Viewed by 1261
Abstract
In this paper, a security-enhanced three-dimensional (3D) image hiding and encryption method is proposed by combining a layer-based phase-only hologram (POH) under structured light illumination with chaotic encryption and digital image watermarking technology. In the proposed method, the original 3D plaintext image is [...] Read more.
In this paper, a security-enhanced three-dimensional (3D) image hiding and encryption method is proposed by combining a layer-based phase-only hologram (POH) under structured light illumination with chaotic encryption and digital image watermarking technology. In the proposed method, the original 3D plaintext image is firstly encoded into a layer-based POH and then further encrypted into an encrypted phase with the help of a chaotic random phase mask (CRPM). Subsequently, the encrypted phase is embedded into a visible ciphertext image by using a digital image watermarking technology based on discrete wavelet transform (DWT) and singular value decomposition (SVD), leading to a 3D image hiding with high security and concealment. The encoding of POH and the utilization of CRPM can substantially enhance the level of security, and the DWT-SVD-based digital image watermarking can effectively hide the information of the 3D plaintext image in a visible ciphertext image, thus improving the imperceptibility of valid information. It is worth noting that the adopted structured light during the POH encoding possesses many optical parameters, which are all served as the supplementary keys, bringing about a great expansion of key space; meanwhile, the sensitivities of the wavelength key and singular matrix keys are also substantially enhanced thanks to the introduction of structured light, contributing to a significant enhancement of security. Numerical simulations are performed to demonstrate the feasibility of the proposed 3D image hiding method, and the simulation results show that the proposed method exhibits high feasibility and apparent security-enhanced effect as well as strong robustness. Full article
Show Figures

Figure 1

11 pages, 7053 KB  
Article
Advances in Optical Metrology: High-Bandwidth Digital Holography for Transparent Objects Analysis
by Manoj Kumar, Lavlesh Pensia, Karmjit Kaur, Raj Kumar, Yasuhiro Awatsuji and Osamu Matoba
Photonics 2025, 12(6), 617; https://doi.org/10.3390/photonics12060617 - 18 Jun 2025
Viewed by 1390
Abstract
Accurate and non-invasive optical metrology of transparent objects is essential in several commercial and research applications, from fluid dynamics to biomedical imaging. In this work, a digital holography approach for thickness measurement of glass plate and temperature mapping of candle flame is presented [...] Read more.
Accurate and non-invasive optical metrology of transparent objects is essential in several commercial and research applications, from fluid dynamics to biomedical imaging. In this work, a digital holography approach for thickness measurement of glass plate and temperature mapping of candle flame is presented that leverages a double-field-of-view (FOV) configuration combined with high spatial bandwidth utilization (SBU). By capturing a multiplexed hologram from two distinct objects in a single shot, the system overcomes the limitations inherent to single-view holography, enabling more comprehensive object information of thickness measurement and temperature-induced refractive index variations. The method integrates double-FOV digital holography with high SBU, allowing for accurate surface profiling and mapping of complex optical path length changes caused by temperature gradients. The technique exhibits strong potential for applications in the glass industry and microfluidic thermometry, convection analysis, and combustion diagnostics, where precise thermal field measurements are crucial. This study introduces an efficient holographic framework that advances the capabilities of non-contact measurement applications by integrating double-FOV acquisition into a single shot with enhanced spatial bandwidth exploitation. The approach sets the groundwork for real-time, volumetric thermal imaging and expands the applicability of digital holography in both research and industrial settings. Full article
(This article belongs to the Special Issue Optical Imaging Innovations and Applications)
Show Figures

Figure 1

11 pages, 3448 KB  
Article
Nanoimprinted TiO2 Metasurfaces with Reduced Meta-Atom Aspect Ratio and Enhanced Performance for Holographic Imaging
by Kaiyu Zhang, Yuqi Lin, Yang Qiu, Xingyan Zhao, Shaonan Zheng, Yuan Dong, Qize Zhong and Ting Hu
Materials 2024, 17(10), 2273; https://doi.org/10.3390/ma17102273 - 11 May 2024
Cited by 5 | Viewed by 2827
Abstract
Metasurface holograms, with the capability to manipulate spatial light amplitudes and phases, are considered next-generation solutions for holographic imaging. However, conventional fabrication approaches for meta-atoms are heavily dependent on electron-beam lithography (EBL), a technique known for its expensive and time-consuming nature. In this [...] Read more.
Metasurface holograms, with the capability to manipulate spatial light amplitudes and phases, are considered next-generation solutions for holographic imaging. However, conventional fabrication approaches for meta-atoms are heavily dependent on electron-beam lithography (EBL), a technique known for its expensive and time-consuming nature. In this paper, a polarization-insensitive metasurface hologram is proposed using a cost-effective and rapid nanoimprinting method with titanium dioxide (TiO2) nanoparticle loaded polymer (NLP). Based on a simulation, it has been found that, despite a reduction in the aspect ratio of meta-atoms of nearly 20%, which is beneficial to silicon master etching, NLP filling, and the mold release processes, imaging efficiency can go up to 54% at wavelength of 532 nm. In addition, it demonstrates acceptable imaging quality at wavelengths of 473 and 671 nm. Moreover, the influence of fabrication errors and nanoimprinting material degradation in terms of residual layer thickness, meta-atom loss or fracture, thermal-induced dimensional variation, non-uniform distribution of TiO2 particles, etc., on the performance is investigated. The simulation results indicate that the proposed device exhibits a high tolerance to these defects, proving its applicability and robustness in practice. Full article
(This article belongs to the Special Issue Advances in Metasurface Optics and Devices)
Show Figures

Figure 1

16 pages, 4686 KB  
Article
Holographic Sensor Based on Bayfol HX200 Commercial Photopolymer for Ethanol and Acetic Acid Detection
by Ioana-Adriana Potărniche, Julia Marín-Sáez, M. Victoria Collados and Jesús Atencia
Sensors 2023, 23(21), 8776; https://doi.org/10.3390/s23218776 - 27 Oct 2023
Cited by 4 | Viewed by 3745
Abstract
This paper presents a holographic sensor based on reflection holograms recorded in the commercial photopolymer Bayfol® HX 200. The recording geometry and index modulation of the hologram were optimised to improve accuracy for this specific application. The sensor was subjected to tests [...] Read more.
This paper presents a holographic sensor based on reflection holograms recorded in the commercial photopolymer Bayfol® HX 200. The recording geometry and index modulation of the hologram were optimised to improve accuracy for this specific application. The sensor was subjected to tests using various analytes, and it exhibited sensitivity to acetic acid and ethanol. The measurements revealed a correlation between the concentration of the analyte in contact with the sensor’s surface and the resulting wavelength shift of the diffracted light. The minimum detectable concentrations were determined to be above 0.09 mol/dm3 for acetic acid and 5% (v/v) for ethanol. Notably, the sensors demonstrated a rapid response time. Given that ethanol serves as a base for alcoholic beverages, and acetic acid is commonly found in commercial vinegar, these sensors hold promise for applications in food quality control. Full article
(This article belongs to the Section Optical Sensors)
Show Figures

Figure 1

18 pages, 2685 KB  
Article
Familiarization with Mixed Reality for Individuals with Autism Spectrum Disorder: An Eye Tracking Study
by Maxime Leharanger, Eder Alejandro Rodriguez Martinez, Olivier Balédent and Luc Vandromme
Sensors 2023, 23(14), 6304; https://doi.org/10.3390/s23146304 - 11 Jul 2023
Cited by 7 | Viewed by 3751
Abstract
Mixed Reality (MR) technology is experiencing significant growth in the industrial and healthcare sectors. The headset HoloLens 2 displays virtual objects (in the form of holograms) in the user’s environment in real-time. Individuals with Autism Spectrum Disorder (ASD) exhibit, according to the DSM-5, [...] Read more.
Mixed Reality (MR) technology is experiencing significant growth in the industrial and healthcare sectors. The headset HoloLens 2 displays virtual objects (in the form of holograms) in the user’s environment in real-time. Individuals with Autism Spectrum Disorder (ASD) exhibit, according to the DSM-5, persistent deficits in communication and social interaction, as well as a different sensitivity compared to neurotypical (NT) individuals. This study aims to propose a method for familiarizing eleven individuals with severe ASD with the HoloLens 2 headset and the use of MR technology through a tutorial. The secondary objective is to obtain quantitative learning indicators in MR, such as execution speed and eye tracking (ET), by comparing individuals with ASD to neurotypical individuals. We observed that 81.81% of individuals with ASD successfully familiarized themselves with MR after several sessions. Furthermore, the visual activity of individuals with ASD did not differ from that of neurotypical individuals when they successfully familiarized themselves. This study thus offers new perspectives on skill acquisition indicators useful for supporting neurodevelopmental disorders. It contributes to a better understanding of the neural mechanisms underlying learning in MR for individuals with ASD. Full article
(This article belongs to the Special Issue Wearable Technologies and Sensors for Healthcare and Wellbeing)
Show Figures

Figure 1

16 pages, 9844 KB  
Article
Near-Eye Holographic 3D Display and Advanced Amplitude-Modulating Encoding Scheme for Extended Reality
by Hyoung Lee, Wookho Son, Minseok Kim, Yongjin Yoon and MinSung Yoon
Appl. Sci. 2023, 13(6), 3730; https://doi.org/10.3390/app13063730 - 15 Mar 2023
Cited by 1 | Viewed by 3323
Abstract
Electronic holographic displays can reconstruct the optical wavefront of object light, exhibiting the most realistic three-dimensional (3D) images, in contrast to conventional stereoscopic displays. In this paper, we propose a novel, near-eye holographic 3D display (NEHD) applicable to AR/MR/holographic devices and experimentally demonstrate [...] Read more.
Electronic holographic displays can reconstruct the optical wavefront of object light, exhibiting the most realistic three-dimensional (3D) images, in contrast to conventional stereoscopic displays. In this paper, we propose a novel, near-eye holographic 3D display (NEHD) applicable to AR/MR/holographic devices and experimentally demonstrate the proposed module’s performance with 360° full-viewed holographic 3D movie at 30 fps. To realize high-quality of reconstructed holographic 3D (H3D) images, we also propose an advanced amplitude-modulating (AM) encoding scheme suited for the proposed amplitude-modulating NEHD. We experimentally verify that the new hologram-encoding approach can improve the image quality of H3D reconstructions through quantitative statistical analyses, by using evaluation methods for H3D images that are suggested in the paper. Two holograms at different viewing directions of the same 3D scene are designed to be displayed onto the proposed NEHD prototype for two eyes of an observer, respectively. The presented techniques for the proposed NEHD enable the observer to experience the depth cue, a realistic accommodation effect, and high-quality H3D movies at each eye. Full article
(This article belongs to the Section Computing and Artificial Intelligence)
Show Figures

Figure 1

12 pages, 1850 KB  
Article
Study of the Effect of Methyldiethanolamine Initiator on the Recording Properties of Acrylamide Based Photopolymer
by Brian Rogers, Suzanne Martin and Izabela Naydenova
Polymers 2020, 12(4), 734; https://doi.org/10.3390/polym12040734 - 25 Mar 2020
Cited by 11 | Viewed by 3360
Abstract
The use of Holographic Optical Elements (HOEs) in applications, such as in light shaping and redirection, requires certain characteristics such as a high Diffraction Efficiency, low angular selectivity and stability against UV damage. In order to maximize the performance of the HOEs, photosensitive [...] Read more.
The use of Holographic Optical Elements (HOEs) in applications, such as in light shaping and redirection, requires certain characteristics such as a high Diffraction Efficiency, low angular selectivity and stability against UV damage. In order to maximize the performance of the HOEs, photosensitive materials are needed that have been optimised for the characteristics that are of particular importance in that application. At the core of the performance of these devices is the refractive index modulation created during holographic recording. Typically, a higher refractive index modulation will enable greater light Diffraction Efficiency and also operation with thinner devices, which in turn decreases the angular selectivity and the stability of the refractive index modulation introduced during recording, which is key to the longevity of the device. Solar concentrators based on volume HOEs can particularly benefit from thinner devices, because, for a solar concentrator to have a high angular working range, thinner photopolymer layers with a smaller angular selectivity are required. This paper presents an optimisation of an acrylamide-based photopolymer formulation for an improved refractive index modulation and recording speed. This was achieved by studying the effect of the concentration of acrylamide and the influence of different initiators in the photopolymer composition on the diffraction efficiency of holographic gratings. Two initiators of different molecular weights were compared: triethanolamine (TEA) and methyldiethanolamine (MDEA). A fivefold increase in the rate of grating formation was achieved through the modification of the acrylamide concentration alone, and it was also found that holograms recorded with MDEA as the initiator performed the best and recorded up to 25% faster than a TEA-based photopolymer. Finally, tests were carried out on the stability of the protected and unprotected photopolymer layers when subjected to UV light. The properties exhibited by this photopolymer composition make it a promising material for the production of optical elements and suitable for use in applications requiring prolonged exposure to UV light when protected by a thin melinex cover. Full article
(This article belongs to the Special Issue Polymer Materials for Holography)
Show Figures

Graphical abstract

5 pages, 162 KB  
Article
Reviewing the Inclusion of Artists’ Holograms in the Permanent Collections of Fine Art Museums
by Sydney Dinsmore
Arts 2019, 8(4), 147; https://doi.org/10.3390/arts8040147 - 4 Nov 2019
Cited by 1 | Viewed by 3199
Abstract
Opening in 1976 with the exhibition, “Through the Looking Glass”, the Museum of Holography (MOH) emphasized from the beginning the importance of artistic holography with the inclusion of several holograms by artists whose primary practice was holography, articulating for the first time a [...] Read more.
Opening in 1976 with the exhibition, “Through the Looking Glass”, the Museum of Holography (MOH) emphasized from the beginning the importance of artistic holography with the inclusion of several holograms by artists whose primary practice was holography, articulating for the first time a distinction between artists, scientists and technicians. While the scientific and engineering principles underlying the technology could educate a public, holograms made by artists provided the visual syntax for the creative possibilities holography could offer. The MOH continued to encourage and support artists’ work throughout its history, amassing a large collection of holograms representative of the most prolific period of artistic activity from the mid 1970s to the mid 1980s. The Massachusetts Institute of Technology Museum (MIT Museum) in Boston acquired the entire archive including artistic and technical holograms as well as all related materials when the MOH closed in 1992. This paper will seek to explore whether the medium of holography within the visual arts has led to fine art museum acquisitions in the intervening decades. Full article
(This article belongs to the Special Issue Holography—A Critical Debate within Contemporary Visual Culture)
13 pages, 3960 KB  
Article
The Gallery as a Location for Research-Informed Practice and Critical Reflection
by Andrew Pepper
Arts 2019, 8(4), 126; https://doi.org/10.3390/arts8040126 - 27 Sep 2019
Viewed by 2873
Abstract
Creative holography could still be considered a fringe medium or methodology, compared to mainstream art activities. Unsurprisingly, work using this technology continues to be shown together with other holographic works. This paper examines the merits of exhibiting such works alongside other media. It [...] Read more.
Creative holography could still be considered a fringe medium or methodology, compared to mainstream art activities. Unsurprisingly, work using this technology continues to be shown together with other holographic works. This paper examines the merits of exhibiting such works alongside other media. It also explores how this can contribute to the development of a personal critical framework and a broader analytical discourse about creative holography. The perceived limitations of showing holograms in a “gallery ghetto” are explored using early critical art reviews about these group exhibitions. An international exhibition, which toured the United Kingdom (UK) and Australia, is used as a framework to expand the discussion. These exhibitions include examples of the author’s holographic work and those of artists working with other (non-holographic) media and approaches. The touring exhibition as a transient, research-informed process is investigated, as is its impact on the critical development of work using holography as a valid medium, approach, and methodology in the creative arts. Full article
(This article belongs to the Special Issue Holography—A Critical Debate within Contemporary Visual Culture)
Show Figures

Figure 1

10 pages, 3127 KB  
Article
The Dynamic Display of Art Holography
by M. Melissa Crenshaw
Arts 2019, 8(3), 122; https://doi.org/10.3390/arts8030122 - 19 Sep 2019
Cited by 2 | Viewed by 4358
Abstract
Holograms have been displayed in single-artist and group exhibitions, since the late 1960’s. The content within a holographic image can be greatly compromised if the hologram is not displayed correctly. Holography exhibitions can either enhance or diminish the impact of the images depending [...] Read more.
Holograms have been displayed in single-artist and group exhibitions, since the late 1960’s. The content within a holographic image can be greatly compromised if the hologram is not displayed correctly. Holography exhibitions can either enhance or diminish the impact of the images depending on how the exhibit layout and lighting are designed. This paper looks at art holography from the exhibition installation perspective and offers methods for assuring dynamic displays. Full article
(This article belongs to the Special Issue Holography—A Critical Debate within Contemporary Visual Culture)
Show Figures

Figure 1

9 pages, 2948 KB  
Essay
Holographic Reconstruction of Objects in a Mixed-Reality, Post-Truth Era: A Personal Essay
by Mary Harman
Arts 2019, 8(3), 102; https://doi.org/10.3390/arts8030102 - 16 Aug 2019
Cited by 2 | Viewed by 4912
Abstract
The ephemeral holographic image is an appropriate medium to express the nature of reality and illusion, an early interest I explored with trompe-l’œil painting. To make a representational hologram, one needs a worthy object to copy, and one that is hand-made by the [...] Read more.
The ephemeral holographic image is an appropriate medium to express the nature of reality and illusion, an early interest I explored with trompe-l’œil painting. To make a representational hologram, one needs a worthy object to copy, and one that is hand-made by the artist adds to the unity of the work. The resulting copy physically resembles the original, and when both are placed together in the final composition, the material object now has an immaterial, metaphysical presence one could identify as soul. In this paper, I present a recent artwork that exhibits these characteristics, and the theme of Reality, Truth and Lie is firmly placed within the current political context. The historical background to my work, relevant aspects of the technical process, and closer analysis of the ambiguities inherent in the hologram are all noted in my narrative, and I add my own personal comments and opinions. One invaluable source has been the published accounts of other artists/holographers who describe their own experience in holography, a medium that fuels ideas rather than being only a tool to express them. Full article
(This article belongs to the Special Issue Holography—A Critical Debate within Contemporary Visual Culture)
Show Figures

Graphical abstract

15 pages, 5166 KB  
Article
Color Holography for the Documentation and Dissemination of Cultural Heritage: OptoClonesTM from Four Museums in Two Countries
by Andreas Sarakinos and Alkis Lembessis
J. Imaging 2019, 5(6), 59; https://doi.org/10.3390/jimaging5060059 - 15 Jun 2019
Cited by 11 | Viewed by 8511
Abstract
True-color holograms, as they are the most advanced and realistic three-dimensional images obtainable with current technologies, can become valuable tools for the preservation, documentation and diffusion of cultural heritage. In this respect, the transportable Z3RGB color holography system and the HoLoFoSTM [...] Read more.
True-color holograms, as they are the most advanced and realistic three-dimensional images obtainable with current technologies, can become valuable tools for the preservation, documentation and diffusion of cultural heritage. In this respect, the transportable Z3RGB color holography system and the HoLoFoSTM illuminant developed by the Hellenic Institute of Holography have been successfully utilized for the in-situ recording and displaying of OptoClonesTM (Denisyuk-type color holograms) in four museums and two countries. The holographic image of an OptoCloneTM is characterized by a wide angle of view, full parallax and perspective, good color rendition and ultra-realistic reproduction of the optical properties of the materials of an artefact. In this paper, we report on our accumulated expertise in on-site holographic documentation of museum artworks of various types, already from four museums of world caliber and reputation (Athens and Thessaloniki Byzantine, Fabergé Museum of St. Petersburg and Diamond Fund of Russia). In one case, a world’s first, the in-situ recorded OptoClonesTM have been subsequently displayed as part of the permanent exhibition of the Byzantine & Christian Museum of Athens in replacement of the original artifacts while on loan. On another occasion involving State Treasures from the Diamond Fund of Russia, the recorded OptoClonesTM exhibited inside the Moscow Kremlin were highly appraised by officials and international experts as well as the general public allowing reasonable optimism for the prospects of Display Holography for museums. Full article
Show Figures

Figure 1

Back to TopTop