Sign in to use this feature.

Years

Between: -

Subjects

remove_circle_outline
remove_circle_outline
remove_circle_outline
remove_circle_outline
remove_circle_outline
remove_circle_outline
remove_circle_outline
remove_circle_outline
remove_circle_outline

Journals

remove_circle_outline
remove_circle_outline
remove_circle_outline
remove_circle_outline
remove_circle_outline
remove_circle_outline
remove_circle_outline
remove_circle_outline
remove_circle_outline
remove_circle_outline

Article Types

Countries / Regions

remove_circle_outline
remove_circle_outline
remove_circle_outline
remove_circle_outline
remove_circle_outline

Search Results (1,306)

Search Parameters:
Keywords = high-frequency feature extraction

Order results
Result details
Results per page
Select all
Export citation of selected articles as:
29 pages, 8098 KB  
Article
Flood Susceptibility Mapping Using Machine Learning and Geospatial-Sentinel-1 SAR Integration for Enhanced Early Warning Systems
by Mahdi Feizbahr, Nicholas Brake, Homayoon Arbabkhah, Hossein Hariri Asli and Kolby Woods
Remote Sens. 2025, 17(20), 3471; https://doi.org/10.3390/rs17203471 - 17 Oct 2025
Abstract
This study presents a comprehensive framework for flood susceptibility mapping by integrating geospatial factors with both statistical and machine learning models. Thirteen Flood-related factors, including DEM, slope, TWI, NDVI, etc., are extracted as features of models, and historical flood data derived from Sentinel-1 [...] Read more.
This study presents a comprehensive framework for flood susceptibility mapping by integrating geospatial factors with both statistical and machine learning models. Thirteen Flood-related factors, including DEM, slope, TWI, NDVI, etc., are extracted as features of models, and historical flood data derived from Sentinel-1 SAR from 2018 to 2023 are used as the target variables of the models. These datasets are analyzed using a frequency-based statistical model and three machine learning models, including Random Forest, XGBoost, and CNN, to generate flood susceptibility maps. The performance of each model is evaluated through AUC; and SHAP scores are separately generated for Machine learning (ML) models to explain each feature contribution in the ML model. The generated susceptibility maps are validated by high-flood-risk locations monitored by flood sensors, BLE inundation models, and flood-prone areas suggested by the Local Community Task Force. The results indicate that the XGBoost model outperforms all other models, with an AUC of 0.92 and demonstrates the highest alignment with recommended high-flood-risk locations, while the frequency-based statistical model showed the weakest performance with an AUC of 0.65. SHAP value graphs highlight the elevation, slope, and TWI as the most influential features across all models. The susceptibility maps generated by the machine learning model show strong agreement with the BLE map and high-flood-risk areas identified by the local Community Task Force. Full article
29 pages, 1013 KB  
Article
Preclinical Application of Computer-Aided High-Frequency Ultrasound (HFUS) Imaging: A Preliminary Report on the In Vivo Characterization of Hepatic Steatosis Progression in Mouse Models
by Sara Gargiulo, Matteo Gramanzini, Denise Bonente, Tiziana Tamborrino, Giovanni Inzalaco, Lisa Gherardini, Lorenzo Franci, Eugenio Bertelli, Virginia Barone and Mario Chiariello
J. Imaging 2025, 11(10), 369; https://doi.org/10.3390/jimaging11100369 - 17 Oct 2025
Abstract
Metabolic dysfunction-associated steatotic liver disease (MASLD) is one of the most common chronic liver disorders worldwide and can lead to inflammation, fibrosis, and liver cancer. To better understand the impact of an unbalanced hypercaloric diet on liver phenotype in impaired autophagy, the study [...] Read more.
Metabolic dysfunction-associated steatotic liver disease (MASLD) is one of the most common chronic liver disorders worldwide and can lead to inflammation, fibrosis, and liver cancer. To better understand the impact of an unbalanced hypercaloric diet on liver phenotype in impaired autophagy, the study compared C57BL/6J wild type (WT) and MAPK15-ERK8 knockout (KO) male mice with C57BL/6J background fed for 17 weeks with “Western-type” (WD) or standard diet (SD). Liver features were monitored in vivo by high-frequency ultrasound (HFUS) using a semi-quantitative and parametric assessment of pathological changes in the parenchyma complemented by computer-aided diagnosis (CAD) methods. Liver histology was considered the reference standard. WD induced liver steatosis in both genotypes, although KO mice showed more pronounced dietary effects than WT mice. Overall, HFUS reliably detected steatosis-related parenchymal changes over time in the two mouse genotypes examined, consistent with histology. Furthermore, this study demonstrated the feasibility of extracting quantitative features from conventional B-mode ultrasound images of the liver in murine models at early clinical stages of MASLD using a computationally efficient and vendor-independent CAD method. This approach may contribute to the non-invasive characterization of genetically engineered mouse models of MASLD according to the principles of replacement, reduction, and refinement (3Rs), with interesting translational implications. Full article
25 pages, 6744 KB  
Article
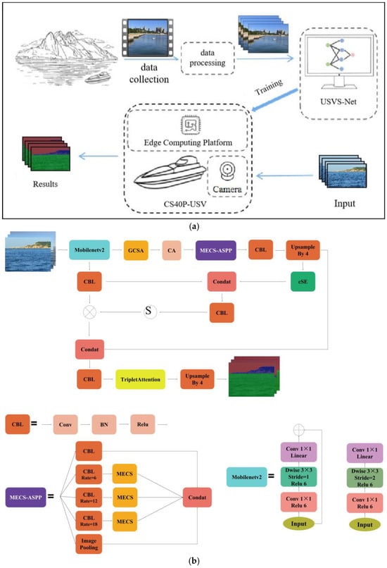
An Intelligent Semantic Segmentation Network for Unmanned Surface Vehicle Navigation
by Mingzhi Shao, Xin Liu, Xuejun Yan, Yabin Li, Wenchao Cui, Chengmeng Sun and Changshi Xiao
J. Mar. Sci. Eng. 2025, 13(10), 1990; https://doi.org/10.3390/jmse13101990 - 17 Oct 2025
Abstract
With the development of artificial intelligence neural networks, semantic segmentation has received more and more attention in the field of ocean engineering, especially in the fields of unmanned vessels and drones. However, challenges such as limited open ocean datasets, insufficient feature extraction for [...] Read more.
With the development of artificial intelligence neural networks, semantic segmentation has received more and more attention in the field of ocean engineering, especially in the fields of unmanned vessels and drones. However, challenges such as limited open ocean datasets, insufficient feature extraction for segmentation networks, pixel pairing problem, and frequency-domain obfuscation still exist. To address these issues, we propose USVS-Net, a high-performance segmentation network for segmenting USV feasible domains and surface obstacles. To overcome the pixel pairing confusion problem, a Global Channel-Spatial Attention module (GCSA) is designed in this paper, which enhances feature interactions, suppresses redundant features, and improves pixel matching accuracy through channel shuffling strategy and large kernel spatial attention. In addition, a median-enhanced channel-spatial attention (MECS) module is proposed to enhance edge details and suppress noise by fusing the median, mean, and maximum values to facilitate cross-scale feature interactions. For evaluation, a dataset USV-DATA containing images of marine obstacles is constructed. Experiments show that USVS-Net outperforms SOTA with mIoU reaching 81.71% and mPA reaching 90.18%, which is a significant improvement over the previous methods. These findings indicate that USVS-Net has high accuracy and robustness and can provide valuable support for autonomous navigation of unmanned vessels. Full article
(This article belongs to the Section Ocean Engineering)
Show Figures

Figure 1

25 pages, 34240 KB  
Article
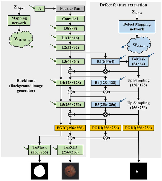
ImbDef-GAN: Defect Image-Generation Method Based on Sample Imbalance
by Dengbiao Jiang, Nian Tao, Kelong Zhu, Yiming Wang and Haijian Shao
J. Imaging 2025, 11(10), 367; https://doi.org/10.3390/jimaging11100367 - 16 Oct 2025
Abstract
In industrial settings, defect detection using deep learning typically requires large numbers of defective samples. However, defective products are rare on production lines, creating a scarcity of defect samples and an overabundance of samples that contain only background. We introduce ImbDef-GAN, a sample [...] Read more.
In industrial settings, defect detection using deep learning typically requires large numbers of defective samples. However, defective products are rare on production lines, creating a scarcity of defect samples and an overabundance of samples that contain only background. We introduce ImbDef-GAN, a sample imbalance generative framework, to address three persistent limitations in defect image generation: unnatural transitions at defect background boundaries, misalignment between defects and their masks, and out-of-bounds defect placement. The framework operates in two stages: (i) background image generation and (ii) defect image generation conditioned on the generated background. In the background image-generation stage, a lightweight StyleGAN3 variant jointly generates the background image and its segmentation mask. A Progress-coupled Gated Detail Injection module uses global scheduling driven by training progress and per-pixel gating to inject high-frequency information in a controlled manner, thereby enhancing background detail while preserving training stability. In the defect image-generation stage, the design augments the background generator with a residual branch that extracts defect features. By blending defect features with a smoothing coefficient, the resulting defect boundaries transition more naturally and gradually. A mask-aware matching discriminator enforces consistency between each defect image and its mask. In addition, an Edge Structure Loss and a Region Consistency Loss strengthen morphological fidelity and spatial constraints within the valid mask region. Extensive experiments on the MVTec AD dataset demonstrate that ImbDef-GAN surpasses existing methods in both the realism and diversity of generated defects. When the generated data are used to train a downstream detector, YOLOv11 achieves a 5.4% improvement in mAP@0.5, indicating that the proposed approach effectively improves detection accuracy under sample imbalance. Full article
(This article belongs to the Section Image and Video Processing)
Show Figures

Figure 1

25 pages, 2474 KB  
Article
Data Augmentation-Enhanced Myocardial Infarction Classification and Localization Using a ResNet-Transformer Cascaded Network
by Yunfan Chen, Qi Gao, Jinxing Ye, Yuting Li and Xiangkui Wan
Biology 2025, 14(10), 1425; https://doi.org/10.3390/biology14101425 - 16 Oct 2025
Viewed by 11
Abstract
Accurate diagnosis of myocardial infarction (MI) holds significant clinical importance for public health systems. Deep learning-based ECG, classification and localization methods can automatically extract features, thereby overcoming the dependence on manual feature extraction in traditional methods. However, these methods still face challenges such [...] Read more.
Accurate diagnosis of myocardial infarction (MI) holds significant clinical importance for public health systems. Deep learning-based ECG, classification and localization methods can automatically extract features, thereby overcoming the dependence on manual feature extraction in traditional methods. However, these methods still face challenges such as insufficient utilization of dynamic information in cardiac cycles, inadequate ability to capture both global and local features, and data imbalance. To address these issues, this paper proposes a ResNet-Transformer cascaded network (RTCN) to process time frequency features of ECG signals generated by the S-transform. First, the S-transform is applied to adaptively extract global time frequency features from the time frequency domain of ECG signals. Its scalable Gaussian window and high phase resolution can effectively capture the dynamic changes in cardiac cycles that traditional methods often fail to extract. Then, we develop an architecture that combines the Transformer attention mechanism with ResNet to extract multi-scale local features and global temporal dependencies collaboratively. This compensates for the existing deep learning models’ insufficient ability to capture both global and local features simultaneously. To address the data imbalance problem, the Denoising Diffusion Probabilistic Model (DDPM) is applied to synthesize high-quality ECG samples for minority classes, increasing the inter-patient accuracy from 61.66% to 68.39%. Gradient-weighted Class Activation Mapping (Grad-CAM) visualization confirms that the model’s attention areas are highly consistent with pathological features, verifying its clinical interpretability. Full article
Show Figures

Figure 1

21 pages, 1706 KB  
Article
Spatiotemporal Feature Learning for Daily-Life Cough Detection Using FMCW Radar
by Saihu Lu, Yuhan Liu, Guangqiang He, Zhongrui Bai, Zhenfeng Li, Pang Wu, Xianxiang Chen, Lidong Du, Peng Wang and Zhen Fang
Bioengineering 2025, 12(10), 1112; https://doi.org/10.3390/bioengineering12101112 - 15 Oct 2025
Viewed by 327
Abstract
Cough is a key symptom reflecting respiratory health, with its frequency and pattern providing valuable insights into disease progression and clinical management. Objective and reliable cough detection systems are therefore of broad significance for healthcare and remote monitoring. However, existing algorithms often struggle [...] Read more.
Cough is a key symptom reflecting respiratory health, with its frequency and pattern providing valuable insights into disease progression and clinical management. Objective and reliable cough detection systems are therefore of broad significance for healthcare and remote monitoring. However, existing algorithms often struggle to jointly model spatial and temporal information, limiting their robustness in real-world applications. To address this issue, we propose a cough recognition framework based on frequency-modulated continuous-wave (FMCW) radar, integrating a deep convolutional neural network (CNN) with a Self-Attention mechanism. The CNN extracts spatial features from range-Doppler maps, while Self-Attention captures temporal dependencies, and effective data augmentation strategies enhance generalization by simulating position variations and masking local dependencies. To rigorously evaluate practicality, we collected a large-scale radar dataset covering diverse positions, orientations, and activities. Experimental results demonstrate that, under subject-independent five-fold cross-validation, the proposed model achieved a mean F1-score of 0.974±0.016 and an accuracy of 99.05±0.55 %, further supported by high precision of 98.77±1.05 %, recall of 96.07±2.16 %, and specificity of 99.73±0.23 %. These results confirm that our method is not only robust in realistic scenarios but also provides a practical pathway toward continuous, non-invasive, and privacy-preserving respiratory health monitoring in both clinical and telehealth applications. Full article
Show Figures

Graphical abstract

27 pages, 5651 KB  
Article
Integrating VMD and Adversarial MLP for Robust Acoustic Detection of Bolt Loosening in Transmission Towers
by Yong Qin, Yu Zhou, Cen Cao, Jun Hu and Liang Yuan
Electronics 2025, 14(20), 4062; https://doi.org/10.3390/electronics14204062 - 15 Oct 2025
Viewed by 93
Abstract
The structural integrity of transmission towers, as the backbone of power grids, is critical to overall grid safety, relying heavily on the reliability of bolted connections. Dynamic loads such as wind-induced vibrations can cause bolt loosening, potentially leading to structural deformation, cascading failures, [...] Read more.
The structural integrity of transmission towers, as the backbone of power grids, is critical to overall grid safety, relying heavily on the reliability of bolted connections. Dynamic loads such as wind-induced vibrations can cause bolt loosening, potentially leading to structural deformation, cascading failures, and large-scale blackouts. Traditional manual inspection methods are inefficient, subjective, and hazardous. Existing automated approaches are often limited by environmental noise sensitivity, high computational complexity, sensor placement dependency, or the need for extensive labeled data. To address these challenges, this paper proposes a portable acoustic detection system based on Variational Mode Decomposition (VMD) and an Adversarial Multilayer Perceptual Network (AT-MLP). The VMD method effectively processes non-stationary and nonlinear acoustic signals to suppress noise and extract robust time–frequency features. The AT-MLP model then performs state identification, incorporating adversarial training to mitigate distribution discrepancies between training and testing data, thereby significantly improving generalization and noise robustness. Comparison results and analysis demonstrate that the proposed VMD and AT-MLP framework effectively mitigates structural variability and environmental interference, providing a reliable solution for bolt loosening detection. The proposed method bridges structural mechanics, acoustic signal processing, and lightweight intelligence, offering a scalable solution for condition assessment and risk-aware maintenance of transmission towers. Full article
Show Figures

Figure 1

21 pages, 2200 KB  
Article
Segmented vs. Non-Segmented Heart Sound Classification: Impact of Feature Extraction and Machine Learning Models
by Ceyda Boz and Yucel Kocyigit
Appl. Sci. 2025, 15(20), 11047; https://doi.org/10.3390/app152011047 - 15 Oct 2025
Viewed by 109
Abstract
Cardiovascular diseases remain a leading cause of mortality worldwide, emphasizing the importance of early diagnosis. Heart sound analysis offers a non-invasive avenue for detecting cardiac abnormalities. This study systematically evaluates the effect of segmentation on phonocardiogram (PCG) classification performance. Unlike conventional fixed-window or [...] Read more.
Cardiovascular diseases remain a leading cause of mortality worldwide, emphasizing the importance of early diagnosis. Heart sound analysis offers a non-invasive avenue for detecting cardiac abnormalities. This study systematically evaluates the effect of segmentation on phonocardiogram (PCG) classification performance. Unlike conventional fixed-window or HSMM-based methods, a data-adaptive segmentation approach combining Shannon energy and Otsu thresholding is proposed. After segmentation, features are extracted using Empirical Mode Decomposition (EMD) and Mel-Frequency Cepstral Coefficients (MFCCs), followed by classification with k-Nearest Neighbor (kNN), Support Vector Machine (SVM), and Random Forest (RF). Experiments on the PhysioNet/CinC 2016 and Pascal datasets revealed that segmentation markedly enhances classification accuracy. The optimal results were achieved using kNN with segmented EMD features, attaining 99.97% accuracy, 99.98% sensitivity, and 99.96% specificity; segmented MFCC features also provided high accuracy (99.37%). In contrast, non-segmented models yielded substantially lower performance. Principal Component Analysis (PCA) is applied for dimensionality reduction, preserving classification efficiency while minimizing computational cost. These findings demonstrate the critical importance of effective segmentation in heart sound classification and establish the proposed Shannon–Otsu-based method as a robust, interpretable, and resource-efficient tool for automated cardiac diagnostics. Using annotated PhysioNet recordings, segmentation achieved ~90% sensitivity for S1/S2 detection. A limitation is the absence of full segment annotations in the Pascal dataset, which prevents comprehensive timing-error evaluation. Full article
Show Figures

Figure 1

13 pages, 3465 KB  
Article
Raman and Infrared Signatures of Layered Boron Nitride Polytypes: A First-Principles Study
by Priyanka Mishra and Nevill Gonzalez Szwacki
Nanomaterials 2025, 15(20), 1567; https://doi.org/10.3390/nano15201567 - 15 Oct 2025
Viewed by 118
Abstract
We present a study based on first-principles calculations of the vibrational and spectroscopic properties of four types of layered boron nitride (BN) polymorphs: e-BN (AA), h-BN (AA), r-BN (ABC), and b-BN (AB). By using density functional [...] Read more.
We present a study based on first-principles calculations of the vibrational and spectroscopic properties of four types of layered boron nitride (BN) polymorphs: e-BN (AA), h-BN (AA), r-BN (ABC), and b-BN (AB). By using density functional perturbation theory with van der Waals corrections, we calculate phonon frequencies and Raman/infrared (IR) activities at the Γ point and extract specific spectral fingerprints for each stack. In e-BN, we observe a sharp, isolated high-frequency E mode at 1420.9cm1 that is active in both Raman and IR. For h-BN, the characteristic Raman E2g line occurs at 1415.5cm1. The out-of-plane IR-active A2u branch shows a mid-frequency TO/LO pair at 673.5/806.6cm1, which closely matches experimental results. Rhombohedral r-BN has a strong, coincident Raman/IR high-frequency feature (E) at 1418.5cm1, along with a large IR LO partner at 1647.3cm1, consistent with observed Raman and IR signatures. Bernal b-BN displays the most complicated pattern. It combines a robust mid-frequency A2 pair (TO/LO at 697.9/803.5cm1) with multiple high-frequency E modes (TO near 1416.9 and 1428.1cm1, each with LO counterparts). These stack-dependent Raman and IR fingerprints match existing experimental data for h-BN and r-BN and provide clear predictions for e-BN and b-BN. The results offer a consistent framework for identifying and interpreting vibrational spectra in layered sp2 boron nitride and related materials. Full article
(This article belongs to the Special Issue Structure–Property Correlation Studies of Low-Dimensional Materials)
Show Figures

Figure 1

20 pages, 4914 KB  
Article
Dual-Channel Parallel Multimodal Feature Fusion for Bearing Fault Diagnosis
by Wanrong Li, Haichao Cai, Xiaokang Yang, Yujun Xue, Jun Ye and Xiangyi Hu
Machines 2025, 13(10), 950; https://doi.org/10.3390/machines13100950 - 15 Oct 2025
Viewed by 163
Abstract
In recent years, the powerful feature extraction capabilities of deep learning have attracted widespread attention in the field of bearing fault diagnosis. To address the limitations of single-modal and single-channel feature extraction methods, which often result in incomplete information representation and difficulty in [...] Read more.
In recent years, the powerful feature extraction capabilities of deep learning have attracted widespread attention in the field of bearing fault diagnosis. To address the limitations of single-modal and single-channel feature extraction methods, which often result in incomplete information representation and difficulty in obtaining high-quality fault features, this paper proposes a dual-channel parallel multimodal feature fusion model for bearing fault diagnosis. In this method, the one-dimensional vibration signals are first transformed into two-dimensional time-frequency representations using continuous wavelet transform (CWT). Subsequently, both the one-dimensional vibration signals and the two-dimensional time-frequency representations are fed simultaneously into the dual-branch parallel model. Within this architecture, the first branch employs a combination of a one-dimensional convolutional neural network (1DCNN) and a bidirectional gated recurrent unit (BiGRU) to extract temporal features from the one-dimensional vibration signals. The second branch utilizes a dilated convolutional to capture spatial time–frequency information from the CWT-derived two-dimensional time–frequency representations. The features extracted by both branches were are input into the feature fusion layer. Furthermore, to leverage fault features more comprehensively, a channel attention mechanism is embedded after the feature fusion layer. This enables the network to focus more effectively on salient features across channels while suppressing interference from redundant features, thereby enhancing the performance and accuracy of the dual-branch network. Finally, the fused fault features are passed to a softmax classifier for fault classification. Experimental results demonstrate that the proposed method achieved an average accuracy of 99.50% on the Case Western Reserve University (CWRU) bearing dataset and 97.33% on the Southeast University (SEU) bearing dataset. These results confirm that the suggested model effectively improves fault diagnosis accuracy and exhibits strong generalization capability. Full article
(This article belongs to the Section Machines Testing and Maintenance)
Show Figures

Figure 1

20 pages, 2320 KB  
Article
Signal Detection Method for OTFS System Based on Feature Fusion and CNN
by You Wu, Mengyao Zhou, Yuanjin Lin and Zixing Liao
Electronics 2025, 14(20), 4041; https://doi.org/10.3390/electronics14204041 - 14 Oct 2025
Viewed by 159
Abstract
For orthogonal time–frequency space (OTFS) systems in high-mobility scenarios, traditional signal detection algorithms face challenges due to their reliance on channel state information (CSI), requiring excessive pilot overhead. Meanwhile, based on convolutional neural network (CNN) detection suffer from insufficient signal feature extraction, the [...] Read more.
For orthogonal time–frequency space (OTFS) systems in high-mobility scenarios, traditional signal detection algorithms face challenges due to their reliance on channel state information (CSI), requiring excessive pilot overhead. Meanwhile, based on convolutional neural network (CNN) detection suffer from insufficient signal feature extraction, the message passing (MP) algorithm exhibits low efficiency in iterative signal updates. This paper proposes a signal detection method for an OTFS system based on feature fusion and a CNN (MP-WCNN), which employs wavelet decomposition to extract multi-scale signal features, combining MP enhancement for feature fusion and constructing high-dimensional feature tensors through channel-wise concatenation as CNN input to achieve signal detection. Experimental results demonstrate that the proposed MP-WCNN method achieves approximately 9 dB signal-to-noise ratio (SNR) gain compared to the MP algorithm at the same bit error rate (BER). Furthermore, the proposed method operates without requiring pilot assistance for CSI acquisition. Full article
Show Figures

Figure 1

19 pages, 3724 KB  
Article
Mechanical Fault Diagnosis of High-Voltage Disconnectors via Multi-Domain Energy Features of Vibration Signals in Power Systems
by Shijian Zhu, Peilong Chen, Xin Li, Qichen Deng and Feiyue Yan
Processes 2025, 13(10), 3254; https://doi.org/10.3390/pr13103254 - 13 Oct 2025
Viewed by 188
Abstract
To accurately diagnose the potential faults such as jamming and incomplete opening and closing of high-voltage disconnectors during long-term operation, this paper proposes a fault diagnosis method based on the fusion of time-frequency domain energy features of the body-side vibration signal. This method [...] Read more.
To accurately diagnose the potential faults such as jamming and incomplete opening and closing of high-voltage disconnectors during long-term operation, this paper proposes a fault diagnosis method based on the fusion of time-frequency domain energy features of the body-side vibration signal. This method extracts short-term energy in the time domain and the marginal spectral energy of the sub-signals processed by variational mode decomposition (VMD) as features in the frequency domain, and constructs a feature set that can effectively represent different states through feature fusion. This enables the distinction between six states, namely normal closing, normal opening, closing jam, opening jam, closing not in place, and opening not in place. On this basis, the particle swarm optimization (PSO) algorithm is adopted to optimize the hyperparameters of the support vector machine (SVM), and the fault diagnosis model is obtained. The fault simulation experiment was conducted on the ZF12B type disconnector, and the experimental results show that the recognition accuracy of the proposed method reaches 98.33%, which is superior to the compared method, verifying the effectiveness and superiority of the proposed method. Full article
(This article belongs to the Special Issue Hybrid Artificial Intelligence for Smart Process Control)
Show Figures

Figure 1

16 pages, 340 KB  
Article
Adapting a Previously Proposed Open-Set Recognition Method for Time-Series Data: A Biometric User Identification Case Study
by András Pál Halász, Nawar Al Hemeary, Lóránt Szabolcs Daubner, János Juhász, Tamás Zsedrovits and Kálmán Tornai
Electronics 2025, 14(20), 3983; https://doi.org/10.3390/electronics14203983 - 11 Oct 2025
Viewed by 164
Abstract
Conventional classifiers are generally unable to identify samples from classes absent during the model’s training. However, such samples frequently emerge in real-world scenarios, necessitating the extension of classifier capabilities. Open-Set Recognition (OSR) models are designed to address this challenge. Previously, we developed a [...] Read more.
Conventional classifiers are generally unable to identify samples from classes absent during the model’s training. However, such samples frequently emerge in real-world scenarios, necessitating the extension of classifier capabilities. Open-Set Recognition (OSR) models are designed to address this challenge. Previously, we developed a robust OSR method that employs generated—“fake”—features to model the space of unknown classes encountered during deployment. Like most OSR models, this method was initially designed for image datasets. However, it is essential to extend OSR techniques to other data types, given their widespread use in practice. In this work, we adapt our model to time-series data while preserving its core efficiency advantage. Thanks to the model’s modular design, only the feature extraction component required modification. We implemented three approaches: a one-dimensional convolutional network for accurate representation, a lightweight method based on predefined statistical features, and a frequency-domain neural network. Further, we evaluated combinations of these methods. Experiments on a biometric time-series dataset, used here as a case study, demonstrate that our model achieves excellent open-set detection and closed-set accuracy. Combining feature extraction strategies yields the best performance, while individual methods offer flexibility: CNNs deliver high accuracy, whereas handcrafted features enable resource-efficient deployment. This adaptability makes the proposed framework suitable for scenarios with varying computational constraints. Full article
Show Figures

Figure 1

19 pages, 3988 KB  
Article
GLMA: Global-to-Local Mamba Architecture for Low-Light Image Enhancement
by Wentao Li, Xinhao Wu, Yu Guan, Sen Lin, Naida Ding, Qiang Wang and Yandong Tang
Appl. Sci. 2025, 15(20), 10931; https://doi.org/10.3390/app152010931 - 11 Oct 2025
Viewed by 238
Abstract
In recent years, Mamba has gained increasing importance in the field of image restoration, gradually outperforming traditional convolutional neural networks (CNNs) and Transformers. However, the existing Mamba-based networks mainly focus on capturing global contextual relationships and neglect the crucial impact of local feature [...] Read more.
In recent years, Mamba has gained increasing importance in the field of image restoration, gradually outperforming traditional convolutional neural networks (CNNs) and Transformers. However, the existing Mamba-based networks mainly focus on capturing global contextual relationships and neglect the crucial impact of local feature interactions on restoration performance in low-light environments. These environments inherently require the joint optimization of multi-scale spatial dependencies and frequency-domain characteristics. The traditional CNNs and Transformers face challenges in modeling long-range dependencies, while State Space Models (SSMs) in Mamba demonstrate proficiency in sequential modeling yet exhibit limitations in fine-grained feature extraction. To address the limitations of existing methods in capturing global degradation patterns, this paper proposes a novel global-to-local feature extraction framework through systematic Mamba integration. The Low-Frequency Mamba Block (LFMBlock) is introduced first to perform refined feature extraction in the low-frequency domain. The High-Frequency Guided Enhancement Block (HFGBlock) is used, which utilizes low-frequency priors to compensate for texture distortions in high-frequency components. Comprehensive experiments on multiple benchmark datasets show that the Global-to-Local Mamba architecture achieves superior performance in low-light restoration and image enhancement. It significantly outperforms state-of-the-art methods in both quantitative metrics and visual quality preservation, especially in recovering edge details and suppressing noise amplification under extreme illumination conditions. The hierarchical design effectively bridges global structural recovery with local texture refinement, setting a new paradigm for frequency-aware image restoration. Full article
Show Figures

Figure 1

25 pages, 14038 KB  
Article
Infrared Target Detection Based on Image Enhancement and an Improved Feature Extraction Network
by Peng Wu, Zhen Zuo, Shaojing Su and Boyuan Zhao
Drones 2025, 9(10), 695; https://doi.org/10.3390/drones9100695 - 10 Oct 2025
Viewed by 286
Abstract
Small unmanned aerial vehicles (UAVs) pose significant security challenges due to their low detectability in infrared imagery, particularly when appearing as small, low-contrast targets against complex backgrounds. This paper presents a novel infrared target detection framework that addresses these challenges through two key [...] Read more.
Small unmanned aerial vehicles (UAVs) pose significant security challenges due to their low detectability in infrared imagery, particularly when appearing as small, low-contrast targets against complex backgrounds. This paper presents a novel infrared target detection framework that addresses these challenges through two key innovations: an improved Gaussian filtering-based image enhancement module and a hierarchical feature extraction network. The proposed image enhancement module incorporates a vertical weight function to handle abnormal feature values while preserving edge information, effectively improving image contrast and reducing noise. The detection network introduces the SODMamba backbone with Deep Feature Perception Modules (DFPMs) that leverage high-frequency components to enhance small target features. Extensive experiments on the custom SIDD dataset demonstrate that our method achieves superior detection performance across diverse backgrounds (urban, mountain, sea, and sky), with mAP@0.5 reaching 96.0%, 74.1%, 92.0%, and 98.7%, respectively. Notably, our model maintains a lightweight profile with only 6.2M parameters and enables real-time inference, which is crucial for practical deployment. Real-world validation experiments confirm the effectiveness and efficiency of the proposed approach for practical UAV detection applications. Full article
Show Figures

Figure 1

Back to TopTop