Due to scheduled maintenance work on our servers, there may be short service disruptions on this website between 11:00 and 12:00 CEST on March 28th.
Sign in to use this feature.

Years

Between: -

Subjects

remove_circle_outline
remove_circle_outline
remove_circle_outline
remove_circle_outline
remove_circle_outline
remove_circle_outline
remove_circle_outline
remove_circle_outline
remove_circle_outline

Journals

Article Types

Countries / Regions

Search Results (32)

Search Parameters:
Keywords = epsilon-constraint method

Order results
Result details
Results per page
Select all
Export citation of selected articles as:
25 pages, 9651 KB  
Article
Multi-Objective Optimal Scheduling of Integrated Energy Systems Considering Tiered Carbon Trading and Load-Side Demand Response
by Shuhao Li, Yixin Lin, Xiutao Gao, Baoqing Lin and Yuanyuan Xu
Sustainability 2026, 18(6), 3073; https://doi.org/10.3390/su18063073 - 20 Mar 2026
Viewed by 177
Abstract
This paper proposes a multi-objective optimal scheduling model for integrated energy systems (IESs) that incorporates a tiered carbon emissions trading mechanism and load-side demand response (LDR) to promote sustainability. First, a reward–penalty-based tiered carbon cost model is embedded within the IES scheduling framework, [...] Read more.
This paper proposes a multi-objective optimal scheduling model for integrated energy systems (IESs) that incorporates a tiered carbon emissions trading mechanism and load-side demand response (LDR) to promote sustainability. First, a reward–penalty-based tiered carbon cost model is embedded within the IES scheduling framework, internalizing carbon constraints and providing differentiated carbon price signals for emission reduction. Second, a refined demand response model is introduced, categorizing electrical and thermal loads to enhance flexibility in system operation. The demand response strategy allows for temporal load shifting and load reduction, optimizing the overall energy management. Third, the augmented epsilon-constraint method (AUGMECON) is employed to minimize both total operating costs and carbon emissions. Scenario-based simulations are conducted to evaluate system performance under different configurations: the integrated carbon trading and LDR model, a carbon-trading-only approach, and a baseline scenario. The results show that the proposed model achieves the best performance, reducing operating costs by 13.6% and carbon emissions by 7.0% compared to the baseline. Additionally, the combined approach improves renewable energy utilization and reduces reliance on high-carbon energy sources, demonstrating the effectiveness of integrating carbon trading and demand response strategies for low-carbon and sustainable energy system management. Full article
Show Figures

Figure 1

23 pages, 1179 KB  
Article
Circular Economy Modeling: A Multiobjective Closed-Loop Sustainable Supply Chain Problem Solved by Kernel Search
by Joel-Novi Rodríguez-Escoto, Samuel Nucamendi-Guillén, Elias Olivares-Benitez and Julie Drzymalski
Mathematics 2026, 14(5), 773; https://doi.org/10.3390/math14050773 - 25 Feb 2026
Viewed by 269
Abstract
The multi-objective sustainable closed-loop supply chain network studied involves characteristics that produce high complexity due to the interaction of downstream and upstream strategic, tactical, and operational decisions, as well as sustainability elements. For this reason, a matheuristic algorithm, the Kernel search, is presented [...] Read more.
The multi-objective sustainable closed-loop supply chain network studied involves characteristics that produce high complexity due to the interaction of downstream and upstream strategic, tactical, and operational decisions, as well as sustainability elements. For this reason, a matheuristic algorithm, the Kernel search, is presented to solve large instances of the problem. After the algorithm parameter tuning, several instances are solved. A comparison with an augmented epsilon-constraint method is conducted in terms of speed and quality. The results show that the Kernel search matheuristic outperforms in the selected metrics, achieving an average improvement of 72% in computational time and from 0.47% to 28.18% in quality metrics. The solutions obtained deliver Pareto fronts in terms of economic, environmental, and social objectives. Full article
Show Figures

Figure 1

15 pages, 1201 KB  
Article
Optimal Operation of Distribution Networks Considering an Improved Voltage Stability Margin
by Chen Dai, Sitong Yan, Chuang Yu, Xiufeng Wang, Qianran Zhang, Lichao Zhou, Zifa Liu and Ming Gong
Energies 2026, 19(2), 426; https://doi.org/10.3390/en19020426 - 15 Jan 2026
Viewed by 231
Abstract
To address the voltage instability in distribution networks with a high penetration of renewable energy, a multi-objective optimal scheduling method is proposed based on an enhanced static voltage stability margin ratio (SVSMR). The SVSMRd index suitable for complex distribution networks is constructed [...] Read more.
To address the voltage instability in distribution networks with a high penetration of renewable energy, a multi-objective optimal scheduling method is proposed based on an enhanced static voltage stability margin ratio (SVSMR). The SVSMRd index suitable for complex distribution networks is constructed by analytical derivation and equivalent impedance correction, and the distributed access characteristics of distributed power generation are considered. Based on the simulation analysis of the PS_CAD simulation platform, the effectiveness and engineering applicability of the SVSMRd index are compared in the multi-energy station distribution network scenario, and the calculation results of SVSMRF and SDSCR are used to verify it. A multi-objective mixed-integer optimisation model is constructed, with the objective function encompassing electricity purchase cost, network loss cost, and energy storage revenue, and the lowest value of the SVSMRd index of various new energy nodes is used as the optimisation object to carry out stability targets. Based on the epsilon constraint method, a Pareto frontier solution set is generated through example analysis, which has non-dominant characteristics. The results of the example analysis show that the proposed method can effectively reduce the operating cost, ensure the voltage stability margin of the system, and realise the collaborative optimisation of source–network–load–storage resources. This paper provides a new idea and method for the optimal operation of the distribution network, and optimises the distribution network under a high proportion of new energy access in the distribution network. Full article
Show Figures

Figure 1

15 pages, 1493 KB  
Article
Energy-Efficient User Association with Multi-Objective Optimization for Full-Duplex C-RAN Enabled Massive MIMO Systems
by Shruti Sharma and Wonsik Yoon
Electronics 2025, 14(21), 4197; https://doi.org/10.3390/electronics14214197 - 27 Oct 2025
Viewed by 528
Abstract
In this study, we developed an energy-efficient multi-user-associated optimization method involving a massive multi-input multi-output (M-MIMO) system-enabled Cloud Radio Access Network (C-RAN) in Full-Duplex (FD) mode. Maximization of energy efficiency (EE) was achieved with user association. We compose the non-convex multi-objective optimization (MOO) [...] Read more.
In this study, we developed an energy-efficient multi-user-associated optimization method involving a massive multi-input multi-output (M-MIMO) system-enabled Cloud Radio Access Network (C-RAN) in Full-Duplex (FD) mode. Maximization of energy efficiency (EE) was achieved with user association. We compose the non-convex multi-objective optimization (MOO) problem for resource allocation and user association in C-RAN. The resultant non-convex MOO problem is non-deterministic polynomial (NP) hard. To tackle this complexity, we find a trade-off between achievable rate and energy consumption. We first reaffirm the problem as an MOO targeting high throughput and minimizing energy consumption instantaneously. By using the epsilon (ε)-constraint method, we transform MOO to an equivalent single objective optimization (SOO) problem by majorization–minimization (MM) approach that enables the transformation of binaries into continuous variables. Further, we propose a multi-objective resource allocation algorithm to obtain a Pareto optimal solution. The simulation results show a significant gain in EE of C-RAN achieved through our proposed MOO algorithm. Our results also show remarkable trade-offs between EE and spectral efficiency (SE). Full article
Show Figures

Figure 1

27 pages, 854 KB  
Article
An Integrated Symbiotic Production System Design of Agro-Based Industries with Profit and Environmental Objectives
by Melike Kaya Akça, Mete Gündoğan and Gerçek Budak
Sustainability 2025, 17(14), 6396; https://doi.org/10.3390/su17146396 - 12 Jul 2025
Cited by 1 | Viewed by 1088
Abstract
Establishing a sustainable production system requires a more efficient utilization of resources and the adoption of cleaner production methodologies. Specifically, industrial symbiosis promotes collaboration among interconnected industries by exchanging waste, byproducts, and utilities, thereby providing innovative ways to enhance the efficiency of production [...] Read more.
Establishing a sustainable production system requires a more efficient utilization of resources and the adoption of cleaner production methodologies. Specifically, industrial symbiosis promotes collaboration among interconnected industries by exchanging waste, byproducts, and utilities, thereby providing innovative ways to enhance the efficiency of production processes. However, the sustainability of agricultural products and agro-based industries is essential for human survival. This study proposed an integrated symbiotic production system that targets agro-based industries. The system includes seven plants: a sugar production plant, a corn-integrated industrial plant, an alcohol production plant, a feed production plant, a fertilizer plant, a bioethanol production plant, and a wastewater treatment plant. The study aimed to design a sustainable industrial system that shares byproducts, waste, and water reuse. Symbiotic relations between production plants are designed in a provided multi-objective optimization model that considers both the mitigation of CO2 emissions and the maximization of system profit. The multi-objective model with the epsilon-constraint method results in Pareto-efficient solutions that address the tradeoff between the objectives. This allows decision makers to select a suitable one among the solution set that prioritizes conflicting objectives. We developed ten scenarios to assess costs, revenue, profit, and CO2 emissions, offering significant insights into how model parameters affect managerial knowledge. This study also addresses environmental and economic concerns, thereby making the development of agro-based industries more sustainable. Full article
(This article belongs to the Special Issue Sustainable Production and Supply Chain Management)
Show Figures

Figure 1

28 pages, 1393 KB  
Article
Integrated Economic and Environmental Dimensions in the Strategic and Tactical Optimization of Perishable Food Supply Chain: Application to an Ethiopian Real Case
by Asnakech Biza, Ludovic Montastruc, Stéphane Negny and Shimelis Admassu Emire
Logistics 2025, 9(3), 80; https://doi.org/10.3390/logistics9030080 - 23 Jun 2025
Viewed by 2345
Abstract
Background: The agri-food sector is a major contributor to environmental degradation and emissions, highlighting the need for sustainable practices to mitigate its impact. Within this sector, perishable food crops require targeted efforts to reduce their environmental footprint. Vertical integration is crucial for ensuring [...] Read more.
Background: The agri-food sector is a major contributor to environmental degradation and emissions, highlighting the need for sustainable practices to mitigate its impact. Within this sector, perishable food crops require targeted efforts to reduce their environmental footprint. Vertical integration is crucial for ensuring alignment between strategic and tactical decision making in supply chain management. This article presents a multi-objective mathematical model that integrates both economic and environmental considerations within the perishable food supply chain, aiming to determine optimal solutions for conflicting objectives. Methods: In this research, we employed combining goal programming with the epsilon constraint approach; this comprehensive methodology reveals optimal solutions by discretizing the values derived from the payoff table. Results: The model is applied to a real case study of the tomato paste supply chain in Ethiopia. To identify Pareto-efficient points, the results are presented in two scenarios: Case I and Case II. Conclusions: The findings emphasize the significant influence of the geographical location of manufacturing centers in supplier selection, which helps optimize the trade-off between environmental impact and total cost. The proposed solution provides decision makers with an effective strategy to optimize both total cost and eco-costs in the design of perishable food supply chain networks. Full article
(This article belongs to the Section Sustainable Supply Chains and Logistics)
Show Figures

Figure 1

24 pages, 2597 KB  
Article
Fuzzy Optimization and Life Cycle Assessment for Sustainable Supply Chain Design: Applications in the Dairy Industry
by Pablo Flores-Siguenza, Victor Lopez-Sanchez, Julio Mosquera-Gutierres, Juan Llivisaca-Villazhañay, Marlon Moscoso-Martínez and Rodrigo Guamán
Sustainability 2025, 17(12), 5634; https://doi.org/10.3390/su17125634 - 19 Jun 2025
Cited by 2 | Viewed by 1988
Abstract
The increasing emphasis on integrating sustainability into corporate operations has prompted supply chain managers to incorporate not only economic objectives but also environmental and social considerations into their network designs. This study presents a structured six-stage methodology to develop a fuzzy multi-objective optimization [...] Read more.
The increasing emphasis on integrating sustainability into corporate operations has prompted supply chain managers to incorporate not only economic objectives but also environmental and social considerations into their network designs. This study presents a structured six-stage methodology to develop a fuzzy multi-objective optimization model for the sustainable design of a multi-level, multi-product forward supply chain network. The model incorporates two conflicting objectives: minimizing total network costs and reducing environmental impact. To quantify environmental performance, a comprehensive life cycle assessment is conducted in accordance with the ISO 14040 standard and the ReCiPe 2016 method, focusing on three impact categories: human health, resources, and ecosystems. To address uncertainty in demand and production costs, fuzzy mixed-integer linear programming is employed. The model is validated and applied to a real-world case study of a dairy small-to-medium enterprise in Ecuador. Using the epsilon-constraint method, a Pareto frontier is generated to illustrate the trade-offs between the economic and environmental objectives. This research provides a robust decision-making tool for uncertain environments and advances knowledge on the integration of life cycle assessment with supply chain optimization and network design methodologies for sustainable development. Full article
Show Figures

Figure 1

19 pages, 16342 KB  
Article
Revolutionizing Open-Pit Mining Fleet Management: Integrating Computer Vision and Multi-Objective Optimization for Real-Time Truck Dispatching
by Kürşat Hasözdemir, Mert Meral and Muhammet Mustafa Kahraman
Appl. Sci. 2025, 15(9), 4603; https://doi.org/10.3390/app15094603 - 22 Apr 2025
Cited by 4 | Viewed by 4307
Abstract
The implementation of fleet management software in mining operations poses challenges, including high initial costs and the need for skilled personnel. Additionally, integrating new software with existing systems can be complex, requiring significant time and resources. This study aims to mitigate these challenges [...] Read more.
The implementation of fleet management software in mining operations poses challenges, including high initial costs and the need for skilled personnel. Additionally, integrating new software with existing systems can be complex, requiring significant time and resources. This study aims to mitigate these challenges by leveraging advanced technologies to reduce initial costs and minimize reliance on highly trained employees. Through the integration of computer vision and multi-objective optimization, it seeks to enhance operational efficiency and optimize fleet management in open-pit mining. The objective is to optimize truck-to-excavator assignments, thereby reducing excavator idle time and deviations from production targets. A YOLO v8 model, trained on six hours of mine video footage, identifies vehicles at excavators and dump sites for real-time monitoring. Extracted data—including truck assignments and excavator ready times—is incorporated into a multi-objective binary integer programming model that aims to minimize excavator waiting times and discrepancies in target truck assignments. The epsilon-constraint method generates a Pareto frontier, illustrating trade-offs between these objectives. Integrating real-time image analysis with optimization significantly improves operational efficiency, enabling adaptive truck-excavator allocation. This study highlights the potential of advanced computer vision and optimization techniques to enhance fleet management in mining, leading to more cost-effective and data-driven decision-making. Full article
Show Figures

Figure 1

30 pages, 1303 KB  
Article
A Multi-Objective Dynamic Resource Allocation Model for Search and Rescue and First Aid Tasks in Disaster Response by Employing Volunteers
by Emine Nisa Kapukaya and Sule Itir Satoglu
Logistics 2025, 9(1), 41; https://doi.org/10.3390/logistics9010041 - 14 Mar 2025
Cited by 5 | Viewed by 3952
Abstract
Background: Each disaster has its specific resource requirements, varying based on its size, location, and the affected region’s socio-economic level. Pre-disaster planning and post-disaster dynamic resource allocation including material and human resources is essential. Methods: To address the resource allocation challenges [...] Read more.
Background: Each disaster has its specific resource requirements, varying based on its size, location, and the affected region’s socio-economic level. Pre-disaster planning and post-disaster dynamic resource allocation including material and human resources is essential. Methods: To address the resource allocation challenges in disaster response, a multi-objective two-stage stochastic programming model is developed for search and rescue and first aid activities. The model aims to minimize the total unmet human demand, the number of resources transferred between regions, and the total unmet material demand. The proposed model was solved for a real case of an expected earthquake in Istanbul’s Kartal district. The augmented epsilon constraint 2 algorithm was employed using the CPLEX solver. A sensitivity analysis was made. Results: Most of the unmet demand occurs in the first period. After that period, the unmet demand decreases with interregional transfers and additional resources. The model is robust to scenario probability and penalty value changes in the objectives. Conclusions: This is the first study that simultaneously and dynamically allocates renewable and non-renewable material resources and human resources, including the official rescue units and volunteers, for disaster response. Volunteers’ inclusion in teams considering their training and quitting behavior are unique aspects of the study. Full article
(This article belongs to the Section Humanitarian and Healthcare Logistics)
Show Figures

Figure 1

23 pages, 8306 KB  
Article
Scheduling the Just-in-Time Delivery of Parts for Mixed-Model Assembly Lines Considering the Electrical Energy Consumption of an Automated Guided Vehicle Trolley
by Yunfang Peng, Xuejiao Li, Shiyu Liao, Wangchao Liu and Beixin Xia
Sustainability 2025, 17(1), 273; https://doi.org/10.3390/su17010273 - 2 Jan 2025
Cited by 1 | Viewed by 1966
Abstract
This paper studies the scheduling of just-in-time part delivery for a mixed-model assembly line with material supermarkets under an unfixed path. According to the problem description and related assumptions, a mixed-integer programming model with the goal of minimizing the line-side inventory and delivery [...] Read more.
This paper studies the scheduling of just-in-time part delivery for a mixed-model assembly line with material supermarkets under an unfixed path. According to the problem description and related assumptions, a mixed-integer programming model with the goal of minimizing the line-side inventory and delivery energy consumption of automated guided vehicles (AGVs) was constructed. Based on the material demand calculated according to the assembly plan, the model decides the parts to be delivered, the schedule of each delivery round, and the route of the AGV trolley. For small-scale problems, the epsilon constraint method is used to solve the Pareto frontier accurately. For large-scale problems, an improved version of the NSGA-II (Non-dominated Sorting Genetic Algorithm II) is designed to solve the problem more efficiently. Numerical analyses of different scales demonstrated the efficiency of the proposed algorithm. Furthermore, a sensitivity analysis showed that using a smaller AGV capacity with more frequent delivery can achieve a lower inventory level but higher energy consumption. Therefore, enterprises need to choose reasonable delivery schemes according to the assembly line layout and station occupation to save assembly space and achieve the target of carbon emissions reduction. Full article
Show Figures

Figure 1

30 pages, 4747 KB  
Article
Optimizing Forest Management: Balancing Environmental and Economic Goals Using Game Theory and Multi-Objective Approaches
by Neda Amiri and Soleiman Mohammadi Limaei
Forests 2024, 15(11), 2044; https://doi.org/10.3390/f15112044 - 19 Nov 2024
Cited by 4 | Viewed by 2447
Abstract
Forests are complex ecosystems that require integrated management to balance economic, social, and environmental dimensions. Conflicting objectives among stakeholders make optimal decision-making particularly challenging. This study seeks to balance the economic gains of forest harvesting with the goals of environmental conservation, with a [...] Read more.
Forests are complex ecosystems that require integrated management to balance economic, social, and environmental dimensions. Conflicting objectives among stakeholders make optimal decision-making particularly challenging. This study seeks to balance the economic gains of forest harvesting with the goals of environmental conservation, with a focus on the Shafarood forest in Northern Iran. We applied multi-objective optimization and game theory to maximize the net present value (NPV) of forest harvesting while enhancing carbon sequestration. The research utilized data on stumpage prices, harvesting costs, tree density, volume per ha, growth rates, interest rates, carbon sequestration, and labour costs. Applying the epsilon-constraint method, we derived Pareto optimal solutions for a bi-objective model, and game theory was applied to negotiate between economic and environmental stakeholders. In the fifth round of bargaining, a Nash equilibrium was achieved between the two players. At this equilibrium point, the economic player achieved NPV from forest harvesting of 9001.884 (IRR 10,000/ha) and amount of carbon sequestration of 159.9383 tons/ha. Meanwhile, the environmental player achieved NPV from forest harvesting of 7861.248 (IRR 10,000/ha), along with a carbon sequestration of 159.9731 tons/ha. Results indicate significant trade-offs but reveal potential gains for both economic and environmental goals. These findings provide a robust framework for sustainable forest management and offer practical tools to support informed decision-making for diverse stakeholders. Full article
(This article belongs to the Special Issue Optimization of Forestry and Forest Supply Chain)
Show Figures

Figure 1

20 pages, 1879 KB  
Article
A Weighted and Epsilon-Constraint Biased-Randomized Algorithm for the Biobjective TOP with Prioritized Nodes
by Lucia Agud-Albesa, Neus Garrido, Angel A. Juan, Almudena Llorens and Sandra Oltra-Crespo
Computation 2024, 12(4), 84; https://doi.org/10.3390/computation12040084 - 20 Apr 2024
Viewed by 3081
Abstract
This paper addresses a multiobjective version of the Team Orienteering Problem (TOP). The TOP focuses on selecting a subset of customers for maximum rewards while considering time and fleet size constraints. This study extends the TOP by considering two objectives: maximizing total rewards [...] Read more.
This paper addresses a multiobjective version of the Team Orienteering Problem (TOP). The TOP focuses on selecting a subset of customers for maximum rewards while considering time and fleet size constraints. This study extends the TOP by considering two objectives: maximizing total rewards from customer visits and maximizing visits to prioritized nodes. The MultiObjective TOP (MO-TOP) is formulated mathematically to concurrently tackle these objectives. A multistart biased-randomized algorithm is proposed to solve MO-TOP, integrating exploration and exploitation techniques. The algorithm employs a constructive heuristic defining biefficiency to select edges for routing plans. Through iterative exploration from various starting points, the algorithm converges to high-quality solutions. The Pareto frontier for the MO-TOP is generated using the weighted method, epsilon-constraint method, and Epsilon-Modified Method. Computational experiments validate the proposed approach’s effectiveness, illustrating its ability to generate diverse and high-quality solutions on the Pareto frontier. The algorithms demonstrate the ability to optimize rewards and prioritize node visits, offering valuable insights for real-world decision making in team orienteering applications. Full article
(This article belongs to the Special Issue 10th Anniversary of Computation—Computational Engineering)
Show Figures

Figure 1

25 pages, 2427 KB  
Article
A Multi-Objective Model for Designing a Sustainable Closed-Loop Supply Chain Logistics Network
by Mojtaba Arab Momeni, Vipul Jain and Mehdi Bagheri
Logistics 2024, 8(1), 29; https://doi.org/10.3390/logistics8010029 - 13 Mar 2024
Cited by 15 | Viewed by 6687
Abstract
Background: The growing concern for environmental and social issues has led to a focus on designing sustainable supply chains and increasing industrial responsibility towards society. In this paper, a multi-objective mixed-integer programming model is presented for designing a sustainable closed-loop supply chain. [...] Read more.
Background: The growing concern for environmental and social issues has led to a focus on designing sustainable supply chains and increasing industrial responsibility towards society. In this paper, a multi-objective mixed-integer programming model is presented for designing a sustainable closed-loop supply chain. The model is aimed at the minimization of the total cost with the total used facilities, the negative environmental impacts, and the maximization of the positive social impacts. Methods: The epsilon-constraint method is utilized for solving the model and further extracting the Pareto solutions. Results: The result of the research clearly shows an optimal trade-off between the conflicting objectives, where, by paying more attention to the social and environmental aspects of sustainability, the total costs are increased or by optimizing the number of facilities, a better balance between the dynamics associated with the short-term and long-term goals is reached. The results of the sensitivity analysis also show that increasing the demand of the supply chain has the greatest impact on the supply chain costs compared to other objectives. Conclusions: Consequently, investigating such comprehensive sustainable objectives provides better insights into the impact of design variables on the expectations of stakeholders. Full article
Show Figures

Figure 1

39 pages, 5525 KB  
Article
Designing Sustainable Flexible Manufacturing Cells with Multi-Objective Optimization Models
by Emine Bozoklar and Ebru Yılmaz
Appl. Sci. 2024, 14(1), 203; https://doi.org/10.3390/app14010203 - 25 Dec 2023
Cited by 3 | Viewed by 2288
Abstract
Having sustainable and flexible features is crucial for manufacturing companies considering the increasing competition in the globalized world. This study considers three aspects of sustainability, namely economic, social, and environmental factors, in the design of flexible manufacturing cells. Three different multi-objective integer mathematical [...] Read more.
Having sustainable and flexible features is crucial for manufacturing companies considering the increasing competition in the globalized world. This study considers three aspects of sustainability, namely economic, social, and environmental factors, in the design of flexible manufacturing cells. Three different multi-objective integer mathematical programming models were developed with the objective of minimizing the costs associated with carbon emissions, inter-cellular movements, machine processing, machine replacement, worker training, and additional salary (bonus). Simultaneously, these models aim to minimize the carbon emission amount of the cells within the environmental dimension scope. The developed models are a goal programming model, an epsilon constraint method, and an augmented epsilon constraint (AUGMECON) method. In these models, alternative routes of parts are considered while assigning parts to machines. The results are obtained using the LINGO 20.0 optimization program with a developed illustrative example. The obtained results are tested and compared by performing sensitivity analyses. The sensitivity analyses include examinations of the effects of changes in part demands, machine capacity values, carbon limit value, and the maximum number of workers in cells. Full article
(This article belongs to the Special Issue Design and Optimization of Manufacturing Systems)
Show Figures

Figure 1

35 pages, 2453 KB  
Article
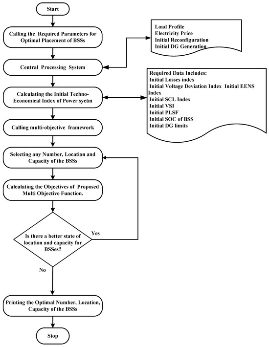
Optimal Placement of Battery Swapping Stations for Power Quality Improvement: A Novel Multi Techno-Economic Objective Function Approach
by Waleed Khalid Mahmood Al-Zaidi and Aslan Inan
Energies 2024, 17(1), 110; https://doi.org/10.3390/en17010110 - 24 Dec 2023
Cited by 9 | Viewed by 2137
Abstract
In recent years, battery swapping stations have become increasingly popular in smart energy networks. Its advantages include reducing the time required for recharging energy, balancing the grid’s load, and extending the battery’s lifespan. Despite efforts focused on the placement and operation of battery [...] Read more.
In recent years, battery swapping stations have become increasingly popular in smart energy networks. Its advantages include reducing the time required for recharging energy, balancing the grid’s load, and extending the battery’s lifespan. Despite efforts focused on the placement and operation of battery swapping stations (BSSs), there is still a lack of a comprehensive and systematic examination that covers all aspects of both the economic and technical aspects of the power network. This encompasses considerations such as power quality and reliability, particularly in terms of where these stations should be located. This paper introduces a novel framework for strategically positioning BSS within smart microgrids that integrate distributed energy resources (DERs). It takes into account various technical factors (such as reliability and power quality) and economic factors (like the cost of generation and operation), which have been overlooked in the previous research. To achieve this goal, a unique hybrid optimization strategy is developed, incorporating a combination of epsilon-constraint and lexicographic (DECL) optimization methods. This approach tackles a multi-objective challenge, treating factors like the number, locations, and sizes of BSS as independent variables, while operational costs and technical power quality metrics are considered dependent variables. To validate this approach, it is tested on standard benchmark distribution power networks such as IEEE 33, 69, and 118 bus systems. The simulation results, showcasing the strengths and capabilities of this innovative strategy, are compared to the findings of previous research studies. Full article
(This article belongs to the Section D2: Electrochem: Batteries, Fuel Cells, Capacitors)
Show Figures

Figure 1

Back to TopTop