Sign in to use this feature.

Years

Between: -

Subjects

remove_circle_outline
remove_circle_outline
remove_circle_outline
remove_circle_outline
remove_circle_outline
remove_circle_outline
remove_circle_outline
remove_circle_outline
remove_circle_outline

Journals

remove_circle_outline
remove_circle_outline
remove_circle_outline
remove_circle_outline
remove_circle_outline
remove_circle_outline

Article Types

Countries / Regions

remove_circle_outline
remove_circle_outline
remove_circle_outline
remove_circle_outline

Search Results (223)

Search Parameters:
Keywords = Mixture of Experts

Order results
Result details
Results per page
Select all
Export citation of selected articles as:
38 pages, 1559 KB  
Article
ALF-MoE: An Attention-Based Learnable Fusion of Specialized Expert Networks for Accurate Traffic Classification
by Jisi Chandroth, Gabriel Stoian and Daniela Danciulescu
Mathematics 2026, 14(3), 525; https://doi.org/10.3390/math14030525 (registering DOI) - 1 Feb 2026
Abstract
Traffic classification remains a critical challenge in the Internet of Things (IoT), particularly for enhancing security and ensuring Quality of Service (QoS). Although deep learning methods have shown strong performance in traffic classification, learning diverse and complementary representations across heterogeneous network traffic patterns [...] Read more.
Traffic classification remains a critical challenge in the Internet of Things (IoT), particularly for enhancing security and ensuring Quality of Service (QoS). Although deep learning methods have shown strong performance in traffic classification, learning diverse and complementary representations across heterogeneous network traffic patterns remains difficult. To address this issue, this study proposes a novel Mixture of Experts (MoE) architecture for multiclass traffic classification in IoT environments. The proposed model integrates five specialized expert networks, each targeting a distinct feature category in network traffic. Specifically, it employs a Dense Neural Network for general features, a Convolutional Neural Network (CNN) for spatial patterns, a Gated Recurrent Unit (GRU)-based model for statistical variations, a Convolutional Autoencoder (CAE) for frequency-domain representations, and a Long Short-Term Memory (LSTM) for temporal dependencies. A dynamic gating mechanism, coupled with an Attention-based Learnable Fusion (ALF) module, adaptively aggregates the experts’ outputs to produce the final classification decision. The proposed ALF-MoE model was evaluated on three public benchmark datasets, such as ISCX VPN-nonVPN, Unicauca, and UNSW-IoTraffic, achieving accuracies of 98.43%, 98.96%, and 97.93%, respectively. These results confirm its effectiveness and reliability across diverse scenarios. It also outperforms baseline methods in terms of its accuracy and the F1-score. Full article
Show Figures

Figure 1

27 pages, 2073 KB  
Article
SparseMambaNet: A Novel Architecture Integrating Bi-Mamba and a Mixture of Experts for Efficient EEG-Based Lie Detection
by Hanbeot Park, Yunjeong Cho and Hunhee Kim
Appl. Sci. 2026, 16(3), 1437; https://doi.org/10.3390/app16031437 - 30 Jan 2026
Abstract
Traditional lie detection technologies, such as the polygraph and event-related potential (ERP)-based approaches, often face limitations in real-world applicability due to their sensitivity to psychological states and the complex, nonlinear nature of electroencephalogram (EEG) signals. In this study, we propose SparseMambaNet, a novel [...] Read more.
Traditional lie detection technologies, such as the polygraph and event-related potential (ERP)-based approaches, often face limitations in real-world applicability due to their sensitivity to psychological states and the complex, nonlinear nature of electroencephalogram (EEG) signals. In this study, we propose SparseMambaNet, a novel neural architecture that integrates the recently developed Bi-Mamba model with a Sparsely Activated Mixture of Experts (MoE) structure to effectively model the intricate spatio-temporal dynamics of EEG data. By leveraging the near-linear computational complexity of Mamba and the bidirectional contextual modeling of Bi-Mamba, the proposed framework efficiently processes long EEG sequences while maximizing representational power through the selective activation of expert networks tailored to diverse input characteristics. Experiments were conducted with 46 healthy subjects using a simulated criminal scenario based on the Comparison Question Technique (CQT) with monetary incentives to induce realistic psychological tension. We extracted nine statistical and neural complexity features, including Hjorth parameters, Sample Entropy, and Spectral Entropy. The results demonstrated that Sample entropy and Hjorth parameters achieved exceptional classification performance, recording F1 scores of 0.9963 and 0.9935, respectively. Statistical analyses further revealed that the post-response “answer” interval provided significantly higher discriminative power compared to the “question” interval. Furthermore, channel-level analysis identified core neural loci for deception in the frontal and fronto-central regions, specifically at channels E54 and E63. These findings suggest that SparseMambaNet offers a highly efficient and precise solution for EEG-based lie detection, providing a robust foundation for the development of personalized brain–computer interface (BCI) systems in forensic and clinical settings. Full article
(This article belongs to the Special Issue Brain-Computer Interfaces: Development, Applications, and Challenges)
Show Figures

Figure 1

19 pages, 3664 KB  
Article
Hybrid-Frequency-Aware Mixture-of-Experts Method for CT Metal Artifact Reduction
by Pengju Liu, Hongzhi Zhang, Chuanhao Zhang and Feng Jiang
Mathematics 2026, 14(3), 494; https://doi.org/10.3390/math14030494 - 30 Jan 2026
Viewed by 41
Abstract
In clinical CT imaging, high-density metallic implants often induce severe metal artifacts that obscure critical anatomical structures and degrade image quality, thereby hindering accurate diagnosis. Although deep learning has advanced CT metal artifact reduction (CT-MAR), many methods do not effectively use frequency information, [...] Read more.
In clinical CT imaging, high-density metallic implants often induce severe metal artifacts that obscure critical anatomical structures and degrade image quality, thereby hindering accurate diagnosis. Although deep learning has advanced CT metal artifact reduction (CT-MAR), many methods do not effectively use frequency information, which can limit the recovery of both fine details and overall image structure. To address this limitation, we propose a Hybrid-Frequency-Aware Mixture-of-Experts (HFMoE) network for CT-MAR. The proposed method synergizes the spatial-frequency localization of the wavelet transform with the global spectral representation of the Fourier transform to achieve precise multi-scale modeling of artifact characteristics. Specifically, we design a hybrid-frequency interaction encoder with three specialized branches, incorporating wavelet-domain, Fourier-domain, and cascaded wavelet–Fourier modulation, to distinctively refine local details, global structures, and complex cross-domain features. Then, they are fused via channel attention to yield a comprehensive representation. Furthermore, a Frequency-Aware Mixture-of-Experts (MoE) mechanism is introduced to dynamically route features to specific frequency experts based on the degradation severity, thereby adaptively assigning appropriate receptive fields to handle varying metal artifacts. Evaluations on synthetic (DeepLesion) and clinical (SpineWeb, CLINIC-metal) datasets show that HFMoE outperforms existing methods in both quantitative metrics and visual quality. Our method demonstrates the value of explicit frequency-domain adaptation for CT-MAR and could inform the design of other image restoration tasks. Full article
(This article belongs to the Special Issue Structural Networks for Image Application)
Show Figures

Figure 1

23 pages, 3793 KB  
Article
All-in-One Weather Image Restoration with Asymmetric Mixture-of-Experts Model and Multi-Task Collaboration
by Jinhao Chen and Zhengfei Zhuang
Symmetry 2026, 18(2), 231; https://doi.org/10.3390/sym18020231 - 28 Jan 2026
Viewed by 199
Abstract
Recent studies have achieved significant advances in all-in-one adverse weather image restoration, primarily driven by the development of sophisticated model architectures. In this work, we find that effectively coordinating the complex interactions and potential optimization conflicts among different restoration tasks is also a [...] Read more.
Recent studies have achieved significant advances in all-in-one adverse weather image restoration, primarily driven by the development of sophisticated model architectures. In this work, we find that effectively coordinating the complex interactions and potential optimization conflicts among different restoration tasks is also a critical factor determining the overall performance of all-in-one adverse weather image restoration models. To this end, we propose an effective all-in-one adverse weather image restoration framework, named MOE-WIRNet, designed to harmonize the learning process across various degradation types and ensure well-balanced performance among different restoration tasks. To enhance training equilibrium, we integrate a multi-task collaboration optimization strategy into the framework, coordinating the convergence dynamics of distinct restoration objectives. Furthermore, we incorporate an asymmetric mixture-of-experts (MoE) architecture into the framework to effectively address the distinct degradation patterns and varying severity levels presented by different tasks. Extensive experiments demonstrate that our framework consistently outperforms current state-of-the-art models on multiple real-world adverse weather benchmark datasets. Full article
Show Figures

Figure 1

12 pages, 473 KB  
Article
Toward Generalized Emotion Recognition in VR by Bridging Natural and Acted Facial Expressions
by Rahat Rizvi Rahman, Hee Yun Choi, Joonghyo Lim, Go Eun Lee, Seungmoo Lee, Chungyean Cho and Kostadin Damevski
Sensors 2026, 26(3), 845; https://doi.org/10.3390/s26030845 - 28 Jan 2026
Viewed by 122
Abstract
Recognizing emotions accurately in virtual reality (VR) enables adaptive and personalized experiences across gaming, therapy, and other domains. However, most existing facial emotion recognition models rely on acted expressions collected under controlled settings, which differ substantially from the spontaneous and subtle emotions that [...] Read more.
Recognizing emotions accurately in virtual reality (VR) enables adaptive and personalized experiences across gaming, therapy, and other domains. However, most existing facial emotion recognition models rely on acted expressions collected under controlled settings, which differ substantially from the spontaneous and subtle emotions that arise during real VR experiences. To address this challenge, the objective of this study is to develop and evaluate generalizable emotion recognition models that jointly learn from both acted and natural facial expressions in virtual reality. We integrate two complementary datasets collected using the Meta Quest Pro headset, one capturing natural emotional reactions and another containing acted expressions. We evaluate multiple model architectures, including convolutional and domain-adversarial networks, and a mixture-of-experts model that separates natural and acted expressions. Our experiments show that models trained jointly on acted and natural data achieve stronger cross-domain generalization. In particular, the domain-adversarial and mixture-of-experts configurations yield the highest accuracy on natural and mixed-emotion evaluations. Analysis of facial action units (AUs) reveals that natural and acted emotions rely on partially distinct AU patterns, while generalizable models learn a shared representation that integrates salient AUs from both domains. These findings demonstrate that bridging acted and natural expression domains can enable more accurate and robust VR emotion recognition systems. Full article
(This article belongs to the Section Wearables)
Show Figures

Figure 1

21 pages, 9088 KB  
Article
GMM-Enhanced Mixture-of-Experts Deep Learning for Impulsive Dam-Break Overtopping at Dikes
by Hanze Li, Yazhou Fan, Luqi Wang, Xinhai Zhang, Xian Liu and Liang Wang
Water 2026, 18(3), 311; https://doi.org/10.3390/w18030311 - 26 Jan 2026
Viewed by 177
Abstract
Impulsive overtopping generated by dam-break surges is a critical hazard for dikes and flood-protection embankments, especially in reservoirs and mountainous catchments. Unlike classical coastal wave overtopping, which is governed by long, irregular wave trains and usually characterized by mean overtopping discharge over many [...] Read more.
Impulsive overtopping generated by dam-break surges is a critical hazard for dikes and flood-protection embankments, especially in reservoirs and mountainous catchments. Unlike classical coastal wave overtopping, which is governed by long, irregular wave trains and usually characterized by mean overtopping discharge over many waves, these dam-break-type events are dominated by one or a few strongly nonlinear bores with highly transient overtopping heights. Accurately predicting the resulting overtopping levels under such impulsive flows is therefore important for flood-risk assessment and emergency planning. Conventional cluster-then-predict approaches, which have been proposed in recent years, often first partition data into subgroups and then train separate models for each cluster. However, these methods often suffer from rigid boundaries and ignore the uncertainty information contained in clustering results. To overcome these limitations, we propose a GMM+MoE framework that integrates Gaussian Mixture Model (GMM) soft clustering with a Mixture-of-Experts (MoE) predictor. GMM provides posterior probabilities of regime membership, which are used by the MoE gating mechanism to adaptively assign expert models. Using SPH-simulated overtopping data with physically interpretable dimensionless parameters, the framework is benchmarked against XGBoost, GMM+XGBoost, MoE, and Random Forest. Results show that GMM+MoE achieves the highest accuracy (R2=0.9638 on the testing dataset) and the most centralized residual distribution, confirming its robustness. Furthermore, SHAP-based feature attribution reveals that relative propagation distance and wave height are the dominant drivers of overtopping, providing physically consistent explanations. This demonstrates that combining soft clustering with adaptive expert allocation not only improves accuracy but also enhances interpretability, offering a practical tool for dike safety assessment and flood-risk management in reservoirs and mountain river valleys. Full article
Show Figures

Figure 1

30 pages, 12207 KB  
Article
Automatic Identification and Segmentation of Diffuse Aurora from Untrimmed All-Sky Auroral Videos
by Qian Wang, Peiqi Hao and Han Pan
Remote Sens. 2026, 18(3), 402; https://doi.org/10.3390/rs18030402 - 25 Jan 2026
Viewed by 210
Abstract
Diffuse aurora is a widespread and long-lasting auroral emission that plays an important role in diagnosing magnetosphere-ionosphere coupling and magnetospheric plasma transport. Despite its scientific significance, diffuse aurora remains challenging to identify automatically in all-sky imager (ASI) observations due to its weak optical [...] Read more.
Diffuse aurora is a widespread and long-lasting auroral emission that plays an important role in diagnosing magnetosphere-ionosphere coupling and magnetospheric plasma transport. Despite its scientific significance, diffuse aurora remains challenging to identify automatically in all-sky imager (ASI) observations due to its weak optical intensity, indistinct boundaries, and gradual temporal evolution. These characteristics, together with frequent cloud contamination, limit the effectiveness of conventional keogram-based or morphology-driven detection approaches and hinder large-scale statistical analyses based on long-term optical datasets. In this study, we propose an automated framework for the identification and temporal segmentation of diffuse aurora from untrimmed all-sky auroral videos. The framework consists of a frame-level coarse identification module that combines weak morphological information with inter-frame temporal dynamics to detect candidate diffuse-auroral intervals, and a snippet-level segmentation module that dynamically aggregates temporal information to capture the characteristic gradual onset-plateau-decay evolution of diffuse aurora. Bidirectional temporal modeling is employed to improve boundary localization, while an adaptive mixture-of-experts mechanism reduces redundant temporal variations and enhances discriminative features relevant to diffuse emission. The proposed method is evaluated using multi-year 557.7 nm ASI observations acquired at the Arctic Yellow River Station. Quantitative experiments demonstrate state-of-the-art performance, achieving 96.3% frame-wise accuracy and an Edit score of 87.7%. Case studies show that the method effectively distinguishes diffuse aurora from cloud-induced pseudo-diffuse structures and accurately resolves gradual transition boundaries that are ambiguous in keograms. Based on the automated identification results, statistical distributions of diffuse aurora occurrence, duration, and diurnal variation are derived from continuous observations spanning 2003–2009. The proposed framework enables robust and fully automated processing of large-scale all-sky auroral images, providing a practical tool for remote sensing-based auroral monitoring and supporting objective statistical studies of diffuse aurora and related magnetospheric processes. Full article
Show Figures

Figure 1

21 pages, 4886 KB  
Article
GaPMeS: Gaussian Patch-Level Mixture-of-Experts Splatting for Computation-Limited Sparse-View Feed-Forward 3D Reconstruction
by Jinwen Liu, Wenchao Liu and Rui Guo
Appl. Sci. 2026, 16(2), 1108; https://doi.org/10.3390/app16021108 - 21 Jan 2026
Viewed by 109
Abstract
To address the issues of parameter coupling and high computational demands in existing feed-forward Gaussian splatting methods, we propose Gaussian Patch-level Mixture-of-Experts Splatting (GaPMeS), a lightweight feed-forward 3D Gaussian reconstruction model based on a mixture-of-experts (MoE) multi-task decoupling framework. GaPMeS employs a dual-routing [...] Read more.
To address the issues of parameter coupling and high computational demands in existing feed-forward Gaussian splatting methods, we propose Gaussian Patch-level Mixture-of-Experts Splatting (GaPMeS), a lightweight feed-forward 3D Gaussian reconstruction model based on a mixture-of-experts (MoE) multi-task decoupling framework. GaPMeS employs a dual-routing gating mechanism to replace heavy refinement networks, enabling task-adaptive feature selection at the image patch level and alleviating the gradient conflicts commonly observed in shared-backbone architectures. By decoupling Gaussian parameter prediction into four independent sub-tasks and incorporating a hybrid soft–hard expert selection strategy, the model maintains high efficiency with only 14.6 M parameters while achieving competitive performance across multiple datasets—including a Structural Similarity Index (SSIM) of 0.709 on RealEstate10K, a Peak Signal-to-Noise Ratio (PSNR) of 19.57 on DL3DV, and a 26.0% SSIM improvement on real industrial scenes. These results demonstrate the model’s superior efficiency and reconstruction quality, offering a new and effective solution for high-quality sparse-view 3D reconstruction. Full article
(This article belongs to the Special Issue Advances in Computer Graphics and 3D Technologies)
Show Figures

Figure 1

22 pages, 202403 KB  
Article
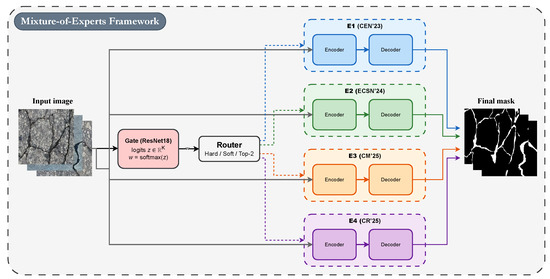
Adaptive Expert Selection for Crack Segmentation Using a Top-K Mixture-of-Experts Framework with Out-of-Fold Supervision
by Ammar M. Okran, Hatem A. Rashwan, Sylvie Chambon and Domenec Puig
Electronics 2026, 15(2), 407; https://doi.org/10.3390/electronics15020407 - 16 Jan 2026
Viewed by 161
Abstract
Cracks in civil infrastructure exhibit large variations in appearance due to differences in surface texture, illumination, and background clutter, making reliable segmentation a challenging task. To address this issue, this paper proposes an adaptive Mixture-of-Experts (MoE) framework that combines multiple crack segmentation models [...] Read more.
Cracks in civil infrastructure exhibit large variations in appearance due to differences in surface texture, illumination, and background clutter, making reliable segmentation a challenging task. To address this issue, this paper proposes an adaptive Mixture-of-Experts (MoE) framework that combines multiple crack segmentation models based on their estimated reliability for each input image. A lightweight gating network is trained using out-of-fold soft supervision to learn how to rank and select the most suitable experts under varying conditions. During inference, only the top two experts are combined to produce the final segmentation result. The proposed framework is evaluated on two public datasets—Crack500 and the CrackForest Dataset (CFD)—and one in-house dataset (RCFD). Experimental results demonstrate consistent improvements over individual models and recent state-of-the-art methods, achieving up to 2.4% higher IoU and 2.1% higher F1-score compared to the strongest single expert. These results show that adaptive expert selection provides an effective and practical solution for robust crack segmentation across diverse real-world scenarios. Full article
Show Figures

Figure 1

23 pages, 54003 KB  
Article
TRACE: Topical Reasoning with Adaptive Contextual Experts
by Jiabin Ye, Qiuyi Xin, Chu Zhang and Hengnian Qi
Big Data Cogn. Comput. 2026, 10(1), 31; https://doi.org/10.3390/bdcc10010031 - 13 Jan 2026
Viewed by 229
Abstract
Retrieval-Augmented Generation (RAG) is widely used for long-text summarization due to its efficiency and scalability. However, standard RAG methods flatten documents into independent chunks, disrupting sequential flow and thematic structure, resulting in significant loss of contextual information. This paper presents MOEGAT, a novel [...] Read more.
Retrieval-Augmented Generation (RAG) is widely used for long-text summarization due to its efficiency and scalability. However, standard RAG methods flatten documents into independent chunks, disrupting sequential flow and thematic structure, resulting in significant loss of contextual information. This paper presents MOEGAT, a novel graph-enhanced retrieval framework that addresses this limitation by explicitly modeling document structure. MOEGAT constructs an Orthogonal Context Graph to capture sequential discourse and global semantic relationships—long-range dependencies between non-adjacent text spans that reflect topical similarity and logical associations beyond local context. It then employs a query-aware Mixture-of-Experts Graph Attention Network to dynamically activate specialized reasoning pathways. Experiments conducted on three public long-text summarization datasets demonstrate that MOEGAT achieves state-of-the-art performance. Notably, on the WCEP dataset, it outperforms the previous state-of-the-art Graph of Records (GOR) baseline by 14.9%, 18.1%, and 18.4% on ROUGE-L, ROUGE-1, and ROUGE-2, respectively. These substantial gains, especially the 14.9% improvement in ROUGE-L, reflect significantly better capture of long-range coherence and thematic integrity in summaries. Ablation studies confirm the effectiveness of the orthogonal graph and Mixture-of-Experts components. Overall, this work introduces a novel structure-aware approach to RAG that explicitly models and leverages document structure through an orthogonal graph representation and query-aware Mixture-of-Experts reasoning. Full article
(This article belongs to the Special Issue Generative AI and Large Language Models)
Show Figures

Figure 1

31 pages, 3343 KB  
Article
GridFM: A Physics-Informed Foundation Model for Multi-Task Energy Forecasting Using Real-Time NYISO Data
by Ali Sayghe, Mohammed Ahmed Mousa, Salem Batiyah, Abdulrahman Husawi and Mansour Almuwallad
Energies 2026, 19(2), 357; https://doi.org/10.3390/en19020357 - 11 Jan 2026
Viewed by 273
Abstract
The rapid integration of renewable energy sources and increasing complexity of modern power grids demand advanced forecasting tools capable of simultaneously predicting multiple interconnected variables. While time series foundation models (TSFMs) have demonstrated remarkable zero-shot forecasting capabilities across diverse domains, their application in [...] Read more.
The rapid integration of renewable energy sources and increasing complexity of modern power grids demand advanced forecasting tools capable of simultaneously predicting multiple interconnected variables. While time series foundation models (TSFMs) have demonstrated remarkable zero-shot forecasting capabilities across diverse domains, their application in power grid operations remains limited due to complex coupling relationships between load, price, emissions, and renewable generation. This paper proposes GridFM, a novel physics-informed foundation model specifically designed for multi-task energy forecasting in power systems. GridFM introduces four key innovations: (1) a FreqMixer adaptation layer that transforms pre-trained foundation model representations to power-grid-specific patterns through frequency domain mixing without modifying base weights; (2) a physics-informed constraint module embedding power balance equations and zonal grid topology using graph neural networks; (3) a multi-task learning framework enabling joint forecasting of load demand, locational-based marginal prices (LBMP), carbon emissions, and renewable generation with uncertainty-weighted loss functions; and (4) an explainability module utilizing SHAP values and attention visualization for interpretable predictions. We validate GridFM using over 10 years of real-time data from the New York Independent System Operator (NYISO) at 5 min resolution, comprising more than 10 million data points across 11 load zones. Comprehensive experiments demonstrate that GridFM achieves state-of-the-art performance with an 18.5% improvement in load forecasting MAPE (achieving 2.14%), a 23.2% improvement in price forecasting (achieving 7.8% MAPE), and a 21.7% improvement in emission prediction compared to existing TSFMs including Chronos, TimesFM, and Moirai-MoE. Ablation studies confirm the contribution of each proposed component. The physics-informed constraints reduce physically inconsistent predictions by 67%, while the multi-task framework improves individual task performance by exploiting inter-variable correlations. The proposed model provides interpretable predictions supporting the Climate Leadership and Community Protection Act (CLCPA) 2030/2040 compliance objectives, enabling grid operators to make informed decisions for sustainable energy transition and carbon reduction strategies. Full article
Show Figures

Figure 1

45 pages, 4286 KB  
Article
CrossPhire: Benefiting Multimodality for Robust Phishing Web Page Identification
by Ahmad Hani Abdalla Almakhamreh and Ahmet Selman Bozkir
Appl. Sci. 2026, 16(2), 751; https://doi.org/10.3390/app16020751 - 11 Jan 2026
Viewed by 179
Abstract
Phishing attacks continue to evolve and exploit fundamental human impulses, such as trust and the need for a rapid response, as well as emotional triggers. This makes the human mind both a valuable asset and a significant vulnerability. The proliferation of zero-day vulnerabilities [...] Read more.
Phishing attacks continue to evolve and exploit fundamental human impulses, such as trust and the need for a rapid response, as well as emotional triggers. This makes the human mind both a valuable asset and a significant vulnerability. The proliferation of zero-day vulnerabilities has been identified as a significant exacerbating factor in this threat landscape. To address these evolving challenges, we introduce CrossPhire: a multimodal deep learning framework with an end-to-end architecture that captures semantic and visual cues from multiple data modalities, while also providing methodological insights for anti-phishing multimodal learning. First, we demonstrate that markup-free semantic text encoding captures linguistic deception patterns more effectively than DOM-based approaches, achieving 96–97% accuracy using textual content alone and providing the strongest single-modality signal through sentence transformers applied to HTML text stripped of structural markup. Second, through controlled comparison of fusion strategies, we show that simple concatenation outperforms a sophisticated gating mechanism so-called Mixture-of-Experts by 0.5–10% when modalities provide complementary, non-redundant security evidence. We validate these insights through rigorous experimentation on five datasets, achieving competitive same-dataset performance (97.96–100%) while demonstrating promising cross-dataset generalization (85–96% accuracy under distribution shift). Additionally, we contribute Phish360, a rigorously curated multimodal benchmark with 10,748 samples addressing quality issues in existing datasets (96.63% unique phishing HTML vs. 16–61% in prior benchmarks), and provide LIME-based explainability tools that decompose predictions into modality-specific contributions. The rapid inference time (0.08 s) and high accuracy results position CrossPhire as a promising solution in the fight against phishing attacks. Full article
(This article belongs to the Special Issue AI-Driven Image and Signal Processing)
Show Figures

Figure 1

25 pages, 4487 KB  
Article
Atten-LTC-Enhanced MoE Model for Agent Trajectory Prediction in Autonomous Driving
by Shangwu Jiang, Ruochen Wang, Renkai Ding, Qing Ye and Wei Liu
Sensors 2026, 26(2), 479; https://doi.org/10.3390/s26020479 - 11 Jan 2026
Viewed by 251
Abstract
The development of sensor technology and deep learning has significantly improved the reliability and practicality of automatic driving technology. In an autonomous driving system, agent trajectory prediction is a complex challenge, which includes the understanding of different and unpredictable behavior patterns of various [...] Read more.
The development of sensor technology and deep learning has significantly improved the reliability and practicality of automatic driving technology. In an autonomous driving system, agent trajectory prediction is a complex challenge, which includes the understanding of different and unpredictable behavior patterns of various entities, including vehicles, pedestrians, and other traffic participants, among the data collected by sensors. In this paper, we deeply study two kinds of problems: Single-Agent Trajectory Prediction (SATP) and Multi-Agent Trajectory Prediction (MATP). We propose an innovative model, which combines the attention mechanism and integrates the Liquid Time-Constant (LTC) network with spatio-temporal features and the Mixture of Experts (MoE) framework, termed the Atten-LTC-MoE model. The model is general and extensible to support SATP and MATP problems in different autonomous driving environments. In order to improve computational efficiency and prediction accuracy, lane and agent vectorization, spatio-temporal features, agent data fusion, and trajectory endpoint generation technologies are studied. The effectiveness of our method is verified by comprehensive experiments on Argoverse and Interaction datasets. Our proposed model has been superior to the state-of-the-art models in terms of minADE6 and minFDE6 metrics and has shown significant advantages in the accuracy of agent trajectory prediction and computational performance. Full article
(This article belongs to the Section Vehicular Sensing)
Show Figures

Figure 1

20 pages, 3945 KB  
Article
Dual-Modal Mixture-of-KAN Network for Lithium-Ion Battery State-of-Health Estimation Using Early Charging Data
by Yun Wang, Ziyang Zhang and Fan Zhang
Energies 2026, 19(2), 335; https://doi.org/10.3390/en19020335 - 9 Jan 2026
Viewed by 293
Abstract
Accurate estimation of the state of health (SOH) of lithium-ion batteries is crucial for the safe operation of electric vehicles and energy storage systems. However, most existing methods rely on complete charging curves or manual feature engineering, making them difficult to adapt to [...] Read more.
Accurate estimation of the state of health (SOH) of lithium-ion batteries is crucial for the safe operation of electric vehicles and energy storage systems. However, most existing methods rely on complete charging curves or manual feature engineering, making them difficult to adapt to practical scenarios where only limited charging segments are available. To fully exploit degradation information from limited charging data, this paper proposes a dual-modal mixture of Kolmogorov–Arnold network (DM-MoKAN) for lithium-ion battery SOH estimation using only early-stage constant-current charging voltage data. The proposed method incorporates three synergistic modules: an image branch, a sequence branch, and a dual-modal fusion regression module. The image branch converts one-dimensional voltage sequences into two-dimensional Gramian Angular Difference Field (GADF) images and extracts spatial degradation features through a lightweight network integrating Ghost convolution and efficient channel attention (ECA). The sequence branch employs a patch-based Transformer encoder to directly model local patterns and long-range dependencies in the raw voltage sequence. The dual-modal fusion module concatenates features from both branches and feeds them into a MoKAN regression head composed of multiple KAN experts and a gating network for adaptive nonlinear mapping to SOH. Experimental results demonstrate that DM-MoKAN outperforms various baseline methods on both Oxford and NASA datasets, achieving average RMSE/MAE of 0.28%/0.19% and 0.89%/0.71%, respectively. Ablation experiments further verify the effective contributions of the dual-modal fusion strategy, ECA attention mechanism, and MoKAN regression head to estimation performance improvement. Full article
Show Figures

Figure 1

36 pages, 5941 KB  
Review
Physics-Driven SAR Target Detection: A Review and Perspective
by Xinyi Li, Lei Liu, Gang Wan, Fengjie Zheng, Shihao Guo, Guangde Sun, Ziyan Wang and Xiaoxuan Liu
Remote Sens. 2026, 18(2), 200; https://doi.org/10.3390/rs18020200 - 7 Jan 2026
Viewed by 453
Abstract
Synthetic Aperture Radar (SAR) is highly valuable for target detection due to its all-weather, day-night operational capability and certain ground penetration potential. However, traditional SAR target detection methods often directly adapt algorithms designed for optical imagery, simplistically treating SAR data as grayscale images. [...] Read more.
Synthetic Aperture Radar (SAR) is highly valuable for target detection due to its all-weather, day-night operational capability and certain ground penetration potential. However, traditional SAR target detection methods often directly adapt algorithms designed for optical imagery, simplistically treating SAR data as grayscale images. This approach overlooks SAR’s unique physical nature, failing to account for key factors such as backscatter variations from different polarizations, target representation changes across resolutions, and detection threshold shifts due to clutter background heterogeneity. Consequently, these limitations lead to insufficient cross-polarization adaptability, feature masking, and degraded recognition accuracy due to clutter interference. To address these challenges, this paper systematically reviews recent research advances in SAR target detection, focusing on physical constraints including polarization characteristics, scattering mechanisms, signal-domain properties, and resolution effects. Finally, it outlines promising research directions to guide future developments in physics-aware SAR target detection. Full article
Show Figures

Figure 1

Back to TopTop