Sign in to use this feature.

Years

Between: -

Subjects

remove_circle_outline
remove_circle_outline
remove_circle_outline
remove_circle_outline
remove_circle_outline
remove_circle_outline
remove_circle_outline
remove_circle_outline

Journals

Article Types

Countries / Regions

Search Results (23)

Search Parameters:
Keywords = CDF regression

Order results
Result details
Results per page
Select all
Export citation of selected articles as:
26 pages, 586 KB  
Article
Symmetric Double Normal Models for Censored, Bounded, and Survival Data: Theory, Estimation, and Applications
by Guillermo Martínez-Flórez, Hugo Salinas and Javier Ramírez-Montoya
Mathematics 2026, 14(2), 384; https://doi.org/10.3390/math14020384 - 22 Jan 2026
Viewed by 11
Abstract
We develop a unified likelihood-based framework for limited outcomes built on the two-piece normal family. The framework includes a censored specification that accommodates boundary inflation, a doubly truncated specification on (0,1) for rates and proportions, and a survival formulation [...] Read more.
We develop a unified likelihood-based framework for limited outcomes built on the two-piece normal family. The framework includes a censored specification that accommodates boundary inflation, a doubly truncated specification on (0,1) for rates and proportions, and a survival formulation with a log-two-piece normal baseline and Gamma frailty to account for unobserved heterogeneity. We derive closed-form building blocks (pdf, cdf, survival, hazard, and cumulative hazard), full log-likelihoods with score functions and observed information, and stable reparameterizations that enable routine optimization. Monte Carlo experiments show a small bias and declining RMSE with increasing sample size; censoring primarily inflates the variability of regression coefficients; the scale parameter remains comparatively stable, and the shape parameter is most sensitive under heavy censoring. Applications to HIV-1 RNA with a detection limit, household food expenditure on (0,1), labor-supply hours with a corner solution, and childhood cancer times to hospitalization demonstrate improved fit over Gaussian, skew-normal, and beta benchmarks according to AIC/BIC/CAIC and goodness-of-fit diagnostics, with model-implied censoring closely matching the observed fraction. The proposed formulations are tractable, flexible, and readily implementable with standard software. Full article
(This article belongs to the Section D1: Probability and Statistics)
Show Figures

Figure 1

21 pages, 4163 KB  
Article
Digital Twin-Based Ray Tracing Analysis for Antenna Orientation Optimization in Wireless Networks
by Onem Yildiz
Electronics 2025, 14(15), 3023; https://doi.org/10.3390/electronics14153023 - 29 Jul 2025
Cited by 3 | Viewed by 3237
Abstract
Efficient antenna orientation of transmitters is essential for improving wireless signal quality and coverage, especially in large-scale and complex 6G networks. Identifying the best antenna angles is difficult due to the nonlinear interaction among orientation, signal propagation, and interference. This paper introduces a [...] Read more.
Efficient antenna orientation of transmitters is essential for improving wireless signal quality and coverage, especially in large-scale and complex 6G networks. Identifying the best antenna angles is difficult due to the nonlinear interaction among orientation, signal propagation, and interference. This paper introduces a digital twin-based evaluation approach utilizing ray tracing simulations to assess the influence of antenna orientation on critical performance metrics: path gain, received signal strength (RSS), and signal-to-interference-plus-noise ratio (SINR). A thorough array of orientation scenarios was simulated to produce a dataset reflecting varied coverage conditions. The dataset was utilized to investigate antenna configurations that produced the optimal and suboptimal performance for each parameter. Additionally, three machine learning models—k-nearest neighbors (KNN), multi-layer perceptron (MLP), and XGBoost—were developed to forecast ideal configurations. XGBoost had superior prediction accuracy compared to the other models, as evidenced by regression outcomes and cumulative distribution function (CDF) analyses. The proposed workflow demonstrates that learning-based predictors can uncover orientation refinements that conventional grid sweeps overlook, enabling agile, interference-aware optimization. Key contributions include an end-to-end digital twin methodology for rapid what-if analysis and a systematic comparison of lightweight machine learning predictors for antenna orientation. This comprehensive method provides a pragmatic and scalable solution for the data-driven optimization of wireless systems in real-world settings. Full article
(This article belongs to the Special Issue Advances in Wireless Communication Performance Analysis)
Show Figures

Figure 1

32 pages, 907 KB  
Article
A New Exponentiated Power Distribution for Modeling Censored Data with Applications to Clinical and Reliability Studies
by Kenechukwu F. Aforka, H. E. Semary, Sidney I. Onyeagu, Harrison O. Etaga, Okechukwu J. Obulezi and A. S. Al-Moisheer
Symmetry 2025, 17(7), 1153; https://doi.org/10.3390/sym17071153 - 18 Jul 2025
Cited by 1 | Viewed by 1582
Abstract
This paper presents the exponentiated power shanker (EPS) distribution, a fresh three-parameter extension of the standard Shanker distribution with the ability to extend a wider class of data behaviors, from right-skewed and heavy-tailed phenomena. The structural properties of the distribution, namely complete and [...] Read more.
This paper presents the exponentiated power shanker (EPS) distribution, a fresh three-parameter extension of the standard Shanker distribution with the ability to extend a wider class of data behaviors, from right-skewed and heavy-tailed phenomena. The structural properties of the distribution, namely complete and incomplete moments, entropy, and the moment generating function, are derived and examined in a formal manner. Maximum likelihood estimation (MLE) techniques are used for estimation of parameters, as well as a Monte Carlo simulation study to account for estimator performance across varying sample sizes and parameter values. The EPS model is also generalized to a regression paradigm to include covariate data, whose estimation is also conducted via MLE. Practical utility and flexibility of the EPS distribution are demonstrated through two real examples: one for the duration of repairs and another for HIV/AIDS mortality in Germany. Comparisons with some of the existing distributions, i.e., power Zeghdoudi, power Ishita, power Prakaamy, and logistic-Weibull, are made through some of the goodness-of-fit statistics such as log-likelihood, AIC, BIC, and the Kolmogorov–Smirnov statistic. Graphical plots, including PP plots, QQ plots, TTT plots, and empirical CDFs, further confirm the high modeling capacity of the EPS distribution. Results confirm the high goodness-of-fit and flexibility of the EPS model, making it a very good tool for reliability and biomedical modeling. Full article
(This article belongs to the Section Mathematics)
Show Figures

Figure 1

13 pages, 3463 KB  
Article
Data-Efficient Training of Gaussian Process Regression Models for Indoor Visible Light Positioning
by Jie Wu, Rui Xu, Runhui Huang and Xuezhi Hong
Sensors 2024, 24(24), 8027; https://doi.org/10.3390/s24248027 - 16 Dec 2024
Cited by 2 | Viewed by 1723
Abstract
A data-efficient training method, namely Q-AL-GPR, is proposed for visible light positioning (VLP) systems with Gaussian process regression (GPR). The proposed method employs the methodology of active learning (AL) to progressively update the effective training dataset with data of low similarity to the [...] Read more.
A data-efficient training method, namely Q-AL-GPR, is proposed for visible light positioning (VLP) systems with Gaussian process regression (GPR). The proposed method employs the methodology of active learning (AL) to progressively update the effective training dataset with data of low similarity to the existing one. A detailed explanation of the principle of the proposed methods is given. The experimental study is carried out in a three-dimensional GPR-VLP system. The results show the superiority of the proposed method over both the conventional training method based on random draw and a previously proposed line-based AL training method. The impacts of the parameter of active learning on the performance of the GPR-VLP are also presented via experimental investigation, which shows that (1) the proposed training method outperforms the conventional one regardless of the number of final effective training data (E), especially for a small/moderate effective training dataset, (2) a moderate step size (k) should be chosen for updating the effective training dataset to balance the positioning accuracy and computational complexity, and (3) due to the interplay of the reliability of the initialized GPR model and the flexibility in reshaping such a model via active learning, the number of initial effective training data (m) should be optimized. In terms of data efficiency in training, the required number of training data can be reduced by ~27.8% by Q-AL-GPR for a mean positioning accuracy of 3 cm when compared with GPR. The CDF analysis shows that with the proposed training method, the 97th percentile positioning error of GPR-VLP with 300 training data is reduced from 11.8 cm to 7.5 cm, which corresponds to a ~36.4% improvement in positioning accuracy. Full article
Show Figures

Figure 1

21 pages, 4368 KB  
Article
Risk Assessment of Urban Water and Energy Supply Using Copula Function: A Water–Energy Nexus Approach in an Arid City
by Mohammad Reza Goodarzi, Maryam Sabaghzadeh, Samane Al-sadat Mousavi and Majid Niazkar
Water 2024, 16(21), 3077; https://doi.org/10.3390/w16213077 - 27 Oct 2024
Cited by 2 | Viewed by 2330
Abstract
Planning for the future of water and energy supply systems in urban areas requires a thorough assessment of associated risks. In this study, monthly water and energy demand data from 2011 to 2022 in an arid city was used to predict the corresponding [...] Read more.
Planning for the future of water and energy supply systems in urban areas requires a thorough assessment of associated risks. In this study, monthly water and energy demand data from 2011 to 2022 in an arid city was used to predict the corresponding demands from 2023 to 2032 using the seasonal auto-regressive integrated moving average (SARIMA) method. The aim is to estimate future water and energy supply risks both individually and jointly, using cumulative distribution functions (CDFs) derived from historical data. The main focus is to calculate the combined risk of water and energy, referred to as the water–energy nexus (WEN) risk. Based on the interdependent relationship between water and energy, the Copula function was utilized to model the bivariate distribution between these two variables. Pearson correlation analysis indicated a strong correlation between water and energy supplies. Among the distributions fitted to the data, the log-normal and gamma distributions were the best fit for water supply and energy supply systems, respectively, with the lowest Akaike information criterion (AIC) values. The Gumbel Copula, with a parameter of 1.66, was identified as the most suitable for modeling the joint distribution, yielding the lowest AIC value. The results indicate that the risks associated with energy supply, water supply, and their joint dependency could exceed 0.8% in the future, highlighting a potentially critical situation for the city. The trend analysis revealed that forecasted water and energy demands and their corresponding risks and the WEN risk are expected to have a significant upward trend in the future. Finally, local authorities need to explore alternative sources to supply water and energy in the future to address the ever-growing water and energy demands. Full article
(This article belongs to the Section Water-Energy Nexus)
Show Figures

Figure 1

24 pages, 12343 KB  
Article
Multispectral UAV Image Classification of Jimson Weed (Datura stramonium L.) in Common Bean (Phaseolus vulgaris L.)
by Marlies Lauwers, Benny De Cauwer, David Nuyttens, Wouter H. Maes and Jan G. Pieters
Remote Sens. 2024, 16(18), 3538; https://doi.org/10.3390/rs16183538 - 23 Sep 2024
Cited by 2 | Viewed by 2046
Abstract
Jimson weed (Datura stramonium L.) is a toxic weed that is occasionally found in fields with common bean (Phaseolus vulgaris L.) for the processing industry. Common bean growers are required to manually remove toxic weeds. If toxic weed plants remain, the [...] Read more.
Jimson weed (Datura stramonium L.) is a toxic weed that is occasionally found in fields with common bean (Phaseolus vulgaris L.) for the processing industry. Common bean growers are required to manually remove toxic weeds. If toxic weed plants remain, the standing crop will be rejected. Hence, the implementation of an automatic weed detection system aiding the farmers is badly needed. The overall goal of this study was to investigate if D. stramonium can be located in common bean fields using an unmanned aerial vehicle (UAV)-based ten-band multispectral camera. Therefore four objectives were defined: (I) assessing the spectral discriminative capacity between common bean and D. stramonium by the development and application of logistic regression models; (II) examining the influence of ground sampling distance (GSD) on model performance; and improving model generalization by (III) incorporating the use of vegetation indices and cumulative distribution function (CDF) matching and by (IV) combining spectral data from multiple common bean fields with the use of leave-one-group-out cross-validation (LOGO CV). Logistic regression models were created using data from fields at four different locations in Belgium. Based on the results, it was concluded that common bean and D. stramonium are separable based on multispectral information. A model trained and tested on the data of one location obtained a validation true positive rate and true negative rate of 99% and 95%, respectively. In this study, where D. stramonium had a mean plant size of 0.038 m2 (σ = 0.020), a GSD of 2.1 cm was found to be appropriate. However, the results proved to be location dependent as the model was not able to reliably distinguish D. stramonium in two other datasets. Finally, the use of a LOGO CV obtained the best results. Although small D. stramonium plants were still systematically overlooked and classified as common bean, the model was capable of detecting large D. stramonium plants on three of the four fields. This study emphasizes the variability in reflectance data among different common bean fields and the importance of an independent dataset to test model generalization. Full article
(This article belongs to the Special Issue Aerial Remote Sensing System for Agriculture)
Show Figures

Figure 1

18 pages, 6008 KB  
Article
Impacts of Electric Vehicles Charging in Low-Voltage Distribution Networks: A Case Study in Malta
by Brian Azzopardi and Yesbol Gabdullin
Energies 2024, 17(2), 289; https://doi.org/10.3390/en17020289 - 6 Jan 2024
Cited by 13 | Viewed by 4229
Abstract
A high penetration of electric vehicle (EV) charging in low voltage (LV) networks can challenge grid stability due to voltage variations and limited feeder capacity. This research paper examines the integration of electric vehicle (EV) charging in real-life residential low voltage (LV) networks [...] Read more.
A high penetration of electric vehicle (EV) charging in low voltage (LV) networks can challenge grid stability due to voltage variations and limited feeder capacity. This research paper examines the integration of electric vehicle (EV) charging in real-life residential low voltage (LV) networks in Malta. The study utilizes smart metering data and presents a methodology framework and tools to analyze the impacts of EV charging on grid stability. The likelihood of challenges in the LV network is assessed by conducting simulations and deriving cumulative distribution functions (CDFs). The study also evaluates the impact of EV charging on the occurrence of network challenges and identifies predominant issues through multi-feeder analyses. Additionally, a regression analysis tool is developed to predict the impacts based on feeder characteristics. The results show strong relationships between feeder characteristics and EV charging processes, offering valuable insights for network planning and operations. However, it should be noted that the current EV charging penetration in the Maltese grid is below 1% in any LV feeder, suggesting the absence of significant technological hurdles at present. Full article
Show Figures

Figure 1

23 pages, 2822 KB  
Article
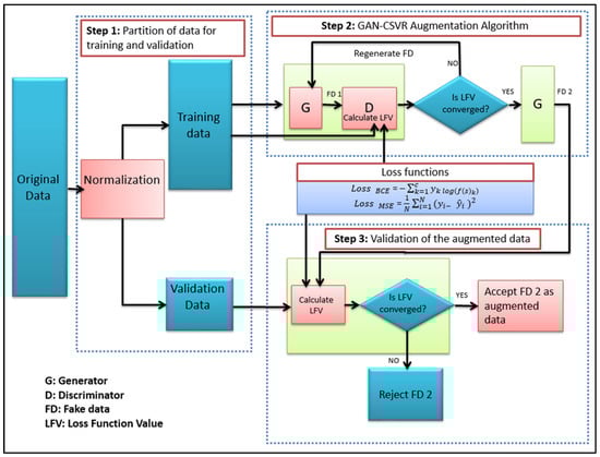
Improving Solar Radiation Forecasting Utilizing Data Augmentation Model Generative Adversarial Networks with Convolutional Support Vector Machine (GAN-CSVR)
by Abbas Mohammed Assaf, Habibollah Haron, Haza Nuzly Abdull Hamed, Fuad A. Ghaleb, Mhassen Elnour Dalam and Taiseer Abdalla Elfadil Eisa
Appl. Sci. 2023, 13(23), 12768; https://doi.org/10.3390/app132312768 - 28 Nov 2023
Cited by 10 | Viewed by 2280
Abstract
The accuracy of solar radiation forecasting depends greatly on the quantity and quality of input data. Although deep learning techniques have robust performance, especially when dealing with temporal and spatial features, they are not sufficient because they do not have enough data for [...] Read more.
The accuracy of solar radiation forecasting depends greatly on the quantity and quality of input data. Although deep learning techniques have robust performance, especially when dealing with temporal and spatial features, they are not sufficient because they do not have enough data for training. Therefore, extending a similar climate dataset using an augmentation process will help overcome the issue. This paper proposed a generative adversarial network model with convolutional support vector regression, which is named (GAN-CSVR) that combines a GAN, convolutional neural network, and SVR to augment training data. The proposed model is trained utilizing the Multi-Objective loss function, which combines the mean squared error and binary cross-entropy. The original solar radiation dataset used in the testing is derived from three locations, and the results are evaluated using two scales, namely standard deviation (STD) and cumulative distribution function (CDF). The STD and the average error value of the CDF between the original dataset and the augmented dataset for these three locations are 0.0208, 0.1603, 0.9393, and 7.443981, 4.968554, and 1.495882, respectively. These values show very significant similarity in these two datasets for all locations. The forecasting accuracy findings show that the GAN-CSVR model produced augmented datasets that improved forecasting from 31.77% to 49.86% with respect to RMSE and MAE over the original datasets. This study revealed that the augmented dataset produced by the GAN-CSVR model is reliable because it provides sufficient data for training deep networks. Full article
(This article belongs to the Section Energy Science and Technology)
Show Figures

Figure 1

13 pages, 3831 KB  
Article
Indoor Localization Algorithm Based on a High-Order Graph Neural Network
by Xiaofei Kang, Xian Liang and Qiyue Liang
Sensors 2023, 23(19), 8221; https://doi.org/10.3390/s23198221 - 2 Oct 2023
Cited by 13 | Viewed by 3578
Abstract
Given that fingerprint localization methods can be effectively modeled as supervised learning problems, machine learning has been employed for indoor localization tasks based on fingerprint methods. However, it is often challenging for popular machine learning models to effectively capture the unstructured data features [...] Read more.
Given that fingerprint localization methods can be effectively modeled as supervised learning problems, machine learning has been employed for indoor localization tasks based on fingerprint methods. However, it is often challenging for popular machine learning models to effectively capture the unstructured data features inherent in fingerprint data that are generated in diverse propagation environments. In this paper, we propose an indoor localization algorithm based on a high-order graph neural network (HoGNNLoc) to enhance the accuracy of indoor localization and improve localization stability in dynamic environments. The algorithm first designs an adjacency matrix based on the spatial relative locations of access points (APs) to obtain a graph structure; on this basis, a high-order graph neural network is constructed to extract and aggregate the features; finally, the designed fully connected network is used to achieve the regression prediction of the location of the target to be located. The experimental results on our self-built dataset show that the proposed algorithm achieves localization accuracy within 1.29 m at 80% of the cumulative distribution function (CDF) points. The improvements are 59.2%, 51.3%, 36.1%, and 22.7% compared to the K-nearest neighbors (KNN), deep neural network (DNN), simple graph convolutional network (SGC), and graph attention network (GAT). Moreover, even with a 30% reduction in fingerprint data, the proposed algorithm exhibits stable localization performance. On a public dataset, our proposed localization algorithm can also show better performance. Full article
(This article belongs to the Section Navigation and Positioning)
Show Figures

Figure 1

14 pages, 3781 KB  
Article
Impacts of Photovoltaics in Low-Voltage Distribution Networks: A Case Study in Malta
by Yesbol Gabdullin and Brian Azzopardi
Energies 2022, 15(18), 6731; https://doi.org/10.3390/en15186731 - 14 Sep 2022
Cited by 14 | Viewed by 3516
Abstract
Photovoltaic systems (PVs) are promising low-carbon technologies playing a major role in the electricity business. In terms of voltage variation and feeder usage capacity, high PV penetration levels have significant technical implications for grid stability, particularly in Low Voltage (LV) networks. This paper [...] Read more.
Photovoltaic systems (PVs) are promising low-carbon technologies playing a major role in the electricity business. In terms of voltage variation and feeder usage capacity, high PV penetration levels have significant technical implications for grid stability, particularly in Low Voltage (LV) networks. This paper presents a comprehensive PV integration analysis on real-life residential LV networks in Malta using recorded smart metering data. The methodology framework and tools developed are highlighted through step-by-step results on their usefulness. First, at the substation level, an LV network with seven LV feeders is analyzed using Monte Carlo simulations and OpenDSS. Then, Cumulative Distribution Functions (CDFs) are extracted to establish the likelihood of LV network challenges. Afterwards, 95 multi-feeder analyses assess the impact assessment on the first occurrence of LV network challenges and predominant issues. Finally, a Regression Analysis Tool, considering the regression’s standard error, is built for seven feeder characteristics to predict the impacts. The stochastic processes reveal strong relationships with feeder characteristics that are helpful for network planning and operations. However, the Maltese grid currently has less than 20% PV penetration at any LV feeder. Hence, significant technological hurdles are absent. Full article
(This article belongs to the Special Issue Future Integration of Photovoltaic Systems)
Show Figures

Figure 1

13 pages, 3018 KB  
Article
Modelling Cloud Cover Climatology over Tropical Climates in Ghana
by Felicia Dogbey, Prince Junior Asilevi, Joshua Fafanyo Dzrobi, Hubert Azoda Koffi and Nana Ama Browne Klutse
Atmosphere 2022, 13(8), 1265; https://doi.org/10.3390/atmos13081265 - 10 Aug 2022
Cited by 6 | Viewed by 5648
Abstract
Clouds play a crucial role in Earth’s climate system by modulating radiation fluxes via reflection and scattering, and thus the slightest variation in their spatial coverage significantly alters the climate response. Until now, due to the sparse distribution of advanced observation stations, large [...] Read more.
Clouds play a crucial role in Earth’s climate system by modulating radiation fluxes via reflection and scattering, and thus the slightest variation in their spatial coverage significantly alters the climate response. Until now, due to the sparse distribution of advanced observation stations, large uncertainties in cloud climatology remain for many regions. Therefore, this paper estimates total cloud cover (TCC) by using sunshine duration measured in different tropical climates in Ghana. We used regression tests for each climate zone, coupled with bias correction by cumulative distribution function (CDF) matching, to develop the estimated TCC dataset from nonlinear empirical equations. It was found that the estimated percentage TCC, 20.8–84.7 ± 3.5%, compared well with station-observed TCC, 21.9–84.4 ± 3.5%, with root mean square errors of 1.08–9.13 ± 1.8% and correlation coefficients of 0.87–0.99 ± 0.03. Overall, spatiotemporal characteristics were preserved, establishing that denser clouds tended to prevail mostly over the southern half of the forest-type climate during the June–September period. Moreover, the model and the observations show a non-normality, indicating a prevalence of above-average TCC over the study area. The results are useful for weather prediction and application in meteorology. Full article
(This article belongs to the Section Climatology)
Show Figures

Figure 1

16 pages, 5292 KB  
Article
Performance Analysis of Selected Machine Learning Techniques for Estimating Resource Requirements of Virtual Network Functions (VNFs) in Software Defined Networks
by Sahibzada Muhammad Faheem, Mohammad Inayatullah Babar, Ruhul Amin Khalil and Nagham Saeed
Appl. Sci. 2022, 12(9), 4576; https://doi.org/10.3390/app12094576 - 30 Apr 2022
Cited by 3 | Viewed by 2567
Abstract
Rapid development in the field of computer networking is now demanding the application of Machine Learning (ML) techniques in the traditional settings to improve the efficiency and bring automation to these networks. The application of ML to existing networks brings a lot of [...] Read more.
Rapid development in the field of computer networking is now demanding the application of Machine Learning (ML) techniques in the traditional settings to improve the efficiency and bring automation to these networks. The application of ML to existing networks brings a lot of challenges and use-cases. In this context, we investigate different ML techniques to estimate resource requirements of complex network entities such as Virtual Network Functions (VNFs) deployed in Software Defined Networks (SDN) environment. In particular, we focus on the resource requirements of the VNFs in terms of Central Processing Unit (CPU) consumption, when input traffic represented by features is processed by them. We propose supervised ML models, Multiple Linear Regression (MLR) and Support Vector Regression (SVR), which are compared and analyzed against state of the art and use Fitting Neural Networks (FNN), to answer the resource requirement problem for VNF. Our experiments demonstrated that the behavior of different VNFs can be learned in order to model their resource requirements. Finally, these models are compared and analyzed, in terms of the regression accuracy and Cumulative Distribution Function (CDF) of the percentage prediction error. In all the investigated cases, the ML models achieved a good prediction accuracy with the total error less than 10% for FNN, while the total error was less than 9% and 4% for MLR and SVR, respectively, which shows the effectiveness of ML in solving such problems. Furthermore, the results shows that SVR outperform MLR and FNN in almost all the considered scenarios, while MLR is marginally more accurate than FNN. Full article
(This article belongs to the Section Computing and Artificial Intelligence)
Show Figures

Figure 1

29 pages, 126182 KB  
Article
Drought Assessment Based on Fused Satellite and Station Precipitation Data: An Example from the Chengbi River Basin, China
by Chongxun Mo, Xuechen Meng, Yuli Ruan, Yafang Wang, Xingbi Lei, Zhenxiang Xing and Shufeng Lai
ISPRS Int. J. Geo-Inf. 2022, 11(1), 48; https://doi.org/10.3390/ijgi11010048 - 10 Jan 2022
Cited by 6 | Viewed by 3117
Abstract
Drought poses a significant constraint on economic development. Drought assessment using the standardized precipitation index (SPI) uses only precipitation data, eliminating other redundant and complex calculation processes. However, the sparse stations in southwest China and the lack of information on actual [...] Read more.
Drought poses a significant constraint on economic development. Drought assessment using the standardized precipitation index (SPI) uses only precipitation data, eliminating other redundant and complex calculation processes. However, the sparse stations in southwest China and the lack of information on actual precipitation measurements make drought assessment highly dependent on satellite precipitation data whose accuracy cannot be guaranteed. Fortunately, the Chengbi River Basin in Baise City is rich in station precipitation data. In this paper, based on the evaluation of the accuracy of IMERG precipitation data, geographically weighted regression (GWR), geographic difference analysis (GDA), and cumulative distribution function (CDF) are used to fuse station precipitation data and IMERG precipitation data, and finally, the fused precipitation data with the highest accuracy are selected to evaluate the drought situation. The results indicate that the accuracy of IMERG precipitation data needs to be improved, and the quality of CDF-fused precipitation data is higher than the other two. The drought analysis indicated that the Chengbi River Basin is in a cyclical drought and flood situation, and from October to December 2014, the SPI was basically between +1 and −1, showing a spatial pattern of slight flooding, normal conditions, and slight drought. Full article
Show Figures

Figure 1

30 pages, 7698 KB  
Article
Cardiac Diagnostic Feature and Demographic Identification (CDF-DI): An IoT Enabled Healthcare Framework Using Machine Learning
by Deepak Kumar, Chaman Verma, Sanjay Dahiya, Pradeep Kumar Singh, Maria Simona Raboaca, Zoltán Illés and Brijesh Bakariya
Sensors 2021, 21(19), 6584; https://doi.org/10.3390/s21196584 - 1 Oct 2021
Cited by 26 | Viewed by 4598
Abstract
The incidence of cardiovascular diseases and cardiovascular burden (the number of deaths) are continuously rising worldwide. Heart disease leads to heart failure (HF) in affected patients. Therefore any additional aid to current medical support systems is crucial for the clinician to forecast the [...] Read more.
The incidence of cardiovascular diseases and cardiovascular burden (the number of deaths) are continuously rising worldwide. Heart disease leads to heart failure (HF) in affected patients. Therefore any additional aid to current medical support systems is crucial for the clinician to forecast the survival status for these patients. The collaborative use of machine learning and IoT devices has become very important in today’s intelligent healthcare systems. This paper presents a Public Key Infrastructure (PKI) secured IoT enabled framework entitled Cardiac Diagnostic Feature and Demographic Identification (CDF-DI) systems with significant Models that recognize several Cardiac disease features related to HF. To achieve this goal, we used statistical and machine learning techniques to analyze the Cardiac secondary dataset. The Elevated Serum Creatinine (SC) levels and Serum Sodium (SS) could cause renal problems and are well established in HF patients. The Mann Whitney U test found that SC and SS levels affected the survival status of patients (p < 0.05). Anemia, diabetes, and BP features had no significant impact on the SS and SC level in the patient (p > 0.05). The Cox regression model also found a significant association of age group with the survival status using follow-up months. Furthermore, the present study also proposed important features of Cardiac disease that identified the patient’s survival status, age group, and gender. The most prominent algorithm was the Random Forest (RF) suggesting five key features to determine the survival status of the patient with an accuracy of 96%: Follow-up months, SC, Ejection Fraction (EF), Creatinine Phosphokinase (CPK), and platelets. Additionally, the RF selected five prominent features (smoking habits, CPK, platelets, follow-up month, and SC) in recognition of gender with an accuracy of 94%. Moreover, the five vital features such as CPK, SC, follow-up month, platelets, and EF were found to be significant predictors for the patient’s age group with an accuracy of 96%. The Kaplan Meier plot revealed that mortality was high in the extremely old age group (χ2 (1) = 8.565). The recommended features have possible effects on clinical practice and would be supportive aid to the existing medical support system to identify the possibility of the survival status of the heart patient. The doctor should primarily concentrate on the follow-up month, SC, EF, CPK, and platelet count for the patient’s survival in the situation. Full article
Show Figures

Figure 1

15 pages, 666 KB  
Article
Willingness to Pay for Improved Operations and Maintenance Services of Gravity-Fed Water Schemes in Idjwi Island (Democratic Republic of the Congo)
by Ruben Jimenez-Redal, Germán Arana-Landín, Beñat Landeta and Jaime Larumbe
Water 2021, 13(8), 1050; https://doi.org/10.3390/w13081050 - 11 Apr 2021
Cited by 9 | Viewed by 5008
Abstract
Developing understanding of the economic value that communities ascribe to improved operations and maintenance (O&M) services has emerged as a key factor in achieving financial sustainability for rural water systems. The present study elicits household willingness to pay (WTP) for improved O&M services [...] Read more.
Developing understanding of the economic value that communities ascribe to improved operations and maintenance (O&M) services has emerged as a key factor in achieving financial sustainability for rural water systems. The present study elicits household willingness to pay (WTP) for improved O&M services in eight gravity-fed water schemes in Idjwi Island (Democratic Republic of the Congo, DRC). A contingent valuation survey was implemented through an open-ended format questionnaire to 1105 heads of household and a log-linear regression model was employed to assess the factors influencing higher values. Findings show an average willingness to pay of 327 Congolese Francs (CDF) per month and 36 CDF per bucket. Results also indicate a significant WTP differential among studied schemes. The analysis of the conditioning factors reveals that the level of excludability, the participation in management meetings and the time employed in fetching water from an improved source are contingent with their WTP. The findings of this study are important for development agents trying to establish acceptable, affordable and practicable tariffs that help finance reliable rural water systems in Idjwi. Full article
(This article belongs to the Section Water Resources Management, Policy and Governance)
Show Figures

Figure 1

Back to TopTop