S&SEM: A Secure and Speed-Up Election Mechanism for PoS-Based Blockchain Network
Abstract
1. Introduction
- (1)
- Horizontal scaling in the network to speed up the election process.
- (2)
- Divide validators into groups to control total message broadcasting overhead and to reduce time due to the increasing number of validators in the network.
- (3)
- Select a set of valid validators from each group for the competition by using time calculations to select the most trustworthy nodes from the network.
- (4)
- We design a vote message using a vote flag and a digital signature with a secret number to secure the voting process and reduce malicious node activity.
- (5)
- We control the duplicate vote casting in the election mechanism by introducing a check duplicity round.
- (6)
- We improved the incentive mechanism (reward/punishment mechanism) by introducing an excellency scale to improve the fairness of the election process.
2. Preliminaries
2.1. DPOS
2.2. Literature Review
2.2.1. Decentralization
2.2.2. Security
2.2.3. Scalability
2.3. Significance of the Study
3. The Proposed S&SEM
3.1. Network Host
3.2. Election Starter
3.3. Excellency Scale
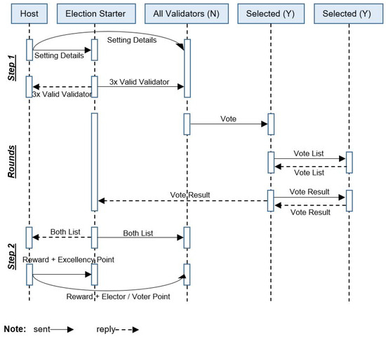
4. Election Process
4.1. STEP 1: Before the Election Process
4.1.1. Network Setting
Group Creation
- Condition 1:
z = ∑ x
k = 0
- Condition 2:
No. of Validators Selected from Each Group in the Election
No. of Validator Selected from a Group (x) = Maximum No. of Groups/No. of Groups in the Network
Vote Flag
- Index =: serial number, starts with 1
- electionNumber =: current election number
- validatorID =: ID assigned to a validator when it joined the network as the
- validator
- totalValidator =: total number of validators in the network for the current
- election process
- digitalSignOfHost =: It is the asymmetrically encrypted hash of the
- remaining four elements. The host created this digital
- signature by using its private key.
4.1.2. Election-Starter Job
validators selected from each group(x) × 3
4.2. Election Rounds
4.2.1. ROUND 1: Voting
AE (PrK, [M (SB ǁ RB ǁ DT) ǁ H (M ǁ SN)])
4.2.2. ROUND 2: Check Duplicity
4.2.3. ROUND 3: Final Voting Result
4.3. STEP 2: Election End Process
5. Algorithm and Explanation
5.1. Algorithm Preliminaries
5.2. Algorithm S&SEM Complete Mechanism
| Algorithm 1: S&SEM complete mechanism |
Initialization:
|
| Algorithm 2: Network Setting |
|
| Algorithm 3: Election Starter Job |
|
| Algorithm 4: Round Voting |
|
| Algorithm 5: Round Check Duplicity |
|
| Algorithm 6: Round Final Voting Result |
|
| Algorithm 7: Election Starter Job |
|
| Algorithm 8: Network Job |
|
6. Experiment and Evaluation
6.1. Experiment
Selection of Network Host
6.2. Evaluation
- (1)
- Denial of Service:
- (2)
- Intentional Misuse:
- (3)
- Liveness Denial:
- (4)
- Bribery/Short range attack:
- (5)
- Cryptographic attack:
7. Discussion
7.1. Performance Analysis of the Presented S&SEM Mechanism
7.1.1. Security Is Improved by
7.1.2. To Achieve Decentralization and Fairness
7.1.3. To Achieve Liveness/Stability
7.1.4. To Improve the Scalability of the Proposed S&SEM
∵ a/b = C
∴ a = Cb
∴ 5N + 2(Y)2 + Y + 4 + k
7.2. Comparison with the DPoS
7.3. Comparison with Other Network That Used DPoS
7.4. Comparison with Other Consensus That Improved DPoS
7.5. S&Sem Effect on the Main Chain
8. Conclusions
Limitations and Future Work
Author Contributions
Funding
Data Availability Statement
Conflicts of Interest
References
- Naz, S.; Lee, S.U.-J. Why the new consensus mechanism is needed in blockchain technology? In Proceedings of the 2020 Second International Conference on Blockchain Computing and Applications (BCCA), Antalya, Turkey, 2–5 November 2020; pp. 92–99. [Google Scholar]
- Merkle, R.C. Protocols for public key cryptosystems. In Secure Communications and Asymmetric Cryptosystems; Routledge: Abingdon, UK, 2019; pp. 73–104. [Google Scholar]
- Back, A. Hashcash-a Denial of Service Counter-Measure. 2002. Available online: http://www.hashcash.org/hashcash.pdf (accessed on 17 September 2024).
- Massias, H.; Serret Avila, X.; Quisquater, J.-J. Design of A Secure Timestamping Service with Minimal Trust Requirement. 2002. Available online: https://cdn.nakamotoinstitute.org/docs/secure-timestamping-service.pdf? (accessed on 11 October 2024).
- Padma, A.; Ramaiah, M. Blockchain based an efficient and secure privacy preserved framework for smart cities. IEEE Access 2024, 12, 21985–22002. [Google Scholar] [CrossRef]
- Kwon, J. Tendermint: Consensus without mining. Draft v. 0.6 Fall 2014, 1, 1–11. [Google Scholar]
- Chen, J.; Micali, S. Algorand. arXiv 2016, arXiv:1607.01341. [Google Scholar]
- Wood, G. Ethereum: A secure decentralised generalised transaction ledger. Ethereum Proj. Yellow Pap. 2014, 151, 1–32. [Google Scholar]
- Brown, R.G.; Carlyle, J.; Grigg, I.; Hearn, M. Corda: An Introduction. 2016. Available online: https://smallake.kr/wp-content/uploads/2016/10/corda-introductory-whitepaper-final.pdf (accessed on 12 November 2020).
- Padma, A.; Ramaiah, M. GLSBIoT: GWO-based enhancement for lightweight scalable blockchain for IoT with trust based consensus. Future Gener. Comput. Syst. 2024, 159, 64–76. [Google Scholar] [CrossRef]
- Nakamoto, S. Bitcoin: A Peer-To-Peer Electronic Cash System. Satoshi Nakamoto 2008. Available online: https://bitcoin.org/bitcoin.pdf (accessed on 7 December 2019).
- Bentov, I.; Lee, C.; Mizrahi, A.; Rosenfeld, M. Proof of activity: Extending bitcoin’s proof of work via proof of stake [extended abstract] y. ACM SIGMETRICS Perform. Eval. Rev. 2014, 42, 34–37. [Google Scholar] [CrossRef]
- Bentov, I.; Gabizon, A.; Mizrahi, A. Cryptocurrencies without proof of work. In Proceedings of the International Conference on Financial Cryptography and Data Security, Christ Church, Barbados, 22–26 February 2016; Springer: Berlin/Heidelberg, Germany, 2016; pp. 142–157. [Google Scholar]
- Buchman, E. Tendermint: Byzantine Fault Tolerance in the Age of Blockchains; University of Guelph: Guelph, ON, Canada, 2016. [Google Scholar]
- King, S.; Nadal, S. Ppcoin: Peer-To-Peer Crypto-Currency with Proof-Of-Stake. Self-Publ. Pap. 2012, 19. Available online: https://bitcoin.peryaudo.org/vendor/peercoin-paper.pdf (accessed on 5 November 2023).
- Xiao, Y.; Zhang, N.; Lou, W.; Hou, Y.T. A survey of distributed consensus protocols for blockchain networks. IEEE Commun. Surv. Tutor. 2020, 22, 1432–1465. [Google Scholar] [CrossRef]
- Larimer, D. Delegated Proof-Of-Stake (DPOS). Bitshare Whitepaper Ed. 2014. Available online: https://how.bitshares.works/en/master/technology/dpos.html (accessed on 1 October 2022).
- Xu, B.; Luthra, D.; Cole, Z.; Blakely, N. EOS: An architectural, performance, and economic analysis. Retrieved June 2018, 11, 41. [Google Scholar]
- Steem an Incentivized Blockchain-Based Public Content Platform. 2018. Available online: https://steem.com/steem-whitepaper.pdf (accessed on 5 December 2023).
- Kordek, M.; Beddows, O. White Paper: Lisk; Technical Report. 2016. Available online: https://www.allcryptowhitepapers.com/wp-content/uploads/2018/05/Lisk-White-Paper.pdf (accessed on 1 November 2023).
- Luo, Y.; Chen, Y.; Chen, Q.; Liang, Q. A new election algorithm for DPos consensus mechanism in blockchain. In Proceedings of the 2018 7th International Conference on Digital Home (ICDH), Guilin, China, 30 November–1 December 2018; pp. 116–120. [Google Scholar]
- Bing, W.; Hui-ling, L.; Li, P. Optimized DPoS consensus strategy: Credit-weighted comprehensive election. Ain Shams Eng. J. 2023, 14, 101874. [Google Scholar] [CrossRef]
- Li, W.; Deng, X.; Liu, J.; Yu, Z.; Lou, X. Delegated proof of stake consensus mechanism based on community discovery and credit incentive. Entropy 2023, 25, 1320. [Google Scholar] [CrossRef]
- Fan, X.; Chai, Q. Roll-DPoS: A randomized delegated proof of stake scheme for scalable blockchain-based internet of things systems. In Proceedings of the 15th EAI International Conference on Mobile and Ubiquitous Systems: Computing, Networking and Services, New York, NY, USA, 5–7 November 2018; pp. 482–484. [Google Scholar]
- Kim, J.; Oh, S.; Kim, Y.; Kim, H. Improving Voting of Block Producers for Delegated Proof-of-Stake with Quadratic Delegate. In Proceedings of the 2023 International Conference on Platform Technology and Service (PlatCon), Busan, Republic of Korea, 16–18 August 2023; pp. 13–17. [Google Scholar]
- Mišić, J.; Mišić, V.B.; Chang, X. Towards decentralization in dpos systems: Election, voting and leader selection using virtual stake. IEEE Trans. Netw. Serv. Manag. 2023, 21, 1777–1790. [Google Scholar] [CrossRef]
- Chen, R.; Wang, L.; Zhu, R. Improvement of delegated proof of stake consensus mechanism based on vague set and node impact factor. Entropy 2022, 24, 1013. [Google Scholar] [CrossRef]
- Sun, Y.; Yan, B.; Yu, J.; Duan, X. A node preference-aware delegated proof of stake consensus algorithm with reward and punishment mechanism. In Proceedings of the International Conference on Wireless Algorithms, Systems, and Applications, Nanjing, China, 25–27 June 2021; Springer: Berlin/Heidelberg, Germany, 2021; pp. 572–583. [Google Scholar]
- Yang, F.; Zhou, W.; Wu, Q.; Long, R.; Xiong, N.N.; Zhou, M. Delegated proof of stake with downgrade: A secure and efficient blockchain consensus algorithm with downgrade mechanism. IEEE Access 2019, 7, 118541–118555. [Google Scholar] [CrossRef]
- Tan, C.; Xiong, L. DPoSB: Delegated Proof of Stake with node’s behavior and Borda Count. In Proceedings of the 2020 IEEE 5th Information Technology and Mechatronics Engineering Conference (ITOEC), Chongqing, China, 12–14 June 2020; pp. 1429–1434. [Google Scholar]
- Xu, G.; Liu, Y.; Khan, P.W. Improvement of the DPoS consensus mechanism in blockchain based on vague sets. IEEE Trans. Ind. Inform. 2019, 16, 4252–4259. [Google Scholar] [CrossRef]
- Zhang, K.; Qiu, Z.; Chen, T.; Lin, J.; Lian, Y.; Yang, Z.; Liu, L.; Lu, B.; Yang, L.; Xie, G. Research and improvement of blockchain DPoS consensus mechanism. In Proceedings of the International Conference on Computer Engineering and Networks; Springer: Berlin/Heidelberg, Germany, 2022; pp. 1284–1292. [Google Scholar]
- Zhao, M.; Dai, C.; Guo, B. Safe and Efficient Delegated Proof of Stake Consensus Mechanism Based on Dynamic Credit in Electronic Transaction. J. Internet Technol. 2023, 24, 123–133. [Google Scholar] [CrossRef]
- Chen, S.; Xie, M.; Liu, J.; Zhang, Y. Improvement of the DPoS consensus mechanism in blockchain based on PLTS. In Proceedings of the 2021 7th IEEE Intl Conference on Big Data Security on Cloud (BigDataSecurity), IEEE Intl Conference on High Performance and Smart Computing,(HPSC) and IEEE Intl Conference on Intelligent Data and Security (IDS), New York, NY, USA, 15–17 May 2021; pp. 32–37. [Google Scholar]
- Hu, Q.; Yan, B.; Han, Y.; Yu, J. An improved delegated proof of stake consensus algorithm. Procedia Comput. Sci. 2021, 187, 341–346. [Google Scholar] [CrossRef]
- Sun, Y.; Yan, B.; Yao, Y.; Yu, J. DT-DPoS: A delegated proof of stake consensus algorithm with dynamic trust. Procedia Comput. Sci. 2021, 187, 371–376. [Google Scholar] [CrossRef]
- Wang, Q.; Xu, M.; Li, X.; Qian, H. Revisiting the Fairness and Randomness of Delegated Proof of Stake Consensus Algorithm. In Proceedings of the 2020 IEEE Intl Conf on Parallel & Distributed Processing with Applications, Big Data & Cloud Computing, Sustainable Computing & Communications, Social Computing & Networking (ISPA/BDCloud/SocialCom/SustainCom), Exeter, UK, 17–19 December 2020; pp. 305–312. [Google Scholar]
- Bachani, V.; Bhattacharjya, A. Preferential delegated proof of stake (PDPoS)—Modified DPoS with two layers towards scalability and higher TPS. Symmetry 2022, 15, 4. [Google Scholar] [CrossRef]
- Sobti, R.; Geetha, G. Cryptographic hash functions: A review. Int. J. Comput. Sci. Issues (IJCSI) 2012, 9, 461. [Google Scholar]
- Aydar, M.; Cetin, S.C.; Ayvaz, S.; Aygun, B. Private key encryption and recovery in blockchain. arXiv 2019, arXiv:1907.04156. [Google Scholar]
- Milanov, E. The RSA Algorithm. RSA Lab. 2009, pp. 1–11. Available online: https://sites.math.washington.edu/~morrow/336_09/papers/Yevgeny.pdf (accessed on 1 November 2023).
- Hellman, M.E. An overview of public key cryptography. IEEE Commun. Mag. 2002, 40, 42–49. [Google Scholar] [CrossRef]
- Pooja, M.; Yadav, M. Digital signature. Int. J. Sci. Res. Comput. Sci. Eng. Inf. Technol. (IJSRCSEIT) 2018, 3, 71–75. [Google Scholar]
- Naz, S.; Lee, S.U.-J. Sea Shield: A Blockchain Technology Consensus to Improve Proof-of-Stake-Based Consensus Blockchain Safety. Mathematics 2024, 12, 833. [Google Scholar] [CrossRef]
- Guo, H.; Yu, X. A survey on blockchain technology and its security. Blockchain: Res. Appl. 2022, 3, 100067. [Google Scholar] [CrossRef]
- Cyber Security Attack, Liveness Denial. 2024. Available online: https://github.com/slowmist/Cryptocurrency-Security-Audit-Guide/blob/main/Blockchain-Common-Vulnerability-List.md#liveness-denial (accessed on 15 September 2024).
- Cyber Security Attack, Bribery Attack. 2024. Available online: https://github.com/slowmist/Cryptocurrency-Security-Audit-Guide/blob/main/Blockchain-Common-Vulnerability-List.md#bribery-attack (accessed on 20 September 2024).
- Cyber Security Attack, Birthday Attack. 2024. Available online: https://en.wikipedia.org/wiki/Birthday_attack (accessed on 17 September 2024).
- Cyber Security, Brute Force Attack. 2024. Available online: https://fastercapital.com/keyword/brute-force-attack.html (accessed on 18 September 2024).
- Complete Guide to SHA Encryption Types. 2024. Available online: https://www.securew2.com/blog/what-is-sha-encryption-sha-256-vs-sha-1 (accessed on 22 September 2024).
- Dao, T. Advanced Decentralized Blockchain Platform; Tech. Rep: 2018. Available online: https://static.hamtapay.net/uploads/2023/08/white_paper_tron_2_0.pdf (accessed on 20 July 2024).
- Aydinli, K. Performance assessment of Cardano. Indep. Study–Commun. Syst. Group. 2019, pp. 1–39. Available online: https://files.ifi.uzh.ch/CSG/staff/Rafati/Kursat_IS.pdf (accessed on 15 July 2024).
- EOS Whitepapers—Whitepaper.io. Available online: https://www.allcryptowhitepapers.com/eos-whitepaper/ (accessed on 7 August 2024).
- David, B.; Gaži, P.; Kiayias, A.; Russell, A. Ouroboros praos: An adaptively-secure, semi-synchronous proof-of-stake blockchain. In Proceedings of the Advances in Cryptology–EUROCRYPT 2018: 37th Annual International Conference on the Theory and Applications of Cryptographic Techniques, Tel Aviv, Israel, 29 April–3 May 2018; Proceedings, Part II 37. Springer: Berlin/Heidelberg, Germany, 2018; pp. 66–98. [Google Scholar]

















| 1. Improves election mechanism by ring-based coordinated algorithm [21]. |
| 2. Improved voting mechanism by calculating the node’s activity [22]. |
| 3. Improve voting by using a page rank algorithm [23]. |
| 4. Improve voting by a community voting process to select the block producers [24]. |
| 5. Improve voting by a Quadratic voting process [25]. |
| 6. Improve voting by using virtual stakes as a motivator for election [26]. |
| 7. Improve voting by Agent node selection by using two dynamic rule sets and providing the size of the agent nodes [27]. |
| 8. Improve voting by increasing the enthusiasm of nodes and removing the exception node [28]. |
| 1. Improve election by using computational power rather than stake value [29]. |
| 2. Improve election by restricting malicious node reelection by calculating witness nodes’ behavior during block creation [30]. |
| 3. Improve the voting mechanism to select agent nodes by categorized votes [31]. |
| 4. Improve the voting incentive mechanism by selecting representative agents from the campaign node [32]. |
| 5. They present a system for node classification based on their past behavior [33]. |
| 6. Improved voting by using support and oppose vote methods to select the delegate nodes [34]. |
| 7. Select only high-quality nodes to participate in the consensus algorithm [35]. |
| 8. Increases trust using the Eigen Trust model and the transaction association and reduces collision attacks [36]. |
| 9. Improve the fairness of the DPoS by using a cascade progressive-like ranking strategy [37]. |
| Decentralization | Increase centralization because of the voting process [21] |
| Delegated nodes having high stakes are selected frequently [22] | |
| Voting from one ballot, one vote, to one ballot, multiple votes [23] | |
| Centralization in the voting process [24] | |
| Influence of high-stakes entities in the voting [25] | |
| The truthfulness of witness votes during the process [26] | |
| The number of nodes and voting process issues [27] | |
| Reputation of the witness nodes [28] | |
| Scalability | Throughput of the consensus [38] |
| Security | Witness’s malicious conduct during the consensus [29] |
| Malicious nodes to get reelected as witness nodes [30] | |
| Malicious nodes are selected as agent nodes [31] | |
| Low enthusiasm and malicious activity of nodes in the voting [32] | |
| Node classification on their behavior between malicious nodes and honest nodes [33] | |
| Malicious node selection Issue [34] | |
| Malicious nodes’ concern in the voting procedure [35] | |
| Witness node’s confidentiality and reliability [36] | |
| Fairness evaluation of the block creators [37] |
| No. of Groups | 1 | 2 | 3 | 5 | 6 | 10 | 15 | 30 |
|---|---|---|---|---|---|---|---|---|
| No. of validator selected from group (x) | 30/1 = 30 | 30/2 = 15 | 30/3 = 10 | 30/5 = 6 | 30/6 = 5 | 30/10 = 3 | 30/15 = 2 | 30/30 = 1 |
| Vote Flag for Validator | Index | ElectionNumber | ValidatorID | totalValidator | DigitalSign |
|---|---|---|---|---|---|
| 6 | 1 | 7 | 6 | 250 | 0000 |
| 8 | 2 | 7 | 8 | 250 | 0000 |
| 9 | 3 | 7 | 9 | 250 | 0000 |
| M | Vote Message |
| SB | Sender vote flag |
| RB | Receiver vote flag |
| DT | Date-Time |
| H | Hash |
| SN | Secret Number |
| PrK | Private Key |
| PbK | Public Key |
| AE | Asymmetric Encryption |
| z | Number of validators that need to be selected from the election |
| x | Number of validators that need to be selected from each group |
| y | Number of validators in each group for the competition |
| v | Total number of validators present in a group |
| The Below Terms Are Process Messages | |
| HOST_RELEASE | Represents election details released by the network host during the network setting process. |
| VOTE | It is the vote of the validator for this election sent by one validator to another during the election process. |
| VOTELIST | It is a list of votes received by a validator during the voting round. |
| VOTERLIST | It is the list of validators that sent the vote to one validator during the voting phase. |
| VOTEDETAILS | It is the list of (validator final vote results) with other vote details. |
| FINAL_LIST_DETAILS | It is the list of the selected validators from this election. |
| DUPLICITYREWARDPENALTY | It is the report of the duplicate vote from the validator to the network. |
| Symbols Used In The Algorithm | |
| µ | Represents voter list value |
| β | Represents the vote value |
| γ | Represents the vote list value |
| Ω | Holds the value of host release |
| δ | This symbol is used to represent group number |
| Э | This symbol is used to represent the validator ID |
| Ϭ | This symbol is used to represent the election number |
| Scheduled Timeouts For Each Round | |
| OnVotingPeriodEnd | After the completion of the specified time of the voting round |
| OnCheckDuplicityPeriodEnd | After finishing the specified time of the CheckDuplicity round |
| OnFinalVoteResultPeriodEnd | After the given time completion of FinalVotingResult round |
| Network | Election Held at | Number of Selection |
|---|---|---|
| Tron | In every 24 h | 27 Super Representative candidates |
| Cardano | In every five days | Multiple slot leaders as per network |
| EoS | In every 2 min and 6 s | The top 21 are selected |
| S&SEM | Can be possible after 7 s on 100 validators | Any number can be selected |
Disclaimer/Publisher’s Note: The statements, opinions and data contained in all publications are solely those of the individual author(s) and contributor(s) and not of MDPI and/or the editor(s). MDPI and/or the editor(s) disclaim responsibility for any injury to people or property resulting from any ideas, methods, instructions or products referred to in the content. |
© 2024 by the authors. Licensee MDPI, Basel, Switzerland. This article is an open access article distributed under the terms and conditions of the Creative Commons Attribution (CC BY) license (https://creativecommons.org/licenses/by/4.0/).
Share and Cite
Naz, S.; Siddiqui, M.J.; Lee, S.U.-J. S&SEM: A Secure and Speed-Up Election Mechanism for PoS-Based Blockchain Network. Mathematics 2024, 12, 3263. https://doi.org/10.3390/math12203263
Naz S, Siddiqui MJ, Lee SU-J. S&SEM: A Secure and Speed-Up Election Mechanism for PoS-Based Blockchain Network. Mathematics. 2024; 12(20):3263. https://doi.org/10.3390/math12203263
Chicago/Turabian StyleNaz, Sana, Mohsin Javaid Siddiqui, and Scott Uk-Jin Lee. 2024. "S&SEM: A Secure and Speed-Up Election Mechanism for PoS-Based Blockchain Network" Mathematics 12, no. 20: 3263. https://doi.org/10.3390/math12203263
APA StyleNaz, S., Siddiqui, M. J., & Lee, S. U.-J. (2024). S&SEM: A Secure and Speed-Up Election Mechanism for PoS-Based Blockchain Network. Mathematics, 12(20), 3263. https://doi.org/10.3390/math12203263

