Condition-Based Maintenance in Aviation: Challenges and Opportunities
Abstract
:1. Introduction
- Challenges and opportunities for CBM in aviation are assessed across an aircraft lifecycle perspective, using input from the Horizon 2020 Real-time Condition-Based Maintenance for Adaptative Aircraft Maintenance Planning (ReMAP) project, a 4-year European research project that ran from 2018 to 2022 and focused on CBM in aviation (Real-time Condition-Based Maintenance for Adaptative Aircraft Maintenance Planning project—https://h2020-remap.eu, accessed on 14 July 2023). The scale of this project and its activities have enabled several advances and novel considerations in the discussion of CBM, moving this research beyond the current state of the art and leading into a discussion of policy implications;
- The assessment is performed using a generalizable and holistic assessment framework of CBM developed based on the framework proposed by Ingemarsdotter et al. [12].
2. Theoretical Context
2.1. Definition and Characteristics of CBM
- Condition/Health Monitoring involves the direct and indirect collection of information regarding the health state of the asset. This information can be gathered using signals from sensors installed onboard the aircraft or resorting to ‘off-board’ Non-destructive Tests (NDT), such as visual inspection, acoustic emissions, or liquid penetrant testing. These data can be generated for continuous or periodic monitoring purposes, producing condition indicators describing the health state of the asset;
- Aircraft Health Management (AHM), also called Integrated Aircraft Health Management (IAHM), is the process of utilizing aircraft condition monitoring data, operational data, and associated event data to infer the health state and predict the health degradation of the asset over time. Health management approaches in aviation are typically subdivided into systems and structures applications. The former is expressed in the field of Prognostics and Health Management (PHM), which includes methods for failure detection and subsequent prognostics. Structural applications are embodied in Structural Health Monitoring (SHM), which covers damage detection, identification, and prognostics. Despite having different names and incidences, both concepts refer to the capability of using single or multiple health condition indicators and physics or data-driven techniques to diagnose faulty states and estimate the Remaining Useful Life (RUL) of the system or structural element, respectively. In some applications, AHM is also extended to include a prescriptive layer suggesting the best moment to perform maintenance on the specific component being monitored;
- Maintenance planning is the process of scheduling aircraft maintenance on the basis of health assessment and prediction, availability of the resources available to perform maintenance, and the goal of maximizing fleet availability. This element includes the identification of (1) which maintenance action(s) may be required, (2) when these action(s) may be required, (3) and which resources are necessary for the planning and execution of the action(s) at hand. Two important aspects of this process are the combination of distinct requirements for different maintenance actions and satisfying task grouping constraints to produce efficient maintenance schedules for a fleet of aircraft. The resulting maintenance schedule(s) and plan(s) ultimately result in aircraft availability. When aircraft have been maintained and are back in service, aircraft utilization under various conditions and within various environments yields inputs to condition monitoring, closing the loop.
2.2. CBM Implementation Process Representations
- While CBM and its constituent elements have been well-studied (as also covered by a number of reviews focusing on PHM and SHM e.g., [4]), very few papers comprehensively cover all elements of the definition of CBM as presented in Figure 1. Existing research work has the tendency to be focused on technical, decision-making, or economical aspects;
- A dedicated, up-to-date, multi-stakeholder review of CBM for the application domain of aviation is missing in the state of the art. Available reviews typical consider aviation as one of multiple domains. In doing so, challenges and opportunities specific to the domain are not given sufficient attention. In addition, available reviews—as well as many application studies—are purely academic in nature; that is, they encompass an ‘outsider’ perspective on CBM but do not actively involve input from industrial stakeholders such as airlines, maintenance, repair and overhaul (MRO) companies, primes, suppliers, and legislators.
3. Method
- To ensure a systematic and comprehensive review of all elements of CBM as defined previously, a structured review framework is required to guide analysis and discussion. Several frameworks have been considered, including generic strategic frameworks such as SWOT analysis (Strengths, Weaknesses, Opportunities, Threats) [29] and PEST (Political, Economic, Sociological, Technological) and its variants [30], as well as Porter’s five forces framework [31]. In addition, a recent framework developed specifically for reviewing CBM [12] has been considered. The latter has been selected as a starting point. Its characteristics are discussed in more detail in Section 3.1. However, its existing caveats (as briefly mentioned in Section 2.2 and further substantiated in Section 3.2) require adaptation of the framework. To this end, framework adaptations include a more detailed specification of the context layer, inclusion of economic evaluation considerations, and a representation of product lifecycle aspects. This is further discussed in Section 3.2;
- The adapted framework is applied towards a systematic review of CBM in aviation, highlighting challenges and opportunities and discussing policy implications, in Section 4.
3.1. Integrated Framework for IoT and CBM Assessment
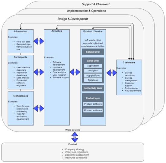
- Information: products and systems typically generate data; when viewed in context with other data, the result is considered information [34]. In the framework, information is represented as entities that are “used, created, captured, transmitted, stored, retrieved, manipulated, updated, displayed, and/or deleted by processes and activities” [33];
- Participants: participants are actors in the work system, producing the actual work. This element is one of two representations of the human elements and their contributions;
- Technologies: technologies “include both tools that are used by work system participants and automated agents; that is, hardware/software configurations that perform totally automated activities” [33];
- Activities: activities are actions that “occur in a work system to produce products/services for its customers” [33];
- Product/Service: product(s) and/or service(s) “consist of information, physical things, and/or actions produced by a work system for the benefit and use of its customers” [33]. The integrated framework extends this element by introducing the layered technology stack framework, including a service layer, cloud layer, connectivity layer, and product layer;
- Customers: customers are “recipients of a work system’s products/services for purposes other than performing work activities within the work system” [33];
- Context: context refers to issues of relevance towards a work system, including environmental considerations (such as organizational, cultural, competitive, technical, regulatory, and demographic factors), infrastructure (resources that are used by the work system but are managed outside of the system), and strategies.
3.2. Integrated Framework Adaptations
- The integrated framework lacks a clear substantiation of the context layer. In particular, legislative constraints and several resource considerations (especially regarding workforce characteristics) are not clearly identified, while these are quite relevant for policy uptake in general and in aviation in particular;
- The integrated framework lacks attention towards the economic assessment of policies. In other words, requirements and constraints posed by policy assessment, including associated metrics and performance, are not addressed. This includes considerations of potential commercial revenue and resource requirements. Furthermore, vital questions regarding CBM adoption cannot readily be assessed, for instance, which components are best to equip with novel technology first and which to maintain using legacy policies;
- There is no clear mechanism for translating findings regarding alignment (or misalignment) into implementation and through-life management requirements;
- There is no clear representation of product or service lifecycle considerations; how can a new policy be adopted and applied over time?
- Identifying relevant context, including cost-benefit assessment, resources, and regulations, responding to the issues mentioned in the first and second bullet points above. These points are explored in more detail relative to CBM in aviation in Section 4;
- A feedback loop from customers towards the prior elements to represent requirements flow down: in an aviation context, customers—especially launch customers—will play a major role in the definition and refinement of maintenance programs, as per the dominant MSG-3 maintenance program development logic. The associated requirements flow down influences CBM design and implementation across products and services, the enabling activities, information, participants, and technologies. The framework has been extended through a (simple) visual indication of feedback loops (via the directed arrows);
- Representation of product and service lifecycle considerations: extending on the integrated framework, product and service lifecycles are represented through three main phases, namely, design and development, implementation and operations, and support and phase-out. These phases allow for an explicit consideration of the long-term adoption and evolution of CBM policy for an aircraft lifecycle as well as associated process requirements, which may cover periods of 20+ years (depending on aircraft type). Aircraft configurations, as well as associated maintenance programs, are typically subject to significant updates and revisions during these timeframes, necessitating a representation in the framework.
4. Application to CBM in Aviation: Limitations, Challenges, Policy Implications, and Opportunities
4.1. Alignment of Information—Activities
4.1.1. Data Availability
4.1.2. Data Quality
4.1.3. Data Quantity
4.1.4. Timeliness of Data
4.2. Alignment of Participants—Activities
- In-house development capabilities may be limited. Only OEMs, some tier 1 suppliers and the largest in-house MRO providers in the industry have sufficient R&D capacity to develop CBM solutions at scale;
- CBM development requires particular skills and certifications, many of which are not formally laid down anywhere. MROs, operators, and OEMs are developing these skill sets over time, but few formal guidelines or programs exist to identify and address skills and certification requirements;
- CBM development requires cooperation across multiple elements of the aviation system. In particular, operations and maintenance departments are involved in CBM development, but not every organization has access to the supporting expertise in these departments. This may be due to internal reasons (e.g., the existence of silos between departments) or external reasons (e.g., being an independent MRO provider without access to operations).
4.3. Alignment of Technology—Activities
4.4. Alignment of Activities—Product/Service
- In several cases, there are very few failures or extreme health degradation examples in health data from components of operational aircraft. Following the airworthiness or commercial requirements, the operators frequently replace or repair the components way before the end life or failure status. This makes it hard to develop and train health management models to detect and predict these failures;
- The lack of publicly available operational aircraft data for model developers to use and exploit. Access to real public datasets can help researchers and digital solutions developers improve their solutions and address the practical challenges of implementation;
- A lack of physical knowledge about the failure behavior of the system or structural element. Usually owned by the manufacturer, this knowledge is present in some existing physics-based or model-based health management models. Good examples are some of the Engine Condition Monitoring solutions on the market. However, for commercial reasons, this knowledge is not necessarily shared with operators and third-party model developers, limiting the development of knowledge-based models for health management. It was noted in ReMAP that a purely data-driven approach might not lead to sufficiently reliable health management models. Understanding component physics and failure behavior may be necessary to improve the suitability of health management models for practical application;
- The value of the sensor data collected to detect and explain health degradation. As noted previously, most sensors on board aircraft are not intended to monitor the health degradation of associated or related aircraft components. This means that it is not always possible to identify the fault signature in the data obtained by the sensors.
4.5. Alignment of Customer—Product/Service
- The use of thresholds for condition indicators: various detection and diagnostic algorithms use thresholds to inform subsequent decision-making, especially in military applications. If these thresholds are set by developers but are not interpretable by end-users, there is a risk of rote acceptance or neglect of advisories generated by a CBM system;
- False positives and false negatives: most CBM models and algorithms deal with a probabilistic assessment of the health condition of a component and will occasionally get it wrong. False predictions—either false positives or negatives—may reduce acceptance of CBM solutions for end-users;
- Feedback loop from end-users: as noted by Van de Kerkhof et al. [13], CBM solutions require the continuous collection of high-quality data, which involves time from engineers (both licensed aircraft maintenance engineers (LAMEs) and engineers in the supporting MRO organization). However, these engineers may not feel the motivation to record data accurately, given that they may not see the benefit directly from the additional efforts they put into recording these data;
- Explainability of advisories: even when reliable health management models are considered, the additional challenge is to track and explain the results produced by diagnostic and prognostic models. This can be mitigated by extending the models with a set of processes and methods that can enable the human user to understand and trust the results created by what could be seen as a ‘black box’. There is a growing interest and literature on Explainable Artificial Intelligence (XAI) that aims to address this challenge (e.g., [36]);
- Increased stochasticity in maintenance planning: when moving from an inspection-based regime to CBM, one unintended consequence may be that the variability in maintenance intervals increases as fixed intervals are replaced by predictions. This can complicate maintenance planning, especially if CBM is adopted at an increased scale. The maintenance planners must consider the health prognostics of all components being monitored in the fleet to plan the required maintenance actions and keep the aircraft airworthy while respecting flight schedule requirements and maintenance resource limitations. Overall, there is a paradigm change from static and deterministic intervals to probabilistic results subject to error and uncertainty. How will the current customers (planners) deal with the product output of an entirely new nature?
4.6. Alignment of Context
4.6.1. Economic Assessment of CBM in Aviation
4.6.2. Legislative Context of CBM in Aviation
4.6.3. Lifecycle Considerations for CBM in Aviation
5. CBM Policy Implications: Future Opportunities and Solution Directions
- Data quantity and quality:
- Sharing data and information between airlines to increase the number of failures in the datasets used to train CBM algorithms. Given the confidentiality and protection of the data, this can be overcome with the use of federated analytics [41]. Federated analytics is a technique used to train machine learning (ML) models across many clients by collecting the data into a central node, ensuring that only the client has a copy of their data. This technique is used, e.g., by developers of mobile applications. Synthetic datasets development using data augmentation for Machine Learning methods is an interesting future direction as well [42,43,44,45]. This way, the problem of degradation data scarcity could be effectively alleviated and hybrid, real, and synthetic data could be used to design diagnostic/prognostic methodologies;
- To help resolve the paucity of failure data, lab tests can be considered to generate data that can be used to develop CBM algorithms for safety-critical components that exceedingly rarely fail.
- CBM development:
- To address the risks posed by a lack of data—posed both by new and modified components—and its flow-on effect towards CBM development, multiple initiatives can be employed. The first is to develop an initial understanding of component behavior. The operator can, together with the manufacturer, define the ‘normal operating’ behavior of the component and monitor deviations from this behavior to detect degradation. A second approach is using data from the certification process, if available. These data can be used to develop an initial data-based model. This complementary approach can also help to define ‘normal functioning’ behavior. In the case of a good knowledge of the new or modified component, a third solution could be to use artificial intelligence (AI) or model-based simulators to generate synthetic data and help the model developer identify potential future health degradation patterns. The challenge lies in developing trustworthy models to generate the synthetic data. Once more, the data collected during the certification process can be relevant to increase the reliability of such models;
- Collaboration is required between similar stakeholders. Due to the global scope of the aviation sector, regulators have to work in unity. Manufacturers share similar technology and clients with heterogeneous fleets. Industry IT standards will be needed to facilitate the marketability of IT solutions;
- Currently, manufacturers are directly competing with operators (and maintenance service providers) in developing after-services, including maintenance support. The collaboration will be fostered by generating contexts in which both (or all) partners benefit from it. This may require new contractual arrangements between parties. For instance, current guarantee and after-sale assistance contracts do not usually foresee using health management solutions to support the maintainability and replaceability of the aircraft parts covered in these contracts. However, both parties will eventually benefit from collaborating in setting up these health management solutions and service thresholds together;
- The previous two points already identified the need for strong collaboration among stakeholders in the aviation industry to push CBM forward. This perspective can be extended to include researchers, education institutions, OEMs, suppliers, operators, IT providers, and regulators. No CBM solution will fully work without the involvement of multiple stakeholders.
- CBM assessment:
- A full assessment of CBM policies will require a well-defined set of metrics and their consistent use for assessment purposes. In particular, ‘traditional’ accuracy metrics (such as Root Mean Square Error (RMSE) for RUL predictions) have to be translated into meaningful economic metrics for operators and MROs to work with. As part of this, an integration of predictions with decision support (in particular relative to maintenance planning optimization) is a must;
- To enable a fair comparison with a CBM policy, interval-based interventions that do not result in actionable outcomes should be viewed as No Fault Found (NFF) events. Following this comparison, the goal should be to adopt a CBM policy that results in fewer NFF cases compared to an interval-based maintenance policy. Still, the operator should be prepared to experience NFF occurrences for non-critical systems since no health management model can be perfectly accurate. For critical systems, the challenge would be to eliminate false negatives (i.e., situations where the model predicts a health state, but a failure is observed in practice) without compromising accuracy over false positives. In the case the false negatives cannot be reduced to an acceptable level of safety, a cost-efficient backup process has to be in place;
- Definitions will have to be reconsidered as well, as predicting a future failure under a CBM policy is not the same as detecting a fault under today’s paradigm. For instance, within ReMAP’s demonstration phase, on two occasions, prognostic models triggered a potential problem with a component. However, upon manual validation of the issue (using the Fault Isolation Manual), the component was still tested within operational limits as per the Component Maintenance Manual, meaning that a preventive removal could not be justified. Consequently, the component had to stay on the aircraft, only to fail a few weeks later.
- Usability and acceptance of CBM:
- To help transform black-box CBM algorithms into white-box, interpretable, and acceptable algorithms, the use of explainable AI [46] should be considered. This can help both the acceptance of the solutions and the trust on CBM policies;
- The maintenance planning decision process can be helped by the development of optimization tools while dealing with increasing information resulting from the adoption of CBM. These solutions need to produce fast, flexible, but also stable maintenance schedules when reacting to predictive information from many components in a fleet of aircraft. The use of machine learning (ML) techniques, such as deep reinforcement learning [9,10], are promising solutions.
- Workforce considerations:
- The automation aspects of CBM may help to address workforce constraints faced by MROs pre- and post-COVID. In tandem with this, the successful adoption of CBM may require the progressive replacement of part of the ageing MRO technician population by data-oriented experts to support the required technological development and lifecycle management. Future aircraft maintenance engineers must be prepared to deal with the Industry 4.0 transformation in the maintenance, repair, and operations industry. This will increase the need for more data science experts to be attracted to the maintenance field. Still, the industry recognizes that the preference goes to domain experts, knowledgeable in aircraft technology, sensing technology, and maintenance operations, who are trained to recognize the value of data and able to exploit the power of data. There should be an effort to train future engineers to understand the complex world of maintenance operations and comprehend certification and (continued) airworthiness processes, emphasizing the relevance of data-driven analysis and informed decision-making. This includes preparing future maintenance engineers to be able to read and understand probabilistic information resulting from, for example, the use of health management models;
- A final point regarding education is the definition of a common language. Many terms are used to define health management solutions and technology, as highlighted previously. The obvious case is the use of the term CBM, which does not have a standard and industry-accepted definition. This forest of terms and concepts jeopardizes the understanding and discussion of health management solutions. Education institutions and aviation standards entities must play an essential role in uniformizing the industry terminology. The concept of CBM as introduced in Figure 1 is one small step to facilitate this process.
- CBM and future technology:
- A potential path forward for CBM technology is to consider wireless sensors. However, it is considered by the industry that wireless sensors do not yet offer a reasonable solution for aircraft health management. Despite being a good solution in terms of the added weight to the aircraft, some hindrances constrain the applicability of this technology in practice. A major concern is the power supply for these sensors. The most attractive positions for wireless sensors are remote regions of aircraft, such as the tip inside wing boxes, for which long cables would be required in the case of wired sensors. However, these are also regions that are difficult to access for the regular replacement of sensor batteries. In addition, these sensors require a monitoring system on their own to track the state of charge of the batteries. Another issue with current technology is that wireless data transmission is still unreliable and not acceptable in the case of military aircraft;
- CBM has the potential to facilitate the transition to new energy sources for aircraft propulsion. It may reduce the costs of adopting new power sources and monitor the evolution of the degradation of technologies still in the infancy phase. For instance, it is not yet known if sustainable Aviation Fuel (SAF) use in current technology will require a different maintenance program. A health management solution can help monitor the effect of using SAF and facilitate a flexible maintenance program;
- Looking further, the potential use of liquid hydrogen for aircraft propulsion will challenge maintenance. It will be hard to maintain components while managing very low temperatures or without using too much energy to control the temperature. Assuming that components may have to be warmed up before maintenance takes place, the maintenance interventions will also be longer. Therefore, human intervention in the maintenance execution has to be reduced. A CBM strategy should help reduce maintenance needs and execute maintenance when necessary.
6. Conclusions and Recommendations
Author Contributions
Funding
Data Availability Statement
Conflicts of Interest
Abbreviations
| ACARS | Aircraft Communications Addressing and Reporting System |
| ACARE | Advisory Council for Aviation Research and Innovation in Europe |
| AHM | Aircraft Health Management |
| CBM | Condition-Based Maintenance |
| EICAS | Engine Indicating and Crew Alerting System |
| ECAM | Electronic Centralized Aircraft Monitor |
| ERP | Enterprise Resource Planning |
| FAA | Federal Aviation Authority |
| FEP | Fleet Earning Potential |
| HMI | Human-Machine Interfaces |
| IAHM | Integrated Aircraft Health Management |
| ICCBMA | International Conference for Condition-Based Maintenance in Aerospace |
| IoT | Internet-of-Things |
| IT | Information Technology |
| IVHM | Integrated Vehicle Health Management |
| KPI | Key Performance Indicator |
| LAME | Licensed Aircraft Maintenance Engineers |
| MCC | Maintenance Control Center |
| MPIG | Maintenance Program Industry Group |
| MRO | Maintenance, Repair and Overhaul |
| MSG-3 | Maintenance Steering Group–3 |
| NDT | Non-Destructive Testing/Tests |
| OCC | Operational Control Center |
| OEM | Original Equipment Manufacturer |
| PEST | Political, Economic, Sociological, Technological |
| PHM | Prognostics and Health Management |
| RFO | Realized Flight Operations |
| ReMAP | Real-time Condition-Based Maintenance for Adaptative Aircraft Maintenance Planning |
| RMSE | Root Mean Square Error |
| RUL | Remaining Useful Life |
| SAF | Sustainable Aircraft Fuels |
| SHM | Structural Health Monitoring |
| SWOT | Strengths, Weaknesses, Opportunities, Threats |
| XAI | eXplainable Artificial Intelligence |
References
- Berger, J. MRO Industry Forecast & Trends. IATA Maintenance Cost Conference, Geneva, Switzerland, 5 October 2023. Available online: https://www.iata.org/contentassets/3f8981eb437e4e16808639bc9d19d5c7/mcc202_day01_0930-1015_mro-forecast-and-mkt-trends_alton_berger.pdf (accessed on 1 July 2023).
- IATA. Airline Maintenance Cost Executive Commentary (FY2020 Data). Available online: https://www.iata.org/contentassets/bf8ca67c8bcd4358b3d004b0d6d0916f/fy2020-mctg-report_public.pdf (accessed on 27 February 2023).
- BS EN 13306:2017; Maintenance—Maintenance Terminology. British Standards Institution: London, UK, 2017. Available online: www.bsigroup.com (accessed on 14 June 2023).
- Jardine, A.K.S.; Lin, D.; Banjevic, D. A review on machinery diagnostics and prognostics implementing condition-based maintenance. Mech. Syst. Signal Process. 2006, 20, 1483–1510. [Google Scholar] [CrossRef]
- Feng, Q.; Bi, X.; Zhao, X.; Chen, Y.; Sun, B. Heuristic hybrid game approach for fleet condition-based maintenance planning. Reliab. Eng. Syst. Saf. 2017, 157, 166–176. [Google Scholar] [CrossRef]
- Li, Z.; Guo, J.; Zhou, R. Maintenance scheduling optimization based on reliability and prognostics information. In Proceedings of the Annual Reliability and Maintainability Symposium (RAMS), Tucson, AZ, USA, 25–28 January 2016; pp. 1–5. [Google Scholar] [CrossRef]
- European Commission. Directorate-General for Mobility and Transport; Directorate-General for Research and Innovation. Flightpath 2050: Europe’s Vision for Aviation: Maintaining Global Leadership and Serving Society’s Needs. Publications Office. 2011. Available online: https://data.europa.eu/doi/10.2777/50266 (accessed on 12 July 2023).
- Lin, L.; Luo, B.; Zhong, S. Multi-objective decision-making model based on CBM for an aircraft fleet with reliability constraint. Int. J. Prod. Res. 2018, 56, 4831–4848. [Google Scholar] [CrossRef]
- Tseremoglou, I.; Santos, B.F. Condition-Based Maintenance Scheduling of an Aircraft Fleet Under Partial Observability: A Deep Reinforcement Learning Approach. Reliab. Eng. Syst. Saf. 2023. accepted for publication. [Google Scholar] [CrossRef]
- Tseremoglou, I.; van Kessel, P.J.; Santos, B.F. A Comparative Study of Optimization Models for Condition-Based Maintenance Scheduling of an Aircraft Fleet. Aerospace 2023, 10, 120. [Google Scholar] [CrossRef]
- Atamuradov, V.; Medjaher, K.; Dersin, P.; Lamoureux, B.; Zerhouni, N. Prognostics and Health Management for Maintenance Practitioners—Review, Implementation and Tools Evaluation. Int. J. Progn. Health Manag. 2017, 8, 31. [Google Scholar] [CrossRef]
- Ingemarsdotter, E.; Kambanou, M.L.; Jamsin, E.; Sakao, T.; Balkenende, R. Challenges and solutions in condition-based maintenance implementation—A multiple case study. J. Clean. Prod. 2021, 296, 126420. [Google Scholar] [CrossRef]
- van de Kerkhof, R.M.; Akkermans, H.A.; Noorderhaven, N.G. Knowledge Lost in Data: Organizational Impediments to Condition-Based Maintenance in the Process Industry. In Logistics and Supply Chain Innovation; Lecture Notes in Logistics; Zijm, H., Klumpp, M., Clausen, U., Hompel, M., Eds.; Springer: Cham, Switzerland, 2016; pp. 223–237. [Google Scholar] [CrossRef]
- Esperon-Miguez, M.; John, P.; Jennions, I.K. Uncertainty of performance requirements for IVHM tools according to business targets. PHM Soc. Eur. Conf. 2012, 1, 1–10. [Google Scholar] [CrossRef]
- Altay, A.; Ozkan, O.; Kayakutlu, G. Prediction of Aircraft Failure Times Using Artificial Neural Networks and Genetic Algorithms. J. Aircr. 2014, 51, 47–53. [Google Scholar] [CrossRef]
- Che, C.; Wang, H.; Fu, Q.; Ni, X. Combining multiple deep learning algorithms for prognostic and health management of aircraft. Aerosp. Sci. Technol. 2019, 94, 105423. [Google Scholar] [CrossRef]
- Loutas, T.; Eleftheroglou, N.; Zarouchas, D. A data-driven probabilistic framework towards the in-situ prognostics of fatigue life of composites based on acoustic emission data. Compos. Struct. 2017, 161, 522–529. [Google Scholar] [CrossRef]
- Verhagen, W.J.C.; De Boer, L.W.M. Predictive maintenance for aircraft components using proportional hazard models. J. Ind. Inf. Integr. 2018, 12, 23–30. [Google Scholar] [CrossRef]
- Broer, A.; Galanopoulos, G.; Benedictus, R.; Loutas, T.; Zarouchas, D. Fusion-based damage diagnostics for stiffened composite panels. Struct. Health Monit. 2022, 21, 613–639. [Google Scholar] [CrossRef]
- Vianna, W.O.L.; Yoneyama, T. Predictive Maintenance Optimization for Aircraft Redundant Systems Subjected to Multiple Wear Profiles. IEEE Syst. J. 2018, 12, 1170–1181. [Google Scholar] [CrossRef]
- Papakostas, N.; Papachatzakis, P.; Xanthakis, V.; Mourtzis, D.; Chryssolouris, G. An approach to operational aircraft maintenance planning. Decis. Support Syst. 2010, 48, 604–612. [Google Scholar] [CrossRef]
- Hölzel, N.B.; Gollnick, V. Cost-benefit Analysis of Prognostics and Condition-based Maintenance Concepts for Commercial Aircraft Considering Prognostic Errors. Annu. Conf. PHM Soc. 2015, 7, 1–16. [Google Scholar] [CrossRef]
- Yang, D.; Wang, H.; Feng, Q.; Ren, Y.; Sun, B.; Wang, Z. Fleet-level selective maintenance problem under a phased mission scheme with short breaks: A heuristic sequential game approach. Comput. Ind. Eng. 2018, 119, 404–415. [Google Scholar] [CrossRef]
- Feldman, K.; Jazouli, T.; Sandborn, P.A. A Methodology for Determining the Return on Investment Associated with Prognostics and Health Management. IEEE Trans. Reliab. 2009, 58, 305–316. [Google Scholar] [CrossRef]
- Gerdes, M.; Scholz, D.; Galar, D. Effects of condition-based maintenance on costs caused by unscheduled maintenance of aircraft. J. Qual. Maint. Eng. 2016, 22, 394–417. [Google Scholar] [CrossRef]
- Kählert, A.; Giljohann, S.; Klingauf, U. Cost-benefit analysis and specification of component-level PHM systems in air-craft. Univers. J. Mech. Eng. 2016, 4, 88–98. [Google Scholar] [CrossRef]
- de Pater, I.; Mitici, M. Predictive maintenance for multi-component systems of repairables with Remaining-Useful-Life prognostics and a limited stock of spare components. Reliab. Eng. Syst. Saf. 2021, 214, 107761. [Google Scholar] [CrossRef]
- MIMOSA. OSA-CBM: Open System Architecture for Condition-Based Maintenance. Available online: https://www.mimosa.org/mimosa-osa-cbm/ (accessed on 14 August 2021).
- Leigh, D. SWOT Analysis. In Handbook of Improving Performance in the Workplace; Silber, K.H., Foshay, W.R., Watkins, R., Leigh, D., Moseley, J.L., Dessinger, J.C., Eds.; Pfeiffer (An Imprint of Wiley): San Francisco, CA, USA, 2010; Volumes 1–3. [Google Scholar] [CrossRef]
- Ho, J.K.K. Formulation of a systemic PEST analysis for strategic analysis. Eur. Acad. Res. 2014, 2, 6478–6492. [Google Scholar]
- Porter, M.E. Competitive Strategy. Meas. Bus. Excel. 1997, 1, 12–17. [Google Scholar] [CrossRef]
- Porter, M.E.; Heppelmann, J.E. How smart, connected products are transforming competition. Harv. Bus. Rev. 2014, 3. Available online: https://hbr.org/2014/11/how-smart-connected-products-are-transforming-competition (accessed on 12 July 2023).
- Alter, S. Work system theory: Overview of core concepts, extensions, and challenges for the future. J. Assoc. Inf. Syst. Online 2013, 14, 72–121. [Google Scholar] [CrossRef]
- Alavi, M.; Leidner, D. Review: Knowledge Management and Knowledge Management Systems: Conceptual Foundations and Research Issues. MIS Q. 2001, 25, 107–136. [Google Scholar] [CrossRef]
- Thijssens, O.; Verhagen, W.J. Application of Extended Cox Regression Model to Time-On-Wing Data of Aircraft Repairables. Reliab. Eng. Syst. Saf. 2020, 204, 107136. [Google Scholar] [CrossRef]
- Linardatos, P.; Papastefanopoulos, V.; Kotsiantis, S. Explainable AI: A Review of Machine Learning Interpretability Methods. Entropy 2021, 23, 18. [Google Scholar] [CrossRef]
- European Commission—Cordis, Horizon 2020 Real-Time Condition-Based Maintenance for Adaptive Aircraft Maintenance Planning. Available online: https://cordis.europa.eu/project/id/769288/ (accessed on 16 August 2023).
- Airlines for America. MSG-3: Operator/Manufacturer Scheduled Maintenance Development, VOLUME 1—FIXED WING AIRCRAFT. 2018. Available online: https://infostore.saiglobal.com/en-us/standards/ata-msg-3-vol-1-2018-1-162842_saig_ata_ata_2765605/ (accessed on 12 July 2023).
- International Maintenance Review Board Policy Board (IMRBPB). Issue Paper (IP) 180, Aircraft Health Monitoring (AHM) integration in MSG-3. 2018. Available online: https://www.easa.europa.eu/download/imrbpb/IP%20180%20-%20AHM%20integration%20in%20MSG-3.pdf (accessed on 27 February 2023).
- International Maintenance Review Board Policy Board (IMRBPB). Issue Paper (IP) 197, Amendment to IP180 to Clarify System Features to Be Certified by Type Certification Staff. 2018. Available online: https://www.easa.europa.eu/sites/default/files/dfu/ip_197_-_amendment_to_ip180.pdf (accessed on 27 February 2023).
- Li, L.; Fan, Y.; Tse, M.; Lin, K.-Y. A review of applications in federated learning. Comput. Ind. Eng. 2020, 149, 106854. [Google Scholar] [CrossRef]
- Che, C.; Wang, H.; Xiong, M.; Luo, S. Few-shot fatigue damage evaluation of aircraft structure using neural augmentation and deep transfer learning. Eng. Fail. Anal. 2023, 148, 107185. [Google Scholar] [CrossRef]
- Dabetwar, S.; Ekwaro-Osire, S.; Dias, J.P. Fatigue Damage Diagnostics of Composites Using Data Fusion and Data Augmentation With Deep Neural Networks. ASME J Nondestruct. Eval. 2022, 5, 021004. [Google Scholar] [CrossRef]
- Kim, S.; Kim, N.H.; Choi, J.-H. Prediction of remaining useful life by data augmentation technique based on dynamic time warping. Mech. Syst. Signal Process. 2020, 136, 106486. [Google Scholar] [CrossRef]
- Zhao, D.; Zhao, J. Remaining life prediction of turbofan engine based on multi-path feature fusion. In Proceedings of the 4th International Conference on Information Science, Electrical, and Automation Engineering (ISEAE 2022), 122573O, Hangzhou, China, 1 August 2022. [Google Scholar] [CrossRef]
- Arrieta, A.B.; Díaz-Rodríguez, N.; Del Ser, J.; Bennetot, A.; Tabik, S.; Barbado, A.; Garcia, S.; Gil-Lopez, S.; Molina, D.; Benjamins, R.; et al. Explainable Artificial Intelligence (XAI): Concepts, taxonomies, opportunities and challenges toward responsible AI. Inf. Fusion 2020, 58, 82–115. [Google Scholar] [CrossRef]






| Alignment Type | Explanation |
|---|---|
| 1. Information—Activities | The information that goes into the activities provides satisfactory input to the participants to perform the activities needed to produce the product/service |
| 2. Participants—Activities | The participants are able and willing to perform the activities need to produce the product/service |
| 3. Technologies—Activities | The technologies available to the participants enable them to perform the activities needed to produce the product/service |
| 4. Activities—Product/Service | The activities are well-coordinated and aligned towards the goals of delivering a consistent product/service |
| 5. Customer—Product/Service | The product/service satisfies the needs of all relevant customers, and the customers are able and willing to use the product/service as intended |
| 6. Work System—Context | The surrounding context supports the goal of the work system |
Disclaimer/Publisher’s Note: The statements, opinions and data contained in all publications are solely those of the individual author(s) and contributor(s) and not of MDPI and/or the editor(s). MDPI and/or the editor(s) disclaim responsibility for any injury to people or property resulting from any ideas, methods, instructions or products referred to in the content. |
© 2023 by the authors. Licensee MDPI, Basel, Switzerland. This article is an open access article distributed under the terms and conditions of the Creative Commons Attribution (CC BY) license (https://creativecommons.org/licenses/by/4.0/).
Share and Cite
Verhagen, W.J.C.; Santos, B.F.; Freeman, F.; van Kessel, P.; Zarouchas, D.; Loutas, T.; Yeun, R.C.K.; Heiets, I. Condition-Based Maintenance in Aviation: Challenges and Opportunities. Aerospace 2023, 10, 762. https://doi.org/10.3390/aerospace10090762
Verhagen WJC, Santos BF, Freeman F, van Kessel P, Zarouchas D, Loutas T, Yeun RCK, Heiets I. Condition-Based Maintenance in Aviation: Challenges and Opportunities. Aerospace. 2023; 10(9):762. https://doi.org/10.3390/aerospace10090762
Chicago/Turabian StyleVerhagen, Wim J. C., Bruno F. Santos, Floris Freeman, Paul van Kessel, Dimitrios Zarouchas, Theodoros Loutas, Richard C. K. Yeun, and Iryna Heiets. 2023. "Condition-Based Maintenance in Aviation: Challenges and Opportunities" Aerospace 10, no. 9: 762. https://doi.org/10.3390/aerospace10090762
APA StyleVerhagen, W. J. C., Santos, B. F., Freeman, F., van Kessel, P., Zarouchas, D., Loutas, T., Yeun, R. C. K., & Heiets, I. (2023). Condition-Based Maintenance in Aviation: Challenges and Opportunities. Aerospace, 10(9), 762. https://doi.org/10.3390/aerospace10090762

