Distribution, Dynamics and Drivers of Asian Active Fire Occurrences
Abstract
1. Introduction
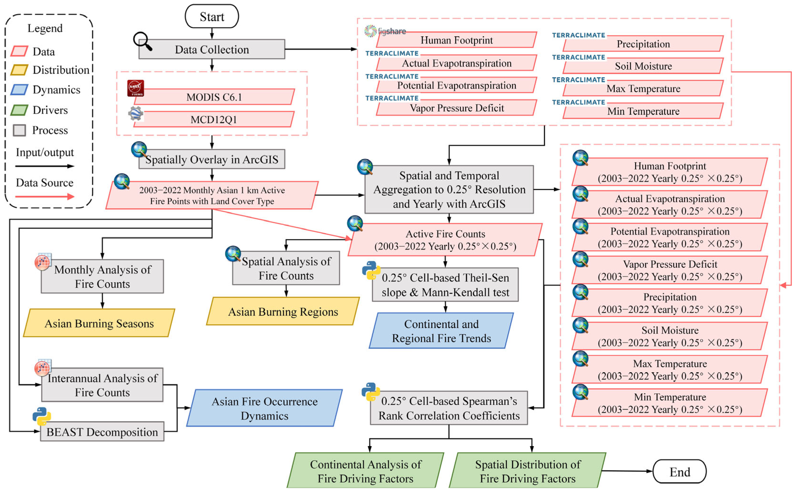
2. Datasets and Methodology
2.1. Datasets
2.1.1. Active Fire Products
2.1.2. Land Cover Product
2.1.3. Human Footprint Data
2.1.4. Climate Variables
2.2. Methodology
2.2.1. Data Aggregation
2.2.2. Time Series Decomposition
2.2.3. Trend Analysis
2.2.4. Driving Factor Analysis
3. Results
3.1. Spatiotemporal Distribution of Asian Fires
3.1.1. Spatial Distribution of Asian Fires
3.1.2. Monthly Distribution of Asian Fires
3.2. Dynamic Analysis of Asian Fires
3.2.1. Interannual Variation
3.2.2. Seasonality and Trends
3.2.3. Spatial Distribution of Interannual Trends
3.3. Analysis of Fire Driving Factors
3.3.1. Statistical Analysis of Driving Factors
3.3.2. Spatial Distribution of Driving Factors
4. Discussion and Limitations
4.1. Spatiotemporal Characteristics of Asian Fires
4.2. Climate and Human Influences on Asian Fires
4.3. Analysis of Dominant Fire Driving Factors
4.4. Implications for Asian Fire Management
4.5. Limitations and Future Outlook
5. Conclusions
- The spatiotemporal distribution of FC in Asia exhibits significant regional and seasonal characteristics. Southeast Asia is identified as an Asian fire hotspot, attributed to high temperature, abundant vegetation, and slash-and-burn agriculture. Spring is the primary burning season, induced by vegetation growth and human ignitions. As the most prevalent fire type, cropland fires predominantly occur in spring and autumn, which are the key straw-burning periods. Natural vegetation fires display regular seasonal patterns induced by changes in biomass and moisture dynamics, governed primarily by temperature and precipitation.
- The overall trend of Asian FC is declining over the 20-year period, with an average slope of −8716.2 yr−1. Temporally, the decomposition results indicate that the influence of extreme climate events is intense but short-lived, whereas the impacts of long-term human activities could accumulate. Spatially, higher fire frequency regions exhibit more significant change trends. In conjunction with the forest management history, the decline of woody vegetation fires in Southeast Asia is partly attributed to human deforestation. Cropland fires are the only type shown an increase, particularly in India and northern China, implying the expansion of straw-burning practices. Meanwhile, strict burning bans have successfully reduced cropland fires in regions like eastern China and Thailand.
- The APV is the primary driver of interannual Asian FC variation, followed by HFP. The driving effects of hydrometeorological factors are worth noting: In arid regions, moisture deficit relief tends to promote vegetation growth, providing more fuel for fire occurrences; in humid regions, excessive moisture hinders combustion, and when moisture decreases, fire events will increase. Notably, PPT contributes much less than SM, suggesting that soil moisture storage is more critical in influencing fire occurrences. HFP usually contributes to the fire increase in most areas, but its increase reduced EBF and WS fire in some regions, reflecting the dual role of human intervention.
- In summary, Asian fire regimes are jointly governed by climate and human management. Climatic influences exhibit periodicity, while human impacts are cumulative and multifaceted. The nonlinear nature of these regimes is mediated by regional and soil-related conditions. This research underscores the need for tailored fire management strategies that prioritize region, vegetation, and season. The findings provide a scientific basis for understanding fire variability and can inform regional fire management and climate adaptation policies in Asia.
Author Contributions
Funding
Data Availability Statement
Acknowledgments
Conflicts of Interest
Abbreviations
| FC | Fire counts |
| HFP | Human Footprint |
| AET | Actual evapotranspiration |
| PET | Potential evapotranspiration |
| VPD | Vapor pressure deficit |
| PPT | Precipitation |
| SM | Soil moisture |
| Tmax | Maximum temperature |
| Tmin | Minimum temperature |
| BEAST | Bayesian Estimator of Abrupt change, Seasonal change, and Trend |
| SRCC | Spearman’s rank correlation coefficients |
| WS | Woody savanna |
| EBF | Evergreen broadleaf forest |
| APV | AET, PET and VPD |
| PS | PPT and SM |
| TMP | Tmax and Tmin |
References
- Byrne, B.; Liu, J.; Bowman, K.W.; Pascolini-Campbell, M.; Chatterjee, A.; Pandey, S.; Miyazaki, K.; van der Werf, G.R.; Wunch, D.; Wennberg, P.O.; et al. Carbon emissions from the 2023 Canadian wildfires. Nature 2024, 633, 835–839. [Google Scholar] [CrossRef]
- Xia, L.; Ren, C.; Yang, Y.; Li, J.; Fan, W.; Liu, R. Unravelling spatiotemporal heterogeneity of wildfire carbon dioxide emissions in Southeast Asia: Based on a high-resolution inventory. J. Environ. Manag. 2025, 385, 125634. [Google Scholar] [CrossRef]
- Pellegrini, A.F.A.; Ahlstrom, A.; Hobbie, S.E.; Reich, P.B.; Nieradzik, L.P.; Staver, A.C.; Scharenbroch, B.C.; Jumpponen, A.; Anderegg, W.R.L.; Randerson, J.T.; et al. Fire frequency drives decadal changes in soil carbon and nitrogen and ecosystem productivity. Nature 2018, 553, 194–198. [Google Scholar] [CrossRef]
- Hudiburg, T.; Mathias, J.; Bartowitz, K.; Berardi, D.M.; Bryant, K.; Graham, E.; Kolden, C.A.; Betts, R.A.; Lynch, L. Terrestrial carbon dynamics in an era of increasing wildfire. Nat. Clim. Change 2023, 13, 1306–1316. [Google Scholar] [CrossRef]
- Liu, Z.; Ballantyne, A.P.; Cooper, L.A. Biophysical feedback of global forest fires on surface temperature. Nat. Commun. 2019, 10, 214. [Google Scholar] [CrossRef]
- Chen, G.; Qiu, M.; Wang, P.; Zhang, Y.; Shindell, D.; Zhang, H. Continuous wildfires threaten public and ecosystem health under climate change across continents. Front. Environ. Sci. Eng. 2024, 18, 130. [Google Scholar] [CrossRef]
- Senande-Rivera, M.; Insua-Costa, D.; Miguez-Macho, G. Climate change aggravated wildfire behaviour in the Iberian Peninsula in recent years. Npj Clim. Atmos. Sci. 2025, 8, 19. [Google Scholar] [CrossRef]
- Driscoll, D.A.; Macdonald, K.J.; Gibson, R.K.; Doherty, T.S.; Nimmo, D.G.; Nolan, R.H.; Ritchie, E.G.; Williamson, G.J.; Heard, G.W.; Tasker, E.M.; et al. Biodiversity impacts of the 2019–2020 Australian megafires. Nature 2024, 635, 898–905. [Google Scholar] [CrossRef]
- Altman, J.; Fibich, P.; Trotsiuk, V.; Altmanova, N. Global pattern of forest disturbances and its shift under climate change. Sci. Total Environ. 2024, 915, 170117. [Google Scholar] [CrossRef]
- Qin, Y.; Xiao, X.; Wigneron, J.-P.; Ciais, P.; Canadell, J.G.; Brandt, M.; Li, X.; Fan, L.; Wu, X.; Tang, H.; et al. Large loss and rapid recovery of vegetation cover and aboveground biomass over forest areas in Australia during 2019–2020. Remote Sens. Environ. 2022, 278, 113087. [Google Scholar] [CrossRef]
- Senande-Rivera, M.; Insua-Costa, D.; Miguez-Macho, G. Spatial and temporal expansion of global wildland fire activity in response to climate change. Nat. Commun. 2022, 13, 1208. [Google Scholar] [CrossRef]
- Abatzoglou, J.T.; Kolden, C.A.; Cullen, A.C.; Sadegh, M.; Williams, E.L.; Turco, M.; Jones, M.W. Climate change has increased the odds of extreme regional forest fire years globally. Nat. Commun. 2025, 16, 6390. [Google Scholar] [CrossRef]
- Tang, R.; Mao, J.; Jin, M.; Chen, A.; Yu, Y.; Shi, X.; Zhang, Y.; Hoffman, F.M.; Xu, M.; Wang, Y. Interannual variability and climatic sensitivity of global wildfire activity. Adv. Clim. Change Res. 2021, 12, 686–695. [Google Scholar] [CrossRef]
- Xiang, M.; Xiao, C.; Feng, Z.; Ma, Q. Global distribution, trends and types of active fire occurrences. Sci. Total Environ. 2023, 902, 166456. [Google Scholar] [CrossRef]
- Zhang, G.; Wang, M.; Liu, K. Deep neural networks for global wildfire susceptibility modelling. Ecol. Indic. 2021, 127, 107735. [Google Scholar] [CrossRef]
- Rodrigues, M.; Camprubi, A.C.; Balaguer-Romano, R.; Coco Megia, C.J.; Castanares, F.; Ruffault, J.; Fernandes, P.M.; de Dios, V.R. Drivers and implications of the extreme 2022 wildfire season in Southwest Europe. Sci. Total Environ. 2022, 859, 160320. [Google Scholar] [CrossRef]
- Jain, P.; Barber, Q.E.; Taylor, S.W.; Whitman, E.; Castellanos Acuna, D.; Boulanger, Y.; Chavardes, R.D.; Chen, J.; Englefield, P.; Flannigan, M.; et al. Drivers and Impacts of the Record-Breaking 2023 Wildfire Season in Canada. Nat. Commun. 2024, 15, 6764. [Google Scholar] [CrossRef]
- Kganyago, M.; Shikwambana, L. Assessment of the Characteristics of Recent Major Wildfires in the USA, Australia and Brazil in 2018–2019 Using Multi-Source Satellite Products. Remote Sens. 2020, 12, 1803. [Google Scholar] [CrossRef]
- Hantson, S.; Andela, N.; Goulden, M.L.; Randerson, J.T. Human-ignited fires result in more extreme fire behavior and ecosystem impacts. Nat. Commun. 2022, 13, 2717. [Google Scholar] [CrossRef]
- Jones, M.W.; Abatzoglou, J.T.; Veraverbeke, S.; Andela, N.; Lasslop, G.; Forkel, M.; Smith, A.J.P.; Burton, C.; Betts, R.A.; van der Werf, G.R.; et al. Global and Regional Trends and Drivers of Fire Under Climate Change. Rev. Geophys. 2022, 60, e2020RG000726. [Google Scholar] [CrossRef]
- Abram, N.J.; Henley, B.J.; Sen Gupta, A.; Lippmann, T.J.R.; Clarke, H.; Dowdy, A.J.; Sharples, J.J.; Nolan, R.H.; Zhang, T.; Wooster, M.J.; et al. Connections of climate change and variability to large and extreme forest fires in southeast Australia. Commun. Earth Environ. 2021, 2, 8. [Google Scholar] [CrossRef]
- Earl, N.; Simmonds, I. Spatial and Temporal Variability and Trends in 2001–2016 Global Fire Activity. J. Geophys. Res. Atmos. 2018, 123, 2524–2536. [Google Scholar] [CrossRef]
- Teymoor Seydi, S.; Abatzoglou, J.T.; Jones, M.W.; Kolden, C.A.; Filippelli, G.; Hurteau, M.D.; AghaKouchak, A.; Luce, C.H.; Miao, C.; Sadegh, M. Increasing global human exposure to wildland fires despite declining burned area. Science 2025, 389, 826–829. [Google Scholar] [CrossRef]
- Wang, X.; Swystun, T.; Flannigan, M.D. Future wildfire extent and frequency determined by the longest fire-conducive weather spell. Sci. Total Environ. 2022, 830, 154752. [Google Scholar] [CrossRef]
- Han, D.; Guo, Y.; Wang, J.; Zhao, B. Global disparities in indoor wildfire-PM2.5 exposure and mitigation costs. Sci. Adv. 2025, 11, eads4360. [Google Scholar] [CrossRef]
- Zhao, J.; Yue, C.; Wang, J.; Hantson, S.; Wang, X.; He, B.; Li, G.; Wang, L.; Zhao, H.; Luyssaert, S. Forest fire size amplifies postfire land surface warming. Nature 2024, 633, 828–834. [Google Scholar] [CrossRef]
- Cunningham, C.X.; Williamson, G.J.; Bowman, D.M.J.S. Increasing frequency and intensity of the most extreme wildfires on Earth. Nat. Ecol. Evol. 2024, 8, 1420–1425. [Google Scholar] [CrossRef]
- Pan, Y.; Yang, J.; Chen, D.; Zhu, T.; Bao, Q.; Mahmoudi, P. Skillful seasonal prediction of summer wildfires over Central Asia. Glob. Planet. Change 2023, 221, 104043. [Google Scholar] [CrossRef]
- Wei, X.; Wang, G.; Chen, T.; Hagan, D.F.T.; Ullah, W. A Spatio-Temporal Analysis of Active Fires over China during 2003–2016. Remote Sens. 2020, 12, 1787. [Google Scholar] [CrossRef]
- Lian, C.; Xiao, C.; Feng, Z. Spatiotemporal Characteristics and Regional Variations of Active Fires in China since 2001. Remote Sens. 2022, 15, 54. [Google Scholar] [CrossRef]
- Grosvenor, M.J.; Ardiyani, V.; Wooster, M.J.; Gillott, S.; Green, D.C.; Lestari, P.; Suri, W. Catastrophic impact of extreme 2019 Indonesian peatland fires on urban air quality and health. Commun. Earth Environ. 2024, 5, 649. [Google Scholar] [CrossRef]
- Xiang, M.; Xiao, C. The neglected disproportionate contributions of active fires in greenhouse gas emissions globally. Resour. Environ. Sustain. 2025, 19, 100190. [Google Scholar] [CrossRef]
- Zeng, Z.; Estes, L.; Ziegler, A.D.; Chen, A.; Searchinger, T.; Hua, F.; Guan, K.; Jintrawet, A.; Wood, E.F. Highland cropland expansion and forest loss in Southeast Asia in the twenty-first century. Nat. Geosci. 2018, 11, 556–562. [Google Scholar] [CrossRef]
- Trang, P.T.; Andrew, M.E.; Chu, T.; Enright, N.J. Forest fire and its key drivers in the tropical forests of northern Vietnam. Int. J. Wildland Fire 2022, 31, 213–229. [Google Scholar] [CrossRef]
- Xiong, Q.; Luo, X.; Liang, P.; Xiao, Y.; Xiao, Q.; Sun, H.; Pan, K.; Wang, L.; Li, L.; Pang, X. Fire from policy, human interventions, or biophysical factors? Temporal–spatial patterns of forest fire in southwestern China. For. Ecol. Manag. 2020, 474, 118381. [Google Scholar] [CrossRef]
- Burton, C.; Lampe, S.; Kelley, D.I.; Thiery, W.; Hantson, S.; Christidis, N.; Gudmundsson, L.; Forrest, M.; Burke, E.; Chang, J.; et al. Global burned area increasingly explained by climate change. Nat. Clim. Change 2024, 14, 1186–1192. [Google Scholar] [CrossRef]
- Chuvieco, E.; Pettinari, M.L.; Koutsias, N.; Forkel, M.; Hantson, S.; Turco, M. Human and climate drivers of global biomass burning variability. Sci. Total Environ. 2021, 779, 146361. [Google Scholar] [CrossRef]
- Xu, Y.; Lin, Z.; Wu, C. Spatiotemporal Variation of the Burned Area and Its Relationship with Climatic Factors in Central Kazakhstan. Remote Sens. 2021, 13, 313. [Google Scholar] [CrossRef]
- Pan, J.; Wu, X.; Zhou, L.; Wei, S. Spatial and Temporal Distribution Characteristics of Active Fires in China Using Remotely Sensed Data. Fire 2022, 5, 200. [Google Scholar] [CrossRef]
- Wang, W.; Zhao, F.; Wang, Y.; Huang, X.; Ye, J. Seasonal differences in the spatial patterns of wildfire drivers and susceptibility in the southwest mountains of China. Sci. Total Environ. 2023, 869, 161782. [Google Scholar] [CrossRef]
- Vadrevu, K.P.; Lasko, K.; Giglio, L.; Schroeder, W.; Biswas, S.; Justice, C. Trends in Vegetation fires in South and Southeast Asian Countries. Sci. Rep. 2019, 9, 7422. [Google Scholar] [CrossRef]
- Resco de Dios, V.; Cunill Camprubi, A.; He, Y.; Han, Y.; Yao, Y. North-south antiphase of wildfire activity across the pyroregions of continental China driven by NAO and the Antarctic oscillation. Sci. Total Environ. 2022, 859, 160386. [Google Scholar] [CrossRef]
- Yin, S.; Guo, M.; Wang, X.; Yamamoto, H.; Ou, W. Spatiotemporal variation and distribution characteristics of crop residue burning in China from 2001 to 2018. Environ. Pollut. 2021, 268, 115849. [Google Scholar] [CrossRef]
- Kumar, I.; Bandaru, V.; Yampracha, S.; Sun, L.; Fungtammasan, B. Limiting rice and sugarcane residue burning in Thailand: Current status, challenges and strategies. J. Environ. Manag. 2020, 276, 111228. [Google Scholar] [CrossRef] [PubMed]
- Meier, S.; Strobl, E.; Elliott, R.J.R.; Kettridge, N. Cross-country risk quantification of extreme wildfires in Mediterranean Europe. Risk Anal. 2022, 43, 1745–1762. [Google Scholar] [CrossRef]
- Chen, Y.; Morton, D.C.; Randerson, J.T. Remote sensing for wildfire monitoring: Insights into burned area, emissions, and fire dynamics. One Earth 2024, 7, 1022–1028. [Google Scholar] [CrossRef]
- Li, X.; Li, J.; Haghani, M. Application of Remote Sensing Technology in Wildfire Research: Bibliometric Perspective. Fire Technol. 2024, 60, 579–616. [Google Scholar] [CrossRef]
- Wooster, M.J.; Roberts, G.J.; Giglio, L.; Roy, D.P.; Freeborn, P.H.; Boschetti, L.; Justice, C.; Ichoku, C.; Schroeder, W.; Davies, D.; et al. Satellite remote sensing of active fires: History and current status, applications and future requirements. Remote Sens. Environ. 2021, 267, 112694. [Google Scholar] [CrossRef]
- Mishra, M.; Guria, R.; Baraj, B.; Nanda, A.P.; Santos, C.A.G.; Silva, R.M.d.; Laksono, F.X.A.T. Spatial analysis and machine learning prediction of forest fire susceptibility: A comprehensive approach for effective management and mitigation. Sci. Total Environ. 2024, 926, 171713. [Google Scholar] [CrossRef] [PubMed]
- Yang, Y.; Xiao, P.; Feng, X.; Li, H. Accuracy assessment of seven global land cover datasets over China. ISPRS J. Photogramm. Remote Sens. 2017, 125, 156–173. [Google Scholar] [CrossRef]
- Lai, G.; Li, J.; Wang, J.; Wu, C.; Zhang, Y.; Zohner, C.M.; Peñuelas, J.; Ge, Q. Earlier peak photosynthesis timing potentially escalates global wildfires. Natl. Sci. Rev. 2024, 11, nwae292. [Google Scholar] [CrossRef]
- Lanet, M.; Li, L.; Ehret, A.; Turquety, S.; Le Treut, H. Attribution of summer 2022 extreme wildfire season in Southwest France to anthropogenic climate change. Npj Clim. Atmos. Sci. 2024, 7, 267. [Google Scholar] [CrossRef]
- Xu, H.; Chen, H.W.; Chen, D.; Wang, Y.; Yue, X.; He, B.; Guo, L.; Yuan, W.; Zhong, Z.; Huang, L.; et al. Global patterns and drivers of post-fire vegetation productivity recovery. Nat. Geosci. 2024, 17, 874–881. [Google Scholar] [CrossRef]
- Moi, D.A.; Lansac-Tôha, F.M.; Romero, G.Q.; Sobral-Souza, T.; Cardinale, B.J.; Kratina, P.; Perkins, D.M.; Teixeira de Mello, F.; Jeppesen, E.; Heino, J.; et al. Human pressure drives biodiversity–multifunctionality relationships in large Neotropical wetlands. Nat. Ecol. Evol. 2022, 6, 1279–1289. [Google Scholar] [CrossRef] [PubMed]
- Xu, W.; Cen, J.; Fan, L.; Liu, Y.; Janssen, T.A.J.; Liu, P.; Wu, W.; Wang, L.; Li, N.; Veraverbeke, S. Land use and climatic drivers of early 21st-century fire activity in the Amazon. Agric. For. Meteorol. 2025, 372, 110664. [Google Scholar] [CrossRef]
- Riet, M.; Veraverbeke, S. How Much of a Pixel Needs to Burn to Be Detected by Satellites? A Spectral Modeling Experiment Based on Ecosystem Data from Yellowstone National Park, USA. Remote Sens. 2022, 14, 2075. [Google Scholar] [CrossRef]
- Liu, P.; Liu, Y.; Guo, X.; Zhao, W.; Wu, H.; Xu, W. Burned area detection and mapping using time series Sentinel-2 multispectral images. Remote Sens. Environ. 2023, 296, 113753. [Google Scholar] [CrossRef]
- Giglio, L.; Schroeder, W.; Justice, C.O. The collection 6 MODIS active fire detection algorithm and fire products. Remote Sens. Environ. 2016, 178, 31–41. [Google Scholar] [CrossRef]
- Mu, H.; Li, X.; Wen, Y.; Huang, J.; Du, P.; Su, W.; Miao, S.; Geng, M. A global record of annual terrestrial Human Footprint dataset from 2000 to 2018. Sci. Data 2022, 9, 176. [Google Scholar] [CrossRef]
- Venter, O.; Sanderson, E.W.; Magrach, A.; Allan, J.R.; Beher, J.; Jones, K.R.; Possingham, H.P.; Laurance, W.F.; Wood, P.; Fekete, B.M.; et al. Global terrestrial Human Footprint maps for 1993 and 2009. Sci. Data 2016, 3, 160067. [Google Scholar] [CrossRef] [PubMed]
- Abatzoglou, J.T.; Dobrowski, S.Z.; Parks, S.A.; Hegewisch, K.C. TerraClimate, a high-resolution global dataset of monthly climate and climatic water balance from 1958–2015. Sci. Data 2018, 5, 170191. [Google Scholar] [CrossRef]
- Toledo, N.; Moulatlet, G.; Gaona, G.; Valencia, B.; Hirata, R.; Conicelli, B. Dynamics of meteorological and hydrological drought: The impact of groundwater and El Niño events on forest fires in the Amazon. Sci. Total Environ. 2024, 954, 176612. [Google Scholar] [CrossRef] [PubMed]
- Zhao, K.; Wulder, M.A.; Hu, T.; Bright, R.; Wu, Q.; Qin, H.; Li, Y.; Toman, E.; Mallick, B.; Zhang, X.; et al. Detecting change-point, trend, and seasonality in satellite time series data to track abrupt changes and nonlinear dynamics: A Bayesian ensemble algorithm. Remote Sens. Environ. 2019, 232, 111181. [Google Scholar] [CrossRef]
- Li, Y.; Liu, Y.; Bohrer, G.; Cai, Y.; Wilson, A.; Hu, T.; Wang, Z.; Zhao, K. Impacts of forest loss on local climate across the conterminous United States: Evidence from satellite time series observations. Sci. Total Environ. 2022, 802, 149651. [Google Scholar] [CrossRef] [PubMed]
- Sen, P.K. Estimates of the Regression Coefficient Based on Kendall’s Tau. J. Am. Stat. Assoc. 1968, 63, 1379–1389. [Google Scholar] [CrossRef]
- Yang, D.; Yang, Z.; Wen, Q.; Ma, L.; Guo, J.; Chen, A.; Zhang, M.; Xing, X.; Yuan, Y.; Lan, X.; et al. Dynamic monitoring of aboveground biomass in inner Mongolia grasslands over the past 23 Years using GEE and analysis of its driving forces. J. Environ. Manag. 2024, 354, 120415. [Google Scholar] [CrossRef] [PubMed]
- Peng, C.; Zeng, J.; Chen, K.-S.; Li, Z.; Ma, H.; Zhang, X.; Shi, P.; Wang, T.; Yi, L.; Bi, H. Global spatiotemporal trend of satellite-based soil moisture and its influencing factors in the early 21st century. Remote Sens. Environ. 2023, 291, 113569. [Google Scholar] [CrossRef]
- Vadrevu, K.; Lasko, K. Intercomparison of MODIS AQUA and VIIRS I-Band Fires and Emissions in an Agricultural Landscape—Implications for Air Pollution Research. Remote Sens. 2018, 10, 978. [Google Scholar] [CrossRef]
- Pelletier, F.; Cardille, J.A.; Wulder, M.A.; White, J.C.; Hermosilla, T. Inter- and intra-year forest change detection and monitoring of aboveground biomass dynamics using Sentinel-2 and Landsat. Remote Sens. Environ. 2024, 301, 113931. [Google Scholar] [CrossRef]
- Wang, J.; Ding, D.; Hu, P.; Chen, W.; Yang, R.; Wang, L.; Cai, Q.; Zhao, S.; Deng, J. Rainy season onset over the Southeast Asia low-latitude highlands: Objective definition and relation with spring drought. Clim. Dyn. 2024, 63, 12. [Google Scholar] [CrossRef]
- Hendrawan, V.S.A.; Mawandha, H.G.; Sakti, A.D.; Karlina; Andika, N.; Shahid, S.; Jayadi, R. Future exposure of rainfall and temperature extremes to the most populous island of Indonesia: A projection based on CORDEX simulation. Int. J. Climatol. 2024, 44, 3529–3547. [Google Scholar] [CrossRef]
- Lin, S.; Liu, Y.; Huang, X. Climate-induced Arctic-boreal peatland fire and carbon loss in the 21st century. Sci. Total Environ. 2021, 796, 148924. [Google Scholar] [CrossRef] [PubMed]
- Davies-Barnard, T.; Catto, J.L.; Harper, A.B.; Imron, M.A.; Frank van Veen, F.J. Future fire risk under climate change and deforestation scenarios in tropical Borneo. Environ. Res. Lett. 2023, 18, 024015. [Google Scholar] [CrossRef]
- Wigneron, J.-P.; Fan, L.; Ciais, P.; Bastos, A.; Brandt, M.; Chave, J.; Saatchi, S.; Baccini, A.; Fensholt, R. Tropical forests did not recover from the strong 2015–2016 El Niño event. Sci. Adv. 2020, 6, eaay4603. [Google Scholar] [CrossRef] [PubMed]
- Lizundia-Loiola, J.; Pettinari, M.L.; Chuvieco, E. Temporal Anomalies in Burned Area Trends: Satellite Estimations of the Amazonian 2019 Fire Crisis. Remote Sens. 2020, 12, 151. [Google Scholar] [CrossRef]
- Wang, S.S.; Huang, J.P.; Yuan, X. Attribution of 2019 Extreme Spring—Early Summer Hot Drought over Yunnan in Southwestern China. Bull. Am. Meteorol. Soc. 2021, 102, S91–S96. [Google Scholar] [CrossRef]
- IPCC. Climate Change 2023: Synthesis Report; Intergovernmental Panel on Climate Change (IPCC): Geneva, Switzerland, 2023; pp. 35–115. [Google Scholar]
- Vadrevu, K.; Eaturu, A.; Casadaban, E.; Lasko, K.; Schroeder, W.; Biswas, S.; Giglio, L.; Justice, C. Spatial variations in vegetation fires and emissions in South and Southeast Asia during COVID-19 and pre-pandemic. Sci. Rep. 2022, 12, 18233. [Google Scholar] [CrossRef]
- Poulter, B.; Freeborn, P.H.; Jolly, W.M.; Varner, J.M. COVID-19 lockdowns drive decline in active fires in southeastern United States. Proc. Natl. Acad. Sci. USA 2021, 118, e2105666118. [Google Scholar] [CrossRef] [PubMed]
- Botterill-James, T.; Yates, L.A.; Buettel, J.C.; Brook, B.W. The future of Southeast Asia’s biodiversity: A crisis with a hopeful alternative. Biol. Conserv. 2024, 296, 110641. [Google Scholar] [CrossRef]
- Zhuang, H.; Liu, X.; Li, B.; Wu, C.; Yan, Y.; Zeng, L.; Zheng, C. Mapping high-resolution global gridded population distribution from 1870 to 2100. Sci. Total Environ. 2024, 955, 176867. [Google Scholar] [CrossRef]









| Category | Variable | Definition |
|---|---|---|
| Moisture deficit-related meteorological variables | AET | The actual evapotranspiration estimated under real-world moisture constraints. |
| PET | The maximum possible evapotranspiration of the underlying surface under un-limited water supply. | |
| VPD | The difference between saturated and actual vapor pressure. | |
| Moisture availability-related hydrological variables | PPT | The monthly cumulative rainfall. |
| SM | The end-of-month soil moisture condition. | |
| Temperature variables | Tmax | The average highest 2 m surface temperature during a month. |
| Tmin | The average lowest 2 m surface temperature during a month. |
| Asia | Cropland | WS | EBF | Grassland | Savanna | |
|---|---|---|---|---|---|---|
| AET | 9.8% | 10.05% | 9.67% | 9.55% | 10.98% | 10.99% |
| PET | 9.16% | 9.02% | 11.52% | 10.18% | 9.27% | 10.95% |
| VPD | 11.96% | 11.64% | 11.12% | 11.63% | 10.63% | 8.45% |
| HFP | 28.55% | 35.32% | 22.42% | 23.07% | 27.27% | 26.45% |
| PPT | 7.67% | 6.83% | 6.79% | 7.92% | 9.42% | 7.58% |
| SM | 15.4% | 10.24% | 18.45% | 22.46% | 14.24% | 13.38 |
| Tmax | 7.16% | 8.11% | 5.01% | 4.73% | 8.54% | 7.78% |
| Tmin | 10.20% | 8.79% | 15.03% | 10.47% | 9.66% | 14.12% |
| APV (AET, PET, VPD) | 30.92% | 30.71% | 32.31% | 31.33% | 30.88% | 30.39% |
| HFP | 28.55% | 35.32% | 22.42% | 23.07% | 27.27% | 26.45% |
| PS (PPT, SM) | 23.16% | 17.07% | 25.24% | 30.38% | 23.66% | 20.96% |
| TMP (Tmax, Tmin) | 17.36% | 16.9% | 20.04% | 15.2% | 18.2% | 22.2% |
Disclaimer/Publisher’s Note: The statements, opinions and data contained in all publications are solely those of the individual author(s) and contributor(s) and not of MDPI and/or the editor(s). MDPI and/or the editor(s) disclaim responsibility for any injury to people or property resulting from any ideas, methods, instructions or products referred to in the content. |
© 2025 by the authors. Published by MDPI on behalf of the International Society for Photogrammetry and Remote Sensing. Licensee MDPI, Basel, Switzerland. This article is an open access article distributed under the terms and conditions of the Creative Commons Attribution (CC BY) license (https://creativecommons.org/licenses/by/4.0/).
Share and Cite
Gao, X.; Shi, W.; Zhang, M. Distribution, Dynamics and Drivers of Asian Active Fire Occurrences. ISPRS Int. J. Geo-Inf. 2025, 14, 349. https://doi.org/10.3390/ijgi14090349
Gao X, Shi W, Zhang M. Distribution, Dynamics and Drivers of Asian Active Fire Occurrences. ISPRS International Journal of Geo-Information. 2025; 14(9):349. https://doi.org/10.3390/ijgi14090349
Chicago/Turabian StyleGao, Xu, Wenzhong Shi, and Min Zhang. 2025. "Distribution, Dynamics and Drivers of Asian Active Fire Occurrences" ISPRS International Journal of Geo-Information 14, no. 9: 349. https://doi.org/10.3390/ijgi14090349
APA StyleGao, X., Shi, W., & Zhang, M. (2025). Distribution, Dynamics and Drivers of Asian Active Fire Occurrences. ISPRS International Journal of Geo-Information, 14(9), 349. https://doi.org/10.3390/ijgi14090349

