Revealing Taxi Interaction Network of Urban Functional Area Units in Shenzhen, China
Abstract
1. Introduction
2. Literature Review
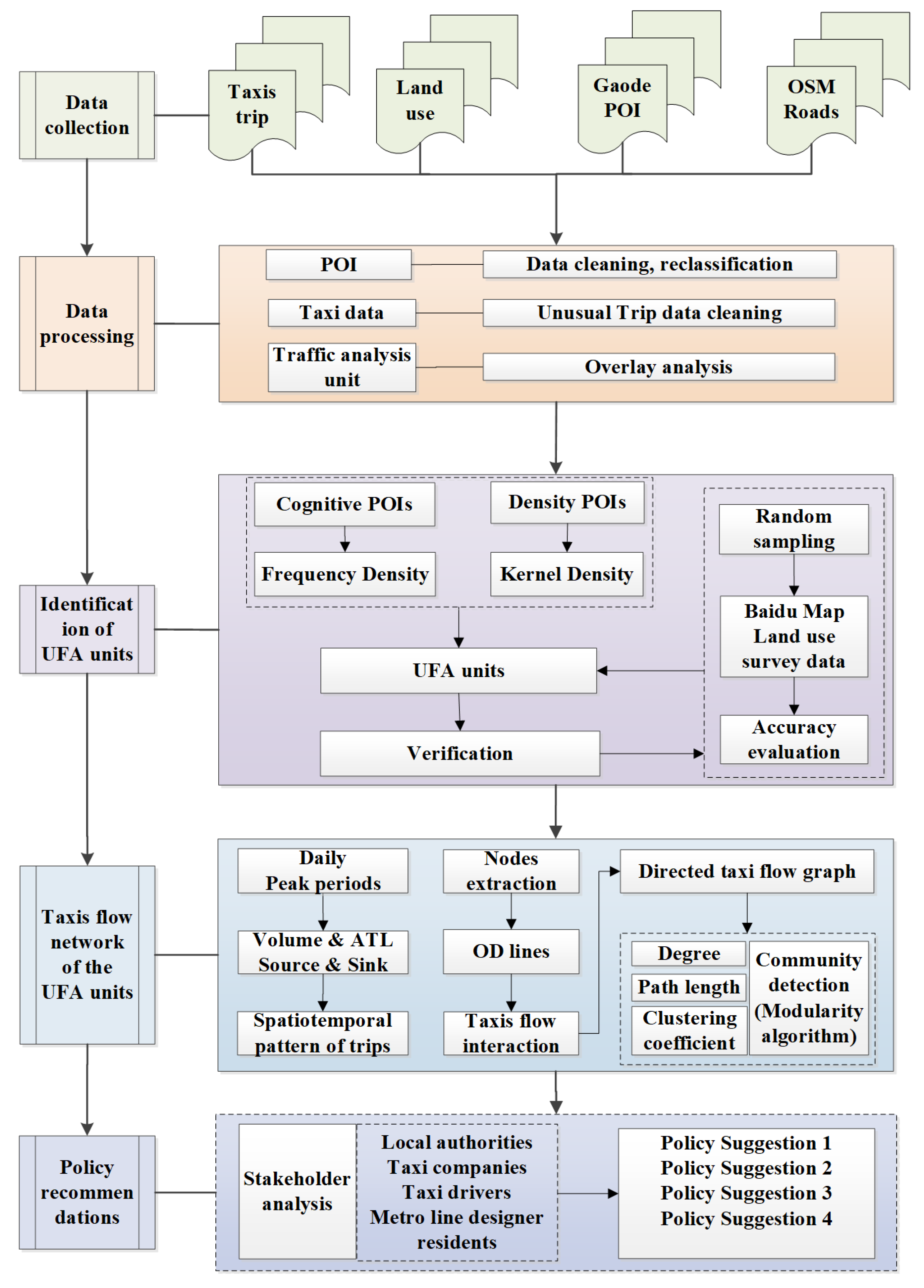
3. Materials and Methods
3.1. Study Area
3.2. Data Source and Preprocessing
3.3. Methods
3.3.1. Method for Urban Functional Area Identification
- Identification method for Cognitive POI-dominated UFA units
- Identification method for Density POI-dominated UFA units
3.3.2. Source-Sink Analysis Method
3.3.3. Complex Network Analysis Method
4. Results
4.1. Identification Result of UFA Units
4.2. Spatiotemporal Characteristics of Taxi Trips at the Scale of UFA Units
4.3. Characteristics of Taxi Mobility Network among the UFA Units
5. Conclusions and Prospect
Author Contributions
Funding
Institutional Review Board Statement
Informed Consent Statement
Data Availability Statement
Acknowledgments
Conflicts of Interest
References
- Liu, Y.; Liu, X.; Gao, S.; Gong, L.; Kang, C.; Zhi, Y.; Chi, G.; Shi, L. Social Sensing: A New Approach to Understanding Our Socioeconomic Environments. Ann. Assoc. Am. Geogr. 2015, 105, 512–530. [Google Scholar] [CrossRef]
- Lyu, T.; Wang, P.; Gao, Y.; Wang, Y. Research on the big data of traditional taxi and online car-hailing: A systematic review. J. Traffic Transp. Eng. (Engl. Ed.) 2021, 8, 1–34. [Google Scholar] [CrossRef]
- Szeto, W.Y.; Wong, R.C.P.; Yang, W.H. Guiding vacant taxi drivers to demand locations by taxi-calling signals: A sequential binary logistic regression modeling approach and policy implications. Transp. Policy 2019, 76, 100–110. [Google Scholar] [CrossRef]
- Ge, W.; Shao, D.; Xue, M.; Zhu, H.; Cheng, J. Urban Taxi Ridership Analysis in the Emerging Metropolis: Case Study in Shanghai. Transp. Res. Procedia 2017, 25, 4916–4927. [Google Scholar] [CrossRef]
- Qian, X.; Ukkusuri, S.V. Spatial variation of the urban taxi ridership using GPS data. Appl. Geogr. 2015, 59, 31–42. [Google Scholar] [CrossRef]
- Zheng, Z.; Zhou, S. Scaling laws of spatial visitation frequency: Applications for trip frequency prediction. Comput. Environ. Urban Syst. 2017, 64, 332–343. [Google Scholar] [CrossRef]
- Barabasi, A.L.; Albert, R. Emergence of scaling in random networks. Science 1999, 286, 509–512. [Google Scholar] [CrossRef]
- Watts, D.J.; Strogatz, S.H. Collective dynamics of ‘small-world’ networks. Nature 1998, 393, 440–442. [Google Scholar] [CrossRef]
- Barabási, A.-L. Network Science; Cambridge University Press: Cambridge, UK, 2016. [Google Scholar]
- Newman, M.E.J. Networks: An Introduction; Oxford University Press: Oxford, UK, 2010. [Google Scholar]
- Barrat, A.; Barthélemy, M.; Vespignani, A. Dynamical Processes on Complex Networks; Cambridge University Press: Cambridge, UK, 2008. [Google Scholar]
- Gallotti, R.; Barthelemy, M. Anatomy and efficiency of urban multimodal mobility. Sci. Rep. 2014, 4, 6911. [Google Scholar] [CrossRef]
- Aleta, A.; Meloni, S.; Moreno, Y. A Multilayer perspective for the analysis of urban transportation systems. Sci. Rep. 2017, 7, 44359. [Google Scholar] [CrossRef]
- Qin, J.; Mei, G.; Xiao, L. Building the Traffic Flow Network with Taxi GPS Trajectories and Its Application to Identify Urban Congestion Areas for Traffic Planning. Sustainability 2021, 13, 266. [Google Scholar] [CrossRef]
- Jia, T.; Luo, X.; Li, X. Delineating a hierarchical organization of ranked urban clusters using a spatial interaction network. Comput. Environ. Urban Syst. 2021, 87, 101617. [Google Scholar] [CrossRef]
- Riascos, A.P.; Mateos, J.L. Networks and long-range mobility in cities: A study of more than one billion taxi trips in New York City. Sci. Rep. 2020, 10, 4022. [Google Scholar] [CrossRef] [PubMed]
- Hamedmoghadam-Rafati, H.; Steponavice, I.; Ramezani, M.; Saberi, M. A Complex Network Analysis of Macroscopic Structure of Taxi Trips. In Proceedings of the 20th World Congress of the International-Federation-of-Automatic-Control (IFAC), Toulouse, France, 9–14 July 2017; pp. 9432–9437. [Google Scholar]
- Louail, T.; Lenormand, M.; Picornell, M.; Cantú, O.; Herranz, R.; Frias-Martinez, E.; Ramasco, J.J.; Barthelemy, M. Uncovering the spatial structure of mobility networks. Nat. Commun. 2015, 6, 6007. [Google Scholar] [CrossRef] [PubMed]
- Ying, L.; Shen, Z. Geospatial Analysis to Support Urban Planning in Beijing; Springer International Publishing: Berlin/Heidelberg, Germany, 2015. [Google Scholar]
- Qiang, L.; Xinqi, Z.; Yi, C. Research on function identification and distribution characteristics of Wuhan supported by big data. Sci. Surv. Mapp. 2020, 45, 119–125. [Google Scholar]
- Chen, S.; Tao, H.; Li, X.; Zhuo, L. Discovering urban functional regions using latent semantic information: Spatiotemporal data mining of floating cars GPS data of Guangzhou. Acta Geogr. Sin. 2016, 71, 471–483. [Google Scholar] [CrossRef]
- Shicheng, Y.; Jingli, W.; Chengming, L.; Zhaoxin, D.; Hao, L. Urban Functional Area Division Considering POI and Land Use Data. J. Geomat. Sci. Technol. 2021, 38, 181–186. [Google Scholar]
- Lu, L.; Lin, T. Revealing the characteristics of active area in the city by Taxi GPS data a study of Shenzhen, China. In Proceedings of the IEEE International Conference on Big Data Analysis, Beijing, China, 10–12 March 2017. [Google Scholar]
- Tang, J.; Liu, F.; Wang, Y.; Wang, H. Uncovering urban human mobility from large scale taxi GPS data. Phys. A Stat. Mech. Its Appl. 2015, 438, 140–153. [Google Scholar] [CrossRef]
- Shen, J.; Liu, X.; Chen, M. Discovering spatial and temporal patterns from taxi-based Floating Car Data: A case study from Nanjing. Giscience Remote Sens. 2017, 54, 617–638. [Google Scholar] [CrossRef]
- Li, T.; Jing, P.; Li, L.C.; Sun, D.Z.; Yan, W.B. Revealing the Varying Impact of Urban Built Environment on Online Car-Hailing Travel in Spatio-Temporal Dimension: An Exploratory Analysis in Chengdu, China. Sustainability 2019, 11, 1336. [Google Scholar] [CrossRef]
- Feng, H.; Bai, F.; Xu, Y. Identification of critical roads in urban transportation network based on GPS trajectory data. Phys. A Stat. Mech. Its Appl. 2019, 535, 122337. [Google Scholar] [CrossRef]
- Yang, Z.; Franz, M.L.; Zhu, S.; Mahmoudi, J.; Nasri, A.; Zhang, L. Analysis of Washington, DC taxi demand using GPS and land-use data. J. Transp. Geogr. 2018, 66, 35–44. [Google Scholar] [CrossRef]
- Xiao, Q.; He, R.; Yu, J. Evaluation of taxi carpooling feasibility in different urban areas through the K-means matter-element analysis method. Technol. Soc. 2018, 53, 135–143. [Google Scholar] [CrossRef]
- Li, B.; Cai, Z.; Jiang, L.; Su, S.; Huang, X. Exploring urban taxi ridership and local associated factors using GPS data and geographically weighted regression. Cities 2019, 87, 68–86. [Google Scholar] [CrossRef]
- Yu, N. How can the taxi industry survive the tide of ridesourcing? Evidence from Shenzhen, China. Transp. Res. Part C Emerg. Technol. 2017, 79, 242–256. [Google Scholar] [CrossRef]
- Xie, W.; Zhou, S. The Spatial-Temporal-Nonstationary Effect of Built-Environment on Taxi Demand. Mod. Urban Res. 2018, 12, 22–29. [Google Scholar]
- Cai, H.; Zhan, X.; Zhu, J.; Jia, X.; Chiu, A.S.F.; Xu, M. Understanding taxi travel patterns. Phys. A Stat. Mech. Its Appl. 2016, 457, 590–597. [Google Scholar] [CrossRef]
- Yang, Y.; Yan, Z.; Li, Q.; Mao, Q. Mining time-dependent attractive areas and movement patterns from taxi trajectory data. In Proceedings of the International Conference on Geoinformatics, Fairfax, VA, USA, 12–14 August 2009. [Google Scholar]
- Pan, G.; Qi, G.; Wu, Z.; Zhang, D.; Li, S. Land-Use Classification Using Taxi GPS Traces. IEEE Trans. Intell. Transp. Syst. 2013, 14, 113–123. [Google Scholar] [CrossRef]
- Jiang, B.; Yin, J.; Zhao, S. Characterizing the human mobility pattern in a large street network. Phys. Rev. E Stat. Nonlinear Soft Matter Phys. 2009, 80, 021136. [Google Scholar] [CrossRef]
- Gong, L.; Liu, X.; Wu, L.; Liu, Y. Inferring trip purposes and uncovering travel patterns from taxi trajectory data. Cartogr. Geogr. Inf. Sci. 2016, 43, 103–114. [Google Scholar] [CrossRef]
- Zhao, K.; Prasath, C.M.; Tarkoma, S. Automatic City Region Analysis for Urban Routing. In Proceedings of the 2015 IEEE International Conference on Data Mining Workshop (ICDMW), Atlantic City, NJ, USA, 14–17 November 2015. [Google Scholar]
- Xi, L.; Li, G.; Gong, Y.; Yu, L. Revealing travel patterns and city structure with taxi trip data. J. Transp. Geogr. 2015, 43, 78–90. [Google Scholar]
- Xiao, L.; Xu, W.; Liu, J. Detecting Urban Dynamics with Taxi Trip Data for Evaluation and Optimizing of Spatial Planning: The Example of Xiamen City, China. Int. Rev. Spat. Plan. Sustain. Dev. 2016, 4, 14–26. [Google Scholar] [CrossRef][Green Version]
- Zhao, G.; Li, Z.; Shang, Y.; Yang, M. How Does the Urban Built Environment Affect Online Car-Hailing Ridership Intensity among Different Scales? Int. J. Environ. Res. Public Health 2022, 19, 5325. [Google Scholar] [CrossRef]
- Wang, S.; Wang, J.; Li, W.; Fan, J.; Liu, M. Revealing the Influence Mechanism of Urban Built Environment on Online Car-Hailing Travel considering Orientation Entropy of Street Network. Discret. Dyn. Nat. Soc. 2022, 2022, 3888800. [Google Scholar] [CrossRef]
- Zhang, B.; Chen, S.Y.; Ma, Y.F.; Li, T.Z.; Tang, K. Analysis on spatiotemporal urban mobility based on online car-hailing data. J. Transp. Geogr. 2020, 82, 102568. [Google Scholar] [CrossRef]
- Wang, Y.X.; Chen, J.Y.; Xu, N.; Li, W.J.; Yu, Q.; Song, X. GPS Data in Urban Online Car-Hailing: Simulation on Optimization and Prediction in Reducing Void Cruising Distance. Math. Probl. Eng. 2020, 2020, 6890601. [Google Scholar] [CrossRef]
- Bi, H.; Ye, Z.; Wang, C.; Chen, E.; Li, Y.; Shao, X. How Built Environment Impacts Online Car-Hailing Ridership. Transp. Res. Rec. 2020, 2674, 745–760. [Google Scholar] [CrossRef]
- Bi, H.; Ye, Z. Exploring ridesourcing trip patterns by fusing multi-source data: A big data approach. Sustain. Cities Soc. 2021, 64, 102499. [Google Scholar] [CrossRef]
- Shenzhen Bureau of Statistics. The Seventh National Population Census of Shenzhen; Shenzhen Bureau of Statistics: Shenzhen, China, 2021. Available online: http://tjj.sz.gov.cn/gkmlpt/content/8/8772/post_8772304.html#4221 (accessed on 10 May 2022).
- Wikipedia. Tokyo. Available online: https://en.wikipedia.ahau.cf/wiki/Tokyo (accessed on 10 May 2022).
- Office for National Statistics. Population Estimates for the UK, England and Wales, Scotland and Northern Ireland, Provisional: Mid-2019. 2020. Available online: https://www.ons.gov.uk/peoplepopulationandcommunity/populationandmigration/populationestimates/bulletins/annualmidyearpopulationestimates/mid2020 (accessed on 10 May 2022).
- Transport Committee of Shenzhen Municipality. Shenzhen Transport Annual Report 2016; Transport Committee of Shenzhen Municipality: Shenzhen, China, 2017. Available online: http://jtys.sz.gov.cn/pcjt/jbqk/yytj/201709/P020171115562961369723.pdf (accessed on 10 May 2022).
- Ministry of Housing and Urban-Rural Development of the People’s Republic of China. Code for Classification of Urban Land Use and Planning Standards of Development Land; Ministry of Housing and Urban-Rural Development of the People’s Republic of China: Beijing, China, 2011; Available online: http://www.planning.org.cn/law/uploads/2013/1383993139.pdf (accessed on 10 May 2022).
- Planning and Natural Resources of Shenzhen Municipality. The Third National Land Survey Main Data Bulletin of Shenzhen; Planning and Natural Resources of Shenzhen Municipality: Shenzhen, China, 2022. Available online: http://pnr.sz.gov.cn/gkmlpt/content/9/9744/post_9744274.html#4290 (accessed on 10 May 2022).
- Weifeng, Z.; Qingquan, L.; Bijun, L. Extracting hierarchical landmarks from urban POI data. J. Remote Sens. 2011, 15, 973–980. [Google Scholar]
- Junjue, W.; Yaqin, Y.; Fang, F. A Study of Urban Functional Zoning Based on Kernel Density Estimation and Fusion Data. Geogr. Geo-Inf. Sci. 2019, 35, 66–71. [Google Scholar]
- Yanwen, D.; Hanwei, X.; Chenghao, W. Research on Urban Functional Area Recognition Integrating OSM Road Network and POI Data. Geogr. Geo-Inf. Sci. 2020, 36, 57–63. [Google Scholar]
- Shenzhen Municipal Public Security Bureau. What Are the Restricted Hours for Vehicles that Did Not Have Shenzhen License Plate? Shenzhen Municipal Public Security Bureau: Shenzhen, China, 2017. Available online: http://szjj.sz.gov.cn/YWZSK/TXZZS/content/post_4462965.html (accessed on 10 May 2022).
- Ying, G.; Ci, S.; Hua, S.; Tao, P. Spatial-temporal Characteristics of Source and Sink Points of Mobikes in Beijing and Its Scheduling Strategy. J. Geo-Inf. Sci. 2018, 20, 1123–1138. [Google Scholar]
- Guo, D.; Zhu, X.; Jin, H.; Gao, P.; Andris, C.C. Discovering Spatial Patterns in Origin-Destination Mobility Data. Trans. Gis 2012, 16, 411–429. [Google Scholar] [CrossRef]
- Newman, M.E.J. Modularity and community structure in networks. Proc. Natl. Acad. Sci. USA 2006, 103, 8577–8582. [Google Scholar] [CrossRef] [PubMed]
- Sun, D.; Zhang, C.; Zhang, L.; Chen, F.; Peng, Z.-R. Urban travel behavior analyses and route prediction based on floating car data. Transp. Lett. -Int. J. Transp. Res. 2014, 6, 118–125. [Google Scholar] [CrossRef]
- Tu, W.; Cao, R.; Yue, Y.; Zhou, B.; Li, Q.; Li, Q. Spatial variations in urban public ridership derived from GPS trajectories and smart card data. J. Transp. Geogr. 2018, 69, 45–57. [Google Scholar] [CrossRef]
- Zheng, Q.; Zhao, X.; Jin, M. Research on Urban Public Green Space Planning Based on Taxi Data: A Case Study on Three Districts of Shenzhen, China. Sustainability 2019, 11, 1132. [Google Scholar] [CrossRef]
- Shen, B.; Xu, X.; Li, J.; Plaza, A.; Huang, Q. Unfolding Spatial-Temporal Patterns of Taxi Trip based on an Improved Network Kernel Density Estimation. Isprs Int. J. Geo-Inf. 2020, 9, 683. [Google Scholar] [CrossRef]
- Gao, F.; Tang, J.; Li, Z. Effects of spatial units and travel modes on urban commuting demand modeling. Transportation 2021. [CrossRef]
- Feng, X.; Sun, H.; Gross, B.; Wu, J.; Li, D.; Yang, X.; Lv, Y.; Zhou, D.; Gao, Z.; Havlin, S. Scaling of spatio-temporal variations of taxi travel routes. New J. Phys. 2022, 24, 043020. [Google Scholar] [CrossRef]
- Dingil, A.E.; Esztergár-Kiss, D. The Influence of the Covid-19 Pandemic on Mobility Patterns: The First Wave’s Results. Transp. Lett. 2021, 13, 434–446. [Google Scholar] [CrossRef]











| Major Type | POI Categories | Methods |
|---|---|---|
| Cognitive POIs | Train Station, Bus Stops, Government Organization, Grade A tertiary hospital, Universities and Colleges, Parks and Piazzas, Scenic Spots, etc. | Frequency Density (FD) Category Ratio (CR) |
| Density POIs | Catering facilities, Shopping facilities, Financial facilities, Living Service facilities, Sports facilities, Transportation facilities, Public facilities, Scientific, educational and cultural institutions, Medical facilities, Companies, Residential districts, etc. | Kernel Density |
| UFA Type | Abbreviation | Amount | Total Area (km2) | Average Area (km2) |
|---|---|---|---|---|
| public service and residential functional area | PRFA | 544 | 242.65 | 0.45 |
| industrial functional area | IFA | 248 | 140.05 | 0.56 |
| public service and commercial functional area | PCFA | 237 | 82.27 | 0.35 |
| public service and industrial functional area | PIFA | 232 | 130.37 | 0.56 |
| industrial and residential functional area | IRFA | 229 | 184.37 | 0.81 |
| greenspace and scenic spot functional area | GSFA | 202 | 864.5 | 4.28 |
| residential functional area | RFA | 194 | 55.16 | 0.28 |
| public service functional area | PFA | 139 | 64.76 | 0.47 |
| commercial service and industrial functional area | CIFA | 130 | 73.94 | 0.57 |
| residential and commercial service functional area | RCFA | 121 | 41.37 | 0.34 |
| transportation and industrial functional area | TIFA | 59 | 49.64 | 0.84 |
| transportation and public service functional area | TPFA | 56 | 27.12 | 0.48 |
| commercial service functional area | CFA | 51 | 6.51 | 0.13 |
| transportation service functional area | TFA | 46 | 14.73 | 0.32 |
| residential and transportation service functional area | RTFA | 39 | 6.14 | 0.16 |
| commercial service and transportation functional area | CTFA | 15 | 1.64 | 0.11 |
| public service and greenspace functional area | PGFA | 8 | 2.38 | 0.3 |
| industrial and greenspace functional area | CGFA | 6 | 2.73 | 0.46 |
| greenspace and transportation functional area | GTFA | 4 | 2.67 | 0.67 |
| greenspace and residential functional area | GRFA | 4 | 1.4 | 0.35 |
| greenspace and commercial functional area | GCFA | 1 | 0.16 | 0.16 |
| Period | Average Degree | Average Path Length | Clustering Coefficient |
|---|---|---|---|
| Weekdays daily | 24.016 | 2.771 | 0.267 |
| Weekends daily | 28.396 | 2.711 | 0.294 |
| Morning peak on weekdays | 3.863 | 3.554 | 0.103 |
| Evening peak on weekdays | 3.406 | 3.590 | 0.118 |
| Morning peak on weekends | 2.716 | 3.746 | 0.094 |
| Evening peak on weekends | 4.134 | 3.471 | 0.134 |
Publisher’s Note: MDPI stays neutral with regard to jurisdictional claims in published maps and institutional affiliations. |
© 2022 by the authors. Licensee MDPI, Basel, Switzerland. This article is an open access article distributed under the terms and conditions of the Creative Commons Attribution (CC BY) license (https://creativecommons.org/licenses/by/4.0/).
Share and Cite
Lai, G.; Shang, Y.; He, B.; Zhao, G.; Yang, M. Revealing Taxi Interaction Network of Urban Functional Area Units in Shenzhen, China. ISPRS Int. J. Geo-Inf. 2022, 11, 377. https://doi.org/10.3390/ijgi11070377
Lai G, Shang Y, He B, Zhao G, Yang M. Revealing Taxi Interaction Network of Urban Functional Area Units in Shenzhen, China. ISPRS International Journal of Geo-Information. 2022; 11(7):377. https://doi.org/10.3390/ijgi11070377
Chicago/Turabian StyleLai, Guijun, Yuzhen Shang, Binbao He, Guanwei Zhao, and Muzhuang Yang. 2022. "Revealing Taxi Interaction Network of Urban Functional Area Units in Shenzhen, China" ISPRS International Journal of Geo-Information 11, no. 7: 377. https://doi.org/10.3390/ijgi11070377
APA StyleLai, G., Shang, Y., He, B., Zhao, G., & Yang, M. (2022). Revealing Taxi Interaction Network of Urban Functional Area Units in Shenzhen, China. ISPRS International Journal of Geo-Information, 11(7), 377. https://doi.org/10.3390/ijgi11070377

