A Novel Solid Phase Extraction Sample Preparation Method for Lipidomic Analysis of Human Plasma Using Liquid Chromatography/Mass Spectrometry
Abstract
1. Introduction
2. Results and Discussion
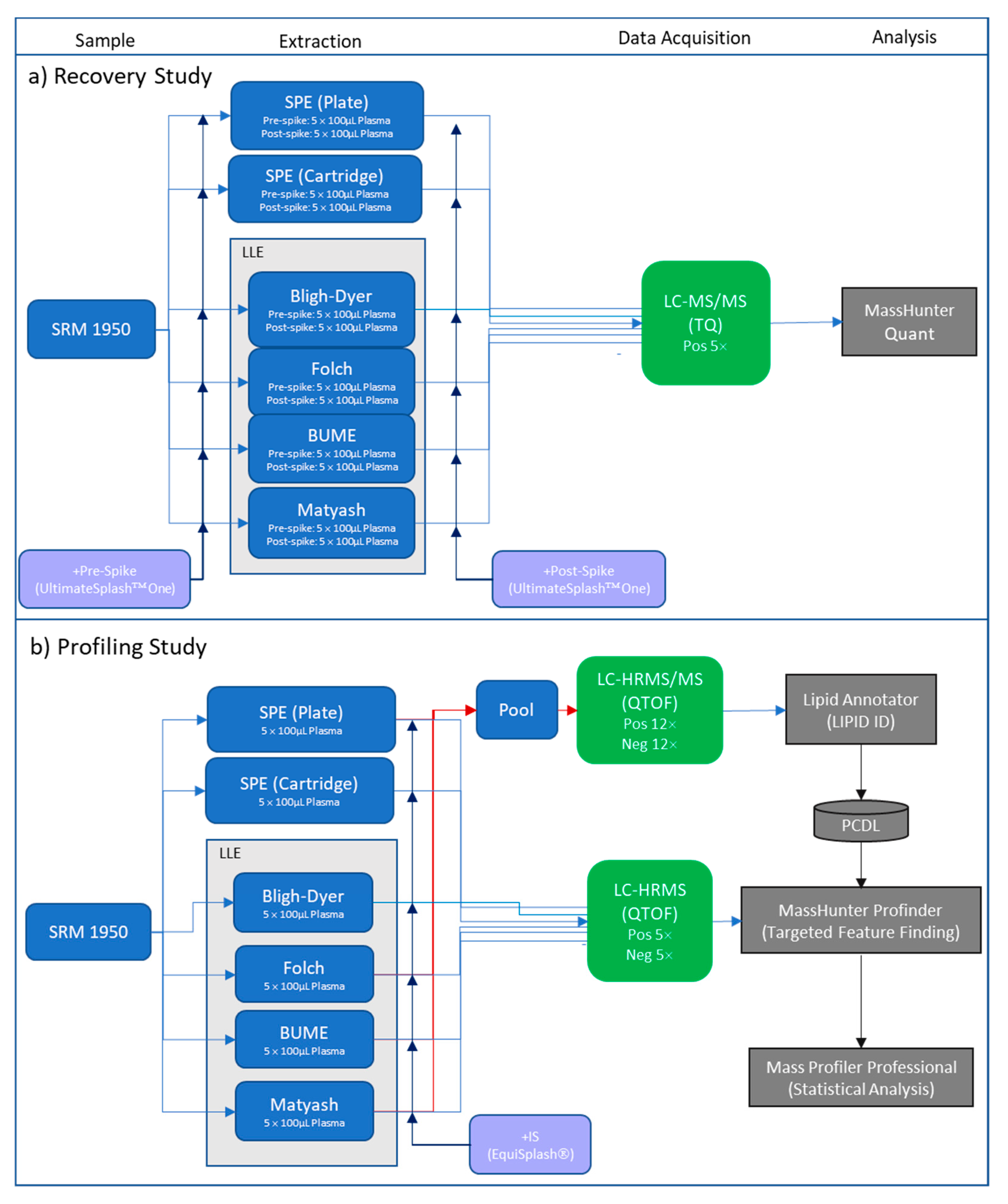
2.1. The SPE Lipid Extraction Method Development
2.2. Comparison of Lipid Extraction Methods
2.2.1. Lipid Class Recovery and Reproducibility
2.2.2. Lipid Class Profiling
2.2.3. Comparison Based on Quantitative Method Performance
2.2.4. Comparisons Based on Methods Usability Characteristics
3. Materials and Methods
3.1. Materials
3.2. Deuterium Labeled Internal Standards Addition Procedures
3.3. Lipid Extraction LLE Protocols
3.3.1. Bligh-Dyer LLE Procedure [1]
3.3.2. Folch LLE Procedure [1]
3.3.3. Matyash LLE Procedure [1]
3.3.4. BUME LLE Procedure [7]
3.4. Lipid Extraction SPE Protocol
3.4.1. Lipid Extraction SPE on 1 mL Cartridges
3.4.2. Lipid Extraction SPE Protocol on 96 Well Plates
3.5. Lipid Analysis by LC-MS/MS
3.6. Lipid Profiling by LC-HRMS and LC-HRMS/MS
3.7. Data Processing
4. Conclusions
Supplementary Materials
Author Contributions
Funding
Institutional Review Board Statement
Informed Consent Statement
Data Availability Statement
Acknowledgments
Conflicts of Interest
Acronyms
| Acar | acylcarnitine |
| ACN | acetonitrile |
| BUME | butanol-methanol |
| BuOH | butanol |
| CE | cholesterol ester |
| Cer | ceramide |
| Cer_NS | ceramide containing nonhydroxy-fatty acid-sphingosine |
| DCM | dichloromethane |
| DG | diacylglyceride |
| EMR | Enhance Matrix Removal |
| EtherPC | ether phosphatidylcholine |
| EtherPE | etherphosphatidylethanoloamine |
| FA | fatty acid |
| HexCer_NS | hexosyl-ceramide |
| IPA | Isopropanol |
| LC | liquid chromatography |
| LC/TQ | liquid chromatography-Tandem Quadrupole Mass Spectrometry |
| LC-HRMS | liquid chromatography-high resolution mass spectrometry |
| LC-HRMS/MS | liquid chromatography-high resolution mass spectrometry/mass spectrometry |
| LC-MS | Generic liquid chromatography-mass spectrometry |
| LLE | liquid liquid extraction |
| LPC | lysophosphatidylcholine |
| LPE | lysophosphatidylethanolamine |
| LPI | lysophosphatidylinisitol |
| LPL | lysophospholipid |
| MeOH | Methanol |
| MG | monoglyceride |
| MPP | mass profiler professional |
| MTBE | tert-butyl methyl ether |
| NIST | National Institute of Standards and Technology |
| OxPC | oxidized phosphatidylcholine |
| PA | phosphatidic acid |
| PC | phosphatidylcholine |
| PCDL | personal Compound Database Library |
| PE | phosphatidylethanolamne |
| PG | phosphatidylglycerol |
| PI | phosphatidylinositol |
| ppt | precipitate |
| PS | phosphatidylserine |
| QTOF | quadrupole time of flight |
| RT | retention time |
| SM | sphingomyelin |
| SPE | solid phase extraction |
| SRM | standard refernce material |
| TG | triglyceride |
| TIC | total ion chromatogram |
References
- Vegiopoulos, A.; Rohm, M.; Herzig, S. Adipose tissue: Between the extremes. EMBO J. 2017, 36, 1999–2017. [Google Scholar] [CrossRef] [PubMed]
- Evans, R.D.; Hauton, D. The role of triacylglycerol in cardiac energy provision. Biochim. Biophys. Acta 2016, 1861, 1481–1491. [Google Scholar] [CrossRef] [PubMed]
- Sackmann, E.; Tanaka, M. Critical role of lipid membranes in polarization and migration of cells: A biophysical view. Biophys. Rev. 2021, 13, 123–138. [Google Scholar] [CrossRef]
- Zhang, J.; Lan, Y.; Sanyal, S. Membrane heist: Coronavirus host membrane remodeling during replication. Biochimie 2020, 179, 229–236. [Google Scholar] [CrossRef]
- Wang, H.Y.; Bharti, D.; Levental, I. Membrane Heterogeneity Beyond the Plasma Membrane. Front. Cell Dev. Biol. 2020, 8, 580814. [Google Scholar] [CrossRef] [PubMed]
- Von Bank, H.; Hurtado-Thiele, M.; Oshimura, N.; Simcox, J. Mitochondrial Lipid Signaling and Adaptive Thermogenesis. Metabolites 2021, 11, 124. [Google Scholar] [CrossRef]
- Li, Q.; Li, Y.; Lei, C.; Tan, Y.; Yi, G. Sphingosine-1-phosphate receptor 3 signaling. Clin. Chim. Acta 2021. [Google Scholar] [CrossRef]
- Cavaco, A.R.; Matos, A.R.; Figueiredo, A. Speaking the language of lipids: The cross-talk between plants and pathogens in defence and disease. Cell. Mol. Life Sci. 2021. [Google Scholar] [CrossRef]
- O’Donnell, V.B.; Ekroos, K.; Liebisch, G.; Wakelam, M. Lipidomics: Current state of the art in a fast moving field. Wiley Interdiscip. Rev. Syst. Biol. Med. 2020, 12, e1466. [Google Scholar] [CrossRef]
- Zarini, S.; Barkley, R.M.; Gijon, M.A.; Murphy, R.C. Overview of Lipid Mass Spectrometry and Lipidomics. Methods Mol. Biol. 2019, 1978, 81–105. [Google Scholar] [CrossRef] [PubMed]
- Triebl, A.; Burla, B.; Selvalatchmanan, J.; Oh, J.; Tan, S.H.; Chan, M.Y.; Mellet, N.A.; Meikle, P.J.; Torta, F.; Wenk, M.R. Shared reference materials harmonize lipidomics across MS-based detection platforms and laboratories. J. Lipid Res. 2020, 61, 105–115. [Google Scholar] [CrossRef] [PubMed]
- Huynh, K.; Barlow, C.K.; Jayawardana, K.S.; Weir, J.M.; Mellett, N.A.; Cinel, M.; Magliano, D.J.; Shaw, J.E.; Drew, B.G.; Meikle, P.J. High-Throughput Plasma Lipidomics: Detailed Mapping of the Associations with Cardiometabolic Risk Factors. Cell Chem. Biol. 2019, 26, 71–84.e74. [Google Scholar] [CrossRef]
- Burla, B.; Arita, M.; Arita, M.; Bendt, A.K.; Cazenave-Gassiot, A.; Dennis, E.A.; Ekroos, K.; Han, X.; Ikeda, K.; Liebisch, G.; et al. MS-based lipidomics of human blood plasma: A community-initiated position paper to develop accepted guidelines. J. Lipid Res. 2018, 59, 2001–2017. [Google Scholar] [CrossRef] [PubMed]
- Ulmer, C.Z.; Jones, C.M.; Yost, R.A.; Garrett, T.J.; Bowden, J.A. Optimization of Folch, Bligh-Dyer, and Matyash sample-to-extraction solvent ratios for human plasma-based lipidomics studies. Anal. Chim. Acta 2018, 1037, 351–357. [Google Scholar] [CrossRef] [PubMed]
- Sostare, J.; Di Guida, R.; Kirwan, J.; Chalal, K.; Palmer, E.; Dunn, W.B.; Viant, M.R. Comparison of modified Matyash method to conventional solvent systems for polar metabolite and lipid extractions. Anal. Chim. Acta 2018, 1037, 301–315. [Google Scholar] [CrossRef]
- Bligh, E.G.; Dyer, W.J. A rapid method of total lipid extraction and purification. Can. J. Biochem. Physiol. 1959, 37, 911–917. [Google Scholar] [CrossRef] [PubMed]
- Iverson, S.J.; Lang, S.L.; Cooper, M.H. Comparison of the Bligh and Dyer and Folch methods for total lipid determination in a broad range of marine tissue. Lipids 2001, 36, 1283–1287. [Google Scholar] [CrossRef]
- Folch, J.; Lees, M.; Sloane Stanley, G.H. A simple method for the isolation and purification of total lipides from animal tissues. J. Biol. Chem. 1957, 226, 497–509. [Google Scholar] [CrossRef]
- Matyash, V.; Liebisch, G.; Kurzchalia, T.V.; Shevchenko, A.; Schwudke, D. Lipid extraction by methyl-tert-butyl ether for high-throughput lipidomics. J. Lipid Res. 2008, 49, 1137–1146. [Google Scholar] [CrossRef] [PubMed]
- Löfgren, L.; Ståhlman, M.; Forsberg, G.-B.; Saarinen, S.; Nilsson, R.; Hansson, G.I. The BUME method: A novel automated chloroform-free 96-well total lipid extraction method for blood plasma. J. Lipid Res. 2012, 53, 1690–1700. [Google Scholar] [CrossRef] [PubMed]
- Lofgren, L.; Forsberg, G.B.; Stahlman, M. The BUME method: A new rapid and simple chloroform-free method for total lipid extraction of animal tissue. Sci. Rep. 2016, 6, 27688. [Google Scholar] [CrossRef]
- Cruz, M.; Wang, M.; Frisch-Daiello, J.; Han, X. Improved Butanol-Methanol (BUME) Method by Replacing Acetic Acid for Lipid Extraction of Biological Samples. Lipids 2016, 51, 887–896. [Google Scholar] [CrossRef] [PubMed]
- Liu, Z.; Rochfort, S.; Cocks, B.G. Optimization of a single phase method for lipid extraction from milk. J. Chromatogr. A 2016, 1458, 145–149. [Google Scholar] [CrossRef]
- Alshehry, Z.H.; Barlow, C.K.; Weir, J.M.; Zhou, Y.; McConville, M.J.; Meikle, P.J. An Efficient Single Phase Method for the Extraction of Plasma Lipids. Metabolites 2015, 5, 389–403. [Google Scholar] [CrossRef] [PubMed]
- Sieber-Ruckstuhl, N.S.; Burla, B.; Spoerel, S.; Schmid, F.; Venzin, C.; Cazenave-Gassiot, A.; Bendt, A.K.; Torta, F.; Wenk, M.R.; Boretti, F.S. Changes in the Canine Plasma Lipidome after Short- and Long-Term Excess Glucocorticoid Exposure. Sci. Rep. 2019, 9, 6015. [Google Scholar] [CrossRef]
- Li, Y.; Zhang, Z.; Liu, X.; Li, A.; Hou, Z.; Wang, Y.; Zhang, Y. A novel approach to the simultaneous extraction and non-targeted analysis of the small molecules metabolome and lipidome using 96-well solid phase extraction plates with column-switching technology. J. Chromatogr. A 2015, 1409, 277–281. [Google Scholar] [CrossRef] [PubMed]
- Wang, C.; Wang, M.; Han, X. Comprehensive and quantitative analysis of lysophospholipid molecular species present in obese mouse liver by shotgun lipidomics. Anal. Chem. 2015, 87, 4879–4887. [Google Scholar] [CrossRef]
- Dasilva, G.; Pazos, M.; Gallardo, J.M.; Rodriguez, I.; Cela, R.; Medina, I. Lipidomic analysis of polyunsaturated fatty acids and their oxygenated metabolites in plasma by solid-phase extraction followed by LC-MS. Anal. Bioanal. Chem. 2014, 406, 2827–2839. [Google Scholar] [CrossRef]
- Agilent Technologies. Recommended Protocols for Enhanced Matrix Removal—Lipid; 2015 5991-6057EN; Agilent Technologies Publication: Santa Clara, CA, USA, 2015. [Google Scholar]
- Agilent Technologies. Agilent Captiva EMR—Lipid Method Guide; 2017, 5991-7930EN; Agilent Technologies Publication: Santa Clara, CA, USA, 2017. [Google Scholar]
- Bowden, J.A.; Heckert, A.; Ulmer, C.Z.; Jones, C.M.; Koelmel, J.P.; Abdullah, L.; Ahonen, L.; Alnouti, Y.; Armando, A.M.; Asara, J.M.; et al. Harmonizing lipidomics: NIST interlaboratory comparison exercise for lipidomics using SRM 1950-Metabolites in Frozen Human Plasma. J. Lipid Res. 2017, 58, 2275–2288. [Google Scholar] [CrossRef] [PubMed]
- Van De Bittner, G.; Apffel, A.; Nguyen, T.T.A.; Bernick, K.B.; Gomez, M.; Chang, D.; Smart, B.P.; Brennen, R.; Miller, C.; Fischer, S.; et al. An Automated, Combined Workflow for Extracting Polar Metabolites and Lipids from Mammalian Cells. In Proceedings of the ASMS 2020 Reboot, MP 391, Online Meeting, 1–12 June 2020. [Google Scholar]
- Peng, B.; Kopczynski, D.; Pratt, B.S.; Ejsing, C.S.; Burla, B.; Hermansson, M.; Benke, P.I.; Tan, S.H.; Chan, M.Y.; Torta, F.; et al. LipidCreator workbench to probe the lipidomic landscape. Nat. Commun. 2020, 11, 2057. [Google Scholar] [CrossRef]
- Agilent Technologies. Lipidomics Analysis with Lipid Annotator and Mass Profiler Professional; Agilent Technologies Publication: Santa Clara, CA, USA, 2019. [Google Scholar]
- Koelmel, J.P.; Li, X.; Stow, S.M.; Sartain, M.J.; Murali, A.; Kemperman, R.; Tsugawa, H.; Takahashi, M.; Vasiliou, V.; Bowden, J.A.; et al. Lipid Annotator: Towards Accurate Annotation in Non-Targeted Liquid Chromatography High-Resolution Tandem Mass Spectrometry (LC-HRMS/MS) Lipidomics Using A Rapid and User-Friendly Software. Metabolites 2020, 10, 101. [Google Scholar] [CrossRef] [PubMed]








| Final Elution Investigation (n = 3 or 4) | Total PPLs Recovery (RSD%) |
|---|---|
| 2:1 Chloroform/MeOH, 2 × 1 mL | 107 (4.1%) |
| 1:1 Chloroform/MeOH, 2 × 1 mL | 112 (0.6%) |
| 1:2 Chloroform/MeOH, 2 × 1mL | 92 (2.0%) |
| 2:1 MTBE/MeOH, 2 × 1 mL | 8 (86.8%) |
| 1:1 MTBE/MeOH, 2 × 1 mL | 31 (15.4%) |
| 1:2 MTBE/MeOH, 2 × 1 mL | 46 (3.1%) |
| 2:1 DCM/MeOH, 2 × 1 mL | 84 (6.1%) |
| 1:1 DCM/MeOH, 2 × 1 mL | 102 (12.3%) |
| 1:2 DCM/MeOH, 2 × 1 mL | 116 (0.4%) |
| 2:1 1-Chlorobutane/MeOH, 2 × 1 mL | 103 (8.1%) |
| 1:1 1-Chlorobutane/MeOH, 2 × 1 mL | 104 (13.1%) |
| 1:2 1-Chlorobutane/MeOH, 2 × 1 mL | 95 (2.1%) |
| SPE Cartridge | SPE Plate | LLE-Bligh-Dyer | LLE-Folch | LLE-Matyash | LLE-BUME | ||||||||
|---|---|---|---|---|---|---|---|---|---|---|---|---|---|
| Mode | Class | Summed Conc | #Lipids | Summed Conc | #Lipids | Summed Conc | #Lipids | Summed Conc | #Lipids | Summed Conc | #Lipids | Summed Conc | #Lipids |
| (nmol/mL) | (nmol/mL) | (nmol/mL) | (nmol/mL) | (nmol/mL) | (nmol/mL) | ||||||||
| Positive | ACar | 1.12 | 9 | 1.61 | 8 | 1.01 | 8 | 0.94 | 10 | 0.91 | 9 | 0.35 | 6 |
| CE | 1.32 | 9 | 1.75 | 9 | 1.01 | 7 | 1.10 | 8 | 0.66 | 7 | 0.26 | 8 | |
| Cer_NS | 3.34 × 10−5 | 5 | 1.50 × 10−4 | 7 | 1.34 × 10−5 | 4 | 3.12 × 10−5 | 6 | 8.18 × 10−5 | 5 | 2.38 × 10−5 | 3 | |
| DG | 4.35 × 10−2 | 8 | 4.54 × 10−2 | 8 | 1.92 × 10−2 | 6 | 2.44 × 10−2 | 8 | 1.27 × 10−2 | 6 | 5.13 × 10−2 | 8 | |
| HexCer_NS | 5.05 × 10−6 | 2 | 1.86 × 10−5 | 2 | 2.99 × 10−5 | 1 | 3.22 × 10−5 | 2 | 2.67 × 10−5 | 3 | 2.48 × 10−5 | 3 | |
| LPC | 0.26 | 61 | 0.19 | 57 | 0.40 | 50 | 0.33 | 60 | 0.35 | 58 | 0.24 | 57 | |
| PC | 2.73 | 75 | 4.93 | 80 | 5.16 | 66 | 5.40 × 103 | 80 | 4.81 | 80 | 1.85 | 61 | |
| SM | 0.41 | 38 | 0.39 | 40 | 0.55 | 32 | 0.63 | 40 | 0.43 | 42 | 0.26 | 37 | |
| TG | 1.27 | 31 | 1.53 | 31 | 0.73 | 26 | 1.15 | 31 | 1.05 | 28 | 0.51 | 29 | |
| Negative | Cer_NS | 2.20 × 10−2 | 22 | 7.56 × 10−2 | 25 | 0.11 | 23 | 0.11 | 25 | 0.15 | 22 | 7.52 × 10−2 | 24 |
| EtherPC | 9.43 × 10−3 | 13 | 6.76 × 10−3 | 10 | 1.23 × 10−2 | 11 | 1.27 × 10−2 | 10 | 1.35 × 10−2 | 9 | 7.96 × 10−3 | 9 | |
| EtherPE | 3.17 × 10−2 | 4 | 4.51 × 10−2 | 3 | 7.31 × 10−2 | 5 | 7.69 × 10−2 | 5 | 5.09 × 10−2 | 4 | 7.96 × 10−3 | 4 | |
| FA | 6.57 × 10−2 | 3 | 7.88 × 10−2 | 4 | 0.19 | 4 | 0.11 | 4 | 0.14 | 4 | 0.13 | 4 | |
| HexCer_NS | 9.27 × 10−3 | 2 | 9.58 × 10−3 | 2 | 2.31 × 10−2 | 2 | 2.59 × 10−2 | 2 | 1.15 × 10−2 | 2 | 2.14 × 10−2 | 2 | |
| LPC | 1.57 × 10−2 | 13 | 6.75 × 10−3 | 11 | 1.51 × 10−2 | 13 | 1.33 × 10−2 | 13 | 1.12 × 10−2 | 13 | 9.81 × 10−3 | 13 | |
| LPE | 9.27 × 10−3 | 2 | 3.34 × 10−3 | 4 | 3.47 × 10−3 | 4 | 3.67× 10−2 | 4 | 1.86 × 10−2 | 5 | 2.65 × 10−2 | 5 | |
| LPI | 9.32 × 10−5 | 2 | 2.66 × 10−5 | 1 | 5.16 × 10−5 | 1 | 5.15 × 10−3 | 1 | 5.34 × 10−5 | 1 | 4.51 × 10−4 | 2 | |
| OxPC | 1.41 × 10−2 | 3 | 1.94 × 10−2 | 3 | 3.38 × 10−2 | 2 | 3.54 × 10−2 | 3 | 2.20 × 10−2 | 3 | 1.07 × 10−2 | 2 | |
| PC | 0.42 | 33 | 0.62 | 34 | 1.10 | 32 | 1.16 | 33 | 0.79 | 30 | 0.34 | 31 | |
| PE | 3.44 × 10−2 | 8 | 3.68 × 10−2 | 9 | 7.68 × 10−2 | 8 | 8.60 × 10−2 | 7 | 4.52 × 10−2 | 9 | 4.42 × 10−2 | 8 | |
| PI | 1.19 × 10−2 | 11 | 2.04 × 10−2 | 10 | 4.69 × 10−2 | 11 | 4.73 × 10−2 | 12 | 6.31 × 10−2 | 11 | 3.65 × 10−2 | 9 | |
| PS | 5.51 × 10−2 | 6 | 8.07 × 10−2 | 6 | 0.14 | 6 | 0.15 | 6 | 0.10 | 6 | 4.75 × 10−2 | 6 | |
| SM | 5.12 × 10−2 | 17 | 6.01 × 10−2 | 17 | 0.23 | 19 | 0.27 | 19 | 0.30 | 17 | 0.17 | 18 | |
| Total | 377 | 381 | 341 | 389 | 374 | 331 | |||||||
Publisher’s Note: MDPI stays neutral with regard to jurisdictional claims in published maps and institutional affiliations. |
© 2021 by the authors. Licensee MDPI, Basel, Switzerland. This article is an open access article distributed under the terms and conditions of the Creative Commons Attribution (CC BY) license (https://creativecommons.org/licenses/by/4.0/).
Share and Cite
Apffel, A.; Zhao, L.; Sartain, M.J. A Novel Solid Phase Extraction Sample Preparation Method for Lipidomic Analysis of Human Plasma Using Liquid Chromatography/Mass Spectrometry. Metabolites 2021, 11, 294. https://doi.org/10.3390/metabo11050294
Apffel A, Zhao L, Sartain MJ. A Novel Solid Phase Extraction Sample Preparation Method for Lipidomic Analysis of Human Plasma Using Liquid Chromatography/Mass Spectrometry. Metabolites. 2021; 11(5):294. https://doi.org/10.3390/metabo11050294
Chicago/Turabian StyleApffel, Alex, Limian Zhao, and Mark J. Sartain. 2021. "A Novel Solid Phase Extraction Sample Preparation Method for Lipidomic Analysis of Human Plasma Using Liquid Chromatography/Mass Spectrometry" Metabolites 11, no. 5: 294. https://doi.org/10.3390/metabo11050294
APA StyleApffel, A., Zhao, L., & Sartain, M. J. (2021). A Novel Solid Phase Extraction Sample Preparation Method for Lipidomic Analysis of Human Plasma Using Liquid Chromatography/Mass Spectrometry. Metabolites, 11(5), 294. https://doi.org/10.3390/metabo11050294
