Next Article in Journal
Localization Method for Insulation Degradation Area of the Metro Rail-to-Ground Based on Monitor Information
Previous Article in Journal
An Enhanced K-Means Clustering Algorithm for Phishing Attack Detections
 
 
Font Type:
Arial Georgia Verdana
Font Size:
Aa Aa Aa
Line Spacing:
Column Width:
Background:
Article

Internet of Things-Based Multi-Agent System for the Control of Smart Street Lighting

1
Department of Mathematics and Computer Sciences, University of Oum El Bouaghi, Oum El Bouaghi 04000, Algeria
2
Artificial Intelligence and Autonomous Things Laboratory, University of Oum El Bouaghi, Oum El Bouaghi 04000, Algeria
3
Forensic Science Department, Naïf Arab University for Security Sciences, Riyadh 14812, Saudi Arabia
4
Internet Interdisciplinary Institute (IN3), University of Oberta de Catalunya (UOC), CYBERCAT-Center for Cybersecurity Research of Catalonia, Rambla del Poblenou, 154, 08018 Barcelona, Spain
*
Author to whom correspondence should be addressed.
Electronics 2024, 13(18), 3673; https://doi.org/10.3390/electronics13183673
Submission received: 15 July 2024 / Revised: 25 August 2024 / Accepted: 4 September 2024 / Published: 16 September 2024

Abstract

The Internet of Things refers to a network of interconnected devices, objects, and systems, that can interact with one another without human intervention. The adoption of IoT technology has expanded rapidly, significantly impacting various fields, including smart healthcare, intelligent transportation, agriculture, and smart homes. This paper focuses on smart street lighting, which represents the core piece of the smart city and the key public service for citizens’ safety. Nevertheless, it poses substantial challenges related to energy consumption, especially during energy crises. This work aims to provide an advanced solution that enables intelligent control of street lighting, enhances human safety, reduces CO2 emissions and light pollution, and optimizes energy consumption, as well as facilitates maintenance of the lighting network. The solution is twofold: First, it introduces IoT-based smart street lighting referential models; second, it presents a framework for controlling smart street lighting based on the referential models. The proposal uses an IoT-based fuzzy multi-agent systems approach to address the challenges of smart street lighting. The approach leverages the strengths and properties of fuzzy logic and multi-agent systems to address the system requirements. This is illustrated through a testbed case study conducted on a concrete IoT prototype.

1. Introduction

1.1. Context, Motivation, and Objectives

The Internet of Things (IoT) is a new era in computing technology that has risen significantly in recent decades. It encompasses a system of interconnected devices, digital and mechanical machines, animals, people, or objects. These intelligent objects and entities have unique identifiers, allowing them to collect, process, and transmit data over a network without human or computer intervention [1]. The IoT generates a massive volume of data that, when analyzed, stored and processed, can enhance our lives and lessen the environmental impact. The core principle of IoT lies in its ability to integrate intelligence via on-board processing, making it versatile for numerous practical applications across a variety of fields, including Industry [2], Smart Homes [3], Smart Agriculture [4], Smart Transportation [5], the Environment [6], and Smart Cities [7,8,9]. The versatility of these connected devices is what makes them useful, providing a foundation for several IoT solutions [10].
This work is interested in smart cities, considered as one of the main IoT applications which aims at improving citizens’ lives through connected objects and infrastructures. It is organized around several axes such as environmental issues and energy constraints, and the development of economic models that are focused on the use and integration of digital technology in the city. It encompasses almost all IoT applications, including Smart University, E-Health, E-Transport, Smart Lighting, etc.
More precisely, this paper focuses on smart street lighting as a specific type of IoT concept, including the tools, foundation, principles, models, and approaches related to street lighting. It is a key service in Smart City management, incorporating hardware and software technologies to automatically schedule indoor or outdoor lights under constraints that improve lighting control quality, reduce costs, and enhance citizens’ safety and air quality.
Smart street lighting, often referred to intelligent lighting, employs innovative technologies to rationalize energy consumption, enhance public safety, and improve the overall smart city experience. Key features include energy efficiency, achieved through sensors and actuators that adjust brightness based on traffic and ambient light; improved public safety through sensors detecting potential security threats; and urban experience enhancement through data collection for urban planning. A smart street lighting system generally consists of streetlights equipped with sensors, actuators, and communication devices. Sensors collect data on traffic, ambient light, and security threats, while actuators adjust brightness based on this data. Communication devices connect lampposts to a central control system for remote monitoring and control.
Smart lighting serves as a backbone for a smart city network, offering several key advantages, such as:
  • Significant reduction in energy consumption and maintenance costs.
  • Enhanced public safety through improved lighting and visibility of hazards.
  • A platform for various smart city services, including mobile broadband connectivity, traffic light control, smart parking, traffic management, environmental monitoring, public safety through video cameras, and electric vehicle charging stations.
Despite these benefits, developing smart street lighting systems presents challenges, including the high cost of installation and maintenance, the need for robust communication infrastructure, data management, privacy protection, compatibility, network redundancy, and scalability for future upgrades and operations.
In this paper, we focus on optimizing street lighting to achieve energy savings, reduce maintenance costs, and improve public safety.
In recent decades, several literature reviews [9,11,12,13,14,15] have addressed the challenges associated with smart street lighting, utilizing diverse paradigms and technologies.
For instance, researchers optimize smart street lighting for energy efficiency using algorithms that reduce energy consumption while maintaining appropriate brightness levels. Other studies have examined the impact of smart street lighting on urban safety through crime rates and pedestrian activity. Furthermore, some research efforts have integrated smart street lighting with other Smart City applications, including environmental monitoring and smart transportation systems. These efforts highlight the multifaceted importance of smart street lighting, including safety, connectivity, and energy efficiency.
Moreover, technological advancements in smart street lighting include the use of sensors, such as Light Detection and Ranging (LiDAR), for accurate brightness adjustments [16] and IoT integration for real-time monitoring and data-driven decision-making. Thus, the smart street lighting area has been the focus of relevant studies and advancements over the last few years, as it can potentially bring significant benefits to citizens and cities alike. Research on street lighting offers economic benefits but faces challenges such as high maintenance and energy costs, with unclear management despite IoT integration.
The literature review highlights the different challenges and prospects related to smart street lighting, alongside the various technological materials and improvements that have been attained in this area. The resulting findings draw attention to the importance of adopting and elevating research in smart street lighting systems as a keystone of a smart city.
Intuitively, it is apparent that such research conveys several advantages and economic profits. Nevertheless, they suffer from several anomalies, such as increased maintenance costs and high energy consumption. On the other hand, it is unclear how street lighting is managed despite taking into account several functionalities and utilizing IoT technology.
With respect to this, the ultimate goal of this work is to provide an intelligent management approach of smart street lighting. To tackle this issue, our attention focuses on considering and combining environmental constraints and technological means of information and communication to rationalize energy consumption, optimize resources utilization performances, and contribute to the intelligent management to smart street lighting.

1.2. Contribution and Inspiration

The main contributions of this paper are twofold and can be summarized as follows:
Firstly, we examine the technological features for selecting appropriately the physical components that incite attaining the above objective. In this perspective, we propose two smart street lighting referential models, called smart patterns, that are: Basic Smart Street Lighting (BSL) and Advanced Smart Lighting (ASL). Therefore, both patterns can contribute to saving electrical energy and reducing resource utilization, ensuring intelligent control and human safety. BSL is recommended in uncrowded areas or during energy crises. However, ASL is suitable for urban or critical spaces. Both patterns differ in technical components and management rules.
Secondly, we propose a fuzzy logic-based multi-agent architecture that offers several functionalities, mainly remote intelligent control of smart street lighting, fire management and human safety assurance, and control of streetlights maintenance tasks. These functionalities enable the reduction of energy consumption and CO2 emissions, as well as contribute to citizens’ comfort and safety.
The theoretical foundation of this research is situated at the intersection of multi-agent systems (MAS) theory, fuzzy logic, and IoT. This combination creates a reliable framework that supports decision-making in dynamic environments such as smart city infrastructure. Moreover, this research builds upon IoT-based Smart Street Lighting Referential Models (i.e., smart patterns), serving as a novel theoretical framework for realizing intelligent street lighting systems. These models are specified by design pattern theory, ensuring a modular and scalable architecture. They are both theoretically robust and adaptable to diverse urban scenarios, can guide the design and configuration of smart lamps, and are designed to optimize energy consumption and enhance public safety by integrating fuzzy logic and MAS.
In addition, we employ a hybrid control architecture that offers a novel approach for structuring and managing smart street lighting infrastructures efficiently and effectively. Our MAS architecture is formalized using the Vowel approach, a widely recognized methodology in the field of MAS.
The rationale for selecting fuzzy logic and MAS as foundational paradigms is as follows:
  • Smart street lighting information is gathered from multiple sensors and transmitted through various IoT connectivity modules. As a result, imprecision and uncertainty could disturb such data; thus, it should be controlled. For dealing with imprecision, ambiguity, and uncertainty, several classical logic extensions could be utilized, such as fuzzy logic [17,18] and probability logic [19]. Given that we require modeling imprecision in lighting control, we can adopt fuzzy logic instead of probability logic [20,21]. Although fuzzy logic deals with imprecise information, the information is handled in sound mathematical theory. To be more precise, “Fuzzy logic is not fuzzy”; essentially, fuzzy logic is a precise logic of imprecision and approximate reasoning [22,23].
  • Regarding MAS, their properties go hand in hand with smart street lighting system characteristics, which is a class of IoT applications. Thus, MAS presents an adequate paradigm for their modeling and development. It models the smart street lighting control system as a set of autonomous, intelligent, and cooperative entities called agents. These agents communicate with one another by means of sophisticated Agent Communication Languages (ACL) and protocols. Accordingly, the solution opts for providing a smart pattern-based approach that utilizes fuzzy logic and MAS paradigms as reasoning mechanisms.

1.3. Paper Structure

The remainder of the paper is organized as follows: Section 2 covers the theoretical background and introduces key concepts related to the research area, including IoT, Street Lighting, MAS, and Fuzzy Logic. Section 3 reviews related literature and previous work in the field. Section 4 details the methodology, presenting smart lighting patterns and smart street lighting architecture, modeled using Vowel approach and UML modeling language. Section 5 presents the implementation feasibility, showcasing the practical realization of smart lamppost (i.e., proof of concept) and giving a technical description of MAS implementation through a case study. Section 6 provides a theoretical analysis and comparative study. Section 7 concludes the paper and outlines prospects for future work.

2. Background

2.1. Internet of Things

This section reviews IoT technology, covering its definitions, properties, applications, and challenges. IoT involves connecting physical objects, via sensors, software, and other technologies to collect and exchange data over the Internet. It envisions everyday objects, like clothing and vehicles, having the ability to sense, communicate, and provide new information [24]. IoT is defined as a network of interrelated devices with unique identifiers that can transfer data without human interaction [25]. The pervasive presence of connected things like sensors, actuators, and RFID tags is a key to IoT systems, enabling interactions and cooperations to perform various operations [26,27].
Key properties of IoT systems include self-configurability, interoperability, heterogeneity, ubiquity, dynamicity, sensing and actuation abilities, communication, embedded intelligence, and cost-effective interconnection of devices with unique identifiable Internet Protocol. While IoT has promising issues, it faces challenges including security and privacy, real-time data management, power consumption, resource constraints, Big Data issues, and connectivity norms, protocols, and platforms [28,29]. Regarding its applicability, IoT has a wide range of real-world applications, such as smart homes, wearables, connected cars, smart cities, smart retails, and smart farming, which can revolutionize the way we work and live, making our lives more convenient, efficient, and connected. The expansion of IoT-connected devices generates large amount of data that need to be analyzed, stored, and processed for real-time decision-making, enhancing of citizens’ quality of life and minimizing of environmental impact.

2.2. Fuzzy Logic

Fuzzy logic enables modeling computer systems with imprecise, uncertain, or rapidly changing data. It has applications in facial pattern recognition, air conditioners, vacuum cleaners, transmission systems, control of subway systems and unmanned helicopters, optimization of power systems, expert systems, robotics, and biotechnology. This mathematical reasoning paradigm handles uncertainty and allows variables to take their truth values from the continuous range of [0, 1], resulting in non-linear input-output mappings where fuzzy facts are true to varying degrees between 0 and 1. Fuzzy logic is based on fuzzy sets, which are characterized by membership functions assigning a degree of similarity to the set. Consequently, variables are processed as partial truths with truth values ranging between completely true and completely false. Fuzzy propositions are utilized as antecedents and consequences in if-then rules to describe the system [30,31,32]. The general structure of fuzzy logic applications consists of four main stages [33,34]: fuzzification, inference, composition, and defuzzification. Fuzzification maps the crisp input values to fuzzy sets by specifying truth degrees for potential rule premises. Inference ensures ‘then’ activation of potential rules based on the computed premises of truth values, resulting in a fuzzy subset assigned to each output variable. Composition joins these fuzzy subsets together to create a single fuzzy subset for each output variable. Lastly, defuzzification transforms these fuzzy outputs sets into crisp numbers for decision-making or action control. Fuzzy logic is an appropriate approach that copes with imprecision in problem-solving and designing accurate control systems for real-world applications. We believe that it is a promising paradigm for smart street lighting control due to its ability to easily capture the necessary information in an easy manner.

2.3. Multiagent Systems

In this section, we present an overview of the MAS paradigm [35,36,37]. MAS is an interdisciplinary field that relies on numerous areas such as control theory, artificial intelligence, game theory, and distributed systems. It is a system made up of multiple interacting agents that work together to accomplish a common goal. An agent is a software or physical autonomous entity that is proactive, reactive, situated in an environment, and is capable of making decisions to fulfill its goals by interacting with its environment. Each agent has its own properties, such as autonomy, reactivity, proactivity, rationality, mobility, learning, and adaptability, that impact its behavior. An agent’s behavior is defined by a set of roles it can perform (e.g., learner, author, reviewer, administrator). MAS interactions are supported by different forms of communications. It aims at ensuring system coherency and contributes significantly to the achievement of the system and the agents’ goals. MAS communication is well-structured and utilizes specific agents’ communication language, such as KQML [35] and FIPA-ACL [36]. It is based on well-defined protocols, such as Contract Net Protocol [38]. Interactions include cooperation, collaboration, and negotiation. Agents are designed with specific architecture, which are classified into two main types: reactive and cognitive. Reactive agents are simple and react in real time to environment changes, whereas cognitive agents are intelligent and can plan ahead to accomplish their goals. A hybrid architecture can be utilized to take advantage of both. MAS has been widely applied in various real-world applications, such as multi-robot systems, multiple satellite systems, autonomous underwater vehicle queues, air vehicle fleets, and so on [39]. Their applications cover several fields, like healthcare, energy management, transportation, and agriculture. With the growth of sensor network, distributed computing, and network communication.
MAS can achieve long-distance data exchange using network technology. Given the wealth of MAS in terms of models, platforms, and tools that facilitate its development and implementation, MAS seems like a promising choice to solve practical problems with good reliability, strong robustness, and high efficiency. For example, Ambient Intelligence (AmI) [40] aims to create a sensor network providing information and knowledge by incorporating digital environments that respond to people’s needs. Recently, there have been various projects that address AmI needs, driven by advances in sensor systems and IoT. MAS has been used as a tool for developing AmI frameworks, such as the iGenda framework [41,42] for intelligent event management and the ALZ-MAS framework for enhancing healthcare for Alzheimer’s patients. The iGenda platform manages events based on their importance and schedules activities based on users’ medical conditions. On the other hand, the ALZ-MAS [43] framework provides support and medical care for Alzheimer’s patients.

3. Literature Review

This section provides an overview of key studies related to smart street lighting. The selected works highlight recent advancements in smart street lighting across various settings, employing diverse technological approaches. These studies have been chosen to showcase innovations and materials that contribute to energy efficiency, cost and economic issues, and the integration of safety and well-being measures. They intend to provide a comprehensive view of the relevance and significance of advancements in this field.
In [11], the authors focused on reducing unnecessary power consumption in street lighting systems within smart cities. The main objective was to implement an Artificial Neural Network (ANN)-based system for enhancing energy efficiency. The system utilized various sensors to inform decision-making processes through ANN and fuzzy logic controllers. The control allows localized adjustments based on real-time sensor data.
The authors, in [9], investigated the application of ZigBee technology in Smart Street Lighting Systems (SSLS) to address the economic, social, and environmental challenges posed by urban migration. Municipal lighting represents a significant cost, and conventional systems are often inefficient. The study demonstrated that SSLS, using ZigBee, reduces energy consumption and enhances system efficiency through programmable sensors.
In [12], the authors developed a novel framework for future smart street lighting projects in previously ignored low-population towns and cities. This holistic framework aims to bridge existing gaps in smart street lighting implementation research by integrating technical design, economic evaluation, and public stakeholder engagement, which are essential for planning and developing infrastructure in small cities.
In [13], the authors proposed an intelligent supply and demand management system for a micro smart grid (MSG) that includes solar cells, wind turbines, a diesel generator, and battery storage capable of bi-directional energy trade with the smart grid (SG). The system employs decentralized fuzzy controllers optimized via the NSGAII algorithm, with objectives to maximize user comfort, increase renewable energy utilization, minimize total power costs, reduce peak-time energy consumption, and minimize the probability of power supply loss. The study addresses various real-world uncertainties, demonstrating the system’s efficiency and resilience.
The authors, in [14], introduced an online recommender system embedded within the EM3 platform to improve energy efficiency via tailored recommendations. The system integrates real-time sensor data with user habits and feedback to deliver actionable suggestions at the most opportune times, thereby increasing the chances of acceptance. It employs temperature, humidity, and light sensors and achieves a prediction accuracy for the optimal timing of recommendations between 93% and 97%.
In [15], Beccali et al. presented a method to optimize urban lighting systems by combining technical measurements with user preferences to save energy and improve the quality of light. The proposed method, applied to a case study at the University of Palermo campus, incorporates LED technology and advanced control systems, including artificial intelligence and multi-agent systems, demonstrating both economic and user satisfaction benefits. This integrated approach provides a comprehensive framework for enhancing urban lighting efficiency while addressing user needs and preferences.
The authors, in [44], proposed a smart street lighting model by integrating a thin-film Barium Strontium Titanate (BST) light sensor and an android application. The proposed prototype consists of four elementary components: thin-films BST as a light sensor, a smartphone, GSM communication protocol, and an automation component. It offers the following functionalities:
  • automatically adjusts streetlamps’ intensity by dimming according to the time of day.
  • remote control of streetlamps by turning on/off lamps via an android application.
  • automatically detects streetlamps’ failures and informs the maintainer by sending a report to their smartphone via GSM protocol, avoiding potential internet network interferences.
The experimentation of this work has revealed up to 69.23 percent power savings, lower power usage than conventional systems, and reduced operating cost. In addition, streetlamps’ failure self-reporting simplifies identifying and repairing faulty lamps.
A smart meter (SM)-based solution has been proposed in [45], which aims to ensure energy savings. SM is a fundamental tool that requires real-time monitoring and control. To provide efficient communication and information transmission across long distances with lower energy consumption, the authors used the LoRa Protocol. The solution provides measurement, control, monitoring, and energy savings for public lighting. This Street Lights System involves three main devices: Gateway, Operating and Monitoring Device, and Illumination Level Device. Moreover, the control of lighting level is dynamically ensured by the Street Lights Regulation (SLR) algorithm. The latter is an Artificial Bee Colony (ABC) optimization algorithm that adjusts the illumination levels to continually consume the smallest amount of electric energy in a reliable, accurate, and fast manner. Measured data is sent to the gateway and uploaded to the cloud using Firebase services.
In [46], the authors proposed an artificial neural network and fuzzy logic-based smart street lighting system. The proposal utilizes light-emitting diode (LED) lamps and was deployed in a residential city called Hosur, located in the Indian state of Tamil Nadu. The experimentations were conducted through numerous scenarios over seasons. The decision-making process is founded on lighting parameters analysis obtained through lighting, motion, and PIR sensors, as well as neural network and fuzzy logic controllers. It aims to sidestep energy inefficiency and unnecessary usage of streetlights. The authors implemented and tested five scenario levels in real time. The study led to 34% unwanted streetlights usage mitigation and an about 13.5% rate power consumption reduction.
A TALiSMaN solution was proposed in [47], which is a real-time and adaptive distributed traffic-aware lighting scheme management network. It consists of detecting vehicles and a pedestrian presence and adapting dynamic illumination to the optimal level. Accordingly, it improves street lighting energy efficiency and its relevance. TALiSMaN is based on a streetlight utility model that quantifies the usefulness of street lighting. It is a derivative model from different street users’ perspectives emerged according to various street lighting requirements. The adaptive allied algorithm personalizes its operations to different street users on the basis of utility model and operates autonomously over a network of distributed interconnected streetlights. The solution is simulated under an environment modeling a road network, its users, and a networked communication system, considering a streetlight topology with real traffic and geographical data released from a residential area in Southampton, which is situated in the UK. It also considers a range of different road traffic volumes. The experimentation shows lower energy consumption and similar street lighting utility to conventional schemas. It shows 45–98% of energy savings according to traffic volume.
Also, the authors, in [48], proposed a wireless networked LED street lighting system. It is a centralized remote-control solution that aims to reduce energy cost and improve public safety. Two prototypes were presented that deal with public safety: The first one is an emergency response assistance application, founded on integrating streetlights with the on-campus 911 emergency buttons. Hence, neighboring streetlights flash as warning signals each time the 911-call button is activated. The second one is a mobile application named SafeWalks that provides the safest walking path on campus. It is established from pedestrians’ statistics across all possible roads, collected from streetlights and video sensors. The authors expect to provide methods that consider further parameters, such as location, traffic, and weather, to improve safety and efficiency.
The authors, in [49], designed a trust-based distributed sensor-selection architecture for urban road networks. The primary goal of the solution is to ensure the optimal brightness level of streetlamps. In light of this, the authors implemented an adaptive reputation mechanism that adjusts brightness dynamically on the basis of estimated vehicle flow on each street segment. The sensor-selection strategy was personalized to the specific road networks’ switching model, which takes into account the presence of traffic lights and road links. The proposed solution was shown to be more effective than conventional systems.
In [50], the authors paid special attention to lighting economic aspects because of the lighting-significant part of energy consumption as well as the impact of electricity prices on customers’ energy-consumption pattern. In fact, customers increase their electrical energy consumption whenever electricity prices decrease. Contrariwise, they use less electrical energy when prices are raised.
The authors proposed an advanced solution for managing LED light energy cost. Unlike existing lighting control systems, which are commonly based on controlling lighting levels, the solution focuses on both anticipated lighting levels and electricity price parameters. It is characterized by:
  • Defining several control scenarios with respect to users’ requirements.
  • It can be applied in both indoor and outdoor Smart Lighting.
  • It ensures energy management and demand-side management by considering requirements of Smart grids, Smart Cities, and unregulated energy markets.
  • It is based on IoT technology and Advanced Metering Infrastructure.
  • It provides a suitable control over the energy-consumption and related costs of LED light sources.
  • The proposed method is based on a linear model that provides practical and economical solutions that are easy to implement, predictable, and efficient.
The authors, in [51], provided a novel approach for managing energy consumption using LEDs and considering sound levels. The system improves decision-making precision with respect to the environment parameters of brightness and sound. Sound sensors identify the activity level in the environment and enable the limitation of light output and energy consumption of LED lights in low-activity or inactive situations. The simulation results reveal the effectiveness of this technique, with energy-consumption savings of over 40% in the studied scenario when activity is reduced. This solution is recommended for smart cities seeking efficient management of LED light sources and fulfill users’ needs. It offers a flexible, low-cost, and intelligent solution for managing energy consumption, promoting environmental security, and increasing people’s awareness of ambient sound events. It could be utilized for both indoor and outdoor environments, offering cost-effectiveness and requiring fewer sensors compared to conventional approaches. Its accuracy depends on the proper detection of ambient sound levels, appropriate regulations, and other environmental factors that should be considered.
In [52], the authors introduced a Smart Outdoor Lighting Control System (SOLCS), specifically designed for ports, aiming to reduce energy consumption in port lighting operations. SOLCS is composed of three main stages: renovation of existing lighting infrastructure, integration of Daylight Harvesting and Occupational Dimming techniques, and assessment of the combined system. Thus, SOLCS consolidates three energy-saving techniques, resulting in high reliability and suitability for various requirements, technologies, and spaces. It utilizes historical data for simulations and responds immediately to changes in control parameters. The port area is divided into 21 subspaces, each optimized individually. The SOLCS achieved an average annual energy consumption reduction of 56.8% in port lighting operations. Its advantages include significant energy savings and financial benefits, improved visual comfort, and reduced environmental footprints. Nevertheless, SOLCS limitations include the unavailability of quarter-hour illuminance data for the port area, lack of market data for other luminaires, lack of indoor space data to analyze the effectiveness, and limited initial capital availability.
In [53], the authors proposed a Multi-agent Cooperative Traffic Signal Optimization (MCTSO) to reduce congestion on urban roads by optimizing traffic light control. They used an artificial fuzzy logic algorithm to tackle the fuzzy condition of the road environment. MCTSO is based on specialist agents for each role to improve agent efficiency. However, the proposal is not extended to other traffic control and does not use IoT.
The study in [54] proposes the development of smart public light systems integrated with IoT applications for smart cities. These systems use LED lights and motion sensors to control brightness, with three modes: manual, scheduled, and auto. IoT functions include air pollution detection, security surveillance, and flood warning systems. A prototype was presented, achieving energy savings using auto mode. The precision of IoT system operation depends on environmental variations and wireless network reliability.
This study explores the potential of IoT-enabled smart lighting systems in urban environments, introducing LoRaCELL (Long-Range Cell) [55], a system that collects data on light intensity, humidity, temperature, air quality, and solar radiation. The proposal consists of hardware applicable to all devices, integrating with existing LoRaWAN servers for simplified architecture. It supports multiple gateways per region. However, the system does not explore decentralized data processing approaches, which become necessary as the number of edge devices increases.
In [56], the authors presented an interesting study of several related works on how smart streetlights were implemented and discussed energy savings. These studies, among others, are summarized in Table 1:
The same authors provided, in [56], a study of street lighting in Sheffield, UK, that examines the use of ICT, such as IoT. They have used an open-source street light simulator, named StreetlightSim, to study different lighting schemes and evaluate their energy savings. The result showed that time-based schemes have reliable data, but the adaptive approach requires further analysis. Sheffield is not taking full advantage of the system, but it has started implementing different dimming schemes, which is encouraging results, specially the Dynadimmer and Part-Night lighting schemes.
To summarize, these studies have proposed various solutions, employing diverse schemes, utilizing different paradigms, technologies, tools, and materials, with several selective objectives, such as enhancing energy-efficiency, improving safety, and reducing cost maintenance. However, little attention has been given to the overall management process. Furthermore, the use of sensors is often restricted to specific functions, and there is a lack of clarity regarding the basis IoT model that should be adopted for the lampposts and reused as needed.
With regard to these limitations, we believe that appropriately integrating several paradigms and technologies could address the above challenge, leading to a reliable smart street lighting system.

4. Methodology

4.1. Smart Lighting Patterns

In this section, we introduce smart lighting referential models known as Smart Lighting Patterns. The term “Pattern” is borrowed from the field of software engineering, where several kinds such as design patterns and architectural patterns are distinguished. A pattern represents a satisfactory solution for a recurring problem. The Smart Lighting Pattern refers to a smart lighting model that uses IoT components to achieve specific goals.
We propose two smart lighting patterns: the Advanced Smart Lighting (ASL) pattern and the Basic Smart Lighting (BSL) pattern. These patterns are designed to focus on automatic illumination and street lighting monitoring through a set of sensors installed on each lamppost.
The motivation behind providing a dual-pattern solution is justified as follows: The ASL pattern meets the requirements of advanced street light users with high-end needs; however, the BSL pattern offers a simplified solution for street light users with fundamental needs. This classification addresses a range of scenarios, meeting variable levels of functionality and complexity.

4.1.1. Pattern 1: Advanced Smart Lighting Pattern

The ASL Pattern is explained in Table 2 and visually depicted in Figure 1:

4.1.2. Pattern 2: Basic Smart Lighting Pattern

The BSL Pattern is explained in Table 3 and visually depicted in Figure 2:
Remarks:
  • It is important to note that an intermediate pattern could be distinguished, which is placed midway among the two patterns, thereby amalgamating their characteristics as well as cost, efficiency, and energy consumption.
  • Regarding the implementation of Smart Lighting Patterns, various approaches can be adopted depending on the choice of materials, particularly the microcontrollers (e.g., Raspberry Pi, Arduino, ESP32, etc.), each associated with its own platform (IDE). Moreover, different communication protocols (e.g., MQTT, CoAP, Http, etc.) can be used, as well as the underlying architectures and management rules (e.g., Personne detection, lighting level, weather parameters, etc.).
  • Actuators play crucial role in enhancing the functionality and adaptability of smart street lighting systems, enabling dynamic and responsive illumination strategies tailored to specific needs. For instance, buzzers can emit warning sounds to alert drivers when pedestrians approach crosswalks at night. RGB LEDs offer color-changing capabilities for visual signaling, such as red for emergencies and green or blue for special events. Servo motors allow precise adjustment of streetlight angles to illuminate specific areas or reduce glare. Relays manage power distribution by switching streetlights on or off based on ambient light sensors or schedules.

4.2. Remote Intelligent Control Architecture for Smart Street Lighting

In this section, we propose a generic multi-agent architecture that can be adapted and accomplished in various ways to meet different constraints, including user perspectives, environmental and economic constraints, power requirements, and desired quality. An overview of the architecture is provided in Figure 3. It is important to note that “Thing” refers to interconnected devices, mainly smart lampposts with sensors, actuators, and communication modules. It also includes related electrical infrastructure like control cabinets and traffic-management devices, depending on the implementation.
Herein, we describe the proposed architecture using the Vowels approach [67], which was proposed by Demazeau et al. to describe the main components of a MAS (i.e., Agents (A), Interaction (I), Organization (O), and Environment (E)). It possesses the following characteristics:
  • It enables the independent description of each dimension of a MAS.
  • It is grounded in purely multi-agent principles.
  • It does not mandate the use of specific models for each dimension: agent, environment, interaction, and organization. Consequently, designers are free to utilize the formalisms, notations, or languages of their choice to specify each dimension of the system.
In our modeling, we have adopted the UML standard (i.e., Activity diagram) to describe the agents’ behavior.
The combination A, E, I, and O can be seen as a management platform for the street lighting. Formally, we specify MAS by a quadruplet, as follows:
M A S = A , I , O , E
where:
  • A : is the set of agents, representing the internal architectures of the agents.
  • I : is the set of interactions, representing the means by which the agents interact.
  • O : is the organizational structure, representing the means used to structure the system’s entities, taking into account the social relationships that may exist among the elements of the MAS.
  • E : is the environment in which the agents operate.

4.2.1. MAS Component Identification

Agent Identification
We distinguish four kinds of agents, namely: Agent of Things (AoT), Fuzzy Agent (FA), Local Controller Agent (LCA), and Global Controller Agent (GCA). Thus, we define the set of agents as follows:
A = A A o T ,   A F A ,   A L C A ,   A G C A , such that:
  -
A A o T = A o T 1 , , A o T m , w h e r e m > 0 , a set of m Agent of Things.
  -
A F A = { A M C F A ,   A L C F A , A F C F A , A S C F A } , a set of Fuzzy Agents.
  -
A L C A = L C A 1 ,   ,   L C A p ,   w h e r e   p > 0 , a set of p Local Controller Agents.
  -
A G C A = { G C A } , a singleton set that includes the Global Controller Agent.
  • Agent of Things: is responsible for monitoring multiple smart street lighting units. It is directly connected to the connected things and can acquire measured data from the different sensors. These data are collected from sensors through a communication connection, which can be Bluetooth, Zigbee, GSM, Wi-Fi, or other connection means. The choice of connectivity module impacts the power-consumption level. Upon data arrival, AoT should deal with analyzing, filtering, and forwarding these data to the respective appropriate FAs with respect to their functionality (i.e., role). AoT is a reactive agent with a cyclic behavior whose main architecture is represented by Figure 4. It communicates with FAs, LCA, and GCA.
Agent decision-making is based on a set of rules that operate on Smart Lighting Data and produce resulting decisions.
  • Fuzzy Agent: Is a fuzzy logic-based agent that uses this fuzzy logic as a reasoning mechanism to manage and supervise specific aspects of smart street lighting. It follows the standard fuzzy reasoning steps described above. The FA communicates with the AoT and the associated LCA. The general architecture of the FA is depicted in Figure 5.
We distinguish several kinds of FAs, each of which is specialized in controlling a particular smart lighting-related feature. The main types include:
Maintenance Controller Fuzzy Agent: Responsible for real-time monitoring of the correct functioning of lampposts.
Lighting Controller Fuzzy Agent: Responsible for adjusting the brightness level of streetlamps according to various parameters, such as weather conditions and motion state.
Fire Controller Fuzzy Agent: Responsible for the intelligent fire control of lampposts.
Solar Panel Controller Fuzzy Agent: Responsible for managing the switch (on/off) between lighting using photovoltaic solar energy and ordinary current from the electric grid.
The set of FAs is considered as a control block (see Figure 6) of the lighting system. Their internal architecture is similar; however, they differ in fuzzy inference rules and the data they handle (i.e., input/output). The internal behavior and fuzzy reasoning processes underlying these agents will be detailed afterward.
Remark: Several criteria support the distinction of the two kinds of agents, Fuzzy Agents and Internet of Thing Agent, which include:
  • -
    The necessity to provide rapid and relevant decisions regarding lamppost reactions (cognitive behavior) while reacting proactively (reactive behavior). Cognitive behavior is modeled by Fuzzy Agents, whereas the reactive behavior is ensured by Agent of Things.
    -
    Adopting the principle of separation of concerns and modularity (e.g., Agents of Things are responsible for physical layer management, local and global control responsibilities are divided, and decision-making features are separated and delegated to specialized agent, each having its own related reasoning engine). This approach ensures and facilitates several system properties, such as scalability and adaptability.
    -
    Workload balancing to enhance system performance.
  • Local Controller Agent. Responsible for controlling a set of street lighting. Additionally, it assists users in making appropriate real-time decisions corresponding to the supervised region. It communicates with GCA, AoT, and Control Blocks (Fuzzy Agents), as shown in Figure 7.
  • Global Controller Agent: Responsible for controlling all streets within a given geographic area. This interface agent assists users in making real-time decisions within the supervised area. It communicates with both LCA and AoT (see Figure 8).
Interactions
In our architecture, various interaction schemas can be distinguished, based on the use of hardware and software technologies, the adoption of our Smart Lightning Patterns, and environmental constraints and governance rules. An example illustrating these schemas will be provided in the case study.
Organization and Environment
We adopt a semi-hierarchical multi-agent organization that aligns with existing relationships governed by the company’s rules for managing the electricity network and Street Lighting across its geographical region. Figure 9 illustrates a possible organization consisting of four levels, based on the agent’s role: GCA (one instance per geographical region), LCA (several instances, one per sub-region), Control Block (i.e., Fuzzy Agents) with one instance per a set of Street Lighting and AoT with one instance per Street Lighting.
In our system, two types of relationships between agents can be distinguished: Communication relationships and Supervision relationships. These relationships are specified in Table 4, where C represents Communication and S represents Supervision.
Formally, we define the organization set O as follows: O = { ( a i , a j , r ) a i , a j A , r { C , S } } , where a i   a n d   a j are two agents from the set A, and r represents the type of the relationship (i.e., C or S).
Subsequently, O = { ( A o T , F A , C ) , A o T , L C A , C , A o T , G C A , C , F A , A o T , C , F A , L C A , C , F A , G C A , C , L C A , A o T , C , L C A , A o T , S , L C A , F A , C , L C A , F A , S , L C A , G C A , C , G C A , A o T , C , G C A , A o T , S , G C A , F A , C , G C A , L C A , C , ( G C A , L C A , S ) }.
The organization of agents is typically static, as the communication and supervision links between them can be fully defined during the system design phase. These links enable the modeling of the overall control over intelligent street lighting infrastructures by the agents and support the efficient management of street lighting, in alignment with the governance policies mandated by the electrical organizations.
The environment consists of all the electrical infrastructure that connects the lighting system and the installed sensor and actuators on the electric network, along with all entities that influence agents’ behavior, such as vehicles and pedestrians. For a particular agent, its environment comprises other agents and the surrounding physical environment. Moreover, each one has its own influence.

4.2.2. Agents Behaviors

To clarify MAS functioning, let us explain the agents’ behaviors. The AoT behavior is described by the flowchart in Figure 10.
It performs the following recurrent behavior: gathering smart lighting data, filtering and forwarding the data to the corresponding FAs, consulting received messages, and reacting accordingly in its environment by executing the adopted actions. For instance, whenever AoT receives a decision from Lighting Controller Fuzzy Agent with (adjust_Light, lamppostj, level 3) as content, it reacts by adjusting the lighting of the corresponding lamppost (i.e., j) to level 3.
The Lighting Controller Fuzzy Agent behavior is depicted in the flowchart presented in Figure 11.
After receiving the lighting parameters from AoT, it checks the motion state which indicates the presence or absence of pedestrians or vehicles. Whenever the motion value is positive, the agent triggers lighting fuzzy reasoning by analyzing ambient brightness (i.e., Luminosity) and precipitation parameters that have already been received together with the motion data. The resulting decisions are then sent to LCA and AoT. The latter should adjust the brightness according to the adopted decision, which specifies lamppost location and brightness level.
The Fire Controller Fuzzy Agent behavior is depicted in the flowchart presented in Figure 12.
The Fire Fuzzy Agent behaves in a similar way to the Lighting Controller Fuzzy Agent. It receives periodic fire parameters from the AoT and monitors the fire state. Whenever the value of the fire state is positive, the Agent triggers fire fuzzy reasoning by analyzing CO2 levels, ambient temperature, and street criticality parameters that have been already received along with the fire state. The resulting decisions are then sent to LCA and AoT. For instance, a decision could be an alert to switch off specific lampposts to avoid a potential disaster.
Maintenance Controller Fuzzy Agent behavior is depicted in the flowchart presented in Figure 13. This agent periodically receives current and temperature parameters from AoT. It focuses mainly on temperature parameters. Whenever the temperature value is very low, the Agent triggers the maintenance fuzzy reasoning by analyzing the current and lamp temperature parameters that have already been received together. The resulting decisions are then sent to LCA and AoT. Such a decision indicates the healthy state of the supervised lampposts.
The fuzzy reasonings will be illustrated in the case study by means of the Fuzzy Controller.
Intuitively, LCA and GCA behavior consists of assisting other Agents to react appropriately based on the analyzed data specific to the associated region. These behaviors depend on governance rules, and energy and economic constraints. For instance, during times of crisis, some local authorities implement measures that involve turning off lighting for specific periods during the night for particular streets to more economize. Also, in certain circumstances, it may become necessary to temporarily shut off electricity supplies, particularly in the event of fires or natural disasters. For example, during a wildfire, power lines can become a source of ignition and spread the fire. In such cases to protect public safety, electricity providers may need to turn off the electricity in the affected areas. Moreover, situations interrupting the electricity supply may become necessary, including:
  • Severe weather conditions: In the event of a hurricane, tornado, or severe storm, power lines and electrical equipment can become damaged, leading to widespread power outages. In some cases, electricity providers may choose to proactively turn off power to minimize damage to the electrical system and reduce the risk of electrical fires.
  • Power grid overload: In instances of high demand for electricity, the power grid can become overloaded, leading to a risk of blackouts. To prevent this, electricity providers may temporarily cut off power to some areas in order to prevent a widespread outage.
  • Electrical maintenance and upgrades: Electricity providers may temporarily shut off power to perform maintenance on electrical equipment or to upgrade their systems.
  • Gas leaks: If a gas leak is detected near power lines, electricity providers may turn off power to the area as a safety precaution until the gas leak is repaired.

5. Implementation Feasibility

As previously mentioned, the architecture is generic and can be personalized according to various needs and use cases. In this section, we present a case study that demonstrates the feasibility of implementing the proposed architecture. This study manipulates concretely data from a smart street lighting prototype.

5.1. Prototype Development: Proof of Concept

To build the smart lighting prototype, considered as a proof of concept, we have used the following components:
Two Arduino Uno boards: one board groups the sensors for a lamppost, while the second one simulates a street with three lampposts.
A variety of sensors, including: LDR (for measuring luminosity), DHT11 (for measuring temperature and humidity), Flame, MQ7 (for measuring CO2 levels), HC-SR04 (for measuring distance), Current, Precipitation, and Bluetooth.
Component connectivity diagrams, which illustrate how each sensor should be connected to the Arduino Uno board, can be found in the datasheet of each sensor.
In terms of connectivity of Arduino Uno boards (and the associated devices) to the system, we have utilized a serial link with a USB cable for the first board and a CH05 Bluetooth module for the second board. By following the recommended connection steps, we can establish the connection for the connected objects associated with the lamppost, as shown in Figure 14. To achieve intelligent control of street lighting, it is essential to program the Arduino Microcontroller and develop the MAS.
Such a program is developed under the Arduino platform, an open-source and free development environment. It uses a language that is very close to the C language and allows for program editing (referred to as a “sketch”), program compilation, program uploading to the Arduino memory, and communication with the Arduino board.
We wish to emphasize that the way of controlling and managing the smart lighting depends on the choice of connectivity modules, protocols, as well as designers’ viewpoints and municipalities’ objectives modeled by means of rule management. An example of MAS development is described in the subsequent section.

5.2. MAS Implementation on JADE Platform Using JFuzzyLogic

The case study focuses on monitoring a single smart street and involves the modeling of the following agents:
  • An Agent of Things, directly connected to the various Smart Street sensors
  • A Maintenance Controller Fuzzy Agent
  • A Fire Controller Fuzzy Agent
  • A Lighting Controller Fuzzy Agent
  • A Local Controller Agent
Since the development is centered around a single Smart Street, there is no need to develop a global controller agent. The agents exhibit the behaviors described above and are implemented using the Jade Platform. This choice of platform is motivated by the fact that it is the most popular FIPA-compliant agent platform in both academic and industrial communities. Moreover, it is a free, stable software and an open-source framework that is distributed by Telecom Italia.

5.2.1. Fuzzy Agents Implementation

In this section, we outline the implementation of Fuzzy Agents and their reasoning, which is carried out through the following steps:
(a) Step 1: Identification of linguistic variables
For this work, the Mamdani inference method is used, although it is important to note that other methods can produce comparable results.
  • Fuzzy maintenance reasoning: The detection of LED failures is accomplished by analyzing temperature and current values.
    Input Linguistic variables: Lamp temperature and current.
    -
    Temperature: Universe of discourse [0, 50].
    -
    Current: Universe of discourse [0, 5].
    Output linguistic variable: Maintenance (lamp status).
    -
    Maintenance: universe of discourse [0, 10].
  • Fuzzy fire reasoning:
    Input Linguistic variables: CO2 level, street criticality and temperature.
    -
    CO2: Universe of discourse [0, 1024].
    -
    Criticality: Universe of discourse [1, 10].
    -
    Temperature: Universe of discourse [0, 50].
    Output linguistic variable: Notify (fire status).
    -
    Notify: discourse universe [0, 10].
  • Fuzzy light reasoning:
    Input linguistic variables: Precipitation and Brightness (ambient light level).
    -
    Precipitation: Universe of discourse [0, 1024].
    -
    Luminosity: Universe of discourse [1, 1024].
    Output linguistic variable: Voltage (Intensity of the lamp).
    -
    Voltage: Universe of discourse [1, 100].
(b) Step 2: Identification of the membership functions
In terms of membership functions, we have opted for the trapezoidal method, which we believe provides an appropriate level of accuracy for our purposes. The general formula for this membership function is illustrated in Figure 15 and has been used to establish the membership functions of all the linguistic variables identified in the previous section. The formula for the trapezoidal membership function is given by:
μ x = x a b a         ,   i f   a x < b 1       ,               i f   b   x c d x d c   ,   i f   c < x d
More precisely, the trapezoidal method was chosen for the membership functions due to its capability to accurately represent three modalities (low, medium, and high) for each linguistic variable.
(c) Step 3: Inference Rules
Designing inference rules is a task performed by the domain expert and remains open to revision. A set of rules for each kind of reasoning (maintenance reasoning, fire reasoning, and lighting reasoning) has been provided. As we shall see in the sequel, these rules are articulated through the Fuzzy Control Language.
(d) Step 4: Fuzzification
This step consists of aggregating conclusions and their degrees of uncertainty. Within the framework of the Mamdani method, aggregation is interpreted as follows: The logical operations ‘And’ and ‘Or’ are represented by the ‘Min’ and the ‘Max’ functions, respectively, at the condition level. At the conclusion level, the ‘Or’ is represented by the Max function and ‘Then’ is represented by the Min function.
(e) Step 5: Defuzzification
The center of gravity method is used for defuzzification, which is given by Formula (1):
U = M i n M a x U   μ u d u M i n M a x μ u d u
Such that:
U : result of defuzzification
u : output variable
µ : membership function after accumulation
M i n : lower limit for defuzzification
M a x : upper limit for defuzzification
Fuzzy reasonings are implemented by means of JFuzzyLogic. The latter is an open-source library, written in java. It implements industry standards to model fuzzy based systems. jFuzzyLogic applies Fuzzy Control Language (FCL) specification IEC 61131 part 7 [68], as well as a complete library that will greatly simplify development. The corresponding codes of Agents FCL controllers are specified in the Appendix A. These fuzzy reasonings are programmed in Java by using JFuzzyLogic API and integrated into the fuzzy agents’ behavior. Figure A1 displays a segment of code that corresponds to Fuzzy lighting Reasoning.
Some scenarios of Fuzzy reasoning execution trace are shown, in the Figure 16, Figure 17 and Figure 18, which illustrate the Fuzzy fire membership function, Fuzzy maintenance membership function, and Fuzzy lighting membership function, respectively.

5.2.2. Presentation of MAS Application

Fuzzy Agents and AoTs are implemented on a physical machine (Machine 1), which has the following properties:
  • Processor: Intel(R) Core (TM) i5-8250U CPU @ 1.60 GHz 1.80 GHz
  • Installed RAM: 8.00 GB
  • Device ID: A195133F-F912-43CD-BA63-ED770FCA71BF
  • Product ID 00325-96466-15304-AAOEM
  • Operating System: Windows 10, 64-bit, x64 processor
  • Pen and touch function: Support pen and touch function with 10 touch points.
Figure 19 shows the Jade interface, launched on this machine.
Similarly, the LCA is implemented on a second machine (Machine 2), having the following properties:
  • Processor: Intel(R) Core (TM) i5-4250U CPU @ 2.60 GHz 2.60 GHz
  • Installed RAM: 8.00 GB
  • Device ID: 6B8F9130-40E8-4966-B521-071533058464
  • Product ID: 00331-90000-00001-AAO84
  • Operating System: Windows 10, 64-bit, x64 processor
Figure 20 shows the interface of Jade, launched on the second machine.
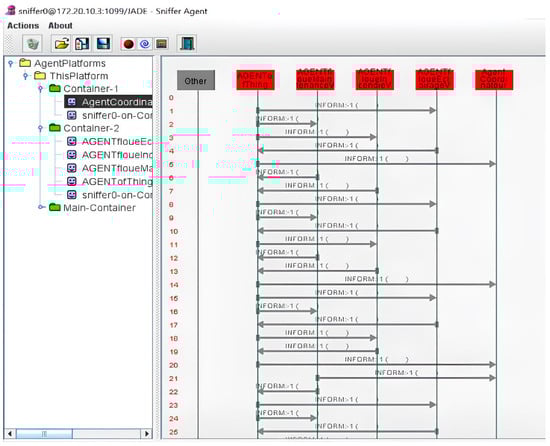
It can be observed that the IP addresses of the agents are different, indicating that the agents are deployed on separate machines (Machine 1 and Machine 2). The interactions between the agents are illustrated in Figure 21 by the Sniffer Agent, which visualizes the agents’ communication protocol as an alternative to the UML diagram (i.e., sequence diagram).

6. Critical Analysis and Comparative Study

This paper deals with smart street lighting systems, considered as an innovative technology that enables cities to utilize data and equipment to efficiently control and manage their street lighting infrastructure while facilitating the deployment of smart cities solutions. These systems positively impact on the citizens’ quality of life.
Adopting this technology can improve operational efficiency, enhance sustainability, reduce costs, and attract talent and businesses. However, it represents a significant consumption in Smart Cities. Therefore, it is essential to provide solutions that address street lighting challenges, primarily energy savings. Accordingly, we have provided a generic solution for the remote control of smart street lighting that focuses on IoT technology and artificial intelligence. First, we have proposed two novel IoT-based smart lighting patterns for smart lighting. While the patterns serve as the fundamental part of our solution, they should be integrated into smart street lighting control systems. Thus, we have provided a remote-control fuzzy MAS for patterns-based street lighting, aiming at managing the entire system. In the following sections, we will discuss the findings of this approach, with the main features of our solution described and explained as outlined below:
  • The patterns are adaptable to various street lighting requirements and constraints, making the solution applicable to different types of street lighting, regardless of location (pedestrian street with limited or no vehicular traffic, residential street with low traffic volume and speed limits, etc.).
  • Using LED technology provides a range of benefits that make it an excellent choice for street lighting. It is energy-efficient, consumes less electricity, and reduces both carbon emissions and costs. This advantage is especially significant for large-scale lighting projects. Additionally, LED lights have a longer lifespan than traditional lamps, resulting in lower maintenance costs and less frequent replacement. Moreover, LED lights provide superior visibility, which is essential for public safety at night. Therefore, we assert that LED lighting is an ideal solution for smart street lighting projects. Table 5 summarizes LEDs properties compared with traditional lighting according to relevant criteria. Furthermore, as revealed in [69], LED lighting can achieve energy savings of 50–70% compared to the traditional technology.
  • Our system, built upon IoT technology, is equipped with an array of sensors that can detect pedestrians and vehicles, adjust the lighting level based on ambient brightness and traffic density, and monitor environmental parameters such as temperature, humidity, and precipitation in real time. By analyzing this data, our solution optimizes energy consumption, improves safety, and reduces costs. For example, smart lighting systems can adjust light intensity based on the presence of users and the time of day. Clearly, IoT technology offers numerous opportunities that transform our interaction with the environment.
  • Considering weather conditions is an important aspect that affects both safety and energy efficiency of lighting systems. For safety, rain and snow can reduce visibility on the street, necessitating increased brightness to ensure clear perception for pedestrians and drivers. This is achieved by detecting precipitations and applying the corresponding fuzzy rules on the collected values. Regarding energy efficiency, variations in ambient brightness levels due to the cloud cover or seasonal changes can influence the required lighting levels. Thus, monitoring brightness and adjusting lighting level accordingly is a promising strategy to conserve energy and reduce costs.
  • Incorporating current and temperature sensors into smart street lighting allows for the monitoring of light performance and the early detection of potential problems before they escalate. This approach reduces maintenance costs and minimizes the need for human intervention by enabling technicians to be alerted and respond quickly and efficiently. In addition, monitoring temperature values allows the ability to identify when lights are at risk of overheating or other damage, enabling preventive maintenance to be scheduled before failures occur. We believe that integrating current and temperature sensors into smart lighting systems can provide a more reliable and efficient system as well as reduce costs and minimize manual intervention.
  • Integrating fire sensors into smart street lighting offers several advantages, including enhanced safety, efficiency, and overall quality of life for citizens. These sensors ensure early fire detection; accordingly, the system alerts fuzzy controllers to prevent the spread of the fire. Therefore, reducing infrastructure damage risk, improves community safety and reducing maintenance costs.
  • The combination of MAS and fuzzy logic effectively addresses the challenges of smart street lighting by leveraging the strengths of both paradigms and responding to needed requirements. It allows for an adaptive control for municipalities to manage and control public street lighting lampposts, as well as easy integration with other systems. The system consists of distributed autonomous agents that provide the required functionalities by exchanging data, collaborating, and coordinating their activities. These agents use fuzzy logic-based reasoning to manage the smart street lighting according to the relevant parameters discussed earlier.
  • In this work, we have adopted a hybrid control architecture to optimize coordination of the distributed street lighting system while ensuring local adaptability, reliability, and scalability. A complete centralized control poses a single point of failure vulnerability and constitutes a bottleneck as the system scales. Conversely, fully decentralized control lacks overall coordination. Therefore, a purely centralized control is inadequate to meet the fault tolerance, distributed decision-making, and autonomy abilities. Accordingly, the hybrid mode can leverage decentralized coordination for autonomous, real-time adaptative control of streetlights through local agents with centralized coordination for high-level optimization through global agents. This approach addresses performance challenges as follows:
    The decentralized feature of the hybrid architecture increases reliability. For instance, if the global controller agent becomes unavailable, local controller agents and fuzzy agents can continue making autonomous local decisions to maintain smart streetlights functioning, until recovery.
    The hierarchical hybrid structure enables smooth scaling to large IoT-enabled infrastructure through a layered control. Lower layers, including local controller agents, fuzzy agents together with Agents of Things, provide real-time adaptive and autonomous local decisions. However, the upper layer, including global controller agents, optimizes coordination and risk management.
  • Regarding security, access control mechanisms for both local and global controller agents, implemented as interface agents, protect against unauthorized access and data alteration. Additionally, each smart light has a unique identifier, which further enhance security.
  • The proposed architecture is generic and supports integration of several local and global control points at various levels. Thus, it can be adapted to several scenarios and management structures, depending on the authority’s governance, lighting infrastructure, and pattern preferences.
In the remainder of this section, we compare our approach with other related methods based on several criterion: IoT integration, use of MAS, fuzzy logic, LED technology, public safety enhancement, real-time monitoring, and CO2 emission reduction. Table 6 summarizes the key improvements of our approach compared to existing solutions.
Analytical comparison of the studied works reveals that our solution integrates technologies, paradigms and measures more effectively to enhance smart street lighting reliability and efficiency. It consolidates findings from several existing solutions and addresses the management process of smart streets lighting across regions and municipalities. Unlike previous approaches, our method uniquely combines fuzzy logic, MAS, and IoT to handle imprecision and uncertainty in the data, ensuring more reliable and intelligent real-time management of street lighting.
Moving forward, it is crucial to consider the potential for further research and development:
One critical area that requires exploration is the study of interoperability, heterogeneity, security, and scalability, and adaptability as these factors are fundamental to the success of distributed systems, such as smart lighting.
Moreover, Machine Learning and Deep Learning algorithms offer a promising way for improving the management and control of smart street lighting systems. By enhancing the agents’ capabilities through individual and/or collective learning, we can optimize energy consumption and improve system performance, making smart street lighting systems more efficient and effective.
Furthermore, emerging technologies such as Cloud Computing, Big Data, Edge, and Fog Computing provide exciting possibilities for improving smart street lighting systems. Utilizing these technologies can achieve greater coherence and integration within the system, resulting in a more efficient and effective approach.
In the remainder of this section, we discuss key future directions:
  • Cloud based system: A cloud-based system can significantly improve scalability and flexibility by scaling up (down) storage and operational requirements without investigating new infrastructure. Furthermore, it can enhance cost-effectiveness, accessibility, automatic updates, and reliable disaster recovery. Indeed, adopting a cloud-based system requires a careful attention to security concerns, data portability, internet connectivity reliance, customization limitations, and potential downtime.
  • Security: Street Lighting systems are critical public services that cannot afford any downtime. Therefore, security is a crucial issue that should be addressed in our architecture, especially when street lighting systems are governed by sensitive subdivisions. To address security concerns, the following mechanisms can be utilized, including:
    Authentication: Agents should authenticate to the system to verify their identity.
    Authorization: Agents should have authorization to perform specific tasks.
    Intrusion Detection: System should able to detect potential cyberattacks.
    Intrusion prevention: System should prevent cyberattacks.
On the MAS side, several MAS platforms can be used to ensure secure communication mechanisms, such as: Jade (Java Agent DEvelopment Framework), Magentix, AgentScape, SECMAP, Tryllian ADK, Cougaar, and SeMoA.
On the IoT side, various IoT security protocols are available: Transport Layer Security (TLS), Datagram Transport Layer Security (DTLS), Constrained Application Protocol (CoAP), and Message Queuing Telemetry Transport (MQTT). For instance, MQTT which is a lightweight messaging protocol often used in resource constrained applications, offers several security levels, including: TLS, authentication (username and password authentication, client certificates, and access control lists), Quality of Service (to ensure message delivery and guarantee reliability) and access control (implemented by brokers to maintain data security and privacy).
Thus, security can be ensured by integrating and combining these mechanisms or enhancing existing protocols.
  • Scalability: The main features and factors that impact or enhance scalability, in the proposed architecture, are summarized as follows:
    Decentralized control helps improve system scalability by reducing information exchange overhead. This factor is already supported by the proposed architecture, even though agents are not totally distributed (hybrid structure, See Figure 9), they are deployed in several locations according to the physical electric infrastructure, governance policy and geographical expansion. The control is distributed across various global controller agents and local controller agents, thus, reducing the need for a centralized coordination.
    Hierarchical organization: as the proposed architecture supports hierarchical structure, this helps reduce communication overhead. Additionally, scaling up and scaling down can be facilitated horizontally or vertically, depending on the intended objectives.
    Load balancing: in the proposed architecture, each kind of agent is responsible for a reasonable number of tasks that define its role and the corresponding behavior. This fact helps more consistent workload distribution across all agents Additionally, associating streets to Agents of Things should take consider load-balancing criteria.
Moreover, there are still some additional proposals that can further enhance scalability, such as:
  • Using lightweight protocols, such as MQTT and COAP, especially that the proposed architecture is based on constrained environment/resource applications (i.e., IoT).
    Using Cloud to ensure distributed database storage.
    Using publish/subscribe based protocols and mobile applications.
    Using broker agents as intermediates when scaling up.
Thus, the scalability of our system is reasonable and remains depending on implementation choices, which can attain scalability at larger scales.
  • Adaptability: The system can be integrated with other IoT-based systems within a smart city to establish a comprehensive ecosystem that enhances energy savings and promotes citizens’ safety and well-being. It is applicable for indoor environments (Smart Building, Smart Home, Smart Hospital, Smart University, etc.), as well as outdoor lighting systems (Street lighting, Airports, Transport stations, etc.). Furthermore, other MAS applications can leverage the measured data to their specific domain, such as traffic control, pedestrian behavior analysis, environmental monitoring, and data analysis. These integrations contribute to the development of sustainable and intelligent urban environments.

7. Conclusions

This paper presented an IoT-based referential model for smart street lighting and an innovative approach to smart street lighting management, leveraging MAS and fuzzy logic, making substantial theoretical contributions to energy efficiency and public safety.
The proposed approach is adaptable to different street lighting needs and constraints. It can be utilized for various kinds of streets, such as pedestrian areas, residential streets with low traffic, etc. Moreover, by using LED technology, the system enhances energy efficiency and reduces electricity consumption and carbon emissions. This also leads to lower maintenance costs, making it a great option for large-scale implementations. By integrating IoT, our approach incorporates a wide range of sensors to monitor environmental and traffic conditions in real time, thus optimizing lighting levels based on ambient light, the presence of pedestrians and/or vehicles, and weather conditions, consequently improving safety, energy efficiency, and ensuring more visibility for drivers and pedestrians. In addition, the generic nature of the approach supports the integration of new technologies, adaptation to various management scenarios, and addressing government issues according to specific constraints and municipal requirements.
The proposed system provides a strong basis for future research and development in the field of smart street lighting. Future work will focus on refinements and improvement of the approach, application of the proposal to several case studies, conducting real tests, integrating security mechanisms, and exploring the application of machine learning and deep learning algorithms to improve the intelligence features of the smart street lighting system and its adaptability. These advancements will offer prospects for optimizing energy consumption, enhancing fault detection, and empowering predictive maintenance, thereby contributing to smarter and more effective street lighting management.

Author Contributions

Conceptualization, S.K.; Methodology, S.K.; Software, S.K., A.N.S.M. and M.I.K.; Validation, S.K., A.S. and M.A.; Resources, S.K.; Writing—original draft, S.K.; Writing—review & editing, S.K., A.S., M.A. and D.M.; Supervision, S.K. All authors have read and agreed to the published version of the manuscript.

Funding

The last author acknowledges the funding of the PID2021-125962OB-C31 ‘‘SECURING’’ project granted by the Spanish Ministry of Science and Innovation, as well as the ARTEMISA International Chair of Cybersecurity (C057/23) and the DANGER Strategic Project of Cybersecurity (C062/23), both funded by the Spanish National Institute of Cybersecurity through the European Union—NextGenerationEU and the Recovery, Transformation and Resilience Plan.

Data Availability Statement

Data are contained within the article.

Acknowledgments

We thank the reviewers for their valuable and informed comments.

Conflicts of Interest

The authors declare that they have no known competing financial interests or personal relationships that could have looked to influence the work reported in this paper.

Appendix A

  • Fuzzy Maintenance reasoning
1.
FUNCTION_BLOCK Fuzzy-Maintenance    // Block definition
2.
VAR_INPUT               // Define input variables
3.
CURRENT: REAL;
4.
TEMPERATURE: REAL;
5.
END_VAR
6.
VAR_OUTPUT             // Define output variable
7.
MAINTENANCE: REAL;
8.
END_VAR
9.
FUZZIFY CURRENT           // input variable current
10.
TERM LOW: = (0,1) (1,1) (2,0);
11.
TERM MEDIUM: = (1,0) (2,1) (3,1) (4,0);
12.
TERM HIGH: = (3,0) (4.5,1) (5,1);
13.
END_FUZZIFY
14.
FUZZIFY TEMPERATURE        // input variable ‘temperature
15.
TERM COLD: = (0,1) (10,1) (20,0);
16.
TERM WARM: = (15,0) (20,1) (30,1) (40,0);
17.
TERM HOT: = (30,0) (45,1) (50,1);
18.
END_FUZZIFY
19.
DEFUZZIFY MAINTENANCE         // output variable maintenance
20.
TERM LOW: = (0,1) (2,1) (4,0);
21.
TERM MEDIUM: = (3,0) (4,1) (7,1) (8,0);
22.
TERM HIGH: = (7,0) (9,1) (10,1);
23.
METHOD: COG;               // ‘Center of Gravity’ defuzzification method
24.
DEFAULT: = 0;                // Default value is 0
25.
END_DEFUZZIFY
26.
RULEBLOCK No1
27.
AND: MIN;
28.
ACT: MIN;
29.
ACCU: MAX;
30.
OR: MAX;
// Some Fuzzy Rules
31.
Rule 1: if temperature is cold and current is low, then maintenance is high;
32.
Rule 2: if temperature is warm and current is low, then maintenance is medium;
33.
Rule 3: if temperature is cold and current is high, then maintenance is medium;
34.
Rule 4: if temperature is warm and current is medium, then maintenance is low;
35.
Rule 5: if temperature is hot and current is low or current is medium, then maintenance is medium;
36.
END_RULEBLOCK
37.
                    END_FUNCTION_BLOCK
  • Fuzzy Fire reasoning
1.
FUNCTION_BLOCK Fuzzy-Incendies  // Block definition
2.
VAR_INPUT             // Define input variables
3.
CO2: REAL;
4.
TEMPERATURE: REAL;
5.
CRITICITY: REAL;
6.
END_VAR
7.
VAR_OUTPUT            // Define output variable
8.
NOTIFY: REAL;
9.
END_VAR
10.
FUZZIFY CO2                 // Fuzzification of input variable ‘CO2
11.
TERM LOW: = (0,1) (150,1) (450,0);
12.
TERM MEDIUM: = (300,0) (450,1) (750,1) (850,0);
13.
TERM HIGH: = (750,0) (900,1) (1024,1);
14.
END_FUZZIFY
15.
FUZZIFY CRITICITY         // Fuzzification of input variable ‘criticity’
16.
TERM LOW: = (0,1) (2,1) (4,0);
17.
TERM MEDIUM: = (3,0) (4,1) (7,1) (8,0);
18.
TERM HIGH: = (7,0) (9,1) (10,1);
19.
END_FUZZIFY
20.
FUZZIFY TEMPERATURE           // Fuzzification of input variable ‘temperature’
21.
TERM COLD: = (0,1) (10,1) (20,0);
22.
TERM WARM: = (15,0) (20,1) (30,1) (40,0);
23.
TERM HOT: = (30,0) (45,1) (50,1);
24.
END_FUZZIFY
25.
DEFUZZIFY NOTIFY       // Defuzzification of output variable ‘notify’
26.
TERM LOW: = (0,1) (2,1) (4,0);
27.
TERM MEDIUM: = (3,0) (4,1) (7,1) (8,0);
28.
TERM HIGH: = (7,0) (9,1) (10,1);
29.
METHOD: COG;        // ‘Center of Gravity’ defuzzification method
30.
DEFAULT: = 0;         // Default value is 0
31.
END_DEFUZZIFY
32.
RULEBLOCK No1
33.
AND: MIN;
34.
ACT: MIN;
35.
OR: MAX;
36.
ACCU: MAX;
// Some Fuzzy rules
37.
Rule 1: If Co2 Is High and Criticity Is High and Temperature Is Hot, Then Notify Is High;
38.
Rule 2: If Co2 Is Medium and Temperature Is Warm and Criticity Is Low, Then Notify Is Low;
39.
Rule 3: If Co2 Is High or Co2 Is Moyen and Criticity Is Medium or Criticity Is Low and Temperature Is Hot or Temperature Is Warm, Then Notify Is Medium;
40.
Rule 4: If Co2 Is Low or Temperature Is Cold and Criticity Is Medium, Then Notify Is Low;
41.
Rule 5: If Co2 Is Medium or Temperature Is Warm and Criticity Is High, Then Notify Is Medium;
42.
END_RULEBLOCK
43.
END_FUNCTION_BLOCK
  • Fuzzy Lighting reasoning
1.
FUNCTION_BLOCK Fuzzy-Lighting
2.
VAR_INPUT      // Define input variables
3.
LUMINOSITY: REAL;
4.
PRECIPITATION: REAL;
5.
END_VAR
6.
VAR_OUTPUT   // Define output variable
7.
VOLTAGE: REAL;
8.
END_VAR
9.
FUZZIFY LUMINOSITY   // Fuzzification of input variable ‘luminosity’
10.
TERM FAIBLE: = (0, 1) (150, 1) (450, 0);
11.
TERM MOYEN: = (300, 0) (450, 1) (750, 1) (850, 0);
12.
TERM FORT: = (750, 0) (900, 1) (1024, 1);
13.
END_FUZZIFY
14.
FUZZIFY PRECIPITATION   // Fuzzification of input variable ‘precipitation’
15.
TERM LOW: = (0, 1) (150, 1) (450,0);
16.
TERM MEDIUM: = (300, 0) (450, 1) (750,1) (850,0);
17.
TERM HIGH: = (750, 0) (900, 1) (1024, 1);
18.
END_FUZZIFY
19.
DEFUZZIFY VOLTAGE    // Defuzzification of output variable ‘voltage’
20.
TERM LEVEL1: = (0, 1) (3, 1) (4,0);
21.
TERM LEVEL2: = (3, 0) (4, 1) (6,1) (7,0);
22.
TERM LEVEL3: = (6,0) (8,1) (10,1);
23.
METHOD: COG;    // Use ‘Center of Gravity’ defuzzification method
24.
DEFAULT: = 0;
25.
RULEBLOCK No1
26.
AND: MIN;
27.
ACT: MIN;
28.
ACCU: MAX;
// Some Fuzzy rules
29.
Rule 1: if luminosity is low and precipitation is low, then voltage is level3;
30.
Rule 2: if luminosity is medium and precipitation is medium or precipitation is low, then voltage is level2;
31.
Rule 3: if luminosity is medium and precipitation is high, then voltage is level3;
32.
Rule 4: if luminosity is low and precipitation is high, then voltage is level3;
33.
Rule 5: if luminosity is low and precipitation is medium, then voltage is level3;
34.
Rule 6: if luminosity is high and precipitation is high, then voltage is level2;
35.
END_RULEBLOCK
36.
END_FUNCTION_BLOCK
Figure A1. Portion of java code using the JFuzzyLogic API.
Figure A1. Portion of java code using the JFuzzyLogic API.
Electronics 13 03673 g0a1

References

  1. Houssein, E.H.; Othman, M.A.; Mohamed, W.M.; Younan, M. Internet of Things in Smart Cities: Comprehensive Review, Open Issues and Challenges. IEEE Internet Things J. 2024, 2327–2466. [Google Scholar] [CrossRef]
  2. Malik, P.K.; Sharma, R.; Singh, R.; Gehlot, A.; Satapathy, S.C.; Alnumay, W.S.; Pelusi, D.; Ghosh, U.; Nayak, J. Industrial Internet of Things and its applications in industry 4.0: State of the art. Comput. Commun. 2021, 166, 125–139. [Google Scholar] [CrossRef]
  3. Choi, W.; Kim, J.; Lee, S.; Park, E. Smart home and internet of things: A bibliometric study. J. Clean. Prod. 2021, 301, 126908. [Google Scholar] [CrossRef]
  4. Balaji, S.; Nathani, K.; Santhakumar, R. IoT technology, applications and challenges: A contemporary survey. Wirel. Pers. Commun. 2019, 108, 363–388. [Google Scholar] [CrossRef]
  5. Zhang, H.; Lu, X. Vehicle communication network in intelligent transportation system based on Internet of Things. Comput. Commun. 2020, 160, 799–806. [Google Scholar] [CrossRef]
  6. Hajjaji, Y.; Boulila, W.; Farah, I.R.; Romdhani, I.; Hussain, A. Big data and IoT-based applications in smart environments: A systematic review. Comput. Sci. Rev. 2021, 39, 100318. [Google Scholar] [CrossRef]
  7. Silva, B.N.; Khan, M.; Han, K. Integration of Big Data analytics embedded smart city architecture with RESTful web of things for efficient service provision and energy management. Future Gener. Comput. Syst. 2020, 107, 975–987. [Google Scholar] [CrossRef]
  8. Talavera, J.M.; Tobón, L.E.; Gómez, J.A.; Culman, M.A.; Aranda, J.M.; Parra, D.T.; Quiroz, L.A.; Hoyos, A.; Garreta, L.E. Review of IoT applications in agro-industrial and environmental fields. Comput. Electron. Agric. 2017, 142, 283–297. [Google Scholar] [CrossRef]
  9. Elsaiti, H.F.; Frgane, M.F.; Elrashdi, A.S. The Potential of using ZigBee Technology to Improve the Effectiveness of Smart Street Lighting Systems (SSLS). In Proceedings of the 2022 International Conference on Engineering & MIS (ICEMIS), Istanbul, Turkey, 4–6 July 2022; pp. 1–6. [Google Scholar]
  10. Dian, F.J.; Vahidnia, R.; Rahmati, A. Wearables and the Internet of Things (IoT), applications, opportunities, and challenges: A Survey. IEEE Access 2020, 8, 69200–69211. [Google Scholar] [CrossRef]
  11. Smys, S.; Basar, A.; Wang, H. Artificial neural network-based power management for smart street lighting systems. J. Artif. Intell. 2020, 2, 42–52. [Google Scholar]
  12. Akindipe, D.; Olawale, O.W.; Bujko, R. Techno-economic and social aspects of smart street lighting for small cities—A case study. Sustain. Cities Soc. 2022, 84, 103989. [Google Scholar] [CrossRef]
  13. Mohammadi, Y.; Shakouri, H.; Kazemi, A. A Multi-Objective Fuzzy Optimization Model for Electricity Generation and Consumption Management in a Micro Smart Grid. Sustain. Cities Soc. 2022, 86, 104119. [Google Scholar] [CrossRef]
  14. Varlamis, I.; Sardianos, C.; Chronis, C.; Dimitrakopoulos, G.; Himeur, Y.; Alsalemi, A.; Bensaali, F.; Amira, A. Smart fusion of sensor data and human feedback for personalized energy-saving recommendations. Appl. Energy 2022, 305, 117775. [Google Scholar] [CrossRef]
  15. Beccali, M.; Bonomolo, M.; Brano, V.L.; Ciulla, G.; Di Dio, V.; Massaro, F.; Favuzza, S. Energy saving and user satisfaction for a new advanced public lighting system. Energy Convers. Manag. 2019, 195, 943–957. [Google Scholar] [CrossRef]
  16. Che, E.; Olsen, M.J.; Jung, J. Efficient segment-based ground filtering and adaptive road detection from mobile light detection and ranging (LiDAR) data. Int. J. Remote Sens. 2021, 42, 3633–3659. [Google Scholar] [CrossRef]
  17. Ahmed, T.I.; Bhola, J.; Shabaz, M.; Singla, J.; Rakhra, M.; More, S.; Samori, I.A. Fuzzy logic-based systems for the diagnosis of chronic kidney disease. BioMed Res. Int. 2022, 2022, 2653665. [Google Scholar]
  18. Nguyen, H.T.; Walker, C.; Walker, E.A. A First Course in Fuzzy Logic; Chapman and Hall/CRC: Boca Raton, FL, USA, 2018. [Google Scholar]
  19. De Finetti, B. Theory of Probability: A Critical Introductory Treatment; John Wiley & Sons: Hoboken, NJ, USA, 2017; Volume 6. [Google Scholar]
  20. Kouah, S.; Saidouni, D.E. Fuzzy labeled transition refinement tree: Application to stepwise designing multi agent systems. In Fuzzy Systems: Concepts, Methodologies, Tools, and Applications; IGI Global: Hershey, PA, USA, 2017; pp. 873–905. [Google Scholar]
  21. Bělohlávek, R.; Dauben, J.W.; Klir, G.J. Fuzzy Logic and Mathematics: A Historical Perspective; Oxford University Press: Oxford, UK, 2017. [Google Scholar]
  22. Gilchrist, A.; Gilchrist, A. Introducing Industry 4.0. In Industry 4.0: The Industrial Internet of Things; Apress: Berkeley, CA, USA, 2016; pp. 195–215. [Google Scholar]
  23. Margaret, R. Internet of Things (IoT); IOT Agenda: Clovis, CA, USA, 2019. [Google Scholar]
  24. Kouah, S.; Kitouni, I. Internet of Things Agents Diagnosis Architecture: Application to Healtcare IoT System. In Proceedings of the 3rd Edition of the International Conference on Advanced Aspects of Software Engineering (ICAASE18), Constantine, Algeria, 1–2 December 2018; pp. 62–69. [Google Scholar]
  25. Kouah, S.; Kitouni, I. Multi-layer agent-based architecture for internet of things systems. J. Inf. Technol. Res. (JITR) 2018, 11, 32–52. [Google Scholar]
  26. Chen, Z.; Sivaparthipan, C.B.; Muthu, B. IoT based smart and intelligent smart city energy optimization. Sustain. Energy Technol. Assess. 2022, 49, 101724. [Google Scholar] [CrossRef]
  27. Anguraj, D.K.; Balasubramaniyan, S.; Saravana Kumar, E.; Vakula Rani, J.; Ashwin, M. Internet of things (IoT)-based unmanned intelligent street light using renewable energy. Int. J. Intell. Unmanned Syst. 2022, 10, 34–47. [Google Scholar] [CrossRef]
  28. Reddy KR, S.; Satwika, C.; Jaffino, G.; Singh, M.K. Monitoring of infrastructure and development for smart cities supported by IoT method. In Proceedings of the Second International Conference in Mechanical and Energy Technology: ICMET 2021, India, 27 June 2022; Springer Nature: Singapore, 2022; pp. 21–28. [Google Scholar]
  29. Leung, R.W.; Lau, H.C.; Kwong, C.K. An expert system to support the optimization of ion plating process: An OLAP-based fuzzy-cum-GA approach. Expert Syst. Appl. 2003, 25, 313–330. [Google Scholar] [CrossRef]
  30. Wang, K.; Jiang, X.; Wang, S.; Han, Z. Power switch open circuit fault diagnosis strategy for novel fault-tolerant electric drive system based on fuzzy logic. Energy Rep. 2022, 8, 914–921. [Google Scholar] [CrossRef]
  31. Kambalimath, S.; Deka, P.C. A basic review of fuzzy logic applications in hydrology and water resources. Appl. Water Sci. 2020, 10, 191. [Google Scholar] [CrossRef]
  32. Kouah, S.; Saïdouni, D.E.; Ilié, J.M. Synchronized Petri net: A formal specification model for multi agent systems. J. Softw. 2013, 8, 587–602. [Google Scholar] [CrossRef]
  33. Kouah, S.; Saïdouni, D.E. Application of Fuzzy Labeled Transition System to Contract Net Protocol. Int. J. Serv. Sci. Manag. Eng. Technol. (IJSSMET) 2015, 6, 27–46. [Google Scholar] [CrossRef]
  34. Kouah, S.; Saïdouni, D.E.; Kitouni, I. Open fuzzy synchronized petri net: Formal specification model for multi-agent systems. Int. J. Intell. Inf. Technol. (IJIIT) 2016, 12, 63–94. [Google Scholar] [CrossRef][Green Version]
  35. Finin, T.; Fritzson, R.; McKay, D.; McEntire, R. KQML as an agent communication language. In Proceedings of the Third International Conference on Information and Knowledge Management, Gaithersburg, MD, USA, 29 November–2 December 1994; pp. 456–463. [Google Scholar]
  36. Fipa, A.C.L. Fipa acl Message Structure Specification. Foundation for Intelligent Physical Agents. 2002. Available online: http://www.fipa.org/specs/fipa00061/SC00061G.html (accessed on 30 June 2004).
  37. Smith, R.G. The contract net protocol: High-level communication and control in a distributed problem solver. IEEE Trans. Comput. 1980, 29, 1104–1113. [Google Scholar] [CrossRef]
  38. Yuan, J.; Liu, H.; Zhang, W. Formation control for discrete-time multi-agent system with input and output delays under network attacks. Sci. Rep. 2022, 12, 8533. [Google Scholar] [CrossRef]
  39. Bhanu Sridhar, M. Applications of Multi-agent Systems in Intelligent Health Care. In Multi Agent Systems: Technologies and Applications towards Human-Centered; Springer Nature: Singapore, 2022; pp. 173–195. [Google Scholar]
  40. Julian, V.; Botti, V. Multi-agent systems. Appl. Sci. 2019, 9, 1402. [Google Scholar] [CrossRef]
  41. Costa, Â.; Novais, P.; Corchado, J.M.; Neves, J. Increased performance and better patient attendance in an hospital with the use of smart agendas. Logic J. IGPL 2012, 20, 689–698. [Google Scholar] [CrossRef]
  42. Costa, Â.; Novais, P. An intelligent multi-agent memory assistant. In Handbook of Digital Homecare: Successes and Failures; Springer: Berlin/Heidelberg, Germany, 2011; pp. 197–221. [Google Scholar]
  43. Tapia, D.I.; Corchado, J.M. An ambient intelligence based multi-agent system for alzheimer health care. Int. J. Ambient. Comput. Intell. (IJACI) 2009, 1, 15–26. [Google Scholar] [CrossRef]
  44. Siskandar, R.; Jenie, R.P.; Syafutra, H.; Iqbal, M.; Yuliarto, B.; Fahmi, M.Z. Ferroelectric sensor BaxSr1−xTiO3 integrated with android smartphone for controlling and monitoring smart street lighting. J. King Saud Univ.-Sci. 2022, 34, 102180. [Google Scholar]
  45. Sanchez-Sutil, F.; Cano-Ortega, A. Smart regulation and efficiency energy system for street lighting with LoRa LPWAN. Sustain. Cities Soc. 2021, 70, 102912. [Google Scholar] [CrossRef]
  46. Mohandas, P.; Dhanaraj, J.S.A.; Gao, X.Z. Artificial neural network based smart and energy efficient street lighting system: A case study for residential area in Hosur. Sustain. Cities Soc. 2019, 48, 101499. [Google Scholar] [CrossRef]
  47. Lau, S.P.; Merrett, G.V.; Weddell, A.S.; White, N.M. A traffic-aware street lighting scheme for Smart Cities using autonomous networked sensors. Comput. Electr. Eng. 2015, 45, 192–207. [Google Scholar] [CrossRef]
  48. Jin, D.; Hannon, C.; Li, Z.; Cortes, P.; Ramaraju, S.; Burgess, P.; Buch, N.; Shahidehpour, M. Smart street lighting system: A platform for innovative smart city applications and a new frontier for cyber-security. Electr. J. 2016, 29, 28–35. [Google Scholar] [CrossRef]
  49. Casavola, A.; Franzè, G.; Gagliardi, G.; Tedesco, F. A Multi-Agent Trust and Reputation Mechanisms for the Management of Smart Urban Lighting Systems. IFAC-PapersOnLine 2022, 55, 545–550. [Google Scholar] [CrossRef]
  50. Kalani, M.J.; Kalani, M. Energy cost control of LEDs considering the price of electricity and the desired lighting levels to meet the requirements of smart grids, smart cities, and unregulated energy markets. Optik 2022, 258, 168926. [Google Scholar] [CrossRef]
  51. Kalani, M.J.; Kalani, M.; Naderi, M.S.; Gharehpetian, G.B. Lighting control of LEDs considering ambient sound variations to meet the requirements of smart cities. Comput. Electr. Eng. 2022, 102, 108240. [Google Scholar] [CrossRef]
  52. Sifakis, N.; Kalaitzakis, K.; Tsoutsos, T. Integrating a novel smart control system for outdoor lighting infrastructures in ports. Energy Convers. Manag. 2021, 246, 114684. [Google Scholar]
  53. Ikidid, A.; Abdelaziz, E.F.; Sadgal, M. Multi-Agent and Fuzzy Inference-Based Framework for Traffic Light Optimization. 2023. Available online: https://reunir.unir.net/handle/123456789/14325 (accessed on 3 September 2024).
  54. Chiradeja, P.; Yoomak, S. Development of public lighting system with smart lighting control systems and internet of thing (IoT) technologies for smart city. Energy Rep. 2023, 10, 3355–3372. [Google Scholar] [CrossRef]
  55. Biundini, I.Z.; Pinto, M.F.; Honório, L.M.; Capretz, M.A.; Timotheo, A.O.; Dantas, M.A.; Villela, P.C. LoRaCELL-Driven IoT Smart Lighting Systems: Sustainability in Urban Infrastructure. Sensors 2024, 24, 574. [Google Scholar] [CrossRef]
  56. Dizon, E.; Pranggono, B. Smart streetlights in Smart City: A case study of Sheffield. J. Ambient. Intell. Humaniz. Comput. 2022, 13, 2045–2060. [Google Scholar] [CrossRef]
  57. Müllner, R.; Riener, A. An energy efficient pedestrian aware Smart Street Lighting system. Int. J. Pervasive Comput. Commun. 2011, 7, 147–161. [Google Scholar] [CrossRef]
  58. Leccese, F. Remote-control system of high efficiency and intelligent street lighting using a ZigBee network of devices and sensors. IEEE Trans. Power Deliv. 2012, 28, 21–28. [Google Scholar] [CrossRef]
  59. Elejoste, P.; Angulo, I.; Perallos, A.; Chertudi, A.; Zuazola, I.J.G.; Moreno, A.; Azpilicueta, L.; Astrain, J.J.; Falcone, F.; Villadangos, J. An easy to deploy street light control system based on wireless communication and LED technology. Sensors 2013, 13, 6492–6523. [Google Scholar] [CrossRef] [PubMed]
  60. Leccese, F.; Cagnetti, M.; Trinca, D. A smart city application: A fully controlled street lighting isle based on Raspberry-Pi card, a ZigBee sensor network and WiMAX. Sensors 2014, 14, 24408–24424. [Google Scholar] [CrossRef]
  61. Kaleem, Z.; Ahmad, I.; Lee, C. Smart and energy efficient led street light control system using ZigBee network. In Proceedings of the 2014 12th International Conference on Frontiers of Information Technology, Islamabad, Pakistan, 17–19 December 2014; pp. 361–365. [Google Scholar]
  62. Shahzad, G.; Yang, H.; Ahmad, A.W.; Lee, C. Energy-efficient intelligent street lighting system using traffic-adaptive control. IEEE Sens. J. 2016, 16, 5397–5405. [Google Scholar] [CrossRef]
  63. Bellido-Outeiriño, F.J.; Quiles-Latorre, F.J.; Moreno-Moreno, C.D.; Flores-Arias, J.M.; Moreno-García, I.; Ortiz-López, M. Streetlight control system based on wireless communication over DALI protocol. Sensors 2016, 16, 597. [Google Scholar] [CrossRef]
  64. Huang, R.; Nie, Z.; Duan, C.; Liu, Y.; Jia, L.; Wang, L. Analysis and comparison of the IEEE 802.15. 4 and 802.15. 6 wireless standards based on MAC layer. In Proceedings of the Health Information Science: 4th International Conference, HIS 2015, Melbourne, Australia, 28–30 May 2015; Proceedings 4. Springer International Publishing: Berlin/Heidelberg, Germany, 2015; pp. 7–16. [Google Scholar]
  65. Daely, P.T.; Reda, H.T.; Satrya, G.B.; Kim, J.W.; Shin, S.Y. Design of smart LED streetlight system for smart city with web-based management system. IEEE Sens. J. 2017, 17, 6100–6110. [Google Scholar] [CrossRef]
  66. Bingöl, E.; Kuzlu, M.; Pipattanasompom, M. A LoRa-based smart streetlighting system for smart cities. In Proceedings of the 2019 7th international Istanbul smart grids and cities congress and fair (ICSG), Istanbul, Turkey, 25–26 April 2019; pp. 66–70. [Google Scholar]
  67. Ricordel, P.M.; Demazeau, Y. Volcano, a vowels-oriented multi-agent platform. In From Theory to Practice in Multi-Agent Systems, Proceedings of the Second International Workshop of Central and Eastern Europe on Multi-Agent Systems, CEEMAS 2001 Cracow, Poland, 26–29 September 2001; Revised Papers 2; Springer: Berlin/Heidelberg, Germany, 2002; pp. 253–262. [Google Scholar]
  68. Di Stefano, B.N. On the Need of a Standard Language for Designing Fuzzy Systems. In On the Power of Fuzzy Markup Language; Studies in Fuzziness and Soft Computing; Acampora, G., Loia, V., Lee, C.S., Wang, M.H., Eds.; Springer: Berlin/Heidelberg, Germany, 2013; Volume 296, pp. 3–15. [Google Scholar]
  69. Bachanek, K.H.; Tundys, B.; Wiśniewski, T.; Puzio, E.; Maroušková, A. Intelligent Street Lighting in a Smart City Concepts—A Direction to Energy Saving in Cities: An Overview and Case Study. Energies 2021, 14, 3018. [Google Scholar] [CrossRef]
Figure 1. Advanced Smart Lighting Pattern.
Figure 1. Advanced Smart Lighting Pattern.
Electronics 13 03673 g001
Figure 2. Basic Smart Lighting Pattern.
Figure 2. Basic Smart Lighting Pattern.
Electronics 13 03673 g002
Figure 3. Fuzzy multi-Agents-based Architecture for Smart Street Lighting Monitoring.
Figure 3. Fuzzy multi-Agents-based Architecture for Smart Street Lighting Monitoring.
Electronics 13 03673 g003
Figure 4. Agent of Things Architecture.
Figure 4. Agent of Things Architecture.
Electronics 13 03673 g004
Figure 5. Fuzzy Agent Architecture.
Figure 5. Fuzzy Agent Architecture.
Electronics 13 03673 g005
Figure 6. Control Block Representation.
Figure 6. Control Block Representation.
Electronics 13 03673 g006
Figure 7. Local Controller Agent Architecture.
Figure 7. Local Controller Agent Architecture.
Electronics 13 03673 g007
Figure 8. Global Controller Agent Architecture.
Figure 8. Global Controller Agent Architecture.
Electronics 13 03673 g008
Figure 9. Example of an Organization.
Figure 9. Example of an Organization.
Electronics 13 03673 g009
Figure 10. Agent of Things behavior.
Figure 10. Agent of Things behavior.
Electronics 13 03673 g010
Figure 11. Lighting Controller Fuzzy Agent behavior.
Figure 11. Lighting Controller Fuzzy Agent behavior.
Electronics 13 03673 g011
Figure 12. Fire Controller Fuzzy Agent behavior.
Figure 12. Fire Controller Fuzzy Agent behavior.
Electronics 13 03673 g012
Figure 13. Maintenance Controller Fuzzy Agent behavior.
Figure 13. Maintenance Controller Fuzzy Agent behavior.
Electronics 13 03673 g013
Figure 14. Overall connection schema for a street lamp.
Figure 14. Overall connection schema for a street lamp.
Electronics 13 03673 g014
Figure 15. Trapezoidal membership function.
Figure 15. Trapezoidal membership function.
Electronics 13 03673 g015
Figure 16. Execution scenario of Fuzzy fire reasoning.
Figure 16. Execution scenario of Fuzzy fire reasoning.
Electronics 13 03673 g016
Figure 17. Execution scenario of Fuzzy maintenance reasoning.
Figure 17. Execution scenario of Fuzzy maintenance reasoning.
Electronics 13 03673 g017
Figure 18. Execution scenario of Fuzzy lighting reasoning.
Figure 18. Execution scenario of Fuzzy lighting reasoning.
Electronics 13 03673 g018
Figure 19. Jade interface on Machine 1.
Figure 19. Jade interface on Machine 1.
Electronics 13 03673 g019
Figure 20. Jade interface of Machine 2.
Figure 20. Jade interface of Machine 2.
Electronics 13 03673 g020
Figure 21. Communication between agents (Sniffer Agent).
Figure 21. Communication between agents (Sniffer Agent).
Electronics 13 03673 g021
Table 1. Some smart street lighting-related works.
Table 1. Some smart street lighting-related works.
WorkKey PointsEnergy Savings PercentageMaterials & Control
[11]ANN-based smart street lighting system for a residential area in Hosur to reduce power consumption using sensors and fuzzy logic controllers.34% reduction in unnecessary usage and a 13.5% decrease in overall power consumptionLED, Sensors: lighting, motion, and PIR sensors
Decentralized control system.
[9]Energy-efficient and smart street lighting system that reduces power consumption and enhances the control and monitoring of streetlights using IoT, focusing on the integration of ZigBee technology.Not specifiedZigBee Technology, LED Bulbs, Motion and Light Sensors, and Weather Sensors
Decentralized control.
[12]Framework for smart street lighting in small cities, integrating technical design, economic evaluation, and public stakeholder engagement. Not specifiedLED luminaires, IoT-compatible LED drivers, Microcontrollers, Photo sensors, Additional sensors (air quality, motion, temperature, parking, etc.), Network gateways, Central control server.
Hybrid control.
[13]Optimize the management of electricity generation and consumption in a micro smart grid (MSG) to enhance user comfort, maximize renewable energy utilization, minimize costs, and ensure reliability under uncertain conditions. Not specifiedSensors for measuring energy production from solar cells, wind turbines, and diesel generators, as well as sensors for monitoring battery storage levels and energy consumption in smart buildings. Intelligent controllers, such as fuzzy logic controllers.
Decentralized control.
[14]Online recommender system integrated into the EM3 platform, which aims to enhance energy efficiency through personalized recommendations. Not specifiedThe sensors include temperature, humidity, and light sensors.
Decentralized control.
[15]Optimizing urban lighting systems by combining technical measurements and user preferences to achieve significant energy savings and improve light quality.70%LED lamps and luminaires, control systems, wiring, switchboards, hard disk (HD), and software (SW) for the control system, and a monitoring system.
[44]Application of BST thin film as a light sensor integrated with an Android smartphone for smart street lighting.69.23%BST thin film fabricated using chemical solution deposition and spin coating.
Android smartphone, GSM communication protocol for reporting, Node MCU V3 microprocessor for control.
Centralized control.
[45]Public lighting installations using smart meters (SM) and Long Range (LoRa) protocol. Not specifiedLoRa protocol for communication, GWSLS, OMDSL, ILD devices.
Cloud data management using Firebase.
ABC optimization algorithm for dynamic lighting control.
Decentralized control.
[46]Smart street lighting system using artificial neural networks and fuzzy logic, utilizing LED lamps in Hosur, Tamil NaduReduced unwanted utilization: 34%
Reduced power consumption rate: 13.5%
Lighting sensor, motion sensor, PIR sensor.
ANN and fuzzy logic controller for demand-based utilization.
Centralized control.
[47]TALiSMaN: a distributed and adaptive street-lighting algorithm that operates autonomously over a short-range mesh network of decentralized and distributed streetlights.45–98%LED lamps for streetlights. Each streetlight is equipped with a wireless sensor node and a short-range wireless communication module, forming a multi-hop wireless sensor network (WSN).
Decentralized control.
[48]Wireless networked LED street- lighting system with centralized and remote-control technology.Not SpecifiedLED lights.
Mesh network components.
Sensors for monitoring usage statistics.
PI System Historian for data collection.
Access points located in the CSMART lab.
Silver Spring Networks cloud-based control server.
Centralized and remote control.
[49]Trust-based distributed sensor-selection architecture for urban road networks to maintain streetlamp brightness at the lowest acceptable level through an adaptive reputation mechanism.78.31 [%]
w.r.t., a standard lighting system
56.62 [%] w.r.t., a LED lighting system.
Group of Sensors and LED.
Hybrid traffic model, multi-agent reputation mechanism. Trust-based distributed sensor selection.
Decentralized control.
[50]Manage the energy cost of LED considering the simultaneous effects of electricity prices and desired lighting levels. Not SpecifiedLED and semiconductor-based lighting industry.
Centralized control.
[51]Energy management of LED lighting systems by including ambient sound levels as a factor.More than 40%Sound Sensors, LED Light Sources, Pulse Width Modulation (PWM).
Centralized control.
[52]Typology for resizing and controlling port lighting. Three-stage process tested on a medium-sized Mediterranean56.8% annually.
Up to 90% in some months.
Sensor (photodetector and occupancy), LED Luminaires, and Digital Addressable Lighting Interface (DALI).
[53]Traffic-simulation framework using multi-agent systems and fuzzy logic for real-time optimization of traffic signal control to enhance traffic at isolated and multi-intersection networks.Not specifiedAgents and fuzzy logic
sensors.
ANYLOGIC simulator.
[54]Lighting control for public lighting systems is presented and investigated in terms of lighting and power quality to save energy consumption.
A function of IoT technologies is integrated into the public lighting system.
Not specifiedMotion sensor, light intensity sensor,
An internet protocol (IP) camera is a surveillance camera, dust sensor.
Control box of the smart public lighting system is installed on a light pole.
LED indicator.
Magnetic float switch used to detect the water level.
Centralized control.
[55]IoT Smart Lighting Systems in Urban Infrastructure.
Lora CELL is designed to integrate with existing Lora WAN servers.
Multiple gateways per region.
Not specifiedCentral LoRa device.
Amazon Web Services.
MongoDB, Spark Apache framework, Power BI.
TSL2561, MQ-135, DHT22, Bmp280, MAX4466, ZMPT101B, UV ML8511, ACS712 5A sensors.
Decentralized control.
[57]Energy-efficient pedestrian-aware smart street lighting system.
GPS and Internet-enabled mobile phone.
Not specifiedZigBee-based radio device, Photo sensor, GPS sensor.
Location and safety awareness.
LED, Web/Mobile application.
Centralized control.
[58]Intelligent LED streetlights.
Remote control using solar panels and ZigBee.
Not specifiedPresence, light, emergency, and Hall sensors, LED.
Solar panels, ZigBee wireless communication protocol.
Centralized control.
[59]Autonomous intelligent LED streetlight system.
Three-level hierarchical model.
40%Wireless communication technologies, LED.
Three-level hierarchical model.
Temperature, humidity, lighting, and infrared sensors.
Context-aware system.
Geographical Information System-based approach.
Fuzzy logic as a perspective.
Decentralized control.
[60]Smart street lighting in a smart city
ZigBee sensor network and WiMAX, with Raspberry Pi.
Not specifiedLow-power communication protocol ZigBee.
LCD, temperature, light sensors, MCU module.
Raspberry-Pi control card, LED
power metering IC (ADE7753).
Centralized control.
[61]Smart and energy-efficient LED street light system.
ZigBee mesh network.
Not specifiedPresence sensor, photovoltaic panel, LED.
ZigBee-based wireless communication, WiMAX module, Raspberry-Pi.
Three-layer architecture.
Hybrid control.
[47]WSN-based Distributed Traffic-Aware Lighting Scheme Management Network system Up to 45% (depending on traffic volume)Microphones & PIR sensors, GPS, LED
Traffic-aware control.
IEEE 802.15.4 mesh network.
Decentralized control.
[62]Energy-efficient intelligent LED street lighting system.
Low power ZigBee mesh network.
Adjusts LED intensity of streetlights based on the density of people.
68–82% (depending on daylight hours between summer and winter)ZigBee wireless mesh network, LED.
Light sensor, temperature sensor, power metering sensor.
TCP/IP protocol.
[63]Smart streetlights system.
Digital Addressable Lighting Interface protocol and IEEE 802.15.4 [64] for communications and control.
30–40%Tele-management.
Three-level hierarchical model.
Mobile devices.
IEEE 802.15.4 based Wireless communication.
DALI protocol.
Temperature, light, and motion sensors, LED.
Hybrid control.
[65]Smart LED Street light system for smart city with web-based management system.Not specifiedPublic weather data awareness.
Humidity, Temperature, Particle concentration, Voltage, Current, Brightness, and Motion sensors.
LED, ATmega microcontroller.
ZigBee-based wireless sensor.
XBee modules, TCP/IP Protocol.
Centralized control.
[66]Adaptive LoRa-based smart street lighting system for smart cities
Gathering data and providing commands using a central unit.
Not specifiedLoRa based network.
Artificial Intelligence,
Infrared, LDR, PIR sensors, LED
ZigBee, IEEE 802.15.4, DALI.
Decentralized control.
Table 2. Advanced Smart Lighting Pattern.
Table 2. Advanced Smart Lighting Pattern.
NameAdvanced Smart Lighting (ASL)
GoalRecommended in critical areas where:
-
safety should be maintained,
-
and lighting should be ensured permanently.
DescriptionASL uses suitable sensors that ensure optimal Smart Lighting management. It can:
-
reduce CO2 emissions,
-
detect lamppost failures,
-
detect fire and gas presence,
-
adjust lighting according to several parameters.
ASL significantly reduces electricity and resources energy consumption.
On the other hand, it is relatively expensive in terms of involved physical materials and realization effort. This cost can be rewarded later during utilization and maintenance phases.
ComponentsASL makes effective use of LED lamps.
It uses sensors, connectivity modules, and actuators such as Buzzers, RGB LED lights, and relays.
The components list is provided as follows:
-
Temperature sensor,
-
Motion sensor,
-
CO2 sensor,
-
Flame sensor,
-
Luminosity sensor,
-
Current sensor,
-
Precipitation sensor,
-
Ultrasound sensor,
-
Solar panels,
-
Microcontroller,
-
Connectivity modules and protocols.
Components Justifications & FunctionalityTemperature Sensor: measures lamp temperature in order to detect its failure in real time. Also contributes to fire detection at streetlights while measuring the ambient temperature.
Motion sensor: detects motion that corresponds to the presence of an object that approaches the lampposts. It is used to adjust the light according to the brightness level during vehicle or pedestrian passage with respect to ambient light.
CO2 sensor: measures air CO2 concentration; it is used to analyze air pollution and contributes to fire detection.
Flame sensor: used to detect fire in lampposts.
Luminosity sensor: adjusts the light level according to day (sunrise) and night (sunset) conditions. It consists of an LDR (Light Dependent Resistor), an electronic component whose resistance varies according to the ambient light.
Current sensor: measures a current up to 30 amperes and is used to detect lamp failures.
Precipitation sensor: is a module composed of an electric board and a detection board. It can be used for all kinds of climate monitoring and can be translated into digital and analog output signals. It is used to detect precipitation and adjust lighting accordingly.
Ultrasound sensor: measures the distance between the sensor and the first object located on its path. It allows knowing a distance ranging from 2 cm to 400 cm with an accuracy of 3 mm. It is the most widely used and cheapest distance sensor. It is used on its own or in conjunction with a motion sensor.
Solar panel: is equipped with a solar panel and a battery. During the day, energy is accumulated and stored in the battery. Once the brightness fades, energy is generated to create light. Note that a relay can be used to switch between a solar panel power supply and an ordinary power supply in the case of battery discharge.
Gas detection sensor: detects the presence of gas that poses a threat to citizens and the environment.
Microcontroller: is a compact integrated circuit designed to control particular treatment in an embedded system. It includes, typically, a processor and memory and input/output peripherals on a single chip.
Connectivity modules and Protocols: several standard protocols could be used, such as MQTT, CoAP, Http, TCP/IP, UDP, Bluetooth, WIFI, Zigbee, etc. These protocols could be combined with one another according to designer preferences and used technologies.
Table 3. Basic Smart Lighting Pattern.
Table 3. Basic Smart Lighting Pattern.
NameBasic Smart Lighting (BSL)
GoalBSL pattern is recommended in:
-
uncrowded areas,
-
or during an energy crisis.
DescriptionBSL is a little less sophisticated and cheaper than ASL.
It uses less sensors to ensure a good cost/quality ratio.
It is suitable for areas with limited traffic.
ComponentsSimilar to the ASL Pattern, it uses:
-
LEDs, Solar Panel
-
Microcontroller,
-
Flame sensor,
-
Infrared sensor/Ultrasound sensor
-
Temperature sensor,
-
Luminosity sensor,
-
Current sensor,
-
CO2 sensor.
-
actuators,
-
and connectivity modules and standard protocols.
Components Justifications & FunctionalityThe use of sensors reflects their usage in the first pattern with respect to the restricted list of sensors.
Table 4. Relationship between the different agents of MAS.
Table 4. Relationship between the different agents of MAS.
AoTFALCAGCA
AoT/CCC
FAC/CC
LCAC-SC-S/C
GCAC-SCC-S/
Table 5. LED comparison table.
Table 5. LED comparison table.
LED LightingTraditional Lighting
Energy EfficiencyUses less electricity, reducing costs and carbon emissionsUses more electricity, increasing costs and carbon emissions
LifespanLasts longer, reducing maintenance costsShorter lifespan, increasing maintenance costs
VisibilityProvides better visibility, improving public safetyProvides lower visibility, decreasing public safety
CostInitially more expensive, but long-term savingsCheaper initially, but more expensive long-term
Table 6. Comparative analysis of smart street lighting systems with our solution.
Table 6. Comparative analysis of smart street lighting systems with our solution.
Work/YearIoT
Integration
Use of MASUse of Fuzzy LogicUse of LED TechnologyPublic Safety EnhancementReal-Time
Monitoring
CO2 Emissions Reduction
[57] 2011XXXX
[58] 2012XXXXX
[59] 2013XXX
[60] 2014XXXX
[61] 2014XXXX
[47] 2015XXX
[47] 2015XXXXX
[48] 2016XXX
[63] 2016XXX
[62] 2016XXXX
[65] 2017XXX
[66] 2019XXXX
[15] 2019XXXX
[46] 2019XX
[11] 2020XXX
[45] 2021XXXX
[52] 2021XXX
[9] 2022XX
[12] 2022XXXX
[13] 2022XXXXXX
[14] 2022XXXXX
[44] 2022XXXXX
[49] 2022XX
[50] 2022XXX
[51] 2022XX
[56] 2022XX
[53] 2023XXXX
[54] 2023XX
[55] 2024XXXX
Our Solution
Disclaimer/Publisher’s Note: The statements, opinions and data contained in all publications are solely those of the individual author(s) and contributor(s) and not of MDPI and/or the editor(s). MDPI and/or the editor(s) disclaim responsibility for any injury to people or property resulting from any ideas, methods, instructions or products referred to in the content.

Share and Cite

MDPI and ACS Style

Kouah, S.; Saighi, A.; Ammi, M.; Naït Si Mohand, A.; Kouah, M.I.; Megías, D. Internet of Things-Based Multi-Agent System for the Control of Smart Street Lighting. Electronics 2024, 13, 3673. https://doi.org/10.3390/electronics13183673

AMA Style

Kouah S, Saighi A, Ammi M, Naït Si Mohand A, Kouah MI, Megías D. Internet of Things-Based Multi-Agent System for the Control of Smart Street Lighting. Electronics. 2024; 13(18):3673. https://doi.org/10.3390/electronics13183673

Chicago/Turabian Style

Kouah, Sofia, Asma Saighi, Maryem Ammi, Aymen Naït Si Mohand, Marwa Ines Kouah, and David Megías. 2024. "Internet of Things-Based Multi-Agent System for the Control of Smart Street Lighting" Electronics 13, no. 18: 3673. https://doi.org/10.3390/electronics13183673

APA Style

Kouah, S., Saighi, A., Ammi, M., Naït Si Mohand, A., Kouah, M. I., & Megías, D. (2024). Internet of Things-Based Multi-Agent System for the Control of Smart Street Lighting. Electronics, 13(18), 3673. https://doi.org/10.3390/electronics13183673

Note that from the first issue of 2016, this journal uses article numbers instead of page numbers. See further details here.

Article Metrics

Back to TopTop