Abstract
In recent years, the advancement of digital image processing technology and the proliferation of image editing software have reduced the technical barriers to digital image processing, enabling individuals without professional training to modify and edit images at their discretion. Consequently, the integrity and authenticity of the original image content assume greater significance. The current techniques for detecting tampering in watermark embedding are inadequate in terms of security, efficiency, and image restoration quality. In light of the aforementioned considerations, this paper puts forth an algorithm for the detection and restoration of tampered images, which employs a chaotic watermark embedding technique. The algorithm employs a chaotic system to establish a mapping relationship between image sub-blocks, thereby ensuring the randomness of the watermark information with respect to the positioning of the original image block and enhancing the security of the algorithm. Furthermore, the detection algorithm utilizes layered tampering detection to enhance the overall accuracy of the detection process and facilitate the extraction of the fundamental information required for image restoration. The restoration algorithm partially designs a weight assignment function to distinguish between the original image block and the main restored image block, thereby enhancing restoration efficiency and quality. The experimental results demonstrate that the proposed algorithm exhibits superior tamper detection accuracy compared to traditional algorithms, and the quality of the restored images is also enhanced under various simulated tamper attacks.
1. Introduction
Watermark embedding-based image tampering detection algorithms can be classified into two categories based on the embedding domain: spatial domain embedding and transform domain embedding. In spatial domain embedding, the watermark is inserted by modifying the pixel values of the image. The least significant bit algorithm is a common example of this approach [1], which replaces the pixel’s least significant bit information with the watermark information. This is a simple operation that is easy to implement and can accommodate larger watermark embedding information while ensuring the integrity of the original image. However, its simpler embedding logic renders it susceptible to common attacks, and the watermark information is susceptible to corruption. The patchwork algorithm [2] extracts the statistical features of the pixels and hides the watermark information in pixels with larger brightness values. It performs well in resisting malicious attacks, but the amount of watermark information it accommodates is more limited. The texture mapping coding algorithm [3] employs the texture component of the image as the location for watermark hiding, which not only meets the visual requirements of the human eye but also has a strong resistance to deformation. However, this approach is only applicable to images with a large number of texture regions, which is too narrow to be universally applicable.
The initial step in the domain embedding process is a reversible transformation of the image. This transformation is used to embed the watermark by modifying the transform domain coefficients. Commonly employed techniques for this transformation include the Discrete Wavelet Transform [4,5,6], Discrete Cosine Transform [7,8,9], and Lifted Wavelet Transform [10]. These algorithms generate authentication and recovery information from the transform domain coefficients. To reconstruct the information, index values from vector quantization are utilized. Although this method effectively constructs recovery information, the necessity of using index values during the watermark extraction process introduces substantial additional data, consequently reducing both detection and recovery speed.
In the extant literature on spatial domain embedding, numerous researchers have sought to enhance the overall security, embedding quality, detection, and recovery quality of the algorithms by adopting disparate perspectives, including pixel block mapping schemes, watermark generation schemes, watermark embedding schemes, and tampering detection and recovery schemes. To provide a more precise illustration of the degree of improvement proposed in this paper, the advantages and performance limitations of different schemes will be elucidated from these perspectives.
In 2012, Chen [11] was the first to propose a variable-length information construction scheme, which employs different lengths for smooth and texture blocks as a means of adapting to the watermark construction in the various texture zones of the image. However, this scheme affects the bit values of the embedded information, which in turn affects the detection of tampering. In 2018, Tai [4] selected one-dimensional remapping as a mapping scheme, which enhances the security of the algorithm on the basis of a simple one-dimensional mapping. However, this approach results in the loss of watermark information at high tampering rates, which subsequently affects the results of tampering detection. In the same year, Shehab [12] proposed the use of the Arnold transform as a mapping scheme, with the intention of enhancing the security of the algorithm. However, the Arnold transform exhibits periodicity, and when subjected to multiple rounds of mapping, rather than a similar mapping process, security is compromised. In 2020, Gul put forth the suggestion that the most significant five bits of information in the average value of the image block should be utilized as the watermarking information. However, this approach has been observed to be more effective for detecting images with smoother screens, while it is less effective for those with more pronounced textures. This approach is effective for detecting images with clear texture, but its applicability is limited. Zhan et al. employed an image chunking scheme with higher resolution to embed more watermarking information, but this chunking method has certain disadvantages. Firstly, the extraction of the original image chunk information to generate watermarking information will result in the extraction of a large number of non-important features of the image due to the large capacity of the watermarking information.
The objective of this paper is to examine the potential of spatial domain embedding, drawing upon the findings of recent research into spatial domain watermark embedding, with a view to enhancing the accuracy of tampering detection and the quality of recovered images while maintaining the overall security and efficiency of the algorithm. In this context, the paper puts forward an algorithm for detecting and recovering tampered images, based on the use of a chaotic watermark embedding technique. The algorithm is characterized by the following features:
- A two-dimensional discrete chaotic system is employed to establish the mapping relationship among image sub-blocks, which increases the key space of the algorithm while ensuring the speed of operation.
- An algorithm for adaptive optimization of pixel values is designed to generate watermark information. The generated watermark information (authentication information) is capable of more accurately representing the image content and also enhances the anti-attack ability of the watermark information.
- A hierarchical detection and recovery value optimization algorithm is constructed, which improves the accuracy of tampering detection and the quality of recovered images.
2. Methods
2.1. Block Mapping
The mapping sequence serves as a conduit for the exchange of information between image blocks. The initial data of image block A is mapped into image block B via the mapping sequence, ensuring that image block B retains the initial data of image block A. It can also be argued that image block B retains the recovery information employed to recover image block A. In this block-to-block mapping operation, the necessity for the mapping sequence is clearly evident. First, the randomness of the mapping sequence generation directly affects the security. Second, the tamper resistance of the mapping sequence is essential to ensure the integrity of the recovery information. The sheer volume of data in an image and the existence of certain connections between neighboring pixels render traditional cryptography incompatible with the field of image encryption. In contrast, a chaotic system naturally meets the needs of both cryptography and image encryption. The utilization of chaotic systems as a mapping method between sub-blocks offers a number of advantages. Firstly, chaotic systems are highly sensitive and unpredictable with regard to their initial conditions. This enables the generation of complex and random watermark patterns, thereby enhancing the security of the watermark and rendering it more difficult to crack or copy. Secondly, traditional watermarking methods are typically based on fixed algorithms and keys, which are susceptible to a number of conventional attacks. The watermark generated by the chaotic system, however, due to its intricate mathematical characteristics, can render it challenging for an adversary to anticipate and reconstruct the watermark information, thereby enhancing the watermarking system’s resilience to assault. Thirdly, chaotic watermarking technology is more adept at withstanding the harm caused by image processing operations such as compression, shearing, and rotation. The embedding of the watermark is facilitated by the dynamics of the chaotic system, which renders the watermark more robust and enhances its detectability in challenging environments. Some existing research has applied chaotic systems to image tampering detection. The most common approaches are the Arnold transform [12] and one-dimensional remapping [4]. However, the Arnold transform exhibits periodicity, and the remapping may result in watermark loss in high-tampering-rate images. There are also common limitations of low-dimensional chaotic systems, such as limited key space and poor pseudo-randomness. If we pursue security without consideration of the computational efficiency of the watermarking algorithm, we run the risk of encountering problems associated with high-dimensional chaotic systems. These include complex structure, a large number of parameters, iterative operations that consume more system resources, and a lengthy execution time. In light of these considerations, this paper selects a two-dimensional discrete super chaotic system to generate the mapping sequence. The expression of the chaotic system is as follows:
In the chaotic system, the state variables and typically represent values at a specific point in time within a discrete time series. In this recursive formulation, the initial values are used to generate the indices in the sequence matrix through an iterative process. The initial conditions of the system are and , and the range of and is . Suppose that has a size of an 8-bit grayscale image, . The image is partitioned into non-overlapping blocks of a specified size , as illustrated in Equation (2).
In the context of grayscale image processing, the symbols and are used to denote the division of an grayscale image into non-overlapping blocks. In particular, and denote the number of chunks along the row and column directions of the image, respectively. If the image is divided into blocks with a size of , there will be a total of row blocks and column blocks. Each element in matrix corresponds to a block of pixels with sizes of . Subsequently, two separate pseudo-random block index sequences, labeled L′ and L″, are generated in Equation (1). The data from the first sequence are embedded in the upper 5 bits, while the data from the second sequence are embedded in the middle 5 bits.
Assume that the values of the mapping sequence are as follows:
Figure 1 presents a schematic of block mapping. The recovery information of block is embedded in the upper 5 bits of the block, while the recovery information of block is embedded in the middle 5 bits of block . Here, , , and represent elements of the sequences L, L′, and L″, respectively, serving as the identifiers for the subdivided image blocks.
Figure 1.
Example of block mapping.
2.2. Watermark Generation
In the watermark generation methods that have been studied thus far, the image is predominantly divided into or blocks [13] with the objective of embedding a greater quantity of watermark information. This blocking method has certain disadvantages. Firstly, due to the large watermark information capacity, in the extraction of the original image block information to generate watermark information, a significant number of non-important features of the image will be extracted. These non-important features of the watermark information generated can be regarded as a kind of redundant information, which affects the efficiency of the overall algorithm. Concurrently, due to the correlation of the information of neighboring image blocks, a larger blocking scheme will have a block effect, and there is a significant error in the face of low tampering rate attacks. Consequently, the adoption of a smaller blocking scheme, such as the scheme, represents a potential solution to this problem. However, this approach also introduces new challenges, including the limitation of the maximum embeddable information capacity of image blocks to 12 bits. Some research [14] has proposed that the most important 5-bit information in the average value of image blocks should be adopted as the watermarking information. This method is more effective for the detection of images with smoother pictures and less effective for the detection of images with sharp textures. The efficacy of this approach is diminished. Chen proposed a variable-length information construction scheme based on this research [11], which employs disparate lengths for the smooth block and the texture block. This scheme affects the bit value of the embedded information, thereby complicating the detection of tampering. To address these challenges, this paper presents a pixel value adaptive optimization algorithm, which enables the generated watermark information to more accurately reflect the original image block information. Figure 2 shows the whole process of watermark information generation.
Figure 2.
Watermark generation procedure.
Suppose that and are two non-overlapping pixel blocks generated by L′ and L″. The pixels within the block are denoted by and . Since we only select the high 5 bits of information in or for constructing the watermark information, the maximum and minimum values are as follows:
The constructed watermark information is designated as Q. Subsequently, the optimal embedding value Q′ for each pixel block is calculated using Equation (6).
Thus, the high 5-bit watermark information can be expressed as follows:
Similarly, can be expressed as follows:
Suppose that and are two 2 × 2 non-overlapping blocks of pixels generated from a random sequence L′ and L″ (The generation method was mentioned in the previous question, decomposing the original image and then determining the position of the mapped pixel blocks by the new index values after the initial value iteration). Each pixel block contains four pixels, . The maximum value of the four pixels in the block is calculated by Equation (4). It divides the pixel value by 8, rounds it up, and multiplies it by 8, which is equivalent to extracting the higher 5 bits of information. Then, the maximum value is taken for these 4 values to obtain , and in Equation (5), this formula is used to calculate the minimum value of the 4 pixels in the block in the same way as above. Q′ is the optimal value to be embedded into the pixel block, and stands for the original value of each pixel in the pixel block because the block size is 2 × 2, with a total of 4 pixels, and Q is a candidate for embedding values in the range , where and are the minimum and maximum values of the pixel values in the pixel block, respectively, arg is the abbreviation of “argument”, which is used to denote to make a certain expression reach the optimal value, and implies that we have to find the value of Q that makes the objective function to be minimized. Equation (6) evaluates the possible values of Q iteratively by iteratively evaluating the values of Q within the specified range and selects one of them to make the square deviation minimum value, thus ensuring optimal embedding while minimizing the impact on the visual quality of the image. The 5-bit watermark information produced by this process is the 5-bit information that best represents the original image information without affecting the quality of the embedding and is, therefore, perfectly adequate.
Up to this point, we have obtained 10 bits of watermark information, and . Since the lower three bits of image block information have been omitted before this information is obtained, in order to make the watermark information more representative and sensitive to tampering attacks, we have designed two bits of authentication information, and . can be obtained by Equation (9).
For , we separately calculate the average pixels of two pixel blocks, and . The two entities are distinguished by the operation in Equation (10).
Finally, we obtain the 12-bit watermark information as shown in Equation (11).
For the sake of simplicity in subsequent expressions, we substitute W for . W is shown in Equation (12).
2.3. Watermark Embedding
Prior to the embedding of the watermark information, it is necessary to perform certain processing in order to reduce the blurring phenomenon in the embedded edge region and enhance the overall visual effect of the embedded image [15]. In this paper, we propose the design of a smoothing algorithm that calculates smoother embedding values by introducing the weights of surrounding pixels, thereby reducing the difference between the watermark information and the least significant 3 bits of the original pixel. The smoothing function is shown in Equations (13) and (14).
In this equation, the values to be embedded are represented by . The number of watermark bits embedded in the central pixel and its eight surrounding pixels defines the weight at the corresponding position, indicated as . represents the original image value. The difference between the least significant 3-bit values of the original image and is denoted as . Equation (13) is used to calculate an intermediate variable that reflects the difference between the current pixel value and the weighted sum of its surrounding pixels, where is the value of the pixel in the original image, is the weight of the pixel, which is set based on factors such as the distance of the pixel in the neighborhood from the central pixel for smoothing, and is the weight coefficient of the corresponding position. The central role of Equation (13) is to calculate a smoothing adjustment value by the weighted sum of the pixels in the neighborhood, which indicates the difference in the degree of smoothing between the current pixel and its surrounding pixels. has a valid interval of [–7, 7], which determines the specific adjustment of the pixel value . When the value of is between −7 and −5, the value of is added to 8 and then added to , which is a larger adjustment to the pixel value, aiming at eliminating the large difference by a large adjustment; when the value of is taken between −4 and −2, the value of is added to 4 and then added to , which is a moderate adjustment and is suitable for the medium difference, and when the absolute value of is less than or equal to 1, it is directly added to . This is a minor adjustment, indicating that the pixel values are already relatively close to the surrounding pixels and do not need to be adjusted drastically; when the value of is between 2 and 4, the value of is subtracted by 4 and added to , which is suitable for smaller positive difference adjustment, and when the value of is between 5 and 7, is subtracted by 8 and added to , which is a drastically negative adjustment of the larger positive difference. These two formulas ensure that the visual quality of the image will not be significantly affected while embedding the watermark information, and the smoothness is maintained by making careful adjustments to the pixel values.
The pixel values of the embedded image, generated by the smoothing algorithm, are denoted as . Table 1 shows the effect of the sa (smoothing algorithm) on watermark embedding and Figure 3 shows the comprehensive watermark embedding program.
Table 1.
A comparison of the PSNR with the sa and the PSNR without the sa.
Figure 3.
Watermark embedding program.
2.4. Multi-Level Tamper Detection
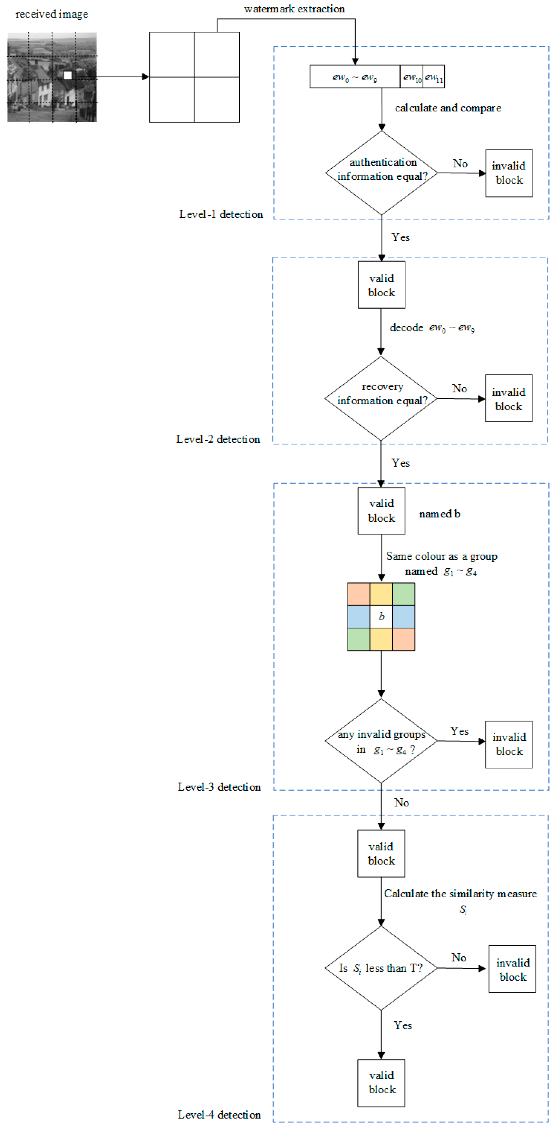
In the traditional single detection scheme, it is difficult to directly detect all the tampered blocks at one time. The core of the concept of layered tamper detection is to gradually narrow down the scope of detection. In the first layer of detection, the inspected image block is divided into two parts, the valid block and the invalid block. The valid block represents that the pixel blocks in this region are not tampered with, and the invalid block represents that the pixel blocks in this region have been tampered with. The localization area for the next detection is changed to all invalid blocks, and the second layer of the detection algorithm is used to distinguish the tampered and untampered parts of these invalid blocks, and so on, to gradually and accurately detect all the tampered parts.
Initially, the received image is partitioned into non-overlapping image blocks. Thereafter, using the same initial values in Equation (1) results in two distinct random sequences: L′ and L″. The proposed tamper detection algorithm is described below. Figure 4 presents a flowchart of the complete algorithm.
Figure 4.
Tamper detection algorithm.
Step 1 is the first level of detection. The watermark data consisting of 12 bits in the current block may be extracted from , , , and using Equation (15).
If the image block remains untampered, will satisfy Equations (9) and (11). Subsequently, and are compared against and . If any of these comparisons yield inequality, the current block is deemed invalid.
Step 2 is the second level of detection. If the current block is confirmed valid during the first level of the detection phase, employ Equation (16) to decode to retrieve the recovery information.
and will satisfy Equations (8) and (9) if the image block remains untampered. Thus, if and , the current block will be set to be a valid block.
Step 3 is the third level of detection. If the current block is confirmed valid during the second level of the detection phase, the neighbor block of the current block is grouped for detection purposes, with the resulting groups designated as . These groups were formed by combining the proxies horizontally, vertically, and in two diagonal directions. If any group fails validation, the current block is designated as invalid. This step is more susceptible to the identification of images comprising pixel features distributed along the horizontal and vertical axes, in addition to the two diagonals (Figure 5).
Figure 5.
Third level of detection.
Step 4 is the fourth level of detection. For the current image block b and its neighbor block , calculate their mean and standard deviation .
The difference between the mean and standard deviation is employed to ascertain similarity, with the similarity measure defined as follows:
The similarity threshold T must be set. If the similarity metric is less than the threshold T, the neighbor block is considered not to have been tampered with, and the current block is, therefore, a valid block. Conversely, if the similarity metric is greater than the threshold T, the neighbor block is considered to have been tampered with, and the current block is, therefore, invalid. The similarity threshold T is computed from the similarity metric between the original image and the watermarked image.
, , , and are mean and standard deviation of the original and watermarked images, respectively. Calculate the ROC curve using all similarity metrics and the corresponding labels to find the optimal threshold .
The True Positive Rate (TPR) [16], also referred to as sensitivity or recall, represents the proportion of tampered image blocks that are accurately identified as such among the total number of real tampered image blocks. The TPR gauges the algorithm’s capacity to discern instances of tampering, with a higher value indicating enhanced efficacy in identifying regions that have been altered. The FPR, on the other hand, represents the proportion of image blocks that have been erroneously classified as tampered, relative to all those that have not undergone such modifications. The positive rate (FPR) is defined as the proportion of image blocks that are incorrectly labeled as tampered among all un-tampered image blocks. The FPR thus serves to measure the frequency of false alarms by the algorithm. Consequently, a lower value indicates a reduced occurrence of false alarms by the algorithm on untampered regions.
2.5. Image Recovery
The next step is to approximate the recovery of the invalid blocks marked in the detection phase. As previously discussed, the required recovery information is hidden in the mapped blocks and formed by the double pseudo-random cyclic chains L′ and L″. The proposed recovery algorithm is described below.
Step 1 is the first level of self-recovery. If is a valid block, extract the lower 3 bits of watermark information and then use Equation (27) to obtain the recovery information . Employ for the recovery of the current corrupted block .
Step 2 is the first level of self-recovery. If is an invalid block, is a valid block; extract the lower 3 bits of watermark information and then use Equation (28) to obtain the recovery information . Employ for the recovery of the current corrupted block .
Step 3 is the second level of self-recovery. If and are both invalid blocks, existing studies often use the mean of neighboring blocks to recover images. However, this approach fails to consider the distinctions between neighboring image blocks, which include the original image block that has not been altered, the image block that has been recovered by the first level of self-recovery, and the image block that has not been recovered. The information derived from the original image block employed for recovery is demonstrably superior to that derived from the image block recovered via the first level of self-recovery. Consequently, in this paper, we utilize a weight distribution function to regulate the proportion of the reconstructed recovery information derived from the two distinct blocks. Figure 6 presents the complete second level of the self-recovery algorithm. Firstly, since the information pertaining to the unrecovered image block is erroneous, its allocation weight is necessarily 0. We posit as the count of original image blocks, as the allocated weight, and as the pixel value. The number of image blocks that have been recovered by the first level of self-recovery is , the assigned weight is , and the pixel value is . The ratio between the weight of the original pixel block and the weight of the recovered pixel block, represented by the symbol k, is typically greater than 1. In practice, the value of k can be adjusted dynamically in accordance with the distinctive characteristics of the image in question. In this instance, we have chosen . The relationship between , , , and can be expressed by Equation (29).
Figure 6.
Second level of self-recovery.
Then, and can be calculated by Equation (30).
Then, the required recovery information for the current block can be expressed by Equation (31).
It is of paramount importance to ensure that the pixel values do not exceed their maximum capacity. This can be demonstrated by a straightforward proof.
Finally, use to recover the current invalid block .
3. Results
This whole algorithm is fully carried out in MATLAB R2021a environment. The experiment is performed on a computer with a configuration of 16 GB of RAM and a Core i7-9700KF processor (Intel, Santa Clara, CA, USA) with a speed of 3.60 GHz.
3.1. Performance on Attacks
Prior to evaluating the efficacy and functionality of the algorithm, it is essential to subject it to a battery of attacks, including collage, column, row, and grid tampering. These attack tests cannot be described as common, but they are mentioned in some of the literature, such as [4,17,18]. The collage attack is designed to simulate the common ways of image tampering in life. These include face substitution, whereby the face in one image is replaced with that of another, and object number alteration, whereby the number of objects in an image is changed. The aforementioned techniques, namely, row tampering, column tampering, and grid tampering, are employed for the purpose of simulating specific image features, such as the deletion of a line of text in an article. For each attack, images exhibiting varying pixel characteristics are selected for testing. In order to evaluate the effect of each part of the algorithm in a more intuitive manner, we introduce the PSNR (peak signal-to-noise ratio) and NCC (Normalized Cross-Correlation) [19,20,21].
The peak signal-to-noise ratio (PSNR) is widely used in the field of image processing. It can measure the degree of deviation of the watermarked image or recovered image from the original image. The PSNR is calculated using Equation (33).
where represents the pixel value of the original image and is the pixel value of the reconstructed image.
In light of the fact that the NCC value has been defined in a number of different ways in the existing literature, we present here the NCC expression that is used in this paper, as shown in Equation (34).
and are the original and recovered image blocks, respectively, and are the mean values of the original and recovered image blocks, respectively, and M and N represent the width and height of the image.
The values of these two parameters assess the relevance of the watermarked image in comparison to the original image and the quality of the recovered image.
Figure 7, Figure 8 and Figure 9 show the performance of the algorithm against the collage attack under the three images, respectively. The white area in figure d represents the tampered part and the black area represents the untampered part.
Figure 7.
Goldhill images at various stages under collage attack: (a) Goldhill initial image; (b) Goldhill watermarked image (PSNR = 40.7424, NCC = 0.9976); (c) Goldhill tampered image (tampering rate = 26.4404%); (d) Goldhill detective image; (e) Goldhill recovered image (PSNR = 35.4262, NCC = 0.9951).
Figure 8.
Peppers images at various stages under collage attack: (a) Peppers initial image; (b) Peppers watermarked image (PSNR = 40.7496, NCC = 0.9968); (c) Peppers tampered image (tampering rate = 5.6458%); (d) Peppers detective image; (e) Peppers recovered image (PSNR = 38.1389, NCC = 0.9981).
Figure 9.
Cameraman images at various stages under collage attack: (a) Cameraman initial image; (b) Cameraman watermarked image (PSNR = 40.7465, NCC = 0.9932); (c) Cameraman tampered image (tampering rate = 74.1821%); (d) Cameraman detective image; (e) Cameraman recovered image (PSNR = 30.6058, NCC = 0.9887).
Figure 10, Figure 11 and Figure 12 show the performance of the algorithm against the column attack under the three images, respectively.
Figure 10.
Baboon images at various stages under column tampering attack: (a) Baboon initial image; (b) Baboon watermarked image (PSNR = 40.7084, NCC = 0.9956); (c) Baboon tampered image (tampering rate = 50%); (d) Baboon detective image; (e) Baboon recovered image (PSNR = 31.5523, NCC = 0.9946).
Figure 11.
Barbara images at various stages under column tampering attack: (a) Barbara initial image; (b) Barbara watermarked image (PSNR = 40.6967, NCC = 0.9971); (c) Barbara tampered image (tampering rate = 50%); (d) Barbara detective image; (e) Barbara recovered image (PSNR = 32.8954, NCC = 0.9935).
Figure 12.
Peppers images at various stages under column tampering attack: (a) Peppers initial image; (b) Peppers watermarked image (PSNR = 40.7496, NCC = 0.9968); (c) Peppers tampered image (tampering rate = 50%); (d) Peppers detective image; (e) Peppers recovered image (PSNR = 32.1193, NCC = 0.9936).
Figure 13, Figure 14 and Figure 15 show the performance of the algorithm against the row attack under the three images, respectively.
Figure 13.
Goldhill images at various stages under row tampering attack: (a) Goldhill initial image; (b) Goldhill watermarked image (PSNR = 40.7424, NCC = 0.9976); (c) Goldhill tampered image (tampering rate = 50%); (d) Goldhill detective image; (e) Goldhill recovered image (PSNR = 32.5770, NCC = 0.9928).
Figure 14.
Cameraman images at various stages under row tampering attack: (a) Cameraman initial image; (b) Cameraman watermarked image (PSNR = 40.7465, NCC = 0.9956); (c) Cameraman tampered image (tampering rate = 50%); (d) Cameraman detective image; (e) Cameraman recovered image (PSNR = 34.0533, NCC = 0.9911).
Figure 15.
Baboon images at various stages under row tampering attack: (a) Baboon initial image; (b) Baboon watermarked image (PSNR = 40.7084, NCC = 0.9956); (c) Baboon tampered image (tampering rate = 50%); (d) Baboon detective image; (e) Baboon recovered image (PSNR = 31.5516, NCC = 0.9945).
Figure 16, Figure 17 and Figure 18 show the performance of the algorithm against the grid attack under the three images, respectively.
Figure 16.
Barbara images at various stages under grid tampering attack: (a) Barbara initial image; (b) Barbara watermarked image (PSNR = 40.6967, NCC = 0.9971); (c) Barbara tampered image (tampering rate = 49.4385%); (d) Barbara detective image; (e) Barbara recovered image (PSNR = 32.9001, NCC = 0.9941).
Figure 17.
Peppers images at various stages under grid tampering attack: (a) Peppers initial image; (b) Peppers watermarked image (PSNR = 40.7496, NCC = 0.9968); (c) Peppers tampered image (tampering rate = 49.4385%); (d) Peppers detective image; (e) Peppers recovered image (PSNR = 32.2205, NCC = 0.9939).
Figure 18.
Goldhill images at various stages under grid tampering attack: (a) Goldhill initial image; (b) Goldhill watermarked image (PSNR = 40.7215, NCC = 0.9976); (c) Goldhill tampered image (tampering rate = 49.4385%); (d) Goldhill detective image; (e) Goldhill recovered image (PSNR = 32.8340, NCC = 0.9930).
The experimental results demonstrate that the algorithm is capable of accurately identifying the tampered region in the presence of diverse forms of tampering attacks and of achieving an approximate recovery of the tampered region. Furthermore, the quality of the recovered image is also relatively high.
3.2. Performance on Different Tampering Rates
In order to assess the recovery capability of the algorithm in the presence of varying degrees of tampering, this paper presents a series of simulation experiments, wherein the tampering rates varied from 5% to 90% and the tampered images comprised five distinct images. In addition to the two conventional image quality metrics, the PSNR and NCC, the time required for image recovery was also evaluated to assess the efficiency of the algorithm. The specific simulation data are presented in Table 2.
Table 2.
The crucial information (i.e., PSNR (in dB), NCC, time (in s)) of the restored image with different tampering rates.
For the purpose of making the experimental results more intuitive, we use the simulation experimental data to draw PSNR and NCC line plots of the recovered images at different tampering rates, as shown in Figure 19 and Figure 20.
Figure 19.
The PSNR of recovered images under different tempering rates.
Figure 20.
NCC of recovered images under different tempering rates.
As illustrated in the accompanying figure, the proposed algorithm is capable of recovering images with varying features in a more seamless manner as the tampering rate increases. When the tampering rate reaches 50%, the PSNR of the recovered image can still exceed 75% of the PSNR of the original watermarked image. When the tampering rate reaches 90%, the PSNR of the recovered image can still exceed 60% of the PSNR of the original watermarked image. These results demonstrate that the hierarchical recovery algorithm proposed in this paper has a superior recovery effect. Additionally, since the reconstructed recovery information is derived exclusively from the original pixels or neighboring pixels, the NCC values of the recovered images can be maintained above 0.98, which is highly correlated with the original image. This provides further evidence for the superior recovery effect of the algorithm. In terms of computational efficiency, the algorithm demonstrates consistent performance across a range of tampering recovery scenarios, with running times in the 4.8–6.3 s range. This indicates that the algorithm is not only effective but also highly efficient.
3.3. Comparison with Other Algorithms
A comparison will be made between the proposed algorithm and three other algorithms [4,22,23] (literature [4]-Tai 2018; literature [22]-Sreenivas 2017; literature [23]-Singh 2023). Here, three grayscale images, Goldhill, Baboon, and Cameraman, were used to compare the content restoration performance. Figure 21, Figure 22 and Figure 23 give the PSNR values of the restored image concerning different tampering rates. The tampering rate varies from 5% to 90%, with an interval of 10%.
Figure 21.
Comparison of PSNR of restored “Goldhill” with literature [4,22,23] at different tampering rates.
Figure 22.
Comparison of PSNR of restored “Baboon” with literature [4,22,23] at different tampering rates.
Figure 23.
Comparison of PSNR of restored “Cameraman” with literature [4,22,23] at different tampering rates.
Based on the analysis of the three figures, it can be observed that within the tampering rate gradient range of 5% to 90%, which encompasses both small-scale and large-scale tampering, the algorithm proposed in this paper demonstrates more stable and effective recovery capabilities and a broader applicability range in comparison to the algorithms presented in references [4,22,23]. Specifically, for small-scale tampering (tampering rate between 5% and 20%), the PSNR values of the recovered images using the algorithms from references [22,23] are slightly higher than those obtained using our proposed algorithm on some images. However, this difference is marginal and does not constitute a significant advantage. For medium-scale tampering (tampering rate between 20% and 50%), particularly as the tampering rate approaches 50%, our proposed algorithm begins to exhibit a certain advantage in recovery performance. For large-scale tampering (tampering rate between 50% and 90%), our proposed algorithm clearly outperforms the algorithms from references [4,22], with the average PSNR value of the recovered images being more than 5 points higher. Although reference [23] only set the tampering rate gradient up to 50%, precluding a direct comparison, the trend in the PSNR values suggests that our proposed algorithm achieves superior recovery results compared to the algorithm from reference [23]. The superior performance of our algorithm, particularly under high tampering rates, can be attributed to the four-level tampering detection and two-level recovery mechanism, which allows for more efficient extraction of useful recovery information. Specifically, compared with the detection mechanism of the algorithm in [4], the multi-layer detection mechanism of the algorithm proposed in this paper can obviously detect more tampered pixel blocks, and the more pixel blocks that can be used to extract the restoration information, the more restoration information obtained, and, therefore, the quality of the restored image is higher. Compared with the algorithms in [22,23], the advantage of the algorithm proposed in this paper is more reflected in the second layer of the restoration algorithm because the algorithms in [22,23] do not take into account the difference in the weights of the recovered information between the original pixel block and the tampered pixel block, and this difference in the weights of the recovered information is more obvious at high tampering rates, so the recovered information extracted by them at high tampering rates is also not as high in quality as that extracted by this paper’s algorithms, which results in the difference in quality of the recovered image at high tampering rates (as reflected in the PSNR and NCC values). Additionally, the overall trend of the PSNR values is smoother across the tampering rate range of 5% to 90% because the ratio of tampered pixel blocks to original image blocks is also affected by changes in the image tampering rate, with a fixed extraction method resulting in increasingly disparate recovery information compared to the original image. However, this discrepancy can be mitigated by adjusting the proportion of weights assigned to the two types of pixel blocks, thereby enhancing the overall stability and smoothness of the recovery process.
The NCC value can be used to interpret the degree of correlation between the two images. A value closer to 1 indicates a greater degree of correlation between the pixel information of the recovered image and that of the original image [24,25,26,27]. This implies that the algorithm is more capable of extracting the recovered information and that the recovery effect is more accurate. The comparison of the NCC of the recovered image is presented in Figure 24, Figure 25 and Figure 26. literature [4]-Tai 2018; literature [22]-Sreenivas 2017; literature [23]-Singh 2023.
Figure 24.
Comparison of NCC of restored “Goldhill” with literature [4,22,23] at different tampering rates.
Figure 25.
Comparison of NCC of restored “Baboon” with literature [4,22,23] at different tampering rates.
Figure 26.
Comparison of NCC of restored “Cameraman” with literature [4,22,23] at different tampering rates.
As illustrated in the three figures, the incorporation of the secondary recovery algorithm into the proposed algorithm markedly enhances the proportion of the original image block information present in the reconstructed recovery block, resulting in NCC values for the recovered image that are considerably superior to those of the recovered images of the algorithms of references [4,22,23]. Similar to the PSNR comparison, the advantage is more pronounced at higher tampering rates. Furthermore, the first and second levels of unrecovered rates (URR stands for unrecovered rate) for different images at different tampering rates are presented in Table 3.
Table 3.
The uncovered rate (URR) of the restored image with different tampering rates.
As illustrated in Table 3, the first level of recovery algorithm is capable of nearly complete recovery of the image in the presence of small-scale tampering. However, as the degree of tampering increases, the number of unrecovered blocks after the first level of recovery also increases. This highlights the role of the second level of the recovery algorithm, which becomes increasingly important as the degree of tampering increases. This trend also confirms the algorithm’s good performance for a large range of tampering in the PSNR and NCC tests.
Table 4 presents the overall time of the proposed algorithm and the literature [4,22,23] for image tampering detection and recovery at different resolutions. It can be observed that despite the proposed algorithm’s more intricate overall structure, its overall time is comparable to or less than that of the literature. The algorithm’s overall running time is also advantageous due to its ability to avoid introducing additional information while selecting the most pertinent data within the image as the watermarking information. Furthermore, it relies solely on the pixel data of the image for detection and recovery of any tampering, which contributes to its overall efficiency.
Table 4.
Comparison of algorithm running times under different resolutions.
4. Conclusions
This paper proposes an algorithm for detecting and restoring tampered images using chaotic watermark embedding technology. The algorithm uses a discrete two-dimensional chaotic system as the mapping function of an image block, ensuring a certain complexity without affecting the overall efficiency of the algorithm. The watermark composition uses the high five bits of information of the mapped pixel block with the reconstructed authentication information to form twelve-bit watermark information. In order to enhance the quality of the embedded information, a smoothing function is employed to optimize the to-be-embedded data prior to watermark embedding. This improves the quality of the watermarked image. Furthermore, a four-layer hierarchical detection mechanism is constructed with unique judgment indicators for each layer, which enhances the accuracy of the tampering detection process. In the recovery scheme, a second-level recovery scheme is added on the basis of the conventional recovery scheme. This involves subdividing the neighboring blocks of invalid blocks in the first-level detection into original image blocks, recovered blocks, and unrecovered blocks. Different weights are then assigned to these three kinds of blocks. This enhances the proportion of the information from the original pixel blocks and makes the reconstruction of the recovery information more representative and more effective. The experimental results demonstrate that the proposed algorithm exhibits robust anti-attack capabilities and is capable of accurately identifying the tampered region and restoring the image in the presence of diverse types of tampering attacks. Furthermore, the PSNR and NCC of the recovered images of different five images under varying tampering rates, when compared with the existing literature, indicate that the proposed algorithm exhibits certain advantages in terms of recovery quality, particularly in the context of extensive tampering. The overall structure of the algorithm is clear, and it exhibits anti-attack ability, a wide adaptation recovery interval, and strong recovery ability. The proposed algorithm is also subject to certain limitations, including its potential for application to colorful images in the future. To achieve this, modifications to the algorithm are required for the R, G, and B layers of colorful images. Additionally, further research is needed to understand the impact of embedding strength on the original image and to develop methods for balancing the trade-offs between embedding strength (and, consequently, tamper proofness) and maintaining the visual quality of the original image.
Author Contributions
Conceptualization, Z.X.; methodology, Z.X.; software, Z.X.; validation, Z.X. and E.W.; investigation, Z.X. and E.W.; writing—original draft preparation, Z.X.; writing—review and editing, Z.X. All authors have read and agreed to the published version of the manuscript.
Funding
This work is supported by the National Science Foundation of China (No. 61571181), the Heilongjiang Province Postdoctoral Science Foundation under Grant (No. LBH-Q14136), and the Heilongjiang Natural Science Foundation (No. JJ2019LH1317).
Data Availability Statement
The data can be shared upon request.
Conflicts of Interest
The authors declare no conflicts of interest.
References
- Dande, S.C.; Agrawal, S.S.; Hirekhan, S.R. Implementation of colour image steganography using LSB and edge detection technique: A LabVIEW approach. In Proceedings of the 2016 International Conference on Communication and Signal Processing (ICCSP), Melmaruvathur, India, 6–8 April 2016; pp. 1466–1470. [Google Scholar]
- Li, Y.; Li, J.; Shao, C.; Bhatti, U.A.; Ma, J. Robust multi-watermarking algorithm for medical images using patchwork-DCT. In Proceedings of the International Conference on Artificial Intelligence and Security, Qinghai, China, 15–20 July 2022; pp. 386–399. [Google Scholar]
- Taha, D.B.; Taha, T.B.; Ehkan, P. Image Watermarking Algorithm Based on a Combination of Texture Mapping and Bit Substitution Method. J. Theor. Appl. Inf. Technol. 2019, 97, 254–261. [Google Scholar]
- Tai, W.-L.; Liao, Z.-J. Image self-recovery with watermark self-embedding. Signal Process. Image Commun. 2018, 65, 11–25. [Google Scholar] [CrossRef]
- Wu, X.; Hu, J.; Gu, Z.; Huang, J. A secure semi-fragile watermarking for image authentication based on integer wavelet transform with parameters. In Proceedings of the Conferences in Research and Practice in Information Technology Series, Newcastle, Australia, 31 January–3 February 2005; pp. 75–80. [Google Scholar]
- Bi, N.; Sun, Q.; Huang, D.; Yang, Z.; Huang, J. Robust image watermarking based on multiband wavelets and empirical mode decomposition. IEEE Trans. Image Process. 2007, 16, 1956–1966. [Google Scholar]
- Wang, C.; Zhang, H.; Zhou, X. A self-recovery fragile image watermarking with variable watermark capacity. Appl. Sci. 2018, 8, 548. [Google Scholar] [CrossRef]
- Hamid, M.; Wang, C. Adaptive image self-recovery based on feature extraction in the dct domain. IEEE Access 2018, 6, 67156–67165. [Google Scholar] [CrossRef]
- Huang, J.; Shi, Y.Q.; Shi, Y. Embedding image watermarks in DC components. IEEE Trans. Circuits Syst. Video Technol. 2000, 10, 974–979. [Google Scholar] [CrossRef]
- Haghighi, B.B.; Taherinia, A.H.; Harati, A. TRLH: Fragile and blind dual watermarking for image tamper detection and self-recovery based on lifting wavelet transform and halftoning technique. J. Vis. Commun. Image Represent. 2018, 50, 49–64. [Google Scholar] [CrossRef]
- Chen, F.; He, H.-J.; Wang, H.-X. Variable-payload self-recovery watermarking scheme for digital image authentication. Chin. J. Comput. 2012, 35, 154–162. [Google Scholar] [CrossRef]
- Shehab, A.; Elhoseny, M.; Muhammad, K.; Sangaiah, A.K.; Yang, P.; Huang, H.; Hou, G. Secure and robust fragile watermarking scheme for medical images. IEEE Access 2018, 6, 10269–10278. [Google Scholar] [CrossRef]
- Zhan, C.; Leng, L.; Chang, C.-C.; Horng, J.-H. Reversible Image Fragile Watermarking with Dual Tampering Detection. Electronics 2024, 13, 1884. [Google Scholar] [CrossRef]
- Gul, E.; Ozturk, S. A novel triple recovery information embedding approach for self-embedded digital image watermarking. Multimed. Tools Appl. 2020, 79, 31239–31264. [Google Scholar] [CrossRef]
- Gull, S.; Loan, N.A.; Parah, S.A.; Sheikh, J.A.; Bhat, G.M. An efficient watermarking technique for tamper detection and localization of medical images. J. Ambient Intell. Humaniz. Comput. 2020, 11, 1799–1808. [Google Scholar] [CrossRef]
- Sharma, S.; Zou, J.J.; Fang, G. A novel multipurpose watermarking scheme capable of protecting and authenticating images with tamper detection and localisation abilities. IEEE Access 2022, 10, 85677–85700. [Google Scholar] [CrossRef]
- Sreenivas, K.; Kamkshi Prasad, V. Fragile watermarking schemes for image authentication: A survey. Int. J. Mach. Learn. Cybern. 2018, 9, 1193–1218. [Google Scholar] [CrossRef]
- Thanki, R.; Borra, S. Fragile watermarking for copyright authentication and tamper detection of medical images using compressive sensing (CS) based encryption and contourlet domain processing. Multimed. Tools Appl. 2019, 78, 13905–13924. [Google Scholar] [CrossRef]
- Prasad, S.; Pal, A.K. A tamper detection suitable fragile watermarking scheme based on novel payload embedding strategy. Multimed. Tools Appl. 2020, 79, 1673–1705. [Google Scholar] [CrossRef]
- Liu, X.-L.; Lin, C.-C.; Yuan, S.-M. Blind dual watermarking for color images’ authentication and copyright protection. IEEE Trans. Circuits Syst. Video Technol. 2016, 28, 1047–1055. [Google Scholar] [CrossRef]
- Singh, D.; Singh, S.K. Effective self-embedding watermarking scheme for image tampered detection and localization with recovery capability. J. Vis. Commun. Image Represent. 2016, 38, 775–789. [Google Scholar] [CrossRef]
- Sreenivas, K.; Kamakshiprasad, V. Improved image tamper localisation using chaotic maps and self-recovery. J. Vis. Commun. Image Represent. 2017, 49, 164–176. [Google Scholar] [CrossRef]
- Singh, D.; Singh, S.K.; Udmale, S.S. An efficient self-embedding fragile watermarking scheme for image authentication with two chances for recovery capability. Multimed. Tools Appl. 2023, 82, 1045–1066. [Google Scholar] [CrossRef]
- Bhalerao, S.; Ansari, I.A.; Kumar, A. A secure image watermarking for tamper detection and localization. J. Ambient Intell. Humaniz. Comput. 2021, 12, 1057–1068. [Google Scholar] [CrossRef]
- Pal, P.; Jana, B.; Bhaumik, J. Watermarking scheme using local binary pattern for image authentication and tamper detection through dual image. Secur. Priv. 2019, 2, e59. [Google Scholar] [CrossRef]
- Alhazmi, B.S.; Benrhouma, O.; AlHassan, A.N.; Ashraf, M.; Alqahtany, S.S. A chaotic-based watermarking scheme for ensuring integrity of a face recognition system in public large gathering scenario. J. King Saud Univ.-Comput. Inf. Sci. 2023, 35, 101845. [Google Scholar] [CrossRef]
- Artiles, J.A.; Chaves, D.P.; Pimentel, C. Robust image watermarking algorithm using chaotic sequences. J. Inf. Secur. Appl. 2022, 68, 103219. [Google Scholar] [CrossRef]
Disclaimer/Publisher’s Note: The statements, opinions and data contained in all publications are solely those of the individual author(s) and contributor(s) and not of MDPI and/or the editor(s). MDPI and/or the editor(s) disclaim responsibility for any injury to people or property resulting from any ideas, methods, instructions or products referred to in the content. |
© 2024 by the authors. Licensee MDPI, Basel, Switzerland. This article is an open access article distributed under the terms and conditions of the Creative Commons Attribution (CC BY) license (https://creativecommons.org/licenses/by/4.0/).

























