Recommendation Model Based on Probabilistic Matrix Factorization and Rated Item Relevance
Abstract
1. Introduction
- In order to solve the problem that there are few explicit relationships between items obtained by association rules, this paper draws lessons from the theory of item diffusion and takes into account the influence of item score on item diffusion, and an improved bipartite graph diffusion method is proposed. Then, the implicit relationship between items is obtained. In this way, the relationship between objects can be more fully excavated.
- In order to solve the problem of insufficient similarity relationships between users due to the lack of scoring data, we transform the similarity relationship between users into explicit similarity relationship and implicit similarity relationship. Finally, through the integration of the two similar relationships, the final similarity of users was obtained.
- When calculating the explicit similarity relationship of users, the problem of a less common score of users is taken into account, and then the explicit similarity relationship of users is calculated by calculating the similarity of users’ preferences for item labels.
- According to the three-part graph structure of the user-item-tag, the implicit similarity relationship between users is obtained by the random walk algorithm.
- By integrating the user similarity relationship and item association relationship into the probability matrix decomposition model, the prediction score of the user to the item is obtained.
2. Related Work
2.1. Recommendation Model based on Network Representation Learning
2.2. Personalized Recommendation based on Association Rule Mining
2.3. Personalized Recommendation based on Bipartite Graph
2.3.1. Bipartite Graph Recommendation Based on Massive Diffusion
2.3.2. Bipartite Graph Recommendation Based on Network Representation Learning
3. Probabilistic Matrix Factorization Recommendation Model Based on Relevance of Users’ Rated Items
3.1. Problem Definition and Notation
3.2. Ic-Us-Pmf Recommendation Model
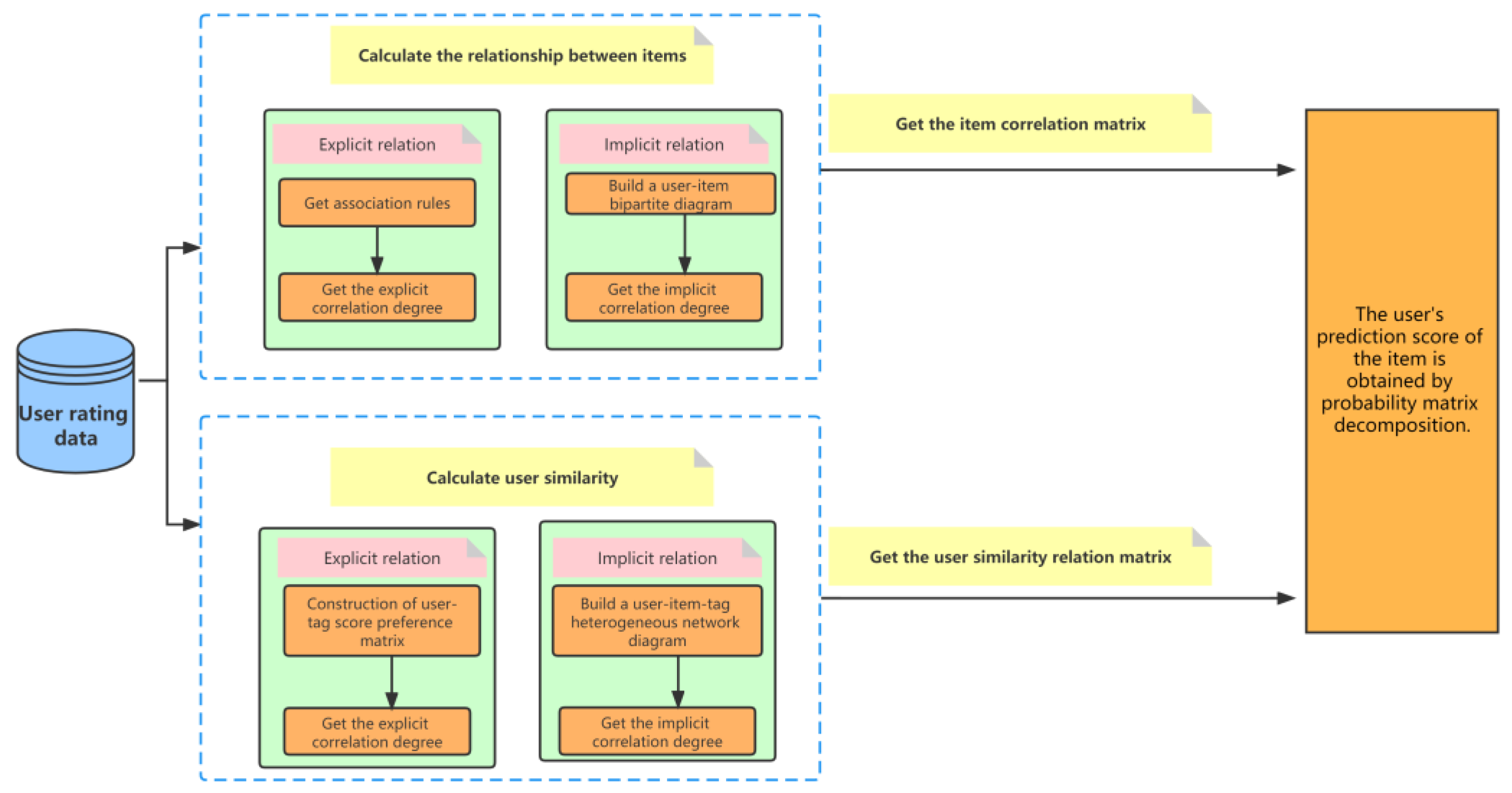
- First, based on the user rating information table, the explicit correlation between items is obtained. Then, the implicit correlation between items is obtained by modifying the massive diffusion process of the traditional bipartite graph. The final item correlation relationship is obtained by weighting the explicit and implicit correlations.
- The user’s preference for the item tag corresponding to the rated item is calculated to obtain the explicit similarity relationship between users. Next, the implicit similarity relationship between users is obtained through random walks of the meta-path in the heterogeneous network. The final similarity relationship between users is obtained by weighting the user’s explicit and implicit similarity relationships.
- The final item correlation relationship and the final user similarity relationship are integrated into the PMF model to predict the score of the target item made by the user.
3.3. Item Correlation Relationship Acquisition
3.3.1. Item Explicit Correlation Acquisition
3.3.2. Item-Implicit Correlation Acquisition
3.4. User Similarity Acquisition
3.4.1. User Explicit Similarity Relationship Acquisition
3.4.2. User-Implicit Similarity Relationship Acquisition
3.5. Probabilistic Matrix Factorization Recommendation Model Integrating Item Relevance and User Similarity
| Algorithm 1.PMF recommendation model integrating the relevance of user’s rated items. |
| Input: rating matrix R, item correlation matrix C, user similarity matrix S; latent feature vector dimension d; weights λC and λS; update rate α, iteration number maxNum, threshold; |
| Output: rating prediction matrix R′ |
| Initialize: make U, V, and Z obey a Gaussian distribution with the mean value of μ and the variance of δ2; |
| Initialize: λC, λS; α, maxNum threshold; |
| Obtain the item correlation matrix C from Section 3.3 |
| Obtain the user similarity relationship matrix S from Section 3.4 |
| While (t < maxNum) |
| For ri,j∈R do |
| Update Ui←Ui—α based on Equation (30) |
| Update Vj←Vj—α based on Equation (30) |
| update Zk←Zk—α based on Equation (30) |
| end for |
| calculate the new target function Lnew: L < −Lnew according to Equation (29) |
| If Lnew: L < −Lnew Then |
| break |
| end if |
| t←t + 1 |
| end while |
| output U, V, Z |
| calculate the score prediction matrix R′ according to R′ = |
| Return R′ |
3.6. Algorithm Complexity Analysis
4. Experiment Analysis
- How does the matrix decomposition model with project-related information and user similar information perform in personalized recommendation scenarios?
- Integrate the project-related information, the matrix decomposition of user-similar information, and how the influencing factors affect the performance of the recommendation system.
4.1. Experimental Setup
4.1.1. Dataset and Experimental Environment
4.1.2. Evaluation Metrics
4.2. Parameter Setting
4.2.1. Influence of Learning Rate on Recommendation Performance
4.2.2. Influence of Item Correlation Relationship Weight on Performance
4.2.3. Influence of User Similarity Relationship Weight on Performance
4.3. Comparison Method
- PMF: the PMF model [11] factorizes large, sparse, and unbalanced rating matrices efficiently.
- SVD++: the SVD++ algorithm, proposed by Koren et al. [14], considers the bias information of users and items and the implicit feedback information of a user in the rating prediction with high recommendation accuracy.
- TrustMF: the TrustMF algorithm, proposed by Yang et al. [49], reasonably reflects the impact of the correlation relationship between users who trust each other on the recommendation performance.
- UB-HUS: the UB-HUS algorithm, proposed by Wang et al. [50], is a user-based nearest neighbor recommendation method with higher prediction accuracy in the face of data sparsity.
- JSR: the JSR algorithm, proposed by Ji et al. [51], proposes a three-factor matrix factorization method by combining tags marked by the users and keywords of the items with the social information.
5. Conclusions
Author Contributions
Funding
Institutional Review Board Statement
Informed Consent Statement
Data Availability Statement
Conflicts of Interest
References
- Chiang, K.Y.; Hsieh, C.; Dhillon, I.S. Matrix completion with noisy side information. In Proceedings of the 28th International Conference on NIPS, Montreal, QC, Canada, 7–12 December 2015; pp. 3447–3455. [Google Scholar]
- Rao, N.; Yu, H.F.; Ravikumar, P. Collaborative filtering with graph information: Consistency and scalable methods. In Proceedings of the 28th International Conference on NIPS, Montreal, QC, Canada, 7–12 December 2015; pp. 2107–2115. [Google Scholar]
- Bhaskar, S.A. Probabilistic low-rank matrix completion from quantized measurements. J. Mach. Learn. Res. 2016, 17, 2131–3164. [Google Scholar]
- Koren, Y.; Bell, R.; Volinsky, C. Matrix factorization techniques for recommendation systems. Computer 2009, 42, 30–37. [Google Scholar] [CrossRef]
- Hu, Y.; Koren, Y.; Volinsky, C. Collaborative filtering for implicit feedback datasets. In Proceedings of the 2008 Eighth IEEE International Conference on Data Mining, Washington, DC, USA, 15–19 December 2008; pp. 263–272. [Google Scholar]
- Srebro, N.; Rennie, J.D.M.; Jaakkola, T.S. Maximum-margin matrix factorization. In Proceedings of the 17th International Conference on NIPS, Vancouver, BC, Canada, 1 December 2004; pp. 1329–1336. [Google Scholar]
- Liu, X.; Aggarwal, C.; Li, Y.; Kong, X.; Sun, X.; Sathe, S. Kernelized matrix factorization for collaborative filtering. In Proceedings of the 2016 SIAM International Conference on Data Mining, Miami, FL, USA, 5–7 May 2016; pp. 378–386. [Google Scholar]
- Sun, J.Z.; Parthasarathy, D.; Varshney, K.R. Collaborative kalman filtering for dynamic matrix factorization. Trans. Sig. Proc. 2014, 62, 3499–3509. [Google Scholar] [CrossRef]
- Golub, G.; Kahan, W. Calculating the singular values and pseudo-inverse of a matrix. J. Soc. Ind. Appl. Math. Ser. B Numer. Anal. 2014, 2, 205–224. [Google Scholar] [CrossRef]
- Berry, M.W.; Browne, M.; Langville, A.N. Algorithms and applications for approximate nonnegative matrix factorization. Comput. Stat. Data Anal. 2007, 52, 155–173. [Google Scholar] [CrossRef]
- Salakhutdinov, R.; Mnih, A. Probabilistic matrix factorization. In Proceedings of the 20th International Conference on NIPS, Vancouver, BC, Canada, 3–6 December 2007; pp. 1257–1264. [Google Scholar]
- Salakhutdinov, R.; Mnih, A. Bayesian probabilistic matrix factorization using Markov chain Monte Carlo. In Proceedings of the 25th International Conference on Machine learning, Helsinki, Finland, 5–9 July 2008; pp. 880–887. [Google Scholar]
- Jamali, M.; Ester, M. A matrix factorization technique with trust propagation for recommendation in social networks. In Proceedings of the 4th ACM Conference on recommendation Systems, Barcelona, Spain, 26–30 September 2010; pp. 135–142. [Google Scholar]
- Koren, Y. Factorization meets the neighborhood: A multifaceted collaborative filtering model. In Proceedings of the 14th ACM SIGK International Conference on KDD, Las Vegas, NV, USA, 24–27 August 2008; pp. 426–434. [Google Scholar]
- Ji, K.; Shen, H. Addressing cold-start: Scalable recommendation with tags and keywords. Know.-Based Syst. 2015, 83, 42–50. [Google Scholar] [CrossRef]
- Forsati, R.; Mahdavi, M.; Shamsfard, M.; Sarwat, M. Matrix factorization with explicit trust and distrust side information for improved social recommendation. ACM Trans. Inf. Syst. 2014, 14, 1–38. [Google Scholar] [CrossRef]
- Wu, L.; Chen, E.; Liu, Q.; Xu, L.L.; Bao, T.F.; Zhang, L. Leveraging tagging for neighborhood-aware probabilistic matrix factorization. In Proceedings of the 21st ACM International Conference on IKM, Maui, HI, USA, 25–29 November 2012; pp. 1854–1858. [Google Scholar]
- Yu, X.; Ren, X.; Gu, Q.; Sun, Y.; Han, J. Collaborative filtering with entity similarity regularization in heterogeneous information networks. In Proceedings of the IJCAI-13 HINA Workshop, Beijing, China, 3–9 August 2013. [Google Scholar]
- Luo, C.; Pang, W.; Wang, Z.; Lin, C.H. Hete-cf: Social-based collaborative filtering recommendation using heterogeneous relations. In Proceedings of the 2014 IEEE International Conference on Data Mining, Shenzhen, China, 14–17 December 2014; pp. 917–922. [Google Scholar]
- Wan, L.; Xia, F.; Kong, X.; Hsu, C.; Huang, R.; Ma, J. Deep Matrix Factorization for Trust-Aware Recommendation in Social Networks. IEEE Trans. Netw. Sci. Eng. 2021, 8, 511–528. [Google Scholar] [CrossRef]
- De Meo, P. Trust Prediction via Matrix Factorisation. ACM Trans. Internet Technol. 2019, 44, 20. [Google Scholar]
- Xu, S.; Zhuang, H.; Sun, F.; Wang, S.; Wu, T.; Dong, J. Recommendation algorithm of probabilistic matrix factorization based on directed trust. Comput. Electr. Eng. 2021, 93, 107206. [Google Scholar] [CrossRef]
- Bobadilla, J.; Bojorque, R.; Esteban, A.H.; Hurtado, R. recommendation systems clustering using Bayesian non negative matrix factorization. IEEE Access 2017, 6, 3549–3564. [Google Scholar] [CrossRef]
- Liu, J.; Jiang, Y.; Li, Z.; Zhang, X.; Lu, H.Q. Domain-sensitive recommendation with user-item subgroup analysis. IEEE Trans. Knowl. Data Eng. 2016, 28, 939–950. [Google Scholar] [CrossRef]
- Guo, H.; Liu, G.; Su, B.; Meng, K. Collaborative filtering recommendation algorithm combining community structure and interest clusters. J. Comput. Res. Dev. 2016, 28, 939–950. [Google Scholar] [CrossRef]
- Zhu, X.; Guo, J.; Li, S.; Hao, T. Facing cold-start: A live TV recommendation system based on neural networks. IEEE Access 2020, 8, 131286–131298. [Google Scholar] [CrossRef]
- Liu, S. Enhancing graph neural networks for recommendation systems. In Proceedings of the 43rd International ACM SIGIR Conference on Research and Development in IR, Xi’an, China, 25–30 July 2020; p. 2484. [Google Scholar]
- Yin, R.; Li, K.; Zhang, G.; Lu, J. A deeper graph neural network for recommendation systems. Know.-Based Syst. 2019, 185, 105020. [Google Scholar] [CrossRef]
- Qian, M.; Hong, L.; Shi, Y.; Rajan, S. Structured sparse regression for recommendation systems. In Proceedings of the 24th ACM International Conference on IKM, Melbourne, Australia, 18–23 October 2015; pp. 1895–1898. [Google Scholar]
- Xu, Y.; Yang, Y.; Han, J.; Wang, E.; Ming, J.; Xiong, H. Slanderous user detection with modified recurrent neural networks in recommendation system. Inf. Sci. 2019, 505, 265–281. [Google Scholar] [CrossRef]
- Wang, H.; Li, W.J. Relational collaborative topic regression for recommendation systems. IEEE Trans. Knowl. Data Eng. 2015, 27, 1343–1355. [Google Scholar] [CrossRef]
- Hofmann, T.; Puzicha, J. Latent class models for collaborative filtering. In Proceedings of the 16th International Joint Conference on AI, Stockholm, Sweden, 31 July–6 August 1999; pp. 688–693. [Google Scholar]
- Li, X.; Lv, Q.; Huang, W. Learning similarity with probabilistic latent semantic analysis for image retrieval. KSII Trans. Internet Inf. Syst. 2015, 9, 1424–1440. [Google Scholar]
- Pliakos, K.; Kotropoulos, C. Building an image annotation and tourism recommendation system. Int. J. Artif. Intell. Tools 2015, 24, 1540021. [Google Scholar] [CrossRef]
- Agrawal, R.; Srikant, R. Fast algorithms for mining association rules. In Proceedings of the 20th International Conference on Very Large Data Bases, Santiago, Chile, 12–15 September 1994; pp. 487–499. [Google Scholar]
- Han, J.; Pei, J.; Yin, Y.; Mao, R. Mining frequent patterns without candidate generation. Data Min. Knowl. Discov. 2000, 8, 53–87. [Google Scholar] [CrossRef]
- Zhang, Z.; Pedrycz, W.; Huang, J. Efficient frequent itemsets mining through sampling and information granulation. Eng. Appl. Artif. Intell. 2017, 65, 119–136. [Google Scholar] [CrossRef]
- Zhou, T.; Ren, J.; Medo, M.; Zhang, Y.C. Bipartite network projection and personal recommendation. Phys. Rev. E. 2007, 76, 046115. [Google Scholar] [CrossRef] [PubMed]
- Zhang, Y.C.; Medo, M.; Ren, J.; Zhou, T.; Li, T.; Yang, F. Recommendation model based on opinion diffusion. Europhys. Lett. 2007, 80, 68003. [Google Scholar] [CrossRef]
- Ietswaart, R.; Gyori, B.M.; Bachman, J.A.; Sorger, P.K.; Churchman, L.S. GeneWalk identifies relevant gene functions for a biological context using network representation learning. Genome Biol. 2021, 22, 1–35. [Google Scholar] [CrossRef] [PubMed]
- Perozzi, B.; Al-Rfou, R.; Skiena, S. DeepWalk: Online learning of social representations. In Proceedings of the 20th ACM SIGKDD International Conference on KDD, New York, NY, USA, 24–27 August 2014; pp. 701–710. [Google Scholar]
- Grover, A.; Leskovec, J. node2vec: Scalable feature leaming for networks. In Proceedings of the 22nd ACM SIGKDD International Conference on KDD, San Francisco, CA, USA, 13–17 August 2016; pp. 855–864. [Google Scholar]
- Wang, D.; Cui, P.; Zhou, W. Structural deep network embedding. In Proceedings of the 22nd ACM SIGKDD International Conference on KDD, San Francisco, CA, USA, 13–17 August 2016; pp. 1225–1234. [Google Scholar]
- Mikolov, T.; Sutskever, I.; Chen, K.; Corrado, G.; Dean, J. Distributed representations of words and phrases and their compositionality. In Proceedings of the 26th International Conference on NIPS, Lake Tahoe, NV, USA, 5–10 December 2013; pp. 3111–3119. [Google Scholar]
- Tran, T.; Lee, K.; Liao, Y.; Lee, D. Regularizing matrix factorization with user and item embeddings for recommendation. In Proceedings of the 27th ACM International Conference on IKM, Torino, Italy, 22–26 October 2018; pp. 687–696. [Google Scholar]
- Dong, Y.; Chawla, N.V.; Swami, A. metapath2vec: Scalable representation learning for heterogeneous networks. In Proceedings of the 23rd ACM SIGKDD International Conference on KDD, Halifax, NS, Canada, 13–17 August 2017; pp. 135–144. [Google Scholar]
- Gao, M.; Chen, L.; He, X.; Zhou, A. BiNE: Bipartite network embedding. In Proceedings of the 41st International ACM SIGIR Conference on R & D in IR, Ann Arbor, MI, USA, 8–12 July 2018; pp. 715–724. [Google Scholar]
- Sybrandt, J.; Safro, I. FOBE and HOBE: First- and high-order bipartite embeddings. In Proceedings of the 16th Intenational Workshop on Mining and Learning with Graphs, Anchorage, AK, USA, 5 August 2019; pp. 1–8. [Google Scholar]
- Haydar, C.; Boyer, A.; Roussanaly, A. Hybridising collaborative filtering and trust-aware recommendation systems. In Proceedings of the 8th International Conference on WebIS and Technologies-WEBIST, Porto, Portugal, 18–21 April 2012; pp. 695–700. [Google Scholar]
- Wang, Y.; Deng, J.; Gao, J.; Zhang, P. A hybrid user similarity model for collaborative filtering. Inf. Sci. 2017, 418, 102–118. [Google Scholar] [CrossRef]
- Ji, K.; Shen, H. Jointly modeling content, social network and ratings for explainable and cold-start recommendation. Neurocomput 2016, 218, 1–12. [Google Scholar] [CrossRef]








| TID | Milk | Break | Butter | Beer | Diapers |
|---|---|---|---|---|---|
| t1 | 1 | 1 | 0 | 0 | 0 |
| t2 | 0 | 0 | 1 | 0 | 0 |
| t3 | 0 | 0 | 0 | 1 | 1 |
| t4 | 1 | 1 | 1 | 0 | 0 |
| t5 | 0 | 1 | 0 | 0 | 0 |
| Symbols | Meanings |
|---|---|
| User set | |
| Item set | |
| User-item rating matrix | |
| Score of item i by user u | |
| Item correlation relationship matrix | |
| User similarity relationship matrix |
| User ID | Item ID |
|---|---|
| User ID | Item | Score | Tag1 | Tag2 | … | … | Tagn |
|---|---|---|---|---|---|---|---|
| u1 | i1 | 5 | 1 | 0 | 0 | 1 | 0 |
| u1 | i2 | 3 | 1 | 1 | 1 | 0 | 0 |
| u1 | i3 | 2 | 1 | 1 | 0 | 0 | 0 |
| u1 | i4 | 4 | 0 | 0 | 1 | 1 | 0 |
| u1 | i5 | 3 | 1 | 1 | 0 | 0 | 1 |
| Datasets | Delicious-2k | MovieLens-2k | last.fm-2k |
|---|---|---|---|
| users | 1867 | 2113 | 1892 |
| items | 69,224 | 10,109 | 17,623 |
| ratings | 104,799 | 855,600 | 92,000 |
| tags | 53,388 | 13,222 | 11,946 |
| Dataset | Metric | RMSE | MAE |
|---|---|---|---|
| Delicious-2k | PMF | 1.291 | 1.003 |
| SVD++ | 1.221 | 0.936 | |
| TrustMF | 1.047 | 0.786 | |
| UB-HUS | 1.473 | 1.223 | |
| JSR | 1.089 | 0.822 | |
| IC-US-PMF | 1.015 | 0.756 | |
| MovieLens-2k | PMF | 1.306 | 1.032 |
| SVD++ | 1.224 | 0.961 | |
| TrustMF | 1.085 | 0.83 | |
| UB-HUS | 1.189 | 0.924 | |
| JSR | 1.032 | 0.759 | |
| IC-US-PMF | 0.998 | 0.734 | |
| last.fm-2k | PMF | 1.297 | 1.029 |
| SVD++ | 1.224 | 0.967 | |
| TrustMF | 1.058 | 0.773 | |
| UB-HUS | 1.318 | 1.063 | |
| JSR | 1.051 | 0.793 | |
| IC-US-PMF | 1.006 | 0.717 |
| Dataset | Metric | RMSE | MAE |
|---|---|---|---|
| Delicious-2k | PMF | 1.035 | 0.751 |
| SVD++ | 0.953 | 0.695 | |
| TrustMF | 0.786 | 0.531 | |
| UB-HUS | 1.193 | 0.923 | |
| JSR | 0.815 | 0.537 | |
| IC-US-PMF | 0.732 | 0.482 | |
| MovieLens-2k | PMF | 1.042 | 0.762 |
| SVD++ | 0.966 | 0.682 | |
| TrustMF | 0.796 | 0.543 | |
| UB-HUS | 0.938 | 0.656 | |
| JSR | 0.773 | 0.51 | |
| IC-US-PMF | 0.742 | 0.484 | |
| last.fm-2k | PMF | 1.038 | 0.761 |
| SVD++ | 0.962 | 0.688 | |
| TrustMF | 0.789 | 0.525 | |
| UB-HUS | 1.049 | 0.794 | |
| JSR | 0.792 | 0.502 | |
| IC-US-PMF | 0.738 | 0.449 |
Publisher’s Note: MDPI stays neutral with regard to jurisdictional claims in published maps and institutional affiliations. |
© 2022 by the authors. Licensee MDPI, Basel, Switzerland. This article is an open access article distributed under the terms and conditions of the Creative Commons Attribution (CC BY) license (https://creativecommons.org/licenses/by/4.0/).
Share and Cite
Han, L.; Chen, L.; Shi, X. Recommendation Model Based on Probabilistic Matrix Factorization and Rated Item Relevance. Electronics 2022, 11, 4160. https://doi.org/10.3390/electronics11244160
Han L, Chen L, Shi X. Recommendation Model Based on Probabilistic Matrix Factorization and Rated Item Relevance. Electronics. 2022; 11(24):4160. https://doi.org/10.3390/electronics11244160
Chicago/Turabian StyleHan, Lifeng, Li Chen, and Xiaolong Shi. 2022. "Recommendation Model Based on Probabilistic Matrix Factorization and Rated Item Relevance" Electronics 11, no. 24: 4160. https://doi.org/10.3390/electronics11244160
APA StyleHan, L., Chen, L., & Shi, X. (2022). Recommendation Model Based on Probabilistic Matrix Factorization and Rated Item Relevance. Electronics, 11(24), 4160. https://doi.org/10.3390/electronics11244160

