Performance Analysis of IEEE 802.15.4 Bootstrap Process
Abstract
:1. Introduction
2. Background and Motivations
3. The IEEE 802.15.4 Standard
3.1. Data Transmissions
- Direct Transmissions. When using direct transmissions and the beacon-enable mode, data frames can be sent during the CAP portion of the superframe using the slotted CSMA/CA algorithm. Alternatively, if non-beacon enabled mode is in use, data frames are transmitted using a non-slotted CSMA/CA algorithm. If required, data transmissions can also be acknowledged (ACK). ACK frames are sent without using CSMA/CA. Direct transmissions originating from the coordinator are not clearly defined in the standard [3]; however, manufacturers include this possibility in their transceivers (e.g., transfer types for NXP 802.15.4 transceivers [13]).
- Indirect Transmissions. In this transmission type, the coordinator enqueues data in its pending transaction list until polled by a device. Devices collect this data with the help of beacons. In the beacon-enabled mode, when a device receives a beacon and becomes aware of the awaiting data, it sends a data request command to the coordinator. The coordinator acknowledges the data request and searches for its buffered data; if available, it sends a data frame, which the receiving device may acknowledge. Alternatively, devices might poll beacons directly from a coordinator in the non-beacon-enabled mode. Coordinators ignore poll requests if running in the beacon-enabled mode. Transmission of data using indirect transmissions is useful when devices need to sleep for long periods to conserve energy, and when the response time is not a concern. Indirect transmissions are indispensable for buffering command frames in the classic PAN association, as described by the standard. Indirect transmissions for command frames in the association mechanism is covered by this work, but indirect transmissions for data frames are outside the scope of this paper.
- GTS Transmissions. These are transmissions using reserved time slots of the superframe’s CFP., and they are not supported by the current implementation described in this paper.
3.2. IEEE 802.15.4 Primitives
- Request. Initiate an event or request a service.
- Indication. Used to indicate when an event occurred.
- Response. Completes a procedure of a previously invoked indication primitive.
- Confirm. This primitive is set off as a result of a previous request of service.
4. Bootstrap: Scan and Association
4.1. Channel Scanning
- Active Scan. In this scan, a device sends beacon request command frames to the PAN coordinators on a set number of channels. Coordinators receiving these frames must be configured in the non-beacon mode. Coordinators set in beacon mode ignore these requests. Coordinators who accept the request respond with a beacon frame. The device that initiates the scan gathers information from the collected beacons and organizes this information into a list of PAN descriptors. These PAN descriptors are later used to choose the most suitable coordinator during the association process.
- Passive Scan. In the passive scan, beacon request command frames cannot be received. Devices assume the existence of coordinators already transmitting beacon frames and automatically scan a set number of channels looking for beacon frames. Similar to the active scan, the information from beacons is gathered and organized in a list of PAN descriptors for later use by other higher layer primitives (e.g., trigger the initiation of the association process).
- Energy Detection (ED) Scan. Energy scans are used to search for traces of energy on a given set of channels within a specific time. The results of an energy scan are stored in a PAN descriptor and provided to the next higher layer.
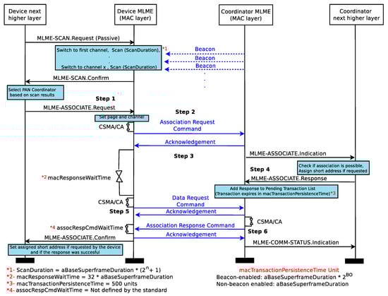
4.2. Association
5. Evaluations
5.1. Scanning Experiments
5.2. Association Experiments
6. Conclusions
Author Contributions
Funding
Data Availability Statement
Conflicts of Interest
Abbreviations
| Abbreviation | Description |
| WSN | Wireless sensor network |
| IoT | Internet of Things |
| PAN | Personal area network |
| LR-WPAN | Low-rate wireless personal area networks |
| PHY | Physical layer |
| MAC | Media access control layer |
| CSMA/CA | Carrier sense multiple access with collision avoidance |
| DSME | Deterministic and synchronous multichannel extension |
| TSCH | Time slotted channel hopping |
| RPL | Routing protocol for low-power and lossy networks |
| FFD | Fully functional device |
| RFD | Reduced functional device |
| BI | Beacon interval |
| BO | Beacon order |
| O-QPSK | Offset quadrature phase-shift keying |
| SD | Superframe duration |
| SO | Superframe order |
| CAP | Contention access period |
| CFP | Contention-free period |
| GTS | Guaranteed time slots |
| ACK | Acknowledment frame |
| MCPS | MAC common part sublayer |
| MLME | MAC sublayer management entity |
| PD | Physical layer data |
| PLME | Physical layer management entity |
| MPDU | MAC protocol data units |
| FCS | Frame check sequence |
| BE | Beacon exponent |
| ED | Energy detection |
| LQI | Link quality indicator |
References
- IEEE Std 802.15.4-2003; IEEE Standard for Information Technology—Telecommunications and Information Exchange between Systems–Local and Metropolitan Area Networks Specific Requirements Part 15.4: Wireless Medium Access Control (MAC) and Physical Layer (PHY) Specifications for Low-Rate Wireless Personal Area Networks (LR-WPANs). IEEE: New York, NY, USA, 2003; pp. 1–670. [CrossRef]
- IEEE Std 802.15.4-2006 (Revision of IEEE Std 802.15.4-2003); IEEE Standard for Information Technology—Local and Metropolitan Area Networks—Specific Requirements—Part 15.4: Wireless Medium Access Control (MAC) and Physical Layer (PHY) Specifications for Low Rate Wireless Personal Area Networks (WPANs). IEEE: New York, NY, USA, 2006; pp. 1–320. [CrossRef]
- IEEE Std 802. IEEE Std 802.15.4-2011 (Revision of IEEE Std 802.15.4-2006); IEEE Standard for Local and Metropolitan area Networks—Part 15.4: Low-Rate Wireless Personal Area Networks (LR-WPANs). IEEE: New York, NY, USA, 2011; pp. 1–314. [CrossRef]
- Connectivity Standards Alliance. Zigbee Specification. 2017. Available online: https://csa-iot.org/all-solutions/zigbee/ (accessed on 22 July 2022).
- Thread Group. Thread Network Fundamentals V3.0. Available online: https://www.threadgroup.org/ (accessed on 22 July 2022).
- Nsam. Ns-3 Discrete Event Simulator. Available online: http://www.nsnam.org (accessed on 15 January 2022).
- Oikonomou, G.; Duquennoy, S.; Elsts, A.; Eriksson, J.; Tanaka, Y.; Tsiftes, N. The Contiki-NG open source operating system for next generation IoT devices. SoftwareX 2022, 18, 101089. [Google Scholar] [CrossRef]
- Elsts, A. TSCH-Sim: Scaling Up Simulations of TSCH and 6TiSCH Networks. Sensors 2020, 20, 5663. [Google Scholar] [CrossRef] [PubMed]
- Nikolaev, S.; Banks, E.; Barnes, P.D.; Jefferson, D.R.; Smith, S. Pushing the Envelope in Distributed Ns-3 Simulations: One Billion Nodes; WNS3 ’15; Association for Computing Machinery: New York, NY, USA, 2015; pp. 67–74. [Google Scholar] [CrossRef]
- Watteyne, T.; Vilajosana, X.; Kerkez, B.; Chraim, F.; Weekly, K.; Wang, Q.; Glaser, S.; Pister, K. OpenWSN: A standards-based low-power wireless development environment. Trans. Emerg. Telecommun. Technol. 2012, 23, 480–493. [Google Scholar] [CrossRef]
- Zheng, J.; Lee, M.J. A comprehensive performance study of IEEE 802.15. 4. Sens. Netw. Oper. 2006, 4, 218–237. [Google Scholar]
- OmNet++ Castalia. Castalia User Manual V3.3. Available online: https://github.com/boulis/Castalia (accessed on 9 June 2020).
- NXP. NXP 802.15.4 User Guide. Available online: https://www.nxp.com/docs/en/user-guide/JN-UG-3024.pdf (accessed on 22 June 2016).
- Baldo, N.; Miozzo, M. Spectrum-aware Channel and PHY layer modeling for ns3. In Proceedings of the Fourth International ICST Conference on Performance Evaluation Methodologies and Tools, Pisa, Italy, 20–22 October 2009; pp. 1–8. [Google Scholar]
- Reynders, B.; Wang, Q.; Pollin, S. A LoRaWAN Module for Ns-3: Implementation and Evaluation. In Proceedings of the 10th Workshop on Ns-3, Surathkal, India, 13–14 June 2018; Association for Computing Machinery: New York, NY, USA, 2018; pp. 61–68. [Google Scholar] [CrossRef]
- Bonetto, R.; Bui, N.; Rossi, M.; Zorzi, M. McMAC: A Power Efficient, Short Preamble Multi-Channel Medium Access Control Protocol for Wireless Sensor Networks. In Proceedings of the 5th International ICST Conference on Simulation Tools and Techniques, Desenzano del Garda, Italy, 19–23 March 2012; ICST (Institute for Computer Sciences, Social-Informatics and Telecommunications Engineering): Brussels, Belgium, 2012; pp. 383–390. [Google Scholar]
- Ramonet, A.G.; Noguchi, T. LR-WPAN: Beacon Enabled Direct Transmissions on Ns-3. In Proceedings of the 2020 the 6th International Conference on Communication and Information Processing, Tokyo, Japan, 27–29 November 2020; Association for Computing Machinery: New York, NY, USA, 2020; pp. 115–122. [Google Scholar] [CrossRef]
- Chehri, A.; Jeon, G.; Choi, B. Link-Quality Measurement and Reporting in Wireless Sensor Networks. Sensors 2013, 13, 3066–3076. [Google Scholar] [CrossRef]
- Hussain, F.B.; Pyun, J.Y. Coordinator Discovery and Association in Beacon-Enabled IEEE 802.15.4 Network. Int. J. Distrib. Sens. Netw. 2013, 9, 635234. [Google Scholar] [CrossRef]
- Constante, L.; Lau, J.; Moraes, R.; Araujo, G.; Montez, C.; Leão, E. Enhanced association mechanism for IEEE 802.15.4 networks. In Proceedings of the 2017 22nd IEEE International Conference on Emerging Technologies and Factory Automation (ETFA), Limassol, Cyprus, 12–15 September 2017; pp. 1–8. [Google Scholar] [CrossRef]
- Zhang, F.; Wang, F.; Dai, B.; Li, Y. Performance Evaluation of IEEE 802.15.4 Beacon-Enabled Association Process. In Proceedings of the 22nd International Conference on Advanced Information Networking and Applications—Workshops (Aina Workshops 2008), Okinawa, Japan, 25–28 March 2008; pp. 541–546. [Google Scholar] [CrossRef]
- Sheraz, A.; Khan, W.U.; Bangash, J.I.; Ullah, S.I.; Salam, A.; Khan, A.W.; Ahmed, S. Impact of Beacon order and Superframe order on IEEE 802.15. 4 for nodes association in WBAN. EAI Endorsed Trans. Energy Web 2018, 5, e10. [Google Scholar] [CrossRef]
- García Algora, C.M.; Alfonso Reguera, V.; García Fernández, E.M.; Steenhaut, K. Parallel Rendezvous-Based Association for IEEE 802.15.4 TSCH Networks. IEEE Sens. J. 2018, 18, 9005–9020. [Google Scholar] [CrossRef]
- Wang, L.; Reinhardt, A. A simulative study of network association delays in IEEE 802.15.4e TSCH networks. In Proceedings of the 2017 IEEE 18th International Symposium on A World of Wireless, Mobile and Multimedia Networks (WoWMoM), Macau, China, 12–15 June 2017; pp. 1–3. [Google Scholar] [CrossRef]
- Mohamadi, M.; Djamaa, B.; Senouci, M.R.; Mellouk, A. FAN: Fast and Active Network Formation in IEEE 802.15.4 TSCH Networks. J. Netw. Comput. Appl. 2021, 183–184, 103026. [Google Scholar] [CrossRef]
- IEEE Std 802.15.4e-2012 (Amendment to IEEE Std 802.15.4-2011); IEEE Standard for Local and Metropolitan Area Networks—Part 15.4: Low-Rate Wireless Personal Area Networks (LR-WPANs) Amendment 1: MAC Sublayer. IEEE: New York, NY, USA, 2012; pp. 1–225. [CrossRef]
- IEEE std 802.15.4-2020 (Revision of IEEE Std 802.15.4-2015); IEEE Standard for Low-Rate Wireless Networks. IEEE: New York, NY, USA, 2020; pp. 1–800. [CrossRef]
















| Parameter | Value |
|---|---|
| macAckWaitDuration | 54 sym (0.000864 s) |
| SO==BO | 3 (0.12288 s) |
| macMaxCsmaBackoffs | 4 |
| macMinBe | 3 |
| macResponseWaitTime | 30,720 sym (0.49152 s) |
| assocRespCmdWaitTime | 245,760 syms (3.93216 s) |
| Random Uniform Seed | 3 |
| Random Run Number (10 runs) | 7∼16 |
| macTransactionPersistenceTime | 7680 sym (0.12288 s) |
| BO & SO | Unit |
|---|---|
| 0 | 960 sym (1536 s) |
| 1 | 1920 sym (3072 s) |
| 2 | 3840 sym (6144 s) |
| 3 | 7640 sym (122,880 s) |
| 4 | 15,360 sym (245,760 s) |
| 5 | 30,720 sym (491,520 s) |
| 6 | 61,440 sym (983,040 s) |
| 7 | 122.88 ksym (1.96608 s) |
| 8 | 245.76 ksym (3.93216 s) |
| 9 | 491.52 ksym (7.86432 s) |
| 10 | 983.04 ksym (15.72864 s) |
| 11 | 1966.08 ksym (31.45728 s) |
| 12 | 3932.16 ksym (62.91456 s) |
| 13 | 7864.32 ksym (125.82912 s) |
| 14 | 15,728.64 ksym (251.65824 s) |
Publisher’s Note: MDPI stays neutral with regard to jurisdictional claims in published maps and institutional affiliations. |
© 2022 by the authors. Licensee MDPI, Basel, Switzerland. This article is an open access article distributed under the terms and conditions of the Creative Commons Attribution (CC BY) license (https://creativecommons.org/licenses/by/4.0/).
Share and Cite
Gallegos Ramonet, A.; Noguchi, T. Performance Analysis of IEEE 802.15.4 Bootstrap Process. Electronics 2022, 11, 4090. https://doi.org/10.3390/electronics11244090
Gallegos Ramonet A, Noguchi T. Performance Analysis of IEEE 802.15.4 Bootstrap Process. Electronics. 2022; 11(24):4090. https://doi.org/10.3390/electronics11244090
Chicago/Turabian StyleGallegos Ramonet, Alberto, and Taku Noguchi. 2022. "Performance Analysis of IEEE 802.15.4 Bootstrap Process" Electronics 11, no. 24: 4090. https://doi.org/10.3390/electronics11244090
APA StyleGallegos Ramonet, A., & Noguchi, T. (2022). Performance Analysis of IEEE 802.15.4 Bootstrap Process. Electronics, 11(24), 4090. https://doi.org/10.3390/electronics11244090

