License Plate Detection with Attention-Guided Dual Feature Pyramid Networks in Complex Environments
Abstract
1. Introduction
2. Related Work
2.1. License Plate Detection
2.2. License Plate Recognition
3. Methodology
- We propose attention-guided dual feature pyramid networks for multilevel feature extraction and fusion.
- We propose a cascaded positioning strategy for the coarse-to-fine license plate positioning.
- Experiments on real-world datasets validate the rationality and effectiveness of our proposed approach.
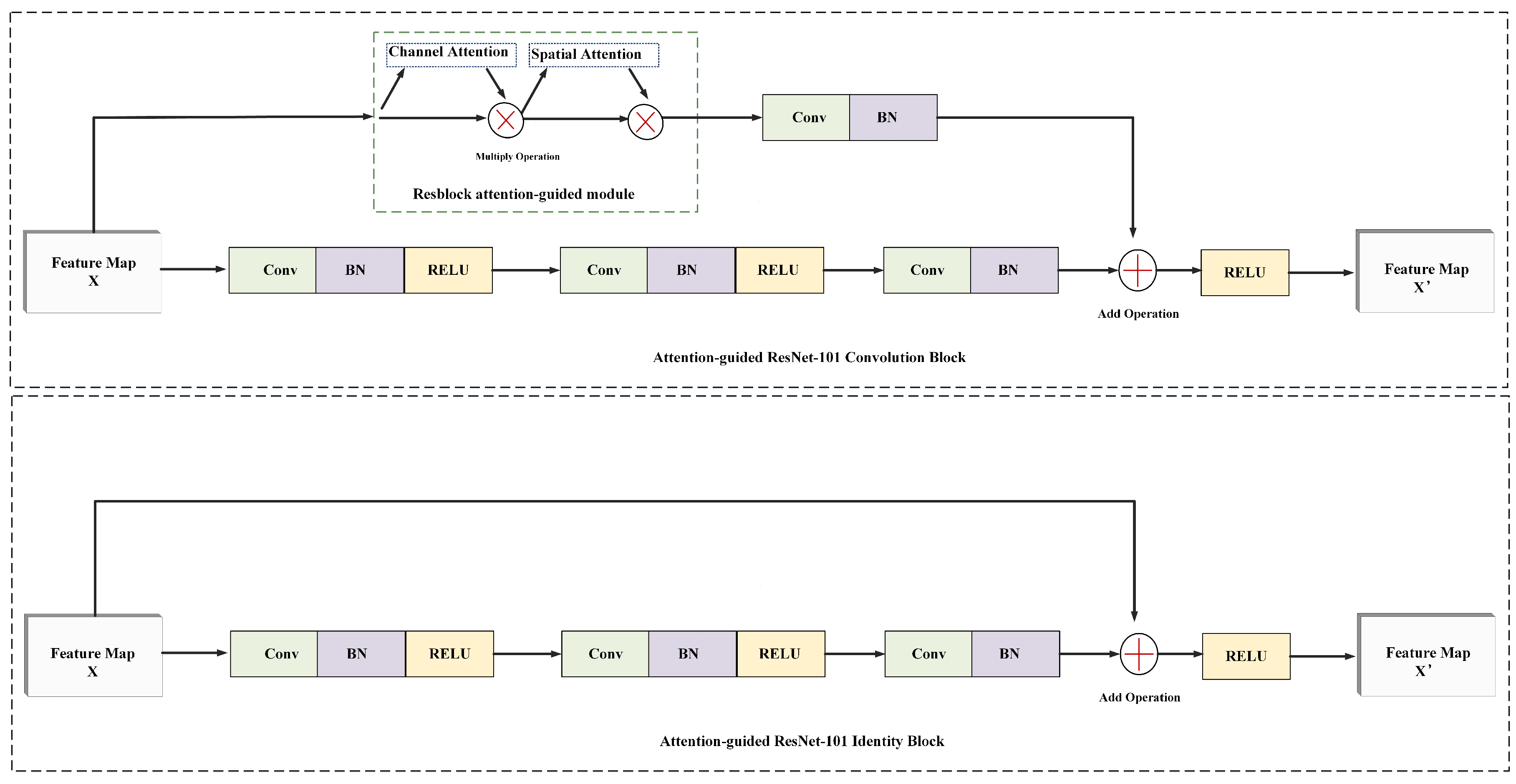
3.1. Attention-Guided Dual Feature Pyramid Networks
3.2. Attention-Guided Modules
3.3. Candidate Regions Generation
3.4. Cascaded Positioning Network
3.5. Training Objective
4. Experiments
4.1. Datasets
4.2. Evaluation Metrics
4.3. Effect of the Cascaded Positioning Network
4.4. Ablation Study
4.5. Comparison with Other Approaches
5. Conclusions
Author Contributions
Funding
Data Availability Statement
Conflicts of Interest
References
- Du, S.; Ibrahim, M.; Shehata, M.; Badawy, W. Automatic license plate recognition (ALPR): A State-of-the-Art review. IEEE Trans. Circuits Syst. Video Technol. 2013, 23, 311–325. [Google Scholar] [CrossRef]
- Zhou, W.; Li, H.; Lu, Y.; Tian, Q. Principal visual word discovery for automatic license plate detection. IEEE Trans. Image Process. 2012, 21, 4269–4279. [Google Scholar] [CrossRef] [PubMed]
- Giannoukos, I.; Anagnostopoulos, C.N.; Loumos, V.; Kayafas, E. Operator context scanning to support high segmentation rates for real time license plate recognition. Pattern Recognit. 2010, 43, 3866–3878. [Google Scholar] [CrossRef]
- Ashtari, A.H.; Nordin, M.J.; Fathy, M. An Iranian license plate recognition system based on color features. IEEE Trans. Intell. Transp. Syst. 2014, 15, 1690–1705. [Google Scholar] [CrossRef]
- Li, B.; Tian, B.; Li, Y.; Wen, D. Component-based license plate detection using conditional random field model. IEEE Trans. Intell. Transp. Syst. 2013, 14, 1690–1699. [Google Scholar] [CrossRef]
- Yuan, Y.; Zou, W.; Zhao, Y.; Wang, X.; Hu, X.; Komodakis, N. A robust and efficient approach to license plate detection. IEEE Trans. Image Process. 2017, 26, 1102–1114. [Google Scholar] [CrossRef] [PubMed]
- Redmon, J.; Divvala, S.; Girshick, R.; Farhadi, A. You only look once: Unified, real-time object detection. In Proceedings of the 2016 IEEE Conference on Computer Vision and Pattern Recognition, Las Vegas, NV, USA, 27–30 June 2016; pp. 779–788. [Google Scholar]
- Ren, S.; He, K.; Girshick, R.; Sun, J. Faster R-CNN: Towards real-time object detection with region proposal networks. IEEE Trans. Pattern Anal. Mach. Intell. 2017, 39, 1137–1149. [Google Scholar] [CrossRef] [PubMed]
- Liu, W.; Anguelov, D.; Erhan, D.; Szegedy, C.; Reed, S.; Fu, C.; Berg, A.C. SSD: Single shot multibox detector. In Proceedings of the 2016 European Conference on Computer Vision, Amsterdam, The Netherlands, 11–14 October 2016; pp. 21–37. [Google Scholar]
- Long, J.; Shelhamer, E.; Darrell, T. Fully convolutional networks for semantic segmentation. In Proceedings of the 2015 IEEE conference on Computer Vision and Pattern Recognition, Boston, MA, USA, 7–12 June 2015; pp. 3431–3440. [Google Scholar]
- Xie, L.L.; Ahmad, T.; Jin, L.; Liu, Y.; Zhang, S. A new CNN-based method for multi-directional car license plate detection. IEEE Trans. Intell. Transp. Syst. 2018, 19, 507–517. [Google Scholar] [CrossRef]
- Xiang, H.; Yuan, Y.; Zhao, Y.; Fu, Z. License plate detection based on fully convolutional networks. J. Electron. Imaging 2017, 26, 145–155. [Google Scholar] [CrossRef]
- Kim, M.; Choi, H.C. Improving Faster R-CNN framework for multi-scale chinese character detection and localization. IEICE Trans. Inf. Syst. 2020, 103, 1777–1781. [Google Scholar] [CrossRef]
- He, K.; Gkioxari, G.; Dollar, P. Mask R-CNN. In Proceedings of the 2017 International Conference on Computer Vision, Venice, Italy, 22–29 October 2017; pp. 2961–2969. [Google Scholar]
- He, K.; Zhang, X.; Ren, S.; Sun, J. Deep residual learning for image recognition. In Proceedings of the 2016 IEEE Conference on Computer Vision and Pattern Recognition, Las Vegas, NV, USA, 27–30 June 2016; pp. 770–778. [Google Scholar]
- Lin, T.Y.; Dollar, P.; Girshick, R.; He, K.; Hariharan, B.; Belongie, S. Feature pyramid networks for object detection. In Proceedings of the 2017 IEEE Conference on Computer Vision and Pattern Recognition, Honolulu, HI, USA, 21–26 July 2017; pp. 2117–2125. [Google Scholar]
- Gou, C.; Wang, K.Y.; Yao, Y.J.; Li, Z.X. Vehicle license plate recognition based on extremal regions and restricted boltzmann machines. IEEE Trans. Intell. Transp. Syst. 2015, 17, 1096–1107. [Google Scholar] [CrossRef]
- Li, H.; Wang, P.; Shen, C.H. Toward end-to-end car license plate detection and recognition with deep neural networks. IEEE Trans. Intell. Transp. Syst. 2018, 20, 1126–1136. [Google Scholar] [CrossRef]
- Xu, Z.B.; Yang, W.; Meng, A.; Lu, N.; Huang, H.; Ying, C.; Huang, L. Towards end-to-end license plate detection and recognition: A large dataset and baseline. In Proceedings of the 2018 European Conference on Computer Vision, Munich, Germany, 8–14 September 2018; pp. 255–271. [Google Scholar]
- Li, H.; Shen, C.H. Reading car license plates using deep convolutional neural networks and lstms. arXiv 2016, arXiv:1601.05610. [Google Scholar]
- Zherzdev, S.; Gruzdev, A. LPRNet: License plate recognition via deep neural networks. arXiv 2018, arXiv:1806.10447. [Google Scholar]
- Ghiasi, G.; Fowlkes, C.C. Laplacian pyramid reconstruction and refinement for semantic segmentation. In Proceedings of the 2016 European Conference on Computer Vision, Amsterdam, The Netherlands, 11–14 October 2016; pp. 519–534. [Google Scholar]
- Woo, S.; Park, J.; Lee, J.Y.; Kweon, I.S. CBAM: Convolutional Block Attention Module. In Proceedings of the 2018 European Conference on Computer Vision, Munich, Germany, 8–14 September 2018. [Google Scholar]
- Hsu, G.S.; Chen, J.C.; Chung, Y.Z. Application-oriented license plate recognition. IEEE Trans. Veh. Technol. 2013, 62, 552–561. [Google Scholar] [CrossRef]
- Selmi, Z.; Alimi, A.M.; Alimi, A.M. Deep learning system for automatic license plate detection and recognition. In Proceedings of the International Conference on Document Analysis and Recognition, Kyoto, Japan, 9–15 November 2017; pp. 1132–1138. [Google Scholar]
- Selmi, Z.; Halima, M.B.; Pal, U. DELP-DAR system for license plate detection and recognition. Pattern Recognit. Lett. 2020, 129, 213–223. [Google Scholar] [CrossRef]
- Molina, M.; Gonzalez-diaz, I.; Diazdemaria, F. Efficient scale-adaptive license plate detection system. IEEE Trans. Intell. Transp. Syst. 2019, 20, 2109–2121. [Google Scholar] [CrossRef]
- Redmon, J.; Farhadi, A. YOLOv3: An incremental improvement. arXiv 2018, arXiv:1804.02767. [Google Scholar]





| Parameter | Setting |
|---|---|
| Optimizer | SGD Optimizer |
| Learning rate | 0.00075 |
| Momentum | 0.9 |
| Weight decay (L2 regularization) | 0.0001 |
| Maximum number of iterations | 90,000 |
| Confidence threshold | 0.7 |
| Dual Feature Pyramid Networks | Attention-Guided Model | Cascade Positioning Network | Precision (%) | Recall (%) | F-Measure (%) |
|---|---|---|---|---|---|
| 96.86 | 98.25 | ||||
| √ | 97.47 | 99.67 | 98.56 | ||
| √ | √ | 98.40 | 99.67 | 99.03 | |
| √ | √ | √ | 100.00 | 99.67 | 99.83 |
| Method | Precision (%) | Recall (%) | F-Measure (%) |
|---|---|---|---|
| Hsu et al. [24] | 91.00 | 96.00 | 93.43 |
| Selmi et al. [25] | 92.60 | 96.80 | 94.65 |
| Li et al. [20] | 98.53 | 98.38 | 98.45 |
| Selmi et al. [26] | 99.30 | 99.40 | 99.35 |
| Ours | 99.71 | 99.56 | 99.63 |
| Method | Precision (%) | Recall (%) | F-Measure (%) |
|---|---|---|---|
| Hsu et al. [24] | 91.00 | 95.00 | 92.96 |
| Selmi et al. [25] | 93.50 | 93.30 | 93.39 |
| Li et al. [20] | 97.65 | 97.62 | 97.68 |
| Ours | 99.19 | 97.62 | 98.40 |
Publisher’s Note: MDPI stays neutral with regard to jurisdictional claims in published maps and institutional affiliations. |
© 2022 by the authors. Licensee MDPI, Basel, Switzerland. This article is an open access article distributed under the terms and conditions of the Creative Commons Attribution (CC BY) license (https://creativecommons.org/licenses/by/4.0/).
Share and Cite
Xiong, Y.-J.; Gao, Y.-B.; Zhang, J.-Q.; Ren, J.-X. License Plate Detection with Attention-Guided Dual Feature Pyramid Networks in Complex Environments. Electronics 2022, 11, 3895. https://doi.org/10.3390/electronics11233895
Xiong Y-J, Gao Y-B, Zhang J-Q, Ren J-X. License Plate Detection with Attention-Guided Dual Feature Pyramid Networks in Complex Environments. Electronics. 2022; 11(23):3895. https://doi.org/10.3390/electronics11233895
Chicago/Turabian StyleXiong, Yu-Jie, Yong-Bin Gao, Jun-Qing Zhang, and Jian-Xin Ren. 2022. "License Plate Detection with Attention-Guided Dual Feature Pyramid Networks in Complex Environments" Electronics 11, no. 23: 3895. https://doi.org/10.3390/electronics11233895
APA StyleXiong, Y.-J., Gao, Y.-B., Zhang, J.-Q., & Ren, J.-X. (2022). License Plate Detection with Attention-Guided Dual Feature Pyramid Networks in Complex Environments. Electronics, 11(23), 3895. https://doi.org/10.3390/electronics11233895
