Accurate Design of Microwave Filter Based on Surrogate Model-Assisted Evolutionary Algorithm
Abstract
1. Introduction
2. Basic Theory
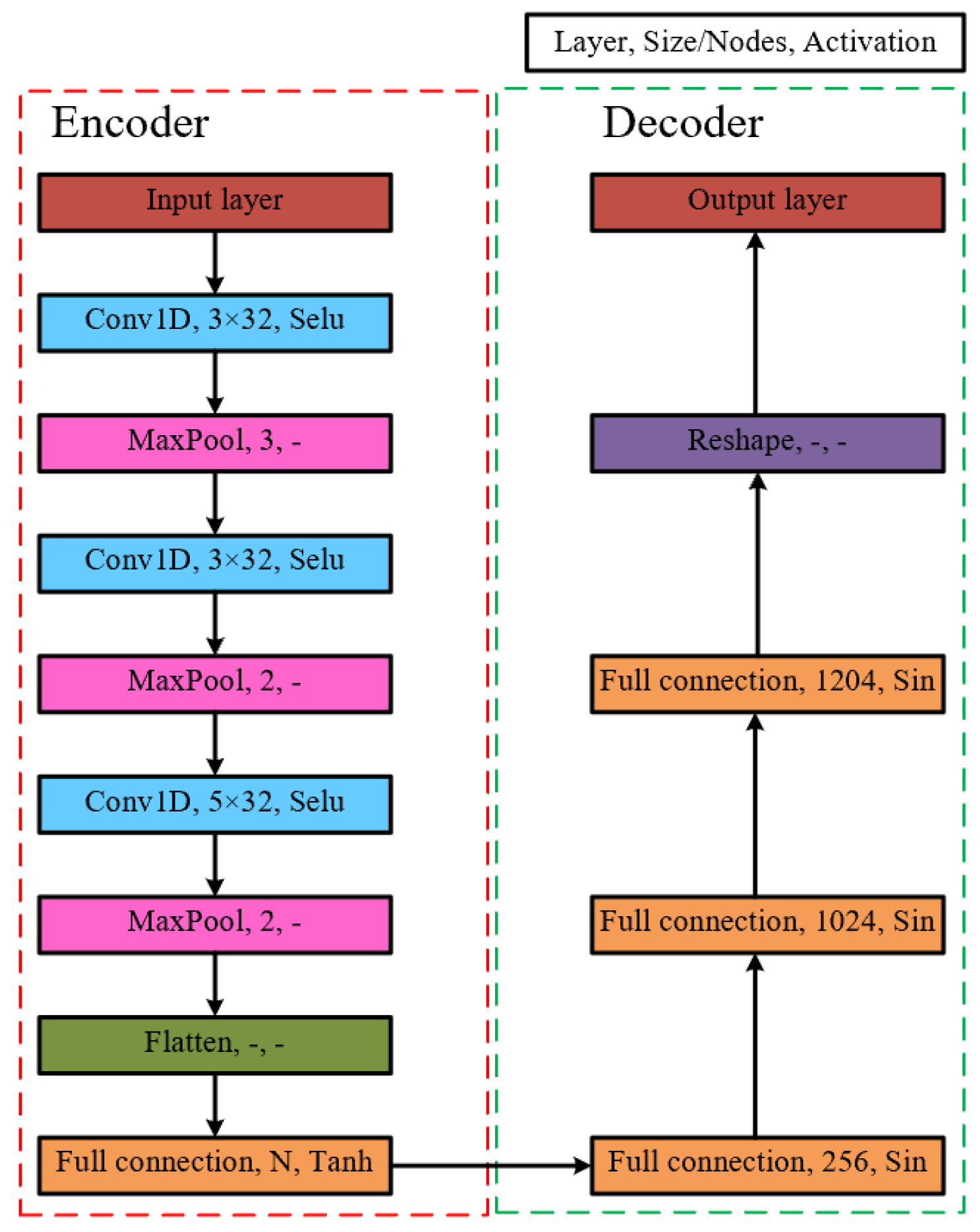
2.1. AOU-1D-CAE
2.2. PSO
3. AOU-1D-CAE-APSO Algorithm
3.1. Algorithm Framework
- Step1: Python and High-Frequency Structure Simulator (HFSS) co-simulation to form the initial database;
- Step2: Select the samples in the database, and if the preset conditions are met (e.g., the samples in the database meet the satisfaction criteria), then keep the data sample; otherwise delete the sample;
- Step3: The database samples are trained to make the surrogate model with certain accuracy and prediction function;
- Step4: Add an optimization algorithm that acts as a search engine for the overall optimization process. Embed the surrogate model into the optimization algorithm and use the update iterations of the algorithm to find the optimal solution;
- Step5: Determine if the design specifications are met, and if the preset stopping criteria are met (e.g., the reflection coefficient in the optimized pass-band range is reduced to below −20 dB), output the best solution from the optimization program; otherwise go to Step 6;
- Step6: The surrogate model captures data to form a second generation database;
- Step7: Select the samples in the database, if the preset conditions are met (e.g., the samples in the database meet the satisfaction criteria), then keep the data sample; otherwise delete the sample;
- Step8: Combine the initial database samples and the second generation database samples to train the agent model, so that the surrogate model has a certain accuracy and a prediction function;
- Step9: The optimization algorithm performs the optimization and comes up with the optimal solution;
- Step10: Determine if the design specifications are met, if the preset stopping criteria are met (e.g., the reflection coefficient in the optimized pass-band range is reduced to below −20 dB), then output the best solution from the optimization program; otherwise go to Step 6.
3.2. Parameter Settings of AOU-1D-CAE-APSO
4. Experiment and Results
4.1. Fourth-Order Cavity Filter
4.2. Eighth-Order Cavity Filter
5. Conclusions
Author Contributions
Funding
Conflicts of Interest
References
- Cheng, X.; Yao, Y.; Yu, T.; Chen, Z.; Yu, J.; Chen, X. Analysis and Design of a Low-Cost Circularly Polarized Horn Antenna. IEEE Trans. Antennas Propag. 2018, 66, 7363–7367. [Google Scholar] [CrossRef]
- Koziel, S. Low-Cost Data-Driven Surrogate Modeling of Antenna Structures by Constrained Sampling. IEEE Antennas Wirel. Propag. Lett. 2017, 16, 461–464. [Google Scholar] [CrossRef]
- Koziel, S.; Sigurðsson, A.T. Triangulation-Based Constrained Surrogate Modeling of Antennas. IEEE Trans. Antennas Propag. 2018, 66, 4170–4179. [Google Scholar] [CrossRef]
- Feng, F.; Na, W.; Liu, W.; Yan, S.; Zhu, L.; Zhang, Q.-J. Parallel Gradient-Based EM Optimization for Microwave Components Using Adjoint- Sensitivity-Based Neuro-Transfer Function Surrogate. IEEE Trans. Microw. Theory Tech. 2020, 68, 3606–3620. [Google Scholar] [CrossRef]
- Kalantari, L.S.; Bakr, M.H. Wideband Cloaking of Objects with Arbitrary Shapes Exploiting Adjoint Sensitivities. IEEE Trans. Antennas Propag. 2016, 64, 1963–1968. [Google Scholar] [CrossRef]
- Khalatpour, A.; Amineh, R.K.; Cheng, Q.S.; Bakr, M.H.; Nikolova, N.K.; Bandler, J.W. Accelerating Space Mapping Optimization with Adjoint Sensitivities. IEEE Microw. Wirel. Compon. Lett. 2011, 21, 280–282. [Google Scholar] [CrossRef]
- Zhang, C.; Feng, F.; Gongal-Reddy, V.; Zhang, Q.J.; Bandler, J.W. Cognition-Driven Formulation of Space Mapping for Equal-Ripple Optimization of Microwave Filters. IEEE Trans. Microw. Theory Tech. 2015, 63, 2154–2165. [Google Scholar] [CrossRef]
- Gregory, M.D.; Bayraktar, Z.; Werner, D.H. Fast Optimization of Electromagnetic Design Problems Using the Covariance Matrix Adaptation Evolutionary Strategy. IEEE Trans. Antennas Propag. 2011, 59, 1275–1285. [Google Scholar] [CrossRef]
- Koshka, Y.; Novotny, M.A. Comparison of D-Wave Quantum Annealing and Classical Simulated Annealing for Local Minima Determination. IEEE J. Sel. Areas Inf. Theory 2020, 1, 515–525. [Google Scholar] [CrossRef]
- Li, C.; Yang, S.; Nguyen, T.T. A Self-Learning Particle Swarm Optimizer for Global Optimization Problems. IEEE Trans. Syst. Man Cybern. Part B (Cybern.) 2012, 42, 627–646. [Google Scholar] [CrossRef]
- Choi, K.; Jang, D.; Kang, S.; Lee, J.; Chung, T.; Kim, H. Hybrid Algorithm Combing Genetic Algorithm with Evolution Strategy for Antenna Design. IEEE Trans. Magn. 2016, 52, 7209004. [Google Scholar] [CrossRef]
- Januszkiewicz, Ł.; di Barba, P.; Jopek, L.; Hausman, S. Many-objective automated optimization of a four-band antenna for multiband wireless sensor networks. Sensors 2018, 18, 3309. [Google Scholar] [CrossRef]
- Januszkiewicz, Ł.; di Barba, P.; Hausman, S. Multi-objective optimization of a wireless body area network for varying body positions. Sensors 2018, 18, 3406. [Google Scholar] [CrossRef]
- Dong, J.; Qin, W.; Wang, M. Fast Multi-Objective Optimization of Multi-Parameter Antenna Structures Based on Improved BPNN Surrogate Model. IEEE Access 2019, 7, 77692–77701. [Google Scholar] [CrossRef]
- Xia, B.; Pham, M.; Zhang, Y.; Koh, C. A Global Optimization Algorithm for Electromagnetic Devices by Combining Adaptive Taylor Kriging and Particle Swarm Optimization. IEEE Trans. Magn. 2013, 49, 2061–2064. [Google Scholar] [CrossRef]
- Deng, Z.; Rotaru, M.D.; Sykulski, J.K. Kriging Assisted Surrogate Evolutionary Computation to Solve Optimal Power Flow Problems. IEEE Trans. Power Syst. 2020, 35, 831–839. [Google Scholar] [CrossRef]
- Ciccazzo, A.; di Pillo, G.; Latorre, V. A SVM Surrogate Model-Based Method for Parametric Yield Optimization. IEEE Trans. Comput. -Aided Des. Integr. Circuits Syst. 2016, 35, 1224–1228. [Google Scholar] [CrossRef]
- Liu, B.; Yang, H.; Lancaster, M.J. Global Optimization of Microwave Filters Based on a Surrogate Model-Assisted Evolutionary Algorithm. IEEE Trans. Microw. Theory Tech. 2017, 65, 1976–1985. [Google Scholar] [CrossRef]
- Liu, B.; Akinsolu, M.O.; Song, C.; Hua, Q.; Excell, P.; Xu, Q.; Huang, Y.; Imra, M.A. An Efficient Method for Complex Antenna Design Based on a Self Adaptive Surrogate Model-Assisted Optimization Technique. IEEE Trans. Antennas Propag. 2021, 69, 2302–2315. [Google Scholar] [CrossRef]
- Cai, X.; Gao, L.; Li, X. Efficient Generalized Surrogate-Assisted Evolutionary Algorithm for High-Dimensional Expensive Problems. IEEE Trans. Evol. Comput. 2020, 24, 365–379. [Google Scholar] [CrossRef]
- Zhang, Z.; Cheng, Q.S.; Chen, H.; Jiang, F. An Efficient Hybrid Sampling Method for Neural Network-Based Microwave Component Modeling and Optimization. IEEE Microw. Wirel. Compon. Lett. 2020, 30, 625–628. [Google Scholar] [CrossRef]
- Yu, X.; Hu, X.; Liu, Z.; Wang, C.; Wang, W.; Ghannouchi, F.M. A Method to Select Optimal Deep Neural Network Model for Power Amplifiers. IEEE Microw. Wirel. Compon. Lett. 2021, 31, 145–148. [Google Scholar] [CrossRef]
- Feng, F.; Na, W.; Liu, W.; Yan, S.; Zhu, L.; Ma, J.; Zhang, Q.-J. Multifeature-Assisted Neuro-transfer Function Surrogate-Based EM Optimization Exploiting Trust-Region Algorithms for Microwave Filter Design. IEEE Trans. Microw. Theory Tech. 2020, 68, 531–542. [Google Scholar] [CrossRef]
- Feng, F.; Zhang, C.; Ma, J.; Zhang, Q. Parametric Modeling of EM Behavior of Microwave Components Using Combined Neural Networks and Pole-Residue-Based Transfer Functions. IEEE Trans. Microw. Theory Tech. 2016, 64, 60–77. [Google Scholar] [CrossRef]
- Feng, F.; Zhang, C.; Zhang, S.; Gongal-Reddy, V.-M.-R.; Zhang, Q.-J. Parallel EM optimization approach to microwave filter design using feature assisted neuro-transfer functions. In Proceedings of the 2016 IEEE MTT-S International Microwave Symposium (IMS), San Francisco, CA, USA, 22–27 May 2016; pp. 1–3. [Google Scholar] [CrossRef]
- Zhang, Y.L.; Wang, Y.X.; Yi, Y.X.; Wang, J.L.; Liu, J.; Chen, Z.X. Coupling Matrix Extraction of Microwave Filters by Using One-Dimensional Convolutional Autoencoders. Front. Phys. 2021, 9, 716881. [Google Scholar] [CrossRef]
- Zhao, P.; Wu, K. Homotopy Optimization of Microwave and Millimeter-Wave Filters Based on Neural Network Model. IEEE Trans. Microw. Theory Tech. 2020, 68, 1390–1400. [Google Scholar] [CrossRef]
- Zhang, Y.L.; Su, T.; Li, Z.P.; Liang, C.H. A hybrid computeraided tuning method for microwave filters. Prog. Electromagn. Res. 2013, 139, 559–575. [Google Scholar] [CrossRef]
- Zhang, Y.L.; Su, T.; Li, Z.P.; Liang, C.H. A fast tuning method for microwave fifilter using VF-ASM technology. Prog. Electromagn. Res. 2013, 30, 25–37. [Google Scholar] [CrossRef][Green Version]














| Stage | Initial State (dB) | Data Collection | Time | Satisfaction Data | Reflection Coefficient Distributed area (dB) |
|---|---|---|---|---|---|
| 1 | −5.3 | 300 | 930 min | 297 | [−9.8, −5.3] |
| 2 | −9.8 | 300 | 1 min | 297 + 297 | [−13, −9.8] |
| 3 | −13 | 300 | 1 min | 295 + 297 + 297 | [−16.2, −13] |
| 4 | −16.2 | 300 | 1 min | 286 + 295 + 297 + 297 | [−20, −16.2] |
| 5 | −20 | − | − | − | − |
| Step | Time | |
|---|---|---|
| Traditional SEAE | AOU-1D-CAE-APSO | |
| Initialize the database | 930 min | 930 min |
| Train the surrogate model | 27 min | 7 min |
| PSO | 1 min | 1 min |
| Adding training samples | 930 min | 1 min |
| Stage | Initial State (dB) | Data Collection | Time | Satisfaction Data | Reflection Coefficient Distributed Area (dB) |
|---|---|---|---|---|---|
| 1 | −7.3 | 485 | 52.13 h | 469 | [−10, −7.3] |
| 2 | −10 | 1600 | 4 min | 1577 + 469 | [−15.4, −10] |
| 3 | −15.4 | 1600 | 4 min | 1563 + 1577 + 469 | [−17, −15.4] |
| 4 | −17 | 3200 | 6 min | 142 + 1563 + 1577 + 469 | [−18.6, −17] |
| 5 | −18.6 | − | − | − | − |
Publisher’s Note: MDPI stays neutral with regard to jurisdictional claims in published maps and institutional affiliations. |
© 2022 by the authors. Licensee MDPI, Basel, Switzerland. This article is an open access article distributed under the terms and conditions of the Creative Commons Attribution (CC BY) license (https://creativecommons.org/licenses/by/4.0/).
Share and Cite
Zhang, Y.; Wang, X.; Wang, Y.; Yan, N.; Feng, L.; Zhang, L. Accurate Design of Microwave Filter Based on Surrogate Model-Assisted Evolutionary Algorithm. Electronics 2022, 11, 3705. https://doi.org/10.3390/electronics11223705
Zhang Y, Wang X, Wang Y, Yan N, Feng L, Zhang L. Accurate Design of Microwave Filter Based on Surrogate Model-Assisted Evolutionary Algorithm. Electronics. 2022; 11(22):3705. https://doi.org/10.3390/electronics11223705
Chicago/Turabian StyleZhang, Yongliang, Xiaoli Wang, Yanxing Wang, Ningchaoran Yan, Linping Feng, and Lu Zhang. 2022. "Accurate Design of Microwave Filter Based on Surrogate Model-Assisted Evolutionary Algorithm" Electronics 11, no. 22: 3705. https://doi.org/10.3390/electronics11223705
APA StyleZhang, Y., Wang, X., Wang, Y., Yan, N., Feng, L., & Zhang, L. (2022). Accurate Design of Microwave Filter Based on Surrogate Model-Assisted Evolutionary Algorithm. Electronics, 11(22), 3705. https://doi.org/10.3390/electronics11223705
